Discussion of Free and Open Source Text-to-Image/Video ModelsPrev: >>107388729https://rentry.org/ldg-lazy-getting-started-guide>UIComfyUI: https://github.com/comfyanonymous/ComfyUISwarmUI: https://github.com/mcmonkeyprojects/SwarmUIre/Forge/Classic/Neo: https://rentry.org/ldg-lazy-getting-started-guide#reforgeclassicneoSD.Next: https://github.com/vladmandic/sdnextWan2GP: https://github.com/deepbeepmeep/Wan2GP>Checkpoints, LoRAs, Upscalers, & Workflowshttps://civitai.comhttps://civitaiarchive.com/https://openmodeldb.infohttps://openart.ai/workflows>Tuninghttps://github.com/spacepxl/demystifying-sd-finetuninghttps://github.com/Nerogar/OneTrainerhttps://github.com/kohya-ss/musubi-tunerhttps://github.com/kohya-ss/sd-scriptshttps://github.com/tdrussell/diffusion-pipehttps://github.com/ostris/ai-toolkit>Zhttps://huggingface.co/Tongyi-MAI/Z-Image-Turbohttps://comfyanonymous.github.io/ComfyUI_examples/z_image/>WanXhttps://comfyanonymous.github.io/ComfyUI_examples/wan22/>NetaYumehttps://civitai.com/models/1790792?modelVersionId=2298660https://nieta-art.feishu.cn/wiki/RY3GwpT59icIQlkWXEfcCqIMnQd>Chromahttps://huggingface.co/lodestones/Chroma1-Basehttps://rentry.org/mvu52t46>Illustrioushttps://rentry.org/comfyui_guide_1girlhttps://tagexplorer.github.io/>MiscLocal Model Meta: https://rentry.org/localmodelsmetaShare Metadata: https://catbox.moe | https://litterbox.catbox.moe/GPU Benchmarks: https://chimolog.co/bto-gpu-stable-diffusion-specs/Img2Prompt: https://huggingface.co/spaces/fancyfeast/joy-caption-beta-oneTxt2Img Plugin: https://github.com/Acly/krita-ai-diffusionArchive: https://rentry.org/sdg-linkBakery: https://rentry.org/ldgcollage>Neighbors>>>/aco/csdg>>>/b/degen>>>/r/realistic+parody>>>/gif/vdg>>>/d/ddg>>>/e/edg>>>/h/hdg>>>/trash/slop>>>/vt/vtai>>>/u/udg>Local Text>>>/g/lmg>Maintain Thread Qualityhttps://rentry.org/debo
bigasp or chroma type Z-Image base finetune waiting room. NoobXL Z-image base finetune waiting room.
What a premature threadThe old one is even in the first page
>>107390449Come back in February.
>>107390452of 2027?
>wake up >still no base
>>107390436It's not refusing, it doesn't know concepts, it's different from "intentionally scrambled concepts to make it harder to nsfw" done with flux2.
why does this board feel like summer suddenly
>>107390461so it just doesn't know what a highleg thong is?
>>107390469If you ask for that and get something else, it's probably because most of the underwear got classified as panties/bra instead of specific things in the dataset, a classic issue with most models.
I wonder what it's like to be a flawed human.
>boreal>lenovo realwhich one is anon using?
ramtorch, whatever happened there
>>107390471serious toe going on
>>107390468Is this your first holiday weekend on the chan?
>>107390503>not am amerifati forgot
>>107390495>lenovo real
he doesn't celebrate second breakfast?
>>107390449>waiting roomWe might wait years.
Well well well. Where is your base model? What's that? Some rando Chinese guy on twitter told you it was coming? Good enough for me!
>>107390530did the prompt say ak platform?
>>107390540this is who you're trolling rn, be fr
>>107390501Looks mostly fine on some prompts.
>>107390525needs a slit
>>107390440does the same happen on multiple browsers? might be a caching issue. and have you tested a clean install of comfy?
>>107390577I tried on firefox and qutebrowser, cleared browser cache data, haven't done a clean install
>>107390554Qwen misidentified it as an AR specifically. In this one, it was identified only as "rifle"
>>107390353turns out, the model really doesn't like close-up high angle shots.p: portrait, close-up, high-angle, from above,n: blurry, ugly, bad, straight-on, eye-level shot, eye contact, portrait, far shot, full body,
>>107390610this is literally a close up high angle shot
>>107390564cute, catbox pls?
>>107390472nice
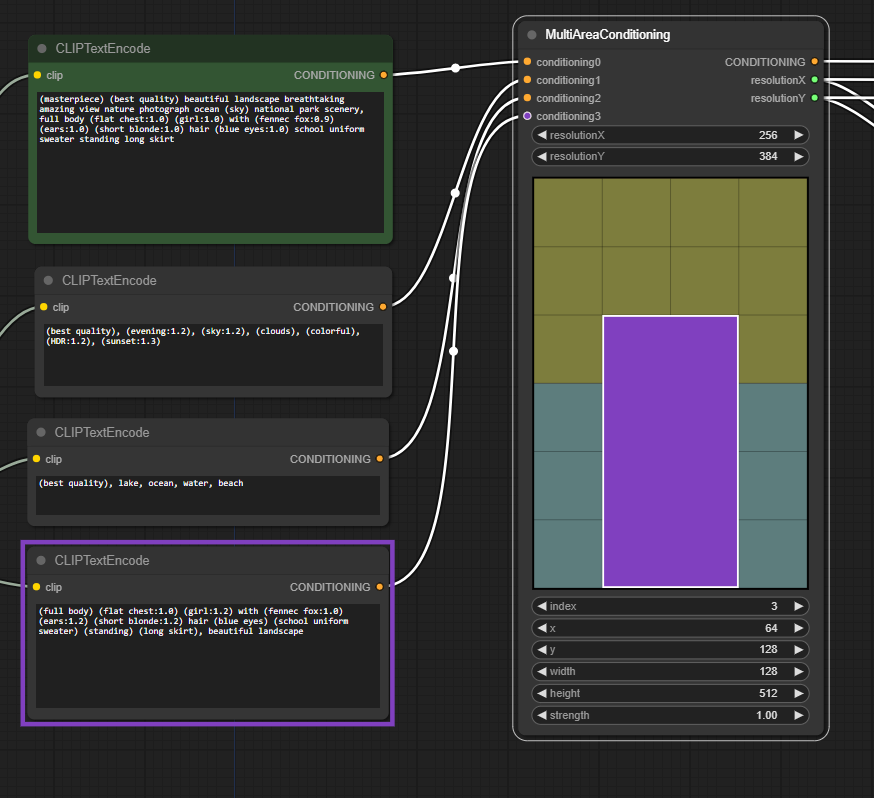
How do you guys do regional prompting in comfy?MultiAreaConditioning node?
Lain LoRa waiting room
>>107390623just using the default wf (euler/simple/9 steps/shift 7)>a woman with black hair and pink bangs, standing on a mirrored floor, an extreme high-angle view
>>107390564API only. Sorry chuddie
>>107390653ty
Didn't they say this weekend? Where is it?
>>107390630Whatever you are trying to do with regional prompting, you are better off doing with photoshopping a rough image and using multiple masks on multiple denoise passes. No regional prompting workflow "actually" works the way you'd intuitively hope.
>>107390664It works just fine for me in forge.
>>107390630What model? Sometimes you just prompt positions and characters and it werks
>>107390663>Didn't they say this weekend?Here's the real blackpill. They didn't say anything. The only people "confirming" it will be open source have no authority in the matter.
Are AMD cards still a meme?
>>107390654kek I'm not a FUDder but that was a high quality shitpost
>>107390663They didn't really say that explicitly. There was an ambiguous engrish statement that could have been interpreted that way, or more likely after next weekend, or possibly referring to the reprompter instead of the model.
>>107390635
>>107390676Any, really. Sometimes a model gets it, sometimes not.
/b/ has been trying their best to get this site banned even harder than usual recently
>>107389617Guys?
>>107390709Someone reported that they couldn't get it to work well without obvious halos/fringing.
>>107390704examples?
>>107390679Kinda yes, kinda no. You can get it working, it is just kind of irritating to do so
>>107390657np
>>>/pol/522614314what causes this
>plan to compare models>gen 300 images across four models>make yuge image with all of them>realize I wasn't really fairly comparing apples-to-apples because some models the steps were too low or cfg too high>gotta redo itKill me...
>>107390472
>>107390750>he figured it outSHUT IT DOWN
>>107390772It was supposed to be a black hole not a bowling ball, wan.
there is something about comfyui images that just don't compare to auto forks
>>107390847You're blind to your own bias and view comfy outputs as worse the moment you see the name.
>>107390847It's just that ComfyUI users are braindead NPC niggercattle without any original ideas.
>>107390856cope
>>107390564POV your looking at the #1 brutal killer of the white race
>>107390847comfyui is soulless automation. auto and it's forks are ai assisted. the former has retards slapping in cope nodes and snake oil that shits up the output and they think it's ok. auto makes sure you are inferencing at the best quality and has all the manual tooling to get the output you really want without jumping through hoops
>>107390847should be an easy thing to test sis
>>107390737
I love comfyI love blonde fennecs
sick of looking at bug people
>>107390902turn your monitor on
>>107390884all you are saying is a1111 = low floor, low ceiling,comfyui = high floor, high ceiling
>chroma>zwhich one has more realistic details?
>>107390920XY GRID
>>107390922what is realism to you?
>>107390920a1111 is low floor and high ceiling. you need to be an artist to make the most out of the tools. comfyui is high floor high ceiling because you need to be a dev to get the most out of it.
>>107390920a1111 = simple and funcomfyui = tedious and unfun
>>107390892Kek
MOAR BUGS, NAOW
>>107390934chroma is realismz is not
>>107390884this. it's pretty much purposefully built to slop out as much ugly txt2img slop as possible without second thought
>>107390922Out of the box? Chroma of course. But if you're willing to tune Z image then it gets good realism wise. Maybe not as polished as Chroma but it's something. NSFW still nowhere near Chroma though.
>>107391010and they said flux has plastic skin
>>107391010Gr8 b8
>>107390963>>107391010
>using 2d anime samplers and schedulers on a realistic model>why is it so plastic?
uncomfy won. creativity lost
>>107391047COMFY MUST BE DRAGGED ONTO THE STREETS AND RAPED
>>107391053thisso much this
if you really want to screw with comfy, you should be doom posting on reddit about it
Why do Twitter AI guys always prompt in json format
>>107391067they use inferior models
I like comfy but some things are either inconvenient or I just haven't figured out how to do.The biggest annoyance is there's no quick way to switch the resolution of an image. You have to manually type that in every time, right? I wish I could just have buttons for that.
>>107391073just download a node pack that does it but even that is a pain since you only need the one node not 100+ useless nodes added into it
>>107390610>why does it keep giving me portraits??? prompt: portrait, from above, ...
how do I torch compile Z in comfy?
>>107391073>The biggest annoyance is there's no quick way to switch the resolution of an imageEasiest node in the world to make yourself. I'm still using my node I made for SDXL back in the day that came up with a resolution based on an aspect ratio and a number representing the swiare root of total pixels (so 9:16 and 1024 would mean a 9:16 resolution with an area equal to 1024x1024). It also did a bunch of other shit for SDXL's special conditioning inputs (shame nobody ever used that again, it was a good system), specific buckets used in SDXL training data, etc, but none of that matters anymore
>>107391065I'm new to this place, and from what I see all the comfy hate comes from envious developers of bloated (and obsolete) gradio frontends. They never actually point out what's wrong with it. the complexity isn't one of those things, I myself have made several nodes and used other people's nodes to do cool shit.
>>107391112>make yourselfYeah, maybe I should look into that. Hopefully the zit base finetunes will get me motivated enough.
>>107391124Ah, ZI base, not ZIT base.ZIB just doesn't hit the same.
has anyone done a character sheet for which characters (disney, marvel, pop culture, etc) z image knows already?
>>107391020Skin gets slightly better with lower weight
>>107391117A1111 was in a lot of ways much better for just having fun making images. I stopped usibg it a long time ago because as soon as you hit a stumbling block in A1111 you're just stuck, whereas you can usually find some way to do what you want to do in Comfy.
>>107391117>They never actually point out what's wrong with it.we are posting complaints every day, we complain about the overly complex redundancies like making a separate node for just one more control on it. we complain how unstable the UI is nowadays. we complain about missing features that auto had since 2022. we complain about the shitty templates that makes for bad habits to noobs. we complain about the API node grifting. we complain about the dev being an ignorant piece of shit that never explains anything when asked. good for you for making some stuff on your own but you just added to a bloated and broken pile of shitcode
>>107391133Doesn't take long to try yourself. My contribution to this:Greta Thunberg: no.Lindsay Lohan: eh... sort of, weaklyDidn't try anyone else
does anyone notice excessive 'griminess' when doing img2img
>>107391139Do not attempt to recreate this meme, please leave it in the past where it belongs
>>107391151nice one. makes me wanna try genning vampires
PLEASE I NEED THE ZITANYL BASE
I am asking once again for an anon to replace cumfart and autoshart
>>107391139there's some fucked up shit going on with your snow and hair
>>107391174Stop fellating yourself with your wrapper no one uses.
>>107391174someone was but a looney troon just couldn't let him post anything about it on /g/ without bake spamming and trolling for days straight
>107391191Called it.
https://huggingface.co/AIDC-AI/Ovis-Image-7B/tree/mainChina rocks
>>107391192called what schizo?
>>107391205<3
>>107391202>specifically optimized for high-quality text rendering
>>107391154All these are quite foggy. I especially like>templates that makes for bad habits to noobsAnd even if it's a broken pile of shitcode I don't ever remember it interfering with anything I do.
Retard here, just trying to get one of the workflows provided in the guide working. I am getting this error when trying to import ComfyUI-MultiGPU.Anyone know how to fix this? Looks like it is a problem with a missing python dependency, but I am retarded when it comes to actual coding and python and searching online doesn't seem to have any solutions that work.
>>107391229python pip install accelerate
>>107391229pip install accelerate
>>107391228if you spent 5 minutes noodling a workflow at the very least, you wasted your time and that is textbook interference
>>107389681>bghira: "porn is illegal in china btw. would be a shame if anybody told your employer...">107389695>anon, using twitter and even hf is illegal too, everyone closes their eyes on this for a reasonhttps://en.wikipedia.org/wiki/Censorship_of_Twitter#:~:text=Twitter%20is%20officially%20blocked%20in,through%20a%20government%2Dapproved%20VPN.>Twitter is officially blocked in China; however, many Chinese people circumvent the block to use it.[1] Even major Chinese companies and national medias, such as Huawei and CCTV, use Twitter through a government-approved VPN.ahah, it's funny because it's true!
it should honestly be factory nodes because that is industry standard. it's already too late for comfyui to even pull that off. it's going to die eventually so I don't really care
>>107391191They could even be in here right now!
I'm hellbent on getting something like this working for comfy https://github.com/Davemane42/ComfyUI_Dave_CustomNodeIt's insane that there's no default node like it. The extension is broken, and the code fix doesn't work either.There has to be easy alternatives.
>>107391265i'd just support cpp projects at this point. python webslop was a mistake
>>107391265that's what you get for using comfy
>>107391202>https://huggingface.co/AIDC-AI/Ovis-Image-7B/tree/mainit's another model from Alibaba btw, jesus this company is on fire
>>107391265Why not just use regional prompting?If you really need mathematically determined areas you can generate images with transparency where you want the regions to be.
>>107391265use ComfyUI-ComfyCouple or, if you wanna do things manually, but have more flexibility, use attention-couple-ComfyUI. you could also fix the multiareaconditioning node, it's a 1 or 2 line fix iirc, but those extensions work better in my experience. you can also set multiareaconditioning to work with those extensions if you're willing to vibe code it enough
>>107391306people like you are what makes comfyui so frustrating.>just use x nodepackI'm tired boss. please no more bloat. I just want ONE node not a shitton I will never use
>>107391316that's the comfyui ecosystem though, it's a team work, some people will spend their life making the best custom node on earth, comfy is a generalist he makes the most important nodes but can't make thousands of nodes as efficient as the specialists, it's not happening
>>107391316i did just tell you to use one node. and that you could use multiple if you wanted. what works best for me is attention-couple-ComfyUI. it includes a workflow in its repo and it just works, but is not great on the frontend side of things. ComfyUI-ComfyCouple is when someone attempted to make a better frontend node, but it's not as flexible. the other advice to modify the node clearly won't work for you, so just ignore it
>>107391326see >>107391245
>>107391349stop pretending anistudio has regional prompting lmao
why do all the z loras on civitai suck ass? Is the turbo model difficult to train or are all those trainers just putting out shoddy work to collect some quick buzz?
>>107391356>anistudiowhen was I talking about that?
>>107391362every day of the week for the past six months?
>>107391231>>107391233Cheers, this worked after I used the manager to do a pip install. Thanks for your help
>>107391302>>107391306It's so fucked there's nothing close to Forge on this matter..
>>107391367meds
>>107391368>I used the manager to do a pip install.holy shit dude I didn't know you could do that here, that's a great news, it was a pain to do that on cmd and have to make the console understand it has to be the python.exe of ComfyUi and not the default python install on windows
>>107391375keep trying, maybe you'll get your first user :) if they can even build it on their PC
>>107391372cumfarts only care about automating clearly. they don't give a shit about manually placing boxes, inpainting or sketch + inpaint
>>107391357the model has been out for less than a week and people cobbled up together a trainer with no real experience for the best settings for this model. loras that change style could be good, but loras that introduce new concepts are gonna suck until there's a good finetune out there, which is where the wait for the base model comes in
>>107391372>>107391388be the change you want to see, make a custom node about that
>>107391286My brothers and sisters did I really die for this?
can I do openpose control net with z image ?
>>107390922Chroma has more realistic 'look' overall and more variety across seeds / promptsHowever Z-Image has much better overall aesthetics and practically never botches anatomy, and is fasterFor Z-Image to rule NSFW it will need a finetune though since it IS censored with weird nipples, no penises and overall poor vag, doesn't understand penetration / oral sex etcAlso despite being great, Z-Image Turbo can still have problems on person / machinery interaction, like here:Overall though, Z-Image Turbo is INSANELY good for and not just for its size and speed, and it even trains well despite being distilled.
>>107391326>that's the comfyui ecosystem thoughmore like a comfyui sewer
>>107391296>>107391202Why does one company need so many image model branches?
>>107391403
one neat trick to increase Z prompt adherencepic: 0.75 lora strength
>1152x1152Ugh
>CLIP Text Encode (Positive Prompt) node in comfyui>actually use LLM instead of CLIP?
>>107391460kek
>>107390679How does the 9070 fare against 5070 nowadays?
>>107391388I'm starting to get that vibe.This is how I work with forge and photoshop.NSFW https://files.catbox.moe/1xyvwj.webmIn comfy this would take like 4 times longer.
>>107391442Doing focused experiments
do chinks hate hentai? where are danbooru models? we only got noob from them
>>107391453kek
>>107391531have to wait for a korean to make it
>>107391426is there a local t2i model with better prompt adherence than zit?
>>107391531>do chinks hate hentai?No, they just don't want to be in the crosshairs of the CPP.
>look up regional prompting on civitaiJesus fucking christ what are these fuckers doing?
>>107391555fuck that winnie pooh. he's nerfing them
Getting this when I try to gen Z from neoforgeany suggestions?
>>107391531>we only got noob from them>onlyand it's still the best model for animes
>>107391570yeah sure, but they do so much experiments and none are focus for henti. sad, really, ccp censorship sucks
>>107391395I use the Impact Detailer node for inpainting. Works like a charm. And Comfy can sketch now. Vid related.
>>107391573>it even does the clothes clippingbased!
>>107391584niceee
>>107391578>ccp censorship suckswestern countries have porn and hentai legal yet you don't see them make hentai models too lol
>>107391573Flux 2 has been out for a week now. What's the verdict?Seems like people are shilling whatever the newest flavor of the month model is but all I see is crap comparable to early SD1.5 stuff. If z or chroma are so much better than SDXL-based models, how come none of the gens I see reflect that?
>>107391545Qwen has better prompt adherence, but it's slow and slopped.
I can't stop making loras for ZImage I've made 7 so far.. send help.
>>107391357Loras that introduce new concepts greatly weaken prompt understanding.
>>107391593The furry diaper sex model is hosted on a western site. No one has purged it yet.
>>107391566Don't use xformers, it's obsolete.PyTorch has a built attention mechanism (SDP) which should be used by default if you disable xformers, and it's faster
>>107391628ive removed it in the commandline args, but I still get it :/
>>107391558Try the workflows from the 1girl guide, they're a lot slimmer
>>107391578>but they do so much experiments and none are focus for hentiWhy the hell would anyone do this? You wanna use large concept variety when you are trying to find the correct settings. They are on borrowed gpu power anyways so why would you want any negative press?
Z bros where is BASE?!
>>107391606It's dead JimAt this point I doubt they will release their own 'Turbo' version called 'Klein'Why suffer more humiliation ?
>>107391628aren't xformers useful for vae?
generating god seed generating god seed generating god seed generating god seed generating god seed generating god seed generating god seed generating god seed generating god seed generating god seed generating god seed generating god seed generating god seed generating god seed generating god seed
>>107391463Kek, all of these I genned with the new Z LoRA I trained (based on real HDR photos), but I've still got that 1152x1152 bias from Chroma.
>>107391641it belong to us
>>107391655to russian Ziggers
>>107391606>Seems like people are shilling whatever the newest flavor of the month modelFlux 2 is the newest flavor of the month yet everyone is shitting on it, when a model is bad it's badhttps://huggingface.co/black-forest-labs/FLUX.2-dev/discussions/12
the car keeps changing shape and size depending on where I try position her. It's not perfect but much better than SDXL at least.
>>107391673emmmmmmmaaaaaaaaaaaa
>>107391606>Flux 2 has been out for a week now. What's the verdict?who?
>>107391641>where is BASE?!It can be released today or in 5 days (friday), let's hope it won't be friday
>>107391672Something seems severely wrong on Flux.2 side. Flux.2 LoRAs on Civit look fine and better than the Z LoRAs
>>107391690>Flux.2 LoRAs on Civit look fine and better than the Z LoRAsZ turbo is really distilled though, it's steps distilled + guidance distilled, the fact loras are working on it at all is a miracle
>>107391584>input lag while brush is active
>>107391647>Dalle 2 gen of forsen going berserkKek, that's interesting. Haven't seen that model in a while.
>>107391513paradigm redefining, generation inspiring classic
>>107391673Now that's the type of wizard tricks I like to see.
>>107391689>It can be released today or in 5 days (friday)You forgot the also very likely "Never"
>>107391632Remove it from whatever startup line / config the program launches from
Anyone tried this? https://huggingface.co/AIDC-AI/Ovis-Image-7BIt's another Alibaba model that released a few hours ago
>>107391719looks like a model only good on text, I don't see the point, Z turbo is great on text too
Discussion of Free and Open Source Text-to-Image/Video Models
>>107391625but it's only one guy that made this, not a company, you're blaming a chinese company from not releasing an uncucked base model, yet all the western companies that released base models have even more censorship (flux, SD3...)
Will a single RTX 6000 pro be able to load Z-IMAGE BASE? Will I need to buy another one for a total of 192GB's of VRAM? Please clarify.
>>107391723Man I fucking hate one piece. The author is obviously making it up as it goes along and I can see how over the years his influence has ruined the pirate aesthetic entirely with one piece motifs creeping into the genre.Such a fucking stupid story.
>>107391761get three, better safe than sorry
>>107391761>Will a single RTX 6000 pro be able to load Z-IMAGE BASE?it's likely base will be the same size as turbo, and if it's bigger it won't be much bigger since the paper can't stop saying that they wanted an efficient small model
>>107391761Z image base is not coming. I can feel it in my guts. I don't know why you all think it's a given.
>>107391713I have. idk what else to do.
>>107391761If it turns out the model is 120b that would be funny.
>>107391772>I don't know why you all think it's a given.so far Alibaba never failed a promise, everytime they said they were gonna release something it happened>but muhh Wan 2.5they never said it was gonna be open source
>>107391778no refund lǎowà i
>>107391772This could also be the case. The model is bigger than they claim in their paper. The solution? Easy, withhold it and hide this fact.
>>107391778they must have spent millions on it
>>107391202Unironically usecase?
>>107391762truth nuke
>>107391779Point to someone from Alibaba actually saying it will be open sourced.
Does BREAK work in comfy like it does in Forge or do I have to use concacenate to combine different prompts for the effect?
>>107391796>Point to someone from Alibaba actually saying it will be open sourced.that's kinda easy lolhttps://huggingface.co/Tongyi-MAI/Z-Image-Turbo
>>107391796Alibaba is not Tencent, I think we are safe in regards to a bait and switch like this.
>>107391802>that's kinda easy lolDude that is NOT a promise of being released by any stretch of the imagination. There are many repos out there with various of models under "to be released" that never do or end up linking back to an API.
>>107391768I can only afford one more. Do you suggest buying an extra one before GPU prices are impacted in march? Please clarify.
>>107391825>There are many repos out there with various of models under "to be released" that never do or end up linking back to an API.and we call that broken promises yeah, your point?
>>107391829of course, by "get three" i meant get three
>>107391835You're interpreting vague language in the most charitable way possible to fit your desires without looking at other rugpulls.Now I ask you. Point me to a source from Alibaba with no vague language that says they will open source the model.
i have been busting fat loads at my himesama lora since yesterday, i love the chinese
>>107391839I think I understand but I'm not sure. Are you able to clarify so I can get some clarity about your clarification. Please clarify.
>>107391778In the paper it is written that the foundational model is 6B, page 20
>>107391853sharp af man. might we have a peek at your catbox?
>>107391849>you're taking what they say at face value with no regard for my whataboutscorrect
>>107391849>"To be released">vague languagelolBut if you're that paranoid, I have this discord screenshot to calm you down I guess
>>107391866Ah, but papers can be revised.>6BWhat? As in 6B expert (So a larger MoE?)
>>107391802come on, I'm tired of waiting!
>>107391849nta, but there's more details on the hf page"community fine-tuning" and "custom development" sounds an awful lot like open source to me
>>107391870Hunyuan said they would open source 2.5 on their discord before rugpulling too.>>107391869Don't twist my words. Chinese people lie, not because they view it as lying. They simply do what suits them in the moment hence why they won't outright state it.
>>107391874>but papers can be revised.wishful thinking
What exactly is a distilled model and how is it different from the "base?"
>>107391885>Hunyuan said they would open source 2.5 on their discord before rugpulling too.Tencent is tencent, and Alibaba is Alibaba, Alibaba didn't fuck us over... yet
>>107391885>Don't twist my wordsrich dude, holy shit
>>107391891Wan 2.5>>107391892It's never coming. Suck my dick.
>>107391901I dunno if you're chinese or not so this could mean it's definitely coming. Do I have that right?
>>107391901>Wan 2.5they never said they were gonna release Wan 2.5, it can't be a broken promise if there's no promise in the first place, get it?
WAN2.5 is a rugpull fosho
>>107391914>Open source model coming soon>Erm, maybe we open source it if you give us lots of likes and support via the api>Open source? What open source? Fuck you
>>107391928>>Open source model coming soon>>Erm, maybe we open source it if you give us lots of likes and support via the apisource of that?
omg it's pearto! https://www.youtube.com/watch?v=yjBuru8lHLs
one for the collage before I go out
>>107391875My heart leaps every time I get a notification from a change in the "Recent Activity" section. I'll change it to watch changes in the "Models" one instead.
What is the Chink on Twitter saying?He's the only reliable source for what's gonna happen next with z.
>>107391957>What is the Chink on Twitter saying?Oh the guy who swore up and down that Wan 2.5 was open source? Fuck that guy. I will never believe a word they say until that shit is on my hard drive.
>>107391957>>107391968who is he anyway? I know he's close to those companies so that he gets those informations but he doesn't seem to be working in here, he's like a journalist or something?
>>107391968I mean, what would they gain from close sourcing Z anyways? The only thing is loss in popularity, destroyed reputation and throwing the ball right back to BFL in time for Klein.
>>107391975prolly some guesstimating "leaker"
>>107391982A quick buck from the perceived audience they've built from the distill.
>>107391796Their own github project page for starters, and numerous X posts>>107391825>Dude that is NOT a promise of being released by any stretch of the imagination.Are you retarded ? This is what the Alibaba team states:"Z-Image-Base – The non-distilled foundation model. By releasing this checkpoint, we aim to unlock the full potential for community-driven fine-tuning and custom development."Yes, that is a promise of releasing the model.
>>107391982>Kleinthe 32b dev model is worse than Z Turbo and you explain Klein to be competitive? I mean come on bruhhh
>>107391723People were saying z turbo doesn't recognize the names of fonts, I think. So if this one knows font names that's something at least. If it doesn't then I have no idea.
>>107391990It will get stuck on waiting for approval.
Will my Z-IMAGE LORAS be obsolete requiring retraining with BASE once released? Please clarify.
>>107391993Not worse. Just slopped, but when tuned its power shows.
>>107392003You are a doomer, I'm MF DOOM, we aren't the same.https://www.youtube.com/watch?v=w9JdWCkNe9M
>>107392011>Just slopped, but when tuned its power shows.good luck finetuning a 32b model, it sure worked well for flux 1 -> chroma! And that furry fuck finetuned schnell because of the Apache 2.0 licence, no one is gonna touch Flux 32 dev with a stick
>>107391853
>>107392011>Just sloppedif we pretend anatomy isn't an important thing then yeah... >>107391672
>>107392020Klein is a "size-distilled" version of Flux.2, likely using same technique the Chinks used on Z, meant for inference and training on consumer GPUs.
>>107392034use case of Klein? if the big model is worse than Z turbo, what can Klein do?
>>107392010Most likely, if nothing else the quality difference will make them obsolete
>>107392010obviously
>>107392043It's going to be SAFE!Don't you want to be SAFE ?
>>107392043I like how people are begging for the date release of Z base but no one give a fuck about the upcoming release of Klein, BFL is genuinely ded lmao
>>107392067>pircelwhat kind of mental illness is this??
westoid hate for the superior chinks is too much here.do something. dont be malding.
>>107392071To prevent further damage, BFL hired assassins to neutralize the competition to prevent them from releasing base.
>>107392102Cult of Safety
>>107392104noo migu don't hurt mee ;-;
>>107392067total flux faggot death
>>107392047>>107392053I'm not training anymore Z-IMAGE LORAS until BASE comes out. Screw retraining all of them again twice. Thank you for clarifying.
>>107392128Just uninstall the trainer again because it's never coming out.
>>107392030No idea about the accuracy of the comparison as it can be messed up settings or a quant causing that, but that aside Flux.2 is technically more capable than Z Turbo regardless of how you put it, knows more languages, has seed variance, etc... and those who have trained both prefer the trained Flux.2 models. Z is great but it's delusional to expect 6b to compete against 32b.
>>107392141>knows more languagesyes saar it can write indian text perfectly, bfl did the needful
Many quick threads, any updates or news about this new model and anime?
>>107392141>Z is great but it's delusional to expect 6b to compete against 32b.you're joking or something, Z won on the most important part, it doesn't produce slop and the anatomy is on point, that 6b model is genuinely better than this 32b model, like it or not
>>107392152It writes perfect text. That's the thing. Z does not compete with Flux.2 at all. The models are not in the same class when it comes to text.
>>107392136Can you provide proof that BASE is not coming or provide a useful conclusion that you came to via deductive reasoning to form your belief on this matter? Please clarify.
>>107392173>It writes perfect text. That's the thing. Z does not compete with Flux.2 at all.>The models are not in the same class when it comes to text.
>>107392173>muhh textwho cares? people want humans that don't want skin plastic, that's the most important feature to have, text is like on the bottom list
>>107392167>Celeb knowledgeOne thing censored on purpose by devs on BFL does not automatically make a 6B Turbo model better than a 32b. That's like saying a loose GPT 3.5 is better than censored GPT-4. Sure, it might seem that way, but at the end of the day if you were to tune the more capable model and decensor it, all things equal, it'd be obvious which one comes out on top. With 32b the difference is immediately obvious.
>>107392196>Sure, it might seem that way, but at the end of the day if you were to tune the more capable model and decensor it, all things equal, it'd be obvious which one comes out on top.I agree that if we finetune a 32b model the same exact way than Z-Image, the 32b model would win, but it didn't happen that way, BFL's training was so much worse at the end of the day they fucked it up, and no, no one is gonna save a giant slopped 32b model with a bad licence when Z-image exists, you're absolutely delusional
>>107391584How do you get that image canvas editor?I updated comfy but have no sketch option
>>107392214Weird. You should be seeing it in the context menu. Maybe you are on the legacy UI and need to turn on the new UI.
What am I missing..?
>>107391296>it's another model from Alibaba btwAli Baba and the Forty local Models
>>107392209But what you're arguing is the model sucks because of pretraining. Yet it's already receiving praise by LoRA trainers on civit as the best for the LoRA they've trainedhttps://civitai.com/models/1662740?modelVersionId=2449027
>>107392273>Yet it's already receiving praise by LoRA trainers on civit as the best for the LoRA they've trainedwell duh, Flux 2 dev is a guidance distilled model, Z-image turbo is a guidance distilled + steps distilled models, obviously Z-image turbo won't fare well to loras, it's too distilled for that, and that's why we wait for the non distilled base model so that we can do serious training stuff with it
>>107391933source is some random leaker who speculated if we all give it lots of likes then they will open source it for us
>>107392230Not sure if that's your issue, but the regions should show as black, not white, and they're achieved with the mask tool (or transparent pixels), not by painting black
>>107392292Yeah so it wasn't an official statement from Alibaba themselves.
>>107392178Debunked image as I said. Completely fake Flux.2. Run the prompt yourself if you have Flux.2 dev. It didn't happen.
>>107392300>Completely fake Flux.2.that one isn't fake though >>107391672if you don't see a problem with completly broken hands that's on you, but I'm pretty sure you're alone in this battle, excuse us if we want decent anatomy and skin texture or something
>>107392273>Someone spends time making a lora for a model>Praises model they spent time making a lora forThat's standard procedureMeanwhile the lora in question looks no better than anything Z-Turbo Image does out of the box and at 10 times the speed, like seriously ?Flux 2 is dead, it was always going to be a tough sell since it's big and slow, but with Z-Image existing it's already obsolete and will quickly be memory holed like HiDream etc
>>107392298Ah ok, the old guide was confusing, comfy updating mask color to grey ish.
>>107392224ok, I'll test that once I figure out how to change it
>>107390902sameso fucking same
>>107390922wan 2.2
BFL strategy for the market:
>>107390902and yet it's the bugs that crushed everyone else, ironic isn't it?
>>107391010>"Out of the box? Chroma of course.">outputs plastic womenwhat did he mean by this?
"Oh, I'll try NAI in this regional prompt i got working in comfy finally..!"Abstract.
https://www.reddit.com/r/StableDiffusion/comments/1pb8woq/lets_not_forget_flux2/>G-guys! Can you please stop pretending flux 2 doesn't exist??
I know Zit can do regional prompting natively, but would be cool with this still working.
>>107391010
>>107392392NAI novelAI or Noob?
Tbh BFL got more sneaky with the dev version of flux, on flux 1 the difference between pro and dev wasn't that big, on flux 2 it's gigantic, Flux 2 Pro looks pretty good actually
hi bros, i drunkenly purchased a 128gb framework desktop, which I get probably isn't going to win any awards for speed, but what can I reliably generate with it? how high of quality?
https://xcancel.com/bdsqlsz/status/1995433926861681123#m>I plan to train some Z-image LoRA (Base version).Looks like the training of Z-Image Base is over and he has his hands on it
>>107392429Noob.
>>107392467>pro copyrightWhy?
Can z-image make elves? I really like the look of it.
>>107392475as long as his copyright cocksucking faggotery doesn't influence Alibaba's team I don't really care desu, he's just providing "leaks" he's not working with them
>>107392467ZiB Anime it's looking like the procopyright model. Shitmixes like Laxar WAI gonna get cucked bypassing the anticopyright protection.
Anyone know if Krita AI implemented ZiT as a compatible model yet?
>>107392530Oh man, if the edit model keeps this quality while have good face consistency the shitposting will be on another level
>>107392481
>>107392549Very nice. Does it work with any of the forges? I'm a comfy hater.
>>107392481You can train a lora base on the style you want
>>107392554You can train a Lora, is this a Final Fanatasy style of elf style?
What kind of images do I need to train a POV penis lora that does not alter the woman's face? Help me out and I will share whatever comes out after I collect the data set and train. By that moment there might be some kind of lora on Civitai though.
Can you inpaint on top of SD gens with zimage?Would be nice to be able to add text etc with it.Or do we have to wait for a edit model first?
>>107392542https://github.com/Acly/krita-ai-diffusion/releases/tag/v1.43.0Yeah! You have to update Krita
>>107392554Supposedly, neoforge has it.
>>107392614How weird that using Comfy as backend it's not automatically compatible.
>just had a moment creating a regional prompt workflow and the word "region" started to look completely alien
>>107392559>>107392563Same poster?>, is this a Final Fanatasy style of elf style?it is a bunch of FFT loras yeah, and an elf yes.>>107392622Nice, that's the one I have installed.
>>107392624Fun fact, the Kirta AI dev doesn't like ZiT, thinks its all hype and implemented this model before anytest, kek
>>107392644You will have to make a lora then because it doesnt have copyrighted characters or styles yet.
>>107392549you got the prompt for this one?
>>107392657>Kirta AIwho?
I'm curious about your process to get a decent image? Do you generate 100s of batches, do you iteratively adjust the prompt, or do you edit with masks? Because my hard drive looks like shit rn. Maybe I should save all outputs to RAM
>>107392689All of the above
>>107392689None of the above
>>107392706>t. API troll
>>107392713imagine not getting a perfect image of what you want in one shot
>>107392668Is this the vhs lora for zit?
Well, I'll be damned.
>>107392727it's that one (strength 0.6)https://civitai.com/models/1134895/2000s-analog-core?modelVersionId=2456725
>wake up>get to try the new loras you trained overnightfeels good man
https://civitai.com/models/156345what causes this
>>107392756>wake up>get to try the new loras you trained overnight>realise i used the wrong datasetCOULDNT BE ME
>>107392735Nice, creating convincing images for trolling is fun.
>>107392756This feelBeen my new reality for the past couple of months, sort of like christmas morning every morning
>>107392798>Nicethanks
The queen
>>107392668>3 starsso they trained their model with images made after the 2024 world cup, I wonder how they managed to filter out the AI images
>>107392820
>>107392820Anna Nicole Smith looks ragged
>>107392873that's madonna ;-;
yeah it's not so good at creating youtube thumbnails though lol
>>107392669This is a cinematic still of the 1973 film The Divine Elves. The scene features a platinum blonde female young looking elf in a moody forest clearing. Her facial skin is clear and smooth and she is very cute. She is smiling provocatively. She has bangs. She is very slender. There is rembrandt lighting. Lighting is very moody and cinematic and high contrast. She is wearing very refined elven ceremonial clothes. Dappled sunlight shines from above. It is golden time.
>>107392889Good enough
B-baker?
>>107392912>>107392912
>>107390607thanks
>>107392889I'd click