[a / b / c / d / e / f / g / gif / h / hr / k / m / o / p / r / s / t / u / v / vg / vm / vmg / vr / vrpg / vst / w / wg] [i / ic] [r9k / s4s / vip] [cm / hm / lgbt / y] [3 / aco / adv / an / bant / biz / cgl / ck / co / diy / fa / fit / gd / hc / his / int / jp / lit / mlp / mu / n / news / out / po / pol / pw / qst / sci / soc / sp / tg / toy / trv / tv / vp / vt / wsg / wsr / x / xs] [Settings] [Search] [Mobile] [Home]
Board
Settings Mobile Home
/aco/ - Adult Cartoons

Name
Options
Comment
Verification
4chan Pass users can bypass this verification. [Learn More] [Login]
File
  • Please read the Rules and FAQ before posting.

08/21/20New boards added: /vrpg/, /vmg/, /vst/ and /vm/
05/04/17New trial board added: /bant/ - International/Random
10/04/16New board for 4chan Pass users: /vip/ - Very Important Posts
[Hide] [Show All]


[Advertise on 4chan]


File: Timeline 1.mp4 (2.72 MB, 1080x1350)
2.72 MB
2.72 MB MP4
The Stable Diffusion general for realistic or cartoon futa/trans/femboy/dickgirl etc. content.

Last Thread
>>9058476

I want non-dickgirl photorealistic 3dpd!
>>>/aco/asdg
I want non-dickgirl cartoon styles!
>>>/aco/csdg

>What belongs here?
Normal /aco/ rules apply, see >>8790694 (Cross-thread)
/futasdg/ includes futas, dickgirls, traps, trans, femboys, etc
Try to keep images either photorealistic or Western art influenced.
The lines between Western /aco/ type art and anime can be blurry, don't think too hard about it.
If you want help with your gens, post an image and your generation settings, and ask for advice.

>What doesn't belong here?
Bitching and complaining, especially bitching and complaining with no images.
Futas aren't real, don't argue or complain about anatomy.
Unsolicited requests.

>Have a request?
Go to >>>/trash/slop
Feel free to solicit requests or ideas for gens, though.

>How do I start to make these?
Check the linked threads and resources below.
https://civitai.com/articles/4389/beginner-tips-for-pony-diffusion-xl
To prompt a futa in your PonyXL prompt, try changing "1girl" to "1futa, futanari"

>Baked-in Pony Diffusion characters
https://ponychar.com/

>Related threads on other boards
>>>/h/hdg
>>>/e/edg
>>>/d/ddg
>>>/u/udg
>>>/g/ldg
>>>/trash/slop
>>>/trash/sdg
>>>/vg/aids
>>>/vt/vtai
>>>/y/airt
>>
File: 1766551706294386.webm (3.84 MB, 2048x1392)
3.84 MB
3.84 MB WEBM
>>
File: 1766959794969921.png (3.37 MB, 1496x2184)
3.37 MB
3.37 MB PNG
>>
File: 1759023354915591.mp4 (811 KB, 832x480)
811 KB
811 KB MP4
>>
>>
File: videoized.mp4 (1.32 MB, 730x1046)
1.32 MB
1.32 MB MP4
>>
File: combined.mp4 (3.94 MB, 730x1046)
3.94 MB
3.94 MB MP4
>>9089313
>>
File: combined.mp4 (3.84 MB, 720x720)
3.84 MB
3.84 MB MP4
>>
File: 00081-334025072.png (2.43 MB, 1440x1920)
2.43 MB
2.43 MB PNG
>>
File: 232807 00001.mp4 (1.66 MB, 1120x1080)
1.66 MB
1.66 MB MP4
>>
File: 002542 00001.mp4 (2.96 MB, 1120x1080)
2.96 MB
2.96 MB MP4
>>9089489
>>
File: 233504 00001.mp4 (1.75 MB, 1120x1080)
1.75 MB
1.75 MB MP4
>>9089490
>>
>>9089491
Weiss Schneenis
>>
Is there an alternative to CivitAI for Wan 2.2 loras?
Civit is good, but the selection of wan 2.2 loras is kinda slim
>>
https://files.catbox.moe/6nazny.mp4
>>
File: 1227(3).gif (1.85 MB, 426x240)
1.85 MB
1.85 MB GIF
sydney sweeney futa from previous
>>
File: billie 1gi_00039_.jpg (180 KB, 832x1216)
180 KB
180 KB JPG
>>
File: ((4ubreyXL_00002_.jpg (213 KB, 832x1216)
213 KB
213 KB JPG
>>
File: nataliedor_00023_.jpg (212 KB, 1024x1024)
212 KB
212 KB JPG
>>
File: ((Emilia e_00001_.jpg (193 KB, 832x1216)
193 KB
193 KB JPG
>>
File: joey king_00071_.jpg (1.01 MB, 1792x2304)
1.01 MB
1.01 MB JPG
>>
File: charlixcx,_00038_.jpg (224 KB, 896x1152)
224 KB
224 KB JPG
>>
i found out about these /aco/ threads today and my pp has been diamonds since then, holy fug more!
>>
>>9089794
let me suck her
>>
>>9089103
I wish there was somewhere for just photoreal futa but I guess not
>>
>>9089807
How did you find it?
>>
>>9089280
Thank you for the new thread!
>>
>>9089938
I was looking for a specific pic on stable diffusion giant threads on /d/ but I couldn't find it, so I started clicking the links, also I always loved those realistic futa AI vids but they just suddenly stopped happening as often in other boards, I love that there is a bunch of those in these threads in here, truly a damn good time to be alive
>>
File: InstaSD_02683.mp4 (1.09 MB, 480x720)
1.09 MB
1.09 MB MP4
>>9089966
ACO is the superior futa thread (gif turns into shitposts about definitions)
>>9089787
at work and can’t mock-up this one for the meme
>>
>>9089791
workflow?
>>
>>9090043
these gifs make my pp so hard, i'm such a faggot omfg, ever since i found these threads i'm glued to them
>>
>>9089878
hey i remember futa AI being on /gif/ and i loved those threads, i never knew they actually belonged here (i guess)
kinda wild like when u find a hidden gem from something u used to like a lot
>>
File: InstaSD_02731.mp4 (648 KB, 480x720)
648 KB
648 KB MP4
>>
File: 00014.png (1.66 MB, 1016x1408)
1.66 MB
1.66 MB PNG
Posting photo trained shit should be bannable tbqh.
>>
File: InstaSD_02739.mp4 (863 KB, 480x720)
863 KB
863 KB MP4
>>
https://files.catbox.moe/9jemf3.webm
>>
>>9089776
very underrated. nicely done!
>>
File: 025547 00001.mp4 (1.66 MB, 1120x1080)
1.66 MB
1.66 MB MP4
>>
File: 025618 00001.mp4 (1.7 MB, 1120x1080)
1.7 MB
1.7 MB MP4
>>9090715
>>
File: 025624_00001.mp4 (2.45 MB, 1120x736)
2.45 MB
2.45 MB MP4
>>9090716
>>
File: 025820 00001.mp4 (1.4 MB, 1120x1080)
1.4 MB
1.4 MB MP4
>>9090719
>>
File: 015401 00001.mp4 (1.21 MB, 1120x1080)
1.21 MB
1.21 MB MP4
>>9090720
>>
File: 000517 00001.mp4 (2.01 MB, 1120x1080)
2.01 MB
2.01 MB MP4
>>9089640
>>
File: 00654-334025071.png (3.18 MB, 1440x1920)
3.18 MB
3.18 MB PNG
>>
>>9090719
>>9090716
>>9090715
fuck me these are good, can we get a super cute petite girl version?
>>
>>9089491
So needs to zoom out just a bit
>>
File: 231206 00001.mp4 (1.16 MB, 1120x1080)
1.16 MB
1.16 MB MP4
>>9090981
Mostly just trying out different loras with old gens.
I'll look back through to see if something fits.
>>
File: 231218 00001.mp4 (1.11 MB, 1120x1080)
1.11 MB
1.11 MB MP4
>>9091289
>>
>>9091290
very smooth. whats your setup?
>>
File: 041007 00001.mp4 (1.8 MB, 1120x1080)
1.8 MB
1.8 MB MP4
>>9091406
I'm too smoothbrain to figure out ComfyUI, so I just use https://civitai.com/models/1847730?modelVersionId=2264611 for the 2.2 workflow and then reduce the video filesize with handbrake.
I'm sure they could look nicer, but six second videos in about 300 seconds works fine for me.
>>
https://files.catbox.moe/2a171v.mp4

im having too much fun making dicknipple shit (not shitting dicknipples)
>>
File: ComfyUI_00102_.png (1.64 MB, 1016x1368)
1.64 MB
1.64 MB PNG
just started with comfyui yesterday. how do i make the eyes better?
>>
>>9092842
Upscale or Adetailer or both.
>>
>>9089351
cum so powerfull others started to wank
>>
File: file.png (207 KB, 1619x512)
207 KB
207 KB PNG
>>9092842
>>
File: InstaSD_02816.png (391 KB, 480x720)
391 KB
391 KB PNG
hyper slop
>>
File: InstaSD_02816.mp4 (420 KB, 480x720)
420 KB
420 KB MP4
>>9093057
>>
File: InstaSD_02818.mp4 (644 KB, 480x720)
644 KB
644 KB MP4
>>9093059
>>
>>
>>
>>9093843
>>
File: 00088-2390682704.png (2.68 MB, 1440x1920)
2.68 MB
2.68 MB PNG
>>9089491
>>
>>
>>
>>
>>
>>
File: 1731508329138669.jpg (1.08 MB, 832x1216)
1.08 MB
1.08 MB JPG
>>
File: 1732111479758564.jpg (1.03 MB, 832x1216)
1.03 MB
1.03 MB JPG
>>
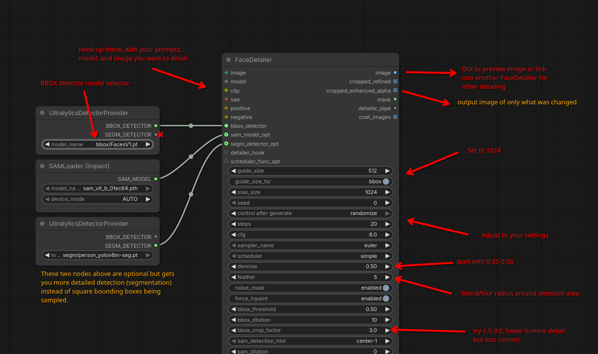
File: 1745146609468231.png (178 KB, 1226x726)
178 KB
178 KB PNG
>>9092842
install Impact Pack (and subpack) and look into hooking up Facedetailer to your workflow
I made an image to try explain how to use it

>>9092861 this only works if you have the system resources for it, considering SAM3 uses a 3.5Gb large model
a simpler solution especially if you have limited resources is to go to i.e. Civitai and download detection models for specific stuff; search for "Adetailer" and put downloaded .pt files in your /comfyui/models/ultralytics/bbox folder
>>
>>9095757
oh and if stuff isn't detected no matter what you can then inpaint instead over the area you want fixed, using the same prompts
I use "Inpaint Crop & Stitch" nodes for that + general inpainting
>>
File: 00100-2390682704.png (2.89 MB, 1440x1920)
2.89 MB
2.89 MB PNG
>>
>>9090732
Perfect.
>>
File: ComfyUI_00365_.png (2.7 MB, 1152x1824)
2.7 MB
2.7 MB PNG
>>9091449
>>9091290
you used txt2vid? i've been a bit cautious of trying it since last attempt was piss poor.
>>
you guys got anymore celeb gens?
>>
>>9096071
t2i, i2v
>>
File: ComfyUI_00167_.png (2.93 MB, 1640x1936)
2.93 MB
2.93 MB PNG
>>9095757
Would this work in an image to image workflow as well as text to image? For example could I use it to clean up the nose area and fix the 6 fingers on this?
>>
>>9096142
yeah, FaceDetailer takes any image input and redraws any detected area at an upscaled resolution and stitches it back in, using the provided prompts as guide
it wont fix big errors without high denoise but that risks making the area look very different
for 6 fingers, its probably better to manually inpaint that away, provided you got the checkpoint (and loras) used for it, otherwise theres stuff like Qwen image edit or using inpaint models
>>
>>9090351
but not just animated, still images too
>>
File: InstaSD_02906.mp4 (893 KB, 480x720)
893 KB
893 KB MP4
>>9096089
>>
File: Untitled.jpg (98 KB, 512x768)
98 KB
98 KB JPG
>>
File: Untitled2.jpg (94 KB, 512x768)
94 KB
94 KB JPG
>>
File: Untitled3.jpg (94 KB, 512x768)
94 KB
94 KB JPG
>>
File: Untitled4.jpg (120 KB, 512x768)
120 KB
120 KB JPG
>>
File: Untitled5.jpg (116 KB, 512x768)
116 KB
116 KB JPG
>>
>>9097030
More like the but with camera zoomed out a bit
>>
>>9097030
I like the idea of a futa Milena Velba but your vid's pretty janky, unfortunately.
>>
File: InstaSD_02928.mp4 (861 KB, 480x720)
861 KB
861 KB MP4
>>9097651
>>9097330
yeah. i have no idea why i'm fighting the camera on this one. i think sometimes the LORAs make the camera want to move no matter how much you tell it not to
>>
>>9098049
Oh yeah that's it.
Now we need her walking or moving a bit, with her semi flaccid cock slowly gently bouncing around.
The unzipping reveal with her big cock flopping out is top tier.
What program or website is used to create these?
Is it civitai something?
>>
>>9098049
Maybe just try using a different starting image.
>>
File: InstaSD_02959.mp4 (676 KB, 720x480)
676 KB
676 KB MP4
>>
>>9098049
what lora is the big futa boner?
>>
>>9099113
https://civitai.com/models/1387077?modelVersionId=1567538
>>
>>9099136
did you make this? >>9089787
>>
File: DealWithIt.webm (133 KB, 720x1080)
133 KB
133 KB WEBM
>>9099143
yeah. I like memes
>>
>>9099161
can you upload the sydney sweeney full quality?
i am going to cum to it.
>>
File: InstaSD_02688.mp4 (771 KB, 480x720)
771 KB
771 KB MP4
>>9099170
this was the raw video from it. wan2.1 has been fighting me on quality lately
>>
>>9099211
Zoom in, zoom out is a neat effect.
>>
>>9098467
Oh fuuuuuuck yeah.
>>
File: durdledonk.webm (3.83 MB, 636x360)
3.83 MB
3.83 MB WEBM
Any love for tentacle dick futas?
>https://rule34gen.com/video/10973/onboarding-the-interns/
>>
File: InstaSD_03055.mp4 (888 KB, 480x720)
888 KB
888 KB MP4
no idea why the cock has a mind of its own
>>
File: 00214-2390682706.png (2.66 MB, 1440x1920)
2.66 MB
2.66 MB PNG
>>
>>9099332
fuck its too good. ai is the disaster ted k was talking about.
>>
>>9099332
not into tentacle dicks, but i applaud the effort.
>>
>>
>>9099332
Would love more like it. But I also wonder now, would it be possible to generate inside views too?
>>
File: InstaSD_03053.mp4 (1.01 MB, 480x720)
1.01 MB
1.01 MB MP4
>>9099995
there are xray LORAs but I'm not sure how well they work with video
pic unrelated
>>
File: AiFaNcY.mp4 (3.34 MB, 720x1248)
3.34 MB
3.34 MB MP4
>>
File: GayLizardSpy.mp4 (384 KB, 704x480)
384 KB
384 KB MP4
>>9100491
>>
File: Gemini3443.mp4 (2.49 MB, 960x1440)
2.49 MB
2.49 MB MP4
>>9100492
>>
File: Moonrockohwow.webm (537 KB, 556x716)
537 KB
537 KB WEBM
>>9100493
>>
File: TheFutaist.mp4 (552 KB, 480x720)
552 KB
552 KB MP4
>>9100494
>>
>>9100493
Now gen her getting fucked by white cock in the ass.
>>
>>9100494
Very nice.
Care to share a catbox of the original image?
>>
>>9098049
could try
positives: stable camera, stable shot,
negatives: zoom, zoom in, zoom out, panning, dolly, dolly shot
>>
File: 1756614194411773.mp4 (1.24 MB, 720x720)
1.24 MB
1.24 MB MP4
can anyone familiar with reforge neo teach me how to make good videos with either wan2.2 or another model?
>>
File: InstaSD_02618.mp4 (566 KB, 480x720)
566 KB
566 KB MP4
>>9098185
locally generated on my 4070
>>
>>9100524
>>9100946
I took those from Civitai so you can try asking the guys who made those (check the filenames) for favors.

>>9101298
Oh man, that face is abhorent, and I say this as someone who likes the plastic bimbo look in general.
>>
File: InstaSD_02814.mp4 (407 KB, 480x720)
407 KB
407 KB MP4
>>9101802
>that face
not my best gen for sure
>>
File: MuscleFutaGuy.mp4 (1.18 MB, 480x672)
1.18 MB
1.18 MB MP4
>>9102001
That face's much better. Same with the >>9098467, which I'm pretty sure you've genned as well. Real motherly vibes on both of them.
Personally, I like the contrast of having a futa that's hung (and usually buff and stacked as well) beyond belief but with a face that's homely, androgynous or downright unpleasant to look. I think it helps sell the fantasy a bit more.
>>
>>9089313
Is there a free website or app that has no problem generating images like this? Everything I've tried doesn't work. There's Perchance, but it never gets it quite right, and I don't have a good PC to run a model locally.
>>
>>9102557
EasyDiffusion on linux allows genning on CPU. takes forever, but it works...
>>
File: InstaSD_03088.mp4 (649 KB, 480x720)
649 KB
649 KB MP4
sometimes the seed hits just right
>>
>>9102714
god fuck!
>>
>>9102714
Lovely!
>>
>>9102714
Perfecto!
>>
File: _Chidori_.mp4 (2.58 MB, 832x1216)
2.58 MB
2.58 MB MP4
>>
File: JohnD.webm (3.18 MB, 800x800)
3.18 MB
3.18 MB WEBM
>>9105158
>>
File: NcProductions.webm (3.72 MB, 780x1500)
3.72 MB
3.72 MB WEBM
>>9105159
>>
File: Snow_Bunny.mp4 (704 KB, 480x720)
704 KB
704 KB MP4
>>9105160
>>
File: VersatusMaximus13.webm (3.54 MB, 592x880)
3.54 MB
3.54 MB WEBM
>>9105161
>>
>>9105161
>>9105158
AAA+
>>
>>9102714
See
>>9105230
>>
>>9099332
i really like the ones where theres an uncanny mix of casual aloofness next to mind bending levels of smut. i think im going insane, this whole thing isnt going to a good place. i have an overwhelming sense that all my ancestors since the beginning of time are cursing me
>>
>>
>>9105873
Can some talented anon animate this?
>>
File: Eggerson.mp4 (390 KB, 512x768)
390 KB
390 KB MP4
>>
>>9106677
This is what we need more of
>>
>>9105158
more please
>>
>>
>>9108225
>>
File: 012545_00001.mp4 (2.74 MB, 1152x1152)
2.74 MB
2.74 MB MP4
can anyone help me make her stop twerking and look less terrible
>>
File: file.png (1.21 MB, 2559x1439)
1.21 MB
1.21 MB PNG
>>9109523
>>
>>9109524
This is why we can't have nice things
>>
>>9109524
>>9109523
Use a model other than basic.
>>
>>9109856
oh actually i switched it to that from smoothmix before taking the screenshot
>>
>>9109572
yeah fuck me for wanting to improve, cunt
>>
File: 00056-3706457275.png (3.21 MB, 1440x1920)
3.21 MB
3.21 MB PNG
>happy little accident
>>
>>9109922
I wasn't trying to insult anyone.
I was thinking along the lines of how complicated it looked to my tiny simpleton brain and how I would just give up because it looks like too much work for lazy old me.
I applaud anyone who has the skill to understand anything in that screenshot.
>>
>>9109941
>>
>>9110682
>>
File: 792609907428934_00001.mp4 (1.44 MB, 1024x768)
1.44 MB
1.44 MB MP4
>>9109941
octopi are masters of disguise
>>
>>9109941
>>9110968
>>9110682
Retard freak show shit we don't need
>>
>>9111375
Fuck off, tourist.
>>
>>9111553
No. You. Freak show freak.
go join the freak circus
>>
>>9111375
>>9111553
>>9111756
come on guys, this is the dicksie chicks sub. we're all pervs here.
>>
>>9111777
This image is the material we are here for.
Not that freak show garbage or those ridiculous 6 foot long cocks
>>
>>9112157
>>
File: Eggerson.mp4 (3.15 MB, 640x960)
3.15 MB
3.15 MB MP4
>>9112157
That's where you're wrong kiddo, I'm here for shit like >>9099332 AND the 6 foot long cocks. I also don't sperg out when anons post more vanilla content, unlike you.
>>
File: _Chidori_.mp4 (1.18 MB, 832x1216)
1.18 MB
1.18 MB MP4
>>9113100
On that note, here's another Civitai vid dump.

>>9107458
>more please
Here u go
>>
File: chuckorbitz690.webm (3.77 MB, 576x768)
3.77 MB
3.77 MB WEBM
>>9113101

>>9107122
>This is what we need more of
What, more solo futas, more redheads or more reasonably-sized dicks?
>>
File: Cyber_Foxy.webm (3.7 MB, 1088x1600)
3.7 MB
3.7 MB WEBM
>>9113104
>>
File: daring_l.webm (1.94 MB, 576x1024)
1.94 MB
1.94 MB WEBM
>>9113105
>>
File: HumanAd228.webm (3.91 MB, 800x1440)
3.91 MB
3.91 MB WEBM
>>9113106
>>
File: MustardShark.webm (3.87 MB, 960x672)
3.87 MB
3.87 MB WEBM
>>9113107
>>
File: screamlouder.mp4 (1.92 MB, 704x1128)
1.92 MB
1.92 MB MP4
>>9113108
>>
File: Tenzan.mp4 (1.57 MB, 704x896)
1.57 MB
1.57 MB MP4
>>9113111
>>
File: VersatusMaximus13.mp4 (972 KB, 624x832)
972 KB
972 KB MP4
>>9113113
>>
File: magikshot4769.webm (3.88 MB, 1440x1080)
3.88 MB
3.88 MB WEBM
>>9113114
And the last one for today (probably).
>>
>>
>>9112157
>dudes are literally copypasting giant cocks onto women they know
>"This is not what we want, kiddo!"
>>
>>9113315
>>9111777
I think it is just his tsundere way of asking for more.
>>
>>9113100
More like this please.
>>
>>9113315
there was a mp4 posted several threads ago of a blonde woman lifting her skirt revealing her cock. the title was something like "mom_01". it has since been reposted with a different file name.

i need to know the lore
>>
File: ai_hyper_futa.webm (723 KB, 1244x720)
723 KB
723 KB WEBM
>>9113379
You mean more mermaids or more freaky-deaky content in general?
Cause if it's the latter, there are degrees to freakiness one might not be ready for.
>>
>>9114655
ya know hwat, keep it aesthetic. i don't wanna smell the pic.
>>
>>9114655
Dope
>>
>>9114666
>>9114670
The duality of man.
>>
I'm geting shit results with wan 2.2 (warbling, or blurry out of focus frames besides the first one)
Google says play around with the steps but that isn't working.


Some people are saying they are getting good results with 8 steps, but I'm at 65 and thing still suck.


What workflow do you guys use?
>>
>>9114655
Should of been more specific, more of women growing dicks
>>
>>
File: G_YNw3hXkAAtue4.jpg (427 KB, 3400x2292)
427 KB
427 KB JPG
Can someone animate this?
>>
>>9116013
nice
>>
File: stevencarson.mp4 (3.81 MB, 780x1176)
3.81 MB
3.81 MB MP4
>>9116451
Who's made that pic? Looks like StevenCarson.
>>
>>9118547
https://twitter.com/Audrix3DX/status/2014813085911966066
>>
>>9118547
>Nigger Twerking walking seizure
Would be more sexy if she was just walking around normally doing things
>>
File: stevencarson.mp4 (3.94 MB, 784x1176)
3.94 MB
3.94 MB MP4
>>9118686
Not sure what you're about, that looks like a regular K-pop style dance. But fortunately for you, there's also a walking AImation.
>>
>>9116451
>>9118547
>>9118688
>>
>>9113106
I do like how they look kinda similar... feeds into the fantasy that they're related.
>>
What happened to all the photorealistic gens? Around june last year we had tons and tons of great photorealistic animations, and now it's all just generic semirealistic but stylized slop, not just here, but everywhere, really.
>>
>>9113121
holy shit nice
>>
>>9119361
Every AI thread has quietened.
>>
>>9118688
.mmm yes that is way more appealing than what ever the "dance" (demon possession epilieptic siezure)
>>
File: F.R._Korra__0022.jpg (301 KB, 1344x1728)
301 KB
301 KB JPG
I like em smol
>>
>>9089280
>>Have a request?
>Go to >>>/trash/slop
>Feel free to solicit requests or ideas for gens, though.
remove this from your OP, /slop/ isn't your threads personal request bin lol. No wonder the threads been getting worse and worse, make your own requests in here.
>>
File: HALnIHoXgAAuoIV.jpg (309 KB, 1484x2288)
309 KB
309 KB JPG
requesting self-suck animation
https://x.com/_knyazh_/status/2018429741615722588
>>
>>
>>
>>9120209
What the fuck
>>
>>9120484
wut
>>
Question: any idiot proof way to generate Futa videos on a RTX 5070? I can't find the right comfy workflow and Forge Neo didn't help either.
>>
>>9121041
>I can't find the right comfy workflow
depends on what you mean by this
>>
>>9121061
I tried the ones on the templates menu but didn't find any that worked with NSFW models (at least the ones I downloaded). Tried the one from >>9091449 but 14b seem to be too heavy for my system to handle. 5b doesn't seem to have the High/Low divisions 14b has, so I can't use the same workflows...
>>
File: sharpfinalsize.jpg (3.88 MB, 2483x2163)
3.88 MB
3.88 MB JPG
>>
>>9121495
Can someone help me animate this? Can`t get it to work that the futa stays in the same Position.
>>
>>9121613
did you turn the shift down
>>
File: 00012-32844836.png (2.35 MB, 1728x1536)
2.35 MB
2.35 MB PNG
>>
>>
>>9119600
Same. Shame how rare that sentiment is
>>
File: magicmoonsarts.jpg (799 KB, 3216x2200)
799 KB
799 KB JPG
>>
File: Rathma.mp4 (2.52 MB, 720x1280)
2.52 MB
2.52 MB MP4
>>9123539
Whoops, meant to post this in another thread. Here's an apology webm.
>>
Anyone know why FHD video renders mess up? Like if I render at HD the person will look normal, but if I up resolution they will suddenly stretch and grow taller in the video.
>>
File: 133709_00001_1.mp4 (3.06 MB, 720x1616)
3.06 MB
3.06 MB MP4
>>9122405
>>
File: 134506_00001_1.mp4 (2.97 MB, 1152x1008)
2.97 MB
2.97 MB MP4
>>9121495
>>
File: 135603_00001_1.mp4 (2.78 MB, 832x1392)
2.78 MB
2.78 MB MP4
>>
>>9123668
Wrong vid
>>
>>9116013
>>
>>9123608
omg, thank you so much dude! :D
>>
>>9123597
>>9123681
>>9123707
Thanks from me, too! I really appreciate those...
>>
>>9123608
Do you have failed ones were she moves or something? Different angles would be nice as well. ;)
>>
>>9123668
>>9123681
>mutilated nipples with piercings
no thanks
>>
File: ai_images.webm (965 KB, 832x1024)
965 KB
965 KB WEBM
>>9123541
Here's another Civitai dump
>>
File: Batatavoadora.webm (838 KB, 464x688)
838 KB
838 KB WEBM
>>9124204
>>
File: Dardanella.webm (564 KB, 1246x1662)
564 KB
564 KB WEBM
>>9124205
>>
File: haymaker.webm (697 KB, 1280x704)
697 KB
697 KB WEBM
>>9124206
>>
File: ManiacX.mp4 (2.13 MB, 640x960)
2.13 MB
2.13 MB MP4
>>9124207
>>
File: VergilSardos.mp4 (2.15 MB, 896x1152)
2.15 MB
2.15 MB MP4
>>9124208
>>
File: VersatusMaximus13.webm (3.5 MB, 864x608)
3.5 MB
3.5 MB WEBM
>>9124209
>>
File: Yiggity69.mp4 (2.33 MB, 544x736)
2.33 MB
2.33 MB MP4
>>9124210
...and that's enough for today.
>>
File: 102613_000020.mp4 (3.28 MB, 640x960)
3.28 MB
3.28 MB MP4
>>9113100
The dangers of ocean side masturbation.
>>
>>9124282
Fucking kek. Did not expect that.
>>
>>9123597
>>9123608
>>9123681
>>9123707

You magnificent bastard!
IS there any chance you could animat this, cumming in mouth and all?
>>
File: $RG9P348.jpg (117 KB, 832x1248)
117 KB
117 KB JPG
>>9124728
>>
File: InstaSD_03581.png (405 KB, 480x720)
405 KB
405 KB PNG
we doing futa on male?
>>
File: InstaSD_03580.mp4 (457 KB, 480x720)
457 KB
457 KB MP4
>>9124814
>>
>>9124815
Just blowjobs if possible, but not futadom, more like equal partners; getting fucked in not my cup of tea unless it's extremely sensual and gentle.
Bit sucking and fucking is.
>>
Unpopular opinion. But this is the adult CARTOON board. And so if you're posting realistic gens, then you're posting on the wrong board. Go take it to /trash/ or /b/ or /gif/.
>>
>>9124981
But the cartoon and the realistic threads do not want futa, so here we are with a mix of both flavors of wiener.
>>
>>9124981
I agree, your opinion is very unpopular.
>>
>>9121937
More?
>>
>>9125127
not him but futa is pretty popular in certain hours of /trash/ (/slop/)
>>
>>9125287
well, /d/ is for dickgirls and /aco/ is western /d/
>>
File: 0_768.jpg (148 KB, 832x1216)
148 KB
148 KB JPG
Next two are by an artist "Scargiver", you can find galleries on sadpanda
>>
File: _1285.jpg (185 KB, 832x1216)
185 KB
185 KB JPG
>>
artist is "banzu" on rule34
If good anon could animate these last three pic that would be worth 1 internet per pic
>>
>>
File: more_bikini_bulges.jpg (467 KB, 2048x1152)
467 KB
467 KB JPG
>>
File: 00022-671326741 (Custom).png (1.91 MB, 1469x1306)
1.91 MB
1.91 MB PNG
>>9125280
here's the sequel
>>
>>9126052
>"Are you winning, son?"
>>
>>9126155
she will be kicked for "inactivity"
>>
>>9126052
Holy shit, please more
>>
File: 00017-633379961 (Custom).png (2 MB, 1597x1198)
2 MB
2 MB PNG
>>9126432
>>
File: 00009-2313284866 (Custom).png (1.95 MB, 1562x1382)
1.95 MB
1.95 MB PNG
>>9126483
>for tos reasons she is in college
>>
>>9126343
I think gaming while getting dick(stract)ed is going to help her focus and train for the big leagues.
>>
File: 00017-1008318610 (Custom).png (3.87 MB, 1690x2682)
3.87 MB
3.87 MB PNG
>>9126750
her composure training begins in front of a live audience
>>
>>9126485
>for tos reasons she is in college
Sorry, what?
>>
>>9126958
no loli in /aco, only in /b
school uniform can imply underage
>>
>>9127197
>/
You left out the r
>>
>>9127417
what
>>
>>9127426
oh i get it
>>
File: 00010-1948136616.png (3.1 MB, 1920x1920)
3.1 MB
3.1 MB PNG
>>9126485
>>
File: screamlouder.mp4 (1.99 MB, 736x1080)
1.99 MB
1.99 MB MP4
>>9127467
Char on the right reminds me of Sayako from G4E.
Also, why's the brunette spiking her drink?
>>
>>9127538
gas station boner pills
>>
>>9127538
Who's screamlouder?
>>
>>9127625
I'm not asking what's she spiking the drink with, but why.

>>9127694
Dude who gen'd that webm. You can find their stuff on Civitai.
>>
>>9127538
I'm working on a sequel, i think i need openpose
>>
threads gettin tame. where’s the degenerate faceswappers it’s a three day weekend
>>
File: momballsai.webm (3.85 MB, 480x480)
3.85 MB
3.85 MB WEBM
>>9127883
That's nice to hear

>>9128013
I miss the guy too. Hopefully he's working towards making his own gens instead of just faceswapping.
>>
File: AIXXXFunTimes.mp4 (1.36 MB, 512x768)
1.36 MB
1.36 MB MP4
Another Civitai dump
>>
File: BananaUnited.webm (3.77 MB, 1216x832)
3.77 MB
3.77 MB WEBM
>>9128490
>>
File: Charisma_and_Bliss.webm (3.83 MB, 540x960)
3.83 MB
3.83 MB WEBM
>>9128491
>>
File: dickardjr.mp4 (3.21 MB, 624x624)
3.21 MB
3.21 MB MP4
>>9128492
>>
File: junkinthetrunk1293951.mp4 (879 KB, 720x1280)
879 KB
879 KB MP4
>>9128493
>>
File: o0zaen0o869.webm (3.83 MB, 742x1080)
3.83 MB
3.83 MB WEBM
>>9128494
>>
File: TheFutaist.mp4 (740 KB, 480x688)
740 KB
740 KB MP4
>>9128495
>>
File: VersatusMaximus13.mp4 (2.05 MB, 800x1152)
2.05 MB
2.05 MB MP4
>>9128496
>>
File: Zekut.mp4 (488 KB, 480x720)
488 KB
488 KB MP4
>>9128497
There we go, enjoy anons!
>>
>>9128490
>>9128497
Approved
>>
>>9128491
Wheres the rest of it with her cumming?
>>
File: 00000-1443024466 (Custom).png (2.09 MB, 1920x1536)
2.09 MB
2.09 MB PNG
>>9127467
>>9128159
finally got the right pose
>>9127538
yes, that woman is supposed to be Sayako, and the girl on the left is an oc (her daughter)
>>
File: notcoconut.png (3.27 MB, 2048x1440)
3.27 MB
3.27 MB PNG
>>9128917
>yes, that woman is supposed to be Sayako
Huh, I didn't actually expect it to be her. Not to be a stickler for accuracy, but aren't Sayako's eyes supposed to be bluish-gray?
>and the girl on the left is an oc (her daughter)
Again, not to be too big of an autist, but shouldn't the OC take after Tara at least a little bit? Or is Sayako in your AU with someone else?

>>9128639
There is none, you'll have to ask BananaUnited for a cumshot sequel (or gen it yourself).
>>
>>9128977
i originally made the OC for honey select 2 main character, and I just randomly chose yellow eyes
her design philosophy is to be this small, plain girl, just with a giant penis
>shouldn't the OC take after Tara
the incest idea came after, and since hs2 is basically rule34 the game, I chose Sayako to be the player 2. Since the OCs eyes were already yellow i just made Sayako's eyes yellow too
And I didn't do my phenotype homework so i chose brown hair
>>
File: aiartf4.jpg (202 KB, 1314x1920)
202 KB
202 KB JPG
>>9128992
Fair enough anon, it's porn after all. Any plans to pair her or Sayako with a female, or are they exclusive with each other?
>>
>>9128997
they're exclusive mostly because i like wincest
I like to think they like fucking each other so much they don't need anyone else, but they'll still fuck whoever else if it's convenient
thanks for this discussion, I think i'll update my oc (Hatano Miwa) to have eyes like Sayako
>>
File: 00050-1199831119 (Custom).png (1.88 MB, 1469x1306)
1.88 MB
1.88 MB PNG
>>9129005
for example, here she is in class considering fucking the viewer
>>
File: 275479735852492_00001.mp4 (1.84 MB, 1152x1008)
1.84 MB
1.84 MB MP4
>>9129007
>>
File: dgenerationk.mp4 (1.26 MB, 1584x992)
1.26 MB
1.26 MB MP4
>>9129005
>I like to think they like fucking each other so much they don't need anyone else
Tara (or whoever Hatano's mom is) is shedding tears of grief: Sayako has lost interest in fucking her because of their daughter and the two are now fucking exclusively.
So not only has she lost access to one monster cock, but she could've had two of them whenever and wherever she wanted.
Jokes aside, thanks for the chat and keep them coming.
>>
>>9129029
Tara is the mom yeah
maybe she had a fourth assignment, or she's tragically gone missing?
or she's in jail or something idk
>>
File: 00006-168388508.png (3.1 MB, 1440x1920)
3.1 MB
3.1 MB PNG
>>9129041
>>
File: 00023-2605413329 (Custom).png (3.49 MB, 2280x1710)
3.49 MB
3.49 MB PNG
>>9129043
>>
File: 00009-3495077638 (Custom).png (1.47 MB, 1344x1728)
1.47 MB
1.47 MB PNG
>>9129044
>>
File: 00022-777108520 (Custom).png (2.52 MB, 1920x1440)
2.52 MB
2.52 MB PNG
>>9129045
I have more, but they seem loli-ish so i hesitate to post them
>>
File: plumsandpeaches.jpg (165 KB, 832x1216)
165 KB
165 KB JPG
>>9129041
You can also write her off by having Hatano and Sayako fuck behind her back. Not that it matters much, it's your AU.

>>9129046
Better keep it to yourself then.
>>
File: hotscapes.jpg (611 KB, 2496x1664)
611 KB
611 KB JPG
>>
File: 00009-3339236129.png (1.66 MB, 1920x1920)
1.66 MB
1.66 MB PNG
>>9129067
>>
File: 00002-2668738772.png (2.39 MB, 1728x1728)
2.39 MB
2.39 MB PNG
>>9130914
>>
File: 00031-4128221912.png (1.72 MB, 2048x1536)
1.72 MB
1.72 MB PNG
>>9130915
>>
File: 00030-230931106.png (1.45 MB, 1280x1280)
1.45 MB
1.45 MB PNG
>>9130959
>the good ending
>>
File: MustardShark.webm (3.8 MB, 560x832)
3.8 MB
3.8 MB WEBM
>>9130914
>>9130915
>>9130959
>>9130960
>anon actually added Tara into the equation just because I was too autistic about G4E "lore"
I kneel, king.
>>
So this is why ram costs over $1000 usd
Jesus you fucking gooners please stop i just want to build a new PC
>>
>>9131530
what for? to play dogshit AAA games?
>>
File: 00017-2524380494 (Custom).png (2.45 MB, 1728x1728)
2.45 MB
2.45 MB PNG
>>9131426
and thank you king, for being a stickler
>Sayako's eyes are retconned as well
>>
File: 00033-3440803134 (Custom).png (2.75 MB, 1440x2160)
2.75 MB
2.75 MB PNG
>>9131602
>>
>>9131602
>>9132012
See you in some other thread Miwanon
>>
New thread
>>9132272
>>
>>9118688
Holy fuck, more Steven Carson tifa please. Want to see a threesome with her aeris and cloud making a love train underground in seventh heaven.



[Advertise on 4chan]

Delete Post: [File Only] Style:
[Disable Mobile View / Use Desktop Site]

[Enable Mobile View / Use Mobile Site]

All trademarks and copyrights on this page are owned by their respective parties. Images uploaded are the responsibility of the Poster. Comments are owned by the Poster.