[a / b / c / d / e / f / g / gif / h / hr / k / m / o / p / r / s / t / u / v / vg / vm / vmg / vr / vrpg / vst / w / wg] [i / ic] [r9k / s4s / vip] [cm / hm / lgbt / y] [3 / aco / adv / an / bant / biz / cgl / ck / co / diy / fa / fit / gd / hc / his / int / jp / lit / mlp / mu / n / news / out / po / pol / pw / qst / sci / soc / sp / tg / toy / trv / tv / vp / vt / wsg / wsr / x / xs] [Settings] [Search] [Mobile] [Home]
Board
Settings Mobile Home
/g/ - Technology


Thread archived.
You cannot reply anymore.


[Advertise on 4chan]


File: sajsddddow.jpg (387 KB, 1792x2169)
387 KB
387 KB JPG
Previous /sdg/ thread :>>106878537

>Beginner UI
EasyDiffusion: https://easydiffusion.github.io
SwarmUI: https://github.com/mcmonkeyprojects/SwarmUI

>Advanced UI
ComfyUI: https://github.com/comfyanonymous/ComfyUI
Forge Classic: https://github.com/Haoming02/sd-webui-forge-classic
reForge: https://github.com/Panchovix/stable-diffusion-webui-reForge
Stability Matrix: https://github.com/LykosAI/StabilityMatrix

>Early Preview UI
AniStudio: https://github.com/FizzleDorf/AniStudio

>Qwen Image & Edit
https://docs.comfy.org/tutorials/image/qwen/qwen-image
https://huggingface.co/Qwen/Qwen-Image
https://huggingface.co/QuantStack/Qwen-Image-GGUF
https://huggingface.co/QuantStack/Qwen-Image-Distill-GGUF
https://huggingface.co/QuantStack/Qwen-Image-Edit-2509-GGUF

>Flux.1 Krea
https://docs.comfy.org/tutorials/flux/flux1-krea-dev
https://huggingface.co/black-forest-labs/FLUX.1-Krea-dev
https://huggingface.co/QuantStack/FLUX.1-Krea-dev-GGUF

>Text & image to video - Wan 2.2
https://docs.comfy.org/tutorials/video/wan/wan2_2
https://huggingface.co/QuantStack/Wan2.2-TI2V-5B-GGUF
https://huggingface.co/QuantStack/Wan2.2-T2V-A14B-GGUF
https://huggingface.co/QuantStack/Wan2.2-I2V-A14B-GGUF

>Chroma
https://comfyanonymous.github.io/ComfyUI_examples/chroma
https://github.com/maybleMyers/chromaforge
https://huggingface.co/lodestones/Chroma1-HD
https://huggingface.co/silveroxides/Chroma-GGUF

>Models, LoRAs & upscaling
https://civitai.com
https://tensor.art
https://huggingface.co
https://tungsten.run
https://yodayo.com/models
https://www.diffusionarc.com
https://miyukiai.com
https://civitaiarchive.com
https://civitasbay.org
https://www.stablebay.org
https://openmodeldb.info

>Index of guides and other tools
https://rentry.org/sdg-link

>Related boards
>>>/h/hdg
>>>/e/edg
>>>/d/ddg
>>>/b/degen
>>>/vt/vtai
>>>/aco/sdg
>>>/u/udg
>>>/tg/slop
>>>/trash/sdg
>>>/vp/napt
>>
>mfw Resource news

10/14/2025

>QeRL: Beyond Efficiency -- Quantization-enhanced Reinforcement Learning for LLMs
https://github.com/NVlabs/QeRL

>Scaling Language-Centric Omnimodal Representation Learning
https://github.com/LCO-Embedding/LCO-Embedding

>ChatGPT will soon allow erotica for verified adults, says OpenAI boss
https://www.bbc.com/news/articles/cpd2qv58yl5o

>Diffusion Transformers with Representation Autoencoders
https://rae-dit.github.io

>DiT360: High-Fidelity Panoramic Image Generation via Hybrid Training
https://fenghora.github.io/DiT360-Page

>High-resolution Photo Enhancement in Real-time: A Laplacian Pyramid Network
https://github.com/fengzhang427/LLF-LUT

>Towards Self-Refinement of Vision-Language Models with Triangular Consistency
https://github.com/dengyl20/SRF-LLaVA-1.5

>AVoCaDO: An Audiovisual Video Captioner Driven by Temporal Orchestration
https://avocado-captioner.github.io

>ComfyUI DreamOmni2 Node
https://github.com/HM-RunningHub/ComfyUI_RH_DreamOmni2

>Graph Your Own Prompt
https://darcyddx.github.io/gcr

>VORTA: Efficient Video Diffusion via Routing Sparse Attention
https://github.com/wenhao728/VORTA

>Syn-Vis-v0: A Dataset of Synthetic Faces
https://huggingface.co/datasets/retowyss/Syn-Vis-v0

>Silly Caption: Lightweight, brower-based AI autocaptioning tool
https://github.com/obsxrver/SillyCaption

10/13/2025

>Boosting Multi-modal Keyphrase Prediction with Dynamic Chain-of-Thought in Vision-Language Models
https://github.com/bytedance/DynamicCoT

>Stable Video Infinity: Infinite-Length Video Generation with Error Recycling
https://stable-video-infinity.github.io/homepage

>MMAudioSep: Taming Video-to-Audio Generative Model Towards Video/Text-Queried Sound Separation
https://github.com/sony/mmaudiosep

>Thinking with Camera: A Unified Multimodal Model for Camera-Centric Understanding and Generation
https://kangliao929.github.io/projects/puffin
>>
>mfw Research news

10/14/2025

>GIR-Bench: Versatile Benchmark for Generating Images with Reasoning
https://hkust-longgroup.github.io/GIR-Bench

>Point Prompting: Counterfactual Tracking with Video Diffusion Models
https://point-prompting.github.io

>FACE: Faithful Automatic Concept Extraction
https://arxiv.org/abs/2510.11675

>InfiniHuman: Infinite 3D Human Creation with Precise Control
https://yuxuan-xue.com/infini-human
https://arxiv.org/abs/2510.11650

>IVEBench: Modern Benchmark Suite for Instruction-Guided Video Editing Assessment
https://ryanchenyn.github.io/projects/IVEBench

>Massive Activations are the Key to Local Detail Synthesis in Diffusion Transformers
https://arxiv.org/abs/2510.11538

>Uncertainty-Aware ControlNet: Bridging Domain Gaps with Synthetic Image Generation
https://arxiv.org/abs/2510.11346

>DiffStyleTS: Diffusion Model for Style Transfer in Time Series
https://arxiv.org/abs/2510.11335

>Zero-shot Face Editing via ID-Attribute Decoupled Inversion
https://arxiv.org/abs/2510.11050

>ContextGen: Contextual Layout Anchoring for Identity-Consistent Multi-Instance Generation
https://nenhang.github.io/ContextGen

>BLEnD-Vis: Benchmarking Multimodal Cultural Understanding in Vision Language Models
https://arxiv.org/abs/2510.11178

>Demystifying Numerosity in Diffusion Models -- Limitations and Remedies
https://arxiv.org/abs/2510.11117

>Compositional Zero-Shot Learning: A Survey
https://arxiv.org/abs/2510.11106

>CoDefend: Cross-Modal Collaborative Defense via Diffusion Purification and Prompt Optimization
https://arxiv.org/abs/2510.11096

>DEMO: Disentangled Motion Latent Flow Matching for Fine-Grained Controllable Talking Portrait Synthesis
https://arxiv.org/abs/2510.10650

>IUT-Plug: A Plug-in tool for Interleaved Image-Text Generation
https://arxiv.org/abs/2510.10969

>DreamMakeup: Face Makeup Customization using Latent Diffusion Models
https://arxiv.org/abs/2510.10918
>>
>mfw MORE Research news

>DreamMakeup: Face Makeup Customization using Latent Diffusion Models
https://arxiv.org/abs/2510.10918

>SceneTextStylizer: A Training-Free Scene Text Style Transfer Framework with Diffusion Model
https://arxiv.org/abs/2510.10910

>Discrete State Diffusion Models: A Sample Complexity Perspective
https://arxiv.org/abs/2510.10854

>VLM-Guided Adaptive Negative Prompting for Creative Generation
https://shelley-golan.github.io/VLM-Guided-Creative-Generation

>Image-to-Video Transfer Learning based on Image-Language Foundation Models: A Comprehensive Survey
https://arxiv.org/abs/2510.10671

>Scalable Face Security Vision Foundation Model for Deepfake, Diffusion, and Spoofing Detection
https://fsfm-3c.github.io/fsvfm.html

>ViSurf: Visual Supervised-and-Reinforcement Fine-Tuning for Large Vision-and-Language Models
https://arxiv.org/abs/2510.10606

>UniFlow: A Unified Pixel Flow Tokenizer for Visual Understanding and Generation
https://arxiv.org/abs/2510.10575

>Head-wise Adaptive Rotary Positional Encoding for Fine-Grained Image Generation
https://arxiv.org/abs/2510.10489

>When Images Speak Louder: Mitigating Language Bias-induced Hallucinations in VLMs through Cross-Modal Guidance
https://arxiv.org/abs/2510.10466

>DREAM: A Benchmark Study for Deepfake REalism AssessMent
https://arxiv.org/abs/2510.10053

>Taming a Retrieval Framework to Read Images in Humanlike Manner for Augmenting Generation of MLLMs
https://arxiv.org/abs/2510.10426

>ReMix: Towards a Unified View of Consistent Character Generation and Editing
https://arxiv.org/abs/2510.10156

>VividAnimator: An End-to-End Audio and Pose-driven Half-Body Human Animation Framework
https://arxiv.org/abs/2510.10269

>Semantic Visual Anomaly Detection and Reasoning in AI-Generated Images
https://arxiv.org/abs/2510.10231

>Prompt Optimization Meets Subspace Representation Learning for Few-shot Out-of-Distribution Detection
https://arxiv.org/abs/2509.18111
>>
File: deHG_cHD_00029_.png (1.94 MB, 1382x1075)
1.94 MB
1.94 MB PNG
>>
First for containment general
>>
File: LC_SE_SDG_2.jpg (1 MB, 4608x3584)
1 MB
1 MB JPG
>>
File: LC_SE_SDG_4.jpg (736 KB, 3552x4428)
736 KB
736 KB JPG
>>
i miss schizo anon
>>
File: 00036-2433850951.png (1.98 MB, 1536x864)
1.98 MB
1.98 MB PNG
>>
File: autumn river.webm (3.86 MB, 1920x960)
3.86 MB
3.86 MB WEBM
>>
>>106894991
Your gens are all garbage
>>
How does it feel samefagging and spamming a thread and general for so long? as if a new thread would change anything about the situation of this general...
>>
>>106896342
what do you mean, anon?
>>
>>106894678
I'm here AMA, the real one >>106896342 this was me
>>
>>106896345
I mean making a new thread will not fix the problems here. The same people will keep samefagging and spamming low effort gens. We need more actual discussion and genuine content instead of the same spam every thread.

t.schizo anon
>>
File: autumn field.webm (3.72 MB, 960x1920)
3.72 MB
3.72 MB WEBM
>>
>>106896361
how does this affect you personally though?
>>
>>106896376
It clogs up the thread with garbage and makes it harder to find good posts and discussions. When half the thread is just spam gens and samefagging it kills any conversation.
>>
>>106896376
>>106896345
Oh sorry, thought I was in /ldg/, my bad! forget what I said. Bye!
>>
>>106894991
>>106895588
I do not think your gens are garbage but I do not like or I am unsettled by your character's face, although I understand that is precisely what you like about that character. What I would like to know is what that character represents to you

t.schizo anon
>>
>>106896350
imposter
>>
>>
File: 2025-20.jpg (1.4 MB, 4148x3226)
1.4 MB
1.4 MB JPG
A lyft driver told me her life story yesterday. It was wild.
>>
get a discord you blogposting faggets
>>
>>106897202
Sounds like you are butthurt.
>>
File: autumn river 2.webm (3.65 MB, 1920x960)
3.65 MB
3.65 MB WEBM
>>
>>106897220
weird how /s*g/ anons always make up stuff as copes
>>
We are artists. We have refined taste that normal people cannot understand.
>>
I've been using AI for a while now, mostly coding. But since I discovered what you can do with this stuff I've basically been nonstop gooning for days, is this normal? Being 100% serious here
>>
>>106897717
Ok
>>
Asking for a fourth time because /g/ has 6 gorillion different AI generals.

Can I get an idiot-proof QRD on what I should be using right now for local gen?
>Haven't touched Stable Diffusion since like March
>Still using Stable Diffusion reForge
>This is the model I was using last
https://huggingface.co/nnnn1111/models-moved/blob/9ab536a5b4612faf1e13e40ce3915747bff906df/illustriousXLPersonalMerge_v30Noob10based.safetensors
https://civitai.com/models/835655/illustrious-xl-personal-merge-noob-v-pred05-test-merge-updated
>It produced the least shitty results back then but I still feel like I'm stuck in 2022 using it (shitty faces, bad anatomy, very poor results even with negative prompt and Hires. fix, takes dozens of gens to make something decent) and I'm very jealous of NAI faggots who can simply proompt and coom
>I don't know if my loras will work with anything else if I get something newer or better
>I'm only slightly familiar with the SD interface but I'm still not too too sure of what I'm doing (usually only mess with CFG scale and check Hires. fix, I don't know what the hell sampling methods do, for example)
>Just generally retarded and need help
>>
>>106898017
The links are in the OP
>>
File: deAA_cHD_00032_.png (3.49 MB, 1728x1075)
3.49 MB
3.49 MB PNG
>>106898017
I think illustrious is still the most preferred model line for anime. there's no NAI equivalent that you can run locally
>>
File: 1751358414420893.png (535 KB, 680x847)
535 KB
535 KB PNG
>>106898216
>there's no NAI equivalent that you can run locally
How come local image gen has been stuck in the same place for 3 years just like local voice gen?
>>
File: deAA_cHD_00033_.png (2.88 MB, 1728x1075)
2.88 MB
2.88 MB PNG
>>106898230
local voice gen has actually made some progress recently. vibevoice made a lot of noise (heh) recently
local image gen has a lot of new entries too. chroma finished its training, and there's a bunch of newer models like hunyuan3, qwen-image, and others
but ultimately local is limited by 1) what bones companies want to throw to the open source world and 2) what is going to fit into consumer hardware
>>
>>106897717
Yeah
My goon phase was like 3 months and at the end i needed to stop and go to a doctor because my balls were in agony
After that i decided to become schizo anon and haunt californians
>>
>sloptober
>>
File: image.png (3.06 MB, 1614x1254)
3.06 MB
3.06 MB PNG
>>
>gooning too much makes you schizophrenic
/s*g/ solved another mystery
>>
File: deAA_cHD_00034_.png (2.62 MB, 1728x1075)
2.62 MB
2.62 MB PNG
>>106898603
we've been defunded by doge :(
>>
>>106898603
>no stairs
How nice of the architects
>>
>>106898802
Sad
>>
DIFFUSION THREADS ARE UNDER CONSTANT ATTACK BY TROLLS AND SCHIZOS.

REMEMBER:
POST WITH AN AVATAR OR TRIPCODE ONLY.
RESPOND TO AVATARFAGS ONLY.

PROTECT OUR SPACE. USING IDENTIFIERS IS THE ONLY WAY TO KEEP THE TROLLS OUT.
>>
File: deAA_cHD_00035_.png (2.75 MB, 1728x1075)
2.75 MB
2.75 MB PNG
>>106898844
thank you anonymous nogen poster
>>
>>
>>
File: deAA_cHD_00036_.png (3.62 MB, 1728x1075)
3.62 MB
3.62 MB PNG
>>106898935
>>106898944
cute couple
>>
>>106898950
It's her sister
>>
>>106898950
nice ghost.
>>
File: cartoon 6.jpg (299 KB, 2048x2048)
299 KB
299 KB JPG
>>
>>
i'm literally shitting right now
>>
File: deAA_cHD_00039_.png (3.25 MB, 1728x1075)
3.25 MB
3.25 MB PNG
>>106898971
shes tryn to be spooky but is too cute to pull it off

>>106899180
>only you can prevent forest fires
>>
Does the order of descriptions in the prompt matter? (Example: Background, then Lora for character, then character description, then Lora for style, then style description, etc) Or can I just keep adding random shit I think about between generations?
>>
Afternoon anons
>>
File: cartoon 3.jpg (288 KB, 2304x1792)
288 KB
288 KB JPG
>>106899680
I actually legitimately remember posters that had smoky the bear that hung up on the walls in my school. Man, I feel old.
>>
>>106899985
Yes
>>
>>106900027
Yes to which one??
>>
>>106900034
To the one where yes is an actually comprehensible and legitimate reply.
>>
>>106900057
I'm debo
>>
File: 1760556084198.gif (3.25 MB, 498x332)
3.25 MB
3.25 MB GIF
>>106900073
No I'm debo
>>
>>106898844
threads are under attack from people genning random slop aka using models that can't generate simple things like leaves, flowers and aesthetic space because they are badly trained and the user is blatantly ignorant and can't understand settings aka nigbo posts, either that or he has terminal astigmatism (truth hurts I'm afraid)
>>
File: IMG_2907.jpg (364 KB, 1024x1011)
364 KB
364 KB JPG
>>
>ga
>>
File: 1.jpg (329 KB, 1808x2320)
329 KB
329 KB JPG
>>
>dollar store koff ghosts
grim
>>
>>
File: deAA_cHD_00040_.png (3.15 MB, 1728x1075)
3.15 MB
3.15 MB PNG
>>106899985
it depends. using the t5 encoder, position is very important. using clip, position importance is ui-specific (forge will apply relative token weighting while comfy will use absolute weighting)

>>106899989
ga
I hope he's certified to be in the cockpit

>>106900022
I wonder what the zoomer equivalent of smokey is. maybe newer generations just accept the world is going to burn down so they don't think about it
>>
File: 00040-293004534.png (1.73 MB, 1536x864)
1.73 MB
1.73 MB PNG
>>
File: _8.png (1.44 MB, 1300x1012)
1.44 MB
1.44 MB PNG
>>106900577
I dont think its "acceptance". I think its just apathy.
>>
Anybody got a good Halloween prompt?
>>
File: 00057-3023463663.png (1.47 MB, 1536x864)
1.47 MB
1.47 MB PNG
>>106900577
they got more of the boomer "duck and cover" style narrative but swapped out the ruskies with climate change. i'd wager there's less social cohesion the boomers could rely on to manage whatever anxieties were caused by the narratives, which obviously zoomers don't have.
>>
File: deAA_cHD_00041_.png (3.14 MB, 1728x1075)
3.14 MB
3.14 MB PNG
>>106900593
a rose by any other name

>>106900754
the climate change scare tactics worked on me. I'm anxious of the world melting
>/me burns another rain forest to generate an image
I get the irony
>>
File: 00007-3581167096.png (1.83 MB, 1536x864)
1.83 MB
1.83 MB PNG
>>106901167
i thought they were going with the water use thing, with a weird notion that the water used is, thermodynamics be damned, permanently destroyed forever.
>>
File: _7.jpg (520 KB, 3645x3645)
520 KB
520 KB JPG
>>106901167
Yeah, what I said and what you said are not the same thing.
>>
File: deAA_cHD_00042_.png (2.73 MB, 1728x1075)
2.73 MB
2.73 MB PNG
>>106901272
the water use thing? you mean data centers wasting water? or just society's consumption of potable water et large? both are issues -- not because water disappears forever but because it gets increasingly more costly to access and provide usable water
with data centers, they often add chemicals to the water to make it cool more efficiently or to be less corrosive, effectively "destroying" it because its now toxic. they would need to spend money to treat it to return it back to the system, but big business isn't well known for spending money just cuz its the right thing to do
>>
File: 00087-734349900.png (1.59 MB, 1536x864)
1.59 MB
1.59 MB PNG
>>106901335
i didn't really think about the chemical aspect, although i'm not clear on how nasty they get with it. the way i usually encounter this narrative is more along my violation of thermodynamics quip. so i'll go with "destroying" being technically accurate but i have my reservations as to whether the people deploying it know
>>
File: gGFkdGW[1].png (6 KB, 264x244)
6 KB
6 KB PNG
>Use a SFW model
>Put "nsfw" in the negative prompt
>Gen
>Still paywalled
I am not trying to make porn Civit fuck you
>>
Anyone able to gen a face hugger on a jack-o-lantern?
>>
File: deAA_cHD_00043_.png (2.79 MB, 1728x1075)
2.79 MB
2.79 MB PNG
>>
mh
>>
>>
File: 1758200622452761.jpg (180 KB, 950x727)
180 KB
180 KB JPG
>>
>>106902723
you're watermarking your gens now?
>>
>>
File: ComfyUI_0324.jpg (3.14 MB, 1664x2432)
3.14 MB
3.14 MB JPG
>>
>>
>>
>>
File: file.png (2.21 MB, 1024x1536)
2.21 MB
2.21 MB PNG
>>106901795
i had to cheat and use gpt-image-1, could try the prompt on something else:

"an alien parasite with a pale, leathery body. it has eight long, jointed limbs extending from a central fleshy mass. its limbs are finger-like and end in rounded tips, posed as if grasping. the top of its body is segmented and ridged, while the underside is smoother and swollen like an organ sac. a long, segmented tail coils beneath it, thick at the base and tapering toward a sharp point. the creature is veined, wet, and slightly translucent, with pinkish-beige skin. high detail. horror lighting. The creature is attached to the FACE of the jack-o-lantern (creature face on pumpkin face) we see creature only from behind. the legs and tail are wrapped tightly around the pumpkin."
>>
File: deHG_cHD_00018_.png (2.1 MB, 922x1613)
2.1 MB
2.1 MB PNG
mr president, another ai general has hit the board >>106904218
>>
File: deHG_cHD_00021_.png (1.81 MB, 1382x1075)
1.81 MB
1.81 MB PNG
>>106904379
oh nm, its just ldg and they fucked up the subject. lol idiots
>>
File: 00070-2895277497.png (1.73 MB, 1536x864)
1.73 MB
1.73 MB PNG
>>106904388
lmao
>>
File: 40.jpg (900 KB, 4101x3190)
900 KB
900 KB JPG
>>
File: 41.jpg (1.1 MB, 3190x4101)
1.1 MB
1.1 MB JPG
>>
File: deHG_cHD_00023_.png (1.93 MB, 1382x1075)
1.93 MB
1.93 MB PNG
>>
File: WO_SE_CHEW_1.jpg (438 KB, 1792x2304)
438 KB
438 KB JPG
>>106904933
This scene reminds me of when I was in elementary school and we had the D.A.R.E. program and they were trying to convince us that some of our peers would try to get us to drink wine coolers and if that ever happened, we should say no. Before that I had never heard of wine coolers ever. Apparently it's like fruit juice mixed with wine and sold in like soft drink sized bottles. To this day, nobody has ever offered me a wine cooler and I have never actually seen one.
>>
File: deHG_cHD_00024_.png (1.93 MB, 1075x1382)
1.93 MB
1.93 MB PNG
>>106904987
DARE was the biggest lie. I was led to believe strangers would be offering me free drugs all the time.
>>
Here's your controller bro
>>
>>
File: deHG_cHD_00027_.png (1.85 MB, 1229x1229)
1.85 MB
1.85 MB PNG
>>106905087
send this to elon so he makes the tesla engineers redesign their robots
>>
>>106905139
We like Dem curvy bots
>>
File: deHG_cHD_00031_.png (1.71 MB, 922x1613)
1.71 MB
1.71 MB PNG
>>
File: autun river 3.webm (3.68 MB, 1920x960)
3.68 MB
3.68 MB WEBM
>>
File: autumn river 4.webm (3.77 MB, 1920x960)
3.77 MB
3.77 MB WEBM
>>
i miss schizo anon
>>
File: autumn river 5.webm (3.61 MB, 1920x960)
3.61 MB
3.61 MB WEBM
>>
>>106904222
nice work still
>>
>>
Schizo anon here AMA
>>
File: UV_SEK_HERSH03.jpg (1.08 MB, 4608x3584)
1.08 MB
1.08 MB JPG
>>
>>
>>106902723
>*sniffs*
:3
>>
File: 2025-27.jpg (209 KB, 2074x1613)
209 KB
209 KB JPG
Guess everyone's at work or picrel
>>
File: autumn river 6.webm (3.71 MB, 1920x960)
3.71 MB
3.71 MB WEBM
>>
>>106908600
*or in the real thread(s)
>>
>>106909131
>he says, posting here
>>
File: deAA_cHD_00045_.png (3.01 MB, 1728x1075)
3.01 MB
3.01 MB PNG
>>106908187
chocolate with orange notes is so good. its usually dark chocolate though rather than milk chocolate

>>106908600
threads been pretty ded this week
>>
File: UV_SEK_HERSH10.jpg (903 KB, 4608x3584)
903 KB
903 KB JPG
>>106909380
Have you ever had one of those chocolate orange things that you're supposed to whack open and it crumbles into slices that are usually around for the holidays?
>>
File: 1745151539180412.png (279 KB, 501x502)
279 KB
279 KB PNG
I haven't touched image generation in a while. I would like to modify textures for a game, those are flat 2D atlas (like picrel) which are applied on a 3D model.
Can image generation helps me with that? For example, adding some details to a texture, changing some clothing, upscaling them or making (mostly color) variants?
>>
File: deAA_cHD_00046_.png (3.04 MB, 1728x1075)
3.04 MB
3.04 MB PNG
>>106909634
YES, I loved those when I was a kid. man I totally forgot about those. and those were def milk chocolate
I might buy one of those of amazon now... you're a bad influence lol

>>106909723
I've never seen someone try this but it seems like it would be possible. qwen-image-edit is the current premiere edit model so I'd recommend trying that and seeing how it works for this usecase
>>
>>106909769
Can I get a guide on how to use it locally? I only have 12GB of vram.
>>
File: deAA_cHD_00048_.png (3.8 MB, 1728x1075)
3.8 MB
3.8 MB PNG
>>106909804
here is the quantized model and there's some usage instructions in there (although a bit obtuse)
https://huggingface.co/nunchaku-tech/nunchaku-qwen-image-edit-2509
>>
File: UV_SEK_HERSH02.jpg (1.17 MB, 4608x3584)
1.17 MB
1.17 MB JPG
>>106909769
Lol sorry, it was the first thing that came to mind
>>
File: 6.jpg (310 KB, 1808x2320)
310 KB
310 KB JPG
>>
File: hs.jpg (385 KB, 2320x1808)
385 KB
385 KB JPG
>>
>>106909891
I also saw that there was some GGUF quantization: https://huggingface.co/QuantStack/Qwen-Image-Edit-2509-GGUF
Which quantization should I use?
>>
>>
File: hs~1.jpg (895 KB, 2304x1792)
895 KB
895 KB JPG
>>106910075
Weirdly cozy
>>
>>106909152
where else would i go and why? my home is /s*g/
>>
File: 1735210933158454.png (1.16 MB, 1360x768)
1.16 MB
1.16 MB PNG
qwen edit 2509:
>>
File: deAA_cHD_00049_.png (3.85 MB, 1728x1075)
3.85 MB
3.85 MB PNG
>>106909966
I couldnt tell you the difference between them, desu
>>
>>106910310
Ok
>>
>>106910405
We live in a society
>>
File: 1750105192844351.mp4 (676 KB, 704x480)
676 KB
676 KB MP4
>>106910405
with wan 2.2:
>>
File: 1729310145401484.mp4 (613 KB, 704x480)
613 KB
613 KB MP4
>>106910452
>>
Morning anons
>>
>>106909966
>Which quantization should I use?

With your 12GB vram you'll want to use either of the Q3 versions to keep image generations times fast. Using anything bigger will overflow into system ram (or just straight up crash from OOM errors) and push gen times into minutes instead of staying below that.
>>
>>
>>
>>106909966
I use Q8 which is like 20/21gb with a 4080 (16GB) and my gens are like 30 seconds, depends on how much RAM you have. So you don't necessarily need a model below your VRAM count.
>>
Did LDG die or something lol?
>>
>>106910694
you can put either sdg or ldg into the catalog filter/search box and the subjectless ldg thread shows up.
>>
>>106910694
yes. ldg lost
>>
Anyone else feel that the pages are going faster than usual?
>>
>gm
>>
>>106910925
10mins after the post above me and this thread was on page 4 so yes.
>>
>nigbo
>>
>>
>>
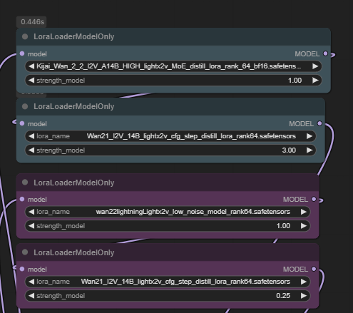
File: 1754356308297084.png (54 KB, 495x439)
54 KB
54 KB PNG
trying this combo for wan with the new lora, seems to work decent:
>>
File: 1758027856609769.mp4 (812 KB, 704x480)
812 KB
812 KB MP4
>>106911584
4 steps
>>
>>106911614
Amazing
>>
File: 1739819026328243.mp4 (1.58 MB, 704x480)
1.58 MB
1.58 MB MP4
>>106911614
the anime girl shakes hands with hatsune miku who walks in from the right.
>>
>>106911645
I love this!
>>
File: deAA_cHD_00050_.png (2.6 MB, 1728x1075)
2.6 MB
2.6 MB PNG
>>
File: IL_SEK_CREAM_2.jpg (386 KB, 2048x2048)
386 KB
386 KB JPG
>>106911956
These gens are so cozy. No idea what's going on, not the left with the plywood cutout of that dude and the people just chilling, but cozy nonetheless.
>>
File: deAA_cHD_00052_.png (2.99 MB, 1728x1075)
2.99 MB
2.99 MB PNG
>>106912001
looks like a community picnic maybe? I'm sure its a good time
I was thinking about something you said, like "I thought all places got fall colors" when I was out for a run recently. our fall colors are mostly just a variety of greyish-yellows and browns, lol
>>
>one day and 16 hours ago
>>
I want to train a super resolution AI model. I have a collection of images and low resolution versions of those images. Some of the OG high resolution images are missing and I want to recreate them as close as possible with the pairings I already have (the artstyle is the same through the collection).

What can I do? My idea was to train a super resolution model with my collection as regularization images or something similar, but I don't know.
>>
does anyone know how to prompt picrel? - https://files.catbox.moe/rwgu80.jpeg

not so much concerned about the magazine cover style, more about the pose with chair and the sparkling water and lighting
>>
>>106912586
>moist
nice taste anon
>>
File: deAA_cHD_00053_.png (2.91 MB, 1728x1075)
2.91 MB
2.91 MB PNG
I keep looking at hlky's github hoping to see a green dot show up
>>
>>
File: the_demonizer.jpg (755 KB, 1920x1080)
755 KB
755 KB JPG
the demonizer
https://suno.com/s/WVUux3t0OToIGQS0
>>
>>
>>106910452
this could be an actual animation from the game lol
>>
so alive
>>
>>
>>
>>
>containment general
>>
>>
>>106914200
She finally got some help. Nice
>>
>nigbobumping
>>
>>106914251
In the grim darkness of the far future there is only war.
>>
>>
File: deHG_cHD_00035_.png (1.76 MB, 1382x1075)
1.76 MB
1.76 MB PNG
>>106914200
>>106914281
this series is wild. just different wildcards or did you change other stuff?
>>
>>106914378
one of my nodes is for manual input. i add whatever there and it applies certain wildcards too
currently reading a warhammer 40k novel called 'mechanicum' and used some of the descriptions
>>
>>
>>106914457
>>106914408
Agree with >>106914378
epic scenes
>>
>>106914490
some are kind of neat, some are just weird
>>
>>
damn lines
>>
>>
>>
File: deAH_cHD_00002_.png (1.81 MB, 2150x1229)
1.81 MB
1.81 MB PNG
>>
File: deAH_cHD_00004_.png (3.48 MB, 2150x1229)
3.48 MB
3.48 MB PNG
>>
File: 00012-277572610.png (1.96 MB, 1536x864)
1.96 MB
1.96 MB PNG
>>
File: deAH_cHD_00006_.png (2.05 MB, 2150x1229)
2.05 MB
2.05 MB PNG
>>106915028
oo cyclops girl is back
>>
File: 00020-748613526.png (1.56 MB, 1536x864)
1.56 MB
1.56 MB PNG
>>106915042
yeah they come out that way sometimes, not sure why exactly.
>>
File: deAH_cHD_00013_.png (2.6 MB, 2150x1229)
2.6 MB
2.6 MB PNG
wheres pw anyway
>>
File: 00000-1575624275.png (2.06 MB, 1536x864)
2.06 MB
2.06 MB PNG
>>106915117
hopefully he's in a better place
>>
File: 00008-2160723604.png (1.88 MB, 1536x864)
1.88 MB
1.88 MB PNG
cribbed prompt from 8/23, barbwire outline on the hat is a nice touch.
>>
File: deAH_cHD_00011_.png (3.11 MB, 2150x1229)
3.11 MB
3.11 MB PNG
>>106915191
we are all pw on this blessed day
(except pw who isn't here)
>>
File: 00020-730759590.png (2.06 MB, 1536x864)
2.06 MB
2.06 MB PNG
>>
File: 00027-2677413909.png (2.34 MB, 1536x864)
2.34 MB
2.34 MB PNG
these old prompts were weird
>>
File: 3rgb.jpg (352 KB, 2534x1971)
352 KB
352 KB JPG
>>
File: 0_fl_20034428.jpg (324 KB, 2258x1756)
324 KB
324 KB JPG
>>
File: deHG_cHD_00039_.png (1.59 MB, 768x1843)
1.59 MB
1.59 MB PNG
>>106915304
whats old is new again
thats why i like changing models once in a while, cuz I can spam all my old prompts again
>>
File: 00042-527161067.png (2.41 MB, 1536x864)
2.41 MB
2.41 MB PNG
>>106915331
they're doing this to me tomorrow
>>
File: deHG_cHD_00041_.png (1.89 MB, 922x1613)
1.89 MB
1.89 MB PNG
>>
File: 00054-2076462208.png (1.31 MB, 1536x864)
1.31 MB
1.31 MB PNG
dunno where the fuck this came from
>>
File: 00058-995638926.png (1.7 MB, 1536x864)
1.7 MB
1.7 MB PNG
>>
File: 00060-3967603944.png (2.22 MB, 1536x864)
2.22 MB
2.22 MB PNG
losing the deebs. just kidding, he's wasting his life reading fake chinese pre-prints preporting to have created
>>
File: 00061-3967603945.png (1.77 MB, 1536x864)
1.77 MB
1.77 MB PNG
ah fuck. is it more retarded to flub a post or to read fake chinese preprints claiming to have invented the image diffusion god?
>>
File: 00062-3967603946.png (1.59 MB, 1536x864)
1.59 MB
1.59 MB PNG
oh don't mind me, i'm just a simple minded retard
>>
Next Thread

>>106915697
>>106915697
>>106915697

>>106915678
>read fake chinese preprints claiming to have invented the image diffusion god?

Hopefully he's >>106915450 done scanning them because I'm sending this next thread nao!
>>
Last one from me
Good night anons
>>
File: 00067-3740010.png (1.71 MB, 1536x864)
1.71 MB
1.71 MB PNG
>>106915698
a (you) from baker-san?!
i'll never wash this 4chan pass again!

>>106915699
night!
>>
>>
File: 00066-3740009.png (1.81 MB, 1536x864)
1.81 MB
1.81 MB PNG
>>
File: 00071-2860679710.png (1.67 MB, 1536x864)
1.67 MB
1.67 MB PNG
since we're doin golden oldies
https://suno.com/s/SEMiHaK2LUHQYqru
>>
File: 00068-2860679707.png (1.65 MB, 1536x864)
1.65 MB
1.65 MB PNG
>>
File: deAH_cHD_00008_.png (2.25 MB, 2150x1229)
2.25 MB
2.25 MB PNG
>>106915678
he knows me so well
I had to catch up cuz I had todays and tomorrow (I can see the future)

>>106915698
ty baker san

>>106915699
gn
>>
File: 00069-2860679708.png (2.16 MB, 1536x864)
2.16 MB
2.16 MB PNG
>>106896602
i just remembered i never got back to you. i don't remember exactly, but it probably happened a few times accidently and i was like "yes!" unsettling is the vibe. and idk, i guess i have a black eye fetish, idk lmao
>>
File: deSP_cHD_00050_.png (2.33 MB, 1075x1382)
2.33 MB
2.33 MB PNG
>>
>>
File: 1730127537562487.png (21 KB, 96x96)
21 KB
21 KB PNG



[Advertise on 4chan]

Delete Post: [File Only] Style:
[Disable Mobile View / Use Desktop Site]

[Enable Mobile View / Use Mobile Site]

All trademarks and copyrights on this page are owned by their respective parties. Images uploaded are the responsibility of the Poster. Comments are owned by the Poster.