[a / b / c / d / e / f / g / gif / h / hr / k / m / o / p / r / s / t / u / v / vg / vm / vmg / vr / vrpg / vst / w / wg] [i / ic] [r9k / s4s / vip] [cm / hm / lgbt / y] [3 / aco / adv / an / bant / biz / cgl / ck / co / diy / fa / fit / gd / hc / his / int / jp / lit / mlp / mu / n / news / out / po / pol / pw / qst / sci / soc / sp / tg / toy / trv / tv / vp / vt / wsg / wsr / x / xs] [Settings] [Search] [Mobile] [Home]
Board
Settings Mobile Home
/g/ - Technology


Thread archived.
You cannot reply anymore.


[Advertise on 4chan]


Discussion of Free and Open Source Text-to-Image/Video Models

Prev: >>106919520

https://rentry.org/ldg-lazy-getting-started-guide

>UI
ComfyUI: https://github.com/comfyanonymous/ComfyUI
SwarmUI: https://github.com/mcmonkeyprojects/SwarmUI
re/Forge/Classic/Neo: https://rentry.org/ldg-lazy-getting-started-guide#reforgeclassicneo
SD.Next: https://github.com/vladmandic/sdnext
Wan2GP: https://github.com/deepbeepmeep/Wan2GP

>Checkpoints, LoRAs, Upscalers, & Workflows
https://civitai.com
https://civitaiarchive.com/
https://openmodeldb.info
https://openart.ai/workflows

>Tuning
https://github.com/spacepxl/demystifying-sd-finetuning
https://github.com/Nerogar/OneTrainer
https://github.com/kohya-ss/sd-scripts/tree/sd3
https://github.com/derrian-distro/LoRA_Easy_Training_Scripts
https://github.com/tdrussell/diffusion-pipe

>WanX
https://comfyanonymous.github.io/ComfyUI_examples/wan22/
https://github.com/Wan-Video

>Chroma
https://huggingface.co/lodestones/Chroma1-Base
Training: https://rentry.org/mvu52t46

>Neta Lumina
https://huggingface.co/neta-art/Neta-Lumina
https://civitai.com/models/1790792?modelVersionId=2203741
https://neta-lumina-style.tz03.xyz/

>Illustrious
1girl and Beyond: https://rentry.org/comfyui_guide_1girl
Tag Explorer: https://tagexplorer.github.io/

>Misc
Local Model Meta: https://rentry.org/localmodelsmeta
Share Metadata: https://catbox.moe | https://litterbox.catbox.moe/
GPU Benchmarks: https://chimolog.co/bto-gpu-stable-diffusion-specs/
Img2Prompt: https://huggingface.co/spaces/fancyfeast/joy-caption-beta-one
Txt2Img Plugin: https://github.com/Acly/krita-ai-diffusion
Archive: https://rentry.org/sdg-link
Bakery: https://rentry.org/ldgcollage

>Neighbors
>>>/aco/csdg
>>>/b/degen
>>>/b/realistic+parody
>>>/gif/vdg
>>>/d/ddg
>>>/e/edg
>>>/h/hdg
>>>/trash/slop
>>>/vt/vtai
>>>/u/udg

>Local Text
>>>/g/lmg

>Maintain Thread Quality
https://rentry.org/debo
>>
whats the point of chroma, flux, sdxl anymore if wan can make literaly any picture of anyone naked? (for gooners)
>>
>needs gorillion loras
>>
Blessed thread of frenship
>>
>>106924790
>720p max
>can't properly upscale
and thats literally it

>>106924808
cool it with the antisemitic remarks
>>
File: ComfyUI_06194_.png (1.31 MB, 1112x936)
1.31 MB
1.31 MB PNG
>>
is video/gif output impossible on my 2070? Just reading one of the rentry from gif and it says that animated diffusion requires 10gb of vram and 2070 is only 8gb, so is it impossible or just a speed thing
>>
>>106924929
You need to put on your big boy pants and nut up for a GPU that doesn't belong in the flintstones era, anon.
>>
>>106924941
I know it's old but I just dont have the cash to shill out to buy a whole new pc since everything need replacing
>>
>>106924886
workflow pls?
>>
File: 00087-3440388926.png (708 KB, 640x512)
708 KB
708 KB PNG
>>
>>106924957
qwen edit with this lora
https://civitai.com/models/1906441/qwen-edit-reality-transform-by-aldniki
>>
Wan desperately needs an all in one NSFW finetune, needing fifty loras to do anything is getting old.
I remember when that furry fag who made Chroma said he was gonna make one, guess that's off the table now.
>>
>>106924993
maybe you should seek help for your porn addiction instead
>>
>>106924993
If you build it, I will coom
>>
>>
i thought this new kijai lightning 4step thing was supposed to fix wan slow-mo and other shit, but it seems the exact same for me..
>>
>>106925005
he'll seek help for his porn addiction after you seek help for your gaylord cum guzzling addiction.

anyway >>106924993 agreed, smoothmix is dog turds and while i feel enlightened after climbing the mountain of lora compatibility, it is tedious.
>>
>>106924790
We are still poor, please understand
>>
File: dog having freakout.gif (2.21 MB, 360x360)
2.21 MB
2.21 MB GIF
>qwen edit even quanted is insanely huge too
fuck god dammit
>>
>>
>Stable-Video-Infinity exists
>weights released, code released
>can generate infinite length videos on wan 2.1 with no extra vram requirements, only time
>videos have no seams, motion incoherence or quality lose as they go along
>nobody has bothered to port the code and lora to comfyui
FAGGOTRY
>>
>>106925125
>wan 2.1
I sleep. Wake me up when they do 2.2. KJ will probably get around to it then too
>>
File: SoonTM.png (93 KB, 1417x634)
93 KB
93 KB PNG
>>106925134
>SoonTM
>>
>>106925152
based
>>
>>106925152
YHEEEESSS I FUCKING. LOVE. WAIIITTTTIIINNGG!!
>>
File: 00008-2637583495.png (2.74 MB, 1248x1824)
2.74 MB
2.74 MB PNG
>>
>>106925152
Why wouldn't you do 2.2 first? Who the fuck uses 2.1 anymore?
>>
>>106925183
I wanna say they started working on it before 2.2 released but it's been out for months already so I dunno
>>
>>106925183
academics love working with obsolete models. it probably relates to funding cycles.
>>
>>106925183
2.2 is a filler model. They will likely jump from 2.1 straight to 2.5
>>
>>106925212
Are you fucking blind?
>>
>>106925212
retard
>>
File: ToDoList.png (35 KB, 607x340)
35 KB
35 KB PNG
>>106925212
https://github.com/vita-epfl/Stable-Video-Infinity
>>
File: two retards fighting.png (469 KB, 581x411)
469 KB
469 KB PNG
>>106925212
>>106925239
>>106925246
>>
>>106925212
Good thing we can use run it locally still with comfyui api nodes.
>>
File: 1759794372733598.jpg (101 KB, 706x674)
101 KB
101 KB JPG
>>106925252
>>
File: ComfyUI_00490_.mp4 (759 KB, 640x832)
759 KB
759 KB MP4
i thought the slo-motion shit was supposedly fixed with the new kijai lightx2v or somethin?
>>
File: 1662429002489968.gif (1.72 MB, 640x360)
1.72 MB
1.72 MB GIF
>>106925263
FOR THE LAST MOTHERFUCKING TIME ITS FUCKING NOT RAAAAAAAAAAAAA
>>
>>106925268
last time what? whats raaa mean?
>>
>>106925263
it does you just need the right settings
>>
>>106925274
oh ok
>>
anyone have any .pickle loras to download? i hate this .safetensor file extension
>>
okay, that one was weak
>>
>>106925268
whats your ksampler looking like anon
>>
>>106925299
cfg 8, shift 20, 5 lightx2v loras using random number generators for the strength
>>
File: samplers.png (44 KB, 555x486)
44 KB
44 KB PNG
>>106925299
its lookin pretty buff
>>
>>106925321
how do you fuck up this bad?
>>
File: aaaa.jpg (5 KB, 230x219)
5 KB
5 KB JPG
>>106925304
>>
>>106925326
its easy, you just put numbers wherever you want
>>
>>106925321
KEK i knew at least a few of you fuckers flunked gradeschool
>>
>>106925338
yeah but i got plenty of cash so it all evens out
>>
lbg
local bully general
>>
>>106925348
welp your logic checks.

>>106925353
Many such cases!
>>
>>106916447 (Cross-thread)
>install seedvr2 nightly
>it starts fucking with pytorch
JUST
>>
>>106925364
No it doesn't. You're just a big old sillypants.
>>
>>106925364
Works on my machine
>>
>>106925304
this does not work very well
>>
File: ComfyUI_06214_.png (918 KB, 1184x880)
918 KB
918 KB PNG
>>
>kijai
>>
>>106925392
he is

kilt
>>
File: ComfyUI_06182_.png (1.2 MB, 1024x1024)
1.2 MB
1.2 MB PNG
>>
File: 1739026360262625.png (136 KB, 661x935)
136 KB
136 KB PNG
wan 2.2 combo for good results (new kijai 2.2 lora)

shift for both 8
>>
>>106925415
>3 fucking strength
pretty sure this isn't necessary at all
>>
File: ComfyUI_06180_.png (1.09 MB, 1176x880)
1.09 MB
1.09 MB PNG
>>106925415
>>106925426
soo, is there a guide or something that explains what the best wan2.2 settings are to get good results?
there is a lot of conflicting information.
>>
>>106925441
yeah don't use snake oil loras
>>
>>106925415
i tried that and I think it slops the output visually
>>106925426
that's the 2.1 lora. increasing the strength for 2.2 high is standard practice
>>106925441
no because no one can agree on the best settings
>>
File: ComfyUI_06189_.png (1.21 MB, 1360x768)
1.21 MB
1.21 MB PNG
>>
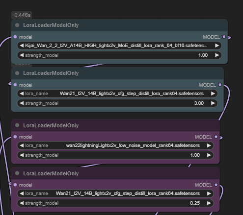
File: wan2.png (1.24 MB, 2313x981)
1.24 MB
1.24 MB PNG
this what i have, but i dunno.. i added those new loras but i dont see any real difference
>>
File: 2015_04_09_05.16.10~01.png (893 KB, 1280x720)
893 KB
893 KB PNG
>>106925463
Can you try this one?
>>
>>106925441
once you understand how the workflow works just try shit out until you get a result you are happy with
Im currently at
cfg high 2 low 1.1
steps 9 high until 6

conflicting information happens because people use different quant models and different rank lights or no lights at all or dont understand resolutions or whatever
>>
>>106925463
>>106923386
And this one.
>>
>>106925485
why dont you use the rg3 lora loader? its so much cleaner
>>
>>106925371
it uninstalled 2.8.0 and installed 2.9.0 and broke my comfy install. I reinstalled 2.8.0 and it seems to be working
>>
File: ComfyUI_06217_.png (873 KB, 1048x992)
873 KB
873 KB PNG
>>106925490
ok I do this one next.
in the meantime have this.
>>
>>106925485
>she grows cancer
nigga what the fuck
>>
File: ComfyUI_06225_.png (1.2 MB, 1360x768)
1.2 MB
1.2 MB PNG
>>106925490
>>
>>106925517
because i'm not autistic
>>
File: ComfyUI_06226_.png (1.46 MB, 2136x488)
1.46 MB
1.46 MB PNG
>>106925503
>>
>>106925546
beautiful, thank you
>>
Just train your own loras and you won't have any issues with wan2.2
>>
>>106925539
Nice
>>
>>106925546
Are you using it with the light lora or is it naked qwen edit?
>>
>>106925426
it's because it's the 2.1 lora, the old fix for 2.2 used 3 strength high, 1 strength low with the 2.1 lightx2v.

this is basically doing that just with the new kijai 2.2 high and 2.2 lightning low.
>>
File: 1758420774761942.mp4 (1.62 MB, 640x640)
1.62 MB
1.62 MB MP4
>>106925451
works decent for me
>>
>>106925517
dunno what that is
>>
finally started getting decent results in WAN2.2-I2V but my fuck having to wait 10-15 minutes just to see the result is annoying.
>>
File: rg.png (49 KB, 293x656)
49 KB
49 KB PNG
>>106925614
>>
>>106925627
>the realization that buying a new card still doesn't solve the problem of having to wait anyway
>>
>>106925629
whoa thats cool
>>
>>106925637
yea having anything but a H100 $40,000 GPU is not going to cut down on renders.

god imagine though, somehow making enough money through AI slop to afford it
>>
>>106925637
doesn't take long if you use the 4step lora.. takes like 1 - 2 minutes for me
>>
File: 1744109318157430.png (54 KB, 495x439)
54 KB
54 KB PNG
>>106925627
try the combo, the new lora actually fixes motion a lot

high with 2.2 kijai high (new)
>>
>>
>>106925660
Stop shilling this shit kudasai
>>
>>106925596
its with the lora, why?
>>
>>106925647
thats exactly what im using with a 4080, 10mins + for a 10 second clip
>>
>>106925674
Just asking, since QIE output can vary depending on if it is naked, nunchaku or light
>>
>>106925673
but the new lora is objectively good, the default one causes blurriness but the kijai version works well (better than the old 2.2 one)

2.1 on its own can work but this gives better motion overall.
>>
File: ComfyUI_06234_.png (937 KB, 1016x1024)
937 KB
937 KB PNG
>>
File: 1760755120133015.png (51 KB, 484x439)
51 KB
51 KB PNG
>>106925676
have you tried this setup? works good for me
>>
>>106925676
it should not take 10 mins for 4 steps and with lightx2v lora, that sounds like it's using CPU and not GPU

use the fp8 model or try q8 with multigpu and adjust the virtual vram option (shouldn't be needed but can use it)
>>
File: 1760755182459763.png (51 KB, 477x439)
51 KB
51 KB PNG
>>106925704
i don't think he's using the proper settings like pic related
>>
File: howard ALL SMILES 1.jpg (30 KB, 416x508)
30 KB
30 KB JPG
>go back to ponyrealism to fuck around with making some realism loras for illustrious
>about to sing its praises in a ballwashy big post with an example
>mfw ponyrealism turned one of her thumbs into a penis

ah right, another reminder why we moved on from this shit
>>
>>106925701
imma try the kijai next
>>
ive only been playing with LDG for about a week and I still get that feel like in what folder do the files go.

is there an easy way to remember ?
>>
File: ComfyUI_06235_.png (961 KB, 1280x816)
961 KB
961 KB PNG
>>
File: 1760755150217634.png (51 KB, 477x439)
51 KB
51 KB PNG
>>106925736
Let us know how the results turn out anon!
>>
>>106925750
qwen edit protip: use "keep his expression the same" if you want the same face. still good though.
>>
Any good workflows for doing style transfer from real to anime?
>>
>>106925521
nevermind. there's no input for extra_args on the node. ended up doing a seperate comfy install
>>
how do I run wan i2v 14b with 16gb vram? how can I run in q8?
>>
can I get some links?
>>
>>106925806
use kijai's blockswap if you're using his nodes or use distorch 2 gguf loader if using native nodes to offload the model
>>
>>106925806
multigpu nodes
I fan q6 in a 12gb 4070
>>
>>106925806
I do q8 with a 4080 fine, even though it's like 20 or 21gb, it will use some system ram but i'm still getting gens in 1-2 minutes with lora.

what comfyui will do is use system ram if you dont have enough vram, seems to work fine for fp8 or Q8. same with qwen edit, I use q8 edit despite it being more than 16gb and my gens are like 20-30 seconds (with qwen edit lightx2v lora)
>>
>>106925830
does q6 degrade much?
>>
File: niggerchimpout.jpg (152 KB, 2095x1331)
152 KB
152 KB JPG
>>106925782
actually I created this AI image by using qwen and the transform to realism lora and the input was a drawing I did in MS paint (took 9000 hours) of the police bodycam scene.
then I used the qwen next scene lora to give the cop hand a proper gun.
>>
>>106925806
Q8 is perfectly fine for 16GB vram. But make sure you have a lot of system ram as well.
>>
>>106925851
From Q8 not that much. I only noticed much difference on the full model when I ran it directly on runpod on a h100 to test speeds.
>>
File: 00114-1782691235.png (2.55 MB, 1248x1824)
2.55 MB
2.55 MB PNG
do you need more than noob? i submit you do not
>>
File: ComfyUI_00506_.mp4 (850 KB, 640x832)
850 KB
850 KB MP4
>>
File: _00086.mp4 (831 KB, 464x688)
831 KB
831 KB MP4
>>106926040
come on bro, if animate my gens, reach higher
>>
File: ComfyUI_00507_.mp4 (888 KB, 640x832)
888 KB
888 KB MP4
>>106926088
fine
>>
>>106925853
Your mother is proud of you.
>>
File: wan22_00674.mp4 (568 KB, 448x448)
568 KB
568 KB MP4
>>
I shall soon returned
>>
>made it to the collage
nice thread, good op, blessed discussions all around
>>
>>106926136
cheeky bitch, smooch
>>
>>106925806
ok I tried distorch with q8 and somehow it solves the blockiness movement with q6 (e.g. a patch of the skin texture stays at a fixed location and then suddenly jumps to another fixed location). not sure why but I guess it's q8 for me now
>>
>>
>>106926407
>mercy wings
BO-RINGGGGGGG
>>
>>106923738
>Rouwei will save us
Plain gemma rouwei has lost *all artists* (very noticeable in his own gallery where artists are suspiciously absent from prompts outside of one single image which doesn't look like prompted artist at all). Who the fuck needs an ilu fork without artists?
Haven't tried t5gemma yet, but he himself says that it's spacial understanding is worse.
Also, he has no code. Someone might have continued training his adapter if they had code.
>>
>another schizo hyperfixated on artists
yawn
>>
File: 1755357303808223.mp4 (3.74 MB, 1056x512)
3.74 MB
3.74 MB MP4
>>106926451
>yes goyim, don't think about having artists, you will own nothing and you will be happy
>>
any reason to run wan for more than 20 steps?
>>
>has a tool that allows him to unchain himself from artists
>continues to prostrate at their feet
>>
File: no negotiation.png (323 KB, 859x960)
323 KB
323 KB PNG
>>106926474
>please, make pictures the way I want
ahah no, don't tell us how to enjoy AI, if I want artists I want artists
>>
>>
>>106926474
Huh? What tool? You don't mean lora, per chance, because loras fuck up model's ability to resolve non-lora related details in a way no gemma-as-te will ever fix. So they absolutely doesn't apply to rouwei.
>>
>>
>>106926510
kill, marry, fuck
>>
>>106926434
what is rouwei?
>>
>>106926513
someone trying to change the garbage text encoder/clip on illu models to something more modern (t5/gemma) to overcome token limitations and to give the moder better understanding.
tbf it's all COPE, why do all that work in old architectures?
>>
>>106926498
>writes "1girl, crouching, laughing, pointing at the viewer"
>uses that same exact prompt 150 times a day for the rest of his life
man, autists have superpower I swear to god
>>
>>106926519
but its 2girls this time, are you blind?
>>
>>106926520
kek
>>
>>106926518
>tbf it's all COPE, why do all that work in old architectures?
I guess it's less expensive to modify a base model than make a new one from scratch, but yeah it's definitely cope
>>
>>106926519
cooked this one for you.
also to the retard saying 'you dont need artist styles', choke on a dick, for any kind of illustration/painting you do NEED artist styles, otherwise you will have models like QWEN that only understands in a very shitty way what an 'anime' looking char is or ponyv7 that only works with artist 'clusters'.
>>
>>106926518
>tbf it's all COPE,
I didn't think it was COPE. But that particular adapter was a failure, minthy the author himself is pretty aware of it, but he has decided to chase other, grander dreams instead of fixing it and has probably fallen off the radar now.
>>
>>106926536
>to the retard saying 'you dont need artist styles', choke on a dick
this, one of the main reason why sora 2 got so popular because it can do so many things (anime character, celebrities, artistic styles), it's simply more ways to have fun for the user, why go for a lower number of concepts inside the model when you can simply go higher? for those who don't care about artist styles, they'll simply don't use them, and for those who care, they'll use them, everyone is happy
>>
File: FluxKrea_Output_124161.jpg (1.8 MB, 2048x2048)
1.8 MB
1.8 MB JPG
I guarantee you this is the best case scenario physical appearance for an anonette who isn't trans
>>
>>106926601
there's no females in there, or else you would have seen some naked guys cringe shit, we only have 1girls (thank god for that)
>>
>>106926536
yeah IDK why more people won't try NetaYume personally, you're not going get something that's somehow even closer to the speed of SDXL than it already is while actually being better than SDXL, IMO. Especially in the sense of like, a large anime finetune that someone already trained.
>>
>>106926536
artist styles are helpful to have and removing them damages the model.
however, we do need to move beyond using them as a proxy for style control and add more granular instruction following.
>>
>>
>>106926601
Bullshit, I'much slimmer (but also much, much older)
>>
>>106926663
ywnbaw
>>
>>
>>106926663
please be in london
>>
>>106926632
but how would you query for a very specific artist style without mentioning the artist himself? like check the 3 netayume 2girls that were posted, what would the prompt-fu required to do it?
>>
how much of the shit in these comfyui workflows do I actually need to pay attention to and know what it actually does because looking at them it looks completely insurmountable unless you're a fucking stable diffusion expert developer/researcher
>>
>>106926716
that's the catch22, technically nothing, but then if you need to, you have to an expert
is not hard, but it's a turbo shit UI, no idea why anyone uses it
>>
File: output.png (917 KB, 512x1024)
917 KB
917 KB PNG
>>106923838
Thanks. I really like that model's outputs
>>
>>106926732
>why yes I am retarded vramlet, how did you know?
>>
>>106926752
nothing I said relates to VRAM
>>
>>106925851
depends on what you gen, it is pretty much objectively worse if you do enough testing, but not for every subject. and it does not pass everyone's subjective threshold of being "too" bad either.

basically try q8 and q6 if you can expend the storage, you can decide what's the better trade-off for you
>>
>>106926773
he's just learning ragebating, plz understand
>>
Thank you anon who showed me that you can connect denoised samples into the vae decode and see the overall motion. This will speed up my gacha by 9000.
>>
>>106926780
comfytroons do have a meltdown if anyone criticizes their shit UI, so who knows
>>
>>106926732
>you have to be an expert to understand input/output
the brainlet levels are off the charts, comfy is not hard to learn, have you ever wrote a single line of code in your life? node based workflows are also the standard in many industries.
>>
>>106926732
Because kijiai implements shit for it on a timely basis. He is literally carrying comfy
>>
>>106926802
most of kijais nodes are closed loop garbage tho
>>
>>106926796
see, perfect example >>106926798
lmao
>>
>>106926779
NTA but I'm also trying to set up wan on a 12gb 4070 and I must be retarded because I can't find these Q6/5/4/whatever models everybody is talking about anywhere
>>
>>106926802
his KJNodes shit is cool, but his wrappers are complete garbage
>>
>>106926817
most models are on huggingface
https://huggingface.co/QuantStack/Wan2.2-I2V-A14B-GGUF/tree/main
>>
>>106926785
how, do you need extra nodes for that?
>>
>>106926838
Just hook it up like this.
There might be some nodes for it for the default comfy samplers.
>>
>>106926716
it isn't insurmountable and you're just looking at the simple bits anyhow

this is the simplified structure how stuff works. learn as much as you need to. or use an even simpler thing with less capabilities if that makes you happier.
>>
>>106926817
they're mostly on huggingface. some are also on civitai.

for the gguf quantizations it's often "random" people who did convert them plus kijai may also have made some. the original authors of checkpoints often don't do many quantizations. it also is this way for the language models, really.
>>
File: 124670981209345.png (276 KB, 487x277)
276 KB
276 KB PNG
>neoforge removed the feature of the inpaint brush scaling with your zoom so you have to continuously change the brush size manually rather than adjust it with the zoom
>>
another question, is having both the high and low noise models absolutely strictly necessary? what purpose does having two of them serve? does it load one and then switch sometime in the generation process to the other? I already have trouble with forge crashing if I load back and forth between models as it maxes out my 32gb of ram

>>106926837
thanks
>>
File: 1729471497023597.mp4 (3.21 MB, 464x688)
3.21 MB
3.21 MB MP4
>>
>>106926979
>is having both the high and low noise models absolutely strictly necessary?
yes
> what purpose does having two of them serve?
the high noise establishes the overall motion and the low noise fills in the details
>does it load one and then switch sometime in the generation process to the other?
yes
>>
>>106926995
well shit I hope comfy is way better at loading and offloading models than forge is. I'm going to take a bet and say I'm already going to be really pushing my ram since I've only got 12gb of VRAM to work with
>>
>>106926986
love this gen. did that work with base wan? more? girl can be older to not bother people, i just like the concept
>>
File: 1753124771599409.mp4 (517 KB, 464x688)
517 KB
517 KB MP4
>>106927017
I'm a grok vramlet
>>
File: 1744320453948025.mp4 (575 KB, 560x560)
575 KB
575 KB MP4
>>
>>106926641
>>106926681
Make a druid
>>
>>106926700
artist styles should remain for a number of reasons including that one. however, it should also be possible to replicate a style by describing it in detail: media, line quality, texture, palette, specifics of form and proportion, etc.

someone who simply wants to clone a style they like should be free to name an artist and have the model do the work as obviously that's most expedient. someone who wants to implement a new style (necessary for this to really move forward as a medium) will need to be able to specify exactly what they want in minute detail, probably as an interactive iterative process.
>>
>>106927073
>>106927040
this is the local general, retard
>>
>>106926844
if you like the motion, do you reconnect to 2nd sampler and keep the same seed and it starts the low pass directly i assume?
>>
>prompt for multiple artists
>output is unique
woah
>>
>>106927085
I just wanted to fit in
>>
>ComfyUI Desktop vs Github
Is it true the desktop version won't let you use a lot of nodes?
>>
>>
>>106927078
Even if we conceivably manage to generalize brushstroke and lineart look, composition, proportions and palette, there is still a ton of 'indescribable' details in each artist style which will slip through the cracks.
>>
>>
why do people still use sdxl for anime gens?
>>
>>106927238
Illustrious finetunes yes
>>
>autistic NL boomerprompting
1girl is all you need
>>
>>106927100
Yeah.
>>
File: 1736821062950176.jpg (989 KB, 5027x1063)
989 KB
989 KB JPG
babe wake up, they improved flux kontext
https://github.com/Doby-Xu/WithAnyone
https://huggingface.co/WithAnyone/WithAnyone
>>
>>106927451
Meh
>>
>qwen edit 2509
verdict and use case?
>>
>>106927451
>models/antelopev2/
Not this again! Where's a new, modern face embedding?
>>
>>106927451
>making this on kuntext when qwen edit exists
ETERNAL DAMNATION AND ENDLESS SUFFERING TO ALL XU'S, WU'S AND YU'S
>>
>>106927563
Ikr, wtf, Qwen Edit is better and has a better licence
>>
>>106927551
it make funny mem
it put sxy cloth on grl
>>
>>106927551
it's all right for anime, completly useless for realistic humans, the likeliness is not here and the skin is plastic
>>
what's the typical generation speeds for wan2.2 img2vid?
trying the fennec_girl_flowers template from the OP on a 4070 12GB card? I'm getting 125 seconds per iteration using the 14B Q4 models, 768x768, 20 steps, 16 FPS (if that matters I dunno I'm new to this)
>>
>>106927592
aaaand maxed out my RAM and crashed when switching form high to low. I don't think this is going to work for me :(
>>
>>106927644
incrase the virtual memory (that's useful if you don't have enough ram)
https://www.youtube.com/watch?v=gx6ffIMSy28
>>
>>106927078
you're right, having both would be nice. Consider that the original point was in reply to a user saying that you DONT need artist styles.
>>
>>106925192
> but it's been out for months already
three months is nothing
they had to develop, train, test, etc
>>
>>106927654
>reply to a user saying that you DONT need artist styles.
He was just trolling.
>>
How far are we to genning videos for VR? That would finally push me to get a headset and never leave my cave.
>>
Bros, it's so comfy genning stuff while playing a game that doesn't hog much ram/vram.
Personally enjoying risk of rain 2 while genning videos.
>>
>>106928006
Trust me bro, local real time interactive gaussian splatting VR with voice commands is coming any day now
>>
>>106928006
>How far are we to genning videos for VR?
Wan can generate VR style videos already
>never leave my cave.
You'll build a goon tolerance over time and burn out in 2 months just like anything else
>>
>>106927644
I had issues maxing out RAM and crashing so I upgraded to 64 GB and all the problems went away
>>
>>106928062
>Wan can generate VR style videos already
Really? pls spoonfeed
Something that can convert regular to VR would be even better.
>>
>>106928114
>Really? pls spoonfeed
?? Just ask Claude to come up with a prompt for wan to generate stereoscopic VR video
>>
>>106928071
yeah I'm looking into that right now. I needed more ram anyways running my txt2img client
unfortunately the best I can do is another 16 gigs for 48 total because the model I currently have is out of stock everywhere and it's 4 times the price to upgrade to new 2x32
>>
>>106926434
minthy always said it would require additional training and the current version is pre-alpha proof of concept. That actually proves that it will work. And it didn't lose """all""" artists, throw me a bunch and I'll 1girl to check.
>>
>>106928145
holy fucking poorfag piece of shit, go away with this poverty tier posts
>wahh Im poor and i dont have money to do a 100~dollars upgrade!!!
fucking kill yourself
>>
The dude making the smoothmix finished v2 of t2i, he's onto the i2v next. We're gonna goon good.
>>
>>106928179
>100~dollars
maybe if you buyed boughed a month ago, 64gigs ddr5 is now ~350 dollars
>>
>>106928179
In his defense, consumer dram prices have went up 50% over the last 2 months because of people gobbling it for local AI uses. I was thinking of upgrading to 64gb of ram a few months ago to be able to push full 720p wan on my 16gb vram card but I was like "meh" since I already escaped the honeymoon phase but now that's it's 50% more expensive it's a hard no from me dawg and I have more net worth than 95% of people my age too
>>
>>106928223
>its true
wait what the fuck happened, I bough 2x48 for 350~ a couple months ago
>>
File: Finland.png (156 KB, 975x615)
156 KB
156 KB PNG
could be worse
>>
>>106928230
>wait what the fuck happened
AI happened. Same as everything else

>>106928238
very grim. This is the only hobby that makes me both regret spending money AND not spending money at the same time
>>
>>106928242
ai has been happening and completely murdered GPU prices for the last 4 years already (even more if you consider crypto came before it), why the sudden change?
>>
>>106928253
>why the sudden change?
My best guess is that local LLMs with tool use (i.e. GLM 4.6) are now good enough to get worth running locally instead of paying for Claude, especially if you have regulatory or privacy requirements like for healthcare etc

DRAM (DDR5-6000 in particular) is also now good enough to run local LLMs at sonnet-4 level at around 10 tokens a second


So it's not really related to GPUs and VRAM prices
>>
>>106928179
>to do a 100~dollars upgrade
it's a 350 dollar upgrade
>>
Holy shit the same memory I bought in July is now twice as expensive. God damn, everything is fucked.
>>
How much slower is DDR4 for genning?
>>
>>106928444
>How much slower is DDR4 for genning?
Maybe 5-10x

Compare stable diffusion speeds on a Mac Studio with something like draw things to a 3090, and then remember that mac's have unified memory so the DDR4 will be even slower

Oh shit niggard you said ddr4 not ddr5 it's beyond over for you poorfaggy
>>
you guy's don't have to worry about ram if you just bought a A100 like a normal person.
>>
>>106928444
>>106928458
its not much slower since the bottleneck is vram, and swapping to ddr4 vs 5 isnt that much of a difference
>>
File: media_1759949629.png (1.32 MB, 768x1280)
1.32 MB
1.32 MB PNG
>>
>>106928374
>laptop ram
>128gb
are you fucking serious
get a fucking desktop already
>>
>>106928545
>He says this with a sub 12GB GPU
>>
File: screenshot.1760787790.jpg (127 KB, 554x510)
127 KB
127 KB JPG
>>106928550
retard
>>
>>106928558
>windows 11
>intel
my condolences
>>
>>106928566
What? I use FreeBSD for my storage server, headless Ubuntu for my general purpose server and OpenBSD for my router. You act like people can only use 1 OS.
>>
>>106928558
>4095MB RTX 3090
uh?
>>
Is fp16 better than bf16?
>>
So I'm a newfag (or a clueless oldfag, your call) who hasn't touched image gen since SD1.5. I've got comfyUI all up to date and am playing around with different beginner workflows with Flux and I'm hitting issues.
Why does one workflow want flux1-dev.safetensors in the "unet" folder, another want it in "diffusion_models" and a third want it in "extensions"? Where's the consistency?
>>
>>106928654
Come back when you're more experienced
>>
File: chroma glossy.png (1.71 MB, 832x1216)
1.71 MB
1.71 MB PNG
is there a way to make chroma gen realistic 3DPD images consistently?
half the time i get this weird glossy pseudo drawn style, pic related
>>
>>106928710
what's your prompt?
>>
>>106928715
"photo of a sweaty hot young woman on a remote mountain range. slim, wide hips, tight fake covered breasts, full lips. pov shot taken from slightly above the woman. she has a seductive mischevious smile, looking at the camera. she is wearing a tight top. standing close to the camera, she is unbuttoning her jeans, revealing some pubic hair. she is not wearing underpants"

before that i've tried "candid amateur photography of a hot young woman..." with same results. sometimes actual photo, often times this glossy style instead

model: chroma1-hd-flash
sampler: flux - euler simple
steps: 20
cfg: 1
>>
>>106928739
try adding realistic or photorealistic to it? otherwise maybe find a lora to assist
>>
File: 1730022470695781.png (743 KB, 1440x1590)
743 KB
743 KB PNG
>>106928710
>chroma
>consistency
>>
>>106928764
Chroma is the best Flux model retard.
>>
>>106928775
>best 'Flux' model
not a high bar there
>>
>>106928739
Put CFG at 3 or higher and see what happens.
>>
>>106928739
Do you have heun instead of euler? Try 8-9 steps heun

>>106928804
>Put CFG at 3 or higher
On a flash model?
>>
>>106928784
this
>>
anti chroma tards woke up early i see.
>>
File: whatasadstory.jpg (36 KB, 478x463)
36 KB
36 KB JPG
>>106928739
>flash
>>
Is there even a definitive good model for images?
>>
>>106928831
chroma tards woke up early i see.
>>
Any model that can reproduce 90's anime style?
https://youtu.be/s4FnAOg6N5c?t=20
>>
>>106928886
Yes
>>
>>106928886
there's tons of loras for that on civitai
>>
>>106928739
https://files.catbox.moe/479n8q.jpg
Stop using HD, stop using HD flash. Base or 2k with flash lora is objectively superior in every possible metric.
>>
>>106928908
>Stop using Chroma
Just end it there.
>>
>>106928715
>>106928763
>>106928804

thanks for the help. a different prompt seems to have shifted the real/glossy quota to 5/1.

>>106928820
where do i download that damn sampler? i guess most people get it through git? but i'm a krita fag and it doesn't come with the plugin, yet. i can't find a download for it anywhere.

>>106928908
i'll give it a try, thanks
>>
>>106928739
I figured it out. Needs to be "A photo"

Try
>A photo of a sweaty hot young woman on a remote mountain range. slim, wide hips, tight fake covered breasts, full lips, view from slightly above the woman. she has a seductive mischevious smile, looking at the camera, wearing a tight top, unbuttoning her jeans, revealing some pubic hair, no panties
>>
File: 1703537048090451.jpg (10 KB, 203x248)
10 KB
10 KB JPG
>genning in krita
holy shit
>>
File: 1736890225632503.png (1.95 MB, 3579x1590)
1.95 MB
1.95 MB PNG
they added a lot of new shit a day ago
https://huggingface.co/lightx2v/models
>>
gm
>>
>>106929029
a lot of new shit and not a single good shit
>>
>>106929038
true :(
>>
File: ComfyUI_00339_.png (1.91 MB, 1024x1472)
1.91 MB
1.91 MB PNG
>coomers = chromafags
i finally get it
>>
>>106928908
proof?
>>
>>106929074
just trust me bro
>>
File: ComfyUI_00297_.png (3.72 MB, 1434x1946)
3.72 MB
3.72 MB PNG
>>
File: comp.jpg (1.8 MB, 3456x2304)
1.8 MB
1.8 MB JPG
>>106929074
>>
>>106929105
i don't get?
>>
>>106929107
see >>106929050
>>
so you are blind, ok
>>
>>106929105
hmm... post more comparisons anon it's not enough
>>
>>106929050
of course, it's the only base model that can do NSFW, of course the coomers will shill this shit
>>
File: ComfyUI_temp_aygte_00001_.png (2.22 MB, 1344x1024)
2.22 MB
2.22 MB PNG
Larping as if porn isn't the main driver again, aren't we?
>>
>>106928227
The trick there is to be a pleb still stuck on DDR4, I went to the store resigned to getting assreamed for a 2x32GB kit and was pleasantly surprised to find it on deep discount for $120.
>>
File: file.png (98 KB, 1141x517)
98 KB
98 KB PNG
>>106928558
>speccy
BRO what the fuck use something modern like picrel.
fucking thirdies
>>
>>106929194
>fucking thirdies
this general is full of them, you can tell with the amount of anons still using forge and its forks here
>>
>>106929252
cumfartui is made by thirdies so I don't know where to go
>>
>>106929266
anistudio if you want to join the rest of us chads
>>
>>106929277
>imgui unstable slow trash
stop self-promoting your trash GUI
>>
>>106929277
>us chads
kek'd. masochists maybe
>>
>>106929277
oh shit he is getting more stars and he is updating. llama.cpp when?
>>
>>106929281
calm down thirdie no need to be jealous
>>
>>106929277
didn't the dev pass from auto-erotic asphyxiation or something like that? something about their ex moving on
>>
>>106929294
you have weird fantasies anon
>>
>>106929303
That's what I was told which made sense because they missed quite a few of their stated milestones
>>
>struck another amazing prompt

I CAN'T POSSIBLY GOON THIS MUCH
>>
>>106929292
did sdcpp integrate qwen yet? btw your project isnt even listed in their page, embarassing.
imagine making a shitty IMGUI interface (literal shit interface used for debugging and game hacks) and thinking you're making hot shit (protip: youre not). Worst of all you act like youre actually doing hard work, instead youre just a retarded grifter making literal garbage nobody wants. go kys faggot.
>>
>>106929324
https://github.com/leejet/stable-diffusion.cpp/commit/2e9242e37ff6c8c076f0493f747d8ea5c126cb38
>>
>>106929294
from what i heard he has a crazy gay dude obsessed with him, his name is ron or something
>>
>>106929343
Unironically happy for them, but damn 3 months late. It makes it hard to adopt when you want to play with new toys.
The real issue is not python or C++ (but I do agree python environment and libs management is a literal nightmare), the problem is that regardless of whatever is the underlying language, cumshit is faster and gets model support earlier.
The real hurdle is that in academia they use the shitheap that is python, and AI is pretty much academia playground right now... sooooo. we're fucked lol.
>>
>>106929324
>interface used for debugging and game hacks
that actually sounds perfect for machine learning
>>
>>106929374
>cumshit is faster
forge has been beating it recently and cumfart gets things first because it's just close enough to diffusers it doesn't take much time. c++ can just interop with demo code like what kijai does and most people end up using that
>>
>>106929379
not when you want to present yourself as an easier (read: comfier) alternative to cumfart. ImGUI is perfect as a simple SDL framework to get an UI done fast, but using it in any 'consumer' facing product... well, it's a resounding 'no'. Especially in the diffusion space, where we're supposedly making 'ART' (lmao), we want the GUI to at least look pleasant to look at. ImGUI is perfect for the usecases I mentioned (as in hacking together a quick, consistent interface) but any serious project will not use it.
>>
>>106929395
>but using it in any 'consumer' facing product... well, it's a resounding 'no'.
https://github.com/ocornut/imgui/wiki/Software-using-dear-imgui
you are retarded
>>
>>106929402
dude, in 99% of those projects its used as a dev/cheat interface, you're fucking delusional
>>
File: 1724641366892895.jpg (66 KB, 545x537)
66 KB
66 KB JPG
>>106929317
ZOMG!
PROMPT!!!??
WORKFLOW!!!???
CATBAUX!!!!!!????????
MODEL!!!!????????????
DATE OF BIRTH AND LOCATION!!!???????
>>
>>106929412
No.
>>
>>106929409
it's the entire interface. huds are probably a shader but still. most of these are commercial successes. you just don't think before you speak like a thirdie
>>
>>106929421
>he doesnt get the joke
>>
>>106929428
>its the entire interface
you're fucking delusional, literally kys
>>
>>106929428
>you just don't think before you speak like a thirdie
they do like to get uppity when the actual coders come in
>>
>>106929442
show me the proof then retard, I gave you an entire list of why you are wrong. are you that fucking stupid?
>>
File: 1760794462278730.webm (392 KB, 464x688)
392 KB
392 KB WEBM
I wish there was a lighterweight way to do this. Bogging down my 4080 for 6 seconds of video that is usually shit is gay.
>>
>>106929452
>show me the proof
kys
>>
>>106929446
>REAL coders don't do anything and complain on a Mongolian basket weaving forum about people making open source projects
cool, I guess I'm a real coder too
>>
>he's replying to his own posts
tranistudio is a fucking literal retard
>>
>>106929459
lol. thirdie backed into the corner
>>
for real, what's with the infestation of thirdies all of the sudden?
>>
>>106929483
they fear C, the white man's language
>>
>>106929483
Grok censored all the coomer gens
>>
File: 1666147664508863.jpg (98 KB, 750x755)
98 KB
98 KB JPG
hailuo added veo 3 service lol. where's the competition? what a corrupt market! of course, no hailuo 1 for local
>>
>>106929441
You're right, I don't get you at all :)
>>
File: chroma base test.png (1.96 MB, 832x1216)
1.96 MB
1.96 MB PNG
>>106928908
lol. i changed model to chroma-base without changing any of the other settings. you're right, this is much better
>>
File: image_00197_.jpg (920 KB, 1184x1592)
920 KB
920 KB JPG
>>106928739
>>
File: 00000-704623497.png (426 KB, 512x640)
426 KB
426 KB PNG
>>
File: ComfyUI_00566_.png (2.36 MB, 1724x1024)
2.36 MB
2.36 MB PNG
>>106928168
Ok, here's a quick test. This one is @askzy, left one is non-modded rouwei (to demonstrate it knew him), right is gemmified one.
>>
File: ComfyUI_00567_.png (2.29 MB, 2048x1024)
2.29 MB
2.29 MB PNG
>>106928168
This one is ciloranko, same setup
>>
File: ComfyUI_00568_.png (1.85 MB, 1724x1024)
1.85 MB
1.85 MB PNG
>>106928168
This is incase
>>
>>106929565
lol the long comedic arms that chroma gens have sometimes, you should add some furry tokens into your negatives
>>
>>106929105
>generic tranime art styles with a basic prompt
great benchmark, you can really tell the quality difference....
>>
>>106929651
>>106929651
>>
>>106929645
You should try generating adult women sometimes.
>>
>>106929533
What the duck?



[Advertise on 4chan]

Delete Post: [File Only] Style:
[Disable Mobile View / Use Desktop Site]

[Enable Mobile View / Use Mobile Site]

All trademarks and copyrights on this page are owned by their respective parties. Images uploaded are the responsibility of the Poster. Comments are owned by the Poster.