Discussion of Free and Open Source Text-to-Image/Video ModelsPrev: >>106957370https://rentry.org/ldg-lazy-getting-started-guide>UIComfyUI: https://github.com/comfyanonymous/ComfyUISwarmUI: https://github.com/mcmonkeyprojects/SwarmUIre/Forge/Classic/Neo: https://rentry.org/ldg-lazy-getting-started-guide#reforgeclassicneoSD.Next: https://github.com/vladmandic/sdnextWan2GP: https://github.com/deepbeepmeep/Wan2GP>Checkpoints, LoRAs, Upscalers, & Workflowshttps://civitai.comhttps://civitaiarchive.com/https://openmodeldb.infohttps://openart.ai/workflows>Tuninghttps://github.com/spacepxl/demystifying-sd-finetuninghttps://github.com/Nerogar/OneTrainerhttps://github.com/kohya-ss/sd-scripts/tree/sd3https://github.com/derrian-distro/LoRA_Easy_Training_Scriptshttps://github.com/tdrussell/diffusion-pipe>WanXhttps://comfyanonymous.github.io/ComfyUI_examples/wan22/https://github.com/Wan-Video>Chromahttps://huggingface.co/lodestones/Chroma1-BaseTraining: https://rentry.org/mvu52t46>Neta Luminahttps://huggingface.co/neta-art/Neta-Luminahttps://civitai.com/models/1790792?modelVersionId=2203741https://neta-lumina-style.tz03.xyz/>Illustrious1girl and Beyond: https://rentry.org/comfyui_guide_1girlTag Explorer: https://tagexplorer.github.io/>MiscLocal Model Meta: https://rentry.org/localmodelsmetaShare Metadata: https://catbox.moe | https://litterbox.catbox.moe/GPU Benchmarks: https://chimolog.co/bto-gpu-stable-diffusion-specs/Img2Prompt: https://huggingface.co/spaces/fancyfeast/joy-caption-beta-oneTxt2Img Plugin: https://github.com/Acly/krita-ai-diffusionArchive: https://rentry.org/sdg-linkBakery: https://rentry.org/ldgcollage>Neighbors>>>/aco/csdg>>>/b/degen>>>/b/realistic+parody>>>/gif/vdg>>>/d/ddg>>>/e/edg>>>/h/hdg>>>/trash/slop>>>/vt/vtai>>>/u/udg>Local Text>>>/g/lmg>Maintain Thread Qualityhttps://rentry.org/debo
Blessed thread of frenship
sexy walks thread
baker hates netayume even though its the best base anime model
>sexy walks thread1girl, walking, bouncy titties is truly the 1girl, standing of video gen
>>106963093not many neta yume gens last thread, and the one I did was too spicy for OP anyway
>>106963100Yep.And Sora 2 cant even pass the test! LOL!
1girl, grabbing own nipples>girl misses the nipple
>>1069631251girl, grabbing own nipples, conveniently censored
>>106963119it could if it wasn't censored after gen
>>106963145>hypotheticals a model isn't evaluated by its theoretical abilities, only what you can ACTUALLY do with it
>>106962893I gen at 1152x* and upscale/interpolate with Topaz. Everything takes about a minute (1min per step and 1min upscale/interpolate).
>>106963166I agree but I just meant it's like dalle, the model would do nsfw or sexy if it wasn't shackled by retarded censorship
>>106963093He's put a few of mine in before, like the Dragon rider girl a couple threads back, never seen any from the other NetaYume poster anon though yeah IIRCBaker might not always be the same guy also
lolsuit status?
>>106962970 #It's not bad in the sense of a 1536x1280 baseline gen for a model I didn't actually expect to have better out of the box realism capabilities than V6 IMO
>>106963188It will (a neutered form of it), just have to upload your ID and sign a contract.
>>106963264elaborate
>>106963093he hates milfs too, low t faggot
>>106963268https://www.reddit.com/r/OpenAI/comments/1o6lfpc/sam_altman_confirms_less_restrictions_adult_mode/Though it'a not for video, one could assume it could come in the near future in a similar way (no uploading images or prompting certain fetishes such as creepshots though).
>>106963288Plus I think it's their answer to Grok (which is capable of Wan 2.2 tier NSFW).
>>106963288>one could assume it could come in the near futureI don't know why you'd assume that. that's a huge can of worms
>>106963301*was capable
>>106963288>>106963303well to be fair this is listed in the documentation for sora 2 api:Only content suitable for audiences under 18 (a setting to bypass this restriction will be available in the future).
>>106963303Well, their model was trained with celebs and whatnot, so it'd be hard, but not impossible.
>>106963288It took them years and an internal purge of their more crazy elements (who went and funded anthropic to be even """safer""") to allow tame sexy stuff on text, I highly doubt they would ever do nsfw images or videos, at least not until years from now if it even happens.
>>106963301Grok was censored.
>>106963308Imagine being a ClosedAI "safety researcher". The lucky bastard gets to gen all kinds of degeneracy and gets to test every celebrity and edge case you can imagine.
>>106963337I wonder how many hit pieces it took for that.
>>106963323Yeah I don't think it's happening. Unless jailbreaking is solved they are essentially allowing some crafty users to generate Pokimane doing x, y or z.
>>106963371their third party content detectors aren't going away, and they're REALLY aggressive. i think that'll be fine
>>106962727> Can you catbox an example? I never thought it would be anything useful in nsfw.https://litter.catbox.moe/2w7fttqv3j0rj2jv.webmThe image: >>106954551
>>106963405hory shit
>>106963381It was included in the training data. There's always a way though not immediately obvious.
>>106963405OK that's so much better than the other lora, I need to try that!Did you use a t2v nsfw lora for that effect? or i2v works too?
>>106963233Filled with massive regret now that he's sober.He's become just like debo and has even less pull than debo. His cope thread has been up for 3 days now.
Thots on Krea video? Seems to do long vid properly, just needs gguf conversion maybe?https://www.krea.ai/blog/krea-realtime-14b#long-inferencehttps://huggingface.co/krea/krea-realtime-video/tree/main
>>106963522>based on wan 2.1>slow motionit's dogshit
I'm doing it. I'm finally shedding the last of my training wheels from reforge and going full cumfart.It just feels strange, because comfyui is such overkill for image diffusion but, forge in all its iterations is so down syndrome. It's like you either go full spaghetti, or go full retard, there's no real in between solution. By the way for anyone still on the fence, this exists, and it's bloody fucking lovely.https://github.com/willmiao/ComfyUI-Lora-Manager
>>106963482i2v or t2v depends on a particular lora, testing is required.
>>106963522ditto (https://github.com/EzioBy/Ditto) also looked fun to mess around with for a bit, think kijai already did the lora.https://www.reddit.com/r/StableDiffusion/comments/1ocfa2u/also this dude made a p cool vid with animate.
>>106963557OK thanks anon.
>>106963577Cool, looks like its a vace variant? https://huggingface.co/Kijai/WanVideo_comfy/tree/main/LoRAs/Ditto Shame, I never use kijai nodes/models
>>106963405what prompt did you use?
>>106963093He's the only avatarfag who keeps shilling the model and only communicates through his filename instead of actually engaging like a real anon. Seems like an employee to me. If I keep seeing him use the same filename without actually contributing to discussions, I'm going to start reporting him.If you're reading this, NetaShiller, change your filename because you're making your model and company look bad. There's another anon who also uses Neta Lumina, generates great gens, and participates in the community organically like a real anon should.Learn from him
>>106963722nta but all the metadata is included. btw to the op, I don't think (this:1.5) works with wan
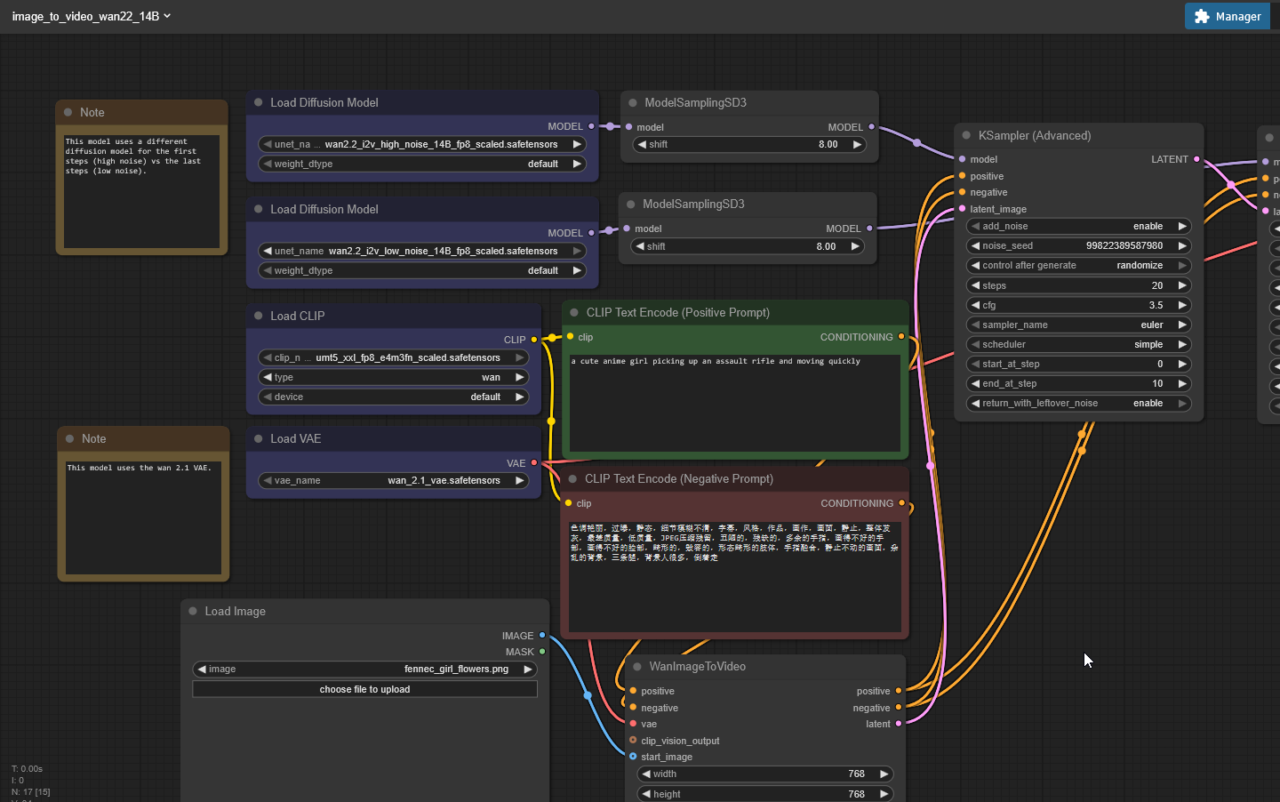
can anyone spoonfeed me on wan 2.2? I followed the stuff in the OP and now I'm wondering how do I work with loras? I've seen there's a "normal" loader and then lora only which seems more apt to put in between the model and model sampling nodes? what about chaining multiple of them together? what about resolution is there any recommended one or an aspect ratio that works better? what's the best nsfw lora? what about "speed up" loras, will they fuck up the quality?
>>106963659unno, i haven't looked too far into it just bookmarked it for later when i get the time.
>>106963755>I've seen there's a "normal" loader and then lora onlyyou mean "lora loader model only"? yeah use that one, you don't need clip. you just chain them between the model and model sampling nodes as you said. or you can use power lora loader by rgthree to keep it tidy. there was recommended resolutions for wan 2.1, pic related. I dunno about 2.2 but I just use arbitrary resolutions and it just werks. there is "(wan 2.2 experimental) WAN General NSFW model" on civit that works for simple thrusting, but really you have to mix and match different loras depending on what you're trying to do. the lightx2v speed up loras don't hurt the visual quality but they do hurt the motion and prompt adherence. you can increase the fps to mitigate this but you'll have a shorter video. for gooning purposes I think it's fine else you will be waiting three times as long for a gen
>>106963742Working or not I used the same prompt and it provided similar results. I'm testing different starting images and different fusion/light values to fine tune it>>106963755I don't use model sampling. I recommend using Rgthree lora loader (it's one node and you can put howerver many loras you want)But the essence is High noise model > high noise loras > high noise ksamplerlow noise model > low noise loras > low noise ksamplerhigh noise ksampler feeds the latent to the low noiseImagine high noise is the movement/motion/scene setup and low noise are the detailsput vae/clip on their correct places and play around with settingssteps should be the same for both samplersfor example 9 steps (high/low)you start at 0 steps on high and go to 6then on the low you put start at 6 and go to 10000 (it will stop at 9 in this case).cfg 1.5~3.5 tend to work on high noisecfg 1~1.5 on low try shit out and see what works for you in terms of speed/quality
>>106963554Lora-Manager really needs to be officially included with Comfy. I don't think I can use comfy without it. Using any other lora node feels caveman tier.
>>106963895To add to this, you can use a node to automatically resize, pad, crop your original image for i2v to feed into the start imageKJnodes has a good one
>>106963723
>>106963946There's also an even lesser known one called "local lora gallery", its just that manager in a node. Which is what i wanted to begin with. Extremely useful since i can copy all the activation tags right there in the node setup.Either options are nice to have, I think i'd use manager if i'm going on a spree of organizing/deleting loras. Manager has a really neat feature that downloads metadata of *every* deleted civitai lora, though for the two i needed it for it didn't grab the data.https://github.com/Firetheft/ComfyUI_Local_Lora_Gallery
>>106963723Bruh the Neta*Yume* trainer guy is just some random dude from the community, he wasn't on the team at the actual company called Neta that trained the initial Neta Lumina 1.0, nor is he employed by themAlso the anon here (the one who kept doing roped up all fours ladies with NetaYume yesterday) isn't the same person as me (did the "lick it" blonde lady, dragon rider girls, blacked Tyrone joke one, etc) for example.TLDR more than one person is using the model lol
>>106963987>blacked Tyrone joke one, etcpost it, i wasn't here for that.also throwing my hat in, I mentioned wanting to train loras for it yesterday. Still haven't done that. Trainers are a cunt to work.
>>106963952yeah, I have it set up like this so I can quickly link one of the integer nodes to width or height and it will scale the other dimension accordingly. it doesn't scale up though for some reason which is why the scale image to total pixels node is there
>>106963895>>106963952thanks a lot anons, the node you mentioned is "rgthree-comfy" right? I'll also check out KJnodes, so for i2v the base image should be the same size as the output video?>>106963896also in general do you split your loras by high and low noise then or do you connect to both of them?
>>106964041I use 2 Resizes in sequence.One is to scale up/down proportionallyThe second is to Crop to a size that Wan likes. Even padding some times work, wan sometimes use the padding as an effect to "open up a scene" but depends on the seed.
Oh yeah. It's all coming together. I've about replaced my entire forge setup save for a proper upscaler. (And figuring out 2girls prompting.)https://github.com/newtextdoc1111/ComfyUI-Autocomplete-Plus
>>106963337The version of Grok that could do celebs looked embarrassingly bad and generated at like SD 1.5 resolutions though
>>106964084>base image should be the same size as the output videoYes, you should format you image on the sizes that wan likes (or not, it seems to work on random sizes), I mostly do it to not get OOM.>split your loras by high and lowAll (or most?) Wan2.2 loras are divided into high/low loras. Wan 2.1 loras work but it's a case by case base you have to test (in this case you put the same loras in high and in low)
>>106964084just link the width and height like this. loras have separate high and low versions
>>106964110yeah it's awesome. just wish they made an option to disable the japanese text.
>>106963405why is the product consistency lora not used in the low pass too?
>>106964197Not him but I assume because you already set up the scene you want, you don't need it for the details you just need it for the major scene change/movement consistent characters. Try with or without and check ur genz
>>106963723im here bro, idk why youre seething this much at my gens. having the model name in the filename is how I organize my files, and it's also helpful if other anons want to know which model im using. I posted a single gen last general too.tldr: stop sneething and let people have fun
>>106963093even if it's technically better it will be a long time before it reaches the flexibility of XL due to the sheer amount of loras it has.
>>106964314it's just the resident schizo anon pay him no mind
>>106964342No worries. You can wait for "stabilizer" LoRAs, jeetmixes, and such.
>>106963961>NetaYumev4testuh.... v4 wen? 0.o
Babe wake up, a new video model got releasedhttps://github.com/Shopee-MUG/MUG-Vhttps://huggingface.co/MUG-V/MUG-V-inference
>>106964402you forgot the "add detail" loras.>>106964433I am staying cool as a cucumber until i see some locally genned examples.
>>106964433>video model>no video exampleswhat did they mean by this?
>>106964419that was a semi-private finetune (had to give him email through HF) done by the netayume guy before the current release, I had assumed v4 (wrongly)
>>106964402>>106964456also "darkness" loras kek
>>106964197Because in this case just high was enough. Only in low pass might work too in some scenarios. Or low and high together.
Is there even LoRa training support for Lumina? Or just use Flux Dev LoRa training?
>>106964433>High-quality video generation: up to 720p, 3–5 s clips>Image-to-Video (I2V): conditioning on a reference image>Flexible aspect ratios: 16:9, 4:3, 1:1, 3:4, 9:16>Advanced architecture: MUG-DiT (≈10B parameters) with flow-matching trainingDespite that, I'm still trying to understand what does it actually do thats different.
>>106964524>To our knowledge, this is the first publicly available large-scale video-generation training framework that leverages Megatron-Core for high training efficiencyi think this is just a model trained to show off a new training platform
>>106964402sure, whenever noob or wai makes a finetune of it, then i'll show interest. until then im not ever going to be sastisfied with whatever limited character knowledge it has.i guess if all you care about is OC's are popular characters in basic poses, go for it.
>>106964524>≥ 24 GB VRAM (for 10B-parameter inference)
>>106964433>>106964540https://developer.nvidia.com/megatron-corelmao it's just an ad for this shit
>>106964546wai is a mix my young anon not a tune the smart anons among us are going to start using it now (or already have been) so they can get a better handle on how it likes to be prompted. puts anon ahead of the curve much like how it was when il0.1 released >noob tunewould be tight desu
>>106964524>Advanced architectureit's the same architecture as Flux, more than a year ago, they havent found something better since? I don't believe that
When did you notice WAINSFW got renamed to WAI?and how long until you found out why?
>>106964584Lawsuit status?
>>106964496yeah i was thinking since it's used for face consistency in this scenario, it would add the face details in the low pass maybe
>>106964616what lawsuit?
>>106964584someones been really starved for your attention
>>106964584Pedo
>>106964584cute style
>it beginssee you guys tomorrow
how does he do it? schizo reacted immediately
> baitThe troll thread died so he's fishing, ignore trani. Being irrelevant is the only thing he deserves.
>>106964662>>106963233>>106963484>>106961939well i mean he has been waiting all day for ani to give him some attention, it was cute
>>106964584Get the fuck out of here you drunk retard.Stay in your containment thread.>>106934820
>IMPORTANT!:Neta Lumina for NeoForge coming soon (or might already be out, not sure exactly how GitHub releases work)!>IMPORTANT!:
>>106964699or just use cumfart.
>>106964699wow now everyone can download it, make 12 gens, compare it to noob then delete it because it's just not there!
>>106964699or just use an*studio
>106964719>noobschizo
>>106964726sdcpp doesnt support lumina
>>106964433>they haven't compared against wan 2.2of course, and what's that STIV model? it's open source?
>>106964758I used to be the noob schizo before anon understood its local SOTA status. Glad that torch has passed from me to a poster who probably called me it way back then. He probably means some noob shitmix anyway. Being so far ahead of most anons is a burden someone must carry, and that someone is me.
>>106964788this. wake up sheeple. comfy likes lumina so it's already cursed
So with NeoForge I can do everything ComfyUI does but without dealing with nodes? It supports Wan, Qwen, Qwen Edit, Neta, SDXL, FLUX, and Chroma.But the important question: has he fixed the memory management issues? That's a big drawback for me.
>>106964822neither comfy or neoforge fixed memory problems
>low skilled poster misunderstands anons post baka my baka
>>106964822yes, neoforge is for literal retards scared of nodes
>>106964822>has he fixed the memory management issues? every form of forge will always be slower than cumfart, that's just the way the tard helmet fits.
>>106964920but why is cumfart slower than diffusers?
>>106964964Listen buddy, blows smoke in your stupid retard slack jawed face, I don't know ALL the technical jargon, I just know intentionally crippling yourself with a UI that isn't coded very well isn't a great way to go about things, and just sucking up your slightly lower than average intelligence and going with comfy is just the way this works now. Your 1girls will gen faster and look better when you put in the morning's work to make *your* workflow.
babe wake up, they finetuned Qwen Image Edit and improved ithttps://huggingface.co/chestnutlzj/Edit-R1-Qwen-Image-Edit-2509https://github.com/PKU-YuanGroup/UniWorld-V2
shut the fuck up
believe in ani
>>106965131big if true
>>106965131i'm tired with image models. give us nu video models
Is it possible to run Qwen Nunchaku with LORA?
>>106965131they also did the same on flux kontext (but who cares about that inferior model with a worse licence lol)>>106965288lucky for you, you have one today >>106964433
>>106965131How to use this? A LoRa?captha: pwnj2
>>106963119>And Sora 2 cant even pass the test! LOL!Sora 2 can absolutely generate walking from behind>>106963145>it could if it wasn't censored after genReminder that it still is censored at the nipple and genital level so even if the weights leak you're not getting good nudity
>>106965363well the model can moan like a slut so i'll be happy if the weights leak
>>106965353yes, it's a lora you can use it right away
>>106965243lol cute
>>106965380Yeah audio is another thing entirely. Uncensored audio would be insane and probably very dangerous from all the old people getting scammed
>>106964152>>106964164I see, I was trying to use "Female Genitals helper" which seems to be just a single file, but the other one mentioned "(wan 2.2 experimental) WAN General NSFW model" does have high a low filesit's annoying though both of them don't seem to quite work right and genitals are still pretty wonky, while also degrading the quality to a certain extent, the "vanilla" models from the OP seem to work well enough with that default workflow but the genitals are either a black void or abominations
>>106965395this is probably still the reason we don't have any legitimately good generalized audio models locally
>>106965304nta, knew this but didn't have evidence tyvid is literally me
>>106965412>this is probably still the reason we don't have any legitimately good generalized audio models locallyYou are correct. I wish old people didn't have all the money and power and we didn't need to care if they got scammed or not but death by gerontocracy is a real thing
>>106965131>https://huggingface.co/chestnutlzj/Edit-R1-Qwen-Image-Edit-2509it seems to be better at prompt understanding indeed
I see that neo forge have a wan option now.How do I do video stuff with it?
>>106965482show me your migu
"Frivolous applications of AI do nothing to address the greatest challenges of our time and adds more weight to the growing anti-AI movement which sees America’s AI companies as disinterested in their fate, exploitative, and craven."
last cheerleader gen, excuse the autism. 6 steps high with no light, 4 steps low with the 2.2 light seko lora. genned at 560, upscaled with seedvr2, interpolated with gimm-vfi, fps increased slightly. I guess the rcm low lora slops the output?
>>106965595catbox?
>>106965514I prefer without the lora on that one
is it possible to train a wan2.2 i2v character lora on 24gb vram? if yes, which trainer should i use?
>>106965300yes im doing it.just copy over the files from the PRs on top of your shit, no need to recompile stuff
>>106965131it still zooms in the image, sad
>>106965610this is just for the initial gen. I use separate workflows for seedvr2 and gimmhttps://litter.catbox.moe/5jxnxpmgt4shrap3.mp4
>>106965624so it was trained on 4o outputs huh
>>106965513 please man >>106964710 my body and soul needs that metadata
>>106965682it's funny because it's truehttps://arxiv.org/pdf/2510.16888#page=13&zoom=100,110,642>We curate a dataset comprising 27,572 instruction-based editing samples in total (Figure 5), whichare sourced from LAION (Schuhmann et al., 2022), LexArt (Zhao et al., 2025), and UniWorldV1 (Lin et al., 2025).>UniWorldV1https://huggingface.co/datasets/LanguageBind/UniWorld-V1>Image Editing>Imgedit-724k: Data is filtered using GPT-4o
>>106965715are you flippin dippity doo doggy serious
>>106965658That isn't a qwen issue, that's a comfyui issue
>>106965778false, even disabling the node resizing, the zoom ins still happen. It's a model issue. There are multiple issues on this on the tracker with research
>>106965715kek, DOA
>>106965795Anon I've ran it hundreds of times, it's 100% a comfyui issue. If you're using an appropriate resolution and correctly sized inputs you will not get zooming issues. If you're somehow still getting them then do a step or half step of img2img
>>106965778nah, kontext dev doesn't have that problem on comfyui
>>106965617>>106965513How long till we can do this with local models.
>>106965832different node, retard.
>>106965837do what?
is it possible to uninterpolate a video in comfyui?
>>106965840>noo, you don't understand, Comfy perfectly coded Kontext dev (even though it was his first try implementing an edit model) but somehow messed up QIE (even though at this point he had experience on edit model since he worked on Kontext dev before)take this (You) kind saar
looooooooooooooooooooooooooooooolhttps://civitai.com/images/106861501https://files.catbox.moe/qq5s1m.mp4
>>106965830no it STILL happens, even using diffusers.the effect is AMPLIFIED if you're using a shitty resolution or AR.Comfy has the latent and input resizing which further amplify this. you can edit out the resizing code from there too.After removing the resizing shit and using proper resolutions, it's a matter of rolling a good seed that doesnt zoom for the specific input you're using.
>>106965866beautiful
>>106965866>my honest reaction upon processing this information
>>106965849
>>106965887this doesnt remove the interpolated frames, just alters the video framerate
>>106965866bruhhhh
>>106964456>cool as a cucumberhttps://www.youtube.com/watch?v=J8eTUXLcm-w
>>106965862You are a fucking idiot anon. You can perform in-context learning with a normal inpainting model like flux fill, it isn't some black magic that requires l33t coding. The bigger jump in tech was from QIE to 2509
>>106965627i've heard yesi don't know, the one able to train wan2.2
>>106965894does it? too busy genning to test. you can ask chatgpt to write you a ffmpeg script that removes every nth frame
>>106965908>The bigger jump in tech was from QIE to 2509it stills zooms in, it's still slopped, and the styles got worse, take this (You) again kind alibaba employee
reminder for fellow editfags, if its not a VAEless edit model, its a toy
>>106965901This is cool. Thank you for linking it.
>>106965901I miss chiptune crack era
>>106965924No, I'm not turning this into a consolewars argument. You are objectively wrong and don't know jack shit about the technology. Get off >>>/g/ if you're going to treat AI like a black box, you're just clouding the signal
>>106965952You are objectively wrong and don't know jack shit about the technology.
>>106965837the hell are you talking about? this was local... you're in LOCAL diffusion general here
>>106965952>>106965957me in the back
>>106965901very nice tune
>>106965901I wonder if you will be able generate this stuff locally some day.Udio being kind of alone in good music gen is sad.
>>106965987audio is the neglected child of the local bunch
>>106966002every good audio model getting abandoned after v0.1 is a genuine tragedy
Nvidia releases new rtx 5000 card, what do we think chat?>72GB>around $4500>https://videocardz.com/newz/nvidia-quietly-launches-rtx-pro-5000-blackwell-workstation-card-with-72gb-of-memory
>>106966089it's too damn expensive
>>106966089>300Wdecent intermediary
>>106966089i just spent $2k on a 5090.. maybe if i sell it and my 4090 i can get this instead.. but dunno if it would be worth a shit for gaming or not
>>106966089>72gb>at 300wi'll take it. Well, time to start grinding in the mines to afford it i guess.
>>106965631bro fucking how. i don't mean just the lightning lora but loading loras of my own. which pr?
>>106966089>less cuda cores than a 4090nvidia can't stop jewing
>>106966089shame it's blackwell
>>106965595I like that one the best of the bunch. I ran through a few attempts myself but never got anything interesting.
>>106966152>shame it's blackwellis that not their latest generation chip
Wish we had better interpolation support in comfyui. The very latest versions of RIFE are better than FILM, yet the rife node hasn't been updated to support them.
>>106966089>>106966111It's a castrated 5090 so it's not that great outside of the consumption and vram.
>>106966161it's also optimized for fp8 not fp16. it's a downgrade
>>106966176yeah.. the vram is nice tho
>>106966185It is but in the end it will be slower than a 5090+block swap for inference.
>>106966089>still not much vram>cucked vram speedlol, lmao even
>>106966202so who is this card for? suckers who cant pony up for a 6000?
>>106966211an extra $3k is not small bills
anon is right. they skimped on cuda cores.
can nvidia just fuck off and burn in the lake of fire already i'm TIRED OF THIS
>>106965866
>>106966211It probably has nvlink so you can chain 2-4 of them and use them in multigpu contexts I guess, all for 1200W.
>>106966261we are born too early anon, in 100 years, people will make fucking movies in less than 10 seconds with quantum computer shit, sad :(
born just in time to experience 1girl, walking, bouncy titties
>>106966308>>106966315I'm not despairing completely, two more weeks and some richfag/furfag will deliver the goods. Never rely on the chinese or the jews.Happy enough i can gen what i can on 16gb.
>>106966326>richfag/furfag will deliver the goodsname 5 times this has happened
>>106966308100 years? nah.. a few years maybe
>>106966326>some richfag/furfag will deliver the goods.it happened once with pony v6 and it was a fluke
>>106966343>a few yearsgeg
>>106966308>>106966343
>>106966393sigh... at least I lived through the golden age of video games (1995 -> 2005), that's something
>>106966308At least I wasn't born a few centuries ago without any of that. It's the best moment in history so far to experience that.
>>106966285it seems more like it's going to be double slot
>>106966403we will be able to simulate that in vr to a pretty high extent, although yes, there is a slight difference in your experience when you truly live at that time not knowing the future and being excited about it
>>106966138open widehttps://github.com/nunchaku-tech/nunchaku/pull/754https://github.com/nunchaku-tech/ComfyUI-nunchaku/pull/647if you know how to use git, just checkout the relative branch/remote, otherwise if youre a nocoder retard, just download the branch and copypaste the files over. Ask your favourite LLM for further instructions
Started trying qwen edit(2509) and its awesome.Any tips on nsfwmaxxing with it? Loras, workflows etc
>>106966089> jewvidia is trying to jew as much as possible before people knew about ramtorch
>>106966443>ramtorchthat's a meme right?
What's the vramlet cut off? <16GB?
>>106966456https://www.youtube.com/watch?v=d49mCFZTHsg
>>106966343LOL you keks said the same thing 3 years ago. Yet here we are still stuck with sdxl. Any revolutionary tech will be api only
Hope the Chinese make something with 4070tis speeds or higher and with 64gb at a reasonable price that works with comfy out of the box.
>>106965131where is the model?
>>106966482no cuda no try
>>106966315Good that I enjoy that.
>>106966436Use nude loras (you can't find these in civitai), and that's it, there aren't that many good loras for the model, which is sad.
>>106966494it's a lora
>>106966516oh
https://www.youtube.com/watch?v=EeTDf6Anakghe probably used Wan Animate to make this kino lmao
>>106966476no one said it had to be local
>>106966515So where do I find them?Also how capable is the multi image stuff for nsfw shenanigans?
>>106966531>no one said it had to be localif it's not local you won't be able to make anything remotely interesting with it, look at sora 2 it's lobotomized to hell now
any wan2gp users here? thoughts on the recent update? also is dreamomni2 any good? is censored like flux kontext?
>>106966569>also is dreamomni2 any good? is censored like flux kontext?nothing is better than Qwen Image Edit
>>106966532>So where do I find them?Check here : https://civitaiarchive.com/search?q=qwen+edit&is_nsfw=true&is_deleted=true>Also how capable is the multi image stuff for nsfw shenanigans?By default it has no idea what underwear types are let alone actual nsfw, so unless loras add nsfw it's not usable for that.
>>106966626dude it's been the second time they've been asked to change their name, from civitaibay to civitaiarchive, and now civarchivecivitai is maybe polite but what a pain
>>106965246^^
>>106966546>if it's not local you won't be able to make anything remotely interesting with itdepends on what you find interesting. for me there's quite a few people already creating good content using non local or sometimes mixing them.
>>106966723for once I like the tongue out pose, nice
Did anyone ever make a nsfw/better control "lora" or finetune of the microsoft quickly released then deleted audio vibevoice model that allowed nsfw voice but made everything like a script to be read?
>>106966741They never released the training code. There's hacked together unofficial sloppy lora code, but I have yet to see anything good come from it. If they released code I'd have finetuned it by now
>>106966755Man, what a shame.
>>106966772Our second best bet is if the Ovi team release finetuning code, but I'd wager that too is a pipe dream. I'm foaming at the mouth for good local NSFW audio
>anon has reached the apathy phase with JulienPerfect
implications of Ramtorch?
>>106966942snake oil
>>106966942nothingburger, if it was really revolutionnary it would means you would be able to run HunyuanImage 3.0 on a vramlet card, and I'm not seeing that happening!
>>106966953slow but works, doesn't it?
I fucking hate these pip comfyui trannies with a red hot intensity at this point. Why the fuck do I need to go through dependency hell just to run a fucking gooner model!?
>>106966975he claimed the speed was equivalent to having enough vram to load the whole model, that's bullshit
>>106967016ah yeah, I doubt that, otherwise most ai providers would use consumer grade gpus supplemented with crazy amount of rambut even at 50-75% of the speed, it could be worth it
>>106967015lol
>>106967016he also claimed his 3-model merge technique was better than a traditional finetune yet chroma is a blurrymelt mess
what's up with this board being filled with pedos?
>>106967101he also said that chroma would have artist tags and it didn't happen, this guys says a lot of random shit
set new_resolution to 1088 in seedvr2. outputed 798x1080 (shortest side was supposed to be 1088). the file properties says it's 1088x1080 which is obviously not the case. strange
>>106966804
what model is the de facto for realism?
>>10696620272GB is a damn nice and 14K CUDA cores isn't bad, but if it's going to be a lot more than $4300 (the regular 5000 price) then either just get a 4090D 48GB ($3000) or go all the way for the 6000 Pro.
>>106967015oh oh, that's nothing motherfuckerin my exhaustion stupor of trying to figure out WHY my install was requiring a specific pytorch dependency for my UltralyticsDetectorProvider piece of my upscaling workflow, turned out i installed this particular comfyui through the command line, and it was using my SYSTEM python this entire time.so 99% of everything was working just fine, except that one fucking node, and that one node made me realize i installed comfyui wrong 4 months ago and in running this new blackwell gpu, i really should have just clean reinstalled the portable zip instead.this shit is convoluted for the sake of being convoluted. anyway,>updates your dependencies that were already working
>>106966953>>106966971>>106966466
>>106967186bigasp, or chroma if you like mangled hands and fucked limb proportions
>>106967186Pony V6 if you actually want good results that don't take hours of your life away regenning
>>106967186For 1girl ‘realism’, sdxl. For actual realism, qwen or wan with loras
>>106967186pre v30 chroma, but the anatomy is shit so...
>>106967201nta but considering I was getting a 4090D, this just seems like the better option. genning and training wan models with 72GB would be a breeze.
>>106967332>qwen>realism
>slower than a 5090>more vram to run plastic localslop>$5000+why? are localjeets that addicted to generating ugly iphone blur with qwen?
>>106967374>so guys I've seen you capture a tiger how did you do it>wanna subscribe to my stonetreon?
>>106967167I'd like to bust her melons if you get my double meaning.
If picrel isn't 24GB or over when its released, this would be the absolute most cucked disrespectful thing nvidia has done
>>106967374>>106967416
Just buy a H100 retards instead of debating on the upcoming card
>>106967454shieet
>>106967137disregard. I didn't use the right encoder settings when compressing
>>106967449
>try to use the smallest seedvr model>oomit's simply owari
>>106967469by the way if you guys have turk guy gens please share them, was 99% sure i grabbed all the ones i saw last year and early this year but nope. He really isn't memed that much anymore is he?>>106967449>>106967506>it would be the absolute must cucked disrespectful thing nvidia has done>not the 5050 and 5060 8gb
why does this general post variations of the same gen?
>>106967548I'm gonna teeeeeeeeeest
>>106967548Local hasn’t received an actual good image model since sdxl, so the cope is i2v and qwen edit
>>106967548Becaues its the same few posters posting the same things while the rest of us are primarily genning our own selves fucking hot women
local might be done for at this point
where can you upload goon slop from comfy ui
>>106967548>>106967585crushes your tiny ballsack in my handsdon't forget to subscribe to my patreon you faggot
>>106967585API has been and will continue to be the future. Local will always be nothing but a toy.
>>106967596i've got balls of steel
>>106967464This is unironically nvidia’s entire business strategy: ensuring there is no cheap alternative to the H100. The instant an H100 competitor releases for under $10k their entire monopoly crumbles overnight
>>106966729Thanks>>106967167kekhttps://files.catbox.moe/h90ted.png>catbox down againOh well
>>106967605>Local will always be nothing but a toy.a toy relative to API, once they reach Sora 3 level, we'll get sora 2 locally, and I would die in peace if it was the case
>>106967674the right foot has the toes inversed lol
>>106967682Weekly reminder that local never even caught up to dalle3 or elevenlabs, both of which are over 2 years old
>>106967682Sora 3 will make Sora 2 look like a joke and you'll be saying the same thing all over again.
>>106967701Except we already passed Dalle3 with Wan 2.2
>>106967731LOL holy localcope
>>106967701passed in what? celeb knowledge? loras exist and dedistilled flux loras mogs all models for celeb consistency
>>106967332sdxl "realism" joke has gotten old. Qwen needs LoRAs for separate concepts which is primitive compared to Chroma, and it's also practically always same seed. Wan is great for I2V but doesn't give you same amateur look out of the box and even LoRAs look a bit plasticky.
>>106967701we can't get the same things. because companies have their own settings, and don't use comshitui
if you need to cope with loras your model is objectively inferior. you cant even get 2 celeb loras to interact without inpaint or snakeoil stacks due to lora bleed. loras are peak copium
>>106967773if you cant train loras "your" model was never yours and never got off the ground, sorry sis
peak localcope
the worst thing is that they're not even paid to do the api bait, they do it for free
>>106967773>>106967783>he can't even use LORAs on his SaaS slop to make 100% accurate Facade gensSad!
>>106967783concession accpted
>nooooo i NEED to be able to train overfit slop that bleeds into all aspects of my genslora is outdated 2019 tech, just like everything else local uses
>He still use euler over literally any dpm
>I just ate a banana bread
i wish local was as fast as grok
>he thinks saas isn't a vast network of loras
>>106967839it could if you had better specs
i wish local wasn’t complete shit
I wish you a merry christmas
and a SaaSy new year!
>>106967835how was it?
>>106967877delicious
>>106967877like scratching your eye but it's still fucking itchy
>>106967891Nice.
Do you think Qwen image edit could be trained to unwrap textures onto a given UV shape?
>>106968011maybe, but it's hard to tell in advance and qwen isn't that quick to train
>>106967701>dalle3You're right, we never caught up, we surpassed it.
>>106967701elevenlabs is very true local voice fucking sucks
>>106963047Is generating video files with 4070 possible or am I wasting my time? If possible which model should I look at?
>>106968047>weKeep your elongated chromaslop to yourself. embarrassing
>>106968093>>106968093>>106968093>>106968093
>>106968069it's possible but the quality will suffer. people gen with 8gb supposedly. wan 2.2 is the only model anyone really uses
>>106968081You haven't seen a woman IRL in 30 years
>>106966942it works pretty well already on aitk, idk if it could be faster
>>106967503dis gud