[a / b / c / d / e / f / g / gif / h / hr / k / m / o / p / r / s / t / u / v / vg / vm / vmg / vr / vrpg / vst / w / wg] [i / ic] [r9k / s4s / vip] [cm / hm / lgbt / y] [3 / aco / adv / an / bant / biz / cgl / ck / co / diy / fa / fit / gd / hc / his / int / jp / lit / mlp / mu / n / news / out / po / pol / pw / qst / sci / soc / sp / tg / toy / trv / tv / vp / vt / wsg / wsr / x / xs] [Settings] [Search] [Mobile] [Home]
Board
Settings Mobile Home
/g/ - Technology


Thread archived.
You cannot reply anymore.


[Advertise on 4chan]


Discussion of Free and Open Source Text-to-Image/Video Models

Prev: >>107077315

https://rentry.org/ldg-lazy-getting-started-guide

>UI
ComfyUI: https://github.com/comfyanonymous/ComfyUI
SwarmUI: https://github.com/mcmonkeyprojects/SwarmUI
re/Forge/Classic/Neo: https://rentry.org/ldg-lazy-getting-started-guide#reforgeclassicneo
SD.Next: https://github.com/vladmandic/sdnext
Wan2GP: https://github.com/deepbeepmeep/Wan2GP

>Checkpoints, LoRAs, Upscalers, & Workflows
https://civitai.com
https://civitaiarchive.com/
https://openmodeldb.info
https://openart.ai/workflows

>Tuning
https://github.com/spacepxl/demystifying-sd-finetuning
https://github.com/Nerogar/OneTrainer
https://github.com/kohya-ss/sd-scripts
https://github.com/tdrussell/diffusion-pipe

>WanX
https://comfyanonymous.github.io/ComfyUI_examples/wan22/
https://github.com/Wan-Video

>Neta Yume (Lumina 2)
https://civitai.com/models/1790792?modelVersionId=2298660
https://nieta-art.feishu.cn/wiki/RY3GwpT59icIQlkWXEfcCqIMnQd
https://gumgum10.github.io/gumgum.github.io/
https://neta-lumina-style.tz03.xyz/
https://huggingface.co/neta-art/Neta-Lumina

>Chroma
https://huggingface.co/lodestones/Chroma1-Base
Training: https://rentry.org/mvu52t46

>Illustrious
1girl and Beyond: https://rentry.org/comfyui_guide_1girl
Tag Explorer: https://tagexplorer.github.io/

>Misc
Local Model Meta: https://rentry.org/localmodelsmeta
Share Metadata: https://catbox.moe | https://litterbox.catbox.moe/
GPU Benchmarks: https://chimolog.co/bto-gpu-stable-diffusion-specs/
Img2Prompt: https://huggingface.co/spaces/fancyfeast/joy-caption-beta-one
Txt2Img Plugin: https://github.com/Acly/krita-ai-diffusion
Archive: https://rentry.org/sdg-link
Bakery: https://rentry.org/ldgcollage

>Neighbors
>>>/aco/csdg
>>>/b/degen
>>>/b/realistic+parody
>>>/gif/vdg
>>>/d/ddg
>>>/e/edg
>>>/h/hdg
>>>/trash/slop
>>>/vt/vtai
>>>/u/udg

>Local Text
>>>/g/lmg

>Maintain Thread Quality
https://rentry.org/debo
>>
File: 1762030715946634.png (849 KB, 1200x896)
849 KB
849 KB PNG
>>
>>107081395
Based on the post above it appears so
>>
File: ComfyUI_00079_.png (1.42 MB, 1328x1056)
1.42 MB
1.42 MB PNG
based on the post below, it also seems like it
>>
Blessed thread of frenship
>>
File: ComfyUI_00086_.jpg (3.82 MB, 4096x4096)
3.82 MB
3.82 MB JPG
>>
>>107081459
can't convince someone out of a position they coped themselves into
>>
File: ComfyUI_00118_.png (1.02 MB, 1024x1200)
1.02 MB
1.02 MB PNG
>>107081437
>baking and putting in his own netayume slop
kek, someone banish this troon to /adg/
>>
>>107081437
Thank you for baking this thread, anon
>>107081489
Thank you for blessing this thread, anon
>>
File: GPW3dB5bsAASKim.jpg (77 KB, 1080x1033)
77 KB
77 KB JPG
netayume can only do (bad) anime, chroma can do real life, anime, cartoons, brand logos, why as a man (with a working brain) would anyone pick netayume over sdxl if they only want anime?
>>
>already 4 mald posts
Welcome back
>>
How many forge/reforge repositories are there?

Which one is the best one?
>>
>>107081512
Based sir ssgkyjhbiqqqaojxtl
>>
>>107081512
oh interesting
>>
This post is straight violence >>107081413.
What do you want? You've been doing this over a week. Namedropping other genrals, shitting on NetaYume, now going after some anon posting anime pics. What's your problem? This is an anime website I post anime whatever I want and will be okay, newfag
>>107081502
If you're really from /adt/ why not help me? My post is this >>107081141 and the thread's on page 6. Why not help your fellow anime user, I asked my question 1 hour ago
>>
>>107081512
yikes
>>
>>107081539
whichever is the most recently updated i dunno there are so many forks to keep track of
reforge? i dont know
>>
File: ComfyUI_00122_.png (873 KB, 1024x1152)
873 KB
873 KB PNG
>>107081561
that post you're linking isnt even me kek, you need to get a serious health checkup if you think im the only one shitting on your netaslop
>>
File: illunoob vs netayume 2.png (2.44 MB, 2560x1256)
2.44 MB
2.44 MB PNG
>>107081561
also CFG is prompt adherence, but sometimes its also related to contrast, for example, with the tag ''asanagi'' the lower the cfg, the less it adheres to asanagi artstyle
>>
>>107081570
Does anyone know?
>>
>>107081580
Put it to a poll. Majority vote wins and you fuck off to another site permanently
>>
File: ComfyUI_00123_.png (1.02 MB, 1024x1152)
1.02 MB
1.02 MB PNG
>>107081608
lmao, do the ''netayume hate'' poll first, since it was my idea
>>
>still getting b8ed by the troll after a full week of his posts
Do better anons!
>>
>>107081561
Christ. Dude. I really don't want to this again. I have other shit in life. But faggots like you just give me no choice. Fuck it. Suffering it is.
>>
>>107081617
desu i cant remember the last time some random anon was mindbroken for a full week like this
>>
File: 24.png (8 KB, 454x79)
8 KB
8 KB PNG
netayume users arent the brightest
>>
this thread really is a schiz-off between the world's worst genners kek. guess local really is dead after all
>>
Okay look, it's pretty fucking obvious. People who come here to shitpost do it purely out of seething jealousy. Seriously, Yume, Comfy, Chroma, all that crap is just cope to hide how mad they are that this thread actually has quality.
>>
>>107081655
This. ldg gens are beautiful as fuck.
>>
>>107081655
>including comfy and chroma
this is literally the comfy chroma thread, you're right about yume tho
>>
This thread is for API nodes. If you care about pushing the tech forward, you'd be using API models.
>>
Anyone want to have a go animating this?
>>
>>107079589
chroma knows what you're going for when you specify lenses, too. shot types work similarly, but coupled with a lens will produce lens effects, focal plane, dof, etc. it's better with a type and f-stop, but telephoto, portrait, wide angle, etc are fine.
the other interesting thing about camera prompts is that chroma is aware that it's showing you an image of an image, and it helps to specify how. eg- "an anime illustration captured by a [high quality dslr camera] with a [certain lens] of a...".
>>107081433
lack of foundational artistic input. they skipped the hard stuff and jumped straight to high-level superficial impressions. if you train a model on pictures of cars, it's not going to help you engineer one. why did they think that would that be different for art?
>>
>>107081679
>no hardware brokie
kek
>>
File: ComfyUI_00012.jpg (101 KB, 450x658)
101 KB
101 KB JPG
Hey anons, what do you think about this new retro anime Lor for Flux and Chroma? https://civitai.com/models/1108959/dark-fantasy-90s-anime-style-fluxchromaillustriousxl?modelVersionId=2310498
>>
>6 posts about an unfinished model with terrible outputs
>50% of posts about another thread on this board and random teenage drama
>the worst lora you've ever seen in your life
>constant low-effort trolls
yeah i wonder why any good genner leaves
>>
>>107081702
Chroma it's really good at genning anime
>>
>>107081705
this is all ran's fault
>>
>>107081705
>>the worst lora you've ever seen in your life
Even if I disagree with the style I can respect anons hustle.
>>
File: ComfyUI_00767.jpg (74 KB, 450x658)
74 KB
74 KB JPG
>>107081702
>>107081712
This one gen it's the flux variant
>>
>>107081702
>>107081712
>>107081726
nice ant tier resolution faggot
>>
>>107081733
shut up netayummer, at least its chroma (real model)
>>
>>107081561
>what is it? prompt adherence?
basically
>>107081561
>But checkpoint makers can restructure their dataset to have softer colors allowing higher CFG use
thats not how it works, no
>>
>>107081733
I wanted to share some sample images, would that be alright?
>>
I've been trying to get Easy_Training _Scripts up and running bumping into [........lib\\fbgemm.dll]] file not found error. Any thoughts?

I don't even see Easy Training up in the copypasta. should I be trying something different?
>>
>>107081753
>chroma (real model)
Anon I...
>>
>mentions resolution
>anon replies talking about a different model entirely
buckbroken
>>
Me stupid.

There are many forge repositories, how many are there and which one should I use?
>>
File: ComfyUI_00112_.png (1.42 MB, 1024x1312)
1.42 MB
1.42 MB PNG
netayume cant do superheroes so its automatically troon coded
>>
>>107081718
i promise you civit does not need another slop lora to make huge breasted plastic women or barely legible anime
>>
>>107081437
>/ldg/ collague
>1gen straight for a google image anime screenshot
>1gen from Nano Banana
This is funny, thanks /ldg/ for the giggles
>>
>>107081705
>random teenage drama
80% of the posts anon, at least in spirit
>>
>>107081771
only chromakeks/netakeks/localkeks (select the one that makes you the angriest) would post that
>>
>>107081883
fuck off saltman i aint paying for gpt slop
>>
File: 1730894196336936m.jpg (57 KB, 1024x858)
57 KB
57 KB JPG
WAN noob here. Is Comfy actually the best i2v tool? I cannot for the life of me get triton and sage attention or even torchcomplie to work on wandows. that + 8GB VRAMlet gets me gen times that would make >>107078413 anhero on the spot

The one-click WAN2GP seems like its virtualizing things enough to absolve it of my past sins in miniconda but i haven't raced it against the handful of workflows i downloaded from civitai.
>>
File: 00003-1819971188.png (577 KB, 768x512)
577 KB
577 KB PNG
>>
>>107081896
wan2gp has an easy sageattention install but you still need it.
>>
File: ComfyUI_00042.png (226 KB, 340x500)
226 KB
226 KB PNG
>>107081885
>>
>>107081896
>Is Comfy actually the best i2v tool
yes, just use a basic default provided workflow for it

>triton and sage attention
has nothing to do with comfyui, you would need it with any UI
https://github.com/woct0rdho/triton-windows
https://github.com/sdbds/SageAttention-for-windows
>>
>>107081940
what do you have against quarterbacks?
>>
>>107081925
>you would need it with any UI
I allegedly have both installed system-wide, but I keep getting errors that comfy can't find triton, I think it's because i use the portable version. Dug through lots of r*ddit posts to troubleshoot that but still got nothing. I'll try another round of force-reinstalling.
>>
File: ComfyUI_00134_.png (1.29 MB, 1024x1152)
1.29 MB
1.29 MB PNG
>>
>>107081985
dafuck is wrong with his hand
>>
File: ComfyUI_00135_.png (1.44 MB, 1024x1152)
1.44 MB
1.44 MB PNG
im getting better at this
>>
>>107082009
>>107081985
Bro explain the logic of wasting your Sunday trolling. At least if you got any interaction it'd be different, but I see you alone doing your shit while everyone else just sits there with arms crossed rolling their eyes waiting for you to fuck off. It's one anon who posts Neta gens and he's not here, who the fuck are you even doing all this retarded shit for?
>>
File: ComfyUI_00136_.png (1.07 MB, 1024x1152)
1.07 MB
1.07 MB PNG
>>107082057
The only one with arms crossed here is spiderman
>>
>>107081896
i'm also vramlet and i don't use triton et sage slop. just light lora + gguf i2v + normie comfyui
>>
>>107082006
Chroma is a failbake
>>
File: 2998_kirbopher_t-o-m-e.jpg (572 KB, 604x815)
572 KB
572 KB JPG
>>107082081
yet picrel is how even the best neta lumina gens look like
>>
Can someone smarter than me explain what pic related actually mean in a generation?
I asked GPT but I think it's hallucinating shit because it's not making sense.

ModelSamplingSD3
Sigma Shift
>>
>>107082078
you mean you are a vramlet slop and you don't use triton slop and sage slop but just light lora slop and gguf i2v slop and comfy slop
>>
>>107082126
sloppity slop
>>
File: img_00003_.jpg (230 KB, 1079x1920)
230 KB
230 KB JPG
Hola buenas tardes, mi primer trabajo con Croma
>>
>>107082197
mucha lucha
>>
>>107082114
it adds sd3 dna to the output because comfy thinks it's the best model ever
>>
>>107082114
>This nodes control the shift parameter introduced in the SD3 paper but now used by most diffusion models.

>Models that can generate images with varying resolution face an issue: in larger images, the noise at each sampling step is of overall higher frequency than in smaller images relatively to the image size (i.e. larger image > smaller noise patterns because more pixels). Thus using the same sigma scheduling (the function that controls how much noise is removed at each step) for small and large images is not ideal

>SD3 authors introduced the "shift", which helps bias the sigma schedule depending on the image resolution. The higher the shift is, the sharper the schedule will be, which works better for larger images. You can also think of the shift as "shrinking and expanding" the original timesteps, making more steps in the start of the sampling when the shift is high. Bellow is the curve mapping the original timesteps to the new ones (fig6 of SD3 paper)

https://www.reddit.com/r/StableDiffusion/comments/1mjlu06/comment/n7dfp1v/
>>
Any svi long vid native workflows out there? The official one they provided uses kijai nodes https://github.com/vita-epfl/Stable-Video-Infinity/tree/main/comfyui_workflow
>>
File: GE4WhUTaoAAmMDM.jpg (72 KB, 1217x831)
72 KB
72 KB JPG
>Chroma cant do hands
>SDXL cant do text
>Yume cant do anime

Where do we go from here bros?
>>
>>107082243
Hmm... But wouldn't that mean using both is redundant? I've never actually used the sd3 thing, never really felt the need for it on testing. Just started using the MoE sampler with a fixed sigma shift of 5, but I'm struggling to understand what its actually affecting in the actual generation.
I mostly gen at 640~720 else I get oom.
>>
File: ComfyUI_00144_.png (1.05 MB, 1024x1152)
1.05 MB
1.05 MB PNG
>>
So what's with the recent influx of shitposting?
>>
>>107082314
SaaS
>>
>>107082329
with the advent of technology more people are able to generate locally at home
>>
File: Untitled.png (1.17 MB, 992x608)
1.17 MB
1.17 MB PNG
>>
Wan2.2 genns are less sloppy if limited to 3 seconds
>>
>>107082329
it's not recent it's been months of shapeshifting annoyances
>>
>>107082358
fucking 70s
>>
>>107082314
>Sdxl can't do text
Nigga just edit and write text
>>
>>107082364
3s 21~24fps
5s 16fps
above 101 frames for me it starts to revert and loop weirdly
>>
File: smile-happy.gif (20 KB, 220x220)
20 KB
20 KB GIF
>>107082387
and it would still look better than yume
>>
>>107082381
Been through the desert on a horse with no name ...
>>
File: media_1863055569.png (3.57 MB, 1280x1536)
3.57 MB
3.57 MB PNG
>>107082329
It's one sad anon, don't you feel that tightness or hole in your chest reading all his schizo attacks and shitposts since this all started? That's probably what he feels and what drives him to do all this.
Deep down, he's not filled with seething; he's filled with sadness.
>>
>>107082441
literally just posted a screenshot where you accuse someone else of being me, thoughever >>107081642
>>
File: 2342.png (36 KB, 154x126)
36 KB
36 KB PNG
>>107082441
>>
>>107082544
its nai
>>
>>107082329
>>
The fact that diffusion works and produces shit like this makes me wonder if generating videos is like tapping into the infinity of mathematics. What if we exist within such a prompt, being interpreted by something. What if it's possible to prompt ones own first-person experience.
>>
>>107082564
trvke, anyone complaining about shitposting doesnt remember old 4chan
>>
>>107082569
To add to this: What if I just take a picture of my apartment and use that as a seed for prompted simulation. How is it any different from my experience if it's consistent? How do we know it's not simulating my experience while generating the video.
>>
>>107082569
you are experiencing low grade AI psychosis.
>>
>>107082599
Can't be because I don't use generative AI, I just found myself in this thread and wondered stuff.
>>
>>107082564
>radiance
so whats the difference between radiance and normal chroma? what about annealed and the rest?
>>
>>107082551
go back to your retarded irony infested thread in /h/
>>
>>107082624
Mmmmm... nyo :3
Suffer!~
>>
>>107082624
Is it still an unreadable mess?
>>
>science figures out what conscious experience is
>some evil scientist creates diffusion model that allows prompting for conscious experience
Why this couldn't happen?
>>
>>107082604
you can get AI psychosis even if you don't use AI.
>>
>>107082645
last time I checked it was
if you think it's bad here, it's so much worse in their insane thread, it's basically 99% irony shitposting
genuinely the worst ai general by far, and that's including aicg
>>
>>107082690
nai shill seethe
>>
File: ComfyUI_00150_.png (1.96 MB, 1328x1280)
1.96 MB
1.96 MB PNG
>>
File: 1732548442042046.jpg (135 KB, 768x1280)
135 KB
135 KB JPG
>>107081896
LAIN DIFFUSION GENERAL
LAIN DIFFUSION GENERAL
>>
Do character loras have to be T2V? What difference would it make if it were I2V?
>>
this one came out nice

>Spiderman sitting with on a building with his arms crossed. Behind him a building with a neon billboard that says "netayume users suck spider-dick!". Thick lines, anime style, detailed lighting, detailed shading, masterpiece, 4k, high res, anime style, reflective, defined, anatomically correct
>>
>>107082759
you'll save enough for that upgrade, I know it
don't believe in yourself, believe in me who believes in you
>>
File: ComfyUI_00151_.png (2.2 MB, 1328x1280)
2.2 MB
2.2 MB PNG
>>107082759
forgot pic
>>
>>107082773
>no argument
concession accepted
>>
>>107082735
You'd get a morphing face?
>>
>>107082793
Oh fuck I forgot fp8 was 5000 thingy.
Still recommend 24 gigs though
>>
>>107081669
It is senseless though. Chroma is very large and can only be comfortably run in 24GB (at least prior to quants), so I can understand seething over it. I will never get seething over Yume.
>>
File: 1744719999126857.jpg (264 KB, 1628x540)
264 KB
264 KB JPG
>>
>>107082796
Doesn't pony need a bunch of silly tags as a baseline? It wouldn't make sense to use the same prompt without them.
>>
I didn't say it was good performance, just that it worked which I found pretty neat, but I get what you mean on the recommendation side of things, I dunno if there's a whole lot you could say on that front though, it would have to be at least a 90 class card or one of the "pro" ones which is even more expensive
>>
>>107082735
No, you can't share compute unless you are a company with dedicated internal applications to do that, but you can still launch multiple sessions, each one dedicated to one gpu (+32GB-64 ram at least), and get twice the speed effectively.
>>
ZootAnon here. Absolutely devastated by >>107082726 attacking me. Literally shaking rn, this one anon has single handedly ruined /ldg/ for me forever. Where can I find a safe space that appreciates my gens? Clearly this one schizo represents everyone here. Rec me some hugbox please?
>>
File: ComfyUI_00152_.png (2.08 MB, 1328x1280)
2.08 MB
2.08 MB PNG
>>107082796
Is netayume just 3060 12GB cope? I can run chroma FP16 just fine on my 5060ti 16GB
>>
>>107082829
12gb vram+32 ram are fucking enough. i have fun on wan, chroma and games
>>
wasting your life away again, I see
>>
>they are still using their bot to spam unrelated replies
it's been almost a month now. are they just perma-butthurt now or something?
>>
>>107082835
the thumbnail looks like there are GGerman flags in it.
>>
>>107082841
desu looks like the anime style that was popular with midjourney users some time ago
as in they just trained on those outputs :/
>>
>>107082835
Chroma can't do consistent styles.
>>
>>107082841
>>107082842
it's not about being butthurt, it's just pure mental illness
>>
The newer 50 series utilizes ram pretty well, and if you have fast ram its not really all that slow at all, chroma runs faster for me now than SDXL did on a 3060 lol
>>
>>107082879
both have their cases, generally id go with flash, radiance if you want to do more abstract/soft/smudgy shit (it's undercooked for now)
>>
>>107082855
netayume has no style at all which is worse
>>
>>107082891
For copying likeness there's PuLID for Chroma.
>>
>>107082884
flash? got it, I noticed DC-2K was a little bit faster than v50, while also being less retarded, which is nice
>>
>Spammer is back
>>
>>107082893
ill look into it thanks, hope its easy to install
>>
thank you based spammer, the two retarded localkeks spamming about chroma and neta need to be flushed out. make their shitty thread unusable please
>>
>/ldg/ *exists*
>a certain special needs schizo *seethes*
>>
is there a single model that knows out of the box what tanlines are?
>>
>>107082915
>fixed
some retard put the clip on the CPU, went from118s to 4s
>>
File: WAN2.2_00424.mp4 (3.79 MB, 656x792)
3.79 MB
3.79 MB MP4
>>107081512
is it just me or do qwen loras not work at all
>>
>>107082924
maybe some capacitators are borked
>>
>>107082932
Post workflow
>>
>>107082932
I don't know, that's why I'm asking. It should be possible with some guided training but I don't know how to do it.

You should be able to train or make a lora for models in theory, even if it's an upscaling model, it should be traineable.
>>
File: ComfyUI_00154_.png (2.39 MB, 1328x1280)
2.39 MB
2.39 MB PNG
He is sad. Your flash-game tier anime gens made spiderman sad..
>>
>>107082829
why aren't you posting in /adt/?
>>
>>107082947
welcome to the cumfartui experience where user convenience is barred from entry
>>
>>107082613
Radiance doesn't have a VAE unlike normal Chroma. It uses research based on the linked paper. I haven't been paying attention to gens so I don't know if it's better or worse than normal chroma. Keep in mind that it hasn't finished training yet. Annealed is something to do with the lr where it's lowered for the last few epochs or something similar to achieve that effect.
https://arxiv.org/abs/2507.23268
>>
>>107082793
?? So are there no i2v loras at all? do t2v ones work then
>>
>>107082950
The eyes look very sad. Would hug (and also give a bath and a sandwich).
>>
>>107082947
>>107082948
lmk guys

files. catbox.moe/7e9p5f.png
>>
>>107082952
I haven't tried it yet, batwing clownshark has a style transfer workflow: https://github.com/ClownsharkBatwing/RES4LYF
I like their sampler & chain sampler workflow
If you were talking about copying the likeness of a person then sorry I don't know
>>
>>107082965
yup, sad. in other news, this qwen lora is pretty good.
>>
>>107082974
>>107082965
>>107082947
>>107082948

files.catbox.moe/7e9p5f.png
>>
>>107082974
I appreciate your grit anon
>>
What’s your preferred model and Loras for NSFW?
>>
>>107082977
It is great! doesnt work for me. hence my Q
>>
>>107082991
I'm not that anon. anon was testing a model that will be open source in a month (supposedly) and you have a sperg fit. YOU kys
>>
File: 00209-602614301.jpg (216 KB, 1337x893)
216 KB
216 KB JPG
>>
>>107082995
wat?
>>
>>107082995
free this free that. proper jew
>>
>>107083003
that immediately killed the sitcom aesthetic
..or did it? I haven't watched tv in decades, god knows what they show now
>>
>>107083005
you fuck off, thread shitter
>>
>>107083017
gargle my balls fuckface
>>
>>107083023
uhmmm stay but less talking and more bouncing
>>
>>107082968
>>107082952
very useful guys, thanks
>>
see a lot of you fellas posting civitAI links here, I thought this thread was for local generation, or am I missing something? New to the game.
>>
>>107083036
mine did the blackscreen thing and then it died a few weeks later. i also left it genning so you might have to get ready to buy a new one soon
>>
>>107083040
Jesus I typed so fast I seem like a "saar".
>>
>1c outside
>window open
>floorfan pushing fresh air to pc

5090 loving it.
>>
>>107083049
what a fucking shitty gen, why upscale this garbage with broken hands? kys
>>
>>107083042
huh?
>>
>>107082984
what a stupidly broad question.
>>
>>107083057
no. local is very far behind in all fields currently.
>>
>>107082984
Unironically Diving Illustrious Flat Anime, for real life porn its dicey, chroma does original stuff, and pronmaster pro/final cut does more stable stuff
>>
>>107083068
> you are fucking degenerate learn how comfyui works and treats workflows in particular first mr i know how's better
>>
>>107083049
60F here and my gpu temp is 57C at 100% usage. 51C for being 33F outside doesn't sound that great. I guess its b asically impossible for the gpu to be below 50C regardless of ambient temps
>>
>>107083068
because it generalized to understand that the only purpoes for a digital anus is for it to be fucked, equating ti to a vagina
>>
File: ftyfd.png (76 KB, 856x451)
76 KB
76 KB PNG
we are artists
>>
>>107082953
your question was about a character lora
>>
>>107083100
another retard that doesnt understand how python works.
you can have outputs be dynamically typed (or having a dropdown for casting to your desired type), but everything is mathable together in python, makes absolutely no sense to have 09593421906234 nodes all to do casting and implementing math operations for each fucking type, there's absolutely no fucking need retard. Go learn python fucking monkey retard, kys
>>
>>107083104
>int to float
>float multiply
>flot to int
holy fuck have these retarded node devs ever heard of duck typing (prominet feature of python)???? holy fucking shit
>>
>>107083049
It's great in winter as a space heater for sure.
Mine is running all night, which means I can just shut down the normal electric heater in the room.
>>
>>107083122
All this extra shit just for latent upscale and you're stuck with 1.5x, nothing else works or you get the mismatch error.
>>
>>107083100
I hate these faux empathy posts as much as the idiotic ai witch hunting ones.
>>
>>107083140
>retard doesnt know how models are trained
>>
>>107083075
>>107083122
The apartmentbuilding I live in stores warmth way too good, even now with 1c outside it's still 24c+ indoors. I also have a very relaxed fan curve for every fan.
I wouldnt trust running gens all night, I've had comfy freeze up too many times.
>>
>>107083155
>generic white girl #4634566356
yawn
>>
>>107083155
>I've had comfy freeze up too many times
Since I essentially created a server like linux to just do that, never had any issue with freezing.
But then again it's command line only, no desktop to do weird things to vram.
I gen wan all night (without lightx2 for better quality), then keep the good ones in the morning.
I also power limit the gpu to 450W so maybe that helps for stability.
>>
>>107083186
how bad is your autism? they look pretty close
>>
>>107083186
Ooh no light loras. I haven't been able to make that look good, the motion doesn't stick. It's as if wan isn't meant to run without them.
>>
I wonder if stacking 2x5090FE or a 4090FE+5090FE is a good idea, since you basically give heated air to the card just above.
>>
>>107083208
kind of, yeah... Its actually meant for doing longer videos but it stop's oom's and it works very good. Its really underrated or just over looked desu because its a new beta node guess.
>>
>>107083210
unless its only removing old versions of files i guess, but i wouldn't bother for the sake of 8GB free disk space.
>>
File: ComfyUI_00068_.png (1.1 MB, 1024x1088)
1.1 MB
1.1 MB PNG
>>107083100
I dont consider myself an AI artist, an AI gooner and memer at most
>>
>>107083155
>I wouldnt trust running gens all night, I've had comfy freeze up too many times.
Sounds like a (You) problem. I run Comfy 24/7 and haven't had a single freeze up or crash. Perhaps use the purge cache node.
>>
>>107083208
You mean genning without light lora? That should work better than with them, just go with 30-35 steps using res3m.
>>
>>107083220
most if not all flux loras work in chroma so try them.
>>
>>107083229
I lied. there's no such thing and chroma is shit model therefore no good lora
>>
File: dmmg_0151.png (1.94 MB, 832x1216)
1.94 MB
1.94 MB PNG
>>
>>107083226
You can also avoid issues with block swapping to always have 1GB+ of vram available.
>>
>>107083246
I agree that Chroma has its issues but to be fair to Chroma that's not the correct resolution for 1.75 ratio in a 1024p model.
>>
>>107083246
nice cleavage
>>
>>107083226
I ride the OOM limit and sometimes it just decides to memory leak and get stuck on loading the sampler.

>>107083229
Last time I tried 30+ steps it was like 3 hours, the trial and error is painful, but I guess it's well worth it when you solve it like you.
>>
>>107083258
I don't have them either with latest version, pretty nice.
>>
>>107083229
>res3m
I've found deis to be better. apparently everyone keeps saying res_2/bong is the best combo, but that requires you to use res4lfy's node.
>>
>>107083100
Most humans on this planet have very underdeveloped souls. They think they are sentient but that's in very superficial and materialistic way.
>>
>>107083259
thanks for doing this anon, i ran oom on my 3090 multiple times before giving up
>>
>>107083265
wait a minute i forgot to change the god damn steps start and end... This has probably been why its so blurry lol. I'll check it again.
>>
File: dmmg_0185.png (1.9 MB, 832x1216)
1.9 MB
1.9 MB PNG
>>107083258
thanks anon
>>
>>107083259
>Last time I tried 30+ steps it was like 3 hours, the trial and error is painful, but I guess it's well worth it when you solve it like you.
I have a 3090, and it only takes 1hour 40minutes @ 80 steps 480P.
>>
>>107083276
it started so well, but we didn't get glorious cleavage bouncing
>>
>>107083259
>30+ steps it was like 3 hours
on a 5090? how?
I think I get 30-40min per gen with 35 steps on 720p
>>
>>107083279
Gigawatt in equals gigawatt out. All that energy has to eventually turn into heat, and there ain't an air conditioning system on this earth that can dissipate 1 GW. That being said, I don't know the specifics, only the basic laws of physics.
>>
>>107083282
wtf bfl, this was almost unsafe
>>
>>107083265
I tested res2m/res3m/res2s/res3s + bongmath
Basically speed wise : res3s is the slowest, then res2s then both res2m and res3m.

Quality wise : res3s then res2s = res3m then res2m.

So I stick with res3m, works very well.
>>
File: dmmg_0251.png (1.39 MB, 832x1216)
1.39 MB
1.39 MB PNG
>good news: the lora has been trained successfully
>bad news: all the bitches got bad hands now
>>
>>107083313
you can minimize the vram use by merging, but I don't think it's possible to do on the fly so we are stuck with model + lora sizes
>>
>>107083313
stop being poor and buy a proper video card faggot
>>
wtf is going on
>>
>>107083336
I am too lazy to look for you but you figured it out. gold star for you
>>
>>107083336
idk but if i had to guess the yumers are melting and sent some spambot
>>
>>107083279
>>107083286
I'm sure I lacked some optimization, but it was 720p too.
>>
>>107083313
>bongmath
bong_tangent right? i don't see anything called bongmath.
>>
>>107083350
just play with seedvr2 to upscale them
>>
>>107083351
the joycaption repo has a gradio interface right?
>>
>>107083336
you mean the steady stream of non sequitur responses, or something else?
>>
>>107083359
Would be nice but I'm not sure anyone would work on that.
It can shave off quite a lot of time with complex multistage samplers setups.
>>
ahh the weekend. When all the low iq and low vramlets are off school and the tranny are desperating trying to recover from a heavy goon session, all angry and tired..
Early bed tonight faggots, school in the morning.
>>
>>107083351
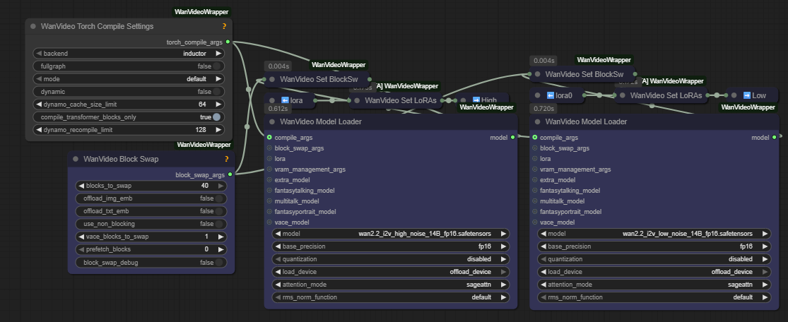
WAN2.2 doesn't really have any optimizations specific to it. IIRC, torch compile is only useful if you can keep both models loaded in vram, which isn't possible on a consumer card.
>>
>>107083350
Wtf are yumers?
>>107083359
Yeah
>>
>>107083371
Discussion of free and open source models, faggot
>>
>>107083375
Nice, did anyone try these SVI loras with wan2.2? What weight did you use? How did you make it work for longer videos?
>>
>>107083375
>yumers
people upset they got bannished to /adt/
>>
>>107083411
this, they can definitely do it, do it chinks!
>>
>>107083374
Fair enough. I haven't changed this ever since I got this workflow to churn out good results. I'm just excited to get sage attention 3 to run on the high noise models.
>>
>>107083434
if he released the artist ids, I bet people would even overlook the massive flaws
>>
>>107083411
how does one get banished to another thread
>>
>>107083442
the author has a strange heretic perversion to releasing models to the public which can be prompted with artist names. his own secret versions however do not have this problem
what a faggot
>>
File: ComfyUI_00161_.png (1.94 MB, 1328x1280)
1.94 MB
1.94 MB PNG
why are we under attack by the bot spam
>>
>>107083446
Different seed and without "style_cluster_1610" in the prompt
>>
File: dmmg_0291.png (1.49 MB, 832x1216)
1.49 MB
1.49 MB PNG
>>107083446
a full thread of antagonistic troll posts that culminates in someone bot-bombing it and you wonder why?
>>
>>107083477
and what about the comic style name?
>>
>>107082564
>merly

NAOSHITE KURE YO
>>
>>107083482
I finally succeeded. I was uhh only trying to accomplish no earrings, nothing else in particular
>>
>>107083477
are you talking about the annie, ranni stuff?
I don't pay attention to that, and neither should you
>>
>>107083490
Same reason Princess Peach always has an Iron Man core embedded in her chest no matter what clothes she's wearing, if almost 100% of the examples of a given object have that particular feature then as far as that model is concerned it is an inherent aspect of that object. It's not like these models make any inherent distinction between clothing and body parts.
>>
>5070ti 16GB
>32GB ddr5
anyone with similar specs have any tips on the best WAN model quant for reasonable speed-to-slop?
>>
>>107083497
try adding 'frieren' to negatives
>>
>>107083446
>why are we under attack by the bot spam
Why is it only now that you pretend to care about and identify with this thread
>>
nodes are kinda shit when it comes to videos. where is a UI that has sequencers and timelines? is that too much for techbros to handle? all this node kikery is a waste of my fucking time
>>
>>107083507
Did he overtrain the model, chose the wrong parameters or is Auraflow just that shit no matter what you do?
>>
>>107083510
2nd gen same default steps and specifying the pumpkin. I'll try the first seed's image without pumpkin and doubling the steps
>>
File: 25dyr2p3tuuc1.jpg (74 KB, 949x963)
74 KB
74 KB JPG
>>107083501
GPT-sama, i kneel.
>>
>>107083520
It's funny that you say that because I plan on installing Linux mint today.
>>
>>107083522
No, I will post the finished part later.
Now I will go sleep like a baby.
>>
>>107083374
>torch compile is only useful if you can keep both models loaded in vram
it should be possible if the model is also swapped to ram
>>
>>107083352
yeah bong_tangent (which uses "bong maths" whatever it is)
>>
>>107083497
Q8 + block swap 30
>>
>>107083649
You Niggas Need A Pampers hahaha
>>
>>107083446
>we
>>
I was inspired yesterday. Today my gens will be much worse.
>>
is there a comfyui equiv to cache dit? https://github.com/vipshop/cache-dit it has a 1.7x speed boost for wan longcat
>>
File: ComfyUI_00162_.png (2.32 MB, 1328x1280)
2.32 MB
2.32 MB PNG
>mfw i made the netayumers so mad they botbombed the thread
>>
This is fucked, can jannies really not do anything about this? Some fag has been shitting up threads for over a week and that's it, he wins?
>>
>>107083717
no. people are actively breaking off from supporting cumfart because it's a chink jew grift now
>>
File: file.png (13 KB, 1099x113)
13 KB
13 KB PNG
>>107083717
this style of emoji writing needs to die, I'd rather see this in a cute girl discussion than this abomination
>>
>>107083741
>>mfw i made the netayumers so mad they botbombed the thread
No it's been happening since before you've been posting recently
>>
>>107083717
>2025.09.03: Wan2.2-MoE 2.4x speedup! Please refer to run_wan_2.2.py as an example.
It also supports wan 2.2, but it needs nodes.
>>
>>107083764
oh, thats good to know then, maybe its a gpt sponsored bot bombing to kill local
>>
>>107083745
Just ignore them, it's the latest from many shitposting attempts anyway.
>>
>>107083775
>gpt sponsored bot bombing to kill local
It's not even that sophisticated. It's just reposts of things from previous threads, that's why some are still able to post and reply to each other
>>
>>107083745
It's funny to remember all the bans for "spamming" I got for posting my "10 thread recaps" where my crime was looking at 1500 images and then giving out too many (you)s to the gens I liked.

I don't think it's the jannies' fault, it definitely looked like spamming if you just glanced at it with no context, and there might be some trickery happening here that makes it hard to eliminate this one. But it's funny to think about now.
>>
>>107083763
Fuck /adt/ fuck /sdg/ and all the peripheral generals that aren't /ldg/
>>
>>107083795
My favourite is getting an off topic for image posts with no text. Like someone was so upset at your image they reported it and janny perhaps thought it was not generated or something.
>>
>>107083795
it was spam, your opinion doesn't matter that much to make it not spam
>>
It's simple. They're bot spamming because my gens in the OP this time are too good and it makes our thread look too appealing. They need us to post cap as fast as possible with a crappier collage next time (due to rushed thread fewer images)

This attack is either from /adt/ or /sdg/, but my money's on /adt/. We were antagonizing them before it started and they were boasting about how their collages are better than ours. /sdg/ seem to enjoy huffing their own farts together and don't appear interested in the outside world.
>>
>>107083837
It was not spam, you just love that you could trick mods into believing it was, because it made it easy to get revenge for being snubbed
>>
>>107083845
if you mean the yume gens then clearly no lole
>>
>>107083857
it was spam, that's why you got banned, no one cares about your lists
>>
>>107083845
they have nothing to do with it. they don't use yume or chroma (because they are shit models)
>>
>>107083891
big trvke energy
>>
>>107083870
You actually can't speak on everyone's behalf. I know what "nobody caring" feels like, because I've made posts nobody cared about: 0 replies. The posts that get you instantly banned are never the ones nobody cared about. They're the ones somebody cared too much about.
>>
File: ComfyUI_00066_.png (1.8 MB, 1024x1072)
1.8 MB
1.8 MB PNG
>>107083919
this anon has lore behind him, I can feel it
>>
File: 00005-3539339904.png (1.84 MB, 1920x1080)
1.84 MB
1.84 MB PNG
>>
>>107083919
buddy you got banned for spam, not for some reason you've made up in your head regarding the content of the posts, they were just spam
>>
File: 00006-1563495324.jpg (826 KB, 1536x1024)
826 KB
826 KB JPG
>>
>>107084061
model?
>>
>>107084091
sd 1.5
>>
File: 00000-4035691149.png (3.45 MB, 2064x1408)
3.45 MB
3.45 MB PNG
>>
>>107084092
nah
>>
>>107083795
it was probably the backlinks
i thought the collage was cool
>>
>>
>>107084203
anime cosplay of that punching man character?
>>
>>107084203
why is her pelvis long
>>
File: 00079-2373045270.png (808 KB, 992x608)
808 KB
808 KB PNG
>>
File: 00034-3544015072.png (1.31 MB, 1024x1536)
1.31 MB
1.31 MB PNG
>>
>>107084213
yes, fubuki
>>
>>107084255
You're doing the bear minimum.
>>
>>
>>
File: 00035-2086982423.jpg (429 KB, 1024x1280)
429 KB
429 KB JPG
>>
my wan2.2 person lora somehow has better likeness than my chroma one lol
>>
>>107084366
Wan is actually great at t2i.
>>
File: 00009-2145277075.png (3.28 MB, 1408x2064)
3.28 MB
3.28 MB PNG
3dcg aesthetic
>>
>>107084369
Oh yeah, but doing I2V on a highly detailed chroma gen of the person + using my wan2.2 person lora = absolute peak material
>>
>>107084349
>>
>>107084385
cute and also made for i2v since it's easier for wan compared to pure 2d
>>
File: 00013-2131543602.png (3.53 MB, 1408x2064)
3.53 MB
3.53 MB PNG
or hyper realistic aesthetic?
>>
>>107084396
>>107084396
>>107084396
>>107084396
>>107084396
>>



[Advertise on 4chan]

Delete Post: [File Only] Style:
[Disable Mobile View / Use Desktop Site]

[Enable Mobile View / Use Mobile Site]

All trademarks and copyrights on this page are owned by their respective parties. Images uploaded are the responsibility of the Poster. Comments are owned by the Poster.