Discussion of Free and Open Source Text-to-Image/Video ModelsPrev: >>107279406https://rentry.org/ldg-lazy-getting-started-guide>UIComfyUI: https://github.com/comfyanonymous/ComfyUISwarmUI: https://github.com/mcmonkeyprojects/SwarmUIre/Forge/Classic/Neo: https://rentry.org/ldg-lazy-getting-started-guide#reforgeclassicneoSD.Next: https://github.com/vladmandic/sdnextWan2GP: https://github.com/deepbeepmeep/Wan2GP>Checkpoints, LoRAs, Upscalers, & Workflowshttps://civitai.comhttps://civitaiarchive.com/https://openmodeldb.infohttps://openart.ai/workflows>Tuninghttps://github.com/spacepxl/demystifying-sd-finetuninghttps://github.com/Nerogar/OneTrainerhttps://github.com/kohya-ss/sd-scriptshttps://github.com/tdrussell/diffusion-pipe>WanXhttps://rentry.org/wan22ldgguidehttps://comfyanonymous.github.io/ComfyUI_examples/wan22/>NetaYumehttps://civitai.com/models/1790792?modelVersionId=2298660https://nieta-art.feishu.cn/wiki/RY3GwpT59icIQlkWXEfcCqIMnQdhttps://gumgum10.github.io/gumgum.github.io/https://huggingface.co/neta-art/Neta-Lumina>Chromahttps://huggingface.co/lodestones/Chroma1-BaseTraining: https://rentry.org/mvu52t46>Illustrious1girl and Beyond: https://rentry.org/comfyui_guide_1girlTag Explorer: https://tagexplorer.github.io/>MiscLocal Model Meta: https://rentry.org/localmodelsmetaShare Metadata: https://catbox.moe | https://litterbox.catbox.moe/GPU Benchmarks: https://chimolog.co/bto-gpu-stable-diffusion-specs/Img2Prompt: https://huggingface.co/spaces/fancyfeast/joy-caption-beta-oneTxt2Img Plugin: https://github.com/Acly/krita-ai-diffusionArchive: https://rentry.org/sdg-linkBakery: https://rentry.org/ldgcollage>Neighbors>>>/aco/csdg>>>/b/degen>>>/b/realistic+parody>>>/gif/vdg>>>/d/ddg>>>/e/edg>>>/h/hdg>>>/trash/slop>>>/vt/vtai>>>/u/udg>Local Text>>>/g/lmg>Maintain Thread Qualityhttps://rentry.org/debo
Blessed thread of frenship
Long foot? long foot.
>>107284812TY for bake
I hope mods keep this thread and delete the others. That tranny needs to be banned 5ever.
>>107284851Nope, I post famiree guy, guy
stop spamming threads fucking subhumans
>>107284866hey, that's pretty good
>>107284888its schizo thread stop posting here>>107284649>>107284649>>107284649real thread
>>107284903this is stolen valor. tranny go AWAY
>>107284903That thread smells of cat piss and axewound. No thanks.
>>107284972Cute frog, what model is this?
need ani rentry instead of debodebo has been inactive for a while
>>107284972nice
>>107284991Chroma DC-2K-T2-SL4
>>107279212>this retard is impersonating me so let me make a few things clear:if that is the case then private your (tr)anistudio repo forever, since its a worthless toy project anyway. but you wont, because you're a troon.
Noodles are noodles, but what else would allow me to do this abomination? I finally got my transparent sprite generator that does better job than birefnet, inspyrenet, etc.
>>107285125Do you animate those sprites?
>>107284649>>107284649>>107284649join the active bread
>>107285136No(t yet?). They're static. I plan to use them with SillyTavern.
>>107285155Fuck off
>>107285155shan't
>>107285155actually mentally ill
warning: do not, i repeat, do not mention other sd.cpp wrappers with actual MIT licenses and more github stars in front of tr*ni, it really rustles her jimmies (see newest troll bake that i wont link)
How do you guys plan your /h/ scenes?do you just gen randomly or do you go though a mini storyline?do you change up the camera angles and aspect ratio?I noticed in a few doujins that many artists simplify their backgrounds after an establishing shot, I might start doing that.
>>107285371ask /adt/. there are more cross posters there
>>107285029Where can I find this
>>107285029Share ur 40K lora bro.
>>107284812I don't know the right place to ask this, so I prefer to ask here and see if any Anon can guide me instead of creating a new thread like a total n00b.I want to have my own uncensored version of ChatGPT/Copilot. I don't care if it only has the power level it had in late 2024; That's enough for me. I want it to do things like read tons of text and summarize it...What's the best place/option for that? Where do I start? (And if it includes image generation like ChatGPT/Copilot/Gemini do now, that's good too.)And if I'm retarded and didn't find out that there is a "AI Assistant General " or something, please let me know and call me retarded.
>>107285633/lmg/ for running things local which is what you want because full control no censor. Setting up the bot to do image gen is literally tying the LLM to allow it to use external tools and fetching the results back to display to you.
>tranjak melty thread
>6 threadsfucking kek, oh please take away these people's computers
>>107285633>I want it to do things like read tons of text and summarize itYou dont need very large model for this, just need a way to get around context size limitation
>>107285886This one seems to be approaching post cap, time to make a 7th
>>107285566huggingface>>107285586Not for share, sorry
this makes a total of 36gb vram right?
>>107286261You lose up to 1gb from fragmentation in memory allocation and OS use.
>>107286261Yeah but you're not gonna split a model across GPUs. Though you can use the 3060 to load the text encoder and stuff>>107285371Nice
>>107286728good callI dunno why but using the 60 for TE and VAE knocks 20 seconds offless faffing around moving stuff from ram maybe?
>>107284812
>>107286878Lol
these are the steps and cfg i am using, its really good, 15 minute gen and i dont see that clay skin sloppa
>torch.OutOfMemoryError: HIP out of memory. Tried to allocate 7.91 GiB. GPU 0 has a total capacity of 23.98 GiB of which 5.38 GiB is free. Of the allocated memory 16.33 GiB is allocated by PyTorch, and 1.67 GiB is reserved by PyTorch but unallocated. If reserved but unallocated memory is large try setting PYTORCH_CUDA_ALLOC_CONF=expandable_segments:True to avoid fragmentation. See documentation for Memory Management (https://pytorch.org/docs/stable/notes/cuda.html#environment-variables)the tiled vae decode in the hunyuan 1.5 wf is giving this error.Yet, if I use normal VAE decode, I get this and it works:>Warning: Ran out of memory when regular VAE decoding, retrying with tiled VAE decoding.>Prompt executed in 223.27 secondswtf is going on here? something wrong with temporal overlap??
>>107287120you're giving me flashbacks to 1.0, it would process the bastard the OOM on the decode, absolute bitch
>>107287120VAE in comfy suffers from spikes so I guess that the 5GB hunyan monstrosity vae microspikes through your unused memory into an oom
i dont even feel like gooning to ai porn today bros
For the hunyuan 1.5 text conditioning I get more motion using the TextEncodeHunyuanVideo_ImageToVideo instead of the normal text encoder despite the template uploaded to the comfyorg using the normal text encoder. Did Kijai make a mistake or is the specific text encoder for old hunyuan just better despite not designed for the new 1.5?
>>107287264Make something nice instead
>>107286878>grok:[
How are the gen times on the hunyan model between all the resolution versions.
https://github.com/nv-tlabs/ChronoEditWhat is this?
>>107287372>What is this?something worse than QIE so it's completly useless
https://www.youtube.com/watch?t=83&v=IcSeYMYMgSs&feature=youtu.beHas Nano banana 2 solved text?
wtf why is my CPU hotter than my GPU when genning>>107287311the gen times are rough with my 7900 XTX. I will switch to a distill when one comes out.
took 25 minutes lmao... (hunyuan 1.5 video) I think the comfy code for this model needs to be optimized.https://files.catbox.moe/yhnrvi.mp4worth it though. this model has a lot of promise and potential, it's a serious challenge to the bloatmaxxing philosophy. I'm going to build a T2I WF for this model and see how it does at image gen.
>>107287607>worth it though.it is worse than wan 2.2 on my testings so... might be a fine model for vramlets, but I mean, it's not that expensive to run wan 2.2 in the first place
>>107287524because you are a nigger who didnt repaste his cpu since you got it
I updated ComfyUI and now my gen queue and output node aren't working. Images still gen, but no green progress bar and nothing in the "Save Image" node.What gives? Common issue? How do I fix it?
>>107288522did you update the comfyui-* packages like the frontend? there is actually a new queue that can be reordered with a new UI (that itself probably won't perfectly please everyone, but it does more)
>>107288522Update everything, it broke all my shit too but this fixed it.
https://files.catbox.moe/y0yzxr.jpgkino
Hey so I'm new to this whole local gen thing, I'm just wondering if doing this will wear down my GPU or not? I'm kind of a poorfag and I just got a new computer so I'd rather not destroy it.
>>107288892Assuming you are not putting the gpu into 100c temps, no, it doesn't work like that.
>>107288896Okay cool, sounds good to me.
>>107288892If you're super worried about thermal wear, then power limit it. For nvidia it's nvidia-smi -pl wattage.
>>107288892i'm guessing technically at some level higher temperatures do wear down electronics fasterbut also i don't think you'll even be able to tell. just use your computer to do something useful/fun before it's obsolete and the financial loss happens that way, mate.
>>107288892smartest, most tech literate, and least brown nu-g tard
>>107288941I never claimed to be knowledgeable. This is my first ever post on /g/ for a reason.
>>107288961is it your first day on the internet too so you dont know how to use a search engine or ask chatgpt and @grok like most zoomerniggers? worthless retard
>>107288961hi then. so anyhow, just gen away. most likely after a lot of intense use... you might have to clean your fan. it's not typical that our gpus break from use.
>>107288974Damn man who shit in your cereal this morning?>inb4 You did!!!
>>107288832kek
>>107284812Where are the music models bros? We need Udio tier ASAP. I sleep.
>>107289264Pray whatever the model Alibaba is allegedly doing is actually good
>>107289329>Not as slopped as Qwen ImageI'd love it, but it's wishful thinking. I guess, we'll see, but I'd much prefer if the guys who made Deepseek or Kimi-K2-Thinking give us a music model.
>>107287393Qwen Edit to match Banana, in 2 weeks I hope? Cause google APIs are cucked and glows.
>>107287393yeah its all solved bro
haven't done this in a while, what's the new fangled model everyone is using to generate big anime tits
>>107289264>>107289329You are better off learning strudel cc.
>>107289382Be happy if we get anything at all. I'll take "slopped" over nothing. That's how grim local musicgen is.>>107289382>I'd much prefer if the guys who made Deepseek or Kimi-K2-Thinking give us a music model.Other chink labs don't care about artistic shit (which technically is not "useful")Alibaba is an exception because they are trying to be the chinese google or openai
any new model after qwen edit 2509?
Has there been anything since IL that was a significant push with goon images?Or are we still using shit like NoobAI while we are still waiting for fucking anything new?
>>107289472There's Chroma and.... yeah that's about it
>>107289424Quite interesting if you're a musician I guess, but that's like saying learn how to draw.>>107289426>Alibaba is an exception because they are trying to be the chinese google or openaiAlibaba's LLMs are not as good as those two however, and arguably ChatGPT is the hardest thing to catch up to, so I think it's just a matter of team size or those teams not getting to it.
>>107289416>>107289472https://civitai.com/models/1790792?modelVersionId=2298660
>>107287393No. It still fucks up the text, but it still amazing in that regard, like here
>>107289519>and arguably ChatGPT is the hardest thing to catch up toYou realize everyone mogs OpenAI in anything not video these days, right?
>>107289532it's trash
>>107289569ChatGPT knowledge wise still mogs everything else. They've got a secret sauce for that. You'd notice it more if Gemini, etc... weren't always connected to the internet. But that also means ChatGPT by default is most intelligent bot, just that it gets cucked more often.
>>107289540Still gets brutally mogged by Chroma photorealism wise. I mean, you can easily tell whatever that is from Nano Banana, is not a smartphone pic at all.
>>107289689I only mentioned the text... I wouldn't put it past them to intentionally nerf photorealistic stuff, for obvious reasons. Other stuff can pass for real.
>>107284841>Deleted
>>107288977it absolutely is. cpus pretty much never break though.
The new nano banana definitely is better at photorealistic stuff than the older one.
>>107289650oh i thought you were looking for an answer
>>107289795nice. where can I download the model?
>>107287272local api nodes bro
>>107289795wow, very on topic post in the LOCAL DIFFUSION GENERAL hehe
Can someone redpill me on a reliable way to prevent gens from having undesired mini characters in the final image? Yes I know you can inpaint them out, but I want to minimise it happening in my base gens.
>>107289849Include chibi related tags in the negatives especially chibi inset
>>107289859But what if I'm making a chibi 1girl?
>>107289869add solo or post the fucking prompt so we dont have to guess, you cunt
I'm waking up in bed and thinking about the issue I got last night.I've built a workflow with different samplers and methods for wan 2.2 video. And when I gen at 720p it's fine, but when I change to 480p, the vram skyrockets and freezes the system, but doesn't OOM. I'm using the resize image node, 0 on the longest side, divisible by 16. Used this method for ages.All the samplers, model loaders, used them all for ages too.Only thing I can think of is that I updated comfy the other day, but even then I genned at 480p with this just fine.Send help.
>>107289869Then I will pray for you
>>107289873here you go you smelly autist https://litter.catbox.moe/9y33q7hxr1cym2y3.png
>>107289887add solo
can we restart genjam?
solo, alone, solitude
>>107289911I'd like to
>>107289764Nah, I think Chroma is more impressive than we realize. Flux was trained in a very unique way that makes it so that photorealism stays intact, Chroma just exacerbates that. How can I tell? Why would China also do the same thing. Their model looks similarly slopped (Seedream 4). But they have no reason to censor like the West. The combination of Flux, in addition to Lodestone's training technique is the answer. Flux Krea is also more photorealistic than the two images you posted (though still not fully tapping into Flux's full potential). So I know that at least that Flux base is very photorealistic. Though, I do think that OpenAI does intentionally censor what their model can do to an extent, I don't think they have achieved nor care about achieving true photorealism.
>>107289970>Flux Krea is also more photorealistic than the two images you postedYes and no. There's just something about both local and cloud models that make them look unrealistic, but in they unique ways.
>>107287607>https://files.catbox.moe/yhnrvi.mp4so the model is censored?
nano banana pro now can translate RAW manga and it's very goodcan we somehow train Gwen to do that?
local will never catch up to SAASNEVER
>>107289875This is where the vram shoots off. Nothing stands out.
>>107290247Hard to say, makes no sense. Perhaps roll to previous comfy version and see if it works
>>107290206pipe down saasfag. this is a local general.
>>107290278Did an Update All and depenencies..
>>107290353Rip in piss my friend
running all my loras negative is actually kinda interesting.>https://files.catbox.moe/rqnim4.jpg
>>107290397imma kms
>>107288892use my vibething for automatic thermal load levelinghttps://pastebin.com/rJqWq59r
>>107290064Depends on how attuned to slop your eyes are. Cloud is far behind most photoreal models in terms of fidelity. Local may mess up small details here and there, nothing that can't quickly be inpainted. Anyways, local is uniquely ahead either way. It's just really hard to beat fully uncensored + local. Even if something works today with cloud, no guarantee it will work tomorrow, plus the shitshow that every cloud thread is (and take for example the now defunct uncensored Dalle 3 threads). Sora 2 also quickly got cucked, the censorship is just getting more robust, faster and faster as we go along.
Are model files sequentially read? Or do they depend on random read?Is it a bad idea to store model files on a local server? Even if I have a 10G direct connection?
>>107289970no, chroma sucksofc compared to sd1.5 it's cool
>>107290448I still get that message, but the fresh portable at least boots up. But now it refuses to install the very important nodes.Fuck open source.
>>107290530nta but I haven't seen a single other local model that consistently produces photorealistic outputs as good as chroma and learns from Loras as well as Chroma does.For most "realism" Qwen loras I tried, if you prompt anything slightly deviating from the lora distribution, it makes slop
>>107290547chroma slops not matter with or without loras
>>107290547Chroma is very well trained. Its photorealism power is attributed not only to its dataset, but also taking advantage of the billions of images base Flux was trained on. This is why Chroma is so good with variations.Thing is, for early Chrom models (especially before HD Flash) you need not to be a vramlet and lots of patience to play around with settings because you get lots of bad outputs. The bad outputs are no longer as much the case with HD Flash, and it's looking like Radiance might converge soon too from what that anon has been posting. A big scale Chroma HD/Radiance tune would fix all of its issues with bad gens and make it most powerful, I'm sure. But I'm sure it's another one of those things that isn't so simple, as in, it has to be done right with a very good dataset.
>>107290589Sounds like a skill issue on your part anon, as "out of the box" Chroma is the most unslopped model in existenceIf you want to criticize it, then bring up the fact it messes up anatomy often / has some mangledness, and I'll agree
>>107290595Also, another thing to note is that Chroma, especially the Flash version benefits from more verbose prompts, especifically those describing the background in more detail because while it can make good backgrounds, simple one liner prompts may cause "melted" or incoherent details. Way less of an issue with HD Flash but something to keep in mind.
kino hours
>>107290668*kinosovl
>>107290668imagine if schizo wasn't trying to oust ani from the op. we could have kino threads every day
What is the best promptlet model for generating realistic women with enormous tits? yes, I've tried the ones in OP but they didn't work or me, I might just be retarded.
Do any changes need to be made to the wan2.2 rentry guide?Reminder that you can edit it here: https://hackmd.io/RDxlWe8mQCSUi72yUDEzeg?bothFormat is markdown.
>>107290845>best promptlet model for generating realistic women with enormous titshttps://civitai.com/models/573152/lustify-sdxl-nsfw-checkpointChroma works too, but it's not promptlet friendly
Once again Tencent gets mogged by Chadlibaba
>>107291495Hi, anon.
>>107291547hi fellow ledditor
>>107289795it's quite flaky tbf but at least it outputs 4k (sometimes) pic fagmiliar: imagen-3>>107289840;^))
COMFYYY"v0.3.45 added Experimental CFGNorm Node." What does this actually do? I couldn't find .py code / separate repo for it
How do you install sageattention2 or 3 in comfyui portable? the portable version uses python 3.12 which doesn't seem very well supported
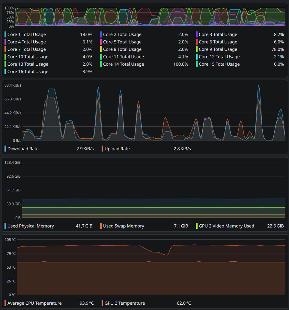
Why are my GPU stats displaying like this?
Does anyone know what's going on here?I am running wan2.2 inside portable comfyUI, installed via the script from the rentry guide.I recently updated my GPU studio driver to the latest version (581.57).I also updated ComfyUI via update_comfyui.bat and also ran update_comfyui_and_python_dependencies.batNow I am getting OOM errors with the exact same kijai workflow that's been working fine for me since wan2.2 released. The error always pops up the moment the WanVideo Decode node is reached.
>>107289764works with all sort of "hem lifting" (front, read, top, bottom)https://civitaiarchive.com/models/1918035?modelVersionId=2170846
I think the schizo is winning???
>>107291734post your specs
>>107291734I've seen it suggested that you should place the "VRAM Debug" node just before the "VAE Decode" node to make sure it clears the memory if it's not doing it automatically.
>>107291734You might have the same issue as me which started yesterday.When you start comfy, do you see "working around nvidia conv3d memory bug"?
>>107290847yeah it needs to be entirely rewritten
>>107290847>Do any changes need to be made to the wan2.2 rentry guide?I would not recommend this guide at all anymore since Q8_0 GGUF + fp16 text encoder with --fast + NAG + sage attention is the best setup for most people with 16gb vram + 32gb of ram or better. fp8 scaled should never be used. I also have trauma from early versions of KJNodes but that might not be rational and just a personal issueMaybe I'll make a rentry
>>107292032>Maybe I'll make a rentryMuch needed, please do
>>107292032the actual rentry got a few edits:https://rentry.org/wan22ldgguide
>>107292032why would you need the gguf? fp8 scaled works fine
>>107292049>kikejai's nodes
>>107292049I can't in good conscious recommend fp8 scaled, for anything really. >>107292035>Much needed, please doI might be busy but I'll get to it because I want a place to have my workflows written down, and also I want to try our that one anons WAN text to image workflow that looks really good as well that he shared last week before I forget>>107292053>fp8 scaled works fineIt is literally 5x worse than Q8_0 GGUFhttps://rentry.org/QUANTIZATION_ANALYSISThe only reason to not use Q8_0 GGUF is if you can't afford the extra 0.5 bits per weight
>>107291818>>107291756>workflow includedhttps://files.catbox.moe/6tzht8.mp4
I'm trying to uninstall a sage attention version. Get this error.
>>107292121Remove the version part of the package name
>>107285029How is chroma-dc different than just chroma? What does the "dc" stand for?
>>107292156Huh, that thing isn't even installed. Found someone else with my issue and it wasn't it apparently.Bricked my new portable install too. What the fuck is going on..
>>107290447https://files.catbox.moe/1zhlpa.mp4
>>107292228https://files.catbox.moe/sgqm3f.mp4
Why the fuck isn't there anything about this "working around nvidia conv3d memory bug." issue?It is appearing in fresh installs meaning.The old install shows that message then just stops booting.
>>107286878Ok thats epic
>>107292241my lizard brain finds the large aerolae both more arousing and more gross at the same timehow large can the aerolae get
>>107289689
https://blog.comfy.org/p/meet-nano-banana-pro-in-comfyui
now show nano banana pro in anistudio >>107292410anitoddlers btfoed
>>107292410>he didn't implement the russian image model>he did implement the API node of nano banana pro right afterlet's face it, ComfyUi isn't about local anymore
>>107292427maybe if chudinsky was good it would be worth runningnano tranana "implementation" on the other hand is making a node that sends an image with the promot to a url
>>107292427he's not even the one implementing api stuff
>>107292442>maybe if chudinsky was good it would be worth runninghow do you know it's good or not, we can't even test it
>>107292476why can't you?https://github.com/kandinskylab/kandinsky-5/tree/main/comfyui
>>107292504>videobruh I talked about their image model
>>107292504did someone say this disappeared? it's still uphttps://github.com/Ada123-a/ComfyUI-Kandinsky/>>107292520a video is a series of images silly :)
>>107290097no?I didn't prompt for thrusting in that video
>>107292528that was t2v?
>>107291734You niggas need to add your hardware specs and possibly your workflow screenshot because this is vague as fuck.
>>107292247>working around nvidia conv3d memory bugI remember seeing that at some point but I don't see it now. comfy 0.3.71, pytorch 2.8.0+cu129, nvidia driver 581.08
>>107292527>8hrs agoWhen I tried it yesterday it was gone. Guess he reuploaded.
>he pulledAlways stay one or two versions behind
>>107292593Optimal update rate is once a year and then it's too late because you know that enshittification has taken place.
>>107287524Asus mobo, by chance? They've introduced unreasonable CPU voltages in bios by default.
>>107292610gigabyte>>107287709just installed it, and put an ample amount of paste on.I think I need to increase my fan curves
>>107292624>just installed it, and put an ample amount of paste on.you didnt do it right then, even if have a 400$+ cpu with a stock cooler, its more likely that you didnt remove the cooler plastic or tighten the screws enough than anything else
>>107292652maybe I need to tighten the screws too. I'm not a retard, I didn't leave the plastic on. did an 'x marks the spot' paste pattern
>>107292527>did someone say this disappeared?it's been 404 yesterday
>>107292578I'm going to wipe python and every fucking thing off my system and start from the beginning.
>>107292624btw here's the pic of the cpu before I put the cooler on
anistudio killed my ram
How much longer will it likely be before we get a better local video model than wan2.2 that doesn't take 5 hours to finish gen?I like 2.2, but I'm getting a little tired of the undesired mouth movement.
What needs to change for the wan2.2 /ldg/ rentry guide?https://rentry.org/wan22ldgguide
>>107292775
Uninstall everything with python, pytorch, cuda, installed it again, fresh comfyui portable, still exists..
>>107292775>and then she saw him - a 6-figures chadhttps://files.catbox.moe/n36ipj.mp4
I've been out of the loop, how is Hunyuan 1.5?
>>107292973>A few stupid tattooschad walks away. Either commit to being covered in shit or wipe that shit off if I wanted to goon to indecisive bitches I would have an instagram
any new models? qwen edit and wan 2.2 are tons of fun but still.
>>107292973heh nice boobies
>>107293082>>107292904>must-have
>>107293082>>107293104I haven't found a good interpolator/upscaler that works well for me sorry
>>107293149Gimm-vfi
>>107292869Everything
Just trained a lora with the Chroma 16gb preset on OneTrainer and I keep getting this error when trying to use the lora in Comfy>Error while deserializing header: invalid JSON in header: EOF while parsing a value at line 1 column 0Not really sure what i'm doing wrong.
>>107293323sounds like your file is corrupted or empty buds
>>107293380right, maybe the checkpoint i trained with is fucked somehow because this is the second time i get the error. ill redownload chromahd
>>107293104wan generates 16fps, then interpolation makes it 32fps? isn't that way too many fps? what if wanted to get back down to 24?
>>107293424also be careful what values you have in your metadata, it's possible you are doing something retarded that is breaking the metadata like having special characters in the name. what is the file size of your lora?
>>107292904
>>107293466i did not add special characters or tags to the metadata while tagging. the file size is 69,434KB.this is my first time messing with chroma loras so i could very well be doing something retarded but all i did was use joycaption to tag the images then used the onetrainer preset.
>>107293455>isn't that way too many fps? what if wanted to get back down to 24?32fps is not too muchimho, 24fps sucksinterpolate 3x, then remove all even framesI see no point in this though
>>107293172>>107293149>>107293500>>107293455film vfi is best
>>107293424did you test other saved epochs as well? could be that the final one is only one that's corrupted
>>107293149>>107293522Its alright, dont like those ghost frames>>107293455>>107293478see what I mean in these.>>107293380what model?
>>107293455something about her (and this certain type of asian face in general sometimes) is making me less attracted to MILFs. its a very subtle ick>>107293149>I haven't found a good interpolator/upscaler that works well for me sorrySeconding FILM VFI, I refuse to believe you have problems with the output using the settings of the original WAN2.1 guideit does add time to every gen though but I have never looked back>>107293597>dont like those ghost frameswhat ghost frames are you talking about I have never seen ghost frames in my film vfi
>>107293455>32fps? isn't that way too many fps?i got used to it but i would prefer 24fps. have you ever watched the hobbit movies at 48fps? i watched one in theaters and I was uncomfortable the whole time
>>107293597>>107293628Ill give this shot, granted I havent messed around a lot with interpolation
>>107292850>How much longer will it likely be before we get a better local video model than wan2.2 that doesn't take 5 hours to finish gen?impossible to guess but i would be very surprised if we don't get a new paradigm by april. it took 10 months for the first version of Sora to have a local option (HunyuanVideo), so maybe it'll take until next august to get something as good as Sora 2.5 at home (and you will need 48GB of vram, 32gb to cope. mentally prepare yourself to be a rentoid)>>107293646use the exact same settings in my screenshot to start because I just copied that from the WAN 2.1 rentry guide months ago and never felt any desire to tinker with anything it just worked
>>107293597flux
>>107292850we aren't gonna get actual upgrades to local imagegen/videogen till 2026, so endure until then.
>>107293545ill test it. this might be a silly question but when training with chroma, can i do it with just the safetensor file like you can with illustrious? or do you need the diffused huggingface repo files for training with chroma?
>>107293711you need the repo
>>107293731i do have the repo and was using it so just wanted to know for future reference. maybe my repo clone is fucked or i'm being a fucking retard like the other anon suggested.
>>107293380
>>107293597>see what I mean in these.What should I see besides low fps?
>>107292973>https://files.catbox.moe/n36ipj.mp4MOOOOOORE!
>>107293522No, Gimm. It's slower though.
>>107293788film vfi has better physics, compare complex video with a lot of moving details interpolated with both in ICAT
Bros... The issue I had with vram skyrocketing was me all along..At least partially. The loader I was using mustve gotten fucked by some automatic update and broke the vram usage, and in that particular loaded I had loaded the fp16 model..Thank god for autists on discord helping people.
>>107293785>MOOOOOORE!Give me any amount of pictures of young girls in DRESSES and/or SKIRTS (preferably vertically oriented) and I promise to you to process them all.that one used the last frame from a previously posted video clipYou can give me a link to a collection to catbox as well
>>107293808>discord helping people.did you get groomed too?
>>107293664
>>107293831
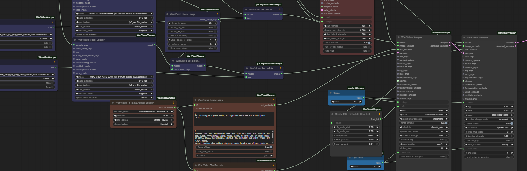
so im trying to make a really simple version of shark sampler anon's text-to-image workflow for wan 2.2https://files.catbox.moe/wbkfmb.pngbut trying to avoid the shark autism since having just ComfyUI-KJNodes and ComfyUI-MultiGPU (for GGUF loader node) for text-to-image would be nice. RES4LYF is a fuckton of nodesI have no idea what the second sampler is doing or how to setup a KSampler (Advanced) to approximate what's going on. Picrel is just 40 steps on the low noise model on one sampler. He seems to only be using the low noise model tooso uhh is this the best you can do? There's also a "detail boost" lora and a lighting fix lora but surely there's a way to get 90% of the way there instead of 50% or whatever this slop ishttps://files.catbox.moe/1yhe8c.png
>>107293852wtf is she playing the ouya?
>>107293831Spicy one this.
>>107293857I forgot to mention that I do not post any kind of "celebrities"
>>107293831How about 2D?
>>107293888>I forgot to mention that I do not post any kind of "celebrities"What's the point then?
>>107293888Worried about the legality? Just avoid taylor swift.
>>107293833No, I'm doing the grooming.
>>107293597>>107293628Not bad
>>107293882Vid of this cutey?!
>>1072938741080p testit took 80 seconds for 720p and 180 for 1080p on a 5070ti, 32gb of rammaybe a couple of loras and some better film grain/lighting/noise is honestly the only difference, but then again someone was able to get thishttps://civitai.com/models/1757056?modelVersionId=1988661with 2.1i don't know anymore. its all slop to me>>107293939>Not badnow you can never go back
Is a future with an UI that doesn't have 30GB of python dependencies possible?
>>107294052UI or not, torch and cuda will always be over 5GB alone
>>107294052a fundamental misunderstanding of how models work. good job anon.>>107293874>anon posts good image>provides workflow>create new workflow with 10% of nodeswhy does it look bad?????
Okay, it's finally on diffusers.https://huggingface.co/kandinskylab/Kandinsky-5.0-T2I-Lite-sft-DiffusersHas anyone tested this edit model? How does it compare to Qwen/everything else we have? Preview images not enough to draw conclusion.
>>107293939
>>107294142Okay, just looking at the paper alonehttps://github.com/kandinskylab/kandinsky-5/blob/main/paper.pdfI can already confirm this is probably Flux Kontext Pro tier at realism edits, even better than Qwen.
>>107294210Okay
>>107293863
>>107293908>What's the point then?To stay safe, maybe
https://www.reddit.com/r/StableDiffusion/comments/1p384ir/comment/nq3a94e/You do have an RTX 6000 Pro don't you anon?
>>107293898enjoy
yapyapyapyapyapyap
>>107294306lol
>>107294299
>accidentally made a 480frame long video>didn't realize since the gen only took 180seconds to finish making me think I had fucked up the workflow
>>107294330Low cut jeans + thongs. Those were the days
>>107294219We need someone to properly test this and report, and remember their video model is uncensored.
>>107294388not for nothing, you had an entire scene set up here already and she drops the leash? the story tells itself
is there a comfy node yet for depth anything 3 that supports video input and point cloud and gaussian output?
>>107294412awful
>>107294304Neat.
>>107293082She looks a Lot like Karina Lin. What model did you use to Gen?
"the white stretched out bulge stretches further and further very fast as the camera zooms out continuously as the environment full of nature is revealed around donald duck as he shrinks and eventually vanishes into the distance as the camera follows the stretching white bulge now far above the ground high up in the sky and then the camera exits the planets atmosphere and the planet earth is starting to become visible as the camera is still zooming out into the dark space filled with stars."Someone caught donald in a massive condom.
>>107294388Think you could work your magic on this?
>>107294467ghey
>>107291495Very disingenuous test. It's clear the anon is using some distillation of the model among other things as opposed to full model, and is claiming Wan is better based on that.
>>107294545wan is better anyway
>>107294545And of course, a 14B model is going to get distilled better than a 8B. This is not new information, but you'd have to be a retard to think that this "test" that is not comparing FP16 vs FP16 raw means anything.
Bros, what the fuck. Apparently I hadn't installed sage attention properly.This is 720p shortest, 81frames.
>>107294563>wan is better anywayAccording to whom? And did you compare it against Hunyuan at 1080p?
>>107294494Amazing what a bit more descriptive prompting does. This one came out perfect."donald duck is hovering in a transparent puff of smoke as the white stretched out bulge from his groin stretches further and further very fast as the camera zooms out continuously as the environment full of nature is revealed around donald duck as he shrinks and eventually vanishes into the distance as the camera follows the stretching white bulge now far above the ground high up in the sky showing entire continents and then the camera exits the planets atmosphere and the planet earth is starting to become visible as the camera is still zooming out into the dark space filled with stars and the white stretched bulge moves fast out of frame.">>107294566Forgot to say it's 4steps.
>>107294586>Hunyuan at 1080p?hunyuan can only render at 720p, the 1080p thing is some upscale cope
>>107294651Lol
>>107294565>And of course, a 14B model is going to get distilled better than a 8B. This is not new informationwan 2.2 is a 28b MoE model, so yeah it's obvious HunyuanVideo has no chance to compete, it's just too small
https://xcancel.com/bdsqlsz/status/1992244860703887737#mlet's go dude!
>>107294701>fake IU gf picsbased desu
>>107294701if it can't contend with nano bannana I am not very hyped
>>107294701i doubt they had much time to train on new tranobanana, but they do have a lot of money and can train something this small quickly so i guess they probably have enough data to get the new version out to catch up to banana
>>107294701>improve character consistencythe worst part of Qwen Image Edit is the plastic skin, I hope they're fixing that as well
>>107294737nano banana pro is next level, like this shit is close to perfection, it's also a multimodel (from gemini 3.0) so it's probably a 1T parameters autoregressive models, how the fuck can local compete with that ;-;
>>107294701This one's more interesting IMO, automatically splitting shit into layers seems nice for fixing up gens: https://xcancel.com/bdsqlsz/status/1992177344770142518#m
>>107294804And I saw this on their profile too: https://xcancel.com/bdsqlsz/status/1992248711603454072#m>A new image model will be open-sourced soon, with not many parameters but excellent results, for realistic photography.>can run on 3060>2 seconds per image>releases next MondayThoughts?
>>107294820>Thoughts?if it's small it's gonna be shit, everytime
>>107294826>pop team epicbased
>>107294814Kino
>>107294804we need something else other than cumfart to get the most use out of this. tired of the noodle hell
>>107294701>>107294804ANNOUNCE QWEN-MUSIC ALREADY, MOTHERFUCKERS!They teased this on twitter weeks ago
>>107294974>>107294974>>107294974
>>107294820Calling it now: Flux2-Small, the only version they will release the weights for. Will probably be pretty good actually
>>107294672Hunyuan is more free from slop, it's lightweight... I'll wait for its NSFW LoRAs. Wan is just not my cup of tea because I hate being forced to use distillation to get outputs at a reasonable speed.
>>107294189Damn, can I get a catbox