[a / b / c / d / e / f / g / gif / h / hr / k / m / o / p / r / s / t / u / v / vg / vm / vmg / vr / vrpg / vst / w / wg] [i / ic] [r9k / s4s / vip] [cm / hm / lgbt / y] [3 / aco / adv / an / bant / biz / cgl / ck / co / diy / fa / fit / gd / hc / his / int / jp / lit / mlp / mu / n / news / out / po / pol / pw / qst / sci / soc / sp / tg / toy / trv / tv / vp / vt / wsg / wsr / x / xs] [Settings] [Search] [Mobile] [Home]
Board
Settings Mobile Home
/g/ - Technology


Thread archived.
You cannot reply anymore.


[Advertise on 4chan]


Discussion of Free and Open Source Text-to-Image/Video Models

Prev: >>107311297

https://rentry.org/ldg-lazy-getting-started-guide

>UI
ComfyUI: https://github.com/comfyanonymous/ComfyUI
SwarmUI: https://github.com/mcmonkeyprojects/SwarmUI
re/Forge/Classic/Neo: https://rentry.org/ldg-lazy-getting-started-guide#reforgeclassicneo
SD.Next: https://github.com/vladmandic/sdnext
Wan2GP: https://github.com/deepbeepmeep/Wan2GP

>Checkpoints, LoRAs, Upscalers, & Workflows
https://civitai.com
https://civitaiarchive.com/
https://openmodeldb.info
https://openart.ai/workflows

>Tuning
https://github.com/spacepxl/demystifying-sd-finetuning
https://github.com/Nerogar/OneTrainer
https://github.com/kohya-ss/musubi-tuner
https://github.com/kohya-ss/sd-scripts
https://github.com/tdrussell/diffusion-pipe
https://github.com/ostris/ai-toolkit

>WanX
https://rentry.org/wan22ldgguide
https://comfyanonymous.github.io/ComfyUI_examples/wan22/

>NetaYume
https://civitai.com/models/1790792?modelVersionId=2298660
https://nieta-art.feishu.cn/wiki/RY3GwpT59icIQlkWXEfcCqIMnQd
https://gumgum10.github.io/gumgum.github.io/
https://huggingface.co/neta-art/Neta-Lumina

>Chroma
https://huggingface.co/lodestones/Chroma1-Base
Training: https://rentry.org/mvu52t46

>Illustrious
1girl and Beyond: https://rentry.org/comfyui_guide_1girl
Tag Explorer: https://tagexplorer.github.io/

>Misc
Local Model Meta: https://rentry.org/localmodelsmeta
Share Metadata: https://catbox.moe | https://litterbox.catbox.moe/
GPU Benchmarks: https://chimolog.co/bto-gpu-stable-diffusion-specs/
Img2Prompt: https://huggingface.co/spaces/fancyfeast/joy-caption-beta-one
Txt2Img Plugin: https://github.com/Acly/krita-ai-diffusion
Archive: https://rentry.org/sdg-link
Bakery: https://rentry.org/ldgcollage

>Neighbors
>>>/aco/csdg
>>>/b/degen
>>>/b/realistic+parody
>>>/gif/vdg
>>>/d/ddg
>>>/e/edg
>>>/h/hdg
>>>/trash/slop
>>>/vt/vtai
>>>/u/udg

>Local Text
>>>/g/lmg

>Maintain Thread Quality
https://rentry.org/debo
>>
File: rikka4.mp4 (2.07 MB, 720x1024)
2.07 MB
2.07 MB MP4
>>
Anyone tried this?

https://civitai.com/models/2141474/wan-22-flf2v-i2v-continuation-for-infinite-loopage-long-compositions-not-sucking-and-whatnot
>>
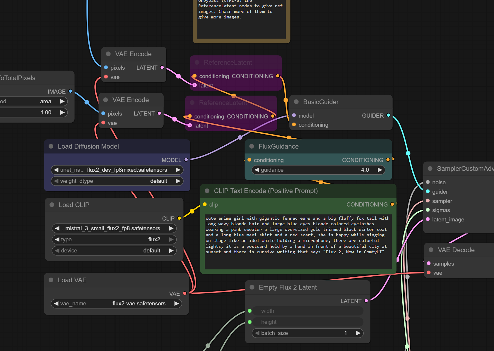
how do i unload wan text encoder after it does its job in comfy? it seems it causes the rest of models to offload
>>
Blessed thread of frenship
>>
>>107321221
fuck off tranny
>>
File: 1755066976381509.png (183 KB, 448x576)
183 KB
183 KB PNG
>>
File: ComfyUI_temp_pqugj_00041_.png (3.35 MB, 1824x1248)
3.35 MB
3.35 MB PNG
https://files.catbox.moe/pw7ydz.png
>>
File: 1756812790294379.mp4 (1.25 MB, 720x800)
1.25 MB
1.25 MB MP4
>>107321296
>>
File: ComfyUI_temp_pqugj_00033_.png (3.35 MB, 1824x1248)
3.35 MB
3.35 MB PNG
https://files.catbox.moe/cu81jc.png
>>
>>107321349
>>107321360
Why are your wan gens not moving?
>>
File: ComfyUI_temp_arkmh_00003_.png (2.76 MB, 1824x1248)
2.76 MB
2.76 MB PNG
https://files.catbox.moe/b9cfxt.png
>>
File: ComfyUI_temp_pqugj_00005_.png (3.69 MB, 1824x1248)
3.69 MB
3.69 MB PNG
>>107321362
Because I'm generating a one-frame "video", to use WAN as an img gen. It's on purpose

https://files.catbox.moe/c135ow.png
>>
File: ComfyUI_temp_iubdp_00159_.png (3.39 MB, 1824x1248)
3.39 MB
3.39 MB PNG
cw: edgy

https://files.catbox.moe/gwhkxh.png
>>
File: ComfyUI_temp_iubdp_00170_.png (3.41 MB, 1824x1248)
3.41 MB
3.41 MB PNG
https://files.catbox.moe/3x1gz4.png
>>
File: ComfyUI_temp_xzbjk_00026_.png (3.6 MB, 1824x1248)
3.6 MB
3.6 MB PNG
https://files.catbox.moe/4czpyb.png
>>
https://files.catbox.moe/c8c5ub.png
>>
File: 1734753379967266.png (1.22 MB, 1365x1296)
1.22 MB
1.22 MB PNG
A reasoning mode? so it'll be an autoregressive model? Now that's interesting...
https://xcancel.com/bdsqlsz/status/1993286379418402818#m
>>
>>107321409
wan t2i is very underrated
>>
File: 1742194925127233.png (108 KB, 1389x485)
108 KB
108 KB PNG
>>107321424
lodestone won't like that!
>>
>>107321500
furries btfo
>>
File: 1758244642524330.mp4 (311 KB, 640x352)
311 KB
311 KB MP4
>>
>>107321500
DOA
>>
Any new cool banned WAN lora?
>>
Is anyone here using the Qwen model locally?
Can you do porn with it? What kind of hardware do you need?
>>
>>107321424
>A reasoning mode? so it'll be an autoregressive model? Now that's interesting...
Cool, guess we need to update the name of the general again as generative AI enters an autoregressive phase
>>
File: 1755058685020671.jpg (660 KB, 1248x1824)
660 KB
660 KB JPG
>>107321696
I'm using it on 3060 12 gb, takes 3-4 minutes per gen without speedups but it's doable.
The model itself is a mixed bag honestly. It has a very good prompt adherence and it's possibly the best local model when it comes to drawing hands. But it's also very rigid, doesn't know a lot of styles and has a very obvious baseline "style" to it that never goes away. Didn't try making nsfw with it, but i think it works better as an inpaint/edit model, genuinely good for fixing mistakes from better but less consistent models like chroma, especially if you want more "artsy" outputs.
>>
File: 765432567.png (1.81 MB, 1216x832)
1.81 MB
1.81 MB PNG
>>
>>107321566
This just produces nightmare fuel with my settings.
>>
File: ComfyUI_00017_.mp4 (2.8 MB, 464x688)
2.8 MB
2.8 MB MP4
>>
File: IMG_20251125_184726.jpg (630 KB, 739x1472)
630 KB
630 KB JPG
>>107318121
>q8 works at the same speed as fp8 on 30xx
Can't believe I bit, but I bit.
Top is q8, bottom is fp8
I'm staying with fp8.
>>
How do I get comfyui to use more of my ram to prevent OOMing?

I have 48gb system ram and 16gb vram but when I'm using wan trying to load 500 frames, it only goes up to 28gb system ram then OOMs? Shouldn't it at least eat up the remaining ram? I already use ComfyUI-MultiGPU
>>
>>107322056
kek, nice
>>
>>107321500
He can always just finetune it.
>>
now that the dust (async offload and that other shit) has settled into comfyui, it seems like old chroma workflows from a month ago are 10% faster now
>>
>>107322057
>retard doesnt know what a seed is
how new are you?
>>107322092
wan needs 64gb minimum during inference, it probably tries to allocate a big batch and fails so it doesnt bother
>>
>>107322286
>wan needs 64gb minimum during inference
btw i mean minimum ram, assuming you already filled out 24gb vram, but even then it needs 96gb ram to not swap to disk at all in between gens

128gb ram is a good place to be if you want to gen a lot of videos but 64 is enough to clear the biggest performance milestone
>>
File: 1_4u80czvtE2T_DcN37F7F0A.jpg (337 KB, 1100x1551)
337 KB
337 KB JPG
>>107322057
>https://medium.com/@furkangozukara/comprehensive-analysis-of-gguf-variants-fp8-and-fp16-gguf-q8-vs-fp8-vs-fp16-c212fc077fb1

i'm all for making your own experiments and drawing your own conclusions but fp8 on a 30XX isn't optimal.. if you're happy though, do you
>>
File: dmmg_0001.png (1.06 MB, 832x1216)
1.06 MB
1.06 MB PNG
>train aberration lora
>accidentally make white woman lora
>>
>>107322286
>>107322315
Was hoping there would be some kind of node to remedy this. I tried the block swap node, it just hangs. Apparently comfy has some kind of automatic block swap but this also hangs. I can load 350 frames no problem but 400 really struggles (even with the speed boost slop cocktail and at 512 x 512)

Funny enough, I had plan on buying 128gb of ram but will have to wait until the retard prices come down.
>>
>train istripper lora
>miss one watermark


>>107322428
adding frames uses more RAM exponentially, 400 frames is a fuckton of usage
>>
>>107322428
>will have to wait until the retard prices come down
its more likely that we get a 3x better model that also fits on your setup ever before ram prices start going down, in for a rough year for ramlets
>>
>>107322056
lol
>>
File: 1653850492281.jpg (113 KB, 855x744)
113 KB
113 KB JPG
it's crazy how bad the optimization is for hunyuan 1.5. for a 8b mode, it's unacceptable. the tencent team has learned nothing in a year
>>
File: flux__00048_.jpg (1.97 MB, 4101x4101)
1.97 MB
1.97 MB JPG
is there a way in comfyui to combine two loras into a new file? i like to run one as a negative to the other but it would it be cool to save that as a different lora.

ie. a professional photograph lora as a negative to an amateur lora and save that as a new file?
>>
File: 1993345470945804563.png (592 KB, 739x727)
592 KB
592 KB PNG
it's out
https://x.com/bfl_ml/status/1993345470945804563
>>
>>107322891
>32B
Ramlets need not apply. Sorry! HAHAHAHAHAHA
>>
>>107322907
I wonder if comfy will refuse to implement it like he did with hunyuan image.
>>
>>107322891
i legit just nutted
>>
File: IMG_20251125_203713.jpg (601 KB, 729x1477)
601 KB
601 KB JPG
>>107322286
>retard doesnt know what a seed is
>how new are you?
I dare you to demonstrate your incredible experience by finding a magic seed that increases gen time almost *three* times compared to all others.
>>107322358
Real quality furk research right there, as always. But no offense to esteemed professor, there's literally nothing new in it, as always.
I would love to speed ggufs up to fp8 speeds and go back to them, but I don't see how. Maybe if city implements all the llamacpp dev hacks.
P.s. beaten by bfl by a thread.
>>
>>107322891
https://bfl.ai/blog/flux-2
>Run FLUX.2 [dev] on a single RTX 4090 for local experimentation with an optimized fp8 reference implementation of FLUX.2 [dev], created in collaboration with NVIDIA and ComfyUI
cumfart won
>>
i cant wait to gen close ups of eyes !
>>
>>107322891
Flux will always be overly censored nurtured garbage. I don't understand why anyone would care to use it.
>>
>>107322932
youre a retard
>>
File: teaser_generation.jpg (1.92 MB, 5555x3164)
1.92 MB
1.92 MB JPG
>>107322891
basedfacing and stimming irl. can't wait to install this on comfyui and be let down!
>>
>>107322891
WHATTA TIME TO BE ALIIIIIVE!
>>
>>107322918
https://github.com/comfyanonymous/ComfyUI/pull/10879
lol
>>
>>107322358
>unironically using turkish roach """research"""
kekd
>>
i have never nutted so hard in my life thanks to ai
>>
>>107322891
>>107322907
My 4090 is obsolete now?
>>
>>107322967
>mistral tokenizer
LMAO
>>
Chroma 2 when?
>>
File: .png (36 KB, 1271x139)
36 KB
36 KB PNG
>>107322988
soon
>>
>>107322891
https://bfl.ai/blog/flux-2
>FLUX.2 [dev]: 32B open-weight model, derived from the FLUX.2 base model.
>Run FLUX.2 [dev] on a single RTX 4090 for local experimentation with an optimized fp8 reference implementation of FLUX.2 [dev],
uhh excuse me how is that possible? Qwen image (20b) at fp8 is already using 24gb of vram
>>
>>107322990
>klein
LOTM bros... WE WON!!!
>>
>>107322992
maybe its an fp8 pruned version. comfyuiorg still hasnt uploaded their weights, also no templates available yet
>>
File: 1757262493245234.png (312 KB, 1280x960)
312 KB
312 KB PNG
>>107322983
the baguettes and the bretzels allied together again I see
>>
File: .png (163 KB, 1258x453)
163 KB
163 KB PNG
>>107322958
Don't get too excited, that's probably their (((Pro))) model
>>
>>107322990
chroma is so fuckin dead, what an incredible _waste_ of resources that turned out to be
>>
>>107322891
is it just an image model or does it let you edit as well?
>>
>>107322891
using same prompt as >>107311951
>>
>>107322891
benchmemes
>>
ok but hear me out, flux2 nunchaku when?????????
>>
>>107323018
how did you test it?
>>
File: .png (53 KB, 959x210)
53 KB
53 KB PNG
>>107323017
>>
>>107323022
BENCHMAXXXX BROS WE WON!!!!!!!!!
>>
>>107323022
sneeddreamsisters...
>>
>>107323041
thats the pro version thougheverbeit
>>
>>107323041
>>107323055
>FLUX.2 [dev]: 32B open-weight model, derived from the FLUX.2 base model. The most powerful open-weight image generation and editing model available today
the dev model can do edit as well, 32b though... :(
>>
>>107322891
>The model couples the Mistral-3 24B parameter vision-language model with a rectified flow transformer. The VLM brings real world knowledge and contextual understanding, while the transformer captures spatial relationships, material properties, and compositional logic that earlier architectures could not render.
How many B's again? At least they've ditched T5.
>>
>>107322891
>still using vae
guess everyone will train on new banana to publish something now before we actually start looking into chroma radience tech to actually make editing the images not lose quality through vae in the next iteration...
>>
>>107323062
should I unironically buy a 5090
>>
>>107322891
>>107323012
Trying the pro version on their website; yeah yeah I'm an apicuck, I'm aware. I don't really see the point in using Flux if you go to API route. If you go the apicuck route, it makes more sense to use either Sora or Nano Banana Pro

"proffesional quality modern analog photo, film grain, vibrant colors, beauty shot of a F-35 Lighting II with detailed irezumi tatoo-like illustrations on its bodywork in-flight. the plane is doing a pirouette and deploying colorful smoke from its wingtips. the photo is in a professional magazine, and text in Japanese about the f-35 is readable"
>>
>>107323063
So it's one model or it's a 32b model + 24b vision model?
>>
>>107323072
Same prompt on Nano Banana Pro.
>>
>>107323072
>even the page fold
lmao
>>
>>107323072
can you try the dev instead? that's the one we'll be using
>>
>>107323076
32 + 24 saar
>>
>>107322952
Where's the seed?
>>
File: 1761201844593406.png (135 KB, 330x413)
135 KB
135 KB PNG
>>107323087
>32 + 24 saar
bruh... they're just showing they can't improve shit they just go for more parameters to improve their images, STACK MOAR LAYERS
>>
>>107323016
I hope he doesn't try to finetune flux 2 Klein.
>>
File: 1753902352560270.png (1.65 MB, 1894x1074)
1.65 MB
1.65 MB PNG
>>
>>107323063
>>107323087
>not an autoregressive model
what a mistake, nano banana 2 showed how powerful this shit can be
>>
File: 1736257153356071.png (5 KB, 325x86)
5 KB
5 KB PNG
@comfyui

bfl are linking to your dead link lol
https://bfl.ai/blog/flux-2
https://blog.comfy.org/flux2-state-of-the-art-visual-intelligence
>>
File: ComfyUI_00006.png (3.26 MB, 1200x1800)
3.26 MB
3.26 MB PNG
>>107322891
Nice! Looks like I got my Comfy back up and running just in time (needed ChatGPT to fix all the errors this morning).
>>
>>107323084
gotta login and buy credits on those API sites. fuck that noise. Know what I mean? If I'm gonna go the apicuck route, I'll go with the best ones at least
>>
I have to upgrade to 5090?
>>
>>107323113
well it wasn't trained overnight
>>
>>107323113
We have hunyuan.
>>
>>107323138
>we have a 80b autoregressive plastic slop model
no thanks
>>
File: Z__.jpg (547 KB, 1216x832)
547 KB
547 KB JPG
>>107323084
Ok, FAL lets you do some freebies. This one is using Flux 2 dev
>>
>>107323156
can you go for english text I don't speak ching chong I can't verify if it's accurate
>>
>>107322891
>>107323122
vramlet shit?
>>
File: 2Q==__.jpg (566 KB, 1216x832)
566 KB
566 KB JPG
>>107323084
>>107323156
Had to do 50 steps with a CFG of 4 to get something halfway-decent
>>
>>107323071
nah, you should be doing that kind of thing ironically
>>
>>107323087
doa lol
>>
File: 2Q==__.jpg (401 KB, 1216x832)
401 KB
401 KB JPG
>>107323171
proffesional quality 1970s analog photo, film grain, vibrant colors, beauty shot of a Tupolev Tu-22M Backfire with detailed irezumi tatoo-like illustrations on its bodywork. we can see the hangar doors open, flooding the scene in a stark blinding white light, bathing the entire scene in it. the photo is in a professional magazine, and an infographic in English about the tupolev is clearly readable
>>
>>107323155
>80b
It's moe, it's fine to be 80b if it's moe.
>plastic slop model
Bfl is literally the trope codifier.
>>
license status?
>>
>want to try flux 2
>62gb file and no sign of q

But why release it?
>>
>>107323173
Mine (the girl) was just Flux.1 Dev. I don't use API at all.

>Those with 24-32GB of VRAM can use the model with 4-bit quantization
Oof! Time to get a 6000 Pro for Christmas...
>>
>>107322891
did they improve anything on the architecture since the last year or did they just (((stacked more layers))) and called it a day?
>>
>>107323206
retard
>>
>>107322958
trained only on the finest stock images i see
>>
>>107323188
>doa lol
https://blogs.nvidia.com/blog/rtx-ai-garage-flux-2-comfyui/
>And to make this model accessible on GeForce RTX GPUs, NVIDIA has partnered with ComfyUI — a popular application to run visual generative AI models on PC — to improve the app’s RAM offload feature, known as weight streaming.
>Using the upgraded feature, users can offload parts of the model to system memory, extending the available memory on their GPUs — albeit with some performance loss, as system memory is slower than GPU memory.
I was old enough to remember we called that ram offloading lool
>>
>>107322958
Looks like it can do even less styles than the first one. We're stuck with lumina forever.
>>
chromabros? our response??
>>
>>107322958
>>107323256
I'm more interested about its editing capabilities, let's hope it's good
>>
>>107323254
Lodestone claimed it can be as fast.
>>
>The diffusers team is introducing a remote text-encoder for this release. The text-embeddings are calculated in bf16 in the cloud and you only load the transformer into VRAM
Who would ever use this?
>>
>>107322891
omg bruh can they stop stacking more and more layers? why can't they try to optimize their training or something, there's still plenty of fat to remove
>>
>>107323259
They target userbases that virtually don't intersect.
>>
>>107323276
some examples
https://www.reddit.com/r/StableDiffusion/comments/1p6h2sz/flux_image_editing_is_crazy/
>>
>>107323283
running a 32b model with offloading will be painful, remember how slow flux 1 was? and it was only a 12b model
>>
by the time you guys have gemini 3 pro image capabilities locally, we'd be at gemini 5/6
>>
File: 2Q==__ (3).jpg (374 KB, 1024x1024)
374 KB
374 KB JPG
From what I tested, it's slopped. Sorry goyim
>>
File: 1745798102262366.png (869 KB, 1080x607)
869 KB
869 KB PNG
>>107323294
>https://www.reddit.com/r/StableDiffusion/comments/1p6h2sz/flux_image_editing_is_crazy/
ok if this is not made with the pro version this is actually really good
>>
>>107323297
enjoy your high quality cat memes I guess
>>
>>107323314
gem3pro is actually quite uncensored and does almost everything except genitals/nipples, including politicians/tons of anime styles/whatever
>>
File: 1754855576835621.png (2.03 MB, 1408x768)
2.03 MB
2.03 MB PNG
>>107323307
OMG IT CAN DO MIGU! LTFG
>>107323314
>enjoy your high quality cat memes I guess
this shit can do comic/manga pages in one try though
>>
>>107323324
>this shit can do comic/manga pages in one try though
Yes, although I really don't understand people who say "WOW LOOK OMG AN IMAGE MODEL CAN WRITE PYTHON CODE", niggas don't understand that it's literally just the full beastly Gemini 3 Pro with an image output thingie bolted on top, it still does reasoning, and does it mostly with text internally, so it can obviously solve everything normal gem 3 can (which is a good LLM)
>>
File: 9k=__.jpg (247 KB, 1024x768)
247 KB
247 KB JPG
>>107323324
I don't like Flux 2 dev very much. Maybe using my workflow in ComfyUI I can make it better, but as it is, every image screams AI SLOP to me
>>
>>107323324
that's great buddy! remember to wipe your drool off the keyboard when your computer time is up!
>>
>>107323336
you think the normie care about that? they just want a good result and they have it, it's not that deep
>>
So no local models of flux that fits in a 5090?
>>
>>107323350
no they said that flux 2 dev fits into rtx 4090 with some optimizations
>>
>>107323356
>no they said that flux 2 dev fits into rtx 4090 with some optimizations
it's just ram offloading lol >>107323254
>>
>>107323375
so? enjoy your goyslop
>>
File: 1757940405238740.png (848 KB, 1080x607)
848 KB
848 KB PNG
>>107323377
>32b goyslop
I was to say DOA but they seems to be cooking hard on the edit part >>107323311
>>
>>107323375
Oh, so there's going to be a new feature that allows offloading beyond the vram limit?
That's insider-info for the raised RAM prices.
>>
>>107323385
why are you linking me shit from kontext max from half a year ago? is this news to this general lol?
>>
Are you feeling safe right now?
>>
>>107323296
I'm talking about ramtorch, I don't think it was ever implemented outside of onetrainer. Maybe it is now.
>>
/ldg/ is the most delusional general and asian footfag's meltie here >>107309685 is proof of that
>>
>>107323391
>a new feature
I bet it's lodestone's method
>>
>>107323393
it's better than kontext max though, look the mememarks! >>107323022
>>
>>107323396
Black Forest Labs is committed to the responsible development and deployment of our models. Prior to releasing the FLUX.2 family of models, we evaluated and mitigated a number of risks in our model checkpoints and hosted services, including the generation of unlawful content such as child sexual abuse material (CSAM) and nonconsensual intimate imagery (NCII). We implemented a series of pre-release mitigations to help prevent misuse by third parties, with additional post-release mitigations to help address residual risks:
1. Pre-training mitigation. We filtered pre-training data for multiple categories of “not safe for work” (NSFW) and known child sexual abuse material (CSAM) to help prevent a user generating unlawful content in response to text prompts or uploaded images. We have partnered with the Internet Watch Foundation, an independent nonprofit organization dedicated to preventing online abuse, to filter known CSAM from the training data.
2. Post-training mitigation. Subsequently, we undertook multiple rounds of targeted fine-tuning to provide additional mitigation against potential abuse, including both text-to-image (T2I) and image-to-image (I2I) attacks. By inhibiting certain behaviors and suppressing certain concepts in the trained model, these techniques can help to prevent a user generating synthetic CSAM or NCII from a text prompt, or transforming an uploaded image into synthetic CSAM or NCII.
3. Ongoing evaluation. Throughout this process, we conducted multiple internal and external third-party evaluations of model checkpoints to identify further opportunities for mitigation. External third-party evaluations focused on eliciting CSAM and NCII through adversarial testing with (i) text-only prompts, (ii) a single uploaded reference image with text prompts, and (iii) multiple uploaded reference images with text prompts. Based on this feedback, we conducted further safety fine-tuning to produce our open-weight model (FLUX.2 [dev]).
>>
so can we put cunny in it or
>>
>>107323035
https://playground.bfl.ai/
Went there and used their Pro model to gen the image you saw
>>
Just came back here because of the news. What's the best local model right now if not Flux 2?
>>
8. Monitoring. We are monitoring for patterns of violative use after release. We continue to issue and escalate takedown requests to websites, services, or businesses that misuse our models. Additionally, we may ban users or developers who we detect intentionally and repeatedly violate our policies via the FLUX API. Additionally, we provide a dedicated email address (safety@blackforestlabs.ai) to solicit feedback from the community. We maintain a reporting relationship with organizations such as the Internet Watch Foundation and the National Center for Missing and Exploited Children, and welcome ongoing engagement with authorities, developers, and researchers to share intelligence about emerging risks and develop effective mitigations.


im gonna email all nsfw flux 2 finetunes to them
>>
File: 1742872648375600.png (176 KB, 684x623)
176 KB
176 KB PNG
>>107323418
wow I'm feeling so safe now, I bet it can't do nipples anymore!
>>
>>107323016
I still use it quite often. yeah, it sucks ass with hands/feet but other than that it's fucking golden. no other model comes close to its uncensored capabilities, and by uncensored i obviously mean gen'ing cunny natively.
>>
>>107323297
theres only so many improvements that need to happen until a model is good enough for a specific task, meaning at some point further improvements have severe diminishing returns and wont even matter in most cases

for example it doesnt matter how smart agi will be in 100 years if i need it to classify images into 30 predetermined categories, summarize a page, explain 90% of topics in this world to a basic level, give me quick scripts, regex, ffmpeg commands, terminal commands, move files around, do basic web search and data recovery, basic information extraction from any file or page, fix basic bugs in any project, ocr text from basic images and screenshots, etc, aka, the actual majority of the simpler things people need on a daily basis, these are all already permanently solved issues locally with toy size models that can run on higher end phones.
>>
>>107323427
WAN for realism or Spark.Chroma for better prompt adherence, from my experience
>>
>>107323022
Do you think Alibaba will report their release of the next iteration of QIE? they seem to not be the best local editing model right now
>>
https://github.com/Comfy-Org/workflow_templates/pull/323
flux 2 templates are in!!!
>>
>>107323427
Qwen
>>
File: furkgodflux2.png (599 KB, 781x677)
599 KB
599 KB PNG
FurkGod already on the case, thanks to his grifter money he's able to run Flux.2 without issues
>>
File: ComfyUI_temp_pqvxi_00061_.png (2.67 MB, 1520x1040)
2.67 MB
2.67 MB PNG
>>107323016
Spark.Chroma unslopped it quite a bit

https://files.catbox.moe/8z9vdv.png
>>
File: 1737405710434630.png (176 KB, 460x310)
176 KB
176 KB PNG
>>107322891
https://huggingface.co/Comfy-Org/flux2-dev/tree/main/split_files/diffusion_models
>35 gb
https://huggingface.co/Comfy-Org/flux2-dev/tree/main/split_files/text_encoders
>18gb fp8
bruh...
>>
>>107323467
Wasn't it unslopped to start with? Sloppiness wasn't it's main problem.
>>
flux 2 pro on replicate lets you generate naked women with actually good looking nipples wtf
>>
>>107323478

catbox a gen lil snikka, paw paw wanna see some tiddies
>>
File: 1733828808818176.png (1.22 MB, 1080x906)
1.22 MB
1.22 MB PNG
>>107323467
>Spark.Chroma unslopped it quite a bit
it did, this guy is litterally saving chroma, can't wait for his next iteration
>>107323476
it got more slopped with more epochs
>>
>>107323476
I meant anatomy-wise. Spark.Chroma makes it a viable model, especially for porn
>>
Every paid API I've ever tried felt so tightly constrained that you couldn't even get two different faces out of one prompt. Prompting becomes this ordeal where you need to figure out every single magic word it needs to hear to get what you want, similar to a booru model. Are these new ones different?
>>
File: file.png (227 KB, 500x378)
227 KB
227 KB PNG
>>107323478
>flux 2 pro on replicate lets you generate naked women with actually good looking nipples wtf
>>
>>107323464
The quality seems on par with qwen light.
>>
>>107323488
>>107323511
honestly its slop
https://files.catbox.moe/d2xzfh.jpg
https://files.catbox.moe/hzp96e.jpg
>>
File: VirginApi.png (469 KB, 1892x1038)
469 KB
469 KB PNG
>>
>>107323504
gemini 3 pro image preview (so called nano banana pro) can do quite literally any face and any style, but it costs $0.13/image for 1/2k or $0.24/image for 4k output. make of that what you will. and of course you can't do nsfw, but swimsuits/bikinis/suggestive stuff is usually completely fine, children are fine, and so on
>>
File: 1752842149110010.png (586 KB, 716x734)
586 KB
586 KB PNG
>>107323517
>no more flux chin
>the skin is more plastic than flux 1
the fucked it up, maybe it won't be so bad if you edit an image and go for a real life woman
>>
>>107323418
How would CSAM be in the training set in the first place? Hmmmmm
>>
>>107323519
nigga i steal api access to replicate, gemini and other models
>>
>>107323478
Can you try generating feet? Flux.1 couldn't generate feet at ALL
>>
We are never getting a new good anime model, are we
Almost one year since the last good one
>>
>>107323532
By expanding the definition of CSAM to things where the S and the A aren't even involved in the first place.
>>
>>107323471
So they expect us to run a 32b model at 4k? how? only an A100 would have enough vram for this shit
>>
>>107323528
you have seen literally two images, how are you drawing these conclusions
>>
File: 1756929217862326.png (2.49 MB, 1080x1536)
2.49 MB
2.49 MB PNG
>>107323528
>>107323555
https://www.reddit.com/r/StableDiffusion/comments/1p6hul3/flux2_dev_t2i_that_looks_like_new_sota/
here's more images of flux 2 dev, this is an AI image of the father of furkan kek
>>
>>107323548
>Almost one year since the last good one
Incorrect
>>
>>107323569
where are the instagirls grifter photos, the jeets are waiting
>>
>>107323569
this is actually pretty realistic wtf
>>
Bros, how do I avoid the 3d look with wan 2.2 i2v?
I even run a 2d anime lora.

https://files.catbox.moe/xvw5he.mp4 NSFW
>>
>>107323596
not the right time to ask that during the release of flux 2 lol
>>
>>107323522
>children are fine,
Wait, was there ever a model that would refuse to make normal pictures of children?
>>
>>107323596
you dont, and wan is the best you have for it anyway
>>
>>107323604
yes lol, google's models in API didn't let you gen children, but it also depended on the region (EU being more cucked). nowadays gemini 3 pro image preview doesn't let you generate known politicians/public figures if you're in EU
>>
File: HOT.png (2.37 MB, 1080x1536)
2.37 MB
2.37 MB PNG
>>107323582
here's the instagirl grifting photo saar!
>>
>FLUX.2 [klein] (coming soon): Open-source, Apache 2.0 model, size-distilled from the FLUX.2 base model
This is what I'm most excited for. Depending on the exact size (hopefully not too big), it could be a very good medium sized base model for community finetunes.
>>
>>107323602
lets be realistic, less than 10% of this general can run flux 2 at acceptable speeds
>>
>>107323618
if the lightning fags make a 8 steps out of this model then maybe it'll be acceptable to use, we'll see
>>
>>107323615
yeah bro we've seen so many beautiful finetunes for schnell everyone LOVED that model bro!
>>
>>107323618
a good way to filter shit opinions, you shouldnt even be able to post with less than 16gb of vram and 64gb ram, they should implement a PoW with those requirements
>>
>>107323596
Try with Anisora 3.2
https://github.com/bilibili/Index-anisora
>>
>>107323609
Like if you typed in "a little boy in a big winter coat holding a kitten" it would refuse and say the prompt or content was inappropriate?
>>
>>107323618
>lets be realistic, less than 10% of this general can run flux 2 at acceptable speeds
Now I wait for a nunchaku quants, if they manage to keep the quality at 4bit then it'll be a good way to use that new flux model
>>
File: 1749649446527800.png (138 KB, 1078x241)
138 KB
138 KB PNG
So it'll be a smaller model + step distilled? lmao this shit will suck so hard
>>
File: 1738787510788187.png (105 KB, 1710x302)
105 KB
105 KB PNG
>>107323640
yes, they literally disallowed generating children on the API specifically
https://docs.cloud.google.com/vertex-ai/generative-ai/docs/image/configure-responsible-ai-safety-settings

thankfully with gemini 3 pro image gen they've toned back their censorship a ton, currently its the least publicly (as in, user facing mass available model) censored model, and the most capable as well
>>
>>107323606
Even after all this time? Nothing similar to a 2d-3d slider lora?

>>107323635
That could be something, thanks.
>>
>>107323625
it's size distilled, not step distilled, so it won't be the same thing as schnell (hence that new name)
>>
Do they do this on purpose or does it actually load on a 5090?
>>
>apikek: "mines the least censored cuck model!!!"
lol
>>
File: 1746800357543316.png (3.12 MB, 1536x1152)
3.12 MB
3.12 MB PNG
>>
>>107323691
nope, you'll have to offload to run it, even on a 5090, and fp8 is not a good quant imo so I'm really dissapointed of all of this :(
>>
File: 1749838637189601.jpg (191 KB, 768x1376)
191 KB
191 KB JPG
>>107323697
or this
>>
>>107323701
>it kept the "01" on her left shoulder
first time I'm seeing this from a local model, this is the dev model right?
>>
>>107323704
Doesn't the model need to fit into the vram at first in order for it to be offloaded?
>>
why is blud advertising cloud models in the local thread?
>>
>>107323712
no, that's the point of offloading, you put only a part of the model in the vram, and the remaining shit goes to the ram
>>
>>107323711
I think that's chroma browski
>>
>>107323706
Is there a site that collects jav covers in ok quality? Maybe i will train a lora for it
>>
>>107323716
We're all s.oyfacing over Flux 2 that was released today, which is basically cloud-only for now; none of us had the time to install it on our machines yet
>>
>>107323701
looks like cuckdream 4
>>
>>107323733
>We're all
Speak for yourself kek
>>
>>107323712
no... I'm using wan 2.2 fp16 (28 gb) with 24 gigs vram
>>
so flux 2 q8 when
>>
https://www.reddit.com/r/StableDiffusion/comments/1p6i8t3/dman_flux_2_character_consistency_is_really_insane/
>indian posting
>"Might be my most beloved DeepFake model in the history of mankind."
not beating the allegations...
>>
>>107323726
javdatabase seems like the best one of the bunch
>>
>>107323711
>first time I'm seeing this from a local model
You must not use local models much
>>
>>107323747
why the fuck is there a gemini icon in bottom right? did flux 2 train on nana banana outputs without even removing the visible watermark or what?
>>
>>107323761
I think he used a gemini image as an image input
>>
>>107323764
yeah i figured, stupid lol
>>
File: 1761426487899170.png (1.67 MB, 1024x1024)
1.67 MB
1.67 MB PNG
https://comfyanonymous.github.io/ComfyUI_examples/flux2/
>>
>>107323722
>>107323742
Guess I'm retarded, that's what buying the biggest consumer gpu gets you.
>>
File: 1741645535037244.png (3.24 MB, 1536x1152)
3.24 MB
3.24 MB PNG
https://files.catbox.moe/7r1hig.png

>>107323711
>>107323739
chroma, prompted for the "01"
>>
>>107323769
SDCPP BROS!?!?!?!? HOW IS IT POSSIBLE!!!!!! WHERES OUR DAY1 SUPPORT FOR THE NEW SOTA!?!?!

pls do the needfull and contrbiute to sdcpp so I can grift more with my shitty IMGUI frontend thanks!!!!!!!!!!!!!
>>
>>107323777
looks like a man
>>
>>107323769
18 gig ENCODER? wtf
>>
>>107323783
at fp8... this is a 24b text encoder anon...
>>
>>107323784
luckily I already had GOOFS of it.
NEMO BROSSS
>>
>>107323769
>35GB
even a fucking 5090 cant run this
>>
>>107323789
based, going for Q8 is gonna be better for the text encoder
>>
>>107323793
oh wait ive just read its a bit customized, so we need a new set of goofs. prolly gonna run it q4 too, Mistral 24b quantizes good
>>
File: 1734931379048059.png (2.12 MB, 1200x1200)
2.12 MB
2.12 MB PNG
>>107323790
>even a fucking 5090 cant run this
just buy a RTX6000 goyim
>>
>>107323747
>indian poster
>intermediately he gens himself with white women

Why are they like this? lmao
>>
>>107323804
white women are the superior women saar, praise the izzat
>>
wwait didnt the leak guy say the new model to drop today would've been fewer params?
anyway, this week we eating good: QIE and FLUX2
>>
File: 1755621102921640.png (229 KB, 3700x1483)
229 KB
229 KB PNG
>I pulled
WHERE THE FUCK ARE MY GRIDS COMFY??
>>
>>107323814
zoom in puller bro
>>
File: saar.png (22 KB, 815x293)
22 KB
22 KB PNG
>>107323804
>>107323809
kek, he's also here, I'm suprised that many "anons" also post their shitty gens on reddit too
>>
>>107323814
I hate what they did to the top bar recently. Put the tabs under the command bar fuck.
>>
File: 1763514958366391.png (356 KB, 1687x1200)
356 KB
356 KB PNG
>>107323769
>>107323254
I thought comfy worked nvdia to use that new offloading feature, where is it?
>>
Sirs with a 5060 ti and 16gb of regular ram on the system will I be able to use wan to generate 480p videos?
>>
>>107323813
It's another model.
>>
>>107323813
>anyway, this week we eating good: QIE and FLUX2
there will be also that small 6b model + LTX-2
>>
File: flux2.png (1.68 MB, 1609x1055)
1.68 MB
1.68 MB PNG
the flux-chin still lives
>>
>>107323848
localchads we cant stop WINNING
I saw some ltx-2 gens and they're kinda meh, not sure how it compares to wan before I try it for myself tho!!
>>
>>107323769
that looks like shit
>>
>>107323836
2.1 yeah probably
>>
>>107323848
Doesnt ltx2 coom out at the end of this month?
>>
>>107321182
post more pig slut
>>
File: 1745932937082653.png (3.43 MB, 2048x2048)
3.43 MB
3.43 MB PNG
https://www.reddit.com/r/StableDiffusion/comments/1p6g58v/comment/nqqeyiw/?utm_source=share&utm_medium=web3x&utm_name=web3xcss&utm_term=1&utm_content=share_button
>On a 5090 locally , 128gb ram, with the FP8 FLUX2 here's what I'm getting :
>loaded partially; 20434.65 MB usable, 20421.02 MB loaded, 13392.00 MB offloaded, lowvram patches: 0
>100%| 20/20 [03:02<00:00, 9.12s/it]
>a man is waving to the camera
>>
Is comfy here? I have a question.
>>
>>107322951
i don't care about porn
>>
File: 1737643800228290.png (1.57 MB, 1200x934)
1.57 MB
1.57 MB PNG
>>
>>107323790
bwahaha
>>
File: 1759560678247134.png (145 KB, 1990x674)
145 KB
145 KB PNG
>>107323890
lmao the ledditors aren't really hyped by that model
>>
just give me my qwen edit update, it's already great but I want to see what they added.
>>
>>107323904
you still have to unload the model to run the text encoder, it's gonna be sooo slow
>>
File: ComfyUI_temp_mgjan_00059_.png (3.12 MB, 1440x1920)
3.12 MB
3.12 MB PNG
>>107323890
I'm struggling to see what's the point of this model, since it can't be run on consumer hardware and people or companies with high-end enterprise hardware cannot use it for commercial purposes, so its essentially a model for rich hobbyists?
>>
kinda depressing that we get a new SOTA and the coomers can't handle that they can't gen tits. especially when you are two clicks away from an endless supply of them
>>
File: 38891587.mp4 (3.75 MB, 624x1408)
3.75 MB
3.75 MB MP4
>>
just wait for klein lol
>>
>>107323925
yeah but it's BFL, what the hell did you expect
>>
>>107323897
Supreme details
>>
File: 1756381593310923.jpg (3.5 MB, 6554x1990)
3.5 MB
3.5 MB JPG
>>107323922
>so its essentially a model for rich hobbyists?
if it works well on nunchaku it could be run by everyone, 4bit -> 18gb for the transformers model
>>
nunchaku will take care of flux2, should be enough for 24GB?
Someone do the math for me, I'm stoned out of my mind.
>>
>>107323922
>I'm struggling to see what's the point of this model
me too, it's too big, it looks slopped, it's censored as hell (and they bragged hard about it)
>>
>>107323890
>?utm_source=share&utm_medium=web3x&utm_name=web3xcss&utm_term=1&utm_content=share_button
kys
>>
>>107323978
it's to share this specific comment you subhuman retard
>>
>>107323986
its not
>>
File: ComfyUI_00002_.png (1.7 MB, 1024x1024)
1.7 MB
1.7 MB PNG
out of the box on a 3090, first image is 330s, second is 190s, running the full model @ 20steps
>>
>>107323996
can it do woman lying on grass
>>
>>107323996
>running the full model
bf16? with a 3090? how?
>>
https://files.catbox.moe/3o0bxk.mp4
why does WAN like to add so many moles
>>
>>107322891
>32b
why do I feel Alibaba is the only non retarded company of them all, they knew the absolute limit was 20b, not everyone has a fucking RTX6000 in their home the fuck
>>
>>107323861
A low detail anime picture is a shit choice for revealing model capabilities. I think he just really likes anime.
>>
>>107324025
they really expect us to download 50gb of censored slop lmao
>>
File: flux2__00001_.png (1.71 MB, 1024x1024)
1.71 MB
1.71 MB PNG
>>107324010
block swapping the shit out of my fucking setup

>>107324008
let's find out, after loaded it's pretty consistent at 190s/gen. i will try fp8 out soon. i know these need more steps for sure
>>
>>107324046
give it a challenge man, fuse two prompts and do a splitscreen image
>>
>>107324046
>>107324051
No, the challenge should be a double expose. To this day only one model can do it accurately.
>>
File: flux2__00002_.png (1.74 MB, 832x1216)
1.74 MB
1.74 MB PNG
>>107324008
>>
File: 32b btw.png (361 KB, 705x480)
361 KB
361 KB PNG
>>107324063
it's slopped as fuck
>>
File: Flux 2 pro.png (1.61 MB, 1216x832)
1.61 MB
1.61 MB PNG
>>107324063
even the pro model is slopped lol
>>
>>107322891
So in more than 1 year between Flux 1 and Flux 2 the only improvement they could come with is "make it 3x bigger"? loool
>>
>>107323904
is this 3x12gb? cope cards
>>
Does anyone earnestly expect any new foundational model not to be slopped? Anon has to inject the soul into it every time this isn't new.
>>
>>107324010
>what is offloading
fucking retards
>>
>>107323986
remove all of the shit after the question mark and it still gets to his exact comment.
>>
>>107324071
>>107324087

just because you don't understand how any of this works doesn't mean a model is "slopped"
>>
>>107324107
why should I do that? scared of more letters? this is how it look like after using the "share the comment feature" on reddit
>>
File: shut up bfl employee.png (48 KB, 284x178)
48 KB
48 KB PNG
>>107324123
shut the fuck up
>>
File: 1763521429307526.jpg (423 KB, 1408x768)
423 KB
423 KB JPG
>>107324063
prompt issue
>>
>update comfy after many weeks of not touching it out of fear of it fucking everything up
>seems to go ok
>errors about front-end sperging shit
>figure out wtf its talking about and fix it

now .pngs don't load workflows anymore

it's the best we got right? many folks are saying it
>>
>>107324135
>an enterprise company didn't give me a free 8k cunny model!!!
REEEEEEEEEEEEEEEEEEEEEEEEEE
>>
>>107324144
>moving the goalposts
Concession accepted.
>>
quick, someone generate feet with flux.2
>>
>>
>>107323254
https://huggingface.co/black-forest-labs/FLUX.2-dev
Unfortunately, like 70% of the FLUX.2 [dev] HF page is literally just them bragging about how heavily lobotomized and censored the model is both from pre-training physically removing concepts from the training and multiple stage post-training for even more safety (save us, Qwen!)
>>
where slurpzilla
>>
File: 1745698311301068.jpg (180 KB, 1408x768)
180 KB
180 KB JPG
>>107324165
>>
>>107324183
So flux 2 knows that character? interesting
>>
This mf is fast
https://www.youtube.com/watch?v=qWDpPos6vrI
>>
>>107324183
i wanna chew those toenails off
>>
>>107324142
>prototype idea to use nodes for diffusion
>everyone dogpiles and contributes garbage
>get millions of dollars
>enshittify the fuck out of it and annoy the entire community with breaking changes, refuse to add/update features everyone wants, and constant shilling
every fucking time. also this new model looks like ass
>>
File: 1763232807726812.jpg (175 KB, 1408x768)
175 KB
175 KB JPG
>>107324198
>>
>>107324208
better
>>
>>107324183
>tranime crap
Please generate real feet
>>
>>107324203
>this new model looks like ass
I'm sure the edit feature is great, but I'm not gonna download a 36gb model and wait for minutes just for a single output, they're delusional
>>
>>107323922
This Chroma?
>>
>>107324219
>crap
brother, your AI woman is literally bathing in actual crap
>>
>it's too big to run REEEEE
RTX 6000 Pro is 3x faster and 4x the VRAM of a 3090.
Running Flux 2 on a 6000 Pro is like running Flux 1 on a 3090.
The solution is to get a decent paying job and just buy a 6000 Pro instead of complaining.
Fuck VRAMlets. This is what improving the SOTA looks like.
>>
File: 1751094200905760.png (181 KB, 1858x1230)
181 KB
181 KB PNG
>>107324178
>https://huggingface.co/black-forest-labs/FLUX.2-dev
they're so out of touch it's hillarous, bnb 4bit is a terrible quant, they should've gone for a nunchaku quant on day one
>>
File: 1743698253486824.jpg (144 KB, 1408x768)
144 KB
144 KB JPG
>>107324219
>>
>>107324242
maybe it's just me but I'm not seeing the improvement the extra size provides
>>
>>
>bakernotfound.jpg
during the flux 2 release he was nowhere to be found...
>>
File: 1735951220974371.png (1.33 MB, 2136x1950)
1.33 MB
1.33 MB PNG
>>107324242
>This is what improving the SOTA looks like.
just stacking moar layers isn't improving anything, it's like saying that you improve your gpu by using more gpus than one
>>
anyone got a json workflow instead of the png workflow for flux2? can't get any pngs to load workflows in comfretardy anymore
>>
>>107324165
catbox?
>>
"On consumer grade GPUs like GeForce RTX GPUs you can use an optimized fp8 reference implementation of FLUX.2 [dev], created in collaboration with NVIDIA and ComfyUI." - BFL on their page
>>
>>107324195
Ostris is a god amongst men
>>
>>107324242
>let's go the HunyuanImage 3.0 route, what could be wrong???
>>
>>107324284
https://github.com/Comfy-Org/workflow_templates/blob/main/templates/image_flux2_fp8.json
>>
>>107324288
with RAM offloadijng
>>
>>107324288
>>107324299
but how do you do the ram offloading though? it's doing it automatically on comfyui? you need a special node for it?
>>
>>107324308
if it's not doing it automatically use distorch2 loader from multi-gpu nodes
>>
File: Flux2_00003_.png (1.36 MB, 1024x1024)
1.36 MB
1.36 MB PNG
>>
>>107324322
can you try to do some edit stuff, I'm interested in that
>>
>>107324332
>>>/r/
>>
>>107324144
>REEEEE
>>107324242
>REEEEE
this bfl employee is sure annoyed about our reactions lmao
>>
>>107324298
>https://github.com/Comfy-Org/workflow_templates/blob/main/templates/image_flux2_fp8.json
ty
>>
>>107324336
/r/etard
>>
bake?
>>
>>107324242
>3x faster
not at the first non toy quant (q8)
>>
>>107324242
>RTX 6000 Pro is 3x faster and 4x the VRAM of a 3090.
and 10x the price of a 3090 kek
>>
patty cake patty cake
>>
>>107324381
poors should just use api models
>>
local is dead. just make a datacenter at home bro
>>
>>107324385
>poors
you are poor since you can't run that hunyuan 80b model, how about that?
>>
File: 8445654124545.png (2.21 MB, 1578x798)
2.21 MB
2.21 MB PNG
>>107322891
Wow, that looks based. China is still the only one that can do video though, China numba wan.
>>
>>107324392
that's exactly what i meant
>>
>>107324393
US is dead, long live China
>>
>he doesn't have a 10 stack of A100's
You're poor. HAHA, BROKIE.
>>
File: 1738169934546957.png (898 KB, 884x889)
898 KB
898 KB PNG
>>107324393
the text is pretty good for a non autoregressive model desu
>>
"FP8 Quantization: NVIDIA and Black Forest Labs quantized the models to FP8, reducing VRAM requirements by 40% while maintaining comparable image quality.

Enhanced Weight Streaming: NVIDIA partnered with ComfyUI to upgrade its "weight streaming" feature, which allows massive models to run on GeForce RTX GPUs by offloading data to system RAM when GPU memory is tight."

Is this noticeable in other models?
>>
>>107324410
>text
when will you learn this doesn't fucking matter in an IMAGE MODEL. the first fucking benchmark is generate GOOD LOOKING IMAGES. YOU ARE A FUCKING STUPID SHITTER. FUCK OFF
>>
File: 4ch.png (214 KB, 1668x837)
214 KB
214 KB PNG
>use example workflow on 5090
>great success
>>
https://blogs.nvidia.com/blog/rtx-ai-garage-flux-2-comfyui/
>The new FLUX.2 models are impressive, but also quite demanding. They run a staggering 32-billion-parameter model requiring 90GB VRAM to load completely. Even using lowVRAM mode — a popular setting that allows artists to only load the active model at a time — the VRAM requirement is still 64GB, which puts the model virtually out of reach for any consumer card to use effectively.
>out of reach
which fault is that Nvdia?? geez I wonder...
>>
>>107324438
it actually does matter because integrating text so that it *properly* fits into the image is a really hard fucking task in photoshop/whatever
>>
>>107324438
>when will you learn this doesn't fucking matter in an IMAGE MODEL.
it does subhuman, you can make great memes if the model understands how to make comic pages >>107323324
>>
>>107324439
try less dicks noob
>>
>>107324452
they will cope forever because their local model is worse than the corposhit
>>
>>107324439
lemao, that nvdia blog page talks about how they worked with comfy to implement some offloading shit yet when I look at the code I'm seeing none of that
https://github.com/comfyanonymous/ComfyUI/pull/10879/files
>>
https://huggingface.co/orabazes/FLUX.2-dev-GGUF/tree/main
Is Q6_K good?
>>
File: Flux2_00001_.png (1.59 MB, 1024x1024)
1.59 MB
1.59 MB PNG
>>107324456
nou
>>
>For local deployment on a consumer type graphics card, like an RTX 4090 or an RTX 5090, please see the diffusers docs on our GitHub page.

>As an example, here's a way to load a 4-bit quantized model with a remote text-encoder on an RTX 4090:

>Can only run Q4

Interesting, so I guess we'll have to wait until nunchaku guys give us weights to have a proper Q4 speedup, and that will be the definitive way to run it.
>>
>>107324464
I'll tell you what happened
>hey comfy, will that offloading you have work with this?
>uuh, maybe?
and that's that
>>
>>107324475
keek
>>
>>107324446
>skill issue in baby task
lmao

>>107324452
>it does subhuman, you can make great memes if the model understands how to make comic pages
maybe just fill in the panels and write the dialog yourself non destructively instead?
>>
>>107324475
14 is the new 12
>>
>>107324482
I really hoped comfy would implement that lodestone offloading shit, it would greatly help
>>107324479
>Q4
Q4 is terrible, so yeah only nunchaku can save that model >>107323938
>>
>>107324491
>yourself
why? it's the goal of an AI to do this shit for me, if you want to do shit by yourself take a pencil and draw instead of using an AI nigger
>>
>>107324491
holy cope
>>
>>107324508
yet nobody reads you trashy slopstyle comic. why even make it in the first place?
>>
>>107324520
>why even make it in the first place?
because it's fun, do you know that concept?
>>
>>107324496
>lodestone offloading shit
it's for training only dipshit
>>
>>107324479
>we'll have to wait until nunchaku guys give us weights to have a proper Q4 speedup
Nunchaku will deliver within a week. Flux has always been a priority for them.
>>
>>107324527
if that is fun for you, you are a boring person kek
>>
File: Flux2_00003_.png (2.03 MB, 1024x1024)
2.03 MB
2.03 MB PNG
it can't count for fucking anything apparently.. 12 dogs.. TWELVE DOGS
>>
File: keep seething nigger.png (426 KB, 666x598)
426 KB
426 KB PNG
>>107324533
>dipshit
debo's favorite word
>>
>>107324547
>debo
tranfag's fave boyfriend
>>
>>107324544
the skin texture is as smooth as Qwen Image, there's no reason to switch lol
>>
>>107324558
yeah the skin is absolute trash with flux2 .. great job failfags
>>
File: 1756501201989619.jpg (255 KB, 1024x1024)
255 KB
255 KB JPG
>>107324544
prompt issue
>>
File: Flux2_00005_.png (1.48 MB, 1024x1024)
1.48 MB
1.48 MB PNG
>>
flux2_dev_Q6_K.gguf

26.7 GB

lol, who is this model for? RTX 6000?
>>
>>107324574
>>107324575
no prompt is gonna fix that slopped skin though
>>
File: 1763215745120605.png (1.41 MB, 1024x1024)
1.41 MB
1.41 MB PNG
>>107324575
in case someone was wondering if this is just an issue with local inference stack, here's
>A man showing both of his palms
from flux 2 dev on replicate
>>
>>107324575
>yellow tint
damn they trained on 4o imagegen or what? lmao
>>
File: 4ch.png (1.56 MB, 2115x999)
1.56 MB
1.56 MB PNG
>>
>>107324598
with go_fast turned off btw
>>
>>107324575
>>107324598
the texture is weird desu, and the fact they still went for a VAE even though it's an edit model is a retarded move
>>
>>107324611
>>107324598
>>107324575
can someone explain how this redditor managed to get way better results than yours? kek >>107323569
>>
>>
>>107323016
>>107323401
>chroma is so fuckin dead, what an incredible _waste_ of resources that turned out to be

Lol, lmao even. Haven't tested Flux.2 yet, but you are a funny guy.
>>
>>107324633
photoshop
>>
File: Flux 2 dev.png (1.4 MB, 1024x1024)
1.4 MB
1.4 MB PNG
>At a private birthday party, a sad, chubby woman in a penguin costume rides a unicycle across a wooden plank between two skyscrapers that are part of a miniature toy city. In her left hand she holds a glass of wine, in her right a cigarette holder. Someone holds up a banner that reads “Happy 41st Birthday.” The photo was taken by an amateur photographer with an SLR camera in fisheye mode.
>>
>>107324611
>photorealistic
you goddamn retard. this is why you can't trust any examples without prompt.
>>
File: Flux 2 dev.png (1.43 MB, 1024x1024)
1.43 MB
1.43 MB PNG
>>107324653
>A Koala wearing a cowboy hat rides a giant donut that has sprinkles on it. In the background a mega explosion but it also raining cubic shaped pieces of hale and there is tornado weather clouds in the back. The Koala is getting away from a metallic reflective SUV with the writing "ZOO POLICE" on the side. The scene is action packed with various people running around screaming.
>>
>>107324662
This is Qwen Image tier in terms of slop.
>>
can't believe I turned out to be a vramlet with a 4090 :( fuck this gay earth
>>
>>107324658
i put that in there as a test because the skin is so garbage looking.. it didn't help
>>
>>107324662
Just add 'amateur photographer with an SLR camera' faggot
These models are trained with image metadata.
>>
File: 1754300910349998.png (1.22 MB, 1024x1024)
1.22 MB
1.22 MB PNG
>>107324662
>A man standing in the rain on a city street near a lamppost, holding a black umbrella. His reflection is visible in the puddle at his feet. warm street lights, realistic street photography style.
>>
File: you shut up.png (1.34 MB, 1200x1100)
1.34 MB
1.34 MB PNG
>>107324695
>Just add
shut your mouth parasite, if you want to make your own images then run this shit in your pc, what's the problem? you're poor or something?
>>
>>107324695
>prompt for specific camera
>puts a camera in the gen but doesnt change the style
baka
>>
>https://comfyanonymous.github.io/ComfyUI_examples/flux2/
>Fp8 diffusion model file: flux2_dev_fp8mixed.safetensors (goes in ComfyUI/models/diffusion_models/). If you want the full sized diffusion model you can find the flux2-dev.safetensors on the official repo here

This doesn't fit on a 3090 right? Where's nf4?
>>
>>107324725
correct, 36 is bigger than 24
you'd need to borrow 12gb from somewhere else
>>
>>107324725
are you seriously asking if 35.5 > 32?
>>
File: 1744055124340285.png (82 KB, 913x736)
82 KB
82 KB PNG
>>107324725
>>This doesn't fit on a 3090 right?
it doesn't, you have to use an offloading node
https://github.com/pollockjj/ComfyUI-MultiGPU
>>
>he bought a 5090
Should've gotten a modded 4090 instead. VRAM is king.
>>
>>107324725
>3090
>>107324740
>32
anon... it's 24gb for the 3090
>>
File: ComfyUI_00029_.png (1.67 MB, 1024x1024)
1.67 MB
1.67 MB PNG
>>107324676
Same, I got one slopped image out of fp8, the next one OOM'd then killed the Comfy instance and a relaunch and try #3 crashed my PC to no displays. I don't think it's handling memory correctly right now. Nothing was cleared on my first gen and it just tried to pile everything on top for the next.
>>
>>107323287
>(this setting can get as low as ~18G of VRAM)
>Even an H100 can't hold the text-encoder, transormer and VAE at the same time.
>pipe.enable_model_cpu_offload() slows you down a bit. You can move as fast as possible on the H100 with the remote text-encoder
Use case is fairly clear, no?
This was hlky's idea btw, introduced remote VAE months ago, there were plans to add CLIP and T5, but they fired him
>>
>>107324725
I have a 3090 + 3060 so technically I can run it, but it looks so slopped I don't see the point of wasting my time with this shit
>>
>>107323287
>>107324757
so it's just an API node lol
>>
>>107324762
snap, plus it's 50gb of models to download
>>
https://huggingface.co/orabazes/FLUX.2-dev-GGUF
>>
>>107324708
snowflake brr
>>
>>107324756
>I don't think it's handling memory correctly right now.
use this >>107324741
>>
>>107324771
Yes but for pipeline components rather than the entire generation, you're still generating locally
>>
File: 1753731967659118.png (312 KB, 2030x1035)
312 KB
312 KB PNG
>>107324308
>but how do you do the ram offloading though? it's doing it automatically on comfyui?
seems like it
>>
File: file.png (1.54 MB, 1804x816)
1.54 MB
1.54 MB PNG
seems like this model is the best on edit mode
>>
File: comfysis.png (79 KB, 829x437)
79 KB
79 KB PNG
>>107324756
some jeet redditor claims its working on a 3090
>>
>>107324805
it doesn't look like him and it made everyone sweaty for some reason, those models can't help it but to make the skin shinny for some reason
>>
File: Flux2_00009_.png (1.6 MB, 1024x1024)
1.6 MB
1.6 MB PNG
>>
>>107324762
>but it looks so slopped I don't see the point of wasting my time with this shit

As always, Chroma is the model to use if you want to be free from slop. No idea if a Chroma style tune on Flux.2 is even possible.

>https://xcancel.com/bdsqlsz/status/1993295498137288709#m

Huh? I thought that model he was teasing was Flux.2. I guess not.
>>
>>107324807
comfyui does this for every natively supported model. if you have a lot of ram it'll offload there
>>
File: Flux2_00011_.png (1.11 MB, 1024x1024)
1.11 MB
1.11 MB PNG
>>
>>107324805
nano banana pro sisters... thanks for the free training data.
>>
File: 1751169693871200.jpg (1.29 MB, 3456x1728)
1.29 MB
1.29 MB JPG
Isn't it ironic that this upcomming 6b model looks more realistic than Flux 2?
https://xcancel.com/bdsqlsz/with_replies
>>
>>107324796
Oh wow, so I just run the Comfy workflow on my 3090 and it works?
>>
>>107324807
I did get that one image out of it, so it does work somewhat. Took just 91sec on my 4090. My memory is at 2.4Ghz but that's always been stable with everything else (including Wan and Hyvid1.5 which stress my card harder than image gen).
>>
>>107324854
This is not surprising given that Flux.2 is a distillation.
>>
>>107324835
>comfyui does this for every natively supported model.
but nvdia said they were working with comfy to implement its offloading feature
https://blogs.nvidia.com/blog/rtx-ai-garage-flux-2-comfyui/
>And to make this model accessible on GeForce RTX GPUs, NVIDIA has partnered with ComfyUI — a popular application to run visual generative AI models on PC — to improve the app’s RAM offload feature, known as weight streaming.
>>
>>107324856
It didn't for me. I had to use the ComfyUI multiGPU node and offload 16GB to the CPU.
>>
>>107324835
thank god I'm not a RAMlet, there is hope bros
>>
>>107324878
you have a 20gb video card?
>>
>>107324887
No, a 24GB 3090 and all my applications are running on the integrated GPU.
>>
File: 23wp51g4bg3g1.png (1.29 MB, 1804x816)
1.29 MB
1.29 MB PNG
>>
>>107324878
Leave it to Comfy to not actually give us the VRAMlet friendly workflow, at least below the official one. Got a workflow?
>>
File: file.png (2 KB, 173x52)
2 KB
2 KB PNG
they called me a madman for rammaxing and gen 4 ssdmaxxing two years ago, now 128gb of ram is more expensive than average used 3090 global price
>>
>>107324856
>https://xcancel.com/bdsqlsz/with_replies
didn't work for my 5090.. had to load the fp8 clip to make it work.. the default was to load the bf16 clip which caused it to OOM
>>
>>107324905
>Got a workflow?
just replace the loading node from the workflow with this one and you're good to go >>107324741
>>
File: file.png (984 KB, 753x753)
984 KB
984 KB PNG
https://files.catbox.moe/023bu2.png
>>
File: Flux2_00014_.png (2 MB, 1024x1024)
2 MB
2 MB PNG
>>
File: Flux2_00017_.png (1.74 MB, 1024x1024)
1.74 MB
1.74 MB PNG
>>
File: 1740886558345636.mp4 (2.36 MB, 1112x1080)
2.36 MB
2.36 MB MP4
https://xcancel.com/multimodalart/status/1993351690851103028#m
that's interesting, you can see how the quants affect flux 2
>>
File: 1748954225969209.png (87 KB, 828x668)
87 KB
87 KB PNG
https://bfl.ai/research/representation-comparison
they made a "paper" for flux 2
>>
File: Flux2_00019_.png (1.22 MB, 1024x1024)
1.22 MB
1.22 MB PNG
>>
>>107324805
Finally some good fucking food for local.
>>
File: 1748506285215712.png (1.36 MB, 3559x707)
1.36 MB
1.36 MB PNG
>>107324947
SD has sovl!
>>
>be 16gb vramlet
>cant into flux2

sigh...think i'll give chroma radiance a try
>>
File: 1735025806802917.png (109 KB, 2966x325)
109 KB
109 KB PNG
>>107324982
you can if you offloadmaxx >>107324741
desu the only cope remaining are nunchaku (quality images even at 4 bit) and their klein model (it's supposed to be smaller)
>>
File: 4ch.png (3.37 MB, 2046x999)
3.37 MB
3.37 MB PNG
20 steps vs 50 steps on same prompt
>>
copechakusisters... its our time to shine.
>>
>>107325007
it makes the skin better indeed, but 50 steps bruh...
>>
File: Flux 2 dev.jpg (722 KB, 1920x1440)
722 KB
722 KB JPG
>>
File: flux2__00009_.png (1.26 MB, 832x1216)
1.26 MB
1.26 MB PNG
>amateur photo, low-lit, Low-resolution photo, shot on an old mobile phone, a woman in a fast-food restaurant

somewhat painful to see the people posting here all day have such low reading comprehension that they can't get a model with a built-in workflow working.

>>107324898
it works fine on a 24GB 3090 both fp8 and full model (full model is actually faster). ask me how i know.
>>
File: tf when you see SLOP.png (1.54 MB, 1263x1265)
1.54 MB
1.54 MB PNG
>>107325033
>>
>>107325014
>noooo the SOTA needs to work on my pc from 2017!!!
>>
>>107325033
any flags used? mine's not having it, just shuts off
>>
>>107325051
even with a 2025 gpu card you'll have to wait for minutes before getting one image, what a corporate cocksucking you are anon
>>
>>107325029
try a similar realistic photo of a group of friends at comic con, and then list some character cosplays to see what it knows
>>
https://docs.bfl.ai/guides/prompting_guide_flux2

Kek json
>>
>>107325070
Worse than that, even 25k enterprise GPUs can't fit everything.

From their GitHub page

>Even an H100 can't hold the text-encoder, transormer and VAE at the same time. However, here it is a matter of activating the pipe.enable_model_cpu_offload() And for H200, B200 or larger carts, everything fits.
>>
File: 1748034566131401.png (1.44 MB, 1171x1432)
1.44 MB
1.44 MB PNG
>>107325087
>https://docs.bfl.ai/guides/prompting_guide_flux2
wait so you can ask for something vague and it'll think of the text by itself? that's pretty based
>>
>>107325070
you're upset because they didn't make the model work on non-corporate gpus? are you diffusing with a card you made at home?
>>
>>107325118
>are you diffusing with a card
saar?
>>
File: flux2 promo image.jpg (355 KB, 1440x1280)
355 KB
355 KB JPG
https://docs.bfl.ai/guides/prompting_guide_flux2#style-reference-guide
>>
>>107325113
>coffee consumption worldwide
this image has nothing to do with the prompt, I think they made a mistake lol
>>
>>107325131
why are you reposting the link?
>>
>>107325056
ah, was this it?
what a time I picked
>>
>no artist styles
Gaaaaaaaaaaaah
>>
File: 1747131312493274.jpg (280 KB, 1440x1280)
280 KB
280 KB JPG
>>107325131
>>
File: file.png (3.24 MB, 1456x1920)
3.24 MB
3.24 MB PNG
>>107325113
>wait so you can ask for something vague and it'll think of the text by itself?
Seems like it.
>Women’s Health magazine cover, April 2025 issue, ‘Spring forward’ headline, woman in green outfit sitting on orange blocks, white sneakers, ‘Covid: five years on’ feature text, ‘15 skincare habits’ callout, professional editorial photography, magazine layout with multiple text elements
>>
>>107325087
rofl.. yeah.. putting json in for the prompt crashes comfy
>>
>>107325146
you can use an image input to get your style >>107323311
>>
File: 1738506303857963.jpg (806 KB, 4861x1863)
806 KB
806 KB JPG
>>107325131
this is probably all pro but still
>>
File: 4ch.png (2.39 MB, 2302x749)
2.39 MB
2.39 MB PNG
20 50 80 steps
>>
>>107325132
>doesn't use title
>doesn't have 3 sections with statistics
>no icons for countries
>wrong color scheme
>>
new
>>107325191
>>107325191
>>107325191
>>107325191
>>
An amateur-quality iPhone photo taken in a dim, slightly cluttered living room. The image has the usual smartphone flaws: mild grain, uneven white balance, slight motion softness, and faint reflections on the TV screen. The camera angle is eye-level and a bit off-center, pointed directly at a medium-sized flatscreen TV that dominates the frame and is clearly the focal point.
Around the TV, the room shows typical domestic details: a low TV stand with random household items, maybe a few cables visible, a muted lamp in the corner producing warm ambient spill, and a soft shadow cast across the carpet. Nothing is staged or aesthetic — it has the casual, imperfect feel of a real snapshot.
On the TV screen is a generic late-night election news broadcast in standard American cable-news style. The design includes a lower-third banner with red-white-blue graphics, moving tickers, and bold sans-serif overlays. The screencap shows two fictional candidates, . one is labelled API KEK and the other VRAMLET. Both candidates appear in the split-screen format typical of election coverage: two head-and-shoulder shots side by side, each under their names, with vote percentages or placeholder numbers beneath them.
The broadcast uses typical colors — bright blues, saturated reds, glowing white highlights — with a slightly overexposed edge glow caused by the iPhone camera auto-adjusting to the TV brightness.
The living room lighting remains dim compared to the TV, creating a strong contrast where the TV glow illuminates part of the room unevenly. The whole image should look casual, unstaged, and shot quickly by someone standing in front of their TV.
>>
how do you run this shit if the model is 35GB
>>
>>107325393
offloading. you did buy ram before the price went to the moon, right?

right?
>>
File: SEN TOU KI.png (289 KB, 850x347)
289 KB
289 KB PNG
>>107323072

Understood from the context, but unreadable
>>
>>107325393
>he had 3 years to buy 128gb
>>
>>107323922
If you’ve got a catbox for this, bless us anon. See how I do. kek.
>>
>>107321375
"Because I'm generating a one-frame "video", to use WAN as an img gen. It's on purpose"
what's the purpose of doing this?
>>
>>107321859
the fuck?? for like a single image? or for a clip?
>>
>>107326173
...to generate images



[Advertise on 4chan]

Delete Post: [File Only] Style:
[Disable Mobile View / Use Desktop Site]

[Enable Mobile View / Use Mobile Site]

All trademarks and copyrights on this page are owned by their respective parties. Images uploaded are the responsibility of the Poster. Comments are owned by the Poster.