[a / b / c / d / e / f / g / gif / h / hr / k / m / o / p / r / s / t / u / v / vg / vm / vmg / vr / vrpg / vst / w / wg] [i / ic] [r9k / s4s / vip] [cm / hm / lgbt / y] [3 / aco / adv / an / bant / biz / cgl / ck / co / diy / fa / fit / gd / hc / his / int / jp / lit / mlp / mu / n / news / out / po / pol / pw / qst / sci / soc / sp / tg / toy / trv / tv / vp / vt / wsg / wsr / x / xs] [Settings] [Search] [Mobile] [Home]
Board
Settings Mobile Home
/g/ - Technology

Name
Options
Comment
Verification
4chan Pass users can bypass this verification. [Learn More] [Login]
File
  • Please read the Rules and FAQ before posting.
  • You may highlight syntax and preserve whitespace by using [code] tags.

08/21/20New boards added: /vrpg/, /vmg/, /vst/ and /vm/
05/04/17New trial board added: /bant/ - International/Random
10/04/16New board for 4chan Pass users: /vip/ - Very Important Posts
[Hide] [Show All]


Janitor application acceptance emails are being sent out. Please remember to check your spam box!


[Advertise on 4chan]


Discussion of Free and Open Source Text-to-Image/Video Models

Prev: >>107418620

https://rentry.org/ldg-lazy-getting-started-guide

>UI
ComfyUI: https://github.com/comfyanonymous/ComfyUI
SwarmUI: https://github.com/mcmonkeyprojects/SwarmUI
re/Forge/Classic/Neo: https://rentry.org/ldg-lazy-getting-started-guide#reforgeclassicneo
SD.Next: https://github.com/vladmandic/sdnext
Wan2GP: https://github.com/deepbeepmeep/Wan2GP

>Checkpoints, LoRAs, Upscalers, & Workflows
https://civitai.com
https://civitaiarchive.com/
https://openmodeldb.info
https://openart.ai/workflows

>Tuning
https://github.com/spacepxl/demystifying-sd-finetuning
https://github.com/Nerogar/OneTrainer
https://github.com/kohya-ss/musubi-tuner
https://github.com/kohya-ss/sd-scripts
https://github.com/tdrussell/diffusion-pipe
https://github.com/ostris/ai-toolkit

>Z Image Turbo
https://huggingface.co/Tongyi-MAI/Z-Image-Turbo
https://comfyanonymous.github.io/ComfyUI_examples/z_image/

>WanX
https://comfyanonymous.github.io/ComfyUI_examples/wan22/

>NetaYume
https://civitai.com/models/1790792?modelVersionId=2298660
https://nieta-art.feishu.cn/wiki/RY3GwpT59icIQlkWXEfcCqIMnQd

>Chroma
https://huggingface.co/lodestones/Chroma1-Base
https://rentry.org/mvu52t46

>Illustrious
https://rentry.org/comfyui_guide_1girl
https://tagexplorer.github.io/

>Misc
Local Model Meta: https://rentry.org/localmodelsmeta
Share Metadata: https://catbox.moe | https://litterbox.catbox.moe/
GPU Benchmarks: https://chimolog.co/bto-gpu-stable-diffusion-specs/
Img2Prompt: https://huggingface.co/spaces/fancyfeast/joy-caption-beta-one
Txt2Img Plugin: https://github.com/Acly/krita-ai-diffusion
Archive: https://rentry.org/sdg-link
Bakery: https://rentry.org/ldgcollage

>Neighbors
>>>/aco/csdg
>>>/b/degen
>>>/r/realistic+parody
>>>/gif/vdg
>>>/d/ddg
>>>/e/edg
>>>/h/hdg
>>>/trash/slop
>>>/vt/vtai
>>>/u/udg

>Local Text
>>>/g/lmg

>Maintain Thread Quality
https://rentry.org/debo
>>
souless collage
>>
File: file.png (22 KB, 408x422)
22 KB
22 KB PNG
Wow, flux2 is an amazing model.
>>
>>107423381
show the full error log anon, how are we supposed to help you with just that
>>
File: ZiMG_00623_.png (3.64 MB, 1344x1728)
3.64 MB
3.64 MB PNG
>>
Any made a Donggran lora?
>>
dragshot comfy
>>
File: ComfyUI_00144_.mp4 (622 KB, 640x480)
622 KB
622 KB MP4
>>
File: ComfyUI_08635_.png (1.27 MB, 944x1280)
1.27 MB
1.27 MB PNG
>>
>>107423328
how could you say that about anons gens :(
>>
File: ComfyUI_00145_.mp4 (671 KB, 480x640)
671 KB
671 KB MP4
>>
File: 1760287721822480.png (1.75 MB, 1024x1024)
1.75 MB
1.75 MB PNG
>>
File: ComfyUI_08666_.png (2.86 MB, 1280x2048)
2.86 MB
2.86 MB PNG
>>
File: images.jpg (8 KB, 230x220)
8 KB
8 KB JPG
my favourite rice bunny is Arisa Hanyu
>>
>>107423395
Just checked, I think NAG's fucked. Because of course.
File "/home/user/AI/comfy/ComfyUI/custom_nodes/ComfyUI-NAG/flux/model.py", line 507, in forward
y = torch.cat((y, nag_negative_y.to(y)), dim=0)
^^^^^^^^^^^^^^^^^
AttributeError: 'NoneType' object has no attribute 'to'

I don't even use NAG in the workflow. God damn.
>>
File: ZImage_00552_.png (1.17 MB, 1152x896)
1.17 MB
1.17 MB PNG
we gangsta yet?
>>
File: WanVideo2_2_I2V_00006.mp4 (622 KB, 480x832)
622 KB
622 KB MP4
he is coming for you
>>
>>107423671
did you go for this specific branch? and if yes did you update that repo? comfy broke shit yesterday so you need the newest version
https://github.com/scottmudge/ComfyUI-NAG
>>
>>107423730
kek, based name desu
>>
File: 1750360360221909.png (150 KB, 323x326)
150 KB
150 KB PNG
baselessly baseless
>>
>>107423732
boutta gape that bussy
>>
>>107423732
anon, thats a woman
>>
>>107423736
Yeah, I'm using that branch and the latest commits.
>>
>>107423775
I think comfy has fucked everything on NAG, scottmudge fixed it for Z-image turbo but your error log shows "flux" so it has to be fixed there as well, goddam what a mess
>>
File: ZImage_00558_.png (1.46 MB, 896x1152)
1.46 MB
1.46 MB PNG
>>
>>107423932
kek
>>
>>107423932
based
>>
File: Z-image turbo.png (1.79 MB, 1024x1024)
1.79 MB
1.79 MB PNG
>>
>Flux2
>40s/it
>Output looks like absolute shit from an asshole
What were they THININKING
>>
File: 1749263259611540.png (2.16 MB, 960x1536)
2.16 MB
2.16 MB PNG
>>
File: Z-image turbo.png (1.72 MB, 1024x1024)
1.72 MB
1.72 MB PNG
>>
>>107423990
local is dead you can't improve models without making them fuckhuge

just use flux pro ;)
>>
File: 1757797586896575.png (2.27 MB, 2540x1383)
2.27 MB
2.27 MB PNG
>>107423990
>What were they THININKING
they thought they could get away with this, and Alibaba took it personally
>>
>>107423990
they did that on purpose, release a model just large enough that not even 5090 users can fit it on their card, lobotomize and censor it, and then pretend they are pro-local for releasing the useless weights
>>
>>107423291
I Unziped my CBR with old 3d cgi web comix.

Any comfyUI workflow recommendation that would inpaint them on second monitor as I read the works after 10y?
>>
>>107423990
Have hope Flux sisters, surely Flux Klein will save us!
>>
>>107424043
Dev is already worse than Z. It's literally impossible to be useful in any way. All the flattering comparisons were made with Flux Pro.
>>
Guys... I'm worried about ram. Micron just went full mask off and said consumers aren't allowed to have memory anymore.
>>
File: WanVideo2_2_I2V_00007.mp4 (1.01 MB, 480x832)
1.01 MB
1.01 MB MP4
how do I improve the quality?
>>
>>107424089
Klein might have a chance if Alibaba never releases the base model, you can't finetune Turbo it's too distilled
>>
any news on base release yet
>>
>>107424100
you will own nothing and you will be happy.
in future everyone will have small boxes at home with just basic hardware so you can connect to a cloud pc.
>>
>>107424114
two more weeks
>>
>>107423774
i think its from that anime where a boy is turned into a girl from his sister's experiment
>>
File: 1753430791602504.png (53 KB, 220x266)
53 KB
53 KB PNG
>>107424100
>Micron just went full mask off and said consumers aren't allowed to have memory anymore.
micron? I only know macron
>>
>>107424142
micron makes enterprise ssds, as well as ram
>>
File: ZiMG_0638.png (2.66 MB, 1344x1728)
2.66 MB
2.66 MB PNG
I did it. yes, it was me.
>>
>>107424120
>in future
As if that's not already the case. We're a tiny minority.
It's a miracle image gen has been viable on local for so long, I already jumped shipped to API for LLM a while ago.
>>
Can 5070Ti create AI animations of this length and resolution from an image? How long does it take?
>>
File: 1736431859305523.png (1.8 MB, 1024x1024)
1.8 MB
1.8 MB PNG
>>
>>107423988
cute cute cute
>>
>>107424192
yes, a few minutes at most
>>
File: WanVideo2_2_I2V_00009.mp4 (1.15 MB, 480x832)
1.15 MB
1.15 MB MP4
>>
>>107424217
Why go for a 5090 then? Just for more speed?
>>
Is a 12gb 5070 good enough for local generation? How much worse is it compared to a 16gb 5060ti or 5070ti?
>>
File: ZiMG_00641_.png (3.45 MB, 1344x1728)
3.45 MB
3.45 MB PNG
>>107424170
>>107424220
Make em do something else then just stare bruh
>>
>>107424192
yeah but it's not gonna be a great experience
>>
>>107424238
its gonna be fucked up pal, get yourself a 5060ti, its not gonna be slower for genning, unless your model is below 12gb
>>
File: ComfyUI_11992_.png (1.35 MB, 1024x1024)
1.35 MB
1.35 MB PNG
>>
>>107424266
Why?
>>
File: 1738630962932847.png (7 KB, 424x104)
7 KB
7 KB PNG
what do you use this for?
>>
File: ZiMG_0645.png (3.56 MB, 1344x1728)
3.56 MB
3.56 MB PNG
>>107424262
>>
>>107424300
it's for the negative prompt, like a normal cfg negative prompt
>>
>>107424291
you're gonna be cucked on vram and you're gonna have to juggle lesser quantized model versions. im on a 4080 super with 16gb and i fucking hate using wan.
>>
File: WanVideo2_2_I2V_00010.mp4 (1.22 MB, 480x832)
1.22 MB
1.22 MB MP4
>>107424262
>>
File: 028.png (956 KB, 1024x1024)
956 KB
956 KB PNG
>>
>>107424170
did they burn the father after he got all of them pregnant?
>>
File: cloon.png (410 KB, 696x1050)
410 KB
410 KB PNG
>>
>>107424321
I wonder how much speed can be gained by using the highest speed DDR5 ram available compared to lesser ones
>>
>>107424359
it kinda got the dressing style but the image is still the same quality unfortunately, too clean
>>
File: WanVideo2_2_I2V_00011.mp4 (1.1 MB, 480x832)
1.1 MB
1.1 MB MP4
I love ai so much bros.
>>
>>107424338
Nah, he just went back to Detroit
>>
File: ComfyUI_00148_.mp4 (1.17 MB, 720x1280)
1.17 MB
1.17 MB MP4
>>
File: ZiMG_0646.jpg (1.52 MB, 1344x1728)
1.52 MB
1.52 MB JPG
>>107424307
>>107424331
the belly is gone!
>>107424338
ha ha
>>
File: 1734592873907134.png (11 KB, 321x332)
11 KB
11 KB PNG
anyone had this problem with qwenvl node? everything is up to date, i tried fix node, redownloading the model etc
>>
File: 1763405913291471.png (1.51 MB, 1024x1024)
1.51 MB
1.51 MB PNG
>>
File: 1733628185418511.png (3.06 MB, 1024x1536)
3.06 MB
3.06 MB PNG
>>
>>107424321
i use unquantized models (28 gb) with 24gb vram. offloading barely makes a speed difference
>>
does anyone use this program called steam? i dont really trust it, its always trying to connect out to internet servers all the time
>>
>>107424300
put the negative prompt into both nag_negative & negative. the sampler still requires both even if it's not using the regular negative.
>>
>>107424314
>>107424485
are you using any general negative prompts for quality, or is it only to get rid of specific things?
>>
File: 1764000863289047.png (41 KB, 623x356)
41 KB
41 KB PNG
>>107424426
figured it out, the problem is qwenvl node cant accept multiple images from this node
>>
File: ComfyUI_12008_.png (1.27 MB, 1024x1024)
1.27 MB
1.27 MB PNG
>>
is it me, or does euler/flowscheduler look better than res_2s/res_3m + bong? I always thought euler was the most generic sampler that gave meh results, but it works quite well in ZIT.
>>
>>107424238
I think my 12GB 3060 is good enough for images.
>>
>>107424505
only specific things. ZIT already produces good images without a negative prompt, so why would you need generic SDXL tier negatives like "ugly, bad quality, worse quality, etc". pointless, but you're free to test yourself.
>>
>>107424505
I use it to get rid of things like blur, but try some quality tags and see if it improves shit
>>
File: 1744506846574618.png (1.59 MB, 1024x1024)
1.59 MB
1.59 MB PNG
>>
File: ComfyUI_temp_vahkx_00031_.jpg (488 KB, 1216x1664)
488 KB
488 KB JPG
>>
>>107424520
its absolutely not, even for SDXL, the jump to a 50 series is significant, a 3 min pic on a 3060 is just 30 seconds on 5060ti
>>
File: ComfyUI_12013_.png (1.17 MB, 1024x1024)
1.17 MB
1.17 MB PNG
>>107424407
don't lewd my waifu
>>
hers the catbox for the 1blackgirl btw
https://files.catbox.moe/rci7sw.png
>>
>>
File: 1757663160229931.png (1.74 MB, 1024x1024)
1.74 MB
1.74 MB PNG
Would you kill migu for Z-image base?
>>
File: wud.jpg (186 KB, 1506x648)
186 KB
186 KB JPG
which one of these gives me the best quality?
>>
>>107424631
*raises paw* uwuu :o *diaper crinkles* migu?! *puppy eyes* NEVER! X3
>>
>>107424596
that one dude was losing his mind looking for it, possibly a mentally ill individual, bet he will be happy
>>
I need a guide on how to train a wan 2.2 i2v lora of my dick to combo with other goon loras and gen it accurately keeping continuity even when its not fully shown in the initial frame.
Yes I have lost control of my life.
>>
File: ComfyUI_00604_.png (1 MB, 720x1280)
1 MB
1 MB PNG
>>
>>107424651
welcome to wan hell
>>
>>107424671
yeah i saw, i get it though, but my brain is dopamine fried at this point
>>
>>107424651
none, find a q8 gguf
>>
File: WanVideo2_2_I2V_00012.mp4 (1.45 MB, 480x832)
1.45 MB
1.45 MB MP4
>>107424574
sry she is just way too cute.
>>
>>107424651
Don't use those. Uee a lightx2v lora+whatever quant fits on your GPU
>>
>>107424572
Yup, 3060 is not even on the list.
>>
File: 1741386098464473.png (1.81 MB, 1024x1024)
1.81 MB
1.81 MB PNG
>>
>>107424109
Flux 2 is also distilled, same will be the case with Klein
>>
>>107424724
>whatever quant fits on your GPU
so If I have 32gb vram I should look one that is 32gb big?
>>
>>107424686
fool's errand
>>
>>107424238
5070 is faster than 5060 ti on cores, but those extra 4gb of vram in 5060 ti means less block swapping when models don't fit vram, and if you want to use anything beyond SDXL, you will need block swapping

I would go for a 5060 ti 16gb over 5070 12gb, but of coursse 5070 ti 16gb is the best performance.
>>
File: WanVideo2_2_I2V_00014.mp4 (1.07 MB, 480x832)
1.07 MB
1.07 MB MP4
>>
File: 1743461653905030.png (3.82 MB, 1024x1536)
3.82 MB
3.82 MB PNG
>>
>>107424284
Kawaii
>>
>>107424810
Why? Its the missing piece to turn my workflows into peak gooncave material.
>>
$350: RX 9060 XT 16GB
$500: RTX 5070 12GB

If you had to be stuck with one for some genning lewd stuff, Which would you go with? $150 difference is to be considered too.
>>
File: 90347855462.png (1.53 MB, 1024x1536)
1.53 MB
1.53 MB PNG
>>
File: 1736806047200007.png (1.9 MB, 1024x1024)
1.9 MB
1.9 MB PNG
>>
>>107424817
>>
>>107424509
>/ldg/
Well, you tried
>>
File: wan32_00020.mp4 (2.46 MB, 1040x576)
2.46 MB
2.46 MB MP4
i want a hair stylist FPS game like this
>>
>>107424839
Goyvidia is always better for zogbots because of the cuda cores. There's no way around it.
Sucks ass because someone should do something about this situation.
>>
>>107424783
you can use the fp16 models comfortably (28.6 gb)
https://huggingface.co/Comfy-Org/Wan_2.2_ComfyUI_Repackaged/tree/main/split_files/diffusion_models
or you can use q8 if you want a little more speed. the latent image also takes up space and takes up a lot of space when doing 720p+
>>
File: flux2_00001_.jpg (2.2 MB, 2176x2688)
2.2 MB
2.2 MB JPG
Well, I should probably chill on the resolution, this took longer than a Wan gen.
But flux can do nipples that do look like nipples. Surprisingly.
The hands though. Jesus Christ.
>>
>>107424844
Nice! Only thing to fix is the way she holds the wrench, outside of that it's ready to go
>>
I would cut mikus head off and skull fuck her for base
>>
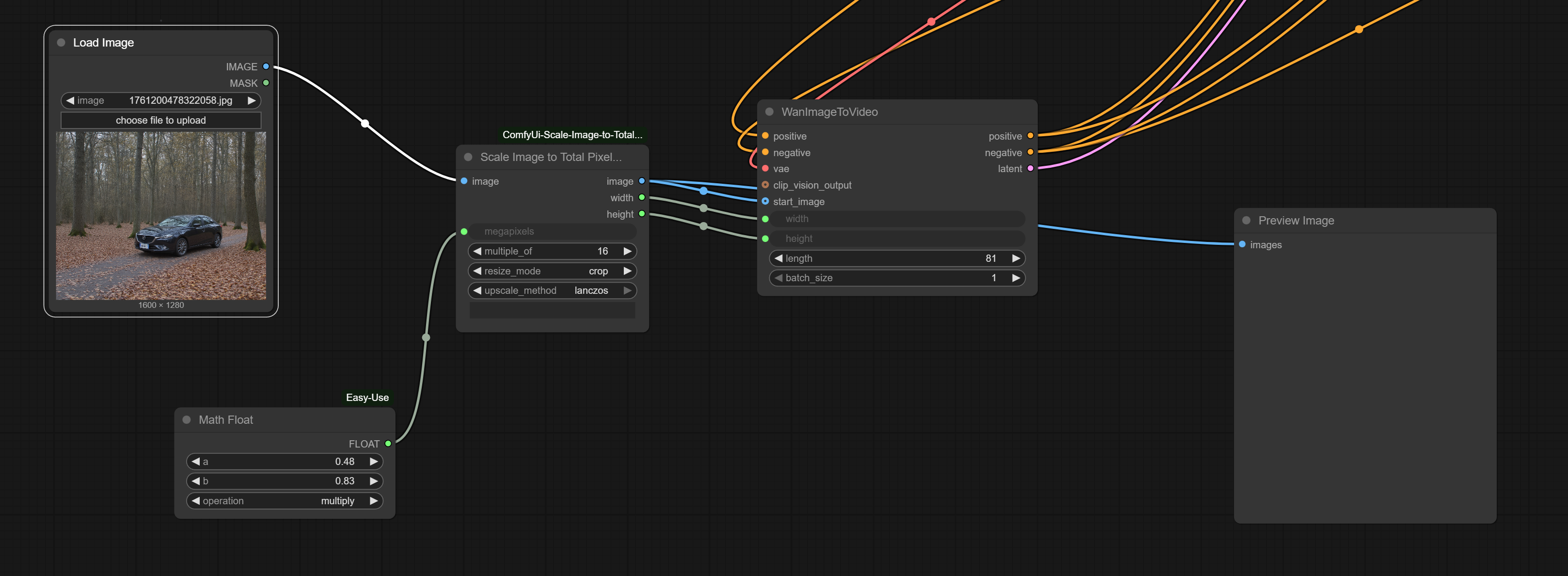
File: 1762753893173862.png (798 KB, 3235x1188)
798 KB
798 KB PNG
>>107424817
lmao, nice video, but dude you're not obligated to crop the input image to make your video, you can get the same ratio as the input image while having the same number of pixels as 480x832, like pircel
https://github.com/BigStationW/ComfyUi-Scale-Image-to-Total-Pixels-Advanced
>>
>>107424855
Women will flock to it
>>
File: 1757764041455253.png (823 KB, 1360x768)
823 KB
823 KB PNG
>>107424893
be nice to the migu
>>
>>107424855
>no slo mo
>no weird jiggle AI shit
is this really wan? did they add a new lightning lora or something?
>>
>>107424906
Nice always love seeing this fortnite character, she's cute
>>
>>107424814
In the case of block swapping, does that affect quality or just speed? I'm strongly considering the 5070ti but it would really blow up my budget.
>>
>>107424922
watch them add teto too
>>
>>
>>107424860
good to know thanks
>>
File: file.png (66 KB, 897x630)
66 KB
66 KB PNG
>>107424918
yeh it's just default kijai wan workflow with these loras and painterI2V node set to 1.15
>>
>>107424947
>painterI2V node
what's that? I got so much focused on Z-image I'm starting to not know about the new shits of Wan lol
>>
>>107424897
>but dude you're not obligated to crop the input image
I didn't crop it
I just droped in in the input image node and comfy did the rest.
>>
File: Science.jpg (393 KB, 1152x1637)
393 KB
393 KB JPG
>>
File: 1737561340923976.png (13 KB, 318x116)
13 KB
13 KB PNG
where to get this node?
fuck this gay ass ui
>>
>>107424954
some chinese node that magically improves the motion somehow, idk myself but it werks

https://github.com/princepainter/ComfyUI-PainterI2VforKJ
>>
File: zazed.jpg (525 KB, 2709x1482)
525 KB
525 KB JPG
>>107424930
>watch them add teto too
And the dabbing pose!
>>107424959
well, as you can see it's cropped, that's why I showed you a way to get any ratio you want, not just 480x832
>>
File: oy vey.png (121 KB, 775x1212)
121 KB
121 KB PNG
>>107424962
NDA dude, let the Lightricks developpers cook LTX-2 in peace :(
https://en.wikipedia.org/wiki/Lightricks
>>
>>107424967
it's the "Random Noise" node
>>
Give me your best gooning prompts
>>
File: 1746079483197000.png (30 KB, 912x441)
30 KB
30 KB PNG
>>107424967
>>107424997
oh wait no it's the "int" node
>>
File: file.png (73 KB, 300x168)
73 KB
73 KB PNG
>>107424969
>https://github.com/princepainter/ComfyUI-PainterI2VforKJ
>KJ wan2.2-i2v workflow dedicated
>>
File: 1742690101468476.png (24 KB, 1143x186)
24 KB
24 KB PNG
>>107425012
>>107424997
>>107424967
yeah, funny how in the preview none of them have the control_after_generate fields
>>
File: 7855869.png (1.56 MB, 1024x1536)
1.56 MB
1.56 MB PNG
>>
>>107424924
If you also want to use it for gaming, get the 5070 ti over the 5060 ti. I recommend getting 64+ gigs of RAM and running ComfyUI on Linux. Linux is vastly superior at offloading to Windows, I was shocked when I switched how much I could do with my meager VRAM
>>
>>107424971
thanks for the tip
>>
im gonna ntr all your waifu gens once my wan workflow finishes loading in 40 minutes
>>
>>107425060
If you use my gens for fucking cuck shit it better be with a black guy
>>
File: ComfyUI_12047_.png (1.27 MB, 1024x1024)
1.27 MB
1.27 MB PNG
>>107424851
Yeah, it was the only one in the batch that nailed the aesthetic I was going for
>>
File: file.png (485 KB, 1093x799)
485 KB
485 KB PNG
what
>>
File: 1746092576963586.png (913 KB, 1024x1024)
913 KB
913 KB PNG
>>107425012
>comfy has an integer node built it
and I was installing custom nodes for that. can't tell if I'm stupid or comfy is an asshole
>>
>>107425080
new prompt meta
>>
>>107424971
Why AI tends to bring the must autistic people ever lmao
>>
>>107425034
https://github.com/princepainter/ComfyUI-PainterI2V
>>
>>107425007
no, get your own.
>>
>>107424924
It only affects speed, what it does is move currently unused parts of the model into system ram and back again when generating, this takes some extra time but have no effect on quality
>>
>>107425080
wtf lmao
>>
File: ComfyUI_21482_.jpg (407 KB, 2000x1152)
407 KB
407 KB JPG
>>
>>107425078
>most annoying mammal
>most annoying bird
neat gen tho
>>
>>107425094
based, thanks anon
>>
File: 1739054079691653.jpg (1.72 MB, 1536x2048)
1.72 MB
1.72 MB JPG
Just realized that for zimage you can input character names, describe them visually once, then outline the composition by using their names and the model will understand it. Absolutely insane shit.
>>
>>107425093
my concern is the amount of schizos it brings
>>
File: flux2_00002.jpg (1.01 MB, 2176x2688)
1.01 MB
1.01 MB JPG
Would have expected worse but. Adherence is pretty good.
>>
File: NO BASE FOR YOU.gif (129 KB, 220x154)
129 KB
129 KB GIF
>>107425102
WHAT ARE YOU DOING WESTERN DOG?? THATS IT, NO MORE BASE FOR YOU
>>
>>107425080
Congrats, you've learned that modern LLMs have semantically meaningful hidden state representations for all sorts of random shit, including common ASCII art. It's way better than CLIP for a reason.

Next you'll discover than emoji prompting works.
>>
>>107425158
catbox?
>>
>>107425135
i been did that with wan prompts tho
>>
File: ComfyUI_12056_.png (1.47 MB, 1024x1024)
1.47 MB
1.47 MB PNG
>>107425106
thanks
>>
>>107425135
I often do that with 2 female characters so that the model doesn't get confused with the spam of "she"
>>
>>107425168
that gif must be 20 years old
>>
File: zimg.jpg (2.9 MB, 3072x3072)
2.9 MB
2.9 MB JPG
>>107425078
Had the same problem trying to 'emboss' LDG onto a motorcycle tank

Too lazy for inpainting these days since Turbo is so fast you just re-roll, bad habit
>>
File: Wanimate_00066.mp4 (887 KB, 480x832)
887 KB
887 KB MP4
>>107424107
>>
>>107425169
clip actually has image understanding. pure text is like a blind man describing to you what things look like and he isn't homer
>>
>>107425135
Nice! Love stuff like this
>>
File: WanVideo2_2_I2V_00017.mp4 (1.01 MB, 480x832)
1.01 MB
1.01 MB MP4
>cucked by a bowl of sticky white stuff
>>
>>107424574
when you post her she's no longer *your* waifu she's free to use for everyone

you made her into a cumdumpster now you have to live with it
>>
>>107425230
some anon here posted their wife they made and of course, being the gentooman i am, proceeded to make wan videos of them sucking BBC, pounded anally and getting cummed on.
>>
>>107425230
you'll only ever settle for a clone thats not her
>>
File: ZImage_00600_.png (1.29 MB, 896x1152)
1.29 MB
1.29 MB PNG
>>
>>107425227
lmao
>>
>>107425248
you're disgusting but he should've expected it
>>
>>107425257
kekkus maximus
>>
File: 1745976454654804.png (230 KB, 539x479)
230 KB
230 KB PNG
>>107425257
>is he wuz dr house?? not sure senpai aieee
>>
>>107425227
Now that she's married, she can get fat
>>
>>107425257
thought this was a riff on the mitt romney gas pic
>>
>>107425248
How do I know you're an asian manlet ?
>>
>>107425050
Is there no way to optimize windows to behave more like lincucks?
>>
Anyone else notice how shit /adt/ has gotten? Thread #40 they're arguing about Noob vs illustrious, thread #70 same exact argument. Nobody actually learns anything here.
>>
>>107425336
sorry sir your rams are needed for the telemetry data sending
>>
>>107425344
For real. Every thread is just "which lora should I use" "how do I fix hands" "why is my prompt not working". Like nigga read the rentry or past threads or something. Zero effort.
>>
File: Wanimate_00067.mp4 (1.03 MB, 480x832)
1.03 MB
1.03 MB MP4
>>
>>107425344
I don't notice them at all
>>
>>107425355
it's because they keep getting sloppers. they ask to be spoonfed instead of testing stuff themselves. then next thread same questions again.
>>
File: 1760261312379695.jpg (2.31 MB, 1536x2048)
2.31 MB
2.31 MB JPG
>>
>>107425376
Not even just newfags though. Some of these retards have been there since thread #20 and still can't into basic inpainting. How do you not improve after that long?
>>
>>107425355
you forgot about the cumfart complaints
>>
>>107425389
Crippled by frontends like forge
>>
>>107425363
he blocked me on reddit after i called him a faggot around when flux came out and i havent heard from him since
>>
>>107425336
But why would you need that when Windows now has built-in DALL-E 3 support? All you have to do is upgrade Paint through the Microsoft Store and you can have limitless tokens!
>>
>>107425389
Because they're chasing whatever artist tag is flavor of the month instead of learning fundamentals. "Oh this new artist will fix my slop" meanwhile their gens still look like garbage.
>>
>>107425399
I found out he blocked me when I tried to comment on his Qwen image training thread to point out his loss wan NaN so his LoRA training had failed.
>>
>>107425399
He pops up in almost every local diffusion related github issues or discussion thread begging for something or asking stupid questions
>>
What is the easiest way to blur a mask in cum ui? I hate to install some github repository only to find out that the latest python version is not supported or something else.
>https://github.com/cubiq/ComfyUI_essentials
this has mask blur but 3.14+ are not supported so it's as good as dead.
>>
>>107425409
This. They think using the least meme plastic artist will magically make them good. Then complain when it doesn't work and blame the tags instead of their shit prompting.
>>
>>107423671
That custom node is broken atm
Flux 2 sucks but it is not the culprit.
>>
>>107425344
what can you expect from vramlet techlet dicklet tranimefags?
>>
>>107425425
inpaint crop n stich
>>
>Hatsune Miku is holding Pepe the frog meme
>Pepe the frog meme
So that was the magic word...
>>
File: 002.jpg (70 KB, 403x459)
70 KB
70 KB JPG
why did they disable copy ability from the preview node?? Is there a fucking node that simply displays the output and allows me to fucking copy it rragh. Dragged and shot.
>>
File: 903247624536.png (1.73 MB, 1024x1536)
1.73 MB
1.73 MB PNG
>>
File: 1739362935942694.jpg (1.51 MB, 2048x2048)
1.51 MB
1.51 MB JPG
>>
>>107425451
pissssssss has a show any node
>>
>>107425421
I wish his ban was permanent. He contributes nothing. Literally nothing.
>>
>>107425429
At this point I just come only here for the actual tech discussion. Their actual discussion is worthless. Might as well be talking to chatgpt.
>>
>>107425448
I don't think you understood what I meant.
>>
File: Z-image turbo.png (1.33 MB, 1024x1024)
1.33 MB
1.33 MB PNG
>>107425449
>>
>>107425451
>>107425473
i fucking hate how preview text/show any puts an empty text icon in the queue after its done
>>
>>107425477
Kek true. I only skim now. If I see another "rate my artistic pretentious slop mix" gen I'm gonna lose it.
>>
>>107424430
excellent
>>
File: Wanimate_00068.mp4 (939 KB, 480x832)
939 KB
939 KB MP4
>>107425227
>>
File: ComfyUI_12060_.png (1.68 MB, 1296x1024)
1.68 MB
1.68 MB PNG
I think loras tend to fuck up the text a bit
>>
>>107425521
kek
>>
>>107425344
It's just another glorified image dump thread. It had no reason to exist in the first place.
>>
>>107425080
bro
>>
File: flux2_00002_.jpg (802 KB, 2176x2688)
802 KB
802 KB JPG
Eh. Fuck flux 2. I do not dig it.
>>
File: 1760185357201538.jpg (2.38 MB, 2048x2048)
2.38 MB
2.38 MB JPG
>>
>>107425344
i dont visit there. the sheer volume of mediocre anime slop is overwhelming
>>
File: please tengyi....png (1.54 MB, 1280x720)
1.54 MB
1.54 MB PNG
>>107425526
it does, loras and trainings hurt the distilled models, that's why I can't wait for the base model to come out... if that ever happens
>>
File: 1757771783087853.png (1.82 MB, 1024x1024)
1.82 MB
1.82 MB PNG
>>
>>107425401
>>107425353
I'll take that as "im trans I never used windows"
>>
File: 1758611123730581.png (1.48 MB, 1024x1024)
1.48 MB
1.48 MB PNG
kek
>>
>>107425425
found one without crazy dependencies
>https://github.com/rookiepsi/comfypsi_blur_mask
>>
>>107425449
Damn, this is so important, artistic and creative. The type of gen you totally dont immediately write off as virtual waste
>>
File: ComfyUI_00007_.png (2.55 MB, 1696x1296)
2.55 MB
2.55 MB PNG
>>107425569
I used Windows for far too long
>>
>Worried about GPU prices
>Entire ram market just got rug pulled out from consumers overnight

fuck.
>>
>>107425584
>this is so important, artistic and creative
this anon speaks facts
>>
>>107425586
My windows install just eats up 2.9GB of ram at idle, there has to be some tweak to unlock that pytorch thing linux has going for it
>>
File: ComfyUI_temp_elbjt_00017_.png (3.23 MB, 1664x1024)
3.23 MB
3.23 MB PNG
>>107425526
Yea the loras are crazy. Lot of loras is usable only at 0.8 strength or lower. And using more than one lora makes it even worse. And I see people making rank 32 or more loras and they fucking overpower it as fuck. Base doko?
>>
>>107425605
1.5-3GB is normal in Windows. Even some minimal Xfce4 desktop setup in Lunatix eats ~1.5GB but as soon as you open Librewolf and Steam it's over 3GB or more. Steam is also interferes with genning if you are tight on memory.
>>
>>107425614
there's some MC Escher shit going on with the corners of that cabin
>>
File: 1739699134480861.png (1.91 MB, 1024x1024)
1.91 MB
1.91 MB PNG
Lodestone please
>>
>>107425614
>Base doko
When I give my honest opinion on this people here get upset.
>>
>>107425587
Micron/Crucial leaving the ram market means prices are about to fucking quadruple. expect to pay $400 for 16gb ddr5 ram.
>>
>>107425644
>I want people's approval!
that's sad lol
>>
File: 1756655618019742.webm (1.35 MB, 576x880)
1.35 MB
1.35 MB WEBM
>>107425467
im dying
>>
>>107425644
Link to your blog so I can see more of your honest opinions?
>>
>>107425668
>Link to your blog
look at pircel -> >>107425560
>>
File: 1750368633777407.jpg (1.91 MB, 2048x2048)
1.91 MB
1.91 MB JPG
>>
File: 1736087127073437.png (2 KB, 183x54)
2 KB
2 KB PNG
>>107425651
>>107425587

Surely the based tech knowledgable and AI interested /g/tards bought at least 128gb in the last 2 years, right Anon?
>>
>>107425651
There's a chance it could just mean they are foregoing branding and selling to other consumer ram producers, but my inner doomer says they are trying to strangle the consumer PC market.
>>
>>107425614
>Yea the loras are crazy. Lot of loras is usable only at 0.8 strength or lower.
That has been the case since Flux dev
>>
File: file.gif (2.99 MB, 480x320)
2.99 MB
2.99 MB GIF
>>107425659
>>
>>107425658
True, the blacked rice bunnies come out of ones heart, not peoples approval
>>
File: Wanimate_00069.mp4 (949 KB, 480x832)
949 KB
949 KB MP4
>Mmm, yummy yummy cake
>>
>>107425697
he never complained about the haters so yeah he doesn't give a fuck if he gets approval or not, you could learn a lot from him actually
>>
File: 1754190113230554.jpg (168 KB, 377x578)
168 KB
168 KB JPG
>>107425685
obviously we all have 128GB DDR5 ram here. Only a fucking retard would remain on anything less when working with bleeding edge AI. The problem is DDR6 is around the corner and that will cost a fortune.
>>
>>107425685
Both my machines have 64gb, I was sweating there for a while since models getting bigger might mean it wouldn't be enough for block swapping.

But now Z-Image has arrived, and the blessed chinks have made sure 64gb is more than enough once more!
>>
imagine using windows
>>
>>107425659
Plot twist
>>
>>107425730
imagine being an OS elitist and not using multiple OS's
>>
>>107425614
Noce gen anon!
>>
>>107425659
lmaooooooo
>>
The promp enhancer does fuck all. Just adds some lines and rearranges the text? Why not use some erp llm to spice up the prompts?
>>
>>107425614
Catbox?
>>
>multiple OS's
>one of them is windows
the only valid reason for this is kernel level anti cheats and those are malware
>>
>>107425614
Thanks anon, your gens inspires me!
>>
>>107425587
Good. AI should only be in the hands of the wealthy and successful. Low class plebians don't deserve the power to generate anything. They need to be monitored, restricted and monetized with API models. Those filthy animals can't be trusted with such high class technology.
>>
>>107425714
>working on
Please tell me you dont count mikuslops as "work" anon
>>
>>107425780
kek
>>
>>107425780
This but unironically
>>
>>107425780
Plebians deserve flesh and bone rice bunnies while us patricians get to black them virtually. Take that poorfag!
>>
>>107425805
I wasn't being ironic anon, this is serious, your behavior is unnaceptable, you should be monitored.
>>
>>107421235
Interesting, thanks anon.
Can you share an example outcome of what you get using lineart controlnet?
>>
>>107425730
i dont want to dualboot every day to play games with my friends
>>
File: 24122414241.jpg (33 KB, 467x411)
33 KB
33 KB JPG
I'm likely just rarted but what do I have to put here, I copied the repo and put the path there and it says "no checkpoint found" when starting the job, I link the repo there and it also says the same, what to do here
>>
File: flux2_00003_.jpg (995 KB, 2176x2688)
995 KB
995 KB JPG
>>107425551
>That ham hock of a hand
God damn.
>>
>>107425850
Forget the hand, she has 2 left feet
>>
>>107425872
Can't judge art.
>>
Post some fucking videos so I can furkify them.
>>
>>107425838
When you say 'copied the repo', what exactly do you mean, I assume you mean you git clone'ed it ?

If you did, make sure git lfs is active so you don't just end up with git blob data
>>
File: 1762689283836169.png (2.02 MB, 1024x1024)
2.02 MB
2.02 MB PNG
>>
why is this rgthree faggot typing 200-word book reports in my terminal
>>
>>107425926
snails are a good touch
>>
good gens itt
>>
>>107425830
>no friends
>never play nu multiplayer anticheat vidya
>no need to dualboot
Feelsgoodman
>>
>>107424510
Yes for zimage in particular euler looks better then res stuff for some reason.
For wan it's the opposite.
>>
File: 1748901399793138.mp4 (2.59 MB, 608x1074)
2.59 MB
2.59 MB MP4
>>107425882
>>
File: 1761046070747128.png (1.7 MB, 1024x1024)
1.7 MB
1.7 MB PNG
Oh it knows Doge, nice
>>
>>107425886
yeah cloned the git, thought that's it
guess I'll wait for onetrainer to implement ZiT, can't be arsed
>>
>>107425986
that's just a breed of dog saar
>>
File: 1735690154579694.png (1.73 MB, 1024x1024)
1.73 MB
1.73 MB PNG
>>
File: 003669.png (2.24 MB, 1680x960)
2.24 MB
2.24 MB PNG
>>
>>107425983
Does this use a lora? Prompt?
>>
>>107426009
>You were just lucky that when you wrote “Doge,” it turned out to be exactly the same breed as in the meme. It's not like you had a 1 in 400 chance of getting the right breed at random.
kek
>>
On some prompts, Z basically rehashes same positions over and over again. There's no variety whatsoever, even with the variety node. You prompt for anything that's very complex and unique, and you get body horror. It's like the devs of Z decided to overbake it to hide its defects were it to have variety like Flux. The result? Flux of course knows a lot more shit than Z.
>>
>>107426034
This was an issue for both Qwen image and Z image.
>>
>>107426016
Nice style!
>>
>>107426034
>Flux of course knows a lot more shit than Z.
Such as?
>>
>>107425614
Based
>>
>>107426034
>>107426034
Z makes mechanical looking shit. And its always very predictable frame angles, but you cant expect more of a 12GB model ig, at least it can do hands.
>>
>>107426016
yo this a tales of destiny cover
>>
>>107426034
>>107426074
flux shill samefag
>>
>>107426085
Oops! You caught me, hehe :P
>>
>>107426034
>variety node
what levels of snake oil are we even at now?
>>
When ready

>>107426097
>>107426097
>>107426097
>>
>>107426099
at least you're a good sport about it kek
>>
>>107425682
hot af
>>
File: 1751426372158453.mp4 (1.94 MB, 720x1048)
1.94 MB
1.94 MB MP4
>>107426022
>the scene on the left instantly becomes full screen. the left view takes up the entire screen instantly. the person on the right in the blue shirt enters from offscreen...
using product consistency lora. since then the FFGO lora came out which is specifically made to do this
https://github.com/zli12321/FFGO-Video-Customization
>>
>>107425685
only got 96gb
>>
>>107426112
Clever idea.
>>
File: Wanimate_00070.mp4 (1.55 MB, 480x832)
1.55 MB
1.55 MB MP4
>>107425983
beyond my skill level.
>>
>>107426112
Thanks.
Never heard of this node before.
>>
File: ComfyUI_00668_.png (1.71 MB, 1536x864)
1.71 MB
1.71 MB PNG
>>
>>107426112
slick as jewish fingers
>>
>>
File: 1743120046486354.png (111 KB, 665x591)
111 KB
111 KB PNG
>>107427227
>>
>>107425659
BTFO
>>
File: WanVideo2_2_I2V_00018.mp4 (973 KB, 480x832)
973 KB
973 KB MP4
wait wan2.2 is censored? :(
>>
>>107428489
no
>>
>>107428489
wan2.2 is shit



[Advertise on 4chan]

Delete Post: [File Only] Style:
[Disable Mobile View / Use Desktop Site]

[Enable Mobile View / Use Mobile Site]

All trademarks and copyrights on this page are owned by their respective parties. Images uploaded are the responsibility of the Poster. Comments are owned by the Poster.