[a / b / c / d / e / f / g / gif / h / hr / k / m / o / p / r / s / t / u / v / vg / vm / vmg / vr / vrpg / vst / w / wg] [i / ic] [r9k / s4s / vip] [cm / hm / lgbt / y] [3 / aco / adv / an / bant / biz / cgl / ck / co / diy / fa / fit / gd / hc / his / int / jp / lit / mlp / mu / n / news / out / po / pol / pw / qst / sci / soc / sp / tg / toy / trv / tv / vp / vt / wsg / wsr / x / xs] [Settings] [Search] [Mobile] [Home]
Board
Settings Mobile Home
/g/ - Technology

Name
Options
Comment
Verification
4chan Pass users can bypass this verification. [Learn More] [Login]
File
  • Please read the Rules and FAQ before posting.
  • You may highlight syntax and preserve whitespace by using [code] tags.

08/21/20New boards added: /vrpg/, /vmg/, /vst/ and /vm/
05/04/17New trial board added: /bant/ - International/Random
10/04/16New board for 4chan Pass users: /vip/ - Very Important Posts
[Hide] [Show All]


[Advertise on 4chan]


Discussion of Free and Open Source Text-to-Image/Video Models

Prev: >>107675287

https://rentry.org/ldg-lazy-getting-started-guide

>UI
ComfyUI: https://github.com/comfyanonymous/ComfyUI
SwarmUI: https://github.com/mcmonkeyprojects/SwarmUI
re/Forge/Classic/Neo: https://rentry.org/ldg-lazy-getting-started-guide#reforgeclassicneo
SD.Next: https://github.com/vladmandic/sdnext
Wan2GP: https://github.com/deepbeepmeep/Wan2GP

>Checkpoints, LoRAs, Upscalers, & Workflows
https://civitai.com
https://civitaiarchive.com/
https://openmodeldb.info
https://openart.ai/workflows

>Tuning
https://github.com/spacepxl/demystifying-sd-finetuning
https://github.com/ostris/ai-toolkit
https://github.com/Nerogar/OneTrainer
https://github.com/kohya-ss/musubi-tuner
https://github.com/kohya-ss/sd-scripts
https://github.com/tdrussell/diffusion-pipe

>Z Image Turbo
https://huggingface.co/Tongyi-MAI/Z-Image-Turbo

>WanX
https://github.com/Wan-Video/Wan2.2
https://comfyanonymous.github.io/ComfyUI_examples/wan22/

>NetaYume
https://civitai.com/models/1790792?modelVersionId=2485296
https://nieta-art.feishu.cn/wiki/RY3GwpT59icIQlkWXEfcCqIMnQd

>Chroma
https://huggingface.co/lodestones/Chroma1-Base
https://rentry.org/mvu52t46

>Illustrious
https://rentry.org/comfyui_guide_1girl
https://tagexplorer.github.io/

>Misc
Local Model Meta: https://rentry.org/localmodelsmeta
Share Metadata: https://catbox.moe|https://litterbox.catbox.moe/
GPU Benchmarks: https://chimolog.co/bto-gpu-stable-diffusion-specs/
Img2Prompt: https://huggingface.co/spaces/fancyfeast/joy-caption-beta-one
Txt2Img Plugin: https://github.com/Acly/krita-ai-diffusion
Archive: https://rentry.org/sdg-link
Bakery: https://rentry.org/ldgcollage

>Neighbors
>>>/aco/csdg
>>>/b/degen
>>>/r/realistic+parody
>>>/gif/vdg
>>>/d/ddg
>>>/e/edg
>>>/h/hdg
>>>/trash/slop
>>>/vt/vtai
>>>/u/udg

>Local Text
>>>/g/lmg

>Maintain Thread Quality
https://rentry.org/debo
https://rentry.org/animanon
>>
File: Qwen Image v2.png (1.71 MB, 928x1664)
1.71 MB
1.71 MB PNG
>>107679926
Qwen Image v2 soon(TM)
https://xcancel.com/bdsqlsz/status/2004771274573381772#m
https://xcancel.com/cherry_cc12/status/2004036904417927376#m
>>
>>107679975
if they call it v2 it means it's a new model right? I wonder if they managed to make it less than 20b this time
>>
>>107679975
it still looks quite fake. why do they all get so glossy and wax-y around the chest?
>>
>>107679975
>another bloated piece of shit
i don't care. z-image when
>>
>>107679975
>>107680001
>it still looks quite fake.
yeah, that won't beat z-image turbo, especially if the model is bigger
>>
File: 1757148853163608.mp4 (501 KB, 832x480)
501 KB
501 KB MP4
man, wan 2.2 is so good.

8 steps, high lora: kijae MoE distilled, low lora: wan 2.2 lightning low noise

it just works.
>>
>>107679975
>bdsqlsz
posting things from this guy should be an instant ban.
>>
>>107680032
Complaining about news should be an instant ban.
>>
>>107680044
Not understanding Chinese culture should be an instant ban.
>>
>>107680026
what does low lore mean
>>
>>107680066
lora, wan 2.2 uses high and low noise models separately + individual loras
>>
File: Z-image turbo.png (2.18 MB, 1536x864)
2.18 MB
2.18 MB PNG
>>107679975
>>
Does nag actually work for wan?
>>
>>107680026
Workflow?
>>
>>107679957
Tanks 4 bake
>>
>>107680162
it's just the wan 2.2 template workflow in comfy, check templates
>>
>>107680026
wassup with kijae on high instead of using lighting for both
>>
>>107680162
load image -> wan 2.2 video -> save video
load prompt -> |
load high lora -> |
load low lora -> |
>>
>>107680171
No it isn't fuck you liar piece of shit
>>
>>107680172
there was a new 2.2 lightx2v lora and it had issues, kijai fixed it (the high one)

https://huggingface.co/Kijai/WanVideo_comfy/blob/main/LoRAs/Wan22_Lightx2v/Wan_2_2_I2V_A14B_HIGH_lightx2v_MoE_distill_lora_rank_64_bf16.safetensors
>>
File: zit_lora_00038_.png (1.15 MB, 1280x720)
1.15 MB
1.15 MB PNG
>>
>>107680179
post workflow benchod
>>
>>107680176
it literally is, just use the MoE lora for high and 2.2 lightning for low. 4 steps high (so 0 to 4) and 4 low (4 to 8)

models are wan 2.2 high and low Q8.
>>
>>107680186
Do you even understand how easy it would be to prove your point? You could post a paste or the image with the workflow, but you didn't because you are lying
>>
>>107680198
Are you the that jeet tranny spamming, but now changing tactics?
There's nothing remarkable about that video gen.
>>
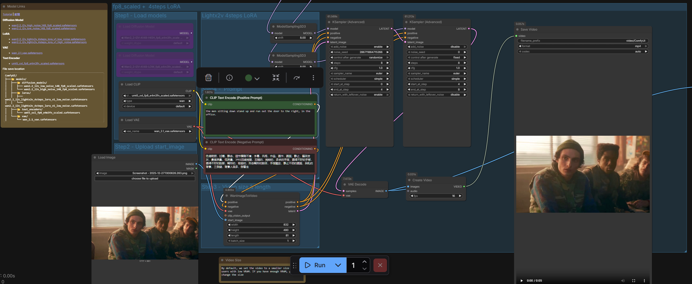
File: 1764892011083487.png (720 KB, 2307x948)
720 KB
720 KB PNG
>>107680198
why do people refuse to listen, just use the fucking template. stupid adderall dependent generation.
>>
File: 1736233028505742.mp4 (870 KB, 832x480)
870 KB
870 KB MP4
anyways.
>when your friend says he wants to suck your dick:
>>
>>107680217
I'll assume its the same schizo that gets mass deleted, so nothing new
>>
>>107680217
he right though i can't find this template
>>
>>107680222
nah its just a lazy newfag
>>
Switchover between diffusion on gpu and cpu vae, thought it looked neat.
>>
>>107680181
:)



[Advertise on 4chan]

Delete Post: [File Only] Style:
[Disable Mobile View / Use Desktop Site]

[Enable Mobile View / Use Mobile Site]

All trademarks and copyrights on this page are owned by their respective parties. Images uploaded are the responsibility of the Poster. Comments are owned by the Poster.