[a / b / c / d / e / f / g / gif / h / hr / k / m / o / p / r / s / t / u / v / vg / vm / vmg / vr / vrpg / vst / w / wg] [i / ic] [r9k / s4s / vip] [cm / hm / lgbt / y] [3 / aco / adv / an / bant / biz / cgl / ck / co / diy / fa / fit / gd / hc / his / int / jp / lit / mlp / mu / n / news / out / po / pol / pw / qst / sci / soc / sp / tg / toy / trv / tv / vp / vt / wsg / wsr / x / xs] [Settings] [Search] [Mobile] [Home]
Board
Settings Mobile Home
/g/ - Technology


Thread archived.
You cannot reply anymore.


[Advertise on 4chan]


Discussion of Free and Open Source Text-to-Image/Video Models

Prev: >>107700217

https://rentry.org/ldg-lazy-getting-started-guide

>UI
ComfyUI: https://github.com/comfyanonymous/ComfyUI
SwarmUI: https://github.com/mcmonkeyprojects/SwarmUI
re/Forge/Classic/Neo: https://rentry.org/ldg-lazy-getting-started-guide#reforgeclassicneo
SD.Next: https://github.com/vladmandic/sdnext
Wan2GP: https://github.com/deepbeepmeep/Wan2GP

>Checkpoints, LoRAs, Upscalers, & Workflows
https://civitai.com
https://civitaiarchive.com/
https://openmodeldb.info
https://openart.ai/workflows

>Tuning
https://github.com/spacepxl/demystifying-sd-finetuning
https://github.com/ostris/ai-toolkit
https://github.com/Nerogar/OneTrainer
https://github.com/kohya-ss/musubi-tuner
https://github.com/kohya-ss/sd-scripts
https://github.com/tdrussell/diffusion-pipe

>Z Image Turbo
https://huggingface.co/Tongyi-MAI/Z-Image-Turbo

>WanX
https://github.com/Wan-Video/Wan2.2
https://comfyanonymous.github.io/ComfyUI_examples/wan22/

>NetaYume
https://civitai.com/models/1790792?modelVersionId=2485296
https://nieta-art.feishu.cn/wiki/RY3GwpT59icIQlkWXEfcCqIMnQd

>Chroma
https://huggingface.co/lodestones/Chroma1-Base
https://rentry.org/mvu52t46

>Illustrious
https://rentry.org/comfyui_guide_1girl
https://tagexplorer.github.io/

>Misc
Local Model Meta: https://rentry.org/localmodelsmeta
Share Metadata: https://catbox.moe|https://litterbox.catbox.moe/
GPU Benchmarks: https://chimolog.co/bto-gpu-stable-diffusion-specs/
Img2Prompt: https://huggingface.co/spaces/fancyfeast/joy-caption-beta-one
Txt2Img Plugin: https://github.com/Acly/krita-ai-diffusion
Archive: https://rentry.org/sdg-link
Bakery: https://rentry.org/ldgcollage

>Neighbors
>>>/aco/csdg
>>>/b/degen
>>>/r/realistic+parody
>>>/gif/vdg
>>>/d/ddg
>>>/e/edg
>>>/h/hdg
>>>/trash/slop
>>>/vt/vtai
>>>/u/udg

>Local Text
>>>/g/lmg

>Malware Prevention
AniStudio is not safe to run, steer clear.
>>
Blessing this thread and have to agree until the dev builds something of value and traction. Just doesn't seem safe after recent events and behavior. This isn't a knock on him personally but the software is making no progress and is severely behind all UI in the space
>>
>>107706503
>>Malware Prevention
>AniStudio is not safe to run, steer clear.
why are you outright lying about open source software now? this has to be a troll
>>
Ignore "it" and post diffusion.
>>
>>107706583
do it in the real thread. this one is going to get nuked
>>
File: z_00030_.png (1.39 MB, 1152x864)
1.39 MB
1.39 MB PNG
>>
File: ComfyUI_01287_.png (1.9 MB, 896x1152)
1.9 MB
1.9 MB PNG
>>
Thank you for baking OP
>>
>>107706591
i kinda have a sneaking suspicion it wont be. remember there were two troublemakers and the op only mentions one. if somehow troublemaker 2 scapegoated 1 and got itself removed from the op warning then its in its best interest to keep the thread up and continue scapegoating. if this gets nuked then well you have your answer
>>
>>107706591
>Announcing a report or "sage"
>>
>not included in the faggollage
:[
>>
File: ComfyUI_01295_.png (3.38 MB, 1208x1552)
3.38 MB
3.38 MB PNG
>>
>>107706591
>>107706571
See what happened OP, you gave the schizos an inch by not including the rentries, and they're still not happy, you never negociate with terrorists
>>
>>107706679
A couple of anons have reported eating bans during the report frenzy, better to be safe.
>>
Blessed thread of frenship
>>
>>107706503
>>Malware Prevention
>AniStudio is not safe to run, steer clear.
jannies have told you in no uncertain terms that you can't put your personal grievance drama in the OP anymore
just grow up and let us have our local diffusion thread without the constant off-topic baiting
>>
>>107706690
it doesn't matter, as long as Ani doesn't remove the rentries + has anistudio repo link on the OP he's gonna nuke everything, that's his plan since the begining
>>
>>107706702
>jannies have told you
How do you know what jannies have said Ani?
>>
>>107706703
He can't anymore. Just be on your best behavior because he's still trying.
>>
Do you think Z Image Edit will be equal to Qwen 2511?
>>
>>107706721
>>107706703
Let's ignore whoever it is please they are lonely and feed off attention be it positive or negative. He's trying to goalpost to a nuke
>>
>>107706728
I'm hoping it's going to be BETTER. Please. Please be better.
>>
>>107706722
>Just be on your best behavior because he's still trying.
yes goyim, don't include the rentries for just a year to appease the schizo, and in a year people will be used of not having the rentries anyway so it's gonna be forever after all

is that you debo?
>>
File: upscale_00002_.png (3.36 MB, 1344x1728)
3.36 MB
3.36 MB PNG
>>
>>107706503
>the rentries are removed definitely
>ComfyUi becomes closed source >>107705799
Ani has won, unironically.
>>
File: file.png (1.14 MB, 832x1248)
1.14 MB
1.14 MB PNG
>>
>>107706503
>no rentries
I guess this is the end of /ldg/, oh well, base won't be released anyway, the open source diffusion ecosystem is officially dead
>>
File: oscar.png (3.36 MB, 1536x1536)
3.36 MB
3.36 MB PNG
>>
>>107706702
Why do you talk on the behalf of jannies, are you an "User impersonating 4chan staff?"
>>
they still didn't release z-image base?
It's not even meant to be that exciting to gen with right, just much better to train loras with
>>
retard here. everything installed for LLM, TTS, and image/vid gen. I'm at my limit (rtx 2060, 6g). thinking about renting from Vast. best option? what do? I'm hoping to run comfyui for image/vid gen for a few hours a day at least.
>>
if/when this drops it better get implemented everywhere
can't be fucked with this long training any more
https://x.com/jiqizhixin/status/2005642964044050929
>>
>>107706961
if you rent, (((they))) win
>>
>>107706591
>this one is going to get nuked
I'm surprised it still isn't, did ani lose his power tripping proxy powers or what?
>>
>>107707011
Instantaneous deletions are no longer occurring. Reports are still being looked at manually, obviously.
>>
>don't want to run joycaption on my goonstash over the internet
>don't have the hardware to run it locally
>it often has false-positives like the wrong artist

It does a decent job and it's 90% of the way there but I still have to go through the results...How many more years must i wait for a set and forget model for image tagging?
>>
>>107706989
You will never beat the LoRA. Many have tried and you too shall fail.
>>
>>107707025
>Instantaneous deletions are no longer occurring.
I'm really curious what the fuck happened those last 2 days though? Did 4chan experiment with an autonomous nuke or something? If yes it's the worst idea ever, in that scenario, only the schizos with their thousands of proxies can rule this place
>>
>>107707042
It's better not to dwell on this topic too much.
>>
>>107707030
What is the best local model?
>>
>>107707047
why? this shit is important, it literally killed /ldg/ for as long as it was implemented, I can't pretend this isn't serious and move on, I need to know wtf happened
>>
>>107707042
some posts were deleted in minutes without a warning or ban while others were deleted in literal seconds. i imagine what happened is that there were mass reports on the thread causing the no-warning deletions but all the reports caused a mod to start monitoring the thread.
>>
>>107707071
>all the reports caused a mod to start monitoring the thread.
source?
>>
>>107707071
>>107707092
I didn't notice you said "I imagine", my bad, but yeah... desu I'd rather have the rentries than say on OP that anistudio is unsafe, ani is a schizo retard but there's no proof his software has malware in it, if not it's just lying to spite him, at least the rentries had factual things to say about his schizophrenia
>>
>>107707104
well the reason i want them to remain myself is the simple fact that this OP only mentions one person while the other menace seems to have finally gotten what he wanted from the start
>>
>>107707108
desu I pity ani on that one, he shat himself for more than a month only for debo to be saved, debo just chilled and got what he wanted, ani is still being targeted lmao
>>
>ani is crying
>>
>>107707104
You CANNOT run software from someone that repeatedly calls for doxing /ldg/ anons. The risk is just too high. Rentries were taken off because bans were handed out. But you can bake the next thread with them. Just know you'll be competing with the spammer so be proactive.
>>
>>107707130
if I was a newcommer and see that "anistudio is unsafe" without any additional explaination I wouldn't take it seriously, that's what the rentries were made for, to warn people about some dangerous people lurking in there so that you have all the necessary informations to act accordingly
>>
>>107707156
We don't have control over that but anons can ask, looking at his github stars should be enough of a warning.
>>
>>107707156
Yes, this is a good point. This is an emergency stopgap. We can iterate. Maybe even go back to how things were if we establish it's safe.
>>
>>107707176
>We don't have control over that
are you implying that the schizos have won and that you can't put the rentries anymore? desu just adding "anistudio is unsafe" without any proof is a better excuse for ani to nuke the thread, you are just making a baseless claim here
>anons can ask
that's not the point of this general, we're here to talk about diffusion, if anons want to learn about the schizos they could've just read the rentries, adding a vague statement will just deviate the discussions with "huhh? anistudio is unsafe? why?"
>>
>>107707200
yes bans were received for linking to those, if you want others to post the rentries then please do it first
>>
>>107707042
>what the fuck happened those last 2 days though? Did 4chan experiment with an autonomous nuke or something?
If it was true then there's probably other instances of schizos winning on other generals, if it's just on /g/ then something is definitely sus.
>>
https://blog.comfy.org/p/comfyui-repo-will-moved-to-comfy
>we are going to officially moved the ComfyUI repository
SAAAARRR
>>
File: file.png (3.26 MB, 2560x1440)
3.26 MB
3.26 MB PNG
>>107706989
Maybe its good? I'll believe when I see it
>>
>>107707214
ani is suspiciously silent, and he didn't make a "schizo free" thread so far, this whole thing is so sus dude lmao
>>
File: leaderboard3.png (210 KB, 1989x1566)
210 KB
210 KB PNG
>Z image falling farther every day
>Still no base
>Flux Turbo stealing Z Turbo's name and BTFO'ing it
Chinakeks are so pathetic. When will you learn that China cannot cook? The west won.
>>
>>107707200
You can do it we're only doing what we can do. Most posters already know and have witnessed what happened over the last couple of months.
>>107707244
You're trying to make this bigger than what it is, stop being salty.
>>
File: GET OUT.gif (472 KB, 220x126)
472 KB
472 KB GIF
>>107707267
>>Flux Turbo stealing Z Turbo's name and BTFO'ing it
are you telling me that a 32b model has beaten a 6b model? NO WAY
>>
File: 1744403257773046.jpg (744 KB, 1248x1880)
744 KB
744 KB JPG
>>
>>107707279
>You can do it we're only doing what we can do.
why not sending a message to a mod and explain to them why the rentries are essential to inform people about some dangerous anons lurking in there, ultimately instead of guessing we should have an official voice telling us what we can or cannot add to the (OP), is that even possible?
>>
>>107707294
You can do that
>>
>>107707279
>You're trying to make this bigger than what it is, stop being salty
it's a major red flag they are just going to sell it
>>
>>107707265
he's running out of steam and the "disadvantages" of the stuff he consumes manifest
>>
i also nooooticed that all mentions of "ran" disappeared before the deletions started happening. wonder what that could mean
>>
>>107707396
my theory is that ani got nuked hard and debo took his place and started blasting with his proxies, that's why that "ani" didn't sound that obsessed with "ran" anymore
>>
>>107707267
GPT Image 1.5 doesn't look like it should be that high up
>>
>>107707421
why didnt you post the ran rentry anon? :)
>>
>>107707421
>on topic
the OP is literally calling your software "not safe to run", why aren't you nuking it ani?
>>
>>107707421
pretty obvious at this point but tran can't self-reflect on anything
>>
>>107707407
>gives an hypothesis
>>107707421
>ani instantly appears to speak out
Oh shit I didn't expect the theory to be this warm lmao
>>
>>107707421
>>107707435
when are you using your proxy again to nuke the OP calling your software unsafe? and why didn't you make a "schizo free" thread yet?
>>
>>107706503
Been living in a rock
Are Local models still shit ??
Lets compare it to Grok and Sora for Video gen capabilities
>>
>>107707456
can grok/sora do porn? then who cares.
>>
File: ComfyUI_00241_.png (2.51 MB, 1024x1200)
2.51 MB
2.51 MB PNG
>>
>>107707467
interesting use of electricity
>>
catjak is having a meltdown in the discord as well in case you are wondering who's been spamming/trolling/false flagging constantly for the past few months
>>
>>107707530
show some screens lol
>>
>>107707530
do you have a rentry about them perhaps?
>>
>>107707530
>catjak
who?
>>
>>107707466
>>107707456

Sora only can do hijabi girls. Any exposed skin = failed gen

Grok is gradually getting there. Grok literally the best generator out there...... until 2 weeks ago.
>>
>>107706597
her hair clip makes it hotter
>>
>>107707564
nobody important
>>
>>107706989
>>107707040
>>107707263
The real question is will it be implemented in Comfy
>>
>>107707578
i was getting decent vids of girls kissing on sora but i stopped using it once they added in the auto-timer for too many failed gens in a row
>>
>>107707263
>>107706989
>this one will definitely replace Loras!
>this one will definitely replace CFG
I've heard this cope since 2022, it's time to let it go anon, we'll get loras and CFG for ever, the sooner you accept it the better lol
>>
>>107707616
Grok can suck dicks (literally) at least until 2 weeks ago where they started to dumb down the models.
>>
File: ComfyUI_00262_.png (1.48 MB, 1024x1200)
1.48 MB
1.48 MB PNG
>>
File: 1759771925071812.png (2.9 MB, 1248x1880)
2.9 MB
2.9 MB PNG
>>
Doesn't Alibaba realize that they are in a lose-lose situation with the recent API-only Wan releases?
While good, their models are not better than the competitors. Why would I pay for the Wan API if the competition is better?

I hope they eventually realize that and open sources it, but I doubt it
>>
>>107707770
tell that to the illustrious team lol. holy fuck what a shitshow that was
>>
File: 1762865200326192.png (1.02 MB, 1024x736)
1.02 MB
1.02 MB PNG
>>107707770
Watch them do the same thing for Z-image base
>>
>>107707770
>lose-lose situation
Why? What do they gain besides good PR with open-source?
>their models are not better than the competitors.
I presume it's still better to recoup some of the cost even when it doesn't end up turning profit.
>>
the goal of api isnt to get you to buy it, it's to get investors to buy it. nobody will pay for flux 2 API, yet right after release they got a $300 million investment.
you are not the target audience, they just pretend you are.
>>
>>107707801
>What do they gain besides good PR with open-source?
it's the only way for them to get people to know they even exist, the other way is to make a model so good people talk about it non stop like Nano Banana Pro or Sora 2, but Alibaba can't compete yet so they only have option 1, which is us giving them free publicity
>>
Models cost millions to train, companies don't just give away millions of dollars of candy for free unless there's a hook in there somewhere. I don't even know why they've even released as much as they've released to begin with.
>>
>>107707530
How do those two things correlate?
>>
>>107707795
https://www.reddit.com/r/LocalLLaMA/comments/1pz68fz/z_ai_is_going_for_an_ipo_on_jan_8_and_set_to/
yep, it's over for real
>>
>>107707824
>>107707828
You could argue 2.1 and 2.2 were the hooks for the eventual API release but they pushed for it when it was far from ready to compete in any meaningful capacity.
Maybe someone higher up got frustrated at how much money they were draining?
>>
>>107707828
>I don't even know why they've even released as much as they've released to begin with.
they want to disturb the US AI ecosystem, look at deepseek, when it got released Nvdia lost 600 millions in share, that's the goal of China, spend a millions to make a model, release it to the wild and watch the US lose billions in consequence kek
>>
>>107707842
Just incase someone gets confused z-ai aren't the guys behind z-image.
Shame though, GLM was pretty kino at times.
>>
>>107707842
>Z-Ai
won't happen to Alibaba, it's one of the biggest companies in China, even Elon Musk doesn't have enough money to buy it lool
>>
>>107707842
Z.ai isn't related to z-image, but they make the GLM LLMs. But yet, this shows that the end-goal of all 'open source' AI is a corporate buyout. Local is just a quick way to get attention (see: SAI, Flux, Wan)
>>
>>107707854
>GLM was pretty kino at times.
it was creative but it never listened to my orders, it needed to be tamed more
>>
>>107707843
I'm not sure what commercial non-gooner use there is for video models to begin with. It's just a stupid social media fad that is already being run into the ground.
Also if that random Chinese dude is to be believed then WAN 2.5 is too big to fit into consumer VRAM anyway, or at least that was the implication I got from some post of his that somebody quoted in this thread ages ago.
>>
>>107707886
all video models are too big for consumer vram. the wan 2.2 local is running is a lobotomized plastic shitquant, and it's ancient. the newer stuff is even bigger and slower, just like flux 2
>>
>>107707886
LLMs and general AI upgrades can no longer show "results" that the general public can easily see, so they use stuff like image and video gen to make people think that AI is "going to the moon"
>>
>>107707894
>the wan 2.2 local is running is a lobotomized plastic shitquant
it can be run on Q8 on a 24gb vram, and Q8 is really close to bf16, let's not exagerate
>>
>>107707808
>nobody will pay for flux 2 API, yet right after release they got a $300 million investment.
same thing for StabilityAI, they are irrelevant since 2023 and yet they keep getting insane investments, I have no idea how they can pull this stuff off
>>
File: 12859375829574.jpg (107 KB, 554x518)
107 KB
107 KB JPG
>2026 -1
>People are STILL baking style LORAs with triggers

alright this HAS to be a joke right, at least everyone leared not to burn them at this point.
>>
>>107707900
I'm running Q8 on 16GB literally right now, and 93 frames no less.
It's frustrating though, it's so close to actually being good but here I am constantly trying to tard-wrangle the non-lightning version and having to wait five minutes to see if this latest tweak to the prompt yielded some plausible looking motion in the high-noise preview, then it's another 30 minutes of waiting on top of that.
Thank god for video previews at least.
>>
File: winterlo.png (1.85 MB, 1500x1028)
1.85 MB
1.85 MB PNG
>>
>>107707904
AI is all hype right now no substance. I have heard multiple startups get insane funding just for saying they will do something or make somthing with "AI" not even any specific goal lmao
>>
File: ComfyUI_04964.jpg (3.35 MB, 1536x2160)
3.35 MB
3.35 MB JPG
>>107706989
My first couple of excursions into training were HyperNetwoks back in the early 1.5 days (LoRA was still kinda ghetto). Anyway, prediction works in other places during inference, so I don't see why it wouldn't during training. Fingers crossed!

>>107707267
These "rankings" really need a censorship weighting; because while that's the model not doing something by choice is still the model being incapable in its overall output quality.
>>
>>107707926
well i talk to Grok a lot because i have no friends. but i think open source AI is the only way. anything that requires a login repels me.
>>
>>107707938
>These "rankings" really need a censorship weighting; because while that's the model not doing something by choice is still the model being incapable in its overall output quality.
nvke
>>
>>107707939
>i have no friends
I don't need friends they dissapoint me
https://youtu.be/uFgSo3SpyRk?t=8
>>
>>107707267
how the fuck is gpt 1.5 1st, and how the fuck is a turbo model "better" than the ""undistilled"" version (dev is still guidance distilled)
>>
Base will be released when China invades Taiwan.
>>
>>107707906
Show example of a style lora without triggers.
>>
File: ComfyUI_temp_flqdu_00130_.png (2.67 MB, 1088x1856)
2.67 MB
2.67 MB PNG
>>
File: ComfyUI_temp_flqdu_00135_.png (2.62 MB, 1088x1856)
2.62 MB
2.62 MB PNG
>>
File: ComfyUI_temp_flqdu_00136_.png (2.57 MB, 1088x1856)
2.57 MB
2.57 MB PNG
>>
someone gen me some images of haruhi suzumiya for my haruhi folder.
>>
>>107707894
>all video models are too big for consumer vram. the wan 2.2 local is running is a lobotomized plastic shitquant, and it's ancient. the newer stuff is even bigger and slower, just like flux 2
When the AI crash happens I'm gonna buy a surplus 10 kW GPU rack for 1.5 grand and hook it to an e-car charger in my garage and then use it to generate all the bouncing tiddies I could possibly want, then who's going to be laughing huh?
>>
File: ComfyUI_temp_flqdu_00138_.png (2.86 MB, 1088x1856)
2.86 MB
2.86 MB PNG
>>
File: ComfyUI_temp_flqdu_00139_.png (2.9 MB, 1088x1856)
2.9 MB
2.9 MB PNG
>>
File: y2k3dcg.png (2.85 MB, 1344x1568)
2.85 MB
2.85 MB PNG
>>
File: ComfyUI_temp_flqdu_00146_.png (2.9 MB, 1088x1856)
2.9 MB
2.9 MB PNG
>>
File: ComfyUI_temp_flqdu_00150_.png (2.74 MB, 1088x1856)
2.74 MB
2.74 MB PNG
>>
File: Argento_00001_.jpg (631 KB, 1824x1248)
631 KB
631 KB JPG
>>
File: ComfyUI_temp_flqdu_00154_.png (2.88 MB, 1088x1856)
2.88 MB
2.88 MB PNG
>>
File: Argento_00002_.jpg (639 KB, 1344x1728)
639 KB
639 KB JPG
>>
File: Argento_00003_.jpg (623 KB, 1344x1728)
623 KB
623 KB JPG
>>
File: zimg_00002.png (1.8 MB, 864x1280)
1.8 MB
1.8 MB PNG
>>107707993
>>
File: zimg_00006.png (1.93 MB, 864x1280)
1.93 MB
1.93 MB PNG
>>107707993
>>
File: ComfyUI_00990_.png (2.63 MB, 1696x1296)
2.63 MB
2.63 MB PNG
>>
>>107706998
If you have plans to get some local rig or just rent for a couple of months I don't think it's a big deal. Cloud GPUs are not censorious yet, you can do whatever you want with your instance. I personally wouldn't shit on saas if they weren't so fucking moralizing and cucked.
>>
Is this the right or wrong place to ask about 2d image to 3d model/mesh generation?

There seem to be a number of websites that are membershipping such a service hard, and the tests ive done seem to be pretty fast and accurate.

Is there anything open source on the horizon for such kinds of generation?
>>
File: ow5dm7.mp4 (2.33 MB, 360x640)
2.33 MB
2.33 MB MP4
>>107708033
hi
>>
>>107708492
Need.
>>
File: 1767027267606000.png (1.66 MB, 1488x1120)
1.66 MB
1.66 MB PNG
the anime girl in image1 is sitting at a table with the anime girl in image2 and the anime girl in image3.. keep their expressions the same.
>>
File: 1759575770999666.png (1.37 MB, 1488x1120)
1.37 MB
1.37 MB PNG
the anime girl is pointing to a picture of an anime girl that looks like her, keep her expression the same.
>>
is he gonna start spamming again
>>
>>107708635
why would he? he won, he removed the rentries he got what he wanted
>>
>>107708650
I am just messing with edit nor do I have any issue with rentry, the wan 2.2 one was pretty useful desu
>>
>>107708682
I wasn't talking about you lol
>>
File: 1738313587421237.png (700 KB, 1281x480)
700 KB
700 KB PNG
upscale the image. keep her expression the same.

neat
>>
thing is, people new at the threads (I was once 1 year ago) when they see the rentry calling out specific 'actors', they think 'WHY'.
Why call them out? Why give them attention? Aren't we all supposed to be anonymous? Well, whatever, bunch of dramaqueens.
Then you become a regular and start to notice: all the shilling, all the shitposting, all the sabotaging.
Man we went through so many phases with this autist. 'You have comfyui in the op so we can post API gens! *proceeds to spam the thread with seedream*', fucking faggot, constantly shitting on competing UIs while NO ONE FUCKING CARES what you use, unless you're making a competing (LMAO) ui and have a vested interest in bringing down other options to promote your shit.
But newfags dont know this, they might even argue with this retard in good faith, but it's like fighting against a windmill, pointless. He would always go around arguments and proceed with his bad faith pilpul to try to trick users to use his shitty UI. this faggot failed at life, failed at work, and cant let us anons enjoy this fucking hobby. FUCK.
I'll start posting gens again this thread but man. Tiring.
>>
>>107708740
meds
>>
File: collage qwen test.jpg (1.13 MB, 4000x3000)
1.13 MB
1.13 MB JPG
qwen image edit plus (2511) 20B test:
anime 2 photorealistic
prompt: change the image to a super detailed textures, ultra realistic image. hyper realistic image, realistic neutral lighting, realistic environment and background. photorealistic skin and facial details. realistic hair, realistic eyes. keep the same hair style and hair accessories.
negative prompts:2d, sketch, drawing, abstract, cartoon, cgi, video game graphics, retro, low quality, worst quality, low detail,
>>
>>107708740
talk about obsessed, man... just take your meds and move on. this is concerning
>>
>>107708740
truth nuke
>>
>>107708746
>meds
>>107708758
>meds
ani samefag
>>
>>107708740
>>107708760
samefag
>>
>>107708740
>this faggot failed at life, failed at work
itt's funny because it's true
>>
why is ran samefagging again. how hard is it to keep the peaceful bread going
>>
File: amen.png (133 KB, 500x280)
133 KB
133 KB PNG
>>107708740
based post, fuck that little bitch
>>
>>107708778
>peaceful bread
>>107706503
>Malware Prevention
>AniStudio is not safe to run, steer clear.
why do you call that peaceful? it's calling your software a malware, what are you waiting for to use your french proxies to nuke the thread?
>>
>>107708778
>ran
>>107708758
>talk about obsessed, man... just take your meds and move on.
>>
File: 1739659927413106.png (2.02 MB, 1176x1424)
2.02 MB
2.02 MB PNG
upscale the image, this was potato quality before and now look:
>>
>>107708740
ani said he never posted any of this. it's some bad actor trying to frame him. probably (You) because you're still seething all those years later, you never amounted to anything despite your best efforts to become a coder. how's that python fizzbuzz going faggot failure nigger?
>>
>>107708788
not ani. stop trying to promote your agenda.
one win against schizo at a time
>>
File: I'm noooticing.jpg (49 KB, 2137x222)
49 KB
49 KB JPG
>>107708801
>this. it's
that's ani speaking
>>
>>107708797
haruhi!!!
>>
>>107708810
>not ani
I never said you were ani on my post, are you ok "anon"?
>>
>>107708746
>>107708758
>>107708778
>>107708801
How does it feel to face the consequences of your own actions?
>>
>>107708814
>python is not for scaling
what the fuck am I reading, did he ever work a real job?
>>
File: 1741263398030645.png (1.99 MB, 1176x1424)
1.99 MB
1.99 MB PNG
>>107708797
saw a small bug with a hand, now it's good.
>>
>>107708829
hands still look like garbage, also haruhi is ultra turbo normiecore, kys.
>>
>>107708824
>did he ever work a real job?
obviously not, look at how insufferable he is, he wouldn't last a day without the boss wanting to punch his face lmao
>>
>>107708835
yeah when you ask normies what anime they watch, haruhi is one of them.
piss off newfriend.
>>
>>107708824
yeah he did work in the miltary embedded systems. he's quite experienced actually, with python as well. i think his hatred for python comes with experience with it. it's an awful bloated language that is not fit for this kind of workload
>>
>>107708829
Ignore the local spammer, he insults the best gens in threads that call out his malware, and praises the worst gens in his own threads. It's exposed every time his posts get IP nuked.
>>
>>107708835
>also haruhi is ultra turbo normiecore
yeah in 2010 maybe kek
>>
File: 1753140320729010.png (1.53 MB, 1264x1320)
1.53 MB
1.53 MB PNG
upscale the image. the anime girl is pointing at the camera.

:)
>>
File: this.jpg (33 KB, 496x601)
33 KB
33 KB JPG
>>107708835
>haruhi is ultra turbo normiecore
I always found haruhi mid desu, but the movie with Yuki is absolute cinema
>>
>>107708849
Butiful banding, leftover diffusion noise and slopped hand
>>
File: 1766447286908872.png (947 KB, 1296x808)
947 KB
947 KB PNG
>>107708852
well feel free to contribute anon
>>
>>107708841
local diffusion?
>>
File: file.png (36 KB, 387x220)
36 KB
36 KB PNG
>>107708839
yup. guy hasn't matured past 12.
>>
>>107708861
He doesn't want to put in the effort to repost old gens on a thread that calls him out.
>>
>>107708841
>i think his hatred for python comes with experience with it
yeah that was impression as well. he was clearly more knowledgeable both about c and python while discussing comfy and anistudio with those retarded webdevs and nocoders. most of the seethe against him is due to jealousy
>>
>>107708841
>>107708871
why are you posting offtopic, ani?
>>
>>107708872
oh man, you know after they disagreed with him he asked them random questions about linked list to prove his intellectual superiority, but didn't manage to stump them and then stormed off.
>>
>>107708841
>systems. he's
>>107708871
>well. he

ani samefagging and patting himself on the back once again >>107708814
>>
>>107708881
>there's only one person on 4chan who writes in lowercase
>>
File: LMAO.png (212 KB, 1038x631)
212 KB
212 KB PNG
>>107708871
>jealousy
who's jealous of a faggot made a repo that has 33 stars in it lool
>>
File: 1766432752866829.png (2.23 MB, 1728x968)
2.23 MB
2.23 MB PNG
give the asian man on the left black skin. keep his expression the same. Change the text on the right to "NETFLIX HOUR".

lmao, man I love the new edit.
>>
>>107708893
>we should just bury the hatchet
go fuck yourself ani, no one likes you
>>
File: zit_00012_.png (1.36 MB, 1280x720)
1.36 MB
1.36 MB PNG
>>107708893
>he finally gave up on shilling his crap here
We're making progress. Hopefully he'll gave up on samefagging altogether!
>>
>>107708906
give*
>>
>>107708908
yeah? how are you gonna prove that, "anon"
>>
File: 1738706781519029.png (2.21 MB, 1728x968)
2.21 MB
2.21 MB PNG
>>107708899
refined a bit:
>>
>>107708893
>any attempts to make bread with anistudio in the op is trolling
what are you waiting for to use your proxies to nuke this bread then? you were pretty succesful with that those last 2 days after all
>>
File: 1749955755801145.png (2.2 MB, 1728x968)
2.2 MB
2.2 MB PNG
>>107708917
>>
>>107708935
>at least we got rid of the troll links
does he know?
>>
i'm out of the loop of stable diffusion (used to browse threads with only alphonse mucha gens), can anyone rate this stack:
>noobai
>re/forgeui
>pinokio
>>
>>107708947
the stable diffusion general is >>107707572
>>
File: ani's proxies.png (12 KB, 828x153)
12 KB
12 KB PNG
>>107708935
>nobody is using any proxies
why do you always have to lie ani? the internet is forever https://desuarchive.org/g/thread/107642642/#q107645605
>>
File: file.png (187 KB, 1042x789)
187 KB
187 KB PNG
>>107708935
You can gaslight all you want, everybody saw you spent your Christmas spamming 4chan. And everybody here saw you beg the first person who didn't know about your spam to DM you for moral support >>107504991
>>
File: 1757387306619599.png (21 KB, 379x272)
21 KB
21 KB PNG
Where do I get this node? Or was it renamed
>>
>>107708947
>noobai
sure, it's still great for anime
>re/forgeui
if you like forge, forge neo seems to be the most maintained right now, it supports zit which is cool for realism
>pinokio
don't know
>>
>>107708956
ani isn't even french lol. your inspect element troll post is obvious to everyone around. stop shitting your diaper in public
>>
>>107708935
>we
Don't include the voices in your head in the equation Ani, you're alone in this battle.
>>
>>107708969
thanks
>>
>>107708963
it's part of comfy core maybe your comfy isn't up to date?
>>
>>107708971
>You can only create proxies in the same country where you reside.
Oh no, he's retarded
>>
File: 1746365367839995.png (1.54 MB, 1720x968)
1.54 MB
1.54 MB PNG
>>
>>107708980
He's clearly pretending to be retarded. It's actually amusing, dude clearly isn't dumb, he COULD amount to something, but his immense mental illness completely fucked him over. It's kinda sad.
>>
>>107708980
>>You can only create proxies in the same country where you reside.
>but ani can only make french proxies, thats why I called him out by name with this as my evidence
you're kind of stupid, huh?
>>
File: arwi.png (1.75 MB, 896x1152)
1.75 MB
1.75 MB PNG
>>
File: 1760880055705932.gif (148 KB, 498x350)
148 KB
148 KB GIF
>>107708999
I don't like this haruhi
>>
>>107708993
Ani is living in Vancover and used his proxies located in France to bot that pool.
>>
File: 1754592793531268.png (1.45 MB, 1720x968)
1.45 MB
1.45 MB PNG
>>107708987
>>
hmmmm.... i wonder who would spend so much time for months every day defending some random dev with 33 github stars, including on christmas... must be a random third party!
>>
>>107709052
hmmmm.... i wonder who would go through the effort of botting a poll in support of some random dev with 33 github stars, including on christmas... must be a random third party!
>>
>>107709051
kek
>>
>>107709071
Why didn't the poll say 11 (France), 1 (Your Country), then, Mr. Top 1 Random Dev Fan?
>>
>>107709071
>know. maybe
see >>107708814
>>
File: 1757241032626876.png (1.73 MB, 1720x968)
1.73 MB
1.73 MB PNG
replace the airplane with a large panel truck with "BIG GUY INC" on the side. keep his expression the same. the man in the blue shirt is wearing a baseball cap saying "4U" on it. the man in image2 is standing on top of the truck.
>>
>>107709087
needs haruhi
>>
>>107709087
Is the VAE causing the skin sloppening or is it the diffusion model?
>>
>>107709076
because the screenshot is obviously fake. nobody actually gets to see the results except for (You). you edited it with inspect element and parade it for everyone as if people can't see through your bullshit schizo
>>107709080
do you realize how crazy you make yourself look with posts like this?
>>
>>107709094
VAE wouldn't cause this. It's the model slop.
>>
>>107709096
is this screenshot also fake or did the Top 1 Ani Defender really spend his christmas spamming a mongolian forum? >>107708960
>>
>>107709096
>fake. nobody
>>
guys its a bot, stop replying to it.
>>
Redpill me on TwinFlow
>>
Anything new other than twinflow?
>>
File: file.png (3.15 MB, 1296x1728)
3.15 MB
3.15 MB PNG
>>
File: file.png (3 MB, 1296x1728)
3 MB
3 MB PNG
>>
File: 1759339586609234.png (1.34 MB, 1192x1400)
1.34 MB
1.34 MB PNG
the man in image1 is folding his arms and looks sad, and has his mouth closed.

PROMOTIONS! denied
>>
File: base when.png (1.29 MB, 896x1152)
1.29 MB
1.29 MB PNG
Realistically we are also going to wait a few more months for a decent major finetune too.
Things haven't exactly been progressing at the perfect pace.
I am feeling a bit demoralized.
>>
>>107709511
>Realistically we are also going to wait a few more months for a decent major finetune too.
Of course. I'm not worried about the wait, honestly. I like what we have and I'm excited about the future potential of local.
>>
File: h869s6.mp4 (2.4 MB, 540x960)
2.4 MB
2.4 MB MP4
>>107708057
hey
>>
>>107708899
>>107708917
His hands are still yellow
>>
best zit sampler+scheduler for realistic portraits of humans?
>>
File: zit (4).jpg (764 KB, 1352x1352)
764 KB
764 KB JPG
>>
>>107709648
>best zit sampler+scheduler for realistic portraits of humans?
i2i upscale with lora
>>
File: file.png (3.01 MB, 1296x1728)
3.01 MB
3.01 MB PNG
>>107709648
res_multistep / simple
>>
File: 1758160464583420.png (1.86 MB, 1080x1544)
1.86 MB
1.86 MB PNG
the anime girl in image1 is working at a mcdonalds with the anime girl in image3. keep their appearance the same. they are both wearing visors with the McDonalds logo.

images: project diva miku + a random teto.
>>
>>107709757
her hand kinda fucky ngl
>>
File: file.png (17 KB, 595x102)
17 KB
17 KB PNG
time is running out
>>
>>107709802
who cares
base doko
>>
how the fuck do you prompt correctly
>>
>>107709832
Start with 1girl
>>
>>107709840
yes i've done. how do you direct specific actions towards on of the characters for instant?
>>
File: file.png (3.02 MB, 1296x1728)
3.02 MB
3.02 MB PNG
>>107709786
whatever
>>
File: zit (5).jpg (539 KB, 1037x1352)
539 KB
539 KB JPG
>>
File: 1763419877232977.png (1.76 MB, 1080x1544)
1.76 MB
1.76 MB PNG
>>107709784
>>
>>107709847
i forgot
>>
>>107709914
FUCK ITS HOPELESS!
>>
>>107709832
literally just let the LLM give you a good starting point and go from there
>>
File: file.png (1.52 MB, 1024x1024)
1.52 MB
1.52 MB PNG
>>
File: file.png (1.56 MB, 1024x1024)
1.56 MB
1.56 MB PNG
>>
File: file.png (2.27 MB, 1152x1408)
2.27 MB
2.27 MB PNG
>>
base status?
>>
https://x.com/klara_sjo/status/2005727139782615366
>>
File: file.png (1.63 MB, 896x1152)
1.63 MB
1.63 MB PNG
>>107710035
chinese culture'd
>>
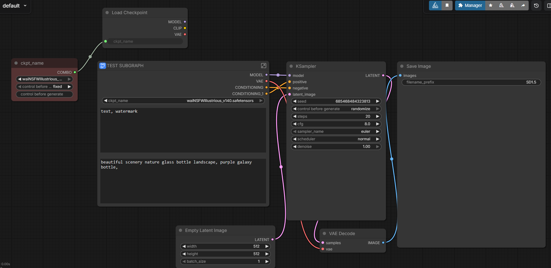
got a comfy issue: i pulled comfy after a few months and trying to adapting old group nodes to new subgraph ones. before, i could double click a combo entry to set a floating widget as the input, but that doesn't seem to do anything now, so does anyone knows what i can do to input a combo variable into a subgraph node?

e.g.: double click the dot on the "ckpt_name" variable in the "load checkpoint" and it creates a combo type widget where i can choose a checkpoint i have and use that to feed multiple other nodes, but now i can't use it to feed into an entry of a group node.

any help appreciated, thanks.
>>
File: output0001-0090.mp4 (236 KB, 1920x1080)
236 KB
236 KB MP4
It's finally here. Local text to armature motion.

left:
>a man shoots a basketball

right:
>a man twerks

Clearly doesn't understand twerking. But damn.
>>
File: Argento_00066_.jpg (698 KB, 1344x1728)
698 KB
698 KB JPG
>>
>>107710049
thanks for no links retard
>>
>>107710047
subgraph enjoyer here, I could barely understand your zoomerbabble, but to expose shit from the subgraph to outside there's 2 ways:
1. use the input controls that are on the left side of your subgraph (this way you can connect external shit too)
2. right click and select 'promote widget' on the field you want to expose. Note that promoted widgets like this ARE NOT connectable/noodable.

So if you want to feed shit to your subgraph you gotta use the input list.
>>
>>107710047
What is a combo? If I understand right what you want, you need to drag the left dot of the ckpt_name input to create a link to the subgraph's input list.
>>
File: Argento_00098_.jpg (602 KB, 1344x1728)
602 KB
602 KB JPG
>>
File: file.png (91 KB, 505x650)
91 KB
91 KB PNG
>>107710065
combobox or a select (basically the list where you can select among many options).
here's a screenshot to show our friend what I meant
>>
>>107708033
>>107708044
>>107708047
Zimage? Can you share catbox?
>>
>>107710059
Oh fuck sorry. Actually got too excited for this one and forgot the link

https://github.com/Tencent-Hunyuan/HY-Motion-1.0
>>
>>107710106
thanks
>>
File: file.png (1.86 MB, 1024x1024)
1.86 MB
1.86 MB PNG
>>
>>107710112
is this real?
>>
>>107710083
I see. I didn't know about this feature.
It looks like it doesn't work well with subgraphs, I managed to get a working link by creating the Combo-outputting node first, and then converting the other node(s) into a subgraph.
If it fits your use case I'd recommend simply exposing your ckpt_name input without using a combo thingy. What do you want one for?
>>
>>107710049
>>107710059
I also just saw this
https://x.com/TencentHunyuan/status/2005916817987100708
>>
>>107710110
>>107710110
>>107710110
when ready
>>
>>107710128
>30 posts early
desperate, kys.
>>
>>107710128
Not going to use your trollbake.
>>
>>107710128
it lacks the warning about harmful software, I don't feel safe posting there, sorry.
>>
File: ComfyUI_00308_.png (1.46 MB, 832x1216)
1.46 MB
1.46 MB PNG
>>107710128
No thanks
>>
File: subgraph.png (148 KB, 1752x854)
148 KB
148 KB PNG
>>107710062
image and catbox for reference: https://files.catbox.moe/u65wut.json

i'm not sure what 'zoomerbabble' i used, if you could tell me what terms i was misusing, i'd be happy to hear.

>>107710065
thank you for the reply, but the issue is i can't draft combo outputs into subgraph inputs. please see the image or workflow. details below.


the point is: i can't drag the output of the red node (checkpoint) into the subgraph named 'TEST SUBGRAPH'. this subgraph is literally just a grouping of checkpoint, positive and negative text boxes to illustrate the point.
>>
>>107710128
Thanks for baking anon. Don't pay attention to the schizo
>>
>>107710136
>trollbake is the thread that doesn't have malicious disinformation about some dev you hold a grudge against
Take your meds and let it go.
>>
>>107710148
>404
I feel that you didnt connect it through inputs but instead just 'promoted' it. share a valid json and ill fix it for you
>>
>>107710162
but it is malware, it wiped my drives when I tried installing it
>>
>>107710148
yeah you just can't do that I guess so you either need to deal with having to set the checkpoint file value in the subgraph widgets or you need to create/find a node that *just* outputs the checkpoint path in a way that is compatible with the Load Checkpoint node or something. Regardless you need to refactor the way you lay out your settings
>>
>>107710162
he really chose a weird way to go about it
you literally can't claim something as serious as "malware" without providing any fucking proof to your claims. that is actual libel.
>>
>>107710128
>>107710162
>>107710156
>>107710172
hi trani
>>
>>107710172
feel free to use your thread with the 20 other french anons who are pro-ani studio. enjoy reposting shit from the real thread for 10 hours, more power to you if that's what gets your rocks off
>>
is anyone baking the real thread? I'm scared of poor newfriends being coaxed into installing malware on their machines, we need to look after our community!!!
>>
>>107710172
>that is actual libel
Yep. If he had proof he'd provide it immediately. This is just defamation because some guy holds a grudge against a dev. We don't need this drama here.
>>
>>107710183
ok then feel free to use the "drama-free" thread alongside all other french anons who agree with you, no one is stopping you "anon"
>>
>>107710183
>libel
>defamation
>on 4chan
do you think anyone is going to take you responding to yourself with this fucking retarded takes seriously?
>>
File: file.png (1.55 MB, 1024x1024)
1.55 MB
1.55 MB PNG
>>
is there some node that allows you to play around with activating or modifying the strength of each layer of the lora that you're applying?
>>
File: v.png (81 KB, 332x298)
81 KB
81 KB PNG
>use img2img
>mention background in the prompt
>gen looks fucked up
>don't mention background in the prompt
>gen looks nice
>>
File: connected.png (54 KB, 884x652)
54 KB
54 KB PNG
>>107710163
>>107710171

i feel like catbox isn't working for me, sorry i didn't check the link before sending it!

but also it's working now for whatever reason, i swear i tried to connect it before and it didn't work. surely i was doing something wrong, but it works now, thank you for the help either way!
>>
>>107710205
your welcome bro, enjoy genning hot girls
>>
>>107710205
the interaction between combo and subgraph is definitely janky
>>
File: output0001-0090.mp4 (169 KB, 1920x1080)
169 KB
169 KB MP4
>a man holds out his arms and spins in a circle
>>
>>107710221
pretty good, even the footwork is believable in this one
>>
File: ComfyUI_00311_.png (1.3 MB, 832x1216)
1.3 MB
1.3 MB PNG
>>
>>107710226
It needs to cleanup on locking the feet and stuff but so far it's been REALLY clean. Was ass to setup though.
>>
>>107710234
Nice, ixy zit lora?
>>
File: output0001-0150.mp4 (215 KB, 1920x1080)
215 KB
215 KB MP4
>a man does a handstand then returns to his original position.
>>
>>107710199
cute catto
>>
>>107710243
IL ixy tag
>>
>>107710208
thanks!

>>107710209
yeah, it seems like i need to recreate the node or redo some connections when trying to connect the combo, because it doesn't seem to work when i simply copy a subgraph and a combo and try to connect them
>>
>>107710253
>sdxl
what is this, 2023
>>
>>107710110
>>107710110
>>107710110
Migrate
>>
Proper thread:
>baked at bump limit
>includes necessary safety warning for newfags
>not baked by a poster who got hundreds of his posts nuked and is thus likely ban evading and likely to get the entire thread deleted
>>107710264
>>107710264
>>107710264
>>
Actual thread:
>made earlier
>no slanderous disinformation
>no off-topic
>won't get removed for spamming/flooding like the split thread that was baked later
>>107710110
>>107710110
>>107710110
>>
>made 30 posts before bump limit
also known as spamming/flooding
>>
File: ComfyUI_05043.png (3.82 MB, 1536x2048)
3.82 MB
3.82 MB PNG
>>107709648
If you don't mind the wait; res_2s/simple is pretty nice.

>>107709832
Don't use "speculative language". It's pointless.
>>
>>107710341
>speculative language
the fuck does this mean
>>
You guys should bake so many new threads that every other thread on /g/ 404s. That would be hilarious.
>>
I'm just... not gonna use the trollbake. Just not, sorry lol! Guess my gens will go elsewhere!
>>
alternative discussion thread, for discussion focused on local AI with comfyui specifically:
>>107712719



[Advertise on 4chan]

Delete Post: [File Only] Style:
[Disable Mobile View / Use Desktop Site]

[Enable Mobile View / Use Mobile Site]

All trademarks and copyrights on this page are owned by their respective parties. Images uploaded are the responsibility of the Poster. Comments are owned by the Poster.