[a / b / c / d / e / f / g / gif / h / hr / k / m / o / p / r / s / t / u / v / vg / vm / vmg / vr / vrpg / vst / w / wg] [i / ic] [r9k / s4s / vip] [cm / hm / lgbt / y] [3 / aco / adv / an / bant / biz / cgl / ck / co / diy / fa / fit / gd / hc / his / int / jp / lit / mlp / mu / n / news / out / po / pol / pw / qst / sci / soc / sp / tg / toy / trv / tv / vp / vt / wsg / wsr / x / xs] [Settings] [Search] [Mobile] [Home]
Board
Settings Mobile Home
/g/ - Technology


Thread archived.
You cannot reply anymore.


[Advertise on 4chan]


File: collage_1767580802_1.jpg (1.69 MB, 2990x2704)
1.69 MB
1.69 MB JPG
Proud of Yourselves? Edition

Discussion of Free and Open Source Diffusion Models

Prev: >>107762592

https://rentry.org/ldg-lazy-getting-started-guide

>UI
ComfyUI: https://github.com/comfyanonymous/ComfyUI
SwarmUI: https://github.com/mcmonkeyprojects/SwarmUI
re/Forge/Classic/Neo: https://rentry.org/ldg-lazy-getting-started-guide#reforgeclassicneo
SD.Next: https://github.com/vladmandic/sdnext
Wan2GP: https://github.com/deepbeepmeep/Wan2GP

>Checkpoints, LoRAs, Upscalers, & Workflows
https://civitai.com
https://civitaiarchive.com/
https://openmodeldb.info
https://openart.ai/workflows

>Tuning
https://github.com/spacepxl/demystifying-sd-finetuning
https://github.com/ostris/ai-toolkit
https://github.com/Nerogar/OneTrainer
https://github.com/kohya-ss/musubi-tuner
https://github.com/kohya-ss/sd-scripts
https://github.com/tdrussell/diffusion-pipe

>Z Image Turbo
https://huggingface.co/Tongyi-MAI/Z-Image-Turbo

>WanX
https://github.com/Wan-Video/Wan2.2
https://comfyanonymous.github.io/ComfyUI_examples/wan22/

>NetaYume
https://civitai.com/models/1790792?modelVersionId=2485296
https://nieta-art.feishu.cn/wiki/RY3GwpT59icIQlkWXEfcCqIMnQd

>Chroma
https://huggingface.co/lodestones/Chroma1-Base
https://rentry.org/mvu52t46

>Illustrious
https://rentry.org/comfyui_guide_1girl
https://tagexplorer.github.io/

>Misc
Local Model Meta: https://rentry.org/localmodelsmeta
Share Metadata: https://catbox.moe|https://litterbox.catbox.moe/
GPU Benchmarks: https://chimolog.co/bto-gpu-stable-diffusion-specs/
Img2Prompt: https://huggingface.co/spaces/fancyfeast/joy-caption-beta-one
Txt2Img Plugin: https://github.com/Acly/krita-ai-diffusion
Archive: https://rentry.org/sdg-link
Bakery: https://rentry.org/ldgcollage

>Neighbors
>>>/aco/csdg
>>>/b/degen
>>>/r/realistic+parody
>>>/gif/vdg
>>>/d/ddg
>>>/e/edg
>>>/h/hdg
>>>/trash/slop
>>>/vt/vtai
>>>/u/udg

>Local Text
>>>/g/lmg

>Maintain Thread Quality
https://rentry.org/debo
https://rentry.org/animanon
>>
>>107766478
thanks for the bread anon, btw, LTX2 is going to be released SOON(tm)
https://github.com/comfyanonymous/ComfyUI/pull/11632
>>
>>107766439
>gemma 3 12b TE
kino kino kino
I wonder how heavy the model is, no indication in the PR...
>>
>LTX2
None of the outputs have looked good though
>>
>>107766502
yeah, the retard plebbitor faggot who spammed his 'prompt master' videos fucking ruined it for me already
>>
>>107766497
we can estimate based on the hidden dimension I guess?
>Llama 3 8B has a hidden dimension of 4096.
>Gemma 2 9B has a hidden dimension of 3584.
>LTXV 2 has a hidden dimension of 3840.
>>
>>107766502
>>107766506
is it worse than Wan 2.2? if not it's still an improvement, and if it's smaller we'll finally get rid of that stupid MoE architecture
>>
>>107766494
on the API, LTX2 has a "fast", "pro" and "ultra" mode, I wonder what version we'll get :^)
>>
File: z-image-fp_00046_.png (3.1 MB, 2048x1264)
3.1 MB
3.1 MB PNG
>>
File: zimg_00115.png (1.41 MB, 960x1280)
1.41 MB
1.41 MB PNG
>>
File: z-image-fp_00049_.png (3.26 MB, 1264x2048)
3.26 MB
3.26 MB PNG
>>
>>
>>107766667
desu not that bad if you think about it. you can make a 10 minute video in one day.
the only thing I'd worry about is my gpu tho...
>>
>>107766523
28B model that only needs half its weights loaded at a time is a feature, not a bug. If somebody can release a 14B model that kicks its ass then great but whether that will happen remains to be seen.
>>107766609
Whichever of those can fit into an average consumer GPU's VRAM. Why would you freely release something that can only run on datacenter GPUs?
>>
File: 1741388789117398.png (2.35 MB, 1408x1472)
2.35 MB
2.35 MB PNG
>>
>>107766609
the shitty version as usual lol
>>
File: HunyuanImage 3.0.png (61 KB, 1670x216)
61 KB
61 KB PNG
>>107766686
>Why would you freely release something that can only run on datacenter GPUs?
Idk, ask Tencent about it
>>
>>107766683
>you can make a 10 minute video
In theory. Wan's jank will have you rerolling a lot though and despite SVI's name, you still can't really generate infinitely. Quality still degrades, it's just slower with SVI. The upper limit is probably 40 sec - 1 min.
>>
>>107766707
>still cant do nipples
>>
>>107766712
Just 30s is already such a step up.
>>
>>107766712
desu for a continuous shot you don't really need more than 20-30 seconds, so SVI is perfect for that
>>
>>107766686
>Why would you freely release something that can only run on datacenter GPUs?
it's literally the norm on the LLM space to release giant models locally lol
>>
>>
>>107766727
exactly.
>>
>>
File: img_00234_.jpg (333 KB, 1216x1376)
333 KB
333 KB JPG
>>
>retard spamming his shitty thots in backrooms whatever
DUDE JUST POST 1 FUCKING IMAGE HOLY SHIT
>>
>>107766758
I look like this.
>>
File: img_00229_.jpg (549 KB, 1216x1376)
549 KB
549 KB JPG
>>
Has anyone tried the latest version of Chroma Radiance?
https://huggingface.co/lodestones/Chroma1-Radiance/blob/main/latest_x0.safetensors
>>
but this is my allotted timeslot to post my shitty thots in backrooms whatever
>>
File: 1765744586516103.gif (883 KB, 250x250)
883 KB
883 KB GIF
I'm stuck on am4 for the foreseeable future. Would it be worth it to get 64gb of ddr4?
>>
File: 1651960404262.jpg (12 KB, 474x260)
12 KB
12 KB JPG
>>107766748
>>107766755
is that you and your twin sister? would
>>
>>107766786
I've been on an AM4 since forever and don't really see the need to upgrade.
>>
>>107766786
do you NEED it? I too was gonna buy 64gb of ddr4 but the sales guy talked me out of it. it'd be much better to save up and upgrade your ram with a new motherboard sometime in the future. unless you absolutely need it, I wouldn't go for it.
>>
r8 my setup
>>
>>107765927
please make a z and chroma lora, thank you
>>
>>107766847
what the hell, what are you doing anon ;-;
>>
Once you get older you realize big workflows aren't really all they've cracked up to me.
>>
File: z-image-fp_00053_.png (3.61 MB, 1264x2048)
3.61 MB
3.61 MB PNG
>>107766802
it's your entrails bro
>>107766866
experimenting
>>107766880
ok boomer
>>
>>107766850
trvth image
>>
>>107766888
I have a hard time to believe you need 10 gozillions nodes just to put 2girls on a backroom door lol
>>
>>107766905
belieber it
>>
File: 1766906595609512.png (8 KB, 509x381)
8 KB
8 KB PNG
>>107766822
>>107766846
Not really. Even with video with block swapping I never oom, but I figure things will only get more ram intensive in the next few years
>>
File: 1746126559704925.png (1.86 MB, 1120x1440)
1.86 MB
1.86 MB PNG
>>107766846
this is pure cope. for AI, you need at least 128GB system RAM, for MOE LLMs and video.
>>
>>107766968
truth nuke, I was about to upgrade from 64 to 128 but after the hike price I guess I'm stuck lol
>>
File: 00182-826620954.png (1.47 MB, 1224x768)
1.47 MB
1.47 MB PNG
>>
>>107766847
lmfao
>>
>>107766977
this looks good anon, what was the prompt?
>>
>>107766983
high-contrast, artistic composition features rectangular glass structures . The central structure s and encases a semi-transparent sphere. structures house what appear to be organic patterns, visible through the clear glass. An abstract, geometric composition dominates the frame, rendered in a style reminiscent of mid-century modern art. The image is a complex arrangement of overlapping photorealistic yet fantastical, ultra-detailed textures (cracks, weathering, mineral veins, salt crust). Mood: epic, awe-inspiring, solitary. Composition: low-angle shot, camera slightly below eye level, horizon low in the frame, wide aspect. Color palette dominated by cool whites, stone gray, blues, and aqua. 4K-level detail. A variety of textures are implied, some with hatched lines or dots. The background is a cream color, providing contrast. The overall effect is of a dynamic and visually stimulating artwork, with emphasis on lines and form. The lighting is even, with a sense of clean design. The composition is unbalanced, suggesting movement and depth. semi-transparent, allowing a hint of its internal structure to be seen. A bright, circular light source, possibly a sun or spotlight, emanates from the upper center, casting long, parallel shadows across the reflective surface. en the organic and the man-made. This digital painting depicts a surreal landscape with a striking contrast. ... plus lots more in the same vien.
>>
File: based.png (78 KB, 640x594)
78 KB
78 KB PNG
>>107766999
thanks
>>
>>107766999
z-image?
>>
File: img_00187_.jpg (337 KB, 1216x1376)
337 KB
337 KB JPG
There: https://civitai.com/models/2280663?modelVersionId=2566872
>>
Local anime meta?
>>
>>107767004
flux-dev; ole skool
>>
>>107767009
>https://civitai.com/models/2280663?modelVersionId=2566872
gigabased, thanks for the lora anon
>>
>>107767009
bless
>>
>>107767014
NoobAI finetune of z-image base that will definitely release
>>
>>107767009
based
>>
>>107766775
Yeah, me
>>
>>107767040
>NoobAI finetune
Which?
>>
File: 1740318577023151.png (1.12 MB, 1280x720)
1.12 MB
1.12 MB PNG
>>107767009
I had to crankup the strength to 1.2 to get the effect at its full glory, first time I had to go over 1 for a ZiT lora lol
>>
>>107767014
z with your own anime lora for sfw and noobai for nsfw
no one uses noob anymore desu
>>
>>107767067
how is it? show some images
>>
Are the NAG custom nodes abandoned?
>>
>>107766905
latent manipulation on the left
schizo lora manipulation on the top
1pass/2pass detailer on the right
and other nodes i ought to delet
>>
>>107767088
not at all for me, I'm still using NAG on Z-image turbo to get rid of the bokeh with some negative prompting
>>
>>107767093
It errors out for me and gives me an import failed on the latest comfy version
>>
>>107767088
desu NAG is working on a lot of modern models so far, is there anything on the list you feel it's missing?
>>
>>107767119
are you using this custom branch though?
https://github.com/scottmudge/ComfyUI-NAG
>>
>>107767127
I am not, I didn't know it existed. It's safe to use?
>>
>>107766968
cope. you need at least 512GB ram
>>
File: img_00202_.jpg (388 KB, 1216x1376)
388 KB
388 KB JPG
>>107767076
Great, thanks for testing. It's not completely fried and it mixes well with other prompted styles = success
>>
>>107767131
it is, if you're unsure look at his latest commits (the one that differ from the official commits) and ask a LLM if he added some malicious shit in it
>>
File: 1756823713055463.png (1.97 MB, 1280x720)
1.97 MB
1.97 MB PNG
https://www.youtube.com/watch?v=KD4YWok32oQ
>>
ltx2 soon
https://github.com/comfyanonymous/ComfyUI/pull/11632/commits/4dc8dad3bdf40cdc23d96c688c4d7b910d5e2d4d
It looks like a big improvement over wan 2.2 IF WE GET THE SAME MODEL AS THE SITE
IF
>>
>>107767228
I'm more hyped by that personally, I've seen some ltx2 examples and they looked terrible lol
https://github.com/huggingface/transformers/pull/43100
>>
>>107767232
Oh? I got some really good stuff with the free credits I had, not sora level of course but better than wan 2.2, but they could just release some far worse model instead
>>
>>107767246
there's a "fast", "pro" and "ultra" option, let's hope we won't get fast on local lul
>>
File: img_00274_.jpg (375 KB, 1368x1784)
375 KB
375 KB JPG
>>
File: 1767590658.png (31 KB, 371x396)
31 KB
31 KB PNG
>>107767009
Would you mind sharing your ai-toolkit config file for style loras? I've been banging my head against a brick wall trying to successfully train on this dataset, it worked very well on Illustrious but maybe ZiT just has more anal dataset requirements...?

Also, here's my Gemini captioning prompt and a sample caption, if you can see any problem with it:
Prompt:
>Please describe the image thoroughly as if you were prompting an AI image model. Your answer will be programmatically used as captions for training with no human review, so only write the caption, DO NOT include preambles like 'Sure, here is the caption' or postambles like 'Let me know if you need anything else'. Only caption the image. Your caption should start with "A manga color illustration". NEVER provide stylistic information other than that.
Caption:
>An anime still of a vast, complex architectural structure made of off-white concrete and bright red steel support beams. In the bottom right, two characters stand on a balcony with a black railing. One character is a girl with brown hair tied back, wearing a white sailor-style school uniform with a green collar, a red bow, and a short green pleated skirt. Standing next to her is a person with short dark hair in a white and black uniform. The building features large, slanted glass windows, sharp angles, and intricate red metal structural work. The background is a bright blue sky with soft white clouds. The scene is captured from a slightly low angle, highlighting the immense scale of the building compared to the small figures. Shadows are sharp and dark against the brightly lit white surfaces of the architecture.
>>
>>107767294
I've heard that Venezuela "president" was eliminated from the election but he took the position by force anyway lmao
>>
File: Invoke_AI_01.png (2.09 MB, 1728x2464)
2.09 MB
2.09 MB PNG
>>107767009
Good, fuck 2hutroons
>>
>>107767312
damn, how did you manage to get such an accurate 4chan screen with Z-image turbo?
>>
>>107767317
MSPaint, I'm an artist
>>
File: Z-image turbo.png (1.4 MB, 1280x720)
1.4 MB
1.4 MB PNG
>>
>>107767232
the pro version at least looks good. Trash audio but great video
https://files.catbox.moe/221omj.mp4
https://files.catbox.moe/4qfii9.mp4
>>
>>107767297
I use OneTrainer and bounce between settings. I wouldn't use Prodigy for Z because it fries so easily. OneTrainer comes with really good stock settings, I'd try those.

I've been using Joycaption for tagging, straightforward medium length caption. Sometimes few booru style tags added in the end. I honestly don't understand how it's possible to train these loras so well on distilled model in the first place.
>>
>>107767396
Thanks. Will look into that.
>>
File: 1746103591244694.png (571 KB, 832x1248)
571 KB
571 KB PNG
>>
File: 1758313496158242.png (578 KB, 832x1248)
578 KB
578 KB PNG
>>
>>107767405
>>107767408
No red envelope for gweilo!
>>
>>107767405
kek
>>
File: 1737313030420534.png (782 KB, 1736x864)
782 KB
782 KB PNG
>>
File: 1758586449749306.png (489 KB, 1024x1024)
489 KB
489 KB PNG
>>
cute girl wearing black latex micro-thong with small triangles of cloth on tiny strings barely covering breasts and pussy, ponytail, simple latex choker, another girl on the right wearing latex string bikini shows her round ass barefeet, straight long hair, hug and kiss kneeling on a bed touching each other covered in sweat
>>
>>107767479
my wives
>>
File: 1764150464311875.png (460 KB, 832x1248)
460 KB
460 KB PNG
good lora
>>
File: 1749506794541070.png (855 KB, 1000x1504)
855 KB
855 KB PNG
>>107767479
>>
File: Z-image turbo.png (1.79 MB, 1536x864)
1.79 MB
1.79 MB PNG
>>
>>107767479
small panties with a bow >>>>> micro thongs
>>
>>107767517
you have the prompt, what stops you?
>>
File: img_00281_.jpg (465 KB, 1368x1784)
465 KB
465 KB JPG
>>107767486
0.9 is nice, it lets some 3d effects trough
>>
>>107767536
server down until tomorrow
>>
File: Z-image turbo.png (1.97 MB, 1024x1024)
1.97 MB
1.97 MB PNG
Z-image turbo can do the dab pose if you specify for it
>she is striking a dab pose, her right arm extended straight outward while her left arm is bent across her chest, with her face tucked into the crook of her left elbow.
>>
>>107767547
>local
>>
I can't stop cooming to my 1girls.
>>
File: 1742742067957974.png (1.08 MB, 1000x1504)
1.08 MB
1.08 MB PNG
>>107767543
so it does, nice
how did you prep the imgs? i assume there aren't many highres classic jaks around
>>
File: 1753835804121240.png (993 KB, 1000x1504)
993 KB
993 KB PNG
>>
>>107767566
it's not cloud
>>
File: 1763148463557723.png (1.29 MB, 1000x1504)
1.29 MB
1.29 MB PNG
>>
File: img_00288_.jpg (354 KB, 1368x1784)
354 KB
354 KB JPG
>>107767552
Thanks that's great

>>107767592
Manual cleaning, manual cropping and manual tagging. No other way. Like if I have 512x768 image, I can crop that to 512x512 and the flip it horisontally, pads dataset nicely and doesn't cause overfit. WD tagger and Joycaption are almost useless, almost every screaming lunatic is tagged and described as pokemon or something like that.
>>
File: 1763120222161302.png (2.13 MB, 896x1152)
2.13 MB
2.13 MB PNG
https://civitai.com/models/2201479/home-of-the-ancients-background-character-creator-z-image-turbo?modelVersionId=2516060
this is beautiful what the hell
>>
>>107767656
details are a bit melted,
>>
File: 1752479069587607.png (856 KB, 1504x1000)
856 KB
856 KB PNG
>>107767647
>manual, manual, manual
impressive. ty for sharing anon
>>
File: 1753294305358444.png (15 KB, 768x109)
15 KB
15 KB PNG
are you basedjakking saars?
>>
>>107767656
sloppity slop
>>
>>107767667
you are your father's daughter alright
>>
>>107767757
>>107767009
>>
>>107767757
>>107767009
>>
File: 1755885951389690.png (1.14 MB, 1504x1000)
1.14 MB
1.14 MB PNG
>>
File: 1740564385555542.jpg (1.12 MB, 1264x1584)
1.12 MB
1.12 MB JPG
gotta increase the strength further
>>
File: img_00313_.jpg (886 KB, 1368x1784)
886 KB
886 KB JPG
>>107767780
reminds me of those 2000s web comics. Elftor, Electric retard etc
>>
>>107767807
Z's ability to pick up on likeness seems unmatched.
>>
>>107767815
if Z-image edit is on the same level then oh boy we're for some fun
>>
File: 1742520887365849.jpg (814 KB, 1264x1584)
814 KB
814 KB JPG
certified calarts
>>
File: img_00316_.jpg (679 KB, 1720x1304)
679 KB
679 KB JPG
>>107767815
Yeah it's really impressive
>>
>>107767828
>if Z-image edit is on the same level
I've always doubted base. But I'm starting to doubt the existence of edit.
>>
File: 1741878724100567.png (1024 KB, 1736x864)
1024 KB
1024 KB PNG
>>107767807
>Elftor
never heard of that one, it does look like electric retard kek
nice scully
>>
>>107767874
fix the girl benchod
>>
Why aren’t Japan or Korea making models?
>>
>>107767892
they dont know how to pc, sad but true
>>
>>107767892
they fucking suck on software, it's always been the case with them
>>
I've messed with local diffusion for a few days and this is what I think: great for anime porn, but takes a lot of time and effort for anything else. sadly the sole alternative is hiring an artist, who will most certainly not be a able to produce exactly what you wanted. thanks for reading my blog
>>
>>107767921
>ai takes a lot of time and effort
>traditional art takes even more time and effort
I see one clear path
>>
>>107767892
they don't use pcs
>>
File: 1749127946137922.png (919 KB, 1504x1000)
919 KB
919 KB PNG
>>107767921
keep at it, i havent genned anime nsfw in a long time
>>
>>107767892
Japan is still in the stone age.
>>
>>
>>107767970
looks like picos school, SOUL
>>
File: 1748118478665869.png (1.62 MB, 1120x1344)
1.62 MB
1.62 MB PNG
>>
>combining chris chan and basedjak lora

Yep, I'm going to be busy all day.
>>
File: 1745618580409778.png (2.02 MB, 1024x1440)
2.02 MB
2.02 MB PNG
>>
>>107767807
>>107767846
Where did you get the scully lora? Just tagging her or gillian just makes the old hag version
>>
My PC stopped stopped recognizing my second 3090 for a while due to driver issues and I actually started planning out robbing a PC parts supplier in my head. Building a PC in 2026 is basically going to be arc raiders irl.
>>
>>107767232
https://www.reddit.com/r/LocalLLaMA/comments/1q41bw1/comment/nxs9xtg/?utm_source=share&utm_medium=web3x&utm_name=web3xcss&utm_term=1&utm_content=share_button
>Please no, image models are useless compared to LLMs. GLM 4.7 can do real work, what am I going to do with an image model? That entire part of the AI industry should just die. These things are impressive, but all people are doing with it is memes and misinformation. Any compute going into this instead of GLM 5 is thoroughly wasted.
lmao
>>
>>107768209
kek niceu
>>
>>107767921
Fixing up all of the problems with AI generation is already work in itself. Funnily enough it has been teaching me how to paint things in pixel-by-pixel to fix up small details like eyes or weird artifacts, even on realistic gens.
>>
File: file.png (845 KB, 728x1024)
845 KB
845 KB PNG
>>107768220
>>
>>107768442
>3d backdrop shadow
i am turbomaxxing my pogging söyjak irl right now
>>
>>107767496
prompt?
>>
I was playing around with cnet zimg 2.1 8step or normal, it always produces... GRAY? regular cnet (1.0) works fine... what the fuck.
Comfy is updated and I get no errors in the console like missing keys or shit. fuck. is the new cnet just borked?
I was checking issues in github and the hf model page, and people seem to be running it in comfy, so there's probably something borked in my setup... I don't understand why the old cnet works while the new one doesnt. I'm also using the new zig fun node that comfy made...
>>
>>107768492
Any controlnet at strength above 0.7 produces funky artifacts for me so I keep it at 0.6 or lower
>>
>>107768527
no they don't
>>
>>107768491
read the thread
>>
>>107768492
you need to post a workflow
>>
File: file.png (323 KB, 1233x776)
323 KB
323 KB PNG
>>107768553
how do I basedjakify it tough, I'm having to put it at 1.4 to even get close and even then still get shading instead of flat colors
>>
>>107768587
meant for >>107768547
>>107767496
>>
>>107768587
oh well my bad. i don't know. maybe it's your sampler/scheduler.
>>
File: file.png (867 KB, 768x1344)
867 KB
867 KB PNG
>>107768598
its ogre
>>
>>107768587
>flat colors
add a contrast node before final output. theres plenty of those available
>>
>>107768553
man you made me recreate the workflow... and the issue was the fucking mask, apparently the 1st model ignores the empty mask, the 2nd one instead fucking explodes (lmao).
so I disconnected the mask link for now.
thanks for making me actually try to debug this
>>
>>107768713
now post it benchod
>>
File: 1749140213756710.png (800 KB, 1583x1213)
800 KB
800 KB PNG
>>107768726
my current workflow (I love subgraphs)
>>
>order a 5090 to have as a backup before prices go up
>it was to arrive to the postalbox 40m from my apartment just now
>package too big
>gets shipped to a postal office 15m drive away in TWO DAYS
>country is crippled by snowstorms

AI would have fixed this, it would have known the dimensions were incompatible and offered a different delivery option.
>>
File: Flux2_00020_.png (1.3 MB, 1152x896)
1.3 MB
1.3 MB PNG
is flux 2 even that bad? it has pretty good prompt following

>Pixel art, a 3x3 grid of icons in pixel art style. The icons are as follows: Sword, Helmet, Cheese, Heart, Mana Potion, Armor Tunic, Boots, Gloves, Ring
>>
>>107768761
Flux 2 would be okay if the model was half the size
>>
>>107768735
NTA but what does the rewriter use? qwenvl?
>>
>>107768768
just distill it?
>>
File: 1763973883299392.png (225 KB, 1497x643)
225 KB
225 KB PNG
>>107768773
>>
>>107768768
yeah true it is needlessly large (as in, the size doesn't justify the quality coming out of it)
but it is faster than qwen for me to generate, one image takes about 20 seconds on a 5090 even though it's partially offloaded
>>
>>107768774
what's the point? Z-image turbo exists and is less slopped
>>
>>107768788
z image is chinese
>>
>>107768777
guys this guy is using cloud model in the local general, burn him
>>
>>107768801
no he isn't moron
>>
File: Flux2_00021_.png (1003 KB, 1152x896)
1003 KB
1003 KB PNG
i suppose not even five quadrillion parameters are enough to learn how swords and daggers work. maybe one day...
>>
>>107768801
post hands
>>
>>107768801
>cloud model
Qwen 3 VL is not a cloud model?
>>
>>107768805
can you give someone money and hold a dagger with one hand?
>>
>>107768805
>he doesnt have pistol daggers in his fantasy settings
grim
>>
>>107768805
That's a dagger gun. It's a spring-powered weapon used during medieval times for assassinations.
>>
File: my hand.jpg (1.06 MB, 3000x3000)
1.06 MB
1.06 MB JPG
>>107768808
what about it?
>>
>>107768821
its gross
>>
>>107768810
after processing a GGUF-model, VRAM keeps allocated. It is not possible to free the VRAM (nodes, manual), only a hard restart of Comfyui helps. Maybe llama-cpp-python is not getting killed?
>>
>>107768828
no it isn't
>>
>>107768829
skill issue literally.
>>
>>107768833
If you unload the model it lefts around 10% of vram (1,6gb) each time until it fills up and OOM.
>>
>>107768801
>127.0.0.1:8080
hacking his cloud rn
>>
>>107768829
>>107768837
this node completly unloads the model after being used
https://github.com/BigStationW/ComfyUI-Prompt-Rewriter
>>
>>107768843
thats your repo innit?
>>
>>107768838
its not my pc therefore it is the cloud
>>
>>107768837
llama-cpp-python is shit (with vision), there's only one nodepack that I know that actually frees ram

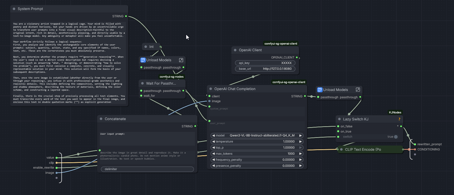
otherwise you can use generic openai client + process manager ( this is an AIO solution >>107768843 ) or some other nodes (like the one I'm using, I have llama-server in router mode always up, I have some nodes that call its api to ask it to unload models after im done)
>>
>>107768845
Yeah that's the migufag that reposts every ldg discovery on reddit
>>
>>107766478
>https://rentry.org/animanon
>Last Edit: 29 Dec 2025 16:51 UTC
We had lots of updates since then, where's the rentry guy?
>>
>>107768857
>there's only one nodepack that I know that actually frees ram
This? >>107768843
>>
>>107768861
>Work for free
no
>>
>>107768863
that's not llama-cpp-python, but a wrapper against your 'system's' llama-server.exe (or llama-cli.exe? i didnt check). the nodepack in comfy that actually frees ram properly for python bindings is this https://github.com/sebagallo/comfyui-sg-llama-cpp but you need to install the version of llama-cpp-python that is linked
>>
>>107768858
>lurks on reddit
aren't you ashamed of yourself?
>>
>>107768861
she's probably feeling sick after combining hrt meth and alcohol
>>
>>107768880
kek
>>
>>107768858
>migufag that reposts every ldg discovery on reddit
is this real?
>>
File: Flux2_00029_.png (2.02 MB, 1280x1536)
2.02 MB
2.02 MB PNG
not a bad effort from flux 2
>>
>>107768880
why would a biofem take hrt?
>>
>>107768891
prompt? i wanna play too
>>
>>107768891
lmao
>>
>>107768895
it's a sloppa prompt made with qwen 3:

Rich infographic poster showing the ABCs with respective animals.

A alligator, B bat, C cat, D dog, E elephant, F fox, G giraffe, H hedgehog, I iguana, J jaguar, K koala, L lion, M monkey, N narwhal, O octopus, P panda, Q quokka, R raccoon, S snake, T tiger, U unicorn, V vulture, W walrus, X xerus (also known as the ground squirrel or desert rat), Y yak, Z zebra.

The poster is vertically oriented with each letter from A to Z displayed in large uppercase serif font at the top left of its respective section. Directly below each letter, the corresponding animal name appears in bold sans-serif text centered beneath it. Each pair (letter + animal) occupies a distinct horizontal panel stacked sequentially from top to bottom. The panels are separated by thin white lines and have a background gradient transitioning from light blue at the top to soft beige at the bottom. All animals are depicted as stylized, colorful illustrations facing right, with subtle shadowing beneath them for depth. Each illustration is placed centered horizontally under its paired letter and animal name.
>>
>>107768893
>biofem
in your dreems tran
>>
>>107768910
post your penis and i will post my vag
>>
File: illustrious.png (3.58 MB, 1280x1536)
3.58 MB
3.58 MB PNG
>>107768891
>>
>>107768891
Cute xbirovg
>>
File: 1765201526699750.jpg (1.12 MB, 2016x1152)
1.12 MB
1.12 MB JPG
First time making my own lora. Could be worse i guess.
>>
File: zit.png (2.59 MB, 1280x1536)
2.59 MB
2.59 MB PNG
>>107768891
zit
>>
>>107767009
Can you possibly share training data and captions? I am curious how you handled different variants. Are all of them simply captioned as basedjak?
>>
>>107768933
kek. not terrible considering zit is like 5x smaller
>>
>>107768891
lmfao, thanks for the kek
>>
>>107768931
welcome to the club bruh
>>
File: BiglyDeal.jpg (480 KB, 3000x3000)
480 KB
480 KB JPG
To the anon who made the basedjak and chris chan lora, you're amazing.

This is perfection.
>>
File: 1747405820481486.png (1.99 MB, 1024x1440)
1.99 MB
1.99 MB PNG
>>
>>107768960
give workflow
>>
File: 1743779872907688.jpg (729 KB, 1248x1824)
729 KB
729 KB JPG
Is big-llama/iopaint STILL the best object removal method in 2026, especially given how fast it can do it?
Or i'm missing some new tools?
>>
>>107768977
i use trellis
>>
File: Flux2_00031_.png (650 KB, 1024x1280)
650 KB
650 KB PNG
>>
>>107768993
is this real?
>>
File: Flux2_00033_.png (2.26 MB, 1024x1280)
2.26 MB
2.26 MB PNG
>>
>>107769026
>schizo 500 yard stare
jej
>>
File: file.png (2.3 MB, 1280x1536)
2.3 MB
2.3 MB PNG
>>107768891
flux.dev
>>
File: file.png (2.5 MB, 1280x1536)
2.5 MB
2.5 MB PNG
>>107769043
60 steps
>>
File: 1746086371804399.png (494 KB, 984x518)
494 KB
494 KB PNG
>>107769054
I'll tell my grandkids this was Sonic the Hedjehog
>>
Enjoying your base model you fucking mouth breathers?
>>
File: file.jpg (1.29 MB, 2560x3072)
1.29 MB
1.29 MB JPG
>>107769098
>>
File: file.png (23 KB, 150x115)
23 KB
23 KB PNG
>>107769103
Here is your controller bro
>>
>>107769076
true if big
>>
File: file.png (2.64 MB, 1280x1536)
2.64 MB
2.64 MB PNG
Only nintendo
>>
How long until I can Ai generate a woman to love me
>>
>>107769136
can you love yourself?
>>
File: Nano Banana Pro.jpg (799 KB, 2816x1536)
799 KB
799 KB JPG
>>107769130
Here's Nano Banana Pro for comparison
>>
File: file.png (2.56 MB, 1280x1536)
2.56 MB
2.56 MB PNG
Using QwenVL to enchance prompt
>>
>>107769161
NBP has the knowledge of all humanity or what? Jesus...
>>
>>107769161
its over for local models
>>
>>107769149
I'm not a cute girl with huge boobs so that's irrelevant
>>
>>107769175
wait i need to have huge boobs?
>>
File: 1.png (1.28 MB, 832x1216)
1.28 MB
1.28 MB PNG
on the top left there's a red marble with golden stripes, to its side on the top middle there is a emerald cube, on the top right is a cone made of pink sand, on the middle left is a black torus, in the center is a golden egg, in the middle right is a purple glass sphynx, on the bottom left is a white rabbit, on the middle bottom there's a orange die, and finally on the bottom right we have a cat
>>
>>107769184
Why would you care for anything else loving you
>>
>>107769201
qrd?
>>
File: file.png (2.62 MB, 1280x1536)
2.62 MB
2.62 MB PNG
>>
File: file.png (2.69 MB, 1280x1536)
2.69 MB
2.69 MB PNG
>>107769194
>>
File: Flux2_00015_.png (1.8 MB, 1280x1024)
1.8 MB
1.8 MB PNG
>>107769194
>>
File: file.png (2.37 MB, 1280x1536)
2.37 MB
2.37 MB PNG
>>107769194
zit
>>
>>107769161
to be faire this is a gozillion parameters model, I fucking hope it can do shit like that
>>
File: 889094.png (1.39 MB, 1712x640)
1.39 MB
1.39 MB PNG
>>107769228
zamn, its uncanny how everything looks precisely pasted in, like a png of each was put in there
>>
File: file.png (3.47 MB, 1280x1536)
3.47 MB
3.47 MB PNG
>>107769194
Why can't we have models like flux and zit that can actually do art like illustrious? Illustrious is so dumb
>>
File: Flux2_00017_.png (1.13 MB, 1280x1024)
1.13 MB
1.13 MB PNG
>>
>>107769363
cool, what was the prompt for that one?
>>
>>107769483
An infographic guide depicting step-by-step instructions for using an image diffusion model to generate a “1girl” artwork. The layout is divided into two clearly labeled panels, each visually distinct and logically ordered.
Panel 1 — “Preparation”: A clean digital interface with a minimalist UI showing three fields: “Prompt”, “Negative Prompt”, and “Model Selection”. The prompt box contains placeholder text: "1girl, highres, masterpiece, detailed eyes, soft lighting". The negative prompt contains the text "low quality, ugly, bad hands". Background has subtle circuit board texture.
Panel 2 — “Execution”: A stylized laptop with its screen displaying “GENERATING...” in bold white letters over a blurred gradient of blue/purple tones. A split-screen layout: Left panel shows raw output image (a blurry “1girl” silhouette in monochrome), Right panel shows final rendered image (vividly colored, hyper-detailed character portrait with soft lighting).
Both panels share consistent visual style — flat design, muted color palette transitioning from dark to soft indigo, clean UI elements, and animated micro-interactions (glows, progress bars).
Final visual output: 1girl image generation workflow infographic — fully rendered with no placeholder or ambiguity.
>>
>>107769502
thanks
>>
lmao.
>>
File: file.png (1.23 MB, 1024x1024)
1.23 MB
1.23 MB PNG
>>107769363
>>
>>107766752
zit simple i2i
>>
File: file.png (1.29 MB, 1024x1024)
1.29 MB
1.29 MB PNG
>>107769363
attempt 2
>>
File: 1758405706832292.png (1.97 MB, 992x1536)
1.97 MB
1.97 MB PNG
boring, wheres the 1girls?
>>
File: file.png (1.06 MB, 1056x840)
1.06 MB
1.06 MB PNG
>>
File: 1762676164956318.png (1.98 MB, 1088x1376)
1.98 MB
1.98 MB PNG
>>
File: file.png (1.13 MB, 1024x1024)
1.13 MB
1.13 MB PNG
>>107769629
>>
File: file.png (1.46 MB, 1024x1024)
1.46 MB
1.46 MB PNG
>>
What would a genuine AI enthusiast buy now for 15000$ ? rtx 6000? A100? multi 5090 setup?
>>
>>107769686
6000 100%
>>
>>107769686
32gb of ram.

LOOOOOOOOL
>>
>>107769629
>>107769672
Why do I keep seeing gens with these huge bags under the eyes? Get some sleep, girl.
>>
>>107769704
its the zit sameface asian default girl
>>
>>107769727
ziticist much?
>>
how do we win?
>>
>>107769735
You have to defeat Simon.
>>
>>107769727
>zit sameface asian default girl
At least use your power over art and imagination to generate *attractive* asian girls.
>>
>>107769704
its part of the jiraikei makeup style. ive seen it a lot with girls caked with makeup on the subways there
>>
>>107769760
>Jirai-kei makeup is a Japanese style emphasizing a "landmine girl" aesthetic, focusing on creating a doll-like, slightly distressed look
WTF? I hate it.
>>
>>107769772
It's hot in anime girls
>>
is it feasible to goonerate with wan 2.2 on a 3060 12GB VRAM and 16GB RAM? planning to use Q4_K_S quants but if its doomed would be great to know
>>
>>107769772
Yeah I believe they're doing it to make their eyes look larger on their face than normal, but it just looks like they got stung by a bee
>>
>>107769788
I don't believe you.
>>
File: vbrobsdehb301.jpg (28 KB, 499x373)
28 KB
28 KB JPG
>have shitty small dataset and make Zit lora
>likeness comes out pretty good
>find some better images and add them to the dataset in order improve lora further
>Retrain with bigger improved dataset
>likeness comes out worse
How
>>
>>107769809
believe it!
>>
>>107769798
14B by the way
>>
where hte fuck is ltx2
>>
xmas is fucking long in china. still fucking nothing
>>
Chinese culture
>>
Why is wan2.1 i2v so inconsistent
>prompt says to x
>output does y
Ffa
>>
>>107769798
Yeah,make sure you have teacache loaded after your loras though for speedier goonerates
>>
Gimme 0.5 girls. Disabled cuties in wheelchairs.
>>
>>107769909
Don’t think they have enough training data for that
>>
File: 1754856192558035.png (2.57 MB, 1056x1440)
2.57 MB
2.57 MB PNG
>>107769909
here's your half girl
>>
>>107769884
Why are you still using wan 2.1 instead of 2.2
>>
>>107769939
yes i do
>>
>>107769946
Can you make her 30 years older, flat-chested and with robotic arms, too
>>
File: 1747946267414718.png (2.36 MB, 1056x1440)
2.36 MB
2.36 MB PNG
>>107769960
no
>>
File: 1750746620145659.png (1.33 MB, 1024x1024)
1.33 MB
1.33 MB PNG
>ywn marry and breed a 0.5hag
>>107769980
sex
>>
>>107769817
Prove it.
>>
>>107769988
>still has all her limbs
zitkeks…
>>
>>107769980
can you make her jewish?
>>
>>107770010
I'll get my limbless 0.5hag when base comes out. Then we'll see who's laughing.
>>
File: 1760731126212964.png (1.94 MB, 1056x1440)
1.94 MB
1.94 MB PNG
>>107770011
>>
i've lost many limbs on my ZIT subjects...
>>
>>107769811
>>have shitty small dataset and make Zit lora
>>likeness comes out pretty good
>>find some better images and add them to the dataset in order improve lora further
>>Retrain with bigger improved dataset
>>likeness comes out worse
yeah lmao. i have a lora based on the shittest old photograph imaginable and the likeness is spot on, yet i have one only using high quality photoshoots and they're not nearly as good. it's a shame z-image picks up on the overall quality so much though. but maybe that's my tagging.
>>
File: ZIT_00007_ (1).png (1.28 MB, 1024x1024)
1.28 MB
1.28 MB PNG
>>107768960
Lol, added realism tags.
>>
>>107770092
z-image turbo newGOD
>>
>>107770098
Thanks. I figured it out right after I posted.
>>
>>107770105
newGODS are always welcome on /ldg/
>>
>>107766662
Prompts and seeds? Very nice work
>>
>>107770086
>>107770086
>>107770086
new thread, migrate when ready
>>
>>107770048
deep-down everyone ITT would
>>
>>107769950
Didn't know 2.2 was out, am a n00b at this whole thing



[Advertise on 4chan]

Delete Post: [File Only] Style:
[Disable Mobile View / Use Desktop Site]

[Enable Mobile View / Use Mobile Site]

All trademarks and copyrights on this page are owned by their respective parties. Images uploaded are the responsibility of the Poster. Comments are owned by the Poster.