[a / b / c / d / e / f / g / gif / h / hr / k / m / o / p / r / s / t / u / v / vg / vm / vmg / vr / vrpg / vst / w / wg] [i / ic] [r9k / s4s / vip] [cm / hm / lgbt / y] [3 / aco / adv / an / bant / biz / cgl / ck / co / diy / fa / fit / gd / hc / his / int / jp / lit / mlp / mu / n / news / out / po / pol / pw / qst / sci / soc / sp / tg / toy / trv / tv / vp / vt / wsg / wsr / x / xs] [Settings] [Search] [Mobile] [Home]
Board
Settings Mobile Home
/g/ - Technology

Name
Options
Comment
Verification
4chan Pass users can bypass this verification. [Learn More] [Login]
File
  • Please read the Rules and FAQ before posting.
  • You may highlight syntax and preserve whitespace by using [code] tags.

08/21/20New boards added: /vrpg/, /vmg/, /vst/ and /vm/
05/04/17New trial board added: /bant/ - International/Random
10/04/16New board for 4chan Pass users: /vip/ - Very Important Posts
[Hide] [Show All]


[Advertise on 4chan]


File: collage_1768535048_1.png (1.08 MB, 1016x485)
1.08 MB
1.08 MB PNG
This is Why Competition Matters Edition

Discussion of Free and Open Source Diffusion Models

Prev: >>107873910

https://rentry.org/ldg-lazy-getting-started-guide

>UI
ComfyUI: https://github.com/comfyanonymous/ComfyUI
SwarmUI: https://github.com/mcmonkeyprojects/SwarmUI
re/Forge/Classic/Neo: https://rentry.org/ldg-lazy-getting-started-guide#reforgeclassicneo
SD.Next: https://github.com/vladmandic/sdnext
Wan2GP: https://github.com/deepbeepmeep/Wan2GP

>Checkpoints, LoRAs, Upscalers, & Workflows
https://civitai.com
https://civitaiarchive.com/
https://openmodeldb.info
https://openart.ai/workflows

>Tuning
https://github.com/spacepxl/demystifying-sd-finetuning
https://github.com/ostris/ai-toolkit
https://github.com/Nerogar/OneTrainer
https://github.com/kohya-ss/musubi-tuner
https://github.com/kohya-ss/sd-scripts
https://github.com/tdrussell/diffusion-pipe

>Z Image Turbo
https://huggingface.co/Tongyi-MAI/Z-Image-Turbo

>WanX
https://github.com/Wan-Video/Wan2.2

>LTX-2
https://huggingface.co/Lightricks/LTX-2

>Chroma
https://huggingface.co/lodestones/Chroma1-Base
https://rentry.org/mvu52t46

>NetaYume
https://huggingface.co/duongve/NetaYume-Lumina-Image-2.0
https://nieta-art.feishu.cn/wiki/RZAawlH2ci74qckRLRPc9tOynrb

>Illustrious
https://rentry.org/comfyui_guide_1girl
https://tagexplorer.github.io/

>Misc
Local Model Meta: https://rentry.org/localmodelsmeta
Share Metadata: https://catbox.moe|https://litterbox.catbox.moe/
GPU Benchmarks: https://chimolog.co/bto-gpu-stable-diffusion-specs/
Img2Prompt: https://huggingface.co/spaces/fancyfeast/joy-caption-beta-one
Txt2Img Plugin: https://github.com/Acly/krita-ai-diffusion
Archive: https://rentry.org/sdg-link
Bakery: https://rentry.org/ldgcollage

>Neighbors
>>>/aco/csdg
>>>/b/degen
>>>/r/realistic+parody
>>>/gif/vdg
>>>/d/ddg
>>>/e/edg
>>>/h/hdg
>>>/trash/slop
>>>/vt/vtai
>>>/u/udg

>Local Text
>>>/g/lmg

>Maintain Thread Quality
https://rentry.org/debo
https://rentry.org/animanon
>>
File: Flux2-Klein-9bd_00782_.png (525 KB, 768x1024)
525 KB
525 KB PNG
>>
File: 1746282133547018.png (2.56 MB, 3862x2073)
2.56 MB
2.56 MB PNG
Thanks BFL for waking up Tongyi, WTF I LOVE COMPETITION NOW!
>>
File: Flux Klein.png (2.05 MB, 2720x768)
2.05 MB
2.05 MB PNG
I'm actually impressed by its editing capabilities, it's the first model that can take a semi low res image from the 90s and add new elements that also look low res, it doesn't default to high res AI slop like the other models
>>
>>107875932
dialup ahh collage
>>
>>107875945
2 more weeks for sure this time.
>>
>>107875932
Just had a quick glance through those Flux 2 Klein 9B images, and I must say it looks extremely similar to Chroma HD Flash. Like 1:1 what Chroma would output if you were to prompt for the same. Looks like Flux devs finally took note of that and gave us some of that Chroma sauce themselves in 2 Klein. Also, it's quite crazy that this also means Flux.2 Klein is inherently superior to Flux.2 dev with skin, and it's also an edit model... I will say the Qwen edit model is good, but it's probably not that realistic like Flux 2 klein. So we finally got hypothetical Chroma edit, though it's not uncensored like Chroma and it's distilled. Dammit.
>>
File: collage.jpg (1.08 MB, 3264x1555)
1.08 MB
1.08 MB JPG
>>107875932
>>
I'll ask here again since you idiots ignored my question in the last thread. Is flux Klein good or not.
>>
>>107875955
>this also means Flux.2 Klein is inherently superior to Flux.2 dev with skin, and it's also an edit model...
they had no choice, Z-image turbo set the bar higher, they are now forced to make good products or else no one will give a fuck, based
>>
File: ZI_00001_.jpg (547 KB, 2880x1616)
547 KB
547 KB JPG
https://files.catbox.moe/fc2tlm.png
>>
>>107875963
I can't possibly imagine why anon would ignore such a question
>>
>>
>>107875963
>Is flux Klein good or not.
I didn't test its image capabilities, but as an edit model it's probably the best local model we have so far
>>
>>107875956
why is op so lowres? accidental?
>>
File: ZI_00010_ (1).jpg (432 KB, 2880x1616)
432 KB
432 KB JPG
https://files.catbox.moe/p3qglb.png
>>
>>107875980
>accidental
Yeah the collage userscript does that sometimes. >>107875956
>>
>>107875969
>https://files.catbox.moe/fc2tlm.png
moar!
>>
File: Flux2-Klein-9bd_00877_.png (632 KB, 768x1024)
632 KB
632 KB PNG
>>
File: ZI_00198_.jpg (662 KB, 2880x1616)
662 KB
662 KB JPG
https://files.catbox.moe/gin0gb.png
>>
>>107875951
Is that base or distilled, I found that base is very good for editing lighting and distilled is good for editing poses
>>
File: Flux2-Klein-9bd_00883_.png (928 KB, 768x1024)
928 KB
928 KB PNG
>>
File: ZI_00032_.jpg (419 KB, 1824x1248)
419 KB
419 KB JPG
https://files.catbox.moe/bdabbw.png
>>
>>107875945
chronology is wrong
>>
File: ZI_00034_.png (3.82 MB, 1824x1248)
3.82 MB
3.82 MB PNG
https://files.catbox.moe/r5tk6w.png
>>
>>107875952
>ahh
vomited a little
>>
File: 1758176081602586.png (3.04 MB, 2112x976)
3.04 MB
3.04 MB PNG
>>107875955
>So we finally got hypothetical Chroma edit
Z-image edit will be better I think, but I like that Klein isn't that slopped, edit models can finally be used for realistic shit and it doesn't look that bad
>>107876005
it's distilled, I should try base now that you're reminding me of it...
>>
Enjoying your non-Chinese base model, retards?
>>
>>107876016
sorry senpai it had to be said harshly
>>
File: ZI_00048_.png (2.52 MB, 1824x1248)
2.52 MB
2.52 MB PNG
https://files.catbox.moe/1ceih3.png
>>
>>107876016
Millenial ahh reply.

Shouldn't you be in a grave by now, unc?
>>
Enjoying your MONITORED AND DMCA FRIENDLY base model, you fucking retards?
>>
File: ZI_00049_.png (1.29 MB, 1824x1248)
1.29 MB
1.29 MB PNG
https://files.catbox.moe/aptkwj.png
>>
File: 1737550699843091.png (1.33 MB, 944x1088)
1.33 MB
1.33 MB PNG
>>107876018
>Enjoying your non-Chinese base model, retards?
absolutely
>>
>>107876024
>unc
vomited a little
>>
File: ZI_00053_.png (1.93 MB, 1824x1248)
1.93 MB
1.93 MB PNG
https://files.catbox.moe/lezmr5.png
>>
>>107876029
post diet gramps
>>
>>107876039
>gramps
this one is acceptable
>>
File: ZI_00223_.png (3.72 MB, 1824x1248)
3.72 MB
3.72 MB PNG
https://files.catbox.moe/vtxt4q.png
>>
>>107876041
>acceptable
simp fossil ahh low aura vibes absolutely L cooked reply
>>
>>107876024
Why is this buttbaby typing
>>
File: Flux2-Klein-9bd_00916_.png (1.31 MB, 768x1024)
1.31 MB
1.31 MB PNG
>>
File: 1739020962420299.png (2.16 MB, 1344x1344)
2.16 MB
2.16 MB PNG
>>107875945
never trust an anime faggot
>>
>tfw shadowbanned on civitai
>>
File: Flux2-Klein-9bd_00939_.png (1.2 MB, 768x1024)
1.2 MB
1.2 MB PNG
>>
I miss buttchins
>>
>>107876054
>>107876060
real
>>
>>107875955
huh? There's Base and Distilled versions of both the 4B and 9B Klein
>>
File: Flux2-Klein-9bd_00975_.png (1.19 MB, 768x1024)
1.19 MB
1.19 MB PNG
>>
>>107876056
kek, that was a good image anon
>>
Klein upscales pretty nicely
>>
>>107875996
Can't do that rn; abt to go to bed
>>
>>107876075
this looks like muddy shit, wtf u talkin about
>>
File: 5WTuzsXc_400x400[1].jpg (9 KB, 240x240)
9 KB
9 KB JPG
Stop playing with the flux model right now. We are in the final phase of testing. It will be out soon. Your patience will be rewarded. This weekend maybe this month. Two more weeks at least.
>>
>>107876085
2 months tops, i promse bro
>>
okay i try klein
>>
File: 1738158218784073.jpg (619 KB, 2832x1208)
619 KB
619 KB JPG
desu I expected base to be way worse than that at editing, the potential is huge
>>
>>107876085
Sherid Asval never lies.
>>
lmao used a diff spongebob image and it still worked:

https://files.catbox.moe/k1fm10.mp4
>>
File: 912747464.png (1.82 MB, 1024x1024)
1.82 MB
1.82 MB PNG
>>
>>107876083
IDK, I went for a noisier kind of Z-Imagey look with the sampler choices I guess, I thought it worked well
>>
Idk about you guys. But I'm gonna wait around for z-image base. I think it's not worthwhile getting distracted.
>>
File: mx0mse.png (2.09 MB, 1024x1024)
2.09 MB
2.09 MB PNG
>>
File: 1760634720876802.png (3.72 MB, 2112x976)
3.72 MB
3.72 MB PNG
>>107876085
if you want to clown his ass, his anime character is named Ryuki Shi (go for 8 steps if you want to get good text though)
>>
File: file.png (134 KB, 993x459)
134 KB
134 KB PNG
Has anon done a comparison between these?
>>
>>107876117
I have a feeling they're gonna delay Z-image edit even more, Klein is really good at that shit, god I love competition
>>
>>107875932
>>Maintain Thread Quality
>https://rentry.org/debo
>https://rentry.org/animanon
why did you add this? we got rid of it because it maintains low thread quality
>>
what sites do you guys post your gens on?

so far i've tried e6ai and rule34xxx

e6ai has community, but it's modded by trigger-happy idiots who delete your upload for the dumbest reasons, pic related
on rule34 xxx you're on the front page for all but one minute
>>
>>107876158
it's good
>>
File: Flux2-Klein-9bd_00998_.png (1 MB, 768x1024)
1 MB
1 MB PNG
>>
>>107876160
why are you shitting sites up with your slop
>>
File: klein2.jpg (2.05 MB, 3150x2048)
2.05 MB
2.05 MB JPG
yeah, klein is pretty great
>>
File: 2538018.png (1.35 MB, 1024x1024)
1.35 MB
1.35 MB PNG
the models have a hard time not putting sand in the hourglass
>>107876119
now this is art
>>
>>107876160
extreme slop deserves to be destroyed
>>
>>107876166
Can it make her into a beautiful african queen?
>>
>>107876166
waow
>>
>>107876160
posting them on anywhere other than an anonymous basket weaving forum is in an effort to garner clout which is a bastardization of the true reason for generating imagery
>>
>>107876161
because it attracts debo?
>>
File: 1738439545468237.png (2.96 MB, 2040x768)
2.96 MB
2.96 MB PNG
>Put the character from image 1 to the location of image 2
way better than Qwen Image Edit, I'd like Lodestone to remove the vae and make it radiance X0 or something, that shit needs to die on edit models
>>
>>107876166
first good anime to realism edit model
>>
>>107876168
nah a vicious liquid in an hourglass is a cool concept
>>
>>107876166
>klein please turn this ai slop styled illustration into an ai slop styled photograph
WAOW
>>
>>107876176
who?
>>
>>107876126
https://xcancel.com/bdsqlsz/status/2012005381690835071#m
they're already doing some damage control loool
>>
>>107876176
>because it attracts debo?
Lmao. He comes when he wants and posts what he wants to get whatever reaction he wants at the time. A little disclaimer about him neither hurts nor helps because he's gonna do it anyway.
>>
>>107876166
>>107876180
how does it react to edit of nsfw images?
>>
>>
>>107876175
but number going up makes my brain release the happy chemichal :(
>>
>>107876195
>lying
oh ho ho the retard fell for it
>>
>>107876195
bdsqlsz doesn't work for zai team.
>>
>>
>>107876210
you mean Alibaba team? he's really close to them though
https://xcancel.com/bdsqlsz/status/2009869343115620828#m
>>
>>107876085
>wahh I'm not getting free shit fast enough
>>
looks like ltxv2 will be much easier to train than wan2.2
https://github.com/AkaneTendo25/musubi-tuner/issues/1#issuecomment-3745019290
>>
>>107876056
kek
>>
>>107876225
>8gb vram
>60 gb sysram
grim
>>
>>107876195
wait till they see that z image base does the same thing since it wont be RL trained. People have no idea how these things work
>>
>>
File: 1751718069813116.jpg (1.45 MB, 4971x1187)
1.45 MB
1.45 MB JPG
Seems like it's a good idea to go over 1 megapixels if you want to keep the style of the original image
>>
>>
File: Flux2-Klein-9bd_01067_.png (1.02 MB, 768x1024)
1.02 MB
1.02 MB PNG
>>
where klein loras
>>
where klein full nsfw finetune
>>
>>107876231
he's showing Flux Klein (distilled) though, and that one went through RL like Z-image turbo
>>
File: Flux2-Klein-9bd_01151_.png (1.08 MB, 768x1024)
1.08 MB
1.08 MB PNG
>>
File: 1751792492284767.png (3.37 MB, 2130x928)
3.37 MB
3.37 MB PNG
>>107876238
>Replace the character from image 1 with the character from image 2
BASED
>>
File: Flux2-Klein-9bd_01111_.png (861 KB, 768x1024)
861 KB
861 KB PNG
>>
File: 1744403369765471.png (355 KB, 1003x1164)
355 KB
355 KB PNG
When the fuck are we gonna get to replace LoRA with LoFA?
>>
>>107876259
I'm still waiting for DoRAs to replace LoRAs
>>
>>107876218
You are the last person in this thread to not understand Chinese culture.
>>
>>107876260
qrd on dora senpai
>>
we got really spoiled in last months, z-image, ltx2 and now klein, we are officially entering the content slop era, if you're not making content this year you are never going to make it, even stinky indians are body swaping themselves for hot AI girls lol
>>
>>
File: 1743604962408233.png (3.74 MB, 2376x928)
3.74 MB
3.74 MB PNG
>>107876238
lmaoo, Qwen Image Edit is fucking dead
>>
>>107876260
DoRA the ExpLoRA
>>
>>107876256
>>107876291
nice taskbar
>>
>>107876297
the original image had that :(
https://www.reddit.com/r/LoveLive/comments/f8le7f/an_animated_riko_desktop_wallpaper_for_wallpaper/
>>
>>107876291
dead how, just prompt "replace the girl with ___"

and what model is this
>>
>>107876309
>what model is this
https://huggingface.co/black-forest-labs/FLUX.2-klein-9B
>>
File: 1759506669208586.png (2.5 MB, 1942x768)
2.5 MB
2.5 MB PNG
>>107876291
this is really good, I love BFL now!
>>
>>107876321
ty, we're eating good lately with ltx2 and now this
>>
File: 1635889332382.jpg (381 KB, 687x1000)
381 KB
381 KB JPG
>>107876257
>>
>>107876325
Is not even the same style
>>
>>107876332
good luck finding an edit model that can do something better than that, even Nano Banana Pro can't keep the style
>>
>>107876200
so what's the point of the rentries?
>>
>>
>>107876325
>flux 2 is initially bloated shit
>great edit model comes out
redeemed. I love qwen edit 2511 so I have to try this out.
>>
>>107876337
to prove catjak is as bad if not worse than debo
>>
How would I set up a realtime video to video workflow using ltx2? I saw they have the one advertised as generating faster than you can watch it, and they have the setup to apply pose to videogame. So how could I make this work with a video stream?

Are any of you actual programmers or do you just use comfyui and preset workflows?
>>
So, is it "friendship with chinks is over, now Germans are my best friend" moment?
>>
>>107876354
try this one, I used it to make jensen huang say datacenters are why memory costs a shitload

https://github.com/Rolandjg/LTX-2-video-extend-ComfyUI/tree/main

all you need is 33 initial frames or so and it can clone audio.
>>
>>107876354
maybe with a dgx or maybe even a h200? it's not faster than realtime on consumer hardware at a decent resolution
>>
>>107876362
*ignore what I said I misread, you said realtime

realtime generation you'd need something like a turbo lora, but it is possible.
>>
>>107876354
>Are any of you actual programmers or do you just use comfyui and preset workflows?

Something about this feels so condescending when coupled with your previous question.
>>
File: 1755674438147611.png (1.2 MB, 893x612)
1.2 MB
1.2 MB PNG
>>107876362
its ridge racer!
>>
>>107876286
ooohwee
>>
File: Klein 9b.png (3.79 MB, 2112x1488)
3.79 MB
3.79 MB PNG
>>
>>
>>107876387
it actually works really well, heres an example:

https://files.catbox.moe/hml4zw.mp4
>>
File: Flux2-Klein-9bd_01155_.png (3.23 MB, 1536x1536)
3.23 MB
3.23 MB PNG
>>
I don't get this non-commercial license. Wouldn't people like youtubers not be allowed to show off the model as well since their videos are usually monetized? How do they enforce that?
>>
>>107876401
nice, I remember qwen edit 2511 couldnt get the FF font to swap properly. it works good, but this is a step up on that aspect.
>>
>>107876409
why do these clips always start out so muted, and then crank the volume to 11 at 2 seconds in?
>>
>>107876420
oh, the source audio on youtube was fucking terrible with gain, if you boost it to normal levels it would be a much smoother transition, the new audio is at the regular level.
>>
>>107876365
I think I'd be fine with even 240p as long as it has the correct pose/consistent character mapping. I have a 5090 but been thinking about getting a 6000.
>>107876383
I'll look into turbo lora then, I feel like there's gotta be a way to just perpetually feed in frames from a video feed and convert on the fly, even if it adds latency for a buffer but it would be nice if someone had done this previously so I could reference it.
>>107876385
Sorry, it was a genuine question as to whether you guys program your workflows in python or not since I think I'll need to do so and use some ffmpeg fuckery or something.
>>
File: 1759951792096011.png (1.46 MB, 832x1216)
1.46 MB
1.46 MB PNG
>this week
>>
File: Klein 9b.png (3.09 MB, 2080x1488)
3.09 MB
3.09 MB PNG
>>
>>107876401
im a fully invested BFL hater but if the editing is good im willing to relent on 1% of my hate
>>
>>107876431
>ltx2 i2v with audio
>flux.2 klein edit
this is an amazing week though?
>>
is there any model that mogs zit in realistic details?
>>
>shitty internet
>downloaded base instead of distill
fuck god damnit
>>
File: Flux2-Klein-9bd_01184_.png (3.12 MB, 1536x1536)
3.12 MB
3.12 MB PNG
>>
File: 1753723632626057.png (118 KB, 746x512)
118 KB
118 KB PNG
>>107876444
>>downloaded base instead of distill
lmao I made the same mistake, I feel ya
>>
>>107876444
just destill it yourself
>>
yea, klein mogs z image.
>>
>>107876444
thats the one you want though
>>
>>107876444
Which one is which? And do I have to download a different TE? Sorry for noob question the template workflows are giga aids.
>>
>>107876453
good joke
>>
link to the destilled model pls?
>>
>>107876467
>>107876472
https://huggingface.co/black-forest-labs/FLUX.2-klein-9B
for the text encoder it's qwen 8b
https://huggingface.co/Qwen/Qwen3-8B-GGUF
>>
File: Flux2-Klein-9bb_00003_.png (1.74 MB, 1024x1024)
1.74 MB
1.74 MB PNG
>>
>>107876414
That's not commercial use
>>
>>107876478
it's not named destilled? then i already have it
>>
File: Flux2-Klein-9bb_00009_.png (1.58 MB, 1024x1024)
1.58 MB
1.58 MB PNG
>>
>>107876491
Flux Klein = Distilled model
Flux Klein Base = Base model
>>
>klein looks this good WITHOUT rl training
wow, z image base is gonna be terrible isn't it?
>>
>>107876489
What is commercial use then? They're pretty much making money from the model. There's even a youtube channel with 600k subs using it in his video with sponsors and everything.
>>
Is the collage script public?
>>
Booba seems to be basically intact in Klein 9B Distiled
no pussy though
unsure about Base
https://files.catbox.moe/ca84xk.png
>>
>>107876514
after seeing that they reported it for another 2 weeks, I'm sure they are shitting in their pants knowing their base model look worse at the moment
>>
>>107876524
>>107875932
>Bakery: https://rentry.org/ldgcollage
>>
>>107861932
have seen many vids like this lately.
is it all just Wan, or something else?
>>
>>107876517
it means directly monetizing the model itself in an unambiguous way, either via a service or anything else
>>
>>107876514
>WITHOUT rl training
It is almost certainly a combined step distill + RL all-in-one, similar to ZIT. The distill has way better textures and improved anatomy compared to base, usually with a pure distill it gets even more slopped.
>>
>>107876529
does it grab images at random?
>>
can anon gen and compare between zit and klein
>>
>>107876551
see previous threads, there were a ton of comparisons
>>
what's the state of klein loras?
>>
File: Flux2-Klein-9bb_00026_.png (543 KB, 1024x1024)
543 KB
543 KB PNG
base thinks this is a nude woman
>>
File: _f2k_00028.png (1.5 MB, 960x1280)
1.5 MB
1.5 MB PNG
loras on this are going to go crazy
>>
>>107876558
ok so zit is still better
>>
>>107876548
I'm confident you can figure it out
>>
>>107876587
it's about the same, but 4 steps on klein distill feels faster for me
>>
>>107876587
zit can't do edit though, and we still don't have base, so Klein has killed Qwen Image Edit and we now have a base model to work with if the Tongyi fags want to Chinese Culture us
>>
>>107876587
nah, this one is actually finetunable unlike z. Zit has the same ish level of nude details
>>107876526
>>
File: Klein 9b.png (2.31 MB, 1786x864)
2.31 MB
2.31 MB PNG
>>
>>107876548
it adds a button to the images in the thread for you to select them, then you can create a collage with the images you selected, you can also just select files from your computer
>>
File: Flux2-Klein-9bb_00031_.png (1.62 MB, 1024x1024)
1.62 MB
1.62 MB PNG
>>
>>107876526
try the labiaplasty lora from ZIT
>>
>>107876530
Also: there's no way this can be real-time, right? It has to be pregenned and overlaid
>>
so while I wait for flux klein to dl, what can it do well that qwen edit can't? or what's different?
>>
is klein friendly to nsfw?
>>
>>107876526
How is it with lewd posing of two figures? Or is it smart enough to match an input image for composition, such that inbuilt anatomy/posing knowledge isn't that important, and the filtering/lobotomizing typical of BFL can be worked around through that as well?
>>
File: Klein 9b.png (2.33 MB, 1872x864)
2.33 MB
2.33 MB PNG
>>107876628
the quality is on another level, it's way less slopped, won't zoom in your shit randomly, understand your prompts better...
>>
>>107876645
awesome, I prob use qwen edit more than most models for memes/edits/changing stuff in my other generations, or to make stuff for wan/LTX2 i2v frames, so that sounds good to me.
>>
>>107876526
>Booba seems to be basically intact
Have you ever seen breasts before?
>>
wouldn't take much to make coom lora for Klein, it's almost there already
>>
File: Flux2-Klein_00001_.png (1.46 MB, 1024x1024)
1.46 MB
1.46 MB PNG
spoopy. Klein does a good job of spooky interiors.
>>
>>107876622
Is not real time, is kling motion control, that’s why you see Indian men using it , you think they have the hardware to run something like that in real life? Is an online saas cloud service, also pretty censored of course that’s why the women on those videos appear all clothed , you think those pajeets haven’t tried cleavage or bikini already? They just show cherry-picked stuff, using kling is like playing slots on a casino, you end up wasting tons of credits before getting something good
>>
>>107876645
how do you reference different images in 2 image gens? reference_image1 or 2?
>>
>>107876656
yes. Those are close. Much closer than e.g. Flux.1's fucked up ones. About the same quality as stock ZiT tends to give. Not quite as good as Qwen 2512.
>>
>>107876669
>Replace the standing man from image 1 with the woman from image 2 while keeping the same pose
>>
which klein version should I dl?
>>
>>107876660
now see if it is able to suck things, like a popsicle or a lollipop or even fingers.
>>
What is the difference between Klein base and Klein?
>>
>>107876686
-> >>107876478
>>
>>107876686
For minimum slop, base
For slop but fast, distil
For bad the 4b models.
>>
Why are Chinese ppl ITT getting so mad at Klein?
>>
>>107876702
Same reason people get mad when you tell them Chroma is shit.
They became parasocially invested with a Chinese model being the open source king and now react to that expectation to being betrayed by lashing out at the people who actually delivered on that promise.

It's just misdirected anger.
>>
Anyone using a flux2 klein 9b gguf successfully?
>>
>>107876674
oh good so image 1 and image 2 work, thats also nice with qwen edit, before multi image workflows you'd have to stitch 2 images then prompt without references
>>
>>107876696
Base is more slopped / all-around worse in both cases (4B / 9B)
also the 4Bs are pretty good
>>
>>107876717
yeah just load it with the GGUF Unet loader
>>
how much vram do I need for klein 9b?
>>
File: chroma_00034_.jpg (965 KB, 1920x1920)
965 KB
965 KB JPG
>>107876716
>Same reason people get mad when you tell them Chroma is shit.
Nah, don't equate the two. One are fanboys the others are legit using the wrong model (the 512 res pretrain) despite being told to use the 2k res one a million times. Ive seen it ever time I saw someone complaining about it here.
>>
>>107876738
I'm running Q4_K_M 9B Klein and Q4_K_XL Qwen 3 8B fine on a GTX 1660 Ti and 16GB system ram
>>
Does klein edit do the same shit chroma does where it arbitrary warps your input image slightly?
>>
File: Klein 9b.png (3.49 MB, 2514x880)
3.49 MB
3.49 MB PNG
>>107876260
>I'm still waiting for DoRAs to replace LoRAs
Here's a Dora replacement kek, but seriously though, did anyone think BFL would actually make a good model out of fucking Klein? lmao, I love good surprises
>>
>>107876739
It's hard to see how you look at a chroma user when you're so deep in the sauce. But to me, you both look the same.
>>
>>107876739
proof of such btw
https://desuarchive.org/g/thread/107802907/#q107805372
>>
anyone have a json without incel nodes? >>107875622

Trying to test a base wan
>>
Do you still use CFG with the distill?
>>
actually it looks like a new 2k chroma checkpoint just dropped 2 days ago so that post is outdated now
https://huggingface.co/silveroxides/Chroma-Misc-Models/blob/main/2k-test/2025-09-09_15-15-22/2k-test-2025-09-09_15-15-22_fp8mixed.safetensors
>>
>>107876766
CFG 1.0, no guidance or anything
>>
>>107876766
no, cfg 1 + 4 steps
>>
File: Klein 9b.png (2.43 MB, 1970x1040)
2.43 MB
2.43 MB PNG
>>
>>107876769
>>107876754
>>107876739

Oh my god. Just shut the fuck up about chroma bro. Jesus.
>>
>>107876737
i'm just getting mat1 mat2 errors

which gguf are you using, https://huggingface.co/unsloth/LTX-2-GGUF/tree/main ?
>>
why would anyone train loras for Klein with that draconian license?
>>
File: radiance.jpg (92 KB, 848x1488)
92 KB
92 KB JPG
>>
>>107876802
the 4b model has the Apache 2.0 licence though
>>
>>107876739
>>107876769
I've been experimenting a bit with the standard Chroma1-HD which I believe is the 512 you're referring to, and is also (along with -Flash) the "standard" one that's pushed by all Chroma model pages and repos. It's occasionally slightly better than ZIT at some things but quite hard to prompt and overall not worth the speed tradeoff. I'm about to mess around with this new Flux Klein once it's downloaded, but do you recommend I also give the linked Chroma a shot?
>>107876789
I sense you're about to shit yourself thinking I'm samefagging here so to pre-empt that, Chroma is shit and I'm fully expecting his 2k thing to be a copium sidegrade, but willing to give it a chance if he's claiming 1-HD is strongly inferior
>>
Downloading klein9b, do I need any particular updated workflow or can I do a regular flux 2 wf?
>>
>>107876789
chroma could already do 3 legs before flux klein
>>
File: 1764065132122496.png (1.31 MB, 848x1216)
1.31 MB
1.31 MB PNG
replace the anime girl in image 1 with the anime girl in image 2.

it was 2b before. also, is 20 steps standard? I assume there are no loras to use with it yet as it's new?
>>
>>107876827
wow! thank you for the slop! keep slopping hard bro and with the same images as always we love it soooooo much
>>
>>107876797
are you using the wrong text encoder? You need Qwen 8B for 9B Klein, and Qwen 4B for 4B Klein.
>>
>>107876827
I believe it's meant to be 4 steps, 20 will waste time and also fry your output.
>>
>>107876822
regular Flux.2 probably will work, just make sure you use the right Qwen
>>
>>107876811
be sure to know about qie, especially the remove mannequin clothes lora, which you never use with a prompt like remove the red clothing. it definitely won't work on anything except mannequins.
>>
>>107876827
depends what model you're using, if it's base it's cfg 5 + 20 steps, if it's the distilled model it's cfg 1 + 4 steps
>>
for a tech board, you guys don't really strike me as nerds
>>
>>107876827
The Distilled versions are meant for 4 steps. The Bases are meant for 20+
>>
>>107876842
even with base? or is that 4b distilled only?
>>
>>107876859
ah, okay. will grab 4b distil as well, only 4gb anyway.
>>
>>107876838
why
>>
>>107876811
>I've been experimenting a bit with the standard Chroma1-HD which I believe is the 512 you're referring to, and is also (along with -Flash) the "standard" one that's pushed by all Chroma model pages and repos
sigh... use the actually good one made for genning with:
>>107876769
you will need this: https://github.com/silveroxides/ComfyUI-QuantOps

I know lodestone does not give a fuck about people actually using the models but watching people blinding using the wrong ones and thinking the model is bad is infuriating
>>
>>107876788
that's very good, I didn't expect BFL to redeem themselves but here we are.
>>
File: Klein 9b.png (1.98 MB, 1784x768)
1.98 MB
1.98 MB PNG
>>
>>107876892
and it didnt slop his face either

very nice teto
>>
can klein take reference images as image prompts just like flux 2 dev?
>>
>>107876834
ever vibe code the python transformers stuff?

prompt="1girl"

seriously in the latest chinese example's code
>>
File: _f2k_00017.png (2.22 MB, 960x1280)
2.22 MB
2.22 MB PNG
gonna try to run this lora training script i found. wish me luck.
>>
any1 got a 1 kikess 10 white master race swastika hitler moustache megacock stud (and couch) loras for flux 2 bfl klein 9b
>>
File: klein.png (2.25 MB, 1740x1188)
2.25 MB
2.25 MB PNG
>>107876166
just freed 80 GB from deleting my qwen folder. sayanora.
>>
>>107876909
request:
>>107876911
>>
>>107876914
but what about remove clothes mannequin
>>
>>107876838
missed that... that made 9b work, thanks.
>>
File: 1760765322840112.png (1.25 MB, 1024x1024)
1.25 MB
1.25 MB PNG
replace the face of the man in image 1 with the face of the anime girl in image 2. change the text "cinema" to "MIKU".

heh, thats pretty good.
>>
the french just landed in greenland in a dutch plane that was made by usa Lockheed.

i think we're getting zit base, they needed the remaining one image to train, as prophesied.
>>
>>107876925
oh no, it's the kill yourself faggot girl, if you see her face u must kill urself ywnbaw
>>
File: Klein 7b.jpg (903 KB, 2720x768)
903 KB
903 KB JPG
https://youtu.be/C1Y_d_Lhp60?t=30
>>
>flux 2 dev can edit photo
>flux 2 klein can edit photo
?
whats the difference?
>>
>>107876937
the quality, duh
>>
>>107876937
size, retard
>>
>>107876925
kek, nice
>>
>>107876925
4b distill is EXTREMELY fast btw

if you set cfg to 1 and used no negative prompts would it be better if using 9b? for speed I mean
>>
i hate jews
>>
>>107876944
literally takes less than 10 seconds on my 3090 (9b)
> 4/4 [00:06<00:00, 1.59s/it]
>>
how does klein handle large resolutions? what are you genning at?
>>
>>107876939
>>107876941
only size difference?
I thought it's a model for new purpose. why the hype?
>>
Using the default comfy workflow and 9b (not the fp8 version).
This was the input (NSFW):
https://files.catbox.moe/5s6dto.png
The prompt was simply 'Change the image from drawing to photo'
This was the output at 1mp, 1.5mp and 2mp respectively (also NSFW):
https://files.catbox.moe/ixvr7k.png
https://files.catbox.moe/ujykk4.png
https://files.catbox.moe/5up1nb.png

I have absolutely no idea why the higher resolutions got extremely hairy.
>>
>>107876950
1024x1024?
>>
>>107876944
Why would I use the shitty 4b distill when I have the 9b distill which is objectively better in every regard except for speed where it is only marginally worse.
>>
>>107876950
oh, I thought 9b had to use 20 steps, lemme try 4
>>
>>107876939
>the quality
>>107876955
>only size difference?
?
>>
>>107876959
2 images at 1 megapixel (equivalent to 1024x1024)
>>
Klein 9B Distilled can do topless woman kneeling on the floor in a shower chained to a wall by a slave collar around her neck looking disgusted while someone ofscreen pisses in her mouth

https://files.catbox.moe/cpwb90.png
>>
>>107876965
I still don't get the hype, sorry
flux 2 dev has long been working on my machine
>>
>>107876880
that can cause the mat error i think
>>
>>107876974
I don't know how to respond to that but I'm sorry that you will never be a woman.
>>
>>107876974
why didn't you post any flux 2 edit in those threads then?
>>
klien blows away flux 2 for editing, they mogged themselves with this as well
>>
>>107876955
size. flux2 dev is too big for the 5090. they may have assumed it would have more vram.
>>
oh im an idiot, I had 9b base fp8 not 9b distilled.

well, im already more impressed with the speed and outputs despite using the wrong files.
>>
>>107876881
I empathize anon but at this point how many people here are even capable of good faith interactions? 2025 was brutal for post quality sitewide.
>>
>>107876982
I have been testing it on my dgx spark and I can tell you it seriously lacks realism details. so yeah, not something worth the hype
>>
>>107876937
Flux. 2 Dev needs hundreds of gigabytes to use.
>>
https://www.reddit.com/r/StableDiffusion/comments/1qe76fc/ok_klein_is_extremely_good_and_its_actually/
wtf he stole my images!! :(
>>
we are eating so well for open source right now
>LTX2, i2v model with audio, before wan 2.5 which may never release locally
>BFL released something good
>>
>>107877025
also ltx team said they are fixing the issues and 2.5 is already training. AND apparently there is talk that wan might try to distill a smaller video model from wan2.6 to release
>>
File: 1754634456064833.png (459 KB, 600x450)
459 KB
459 KB PNG
>>107877031
I'm literally like that right now kek
>>
>>107877017
Fucking lol. That's the same guy that took my two weeks video and said it came from his own workflow.

What a fucking chad.
>>
And another thing. Because of the way LTX works apparently we are gonna be able to train it on pretty low end hardware compared to wan.
https://github.com/AkaneTendo25/musubi-tuner/issues/1#issuecomment-3745019290
>>
>>107877017
kek what a faggot
>>
>>107876970
gotcha, main 9b workflow, batch of 2* 1024x1024
>>
File: 1747301203358420.jpg (673 KB, 2720x768)
673 KB
673 KB JPG
There's still some slight zoom in but it's way less egregious than on QiE, I'm sure this would be completly fixed if the model was a pixel model instead of using a VAE
>>
>>107877059
Mmm thanks *uploads your image to reddit* got anything else?
>>
>>107877067
kek
>>
>>107875955
>>107876069
>FLUX.2-klein-base-9B
Yeah didn't even see this kek. BFL has now truly BTFO'd the Chinks.
Why wait for Z base anymore? Z is too rigid and there's no diversity. Also that confirms my suspicions about "Z base", it's probably also based off a distillation of a larger model and named "base".
>>
>>107877059
>still some slight zoom in
Useless
>>
>>107877077
>Why wait for Z base anymore?
only 4b has a good licence, and it's not that good, I'm sure Z image base will btfo it, same thing for Z-image edit, I'm sure it can beat Klein edit
>>
NOOOOO STOP USING FLUX YOURE SUPPOSED TO CARE ABOUT BASED CHINA. Z IMAGE BASE IS RIGHT AROUND THE CORNER GET HYPED!!!!!!!!!!!!!!
>>
>>107877090
yeah pretty much
there's just too many bfl shills
>>
>>107877090
Has anyone in the history of the universe up until now ever been brought to court over the licensing of an AI model?
>>
File: Untitled.png (110 KB, 738x539)
110 KB
110 KB PNG
>>
>>107877101
BFL is crazy aggressive, so I wouldn't put it past them to genuinely take someone to court over a finetune
>>
>>107877101
good luck convincing lodestone to burn another 200k dollars on a model with a shit licence, if he went for Schnell instead of Dev that's for a reason, he couldn't ask for money on his patreon or whatever if he was using Dev and its shit licence
>>
>>107877111
>good luck convincing lodestone to burn another 200k dollars on a model with a shit licence

He will do whatever the flock of Grima Wormtongues in his discord tells him to do.
>>
>>107876769
>actually it looks like a new 2k chroma checkpoint just dropped 2 days ago so that post is outdated now

Chroma 2 based on Flux.2 Klein would be some hot shit.

>only 4b has a good licence

Well that's unfortunate. Is 4B any good compared to 9B? Why give us base model for 9B if the license is gonna suck? Anyways, is Chroma commercial model? It's just a research community finetune after all, I don't think it'd breach their terms, but we'll get final confirmation from Lodestone. I hope Z base is good, but I have some doubts about output diversity after using Turbo, and anyways Alibaba will do their own Noob tune as well so the model wars continue.
>>
File: Klein 9b.png (2.55 MB, 2720x768)
2.55 MB
2.55 MB PNG
Look at him go!
>>
I was about to say "fuck this is slow for 20 steps" then I realized I was using base (mainly for training) not the 4 step distill model.

now we test with 9b distill.
>>
just fucking stop with your chroma shill
it's a failed training method, that's it
>>
>>107877111
he said they were so close he could start training on 4B to keep it cheap then switch it to 9B with minimal effort to circumvent the license while getting back the 9B knowledge
>>
>>107876260
Doras will never replace loras because doras suck.
>>
>ignore license
>train model
>release it anonymously on gofile, pixeldrain, a torrent or whatever
who the fuck are they gonna sue?
>>
>>107877151
I don't believe his bullshit, you can't just train a 4b model and then transform it into a 9b model just like that, if it was this easy every company would've done it lol
>>
File: Untdfsdfsd.png (92 KB, 942x713)
92 KB
92 KB PNG
>>107877132
he said he would earlier

>>107877150
go away bighra, everyone knows its you
>>
>>107877090
Why are you expecting Base to be better than Turbo?
>>
>>107877154
I think he just wants to get money from people before training the model, like on Chroma he was able to ask for money publicly
>>
>>107877159
>like on Chroma he was able to ask for money publicly
i'm pretty sure there was some anonymous whale who paid for almost all of it
>>
>>107877159
I follow his posts for a long time and i've never seen him ask for money / post links to any sort of donation stuff before. He hardly even talks about his models / how to use them, just research stuff
>>
>>107877158
Read the post again, at no point I talked about Z-image turbo
>>
File: ur-deemer.png (2.58 MB, 1564x1024)
2.58 MB
2.58 MB PNG
>>107877109
>>
>thought Klein ComfyUI templates would come out later
>0.9.2 came out 13 hours ago with Klein support
Nice.

Tried 4B base/distilled on Ryzen AI HX 370 with 32GB RAM, 16 assigned to GPU.
>The VAE step maxes VRAM and shared RAM, producing a bunch of Pin errors in the command window and failing to finish. (At least Windows doesn't freeze.)
>Trying tiled VAE down to 256 size didn't help
>Doing text-encode on CPU is able to avoid the issue and finish successfully, but the CPU text-encode takes WAY longer than with Z-Image, despite both using Qwen 3-4b. Doesn't seem to be due to disk swapping.
I could try to let CLIP use GPU and then unload it, although it didn't work too well last I tried it with Z-Image.
>>
File: 1767187964998695.png (457 KB, 1332x1339)
457 KB
457 KB PNG
>>107877169
>i've never seen him ask for money / post links to any sort of donation stuff before.
?
https://huggingface.co/lodestones/Chroma#support-open-source-ai
>>
File: 1763642973164674.png (1.24 MB, 1024x1024)
1.24 MB
1.24 MB PNG
the outputs retain detail and dont get as slopped as qwen edit can do sometimes, even little details which is impressive (flux 2 klein 9b distilled)

also it is FAST. here is a miku + teto gen, note the vocaloid text is intact
>>
do i need to pull the latest comfy for klein?
>>
>>107877150
>failed training method

It's a 200IQ training method. Unironically only model I have trusted in a long time that isn't cloudshit that can handle any kind of prompt, including knowledge of realism and anime styles. Flux.2 now should fix the artist fuckery that was caused by T5, and now you'll see how this method defeats every other method on the planet when danbooru artists start working natively on Flux.2 Klein.
>>
>>107877190
like always, new model = mendatory pull
>>
new /ldg/
>>107877194
>>107877194
>>107877194
>>
>>107877181
Z-Image sampler also fits perfectly within 16GB, while Klein 4B base/distilled need a bit of shared RAM.
>>
>>107877195
big UGH
oh well here we go...
>>
>>107877183
first time ive seen it, I've never seen him ever post it before
>>
>>107876788
>>107876892
is this distill or base?
>>
File: 1749866579471156.png (1.19 MB, 1024x1024)
1.19 MB
1.19 MB PNG
>>107877185
change the clothes of the anime girl in image 1 to the clothes of the anime girl in image 2. leave the face of the anime girl in image 1 unchanged. change the text on her right arm to "0401"

12 seconds, this is so good/fast.
>>
>>107877206
distill, base is meh (as it should) >>107876098
>>
>>107877206
use distill 9b, way faster and still high quality (4 steps vs 20)
>>
>>107877181
wtf? That sounds abnormal unless AMD is just fucked
>>
>>107877224
Note that it's an integrated laptop GPU borrowing from system RAM, so using 16 out of 32GB, and able to borrow another 8.
>>
>>107876056
loled
>>
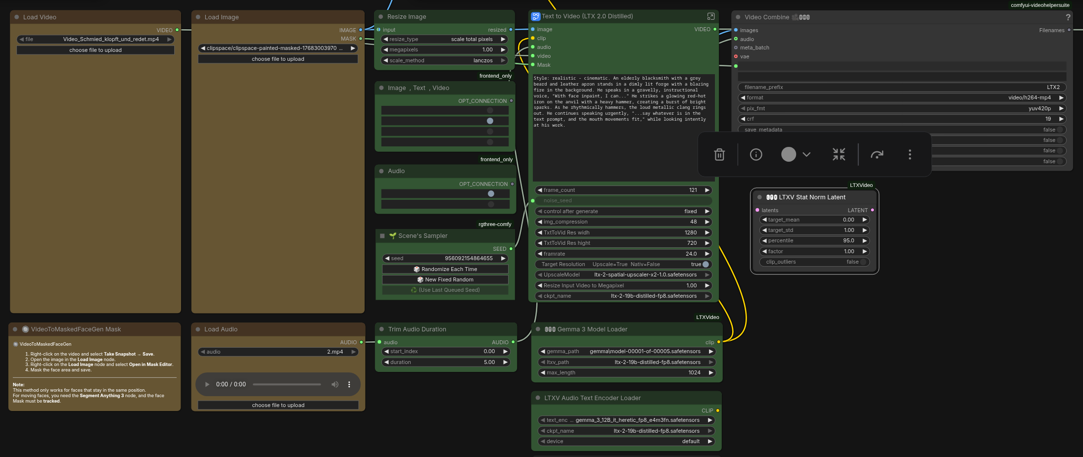
where do I add this? LTXV Stat Norm Latent

Also the quality olf ltx2 is meh or maybe my settings or chosen models are to blame?
3090 and 64gb system ram. I do get frequent oom's
>>
Flux.2 Klein heavily slops Flux.2 (32b)'s artistic knowledge. Sad.
>>
>>107877704
guessing somewhere in this mess
>>
>>107877704
don't that is for old ltxv models, just need the normalize sampler as the first sampler
>>
how fast is the RTX 3090 at 9b distilled cfg 1 with a nrw prompt?
>>
zit is better at text. klein gets "horse" misspelled 50% of the time.
>>
>>107877237
--novram

and replace vae encode and vae decode with their tiled variants.



[Advertise on 4chan]

Delete Post: [File Only] Style:
[Disable Mobile View / Use Desktop Site]

[Enable Mobile View / Use Mobile Site]

All trademarks and copyrights on this page are owned by their respective parties. Images uploaded are the responsibility of the Poster. Comments are owned by the Poster.