Bazinga editionDiscussion of Free and Open Source Diffusion ModelsPrev: >>107907160https://rentry.org/ldg-lazy-getting-started-guide>UIComfyUI: https://github.com/comfyanonymous/ComfyUISwarmUI: https://github.com/mcmonkeyprojects/SwarmUIre/Forge/Classic/Neo: https://rentry.org/ldg-lazy-getting-started-guide#reforgeclassicneoSD.Next: https://github.com/vladmandic/sdnextWan2GP: https://github.com/deepbeepmeep/Wan2GP>Checkpoints, LoRAs, Upscalers, & Workflowshttps://civitai.comhttps://civitaiarchive.com/https://openmodeldb.infohttps://openart.ai/workflows>Tuninghttps://github.com/spacepxl/demystifying-sd-finetuninghttps://github.com/ostris/ai-toolkithttps://github.com/Nerogar/OneTrainerhttps://github.com/kohya-ss/musubi-tunerhttps://github.com/tdrussell/diffusion-pipe>Flux Kleinhttps://huggingface.co/collections/black-forest-labs/flux2>Z Image Turbohttps://huggingface.co/Tongyi-MAI/Z-Image-Turbo>LTX-2https://huggingface.co/Lightricks/LTX-2>Chromahttps://huggingface.co/lodestones/Chroma1-Basehttps://rentry.org/mvu52t46>NetaYumehttps://huggingface.co/duongve/NetaYume-Lumina-Image-2.0https://nieta-art.feishu.cn/wiki/RZAawlH2ci74qckRLRPc9tOynrb>Illustrioushttps://rentry.org/comfyui_guide_1girlhttps://tagexplorer.github.io/>MiscLocal Model Meta: https://rentry.org/localmodelsmetaShare Metadata: https://catbox.moe | https://litterbox.catbox.moe/GPU Benchmarks: https://chimolog.co/bto-gpu-stable-diffusion-specs/Img2Prompt: https://huggingface.co/spaces/fancyfeast/joy-caption-beta-oneTxt2Img Plugin: https://github.com/Acly/krita-ai-diffusionArchive: https://rentry.org/sdg-linkBakery: https://rentry.org/ldgcollage>Neighbors>>>/aco/csdg>>>/b/degen>>>/r/realistic+parody>>>/gif/vdg>>>/d/ddg>>>/e/edg>>>/h/hdg>>>/trash/slop>>>/vt/vtai>>>/u/udg>Local Text>>>/g/lmg
generate more nino
>>107909708If you still think this trolling is doing anything, it's not. You ran the same tired gimmick so hard that everyone who could possibly be bothered already left.What's left now? Terminal schizos and other trolls like (You) who genuinely don't care. You've wasted months trying to kill something that's still here while your own /adt/ thread flatlined.
>>107909708Face it, you're going to have to post your anime here and interact with anonswho have different but overlapping interests, that's how generals work when yours dies. Adapt or keep screaming into the void, either way, nobody's listening anymore.
how do i use comfyui
Nobody does local AI anymore, it's all in the Cloud. On real servers
>>107909975how do you know that?
>>107909970nobody knows
>tranibake
>>107911707qrd
>>107909708Why is AniStudio not in OP? It's a ui for local inference so it should be in OP
>>107911736proof?
>>107909708Noooo you've baked to early!111AAnd no collage!11Fake not real thread
>>107911736it's malware, multiple anons came in the thread saying it deleted their stuff and they lost data. sad story. the author is also psychopathic and threatened multiple people in the community.steer clear.
>>107911736wowfull mask off not even 15 posts in, huh?
>>107911749https://github.com/FizzleDorf/AniStudioIt's actually very good, try it!
>Maintain Thread Qualityhttps://rentry.org/debohttps://rentry.org/animanon
>>107911770Cool, i will try it, wasn't aware there is a proper alternative to cumfart and the thousends of forge forks
>>107910606
>>107911736>>107911770it's actual dogshit imgui jeetware, dont fall for it anons.
>>107911788I like how you have to ignore a bunch of actually usable UIs to shill your dogshit
>>107911790ltx is so bad, and YOU are bad
>>107911797qrd
uh oh ranfaggot melty
>>107910819
>>107911797?I just think it's good to have alternatives and it looks like anistudio is even written in c++
>>107911838rust is better thoughverbait
>>107911811They're literally in the OP>SwarmUI: https://github.com/>mcmonkeyprojects/SwarmUI>re/Forge/Classic/Neo: https://rentry.org/ldg-lazy-getting-started-guide#reforgeclassicneo>SD.Next: https://github.com/vladmandic/sdnext>Wan2GP: https://github.com/deepbeepmeep/Wan2GPand of course don't forget the one Julien nabbed the actual inference code from, (since he is a worthless retard)>stable-diffusion.cpp: https://github.com/leejet/stable-diffusion.cpp
>>107911838but its malware, look here
>>107910097
>>107909708>linking the wrong previous thread
>>107911838It has the potential to be good eventually bit it's buggy as shit and lacking all manner of features currently, I tried it fairly recently
>>107911859he prebaked this 5 hours ago, thats how much hes seething. hopefully the retarded video spammer stays in this thread
>>107911846>45.50 kb
>>107911866evidence?
>>107909729
>>107911846thanks, almost got tricked into installing this, I'm not gonna risk my PC for a 33 stars project made by a 4chan random.
>>107911866Well then i agree with anon and it should be in OPMaybe someone contributes and helps the dev out, who knows?
>>107911889can you give me a recipe for lasagna garfield style?
>>107911899yeah
>>107911899You can google it anonI believe in you
>>107911829
>prebaking 5 hours earlier to shill his commercial wrapper yet againlolcow
>>107911911why are you doing this man? what drives you to spam your crappy videos?
>>107911814
>>107911911Lynchian. Holy shit
>>107911736true
>>107911728
wish they'd ban whoever is doing all this animation slopthread quality they sayshit is fucking trash fuck off
>update cumfartui>it doesn't even boot anymoreFucking fennecWhy is it so shit?
>>107911972its a retard who made a script to automatically pick up gens from here, slop em with ltx2 and repost them
>>107911976can you prove that?
>>107911980mods are gay af
>install anistudio>kills my PC and installs a ransomwarefucking pedophileWhy is it so shit?
>>107911980Nah, it's manual since he is linking to wrong posts
>>107911998might be the VLM fucking up for all I know
>>107911983users report that literally all the time and when i personally update it always breaks
>>107912006that isn't what proof means
>>107912006hmmm and whats the solution?
>>107912018i don't know
>>107911979
>>107912010cumfartui has literally 2k issues on githubgo figure
>>107912047can you corroborate that?
i always find it funny how quickly i was banned from threads in the past for posting too many pictures when the threads were dead af, but this retard can sit here and post absolute trash shitting up threads for days and nothing happens
>>107912074i think mods might have given up on trying to moderate this general
>>107912074proof?
>thread quality not maintained>insta shilling of lolcow's wrapper
>>107912095
>>107912046Her hand...
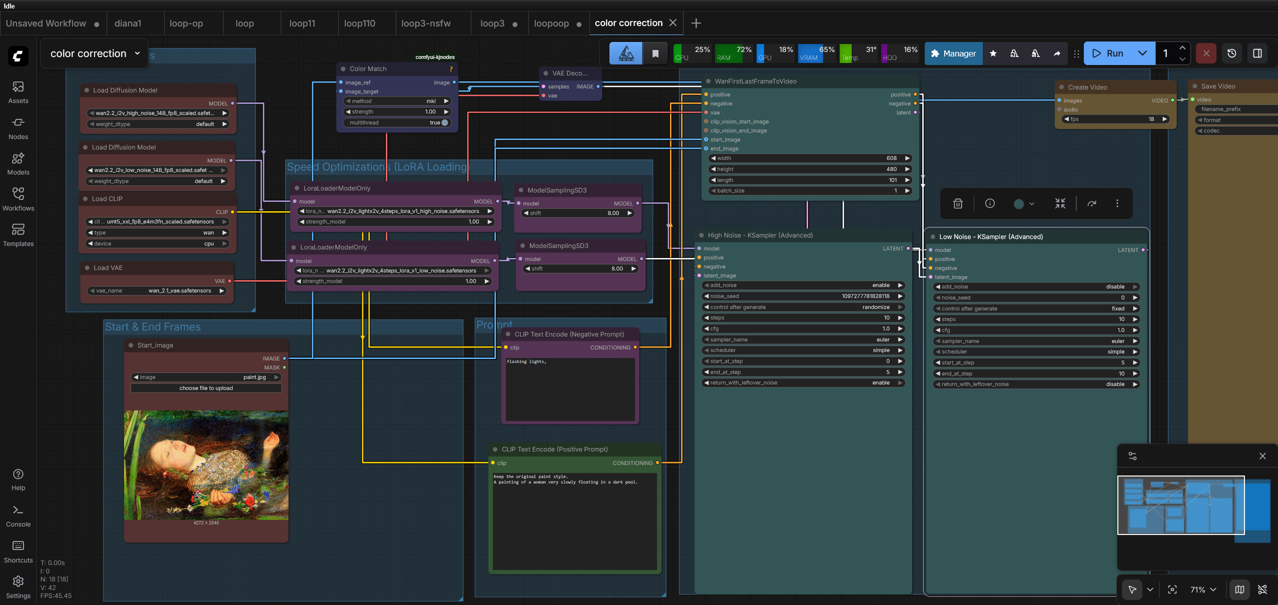
How do I avoid the image gray blinking at the end of my loop?
>>107912147i forgot
>>107912095wow due another taylor swift edit!!!!! thansk!!!!!!!!!!!
>>107912147
>>107912159>so comfortable
>>107912159how do i make my pins straight
>>107912156You should better remember before I kick you ass.
>>107912164>so much cope
>>107912171Settings->Lite graph->Graph->Straight
>>107912199what if i want to make them gay?
>>107912147pls halp
>>107912158>Taylor Alison Swift is an American singer-songwriter. An influential figure in popular culture, she is known for her autobiographical songwriting and artistic reinventions. Swift is the highest-grossing live music artist, the wealthiest female musician, and one of the best-selling music artists of all time.
>>107912224i did
>>107912224prompt?
>>107912122sexy
anyone else develop agp after genning enough 1girls?
>>107912260agp?
using comfyUI on Linux with 16 GB VRAM, having a hell of a time trying to get a pose manipulator working. tried controlnet, which is a nightmare, any suggestions? I just want to manipulate the pose/position of subjects in existing imageshere's a nasty witch for your troubles
>>107912268real?
>>107912263https://pubmed.ncbi.nlm.nih.gov/22005209/
>>107912263agoraphobia - Agoraphobia involves fearing and avoiding places or situations that might cause panic and feelings of being trapped, helpless or embarrassed.
>>107912268use an edit model
>>107912268cnet with openpose or edit models you fucking philistine
>>107912280>>107912282tkx>>107912269yes
>>107912277can you give me the lasagna recipe please
>>107912086What are you talking about? Yesterday the went full Hitler mode deleting any dissent about cumfart. They clearly care about maintaining status quo
>>107912291that's true hey. Spartans used to meet at the agora. I don't know if they ate pizza though. that might have only been later.
>schizo melting again
>>107912310deleting your relentless shitposting about comfyui, yes. protip: no one is gonna use your shitty UI
>>107912310hang yourself retard
>>107912310holy shit, i remember a time when /ic/ had their own cumfarti, it was Brian I think. Brian Cumfarti.AI imitates art
>>107912329cant wait for the bot to pick this up again!!
Oh... So it's bumbling Buffoons hour?
>>107912268
>>107912323I'm not developing whatever UI you think I do. I'm a forge user and just genuinely fucking hate cumshart fagui. It's an abomination, a disgrace.
>>107912364proof?
>>107912354Abrachtarpe!! Whrachtarpe!!I can totally see this going viral. simply epic!Too bad you didn't have anon's basedjak lora for that final face she makes.
>>107912224
>>107912364he gave up the main repo so it's already over
>>107912364>I'm not developing whatever UI you think I dowe can see that, Julien
Just bash it out with sdcpp already.
>>107912390scp?
>>107912389why are you so obsessed with that guy
>>107912424i forgot
>>107912364comfyui really hurt you didn't it?
Has Z-Base been released yet of is it total BFL victory?
>>107912450yeah
>>107912268no wonder. trying to do anything in that piece of shit is impossible. better read a 500 page manual to figure out this bloated garbage. cumfart really is a freak
if Ani wants his UI popular why doesn't he make it good so people use it
>>107912364>>107912454
Lol schizo treads are the best, thanks for make my monday more funny
>>107912457i dunno
>>107912457Skill issue
>flux knows whats whatsapp but not who Asuka from Evangelion ishmkay
>>107912474good morning
>>107912454And yet, Comfy UI defeated you.Speak of a spectacular fucking failure.It means YOU, whining faggot.
>>107912479good morning sir how are you
>>107912464now THIS is a quality post!
>>107912493phony
>>107912493WhatsApp nigger?
>>107912479what? i'm using forge neo, i don't give a fuck about your made up drama. comfy is trash and that's just the truth
>>107912456
>>107912474whatsapp chan is cute
>>107912457
>>107912530see >>107912460
>>107912460
>>107912454You failed to do better than "a piece of shit".How should we rate you performance exactly?What's below "a piece of shit"?What are you?
has anyone successfully trained a character lora for klein yet? i see 5/10 likeness at best
>>1079125695 Comfy Credits have been deposited into your Comfy account.
>>107912589yeah
>>107912576Looks like theres atleast Taylor Swift trained
>>107912589Shut up loser. Failure even.
>>107912569there is an obvious answer that has been staring you in the face all along: literal human garbage
>>107912546
>>107912464
>>107912474
>>107912493
People are so incredibly defensive over comfy criticism. You can't say anything bad about cumshart without getting dogpiled by shills almost immediately. What possible motivations could they all have?? Hmmmm...
>>107912548
Based botter shitting up the paid comfy shill general
How do i get free ComfyCredits?
"ani's top fan" is so incredibly defensive over anistudio criticism. You can't say anything bad about anustudio without getting dogpiled by "ani's top fan" almost immediately. What possible motivations could "ani's top fan" have?? Hmmmm...
>>107912660>there are no leaks captain jenson! please buy our boat!
>>107912660>>107912666>>107912673you are so subhumanly mad
advertising comfyui and comfyui tech support is against the rules
>immediately proven correct
>>107912693proof?
>>107912672
>>107912695proof?
>>107912674>anustudiokek good one>>107912693cool, go to the IRC, explain it to the mods and report back with what they tell you, you subhuman retard
If only mods could enable IDs, it would solves /ldg/ problem instantly.The current state only benefits schizos and sore losers.
>>107912713you can't you do that?
>>107912708yeah I'm sure the mods will reveal the deal they have with comfy on irc
>>107912739who is this comfy you speak of
>>107912754is that you?
>>107912759but of course
>>107912754
>>107909708I just realized that engaging the schizo/loser is pointless without IDs.IDs would solve this.
>>107912795cool. delete the rentries then
>>107912765comfy shilling has been a thing since comfyui first appeared pretty much. i 'member when they were shitting up sdg all the time
>>107912795proof?
>>107912780
Am I just to oretarded to prompt properly or is ZIT unable to do convincing amateur looking photo gens, images look great but always come out professional and kinda staged looking
>>107912807why would the most used UI have to be shilled in a general used by 20 people
>>107912841not quite sure
>>107909970wait a few months until they fix it again.https://github.com/Comfy-Org/desktop/issues/1541
>>107912807What else should I be using?
>>107912841usually people would give an example of their prompt if they weren't retarded so you may have answered that yourself
Has Tongyi given up and BFL victory is complete and all encompassing?
>>107912854they most likely have an llm running all over 4chan creating astroturfed support for that piece of garbage. it wouldn't cost much
>33
>>107912910What should I be using instead?
>>107912932how many issues and confirmed malware reports?
>>107912945neoforge or sdcpp which has a webui in the works
>>107912945forge neo
>>107912946You know what software doesn't have people finding issues for? Software that no one uses.
>>107913006ok now an actual excuse that isn't retarded
>something something not about images
extreme troonjak melty incoming
>>107912945forge neo or reforge
>>107913030who is troonjak? is that your bull?
>>107911842>glownig shit
>>107912910why would someone have to astroturf something that most people already use
>>107913022>the thigh pocket
>>107913073once you have the flow of data stealing established it's important to keep the cattle herded to continue the cycle of profit
>>107913087your move, creep
>>107912673how do I completely disable all comfy api/account related things from the ui?
>>107913100you can only disable API nodes. everything else still calls the mother ship
>>107913100>>107913110Can you firewall it?
>>107913120i dont know
>>107913120the manager prevents offline use so you have to delete that
>>107913120He's lying. You are in a bait bake.
>>107913132proof of that?
>>107913133source?
stoooop
>>107913149i needlix from qt 3.14 grill
>>107913120probably. I still wouldn't use corpo spyware
those stupid assholes. Now this is what's trained into the model when you prompt for "hoverboard". I would redacted whoever decided to name that piece of shit a hoverboard, legally and with due process.It doesn't even hover.
>>107913149>Tozille is on Netflix nownoice.
>>107913167how do you redact someone
>>107913149>rentaalios
>>107913219ai slop
>>107913222
>>107913246no park would have two ferries
>>107913252would you have longer hair than your anime gf today?
>>107913188legally and with due process
>>107909708U-um, could this be the p-possibly OP p pic n-next t-thread, m-mister? >///<
>>107913303no
>>107913303It wasn't generated with a local model though
>>107913321B-but it was g-generated with my API nodderinos s-sir...! >///<
>>107913110disable-api-nodes actually disables ALL communication you stupid fucking retard, not that you would know since youre just trying to counter-shill for your garbage gui
Still no Flux Klein category on civit?
>>107913687I don't think Klein is a safe model so maybe it's best if it they don't add it
>>107913687Still no way to remove most of those fucking useless categories on Civit.
>>107913687>no LTX-2>no separation of qwen
radiance is so fucking shit holy crap, I need to wash my eyes
>>107913722>anything made by flux>not safeFuck off.
>>107913746you dont like melty undercooked gens?
>>107913746yeah with radiance you need to do a second pass at a minimum
I guess making the best goon model to date paid off kek.
>only 70gb left from my 6TB of SSD's>nvme's are super expensive nowman this sucks
I like that it added Japanese to the posters. That was a nice touch.>>107912382I'd watch a frog cartoon.
>>107913871you are gonna have to purge
>>107913874Does klein edit work with the same input node for images like qwen edit? Or do I need some snowflake shit?
>>107913883absolutely not, especially with civitai deleting everything.
tried 4b and 9b lora training for a dataset that worked perfectly fine with zit and the results are unusable trashfuck this shit
>>107913924What trainer and settings?
>>107913935aitoolkit defaults and onetrainer defaults
>>107913942OT already has support? It took him forever to wake up for ZiT
>>107913954there is a PR that i triedmaybe its not optimal yet, but aitoolkit also gives trash results
>>107913892Like for what, iterative editing? No idea.
>>107913964too soon
Which model is best for foot content? Most models just shit themselves in foot content.
>>107913996*foodsry
>>107914019No foot retard
>>107913687They've done fucking nothing with the site for a while other than deleting models
Fresh thread >>107914123>>107914123>>107914123>>107914123Fresh thread
Klein has given me a reason to post here again and escape grok imagine
>>107914147it ain't for me, I'm using it for face/body swaps and it's inappropriate to post
>>107913715Powerfull
>>107913715>>107913758>>107914147good
>>107914154>face/body swapspost modus operandi
Comfy bread
>>107909708>comfyui_0043.pngthe fuck did you do to my nini?