Discussion of Free and Open Source Diffusion ModelsPrev: >>107914123https://rentry.org/ldg-lazy-getting-started-guide>UIComfyUI: https://github.com/comfyanonymous/ComfyUISwarmUI: https://github.com/mcmonkeyprojects/SwarmUIre/Forge/Classic/Neo: https://rentry.org/ldg-lazy-getting-started-guide#reforgeclassicneoSD.Next: https://github.com/vladmandic/sdnextWan2GP: https://github.com/deepbeepmeep/Wan2GP>Checkpoints, LoRAs, Upscalers, & Workflowshttps://civitai.comhttps://civitaiarchive.com/https://openmodeldb.infohttps://openart.ai/workflows>Tuninghttps://github.com/spacepxl/demystifying-sd-finetuninghttps://github.com/ostris/ai-toolkithttps://github.com/Nerogar/OneTrainerhttps://github.com/kohya-ss/musubi-tunerhttps://github.com/tdrussell/diffusion-pipe>Flux Kleinhttps://huggingface.co/collections/black-forest-labs/flux2>Z Image Turbohttps://huggingface.co/Tongyi-MAI/Z-Image-Turbo>LTX-2https://huggingface.co/Lightricks/LTX-2>Chromahttps://huggingface.co/lodestones/Chroma1-Basehttps://rentry.org/mvu52t46>NetaYumehttps://huggingface.co/duongve/NetaYume-Lumina-Image-2.0https://nieta-art.feishu.cn/wiki/RZAawlH2ci74qckRLRPc9tOynrb>Illustrioushttps://rentry.org/comfyui_guide_1girlhttps://tagexplorer.github.io/>MiscLocal Model Meta: https://rentry.org/localmodelsmetaShare Metadata: https://catbox.moe | https://litterbox.catbox.moe/GPU Benchmarks: https://chimolog.co/bto-gpu-stable-diffusion-specs/Img2Prompt: https://huggingface.co/spaces/fancyfeast/joy-caption-beta-oneTxt2Img Plugin: https://github.com/Acly/krita-ai-diffusionArchive: https://rentry.org/sdg-linkBakery: https://rentry.org/ldgcollage>Neighbors>>>/aco/csdg>>>/b/degen>>>/r/realistic+parody>>>/gif/vdg>>>/d/ddg>>>/e/edg>>>/h/hdg>>>/trash/slop>>>/vt/vtai>>>/u/udg>Local Text>>>/g/lmg>Maintain Thread Qualityhttps://rentry.org/debohttps://rentry.org/animanon
>4 collage images from the same person
blessed thread of frenship
So... Which version of Klein should I use? Mainly for I2I. There are like 4 versions
>>107915572
>>107915649
>>107916429kinda sus since they usually come with more images, but it does stroke my e-peen so I'm conflicted https://files.catbox.moe/edfqjg.png
>>107916442the one that doesn't have "base" in it, and you have the choice between 4b and 9b, if you can go for the biggest one obviously
>>107916448i bet that anon who loves you made it
>>107915682
>>1079164503080ti can run 9b?
>>107916455>12gbyeah, if you go for Q8https://huggingface.co/unsloth/FLUX.2-klein-9B-GGUF/tree/mainhttps://github.com/city96/ComfyUI-GGUF
>>107915707
>>107916451It's a script that creates the collage, right? So how they picked those up? Unless they rolled the script until this selection came uphttps://files.catbox.moe/91ikue.png
>>107916474awww you are so innocent
>>107916470That looks real fucking good. congrats
>>107916485big if true
I feel very mixed about klein 9b. On one hand, it generates more than z-image did, on the other hand, it's worse at details. At least with my prompting style. Also, how are we going backwards with hands? (example not shown)Also, wtf is this captcha system!?
>>107915708
>>107916492Flux anatomy seems to be hereditary. Unfortunate.
>>107916482sometimes knowing too much can be bad for one's health. I'll elect to maintain my ignorance on their motivation and just keep sloppinghttps://files.catbox.moe/2uvv50.png
Is the Flux scheduler node better than using the normal scheduler? Karras is broken for Klein so the normal one seems useless
>>107916496I can tell...
>>107916505Just use whatever you want. The recommended settings are just as much of a guesswork as anyone else's settings.
>>107916506imagine the possibilities
>>107916468The king has returned
>>107915724
>>107916429>noticing
>>107915801
>>107916492it's for sure not worse at details lol, Flux.2 VAE slaps harder than my dads belt
https://files.catbox.moe/hhhv6e.png
>>107916492nice cleavage, did you try res6s for better outputs?
>>107916533are statue titties really b&?
>>107916419>>Maintain Thread Quality>https://rentry.org/debo>https://rentry.org/animanonwhy is this still in the OP?
>>107916528yeah, I'm kinda dissapointed of that new VAE, it doesn't seem to keep the details better than Flux 1 vae, I'm not seeing any difference with Kontext, it's still shifting the colors and shit during edit
>>107915725
>>107916505Euler + Flux.2 Scheduler (the default) seems to be one of the more stable / correct options, but 4 steps is never enough, you want 6 to 10 always, much like Z Image.
https://files.catbox.moe/8fsx14.png
>>107916533in your experience, does wan work better for t2i than zit and klein
>>107916544I think you're going blind anon
>>107916540rather not risk ithttps://files.catbox.moe/xjjiwx.png
Threadly reminder that Klein sucks referencing styles.
>>107915833
>>107916551WAN works with a very specific style, what I can only describe as "documentary" or "photojournalism" style. I also found a cool vintage anime lora for it as well. So the answer: it depends on what's the best style for the idea. I discovered that ZiT does early CGI really well, for examplehttps://files.catbox.moe/mcvuey.png
>>107916574friendly?
>>107915835
It's funny how this community wants an unslopped model and we get Klein 4B and 9B with variations in the seeds.Then they complain that the anatomy isn't as good as Z-Image or Qwen, which are slopified models for benchmaxxing.For the complainers, just throw your Klein gen into Z-Image on a second pass at low denoise. Ez.
>>107916577User friendly? WAN takes significantly more than ZiT: 30s versus 2m10s on a 5090 with my workflowhttps://files.catbox.moe/wcv7he.png
>>107916600>Then they complain that the anatomy isn't as good as Z-Image or Qwen, which are slopified models for benchmaxxing.wtfN Z-image is not a slopified model at all, it's the best realistic local model and it's great at anatomy, this model (unlike the others) has only been trained on real data
>>107916506
>>107916620kek
>>107915855
>>107915880
>>107915892
>>107916615I agree; I get pretty good results with ZiT, it's very good at prompt adherence but the lack of composition variance can be a problem>>107916633love the fishes swimming around the aircrafthttps://files.catbox.moe/yvhehz.png
>>107916546I conclude with this.
>still no wan updatesif they release a wan model that does 30 seconds and can generate audio, I will never ask for a new video model ever again.
>>107915917
>>107916615idk to me it seems all the Z image outputs look the same, and it has zero variationit's definitely overtrained to the maxx for perfect looking people photorealism, hopefully we get more variety with z-base and finetunes (yes i know, chinese culture)
>>107915929
>>107916695
>>107916525
>>107915965
>>107916700>this is what the heralds of the antichrist actually believehttps://files.catbox.moe/b29a7a.png
>>107916734i made this image
>>107916525Klein can do that? time to use this model
>>107916748Yeah, I saw it somewhere in a montage comparing models and decided to take a crack at it as well
>>107916757thief
>>107915970
>>107915994
>i do not consent to anyone animating or replicating my intellectual property!
>>107916761Bad artists copy. Good artists steal.
>>107916005
woah, didn't realize that klein can edit! Pretty cool!
>>107916761please saar do the needful and be giving me your PO box so I can be returning it to you saarhttps://files.catbox.moe/2pr93t.png
>>107916784coma patient
>>107916784bruh, that's why Klein is so hyped in the first place, it's great at editing shit
>>107916789can you gen balu giving birth to mogli
>>107916797sure, I'll put it in the queue
>>107916012
>>107916062
i thought we would have some discussion and not just spamming worthless videos
>>107916109
>>107916741
The random fucking amputees klein does is driving me crazy. Regression compared to old flux.
https://files.catbox.moe/kdrre8.png
>>107916118
>>107916833i am trying more steps and it seems to happen less often but not never.
>>107916833stinky
>>107916784That's literally the best part!
>>107916844>>107916833use nag on high
>>107916823/ldg/ is finally returning to its /sdg/ roots
z base not being released led to this
>>107916833Changing samplers tends to fix this for me
>>107916865there's almost no point in checking /ldg/ until base is out.
>>107916865>>107916873what no ZiB does to a mofohttps://files.catbox.moe/l7cxxl.png
how do I show an image in a node in comfyui? load image works but it only works if your local output folder has that image
>>107916151
>>107916125
>>107916852i'm pretty happy just hitting gen again most of the time but it is a little annoying
can klein inpaint?
>>107916204
>>107916231
I always wanted to ask but never didwhy does /g/ have three different diffusion generals? I guess /adt/ is for ilxl and nai and such but what's the difference between/ldg/ and /sdg/?
What is the current status of sound generation? Does anyone here use MMAudio?Are there any good solutions for generating NSFW sound for an NSFW input video?And what about generating character voices locally? Can this be done effectively?
>>107916936ace step 1.5 will release in two weeks
>>107916262
>>107916932right now there's basically no difference between /ldg/ and /sdg/. could probably just merge them.
>>107916909cute vid>>107916797I couldn't get it to actually birth him; best I could do was thishttps://files.catbox.moe/sji4da.png
>>107916829not bad!
>>107916948anon he is a minor
>>107916474
Was looking through my old gens and found this from 2023, don't believe I ever uploaded it.
>>107916954I am aware; looks like he's eating her out, which was as far as I could take it by prompting; maybe the birthanon can develop it further from there.https://files.catbox.moe/fcbd0c.png
>>107916961you couldn't make something like that 23, stop lying
>>107916962>balu>her
>>107916962>>107916954forgot to upload img
>>107916468
>>107916966in this image, it is a female, since the idea was to make balu birth mowgli; i did manage to create birthing scenes in Chroma before, so it was quite frustrating that I can't crack it with this one
>>107916965I can't tell if you're rage baiting me or not, but here's the catboxhttps://files.catbox.moe/04r14d.png
>>107916986ai slop
>>107916492
>>107916502
>>107916784
>>107917010now make the poke birth her
>>107917010Listen, I'm slow, I know this.
>>107916524
i'm starting to think the anatomy issues are coming from prompt adherence, where z-image just decides if something is confusing it's going to just make it up if you say something "his hands are in the air, his right arm is bent" it just adds more arms, even though technically it makes sense.
Is the wait coming to an end?>https://github.com/Comfy-Org/ComfyUI/pull/11979
>>107916986
>>107917044>not culture>however, 14 more days to golets see what predditor milks this one for updoots
>>107917045kek, based
>>107916533>>107916549https://i.4cdn.org/r/1768881279400611.mp4
>>107916556
>>107916959kek
>>107916574
>>107916615
Flux seems to be able to understand fix hands but doesn't seem to be able to really copy art styles that well.
>>107917092>>107917089>>107917088>>107917086Very cool gens. Congratshttps://files.catbox.moe/40t98y.png
I'm very skeptical of the guy who said he trained a Klein lora with only 12gb VRAM. I have a 16gb card and the Ostris trainer just hangs while loading the transformer.
oh wow these are some extremely low quality posts!obviously intentional!someone is being naughty naughty and not following the rules!
>>107917114i could see it being possible if you unloaded the te but even that that's really right
>>107916780dark
>>107916932/sdg/ was inhabited by cancerous namefags that formed a circlejerk. /ldg/ was created to get away from those people. it is now mostly an abandoned husk. /adt/ was created by a troll in an attempt kill /ldg/. this same troll made several local diffusion themed generals at the same time but only /adt/ managed to stick. it's just a generic AI anime image dump now. There's no experimentation, sharing of workflows, technique discussion or anything. just mindless anime ai pics spam. /ldg/ is still the main local diff thread
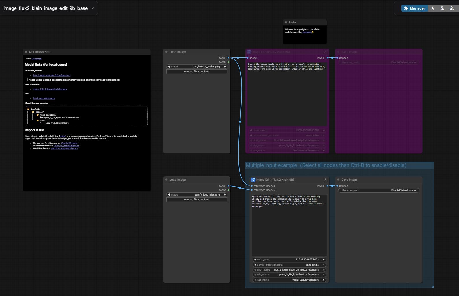
>>107916839>the roaring knightIs there a working workflow for klein edit + lora loading?Specifically the 9b version.
>>107916703
So heunpp2 definitely gives better results for image editing compared to euler. It usually does a better job at hands and anatomy, and also creates more coherent backgrounds. The biggest downside is that it's really slow and makes brighter images.
>>107917109I think they messed up the hands in the training, Klein tends to give male hands to women, I bet Z-Edit will mog the shit out of BFL once again
>>107916734
>>107916669
Bros local music is so back, I could hardly tell the difference between this gen and what hypothetically Udio would give for same kind of lyrics.https://files.catbox.moe/zg6sjx.mp3
>>107917168>>107917162thanks they're terrible and also useless. i regret posting my images in the first place.
>>107916661
https://files.catbox.moe/6seuza.png
>>107917044>>https://github.com/Comfy-Org/ComfyUI/pull/11979HOLY SHIT ITS HAPPENING
hmm
>>107917063>>107917044>14 more days to gowhy?
>>107917178Can it generate only instrumental music without voices?
>>107917211Isn't this just pulled from the diffusers/transofrmers or whatever pr?
>>107917044Hans woke up Chang it seems
>>107917044don't care. klein is better.
>>107917211stop this madness. for how long can chinese culture live rent-free in my head? I was waiting for zib to be released before I slopped out, but the wait was too greathttps://files.catbox.moe/sfs706.png
>>107917219he needs the model to test it out though? it means alibaba gave it to him
>>107917228>he needs the model to test itNever stopped anyone.
>>107917044OHHHHHHHHH COMFY BETTER NOT BE FUCKING AROUNDTHEY SAW KLEIN AND THEY ARE RESPONDINGITS HAPPENINGGGGGGGG
>>107917044>>107917221>Hans woke up Chang it seemsBASED, GIVE IT TO ME NOWWWWWWW
so 2026 actually a good year for local?ltx, klein, z-base soon, acestep 1.5 soonand who knows what else, it's only january
why are people so hell bent on shitting this general upi come back after a busy ass day and this guy is still posting his slopdo you seriously have nothing better to do?
>>107917241so far. maybe if we're lucky we'll get wan 3 locally.
>>107917242if we had something better to do, we wouldn't be here on some anonymous basketweaving forumhttps://files.catbox.moe/rlpqvy.png
>>107917221Not awake enough, Chaim (ltx) should further taunt Alibaba with more video comparisons
>>107917254im specifically talking about the guy that's making meaningless video edits he's basically spamming
>>107917264>he's basically spammingdon't hesitate to report>This post seems to be an automated spambot
>>107917218>Can it generate only instrumental music without voices?Of coursehttps://files.catbox.moe/j8kzu0.mp3
i'm fucking impressed with ltx i2v. the motion is great2026 is local
>>1079172782026 is really starting great, ltx, klein, soon z-image base, and this music model sounds good too>>107917178>>107917275
>>107916750Do what?
>>107917044>https://github.com/Comfy-Org/ComfyUI/pull/11979can't believe they really waited for Klein to be released before making their move, as if they knew Klein was a forced to be reconed with, not a single soul thought Klein would be good, is there's some chink employees stealing the goods from BFL or what? lol
sneed oils>>>/wsg/6075874
HELLO???https://github.com/Comfy-Org/ComfyUI/pull/11979https://github.com/Comfy-Org/ComfyUI/pull/11979https://github.com/Comfy-Org/ComfyUI/pull/11979
>>107917275Going to try this out.
>>107917178> I could hardly tell the difference betweenYou must be deaf then.
>>107917282If it's your first time hearing it, it's insane what it can do, you've heard nothing yet.https://files.catbox.moe/jc3fgz.mp3It also knows multiple languageshttps://files.catbox.moe/7pqlbx.mp3
>>107917296Why are they hell bent on stealing BlackForest thunder? Chinese culture, probably.
>>107917317>HELLO???BASED DEPARTMENT?? >>107917044
>>107917319Model ain't out yet, release date set at 27th.
>>107917275wow this is an awful example
>>107917183its a bot, its been spamming the thread for the past week
>>107917328>Why are they hell bent on stealing BlackForest thunder? Chinese culture, probably.poor bfl, Alibaba is ready to dunk on them hard for the second time, feels personal kek
Went back to 2.1 Vace and can't believe its this good. It's even better using it with the recent models that are coming out.
>>107917367ltx is bad, I dont understand the hype honestly, at least for anything that requires action wan (even 2.1) is superior. You can IMMEDIATELY tell when something has been done with ltx as the video comes out ultra slopped.
bros i cant believe we're getting base
>>107917372I use put my Wan gens into LTX 2 for vid2vid and audio sync. The prompt following isn't good like Wan, but the long videos are worth it.It just sucks cause of all the model swapping and ram. These guys really need to team up so we can have one good model.
>>107917044this is weird, usually when comfy implements a Alibaba model, the PR and the weight release arrive at the same time, it's the first time the PR merge arrived before, maybe he just copy/pasted the code from diffusers or whatever and this has nothing to do with Alibaba making a move
>>107917317it would be hilarious if base was """delayed""" all this time purely because they were waiting for BFL to release klein
>>107917351The same thing happened to /hdg/: at first it were OP/collage wars, then came the spam with not caring mods, and finally the general became unusable and dead. Seems like /hgg/ we'll have to leave the thread to the schizo and his unrelated links in the OP and move to another general.
>>107917367>>107917372vace 2.1 is great. works well with the light loras, and particularly some of the later high noise 2.2 light loras. https://github.com/bbaudio-2025/ComfyUI-SuperUltimateVaceTools is good for longer vace vids. careful with the light loras (still havnt found the perfect balance yet), too long a length and it begins to fry
>>107917383Do you still have hope it will be good, as in, Klein good? Their own chart showed that the model sucks.
>>107917321Well, it almost sounds like it, it missed some apart so of the lyrics in middle, but for sure the rest was Udio tier voice coherence.
>Grok got cuckedi- If i only now how to set up Local models..........
>>107917473base is not the same as klein. klein is used for editing. we need to wait for z image edit.
i love foooooocus. why the fuck isn't everything this easy
what is the audio model you guys are using
>>107917506There's a gazillion youtube video on how to set up comfyUI and flavor of the month models.
>>107917473the point of it is not to be good it's to be trainable (and if so desired, re-distilled afterwards)
>>107917528I know but the models are so BIG and i only have 6MBps download speed
>>107917506What did the SaaS do now? Ban porn again?Anyhow it's not hard, just spend that hour or w/e and set your local models up.
>>107917506They're just shooting themselves in the foot. Compared to Claude, Gemini it was never good anyways. Why use them if they're just going to cuck themselves now? That was their only good thing.
>>107917317why'd they remove omni from model zoo though?
>>107917539probably not worth getting x banned altogether in europe
>>107917537You can upload Skimpy stuff on Grok and get it animated..... until few hours ago.
>>107917534oh no, it'll take a bunch of minutes of your computer's time. bruh/gurl just get the models.>>107917551was it particularly noteworthy? i didn't really even see much of it on the wider internet. the anime shitposters don't seem to have reposted many skimpy animated anime shitposts for example.
>>107917414>t.
>>107917414repeat ad infinitum
>>107917566>bruh/gurl just get the models.There are too many variation of it. For example Wan 2.1 models is like 16gb and the variations of it has the same size. My HDD gonna cry.
>>107917539It can still generate porn and is too dumb to censor it if you prompt in roundabout ways. That's all this shit is literally good for anyway.
>>107917580>2026>HDD for AI models.Skill issues. Upgrade your job buddy.
>>107917566You can make your favorite anime character suck cocks and do anal (vaginal is hard) in grok..... Until few hours ago>>107917594I have 2tb SSD and i dont want to use it for Slops
>>107917580yes well then load just ltx2 and one wan2 in some q5-q8 gguf format or w/e, or just one of them. gguf tends to have a good size-quality tradeoff.alternatively get more SSD/HDD space when it starts bothering you
>>107916231Dude! Fallen Angels and Chungking Express are two of my favorite movies of all time. ZiT understands Wong Kar Wai style as well.
>>107917598> You can make your favorite anime character suck cocks and do anal (vaginal is hard) in grok..... Until few hours agoSaaS does it again, kek. I personally don't see why these services including the ones in the USA always end up anti porn now, but I guess that's how it is.Gotta go local I suppose. BTW full animated NSFW is mostly still on WAN (usually with LoRA, though "all in one" checkpoints where the LoRA have been somewhat adequately included exist), not LTX2.
Does inpainting work with edit? When I try to prompt it to change a small detail but leave the rest of the image intact it still warps and zooms the the image in slightly
>>107917636How much it distorts can depend a lot on the edit model and what you're doing.In almost all cases it's going to be more precise if you draw a mask (or use a segmentation model to get a mask or whatever you prefer to define where the edit happens).
>>107917598having models on a HDD isn't bad if you don't switch models/loras often. like if you plan on using wan the entire day it's perfectly fine.
>>107917636it does, I use crop and stitch nodes
Bro this NSFW klein Lora on civtai is fucking cooked. I think I'll have to burn my computer.
>>107917506I can set up simply gen tool like SwarmUIman but FUCK ComfyUI. its ANYTHING but COMFY
5090 bros, how much power have you cut? Since the market is fucked, I want to increase the longevity.
>>107917706>downloading workflows from civitailooks like a you problem
>>107917372Any examples? I have never seen good action from wan (Unless you mean sex lol)
>>107917683>>107917696Thanks. I just used the inpaint model conditioning node to replace the regular reference conditioning nodes and it worked surprisingly well.
>>107917732Ok can you share your workflows for simple image edit for Flux 2 Klein ?
What is the best TTS for lewd audio gens?Also what is the best software/model for generating audio from video?
>>107917771from the official templates, you stupid brainlet
>>107917807Weird since my workflow look like this
>>107917818kill yourself shitposter
tried to train a simple celeb character lora for klein. 4b, 9b, 512, 1024, captions, no captions, rank 16, rank 32, timeshift 1, timeshift 3, aitoolkit, onetrainer, 3k steps, 6k steps, ... and they were all completely shit. like absolutely deformed and unusable. i used a set of 20 clean images that worked perfectly well with zit.so either this model is trash or something is seriously wrong with the code
>>107917859Ostris AI toolkit seems to work right out the gate with default settings. What are you using?
>>107917859OneTrainer comes with so bad default settings it pretty much guarantees your lora will look like shit
what went wrong with comfyui?
>>107917807now do one of wan 2.2 i2v with lora
>>107917899it looks even worse. low res and grainy with down syndrome while zit gave really nice results for the same dataset>>107917874like i said, tried aitoolkit and onetrainer. maybe some incompability with specific python/torch versions and klein?
wassup chat :3
>>107917920>it looks even worse. low res and grainy with down syndrome while zit gave really nice results for the same datasetYeah it can be really terrible. Breaks limbs and fingers like nothing else.
>>107918063not only limbs and fingers for me, there simply is almost no face likeness at all. 50% at best
>>107917905that's an incorrect questioncomfy is broken from the start, just like the whole poothon ecosystemwhole thing needs to be destroyed
>>107917905>>107918160get some sleep ani
>>107917771https://github.com/BigStationW/ComfyUi-TextEncodeEditAdvanced/blob/main/workflow/workflow_Flux2_Klein_9b.json
>>107917044https://github.com/Comfy-Org/ComfyUI/commit/8ccc0c94fa0d8e43fffe7190e6a36551a53df54a>Make omni stuff work on regular z image for easier testing. doesn't that mean that he doesn't have z-image omni?
Is IndexTTS2 the best voice generation model?
>load all webms in gallery view>too many requests>lasts 30+ minsbig angry
>>107918285Hmm. Not sure which is best, but I think IndexTTS2 is one of the top candidates, yes.
looks like there's a good new 3B music model:https://heartmula.github.io/could be something to use instead of LTX's strange music
>@grok is this true?
>>107918342>GoodListen to the voice on those samples, then listen to ACEStep 1.5 anon-kun... Night and day difference. HeartMuLa is just another shitty SongBloom tier model that is good at certain genres and songs, but is not creative with instruments (and hence the musicality heavily suffers compared against SOTA models like Udio or Suno) so you can't do much with it. ACEStep 1.5 is the first good local music model that will bridge the gap.
>>107918231yeah, maybe they gave inference code to prolong the 2MW status, I just need a bdsqlsz tweet now and ill calm down
>>107918366truth nuke, when will ACEStep be released though?
>>107917135Criminally underrated.
>>107918366> future unreleased model may be bettersome model will eventually also be better than acestep 1.5, what good is that if it's all unreleased?
tis time for torture
ponder the aroma
>>107918439*blows raspberry on teh foot :3*
https://www.reddit.com/r/StableDiffusion/comments/1qhv0g1/flux_klein_gives_me_sd3_vibes/Uh oh, bretzel sisters, our response?
>>107918416Any time soon? I doubt it. Everyone else who is fully open is putting out crap in terms of music models. Only ones who actually had a good model was YuE guys, but they never iterated on it nor gave any updates so their goal wasn't at all to catch up to Suno/Udio. ACEStep from day 1 that has been their goal, plus they want to surpass them in their next iteration and it's obvious. Being open to community feedback like this, interacting with the community is what sets them ahead instantly. Just seeing how much a massive leap 1.5 is over 1.0 is enough intuition and all you need to know that they will eventually do exactly what they set out to do (though after 1.5, the powers that be will definitely notice and it might not be the same E.G. they could sell out or worse because music mobs don't fuck around, but it's nice that we're at least getting 1.5 before they can shut it down).
>>107918448here 1 more foot, thanks for your (you) patronage.
>>107918490Plebbitors are funny. The best model by far for all those prompts and much more is Chroma, because it knows anatomy better than anything else. And that was trained on de-distilled Schnell, and now we have Klein which is superior to that.
8bit keygen music? ACEStep 1.5: Fuck yes!https://files.catbox.moe/567tjd.mp3
>>107918388>when will ACEStep be released thoughLet's hope it's true and there's no indefinite "2 more weeks" like Z Base.
>>107918409>>>/wsg/6075913
Klein Edit is pretty based
>>107918494sounds good? it still needs a release though. remember when people thought stable diffusion was probably committed to local open models?
>>107918652Yeah it is, especially because it's so fast.
>>107918668One thing about ACEStep is their license changed at one point, went from non-commercial to fully open recently, still has potential to change right at release and screw us all over (let's hope that's not the case), because while a fun model, a non-commercial license is useless and restricts freedom .
By Albrecht Duerer. I think zit does woodcut-like images better.
>>107918652>celeb shitend your life
>>107918652Now ask it to transfer the hairstyle
>>107918652>Klein Edit is pretty basedno lies detected, and I didn't expect BFL to make such an uncensored model, Kontext used to do nothing when asking this kind of shit, it has censorship layers, this model has none
By NC Wyeth.Looks nothing like Wyeth, actually. Rather, like some sort of period artist cluster annotated by a vllm.
Alphonse Mucha was abstracted, too.
So whats the play now that the video spam is confirmed to be a bot made by Julien?I say we all pool in some money to hire someone to beat him up
>>107918766>like some sort of period artist cluster annotated by a vllm.a bad vllm, Gemini 3.0 has no issue recognizing such artists
>>107918766>>107918786I haven't found a single artist style that works.
>>107918766you can do that with Kleinhttps://docs.bfl.ai/guides/prompting_guide_flux2_klein>A woman drinking coffee in a bar, Use the style from the reference image
how do i inpaint when editing with klein? it keeps changling details i want to remain the same
>>107918766>>107918786>>107918826
>>107918787Ran I hope you realize that this is a call to violence and is not very legal. Your meth abuse is finally making you go insane.
Fresh when new>>107918851>>107918851>>107918851
>>107918843Silly anon, "call to violence" implies ths aubject is a human being, which Julisn has repeatedly shown it isn't
>>107916920yes just inpaint like you would any other model
>>107918439maiwaifu
>>107918826>>107918836How do you add three reference images?
>>107918971take my workflow anon https://files.catbox.moe/c6qpph.json
>>107918684Yea, lets hope that is the case.