[a / b / c / d / e / f / g / gif / h / hr / k / m / o / p / r / s / t / u / v / vg / vm / vmg / vr / vrpg / vst / w / wg] [i / ic] [r9k / s4s / vip] [cm / hm / lgbt / y] [3 / aco / adv / an / bant / biz / cgl / ck / co / diy / fa / fit / gd / hc / his / int / jp / lit / mlp / mu / n / news / out / po / pol / pw / qst / sci / soc / sp / tg / toy / trv / tv / vp / vt / wsg / wsr / x / xs] [Settings] [Search] [Mobile] [Home]
Board
Settings Mobile Home
/g/ - Technology

Name
Options
Comment
Verification
4chan Pass users can bypass this verification. [Learn More] [Login]
File
  • Please read the Rules and FAQ before posting.
  • You may highlight syntax and preserve whitespace by using [code] tags.

08/21/20New boards added: /vrpg/, /vmg/, /vst/ and /vm/
05/04/17New trial board added: /bant/ - International/Random
10/04/16New board for 4chan Pass users: /vip/ - Very Important Posts
[Hide] [Show All]


[Advertise on 4chan]


Discussion of Free and Open Source Diffusion Models

prev: >>107918851

https://rentry.org/ldg-lazy-getting-started-guide

>UI
ComfyUI: https://github.com/comfyanonymous/ComfyUI
SwarmUI: https://github.com/mcmonkeyprojects/SwarmUI
re/Forge/Classic/Neo: https://rentry.org/ldg-lazy-getting-started-guide#reforgeclassicneo
SD.Next: https://github.com/vladmandic/sdnext
Wan2GP: https://github.com/deepbeepmeep/Wan2GP

>Checkpoints, LoRAs, Upscalers, & Workflows
https://civitai.com
https://civitaiarchive.com/
https://openmodeldb.info
https://openart.ai/workflows

>Tuning
https://github.com/spacepxl/demystifying-sd-finetuning
https://github.com/ostris/ai-toolkit
https://github.com/Nerogar/OneTrainer
https://github.com/kohya-ss/musubi-tuner
https://github.com/tdrussell/diffusion-pipe

>Flux Klein
https://huggingface.co/collections/black-forest-labs/flux2

>Z Image Turbo
https://huggingface.co/Tongyi-MAI/Z-Image-Turbo

>LTX-2
https://huggingface.co/Lightricks/LTX-2

>Chroma
https://huggingface.co/lodestones/Chroma1-Base
https://rentry.org/mvu52t46

>NetaYume
https://huggingface.co/duongve/NetaYume-Lumina-Image-2.0
https://nieta-art.feishu.cn/wiki/RZAawlH2ci74qckRLRPc9tOynrb

>Illustrious
https://rentry.org/comfyui_guide_1girl
https://tagexplorer.github.io/

>Misc
Local Model Meta: https://rentry.org/localmodelsmeta
Share Metadata: https://catbox.moe | https://litterbox.catbox.moe/
GPU Benchmarks: https://chimolog.co/bto-gpu-stable-diffusion-specs/
Img2Prompt: https://huggingface.co/spaces/fancyfeast/joy-caption-beta-one
Txt2Img Plugin: https://github.com/Acly/krita-ai-diffusion
Archive: https://rentry.org/sdg-link
Bakery: https://rentry.org/ldgcollage

>Neighbors
>>>/aco/csdg
>>>/b/degen
>>>/r/realistic+parody
>>>/gif/vdg
>>>/d/ddg
>>>/e/edg
>>>/h/hdg
>>>/trash/slop
>>>/vt/vtai
>>>/u/udg

>Local Text
>>>/g/lmg

>Maintain Thread Quality
https://rentry.org/debo
https://rentry.org/animanon
>>
Blessed thread of frenship
>>
File: 1743940325851246.png (1.87 MB, 1152x1312)
1.87 MB
1.87 MB PNG
>>
This one was made first.
>>
blessed thread of quality maintenance
>>
>>
File: 91.png (2.31 MB, 960x1472)
2.31 MB
2.31 MB PNG
>>107921834
thanks for the bake
>>
>>107921860
SD1.5 energy
>>
File: 06470.png (2.65 MB, 2145x976)
2.65 MB
2.65 MB PNG
>>
>2025: gen -> detailer -> inpaint fix
>2026: gen -> detailer -> klein fix with reference img
?
>>
https://files.catbox.moe/4vusph.mp4

I literally could not compress this enough to put it in the /wsg/ thread.
>>
>>107921834
>>Maintain Thread Quality
>https://rentry.org/debo
>https://rentry.org/animanon
why are these off-topic links in the OP and why is AniStudio not?
>>
>>107921913
hi ani
>>
uh oh melty
>>
>>107921913
because this thread is full of fascist chuds
>>
>>107921913
>>107921834
I have the same questions.
>>
guys, I ran out of comfycredits

gen on without me :(
>>
>>107921871
>>
>>107921834
>>Maintain Thread Quality
>https://rentry.org/debo
>https://rentry.org/animanon
why do we let a tranny bake threads with schizo manifestos in the OP?
>>
>>107921854
low thread quality maintained
>>
>>107921843
*hugs you*
>>
>>107921912
good shit anon
>>
File: merged.png (2.19 MB, 1056x1470)
2.19 MB
2.19 MB PNG
>Turn this illustration into a photo. Do not change the appearance or details of the monster. Do not change anything else.
This model has some limitations like poor facial likeness but it's ability to preserve even unusual details is quite good imo. It may not be perfect but good showing for a difficult request. (I had more accurate seeds too but wanted to show a more average result) I asked a similar prompt with the same picture to the older GPT-Image months ago and the result was completely slopped compared to this. Even current GPT-Image is not that much better.
>>
nice another thread of ani talking to himself until bump limit
>>
>>107921890
klein is a very solid img2img fixing tool for sdxl gens.
>>
LOCAL IS SAVED
>LOCAL IS SAVED
LOCAL IS SAVED
>LOCAL IS SAVED
https://civitai.com/models/2308535/unggoy-ill
>>
>>107922018
honestly klein has no business being that good at img2img
>>
>>107922018
>>107922008
4b or 9b?
>>
I love genning, I love bantering, I hate Anistudio some days, I love defending some other days, I hate Comfy, I love using Comfy, I hate schizos, but I’m a schizo myself and shitpost as well.
I love /ldg/.
Never change, please.
>>
>>107922022
a hole is a hole xd
>>
>>107922033
The monster one is 9b. The other is not mine.
>>
File: 2323381.png (1.78 MB, 960x1472)
1.78 MB
1.78 MB PNG
>>107922043
kek
>>
>>107922033
its klein 9b base
>>107922024
its insane how good it is. even better than nanobanana pro imo.
>>
>>107922043
Based, deep down, despite everything, we’re having fun.
>>
local suno?
>>
>>107922082
>its klein 9b base
You should try distilled. it's just as good and like 50x faster.
>>
>>107922018
Is the darkening on purpose?
>>
>>107922043
Very based
Julien is literal shit tho
>>
File: Flux2-Klein_00289_.png (1.81 MB, 864x1200)
1.81 MB
1.81 MB PNG
>>
imagine the degenerate shit guys like Musk are gooning to at the press of a button and we're stuck with this shit, it ain't fair
>>
>>107922183
skill issue
>>
>>107922153
uh oh! pamper stinky!
>>
>>107922104
i already have it, i was just testing 18.2 version today. i don't notice any quality differences.
>>
File: Flux2-Klein_00297_.png (1.14 MB, 832x1248)
1.14 MB
1.14 MB PNG
>Transparent clothing is gone.
Gotta wait until someone beats raunchy stuff into it I guess.
>>
File: ComfyUI_temp_idqou_00002_.png (3.23 MB, 1741x1238)
3.23 MB
3.23 MB PNG
>>
File: Flux2-Klein_00044_.png (474 KB, 1104x944)
474 KB
474 KB PNG
>>
>>107922183
pretty sure grok image stuff is just qwen-image.
>>
>>107922183
be patient anon, the next gooner model is either going to be on klein 4B or on Z-image base
>>
File: Flux2-Klein_00302_.png (1.42 MB, 1344x768)
1.42 MB
1.42 MB PNG
>>
File: fa1.png (1.32 MB, 1232x832)
1.32 MB
1.32 MB PNG
>i- If i only now how to set up Local models..........
>>
>>107922501
>anon delivering fertilizer to a nearby data center(2027, colorized)
>>
>>107921912
lmao kino
>>
>>107922363
:) can you share the prompt anon.
>>
>>107921912
kino
>>
when will they update comfy ui desktop already? I want to use klein. fucking lazy vibecoder devs
>>
>>107922594
>desktop
your loss
>>
>>107922082
Can you get the left 2.9d look from klein?
>>
File: ZIT_Output_262543.png (3.24 MB, 1536x1536)
3.24 MB
3.24 MB PNG
>>107922430
The Stone Of Lode is training both it would seem. And yes, I did train a Z Image Lora of "Uber Cough Girl" Arna Kimiai.
>>
>>107921730
Klein can do way higher though if you just don't use that node
>>107922522
We'll never escape jeetcaptioning I fear
>>
>>107922724
>The Stone Of Lode is training both it would seem
David Cronenberg approves
>>
>>107922724
>4B
pass
>>
Do flux 2 loras work on klein?
>>
>>107922762
just finetune 9b yourself lmao
>>
>>107922779
Exactly we all want another chroma and it's mutants. lezz gooo baby
>>
File: montage.jpg (685 KB, 2240x1856)
685 KB
685 KB JPG
>>107922008
>likeness
It's very inconsistent but it can do likeness quite well.
>>
>>107922795
chroma was a lobotomized undistilled model trained on schizo settings and resolution.
>>
>>107922813
what do you think lodestones will do with the new models? He's already trainign Z-Chroma on the undistilled ZIT and grafted the Flux 2 VAE onto it or something
>>
>>107922825
It can only become better once he uses base + with his experience.
Issue is money.
>>
its too addicting remaking and remixing my old gens and class fap materials from massive +100gb fap folder with a enhanced ultra hd textures. The is getting pretty scary ngl.
>>
>>107922840
good but too much peach fuzz
>>
>>107922831
>with his experience.
On what? Did he make some good model I don't know about lmao
>>
>>107922809
at least if it misses you can reroll until you hit
>>
>>107922845
Experience is all about mistakes, anon.
>>
>>107922862
proof?
>>
>>107922840
please mix my sister good sir i pay you good money sirrrr i want the very best quality like in you're pictures as gesture you can keep the pictures sirrrrr
>>
>>107922840
that doesn't sound healthy, have you considered getting a gf or taking testo blockers?
>>
>>107922845
there is always this strange cope about furries on the community. don't know what causes it, but the next model is probably going to come from the noob team. the ilu team is probably going to gatekeep theirs behind donations.
>>
>>107922082
Garbage 3dcgi sloppa
>>
>>107922831
>It can only become better once he uses base + with his experience.
He will take a perfectly serviceable base model and instead of finetuning it like any sensible person would he'll perform some Frankenstein surgery on it, blow it up twice in size, increase gen time by 5 times and will turn it into a grade A model for peopel who coom to amputee porn
>>
>>107922862
He ended up blaming chroma being shit as "it's a base, someone else needs to further finetune it" lol. I have no hope of him learning from anything he does.
>>
>>107922866
Leave me alone.
>>
>>107922883
fuck you
>>
>>107922882
>>107922880
Time will tell, I'm sure he'll try it regardless anyway.
>>
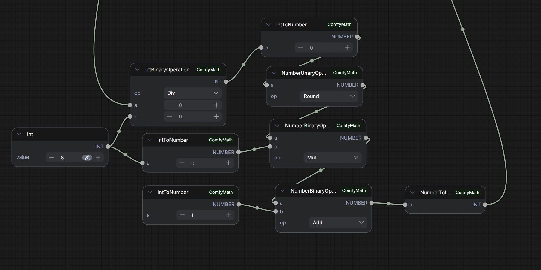
File: file.png (176 KB, 1799x899)
176 KB
176 KB PNG
There is no way this is the easiest way to take the amount of input frames of a video, divide them by 8, round the number, multiply it by 8, and add +1. Right? Surely I'm missing something here.
>>
>>107922885benchod
benchod
>>
>>107922894
guys point and laugh at this moron
>>
>>107922894
Sometimes it's just easier to do it in your head lol
>>
>>107922910
retard
>>
File: Flux2-Klein_00137_.jpg (291 KB, 1237x928)
291 KB
291 KB JPG
>>107922877
>the ilu team is probably going to gatekeep theirs behind donations.
Very likely. They are currenly finetuning ZImageTurbo
>>
>>107922915
For knowing my multiplication table?
>>
>>107922894
What are you doing anon?
Just use a calculator and do the math.
Also shouldn't it be the opposite anyway?
You start by fps + duration you want, you just multiply them and add 1.
10s@24fps 10 x 24 + 1 = 241 frames
>>
>>107922928
i dont believe you
>>
>>107922894
Nigga just type the the number of frames for every extra second into a note and pin on the WF lmao.
>>
>>107922894
there are general math nodes that take in multiple inputs and you can use / * min max or whatever. you don't need to make a new node for every single operation.
>>
File: math.png (26 KB, 626x454)
26 KB
26 KB PNG
>>107922894
>>
File: real Epstein Solid Snake.png (1.36 MB, 832x1248)
1.36 MB
1.36 MB PNG
>>
>>107922980
anon that's too complex someone like him
>>
>>107922980
Very nice, thanks.
>>
>>107922990
based delivery
>>
>>
File: 1751431375117246.png (310 KB, 1238x1186)
310 KB
310 KB PNG
>>107922894
im l8
>>
>>
maybe the LTX-2 schizo was right. some of the gens I've seen have the most expressive voices I've ever heard coming out of any model.
>>
>>107923078
*vomits*
>>
File: [044861].jpg (227 KB, 1300x1300)
227 KB
227 KB JPG
do people in civitai just use the worst possible images as example or are all the ZIT loras there really this shitty?
>>
>>107923113
sirrrrrr you dont like my indian beuty ?
>>
>>107923113
>see dogshit gen with lots of likes
>man I could do way better than this
>downloads lora
same principle as those mobile ads with the person intentionally playing awful
>>
>>107923101
Nta but it's just undercooked right now, everything else about the model is way more impressive than wan and it has way more potential. Unless wan releases 2.5 or something the next few iteration will probably put ltx on top
>>
File: ComfyUI_temp_sfgho_00004_.png (3.05 MB, 1548x1387)
3.05 MB
3.05 MB PNG
>>107922581
turn this image into an amateur photo
>>
>>107923125
>>107923113

it's cool we can make good loras and all but the easier they are to train the more terrible quality ones just flood the site. but i guess when you're just making coom bait it doesn't really matter
>>
File: Chun Li Poisoned.png (954 KB, 1280x720)
954 KB
954 KB PNG
>>107923078
Do this.
>>
>>107923161
ok
>>
>>107923161
just did
>>
>>107923161
enjoy the prompt
transform style of image to a photorealistic photograph. change the lighting to cinematic very dark night lighting. maintain the same expression and emotion. keep the eyes closed.

some you change first sentence "transform style of image to a photorealistic cinematic high budget Hollywood movie scene."
>>107923140
thanks anon.
>>
>>107923202
she became vance lmao
>>
>>107921912
solid kek
>>
File: screenshot.1768939574.jpg (70 KB, 628x320)
70 KB
70 KB JPG
HURRY UP
>>
>>107923283
two
>>
>>107923283
more
>>
>>107923326
more
>>
>>107923283
more
>>
How long does it usually take for a model to populate with loras on civitai? I'd like to do more with Klein but I'm new to this and don't know
Or should I just get good at prompting? I accidentally switched from my z-image lora workflow to klein beforehand and ended up with something better than the lora could produce anyway
Though unfortunately neither of them knew what tommy guns were but I think I know how to fix that myself
>>
>>107923283
weeks
>>
>>107923283
two
>>
>>107923339
weeks
>>
>>107923344
i forgot
>>
>>107923283
fourteen
>>
File: soon.png (27 KB, 618x279)
27 KB
27 KB PNG
>>107923283
>>
>>107923361
additional
>>
>>107923381
units
>>
>>
File: Flux2-Klein_00096_.png (1.5 MB, 1024x1024)
1.5 MB
1.5 MB PNG
>>
>>
File: Flux2-Klein_00105_.png (1.58 MB, 1040x1008)
1.58 MB
1.58 MB PNG
>>
File: 939.png (1.51 MB, 1088x1088)
1.51 MB
1.51 MB PNG
>>107923389
share prompt
>>
klein won
>>
File: 1753710939667219.mp4 (3.79 MB, 768x1088)
3.79 MB
3.79 MB MP4
>>107923389
>>
File: 1767172822110124.png (52 KB, 327x595)
52 KB
52 KB PNG
>>107923078
ultimate test
>>
File: screenshot.1768940999.jpg (65 KB, 503x339)
65 KB
65 KB JPG
>>107923372
>>
File: Flux2-Klein_00101_.png (1.5 MB, 1216x848)
1.5 MB
1.5 MB PNG
>>
2x speedup for Klein 9b base/schnell on 30-series cards.
https://github.com/BobJohnson24/ComfyUI-Flux2-INT8

Comparing with fp8 on schnell:
https://files.catbox.moe/6o01vq.jpg

Miku grids:
INT8
https://files.catbox.moe/c0bej3.jpg

Regular Slow FP8
https://files.catbox.moe/f09m1f.jpg
>>
>flux klein picks up details like moles during training
>face still has 50% likeness at best
what is this shit?
>>
>>107923530
You should try prior concept preservation, I heard it helped with likeness training during flux1 when things were just as shit.
>>
>>107923522
>int8
absolute cope quant
>3000
why are poor people in this thread? this is for vram chads.
>>
>>107923522
>int8
Go home kid
>>
>>107923458
>>
>>107923530
We need more details than that. Batch size? LR? Res?
>>
File: ComfyUI_00060_.mp4 (770 KB, 1920x1088)
770 KB
770 KB MP4
28 minutes for a 1080p 5 seconds video.
4 steps. I maxed 24GB of Vram.
>>
>>107922882
Chroma isn't shitty with the right negatives though. And Flash generally speaking has significantly better default outputs than HD without negatives at all since it's a guidance distilled model.
>>
File: me.jpg (18 KB, 638x84)
18 KB
18 KB JPG
>>107923832
It was beautiful.
>>
>>107923827
already tried
batch size 1, 2, 4
LR 1e-4, 3e-4
res 512, 1024
rank 16, 32
cant observe any improvements, all results are shit tier
>>
>>107923669
not bad, at least it figured out it's a human :D
>>
>>107922762
Why? The distilled is real similar to 9B Distilled most of the time at full precision and 8 to 10 steps as it is
>>
>>107923832
I legit was waiting so long for the video to start before realizing she's just breathing lol.
>>
>>107923669
how did you prompt this?
>>
>>107923854
Is that rank in weird ai toolkit scaling or normal person kohya scaling? Like how big does it come out
>>
>>107923864
I do.
>>107923868
Did it for Space Engine.
>>
>>107923862
lol no, not even close...
>>
>>107923875
66-133mb
>>
>>107923832
If someone could give me a hint on how to keep the contrast/brightness consistent. I already use the color correction node when I interpolate frames.
It's good but no seamless.
>>
>>107923854
do these work
>https://huggingface.co/malcolmrey/klein9/tree/main
>>
File: file.png (81 KB, 877x416)
81 KB
81 KB PNG
so, how many reference images can you jam into klein 9B?
>>
>>107923870
I used >>107922008 but changed 'monster' to 'subject' ymmv
>>
>>107922762
it's the one with the license that isn't annoying, it'll probably mostly be 4b if the checkpoint gets finetuned

>>107923854
for some lora it seemed better to do 5e-5 or such but of course it takes more steps, and the issue wasn't character likeness
>>
>>107923876
I meant wallpaper engine.
>>
>>107924016
I settled on 3 for my custom workflow. But it's not that useful. Additional conditioning images (more specifically pixels) increase inference time. With 3 images, even distill becomes pretty slow.
Besides, the model has very poor training for addressing individual images among references. It doesn't understand which image is 1, which is 2, etc. It often just guesses depending on your prompt. You can see it by switching the order of your images, but the result will be still the same. This fact makes multiple reference images even less useful.
>>
File: file.png (1.38 MB, 1689x1615)
1.38 MB
1.38 MB PNG
>>107924019
prompting guide has example with 8
>>
>>107924016
https://docs.bfl.ai/flux_2/flux2_overview#which-model-to-choose
>>
>>107924015
work as in "i can generate pictures with the lora"? yes
work as in "the person doesnt look like a complete retard"? no
similar to what i see in my trainings.
>Uploading files from your IP range has been temporarily blocked due to abuse
https://files.catbox.moe/fagki4.png

>>107924041
i see, but honestly i'm kinda done with training for now. wasted hours on this already and the results are simply not usable wheras zit picked up the characters within 1500 steps
>>
>>107924081
>carefuly prepared images with white bg
I AM BENCHMOOOOXING
>>
>>107924084
What parts of her face are retarded. Theres strange uncanny valley effect but I cant pin it down
>>
>>107923832
where's the video?
>>
File: F8_9uZlWgAAEaXI.jpg (1.32 MB, 1600x1589)
1.32 MB
1.32 MB JPG
I was pointed to this place by another Anon.
With barely any coding experience, how do I get started with local image generation?
I'd like to make something in the style of picrel.
>>
>>107924075
But if I wanted to do something like an instant style transfer, it might be useful, yes?
>>
>>107924110
neoforge, follow the I stallation instructions and download a checkpoint that knows styles like noob or wai_bsfw and maybe a lora if one exists in that style. make sure the lora is the same type as the checkpoint or illustrious based
>>
>>107921912
HOLY FUCKING CINEMA
>>
>>107922082
>>107922878
I like it.
>>
>>107924150
proof?
>>
>>107924125
I tried style transfer with 3 images, and it was bad. It just mashed together relevant parts of all images, rather than following general style. If it works with 8 reference images, be sure to tell us.
But anyway, reference images are treated as conditioning. They replace long lexical descriptions (instead of "pink plaid skirt" just give an image). So, I think style that the model doesn't know intrinsically can't be copied.
>>
>>107922831
Like Pony?
>>
>>107924168
Up your ass.
>>
>>107923522
Going to be bed now but I am interested. I wonder how it works instead of just running Q8 gguf. No need to de-quantize, if so how? Also next time provide the bf16 baseline images as well in your comparisons. Thanks for sharing though, ignore the troll responses.
>>
>>107924128
Can you tell me where I can find those?
>>
>>107923522
what about 50 series?
>>
File: Flux2-Klein_00223_.jpg (675 KB, 1248x1824)
675 KB
675 KB JPG
>>
>>107924105
i'd say her eyes (looking in 2 directions?) and how one side of her face is bloated despite barely smiling
>>
>>107924128
Are some loras/models cross compatible? I swapped a pony model for an illustrious model, kept the pony lora, and it still worked.
>>
>>107924215
50 series already supports fp8 and even nvfp4.
>>
>>107921912
i thought ai was supposed to be soulless
>>
>>107924260
fuck you then
>>
>>107924015
His Z loras weren't the best quality, but resembled the person they were trained on good enough and did that consistently.
Not the case here. They look like an ai-slop version of the person that resemble, but doesn't pass as them.
>>
File: 892960.png (2.9 MB, 1440x1440)
2.9 MB
2.9 MB PNG
we need another NAI leak or its over for local
>>
>accidentally generate the literal perfect futa
>not even a faggot
>>
File: Comparison6.jpg (2.21 MB, 4032x1920)
2.21 MB
2.21 MB JPG
>>107923878
They are though lol, like this is 4B and 9B Distilled plus ZIT all genned with 8 steps base + 8 steps hi-res res denoise, no cherry picking. 4B doesn't quite rotate her hands correctly on this seed but the overall thing isn't exactly ultra far off 9B.

```A woman with vibrant emerald-green hair executes a perfect handstand in the center of the frame, her body forming a straight vertical line as gravity pulls her locks toward the floor. She wears a bright yellow t-shirt that bunches slightly at the shoulders and distressed blue denim shorts rich with fabric texture. To her left, a stoic capybara sits in calm contrast to her dynamic pose, its coarse brown fur rendered in sharp detail against the seamless neutral studio background. Masterful studio lighting defines the scene, utilizing a large overhead softbox to create soft, wrap-around illumination that highlights the muscles in the woman's arms, while a subtle cool-toned rim light separates the subjects from the backdrop and accentuates the green of her hair. Style: High-end commercial DSLR photography. Mood: Playful, precise, and energetic.```
>>
>>107924110

Use LMARENA GPT 5.2, Gemini 3, or Opus 4.5 to guide you through the instalation process.

Search "Forge Classic Haoming02" on google then select github, then select the Neo branch.

Another plug and play method is SwarmUI

Noob and WAI are good starting points.
>>
>>107924323
didn't read you text but all pictures you posted are shit
>>
>>107924081
it ignored like half the fucking prompt tho
>>
File: Flux2-Klein_00245_.jpg (648 KB, 1248x1824)
648 KB
648 KB JPG
this is supposed to be Momo from Twice. Clothing texture is pretty decent.
>>
File: Flux2-Klein_00251_.jpg (680 KB, 1248x1824)
680 KB
680 KB JPG
>>
File: 1767825732628656.mp4 (3.7 MB, 640x1216)
3.7 MB
3.7 MB MP4
>>107923458
>>
File: 1764547996868274.mp4 (3.79 MB, 1088x768)
3.79 MB
3.79 MB MP4
>>107922922
>>
File: 1765327806495786.mp4 (3.75 MB, 832x960)
3.75 MB
3.75 MB MP4
>>107921845
>>
File: 1751545945580831.mp4 (3.38 MB, 768x1152)
3.38 MB
3.38 MB MP4
>>107921860
>>
File: 1753752144765281.mp4 (3.7 MB, 704x1152)
3.7 MB
3.7 MB MP4
>>107921870
>>
File: 1761379395215726.mp4 (3.21 MB, 1344x576)
3.21 MB
3.21 MB MP4
>>107921889
>>
File: Flux2-Klein_00253_.jpg (678 KB, 1248x1824)
678 KB
678 KB JPG
>>
>>107924316
wdym? futa is a straight man fetish
>>
File: 1750500989982727.mp4 (2.62 MB, 768x1152)
2.62 MB
2.62 MB MP4
>>107921952
>>
File: 1759285979482569.mp4 (3.77 MB, 768x1088)
3.77 MB
3.77 MB MP4
>>107922008
>>
>>107924405
>>107924464
Husbant.. I...
>>
>>107924405
>>107924464
the dead eyes are a nice touch
>>
File: 1749575974486214.mp4 (3.73 MB, 768x1088)
3.73 MB
3.73 MB MP4
>>107922157
>>
File: 1755480097060330.mp4 (3.72 MB, 768x1152)
3.72 MB
3.72 MB MP4
>>107922283
>>
>>107924467
lmao faggot
>>
File: file.png (2.9 MB, 1280x1360)
2.9 MB
2.9 MB PNG
>>107924177
>Show a church in the same style as the reference images.

Not great, but not terrible. Reference images were 512x512 SD1.5 gens.
>>
File: 1743356658244026.mp4 (3.67 MB, 1216x704)
3.67 MB
3.67 MB MP4
>>107923202
>>
File: 1765345486960885.mp4 (3.47 MB, 1088x768)
3.47 MB
3.47 MB MP4
>>107922503
>>
File: 1755414197152173.mp4 (3.1 MB, 896x896)
3.1 MB
3.1 MB MP4
>>107923395
>>
File: 1760218978819788.mp4 (2.38 MB, 896x896)
2.38 MB
2.38 MB MP4
>>107923430
>>
It's really cool how this guy can post his videos less than 1 minute apart. That's really neat. Over and over and over again.
>>
File: 1763748689593061.mp4 (3.79 MB, 960x896)
3.79 MB
3.79 MB MP4
>>107923426
>>
You need to be really high IQ to understand these LTX2 vidjews
>>
File: 1749173588288393.mp4 (3.79 MB, 832x1024)
3.79 MB
3.79 MB MP4
>>107923078
>>
File: 1741180835890637.mp4 (2.25 MB, 960x832)
2.25 MB
2.25 MB MP4
>>107922379
>>
File: 1749528839756600.mp4 (3.3 MB, 1216x704)
3.3 MB
3.3 MB MP4
>>107922501
>>
File: file.png (2.95 MB, 1280x1360)
2.95 MB
2.95 MB PNG
>>107924177
>>107924511
Updated the prompt and it's doing a little better.
>Show a church in the same style as the reference images. Same lighting. Same building style. Same feel. Same cave elements.
>>
File: 1750686686998764.mp4 (3.74 MB, 896x896)
3.74 MB
3.74 MB MP4
>>107922724
>>
Can you do the SVI thing with LTX2 to make longer videos?
>>
>>107924544
does that mean hes using a proxy? how is one able to post so quickly like that?
>>
>>107924582
>>107924511
it really does not want to do a cave without stalactites.
>>
>>107924593
https://github.com/Rolandjg/LTX-2-video-extend-ComfyUI
>>
>>107921912
I demand 3 seasons and a movie
>>
>>107924596
what do you mean, 4chan allows you to post 1 minute apart by default
>>
>>107924624
no I think he is the hacker known as 4chan
>>
>>107924323
just hide the toes, Klein. No one will know that you can't do it.
>>
>>107924624
hes posting them 30 seconds apart though
>>
File: Flux2-Klein_00284_.jpg (734 KB, 1248x1824)
734 KB
734 KB JPG
>>
>>107924584
Awful face retention tho
>>
>>107924646
That's actually easy if you're not a mutt
>>
File: 1766547236632018.mp4 (3.48 MB, 1088x768)
3.48 MB
3.48 MB MP4
>>107923510
>>
>>107924669
so he is spamming with a proxy? why? just to shit up the thread? strange behavior
>>
>>107924635
Z not great at toes either DESU
>>
File: Flux2-Klein_00100_.png (1.64 MB, 1184x880)
1.64 MB
1.64 MB PNG
>>107924529
>>107924550
>>107924671
holy shit lmao
>>
>>107924680
it's called having fun, mutt
>>
File: Flux2-Klein_00293_.jpg (697 KB, 1248x1824)
697 KB
697 KB JPG
>>
>>107924529
lmao
>>
File: 1740830242146077.mp4 (3.77 MB, 896x960)
3.77 MB
3.77 MB MP4
>>107924511
>>
>>107924698
whatever helps you sleep at night
>>
>>107924719
uh oh meltie
>>
>>107924723
?
>>
File: 1741261302217904.mp4 (3.75 MB, 768x1088)
3.75 MB
3.75 MB MP4
>>107924655
>>
File: file.png (2.96 MB, 1933x916)
2.96 MB
2.96 MB PNG
>>107924323
>>107924688
>Z not great at toes either DESU
Toes look fine in that image. Klein on the otherhand...
every time you cross a red line, the body flips direction. The hands in the green circles have thumbs on the wrong side.
>>
>>107924090
skill issue?
>>107923522
I'll try this. I get around 6 second a gen on my 3090 once the model and clip are cached. but 2x is always nice if there's not much of a quality hit.
>>
canadians are also mutts desu
just saying
>>
File: 1766434255362609.mp4 (3.72 MB, 1088x768)
3.72 MB
3.72 MB MP4
>>107924695
>>
>>107924698
>gets so upset he starts spamming with a proxy
>"im just having fun"
kek
>>
>>107924740
proof?
>>
>>107924743
>>107924584
>>107924550
>>107924516
>>107924507
>>107924501
>>107924473
Whatever LoRA you're using for these... it fucking sucks
>>
>>107924733
I love how she just nonchalantly walks away. truly a master of fruit tricks.
>>
Unets:
>dumb at composition
>still makes kino
>super easy to train and extend
>extended tools make composition weakness irrelevant
DiT:
>cope quants make it look shitty
>worse artifacts than unets
>a million snake oils
>slop base quality
>can do some composition accurately
>boomer prompts
>optional use a llm to boomer prompt for you but makes the output even more slop
this tech is regressing over the stupidest shit. you dags won't even admit to it. sdxl forever and ever because researchers chase benchmarks
>>
how do people debug this shit when the models take 5 minutes to load after every edit to the code you make
>>
>>107924785
most of us have a 6000 at least
>>
>>107924788
yeah that's probably it
think VC money is on the decline anyway so why bother
>>
Someone make a desloppify LoRA. I don't have time.
>make many controlled gens with ZIT
>run through SD1.5 img2img with some denoise setting
>SD1.5 model will fuck up small features.
>use these image pairs as your target/source for Klein or qwen-edit
There's something for you to do, anon.
>>
>>107924785
White men can just execute code in their minds and not write jeeted code
>>
>>107924818
gimme 2 weeks
>>
>>107924818
but Z looks more slopped than Klein by default, it's just blurry background perfect asian woman model generator with zero variety
>>
mongo spamming his dogshit mp4s
>>
File: x.png (1.32 MB, 1536x1024)
1.32 MB
1.32 MB PNG
>>
>>107924825
granted
>>
>>107924835
I enjoy watching them. some of them are quite funny.
besides, these threads need a high turnover rate. it's what sets them apart from normie threads.
>>
>>107924836
who is this semen demon
>>
>>107924852
i wish sound was enabled on /g/
>>
>>107924832
You are too fucking stupid to reply to my post
>>
>>107924852
turn you over
>>
>>107924866
got traded to Mariners? The seamen?
>>
>>107924852
>besides, these threads need a high turnover rate
They're already the quickest imggen threads on /g/. We're fine without the low effort proxy spam.
>>
>>107924866
indeed. but then I guess we'd kill /wsg/
>>
kek
>The woman is now a nigger. Maintain all other aspects of the composition and layout exactly as they are.
>>
>>107924973
I'm very surprised they didn't remove that word from training
>>
>>107924995
some people have always been permitted to say it, and flux can't distinguish users, at least I hope it can't
>>
>>107924995
it isn't in training, it just thinks he means people from nigeria
>>
>>107924818
look at the Zit Girl's hands though, if the Flux.1 VAE was a bit better she'd definitely have like 8 fingers on each one
>>
>>107925013
can you make a sd 1.5 and z base merge?
>>
>>107925013
woops
that was meant for:
>>107924734
>>
>>107925013
>>107925020
The hands are facing the correct direction and the thumbs are on the correct side.
>>
>>107924016
I've managed to fit 5 different images and made it work but just barely
>>
File: Flux2-Klein_00040_.png (3.84 MB, 1488x1488)
3.84 MB
3.84 MB PNG
I know I'm late but Klein (9b distilled) sucks. Text sucks. Multiple characters suck. Anatomy sucks.

Going back to ZIT.
>>
>>107925034
For just transferring style, 8 512x512 images seem to work well enough.
>>
File: 1745894016828248.mp4 (3.74 MB, 960x896)
3.74 MB
3.74 MB MP4
>>107924550
>>
>>107925044
bye. enjoy your same 1 asian woman
>>
>>107925044
No one's using Klein for t2i
>>
>>107925044
>xhe doesn't know they can go over 4 steps to improve quality
>>
>>107925044
real?
>>
File: 912431488.png (3.28 MB, 1296x1600)
3.28 MB
3.28 MB PNG
>>
File: zit.png (3.47 MB, 1344x1632)
3.47 MB
3.47 MB PNG
>>107925062
thanks
>>107925074
doesn't do anything
>>
>>107925085
i made this image :)
>>
>>107924743
this is art
>>
>>107924785
debug what, custom nodes? setup a empty comfyui instance and use sd1.5 models for fast loading.
>>
File: file.png (23 KB, 643x289)
23 KB
23 KB PNG
hnnnngh
how far we've come
>>
>>107925100
qrd
>>
File: screenshot.1768953708.jpg (110 KB, 391x683)
110 KB
110 KB JPG
60 WAN gens queued up
time to go to sleep. I'll wake up to many presents, can't wait!
>>
>>107925087
how do you promot the black bars
>>
>>107925103
I remember when I was genning these at a batch of 4 on a 1080
>>
>>107925106
the presents:
https://files.catbox.moe/d7t7zr.mp4
https://files.catbox.moe/m4ngdp.mp4
>>
>>107925114
what does batch do? is it parallel genning?
>>
>>107925106
it's gonna OOM as soon as you fall asleep
>>
>>107925107
paint because Christian board
>>
>>107925118
yes. takes more vram, processes them at the same time.
>>
>>107925103
>>107925118
holy retardation
>>
File: fk9b_00050.png (2.12 MB, 960x1440)
2.12 MB
2.12 MB PNG
>>107925065
i am
>>
>>107925133
im new
>>
>>107924785
Meanwhile in sdcpp it takes 10 seconds to launch, load the model and generate an image
>>
>>107925115
basically, but no furry this time. anime gens are too unpredictable. I need to babysit those.

>>107925120
Nah. with Q8 I never get anywhere close to maxing the vram
>>
>>107925136
im surprised youre able to use the computer
>>
>>107925144
why are you being mean?
>>
>>107925139
>I never get anywhere close to maxing the vram
comfy doesn't care. It'll just start leaking shit into memory for no reason. Godspeed, anon.
>>
>>107925149
qrd
>>
new
>>107925157

>>107925157

>>107925157

>>107925157
>>
I updated comfy and now I have to recompile flash-attention....
>>
>>107925151
I've done this nearly daily and it never OOM's.
>>
>>107925163
proof?
>>
>troll bake
>again
How many times do we have to teach you old man
>>
Baking real. 300 seconds.
>>
Fresh

>>107925289
>>107925289
>>107925289
>>107925289
>>
>>107925296
Didn't get any warning or ban for this bake btw



[Advertise on 4chan]

Delete Post: [File Only] Style:
[Disable Mobile View / Use Desktop Site]

[Enable Mobile View / Use Mobile Site]

All trademarks and copyrights on this page are owned by their respective parties. Images uploaded are the responsibility of the Poster. Comments are owned by the Poster.