[a / b / c / d / e / f / g / gif / h / hr / k / m / o / p / r / s / t / u / v / vg / vm / vmg / vr / vrpg / vst / w / wg] [i / ic] [r9k / s4s / vip] [cm / hm / lgbt / y] [3 / aco / adv / an / bant / biz / cgl / ck / co / diy / fa / fit / gd / hc / his / int / jp / lit / mlp / mu / n / news / out / po / pol / pw / qst / sci / soc / sp / tg / toy / trv / tv / vp / vt / wsg / wsr / x / xs] [Settings] [Search] [Mobile] [Home]
Board
Settings Mobile Home
/g/ - Technology

Name
Options
Comment
Verification
4chan Pass users can bypass this verification. [Learn More] [Login]
File
  • Please read the Rules and FAQ before posting.
  • You may highlight syntax and preserve whitespace by using [code] tags.

08/21/20New boards added: /vrpg/, /vmg/, /vst/ and /vm/
05/04/17New trial board added: /bant/ - International/Random
10/04/16New board for 4chan Pass users: /vip/ - Very Important Posts
[Hide] [Show All]


[Advertise on 4chan]


File: BACKED_90.jpg (2.28 MB, 2965x2829)
2.28 MB
2.28 MB JPG
>UIs to generate anime
ComfyUI:https://github.com/comfyanonymous/ComfyUI
SwarmUI:https://github.com/mcmonkeyprojects/SwarmUI
re/Forge/Classic:https://rentry.org/ldg-lazy-getting-started-guide#reforgeclassic
SD.Next:https://github.com/vladmandic/sdnext
Wan2GP:https://github.com/deepbeepmeep/Wan2GP
InvokeAI:https://www.invoke.com/

>How to Generating Anime Images
https://rentry.org/comfyui_guide_1girl
https://tagexplorer.github.io
https://making-images-great-again-library.vercel.app/
https://neta-lumina-style.tz03.xyz/

>Output cleanup
https://rentry.org/RemovingDiffusionGunk
https://www.mediafire.com/file/vipr23exc5htmnt (batch processing python script)

>Generating Anime Videos
Guide:
https://rentry.org/wan22ldgguide

>Anime Checkpoints, LoRAs, Upscalers, & Workflows
https://civitai.com
https://civitaiarchive.com
https://tensor.art
https://openmodeldb.info
https://openart.ai/workflows
https://www.seaart.ai
https://www.liblib.art/
https://rentry.org/adtsampler

>Anime Misc
Local Model Meta:https://rentry.org/localmodelsmeta
Share Metadata:https://catbox.moe|https://litterbox.catbox.moe
Img2Prompt:https://huggingface.co/spaces/fancyfeast/joy-caption-beta-one
Samplers:https://stable-diffusion-art.com/samplers
Txt2Img Plugin:https://github.com/Acly/krita-ai-diffusion
Online metadata viewer SD/NovelAI:https://spell.novelai.dev
Catbox/Metadata Userscript: https://gist.github.com/catboxanon/ca46eb79ce55e3216aecab49d5c7a3fb

>Inpainting Guide from an Anon
https://files.catbox.moe/fbzsxb.jpg
>>106520607

>Neighbours
https://rentry.org/ldg-lazy-getting-started-guide#rentry-from-other-boards
>>>/aco/csdg
>>>/b/degen
>>>/gif/vdg
>>>/d/ddg
>>>/d/dddg
>>>/e/edg
>>>/h/hdg
>>>/trash/slop
>>>/vt/vtai
>>>/u/udg
>>>/r9k/aiwg/
>Local Text&Image
>>>/g/lmg
>>>/g/ldg
>>>/vp/napt
>Cloud Text&Image
>>>/g/aicg
>>>/g/sdg/

>Maintain Thread Quality https://rentry.org/debo

Flux2 Klein is the best edition thread


Prev: >>107878003
>>
First ^_^
>>
>>107949707
ANCHOR:
>/adt/ pixiv:
BakerAnon:https://www.pixiv.net/en/users/110320313
Nekotwins:https://www.pixiv.net/en/users/93453238
RSetsuu:https://www.pixiv.net/en/users/91156181
tamzaiy:https://www.pixiv.net/en/users/38224130
匂い:https://www.pixiv.net/en/users/76374114
Otto:https://www.pixiv.net/en/users/106407853
owphoenix:https://www.pixiv.net/en/users/1661492
cornholioanon:https://www.pixiv.net/en/users/1035594
kunitsune: https://www.pixiv.net/en/users/1154481
Encolpe : https://www.pixiv.net/en/users/1528323

*Anchor your Pixiv and CivitAI here to add it in the next thread.

>/adt/ CivitAI
https://civitai.com/user/Nyan666
https://civitai.com/models/1922023/obmirsak
>>
>>
>>107949707
>ani not included
is this a troll baker?
>>
>generic as shit gpt trash anime girl that is totally 'Louise' because she has pink hair made it into the collage.
It's over. Thread is confirmed slop enjoyers. Abandon taste, all ye who enter here.
>>
>>107950492
it's a troll baker
>>
>>107950500
Better than no bake tho.
>>
>>107950526
please don't excuse schizo and troll behavior otherwise it's going to get as bad as /ldg/. I don't think my heart could take that
>>
>>107950492
my nobara didn't make it widepeepoSad
>>
>>107950538
We were on nr.89 for how many days tho? 3 or 4?
>>
>>107949707
>didnt make the fagollage
literally kys
>>
File: 00068-1621915956.jpg (1.21 MB, 3072x3072)
1.21 MB
1.21 MB JPG
yunyun and our baby!
>>
File: 1495619590188.gif (256 KB, 384x216)
256 KB
256 KB GIF
>>107950492
Blame the retards who posted that crap, I was just filling the grid.
>>
File: 169775-tmp.png (2.46 MB, 1368x2000)
2.46 MB
2.46 MB PNG
>>
>>107950691
>she stomps
>condiments splatter onto legs
>"farking hell!"
>>
File: 00073-2872512759.jpg (1.23 MB, 3072x3072)
1.23 MB
1.23 MB JPG
>>107950626
>>
>>107949707
Why did you leave out ani on purpose?
>>
>>
>>
>>107951073
sexo and impregnate elf ladies in mating season
>>
File: Necro1.jpg (2.73 MB, 1480x2320)
2.73 MB
2.73 MB JPG
>>
>>107951215
Fingors
>>
File: ComfyUI_05333_.png (3.83 MB, 1248x1880)
3.83 MB
3.83 MB PNG
>>107951295
aw fak
>>
File: sayaredtest1.jpg (1.4 MB, 1280x1856)
1.4 MB
1.4 MB JPG
>>
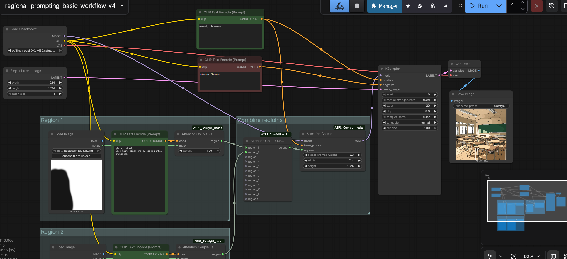
File: help.png (369 KB, 1807x828)
369 KB
369 KB PNG
Guys what I am doing wrong?
This is pretty much a copy of the example in the rentry but it just ignores the regional prompts, in fact if I skip the model connection and send it straight from the loader it gets the same result.
>>
>>107951796
Maybe because you are feeding the attention couple a white image? Try the classroom image and mask the area like before and see if that works
>>
File: 1769201482026143.jpg (11 KB, 299x168)
11 KB
11 KB JPG
OOOOOHHHHHHFFFUCK PRRRRFFFFFF OOH MY GOD YOH MY HNNNNGGOOOOD YYYYEEEEEES YEESSS!!!!!!! ANIME GIRLS ANIME GIRLS ANIME GIRLS ANIME GIRLS SSOO SEXY SO SO SOI FUCKING HOOT AAAA
>>
File: 1769201643051579.jpg (47 KB, 500x333)
47 KB
47 KB JPG
HHHAAAAAAAAAAGHHH MY BALLS ARE FUCKING BLUEE ANIME GIRLS ANIME GIRLS ANIME GIIIRLLLS
>>
>>107951975
MahoAko was AOTY and a miracle of the universe.
>>
File: 1769085154100913.png (22 KB, 2816x2816)
22 KB
22 KB PNG
>>107949707
This "node based" interface is the biggest piece of shit I've come across in my fucking life. It can't even be classified as a workflow manager. ComfyUI is a fucking diagram made with Python by the antichrist himself, whose sole purpose is to consume 2 TB of VRAM by loading a checkpoint, how could you screw up so badly as to ruin image generation, to ruin stable diffusion workflows, how the hell did the devs manage to add a subscription model to API nodes, you motherfucking pieces of shit? How can a rational human being defend this mutant technological abortion, "30% faster than Automatic1111" my ass, not even an AI agent would be capable of fuck up so badly as to create this Blender node editor ripoff.This is the result of a bunch of bad decisions made by people whose brains were unable to develop, whose balls got stuck in their abdomen during birth and who don't shit themselves by some miracle of God. I bet my organs that these morons aren't aware of how shitty this node system is because everyone in the dev team uses Automatic1111. I thought workflow managers were programmed by programmers, not the fucking Discord moderators. To those subnormals, I propose a marketing campaign: rename this mistake to ComfyUI 9/11, this fucking shitty node system forces me to use Automatic1111 (with extensions, because I'm not a masochist), at least with that I don't have to spend 3 hours connecting nodes for every fucking workflow, how the hell do you manage to break dependencies with every fucking update? What's being updated, your chromosomes? One day I'm going to lose it, and when that day comes, I'll fork the repo and I swear to God that every time I take a shit, I'll commit a picture of it and push it to the main branch just to fill the repository with high-quality screenshots of my feces. This software made me an atheist, I refuse to believe that hell exists, I refuse to believe that there is anything worse than having to debug Python dependencies in ComfyUI.
>>
>>107951992
I've just never even downloaded Comfy.
Took one look at the interface and nope'd the fuck out like a rational human being.
Nope.
>>
File: AniStudio-06046.png (1.71 MB, 2048x896)
1.71 MB
1.71 MB PNG
>>107949736
cheeky bugger

>>107951991
agreed
>>
>>107951941
No, I get the same image even if I skip the whole group and link the sampler directly to the model, is like they are being completely ignored
>>
>>107952014
I suspect the model then I haven't tried 16 yet, but even the old ones used be harder to control with region prompting, try a different model before you jump the gun on something else is my best advice.
>>
File: Works fine.jpg (316 KB, 1684x888)
316 KB
316 KB JPG
>>107952014
>>
>>107950691
artist/lora?
>>
File: 169801-tmp.png (3.03 MB, 1688x1688)
3.03 MB
3.03 MB PNG
>>
>>107952119
Maybe my comfyUI version? I am using the portable one, I'll try with a fresh download just in case

>>107952096
I tried base illustrious 2 but I couldn't get it to gen anything decent
>>
>>107952237
Base is not for genning, it's for training. Try another finetune of it like divingillustrious or something else.
>>
has there been any update of local checkpoints trained with a large database? last thing I kept up with was noobai vpred 1.0
>>
File: 169806-tmp.png (2.94 MB, 1688x1688)
2.94 MB
2.94 MB PNG
>>107952170
>artist/lora?
For that one I was using a combination of ShindoL, feguimel, and Fontez
>>
>>
File: ComfyUI_00030_.png (896 KB, 1024x1024)
896 KB
896 KB PNG
>>107952268
Oh, didn't know that, I'll try that one later
>>
>>
File: mammary inclusivity.jpg (733 KB, 848x1264)
733 KB
733 KB JPG
I'm not a woman but a post I remembered about made me think of this
>>
File: mammary inclusivity.png (1.11 MB, 848x1264)
1.11 MB
1.11 MB PNG
>>
File: 20260123_2232_image.png (1.17 MB, 1024x1536)
1.17 MB
1.17 MB PNG
>>
>>107949707
No mecha this time?
>>
File: 1743854038830938.png (3.87 MB, 1856x1280)
3.87 MB
3.87 MB PNG
>>
File: bestellejoshua1.jpg (2.03 MB, 2160x2160)
2.03 MB
2.03 MB JPG
>>
File: 1749954154649070.jpg (2.33 MB, 1728x1152)
2.33 MB
2.33 MB JPG
>>
File: peach.png (1.14 MB, 1664x2432)
1.14 MB
1.14 MB PNG
>>
>>107955115 >>107955141
2d colleagues, I don’t get why you keep doing this. What’s the point of derailing our general?
>>
Love your thread. Much better and comfier than /ldg/
>>
>>107950691
BURGER BITCH
>>
Why are you such awful people? we don’t have other local diffusion friendly generals to retreat to when ours is being raided, while you’re free to jump to other anime generals, so why do you keep targeting us? sincerely i don't understand.
>>
>>107949707
>>107955736
>>107955721
>>107955709
>>107955700
Thanks, now I understand everything, hope mods do some justice
>>
>This nigga is still using PonyXL-based model
NoobAI/Illustrious is the future, mah boi
>>
>>107949707
Listen, /adt/.
You tried to raid /ldg/ and /hdg/, bad move, very bad.
We saw it, we stopped it.
And now? We’re allied, a strong alliance. Powerful. Beautiful.

You thought you were tough. You’re not.
You thought you’d win. You didn’t.

We’re united. We’re ready.
And believe me, you’re not ready for what comes next.

Sad!
>>
>>107954403
Strange take but I take it.
>>
Is there a trick to make a perspective coherent background?
>>
File: 00071-117562520.png (1.25 MB, 1024x1024)
1.25 MB
1.25 MB PNG
>>107956878
maybe try using nano banana for the background and either inpaint what you want in or use it as a controlnet
>>
File: 1751948563054817.png (8 KB, 735x210)
8 KB
8 KB PNG
Has been a good while
Did anything replace illustrious yet?
Also, what the fuck is this about?
>>
illustrious shall never be surpassed
>>
File: 1739141313259365.jpg (1.31 MB, 1856x1280)
1.31 MB
1.31 MB JPG
>>
>>107956971
>what the fuck is this about?
isn't it kinda self-explanatory? what exactly is confusing you there?
assuming that's forge, i'd just do a clean install/download it into a new folder and then move all the models and outputs, to avoid any kind of possible issues
>>
>>107956918
Seems like a good idea, ty
>>
>>107957091
Now that's a nice twist to the sequel of Ender Lilies.



[Advertise on 4chan]

Delete Post: [File Only] Style:
[Disable Mobile View / Use Desktop Site]

[Enable Mobile View / Use Mobile Site]

All trademarks and copyrights on this page are owned by their respective parties. Images uploaded are the responsibility of the Poster. Comments are owned by the Poster.