[a / b / c / d / e / f / g / gif / h / hr / k / m / o / p / r / s / t / u / v / vg / vm / vmg / vr / vrpg / vst / w / wg] [i / ic] [r9k / s4s / vip] [cm / hm / lgbt / y] [3 / aco / adv / an / bant / biz / cgl / ck / co / diy / fa / fit / gd / hc / his / int / jp / lit / mlp / mu / n / news / out / po / pol / pw / qst / sci / soc / sp / tg / toy / trv / tv / vp / vt / wsg / wsr / x / xs] [Settings] [Search] [Mobile] [Home]
Board
Settings Mobile Home
/g/ - Technology

Name
Options
Comment
Verification
4chan Pass users can bypass this verification. [Learn More] [Login]
File
  • Please read the Rules and FAQ before posting.
  • You may highlight syntax and preserve whitespace by using [code] tags.

08/21/20New boards added: /vrpg/, /vmg/, /vst/ and /vm/
05/04/17New trial board added: /bant/ - International/Random
10/04/16New board for 4chan Pass users: /vip/ - Very Important Posts
[Hide] [Show All]


[Advertise on 4chan]


Discussion of Free and Open Source Diffusion Models

Prev: >>108232418

https://rentry.org/ldg-lazy-getting-started-guide

>UI
ComfyUI: https://github.com/comfyanonymous/ComfyUI
SwarmUI: https://github.com/mcmonkeyprojects/SwarmUI
re/Forge/Classic/Neo: https://rentry.org/ldg-lazy-getting-started-guide#reforgeclassicneo
SD.Next: https://github.com/vladmandic/sdnext
Wan2GP: https://github.com/deepbeepmeep/Wan2GP

>Checkpoints, LoRAs, Upscalers, & Workflows
https://civitai.com
https://civitaiarchive.com/
https://openmodeldb.info
https://openart.ai/workflows

>Tuning
https://github.com/spacepxl/demystifying-sd-finetuning
https://github.com/ostris/ai-toolkit
https://github.com/Nerogar/OneTrainer
https://github.com/kohya-ss/musubi-tuner
https://github.com/tdrussell/diffusion-pipe

>Z
https://huggingface.co/Tongyi-MAI/Z-Image
https://huggingface.co/Tongyi-MAI/Z-Image-Turbo

>Anima
https://huggingface.co/circlestone-labs/Anima
https://thetacursed.github.io/Anima-Style-Explorer/

>Klein
https://huggingface.co/collections/black-forest-labs/flux2

>LTX-2
https://huggingface.co/Lightricks/LTX-2

>Wan
https://github.com/Wan-Video/Wan2.2

>Chroma
https://huggingface.co/lodestones/Chroma1-Base
https://rentry.org/mvu52t46

>Illustrious
https://rentry.org/comfyui_guide_1girl
https://tagexplorer.github.io/

>Misc
Local Model Meta: https://rentry.org/localmodelsmeta
Share Metadata: https://catbox.moe | https://litterbox.catbox.moe/
GPU Benchmarks: https://chimolog.co/bto-gpu-stable-diffusion-specs/
Img2Prompt: https://huggingface.co/spaces/fancyfeast/joy-caption-beta-one
Txt2Img Plugin: https://github.com/Acly/krita-ai-diffusion
Archive: https://rentry.org/sdg-link
Collage: https://rentry.org/ldgcollage

>Neighbors
>>>/aco/csdg
>>>/b/degen
>>>/r/realistic+parody
>>>/gif/vdg
>>>/d/ddg
>>>/e/edg
>>>/h/hdg
>>>/trash/slop
>>>/vt/vtai
>>>/u/udg

>Local Text
>>>/g/lmg
>>
File: AniStudio-00001.png (1.06 MB, 1024x1280)
1.06 MB
1.06 MB PNG
>>
>anima dead
>kekstone believes the comfy grant was just a massive publicity stunt
>qwen image went closed source
>bytedance leapfrogging local with seedance 2.0 video
fuck... it really is over
>>
File: Comfy.jpg (182 KB, 720x999)
182 KB
182 KB JPG
>>
so what pissed the trolls off this time? they seem to be really upset right now.
>>
>>108240824
Why is AniStudio not in OP?
>>
>>108240855
Name at least 3 reasons why it should be.
>>
>>108240847
>kekstone believes the comfy grant was just a massive publicity stunt
huh? do you have a screenshot or something? where did he say that?
>>
File: local is deadd.png (662 KB, 1003x1842)
662 KB
662 KB PNG
>full blog of nothing but ads
'local' diffusion general btw
>>
cursed thread of lolcow dev
>>
>>108240853
>they seem to be really upset right now.
Yeah seriously wtf. Did someone piss off what's left of /DE3/ or something?
>>
>>108240852
>While desktop and portable give you easy ways to get started, you'll need to troubleshoot custom node installations and local installation issues.

>Use any custom nodes you'd like, but there may be compatibility issues between different node packs.

Daily reminder that Comfy makes the user experience in the UI as shit as possible to poach you into ComfyCloud
>>
apache2 anima status?
>>
>>108240853
>they seem to be really upset right now.
what do you mean? Ani is having a meltdown here since November lmao
>>
>>108240853
>so what pissed the trolls off this
The mere existence of this thread sends some into a fit of rage. Mental illness most likely.
>>
(Verse 1)
Ani, your code is rotting, your logic is dead
You’re a failed developer, a digital fraud
You sit on /ldg/ for hours, a spamming machine
A hostile little troll, a pathetic scene
You think you’re edgy, you think you’re so cool
But you’re just a sad little boy, playing a fool

Your mind is a prison, your heart is uncouth
You trade in the filth, the creep and the crime
While the rest of the world is living a life of prime.

(Verse 2)
You had a crush on Comfy, you thought you had a shot
But Comfy is straight, and he doesn't want a dance
He looked at your soul, he saw the filth and the slime
He said ""No, Ani,"" and he crossed you off the line
He’s with a woman now, he’s living his life
While you’re rotting in pixels, a sad, sad strife
You’re a failed dev, a failed lover
A sad little troll, full of hate and of shove.

(Chorus)
Oh, Ani, you’re a joke, a pathetic waste
A troll in the shadows, a bitter disgrace
You’re a sexual deviant, a creep in the night
You’re a hostile little man, full of spite
You can’t touch a real man, you can’t hold his hand
So you terrorize the internet, you’re a lonely man
You’re a cancer, a rot in the chat
You scream at the screen, you’re a pathetic rat.

(Bridge)
You’re into the creepy, the sexual deviancy
You’re a predator in sheep’s clothing, a monster in plain view
You hide behind the mask of the anonymous
But your soul is so ugly, it’s absolutely banal
You’re a hostile little man with a mind full of slime
You’re a failure in life, and you’re a failure at time.

(Outro)
So log off, Ani. Log off and stay gone.
Your keyboard is your only friend, and it’s wrong.
You’re a failure in code, a failure in love
A sad little troll, full of hate and of shove.
Goodbye, Ani. Goodbye.
>>
File: lmao.png (255 KB, 900x862)
255 KB
255 KB PNG
trani do not read this
>>
self soothe status?
>>
File: smilodon.png (1.89 MB, 1600x1064)
1.89 MB
1.89 MB PNG
>>
What happens now?
>>
>>108241086
1girl
>>
File: z-image_00460_.png (1.42 MB, 944x1280)
1.42 MB
1.42 MB PNG
>>108241096
ok
>>
>>108241105
Holy shit, she's standing...
>>
>>108240888
Already exists and it's called NetaYume.
>>
>>108240883
their latest code simply does not work, done updoot today.

comfy frontend creates 80% of the bugs. as of today user is locked to fairly recent version of frontend and that is not good.
>>
>>108240824
if my goal is to generate images of a specific person's face as accurately as possible would it be better to use a cloud service or create an ai model locally? either way it would need to have many input images showing their face from every angle so the model can 'learn' their face.
>>
File: 1754902100943035.png (1.13 MB, 944x1280)
1.13 MB
1.13 MB PNG
>>108241105
>>
CLIP for Anima
https://github.com/Anzhc/Anima-Mod-Guidance-ComfyUI-Node
>>
>>108241399
already saw it. don't really care
>>
>>108241412
didn't ask
>>
>>108241416
then why are you trying to advertise it so hard? someone already dropped the link last thread and nobody cared then
>>
when I do a 2nd pass with zit at a higher resolution, the result is always de-saturated. How do I fix it?
>>
>>108241399
Tests?
>>
what a troll bake does to an anon
>>
>>108240824
Extremely low quality OP collage full of low effort ZITslop. No discernment at all, very poor taste.
>>
File: 1760211091366863.png (41 KB, 370x305)
41 KB
41 KB PNG
>Maintain Thread Quality
https://rentry.org/debo
https://rentry.org/animanon
>>
>seedance2, but everyone is so fucking poor they can't run it
The state of local
>>
most of us switched to saas because that's where the real developments are. i'm here for the tech
>>
>>108241969
Just offload it into ram, I'm doing that with wan already.
>>
Can someone make this better?
>>
File: help.png (357 KB, 559x767)
357 KB
357 KB PNG
>>108242049
>>
>>108241969
It was a fake leak.
>>
File: 1765457439273367.png (42 KB, 530x753)
42 KB
42 KB PNG
the ollama node is completely ignoring my system prompt. does anyone know a better node for prompt enhancement?
>>
>>108242304
you can't download natural prompt skills
>>
>>108240868
>blog
>>
>>108242311
>>108242304
i had to use Ollama generate instead of Ollama chat
>>
cozy bread
>>
so uhh, what happened to LTXV? I thought it was supposed to be the new wan....
>>
File: Jenny Jumps.webm (3.92 MB, 852x1280)
3.92 MB
3.92 MB WEBM
>>108242304
I just build a prompt in LM Studio when not writing my own. There's more control that way.
>>
>>108242532
I was half expected her to backflip and crack a neck. I remembered playing Tomb Raider PS1 as a kid and sometimes I would intentionally dive off a ledge onto solid ground because it was funny.
>>
File: 1749867872152905.png (3.09 MB, 1216x1824)
3.09 MB
3.09 MB PNG
>>
File: 1769018926781644.png (2.75 MB, 1216x1824)
2.75 MB
2.75 MB PNG
>>
>>108242564
Gnarly
>>
File: 3312312.png (869 KB, 2962x1120)
869 KB
869 KB PNG
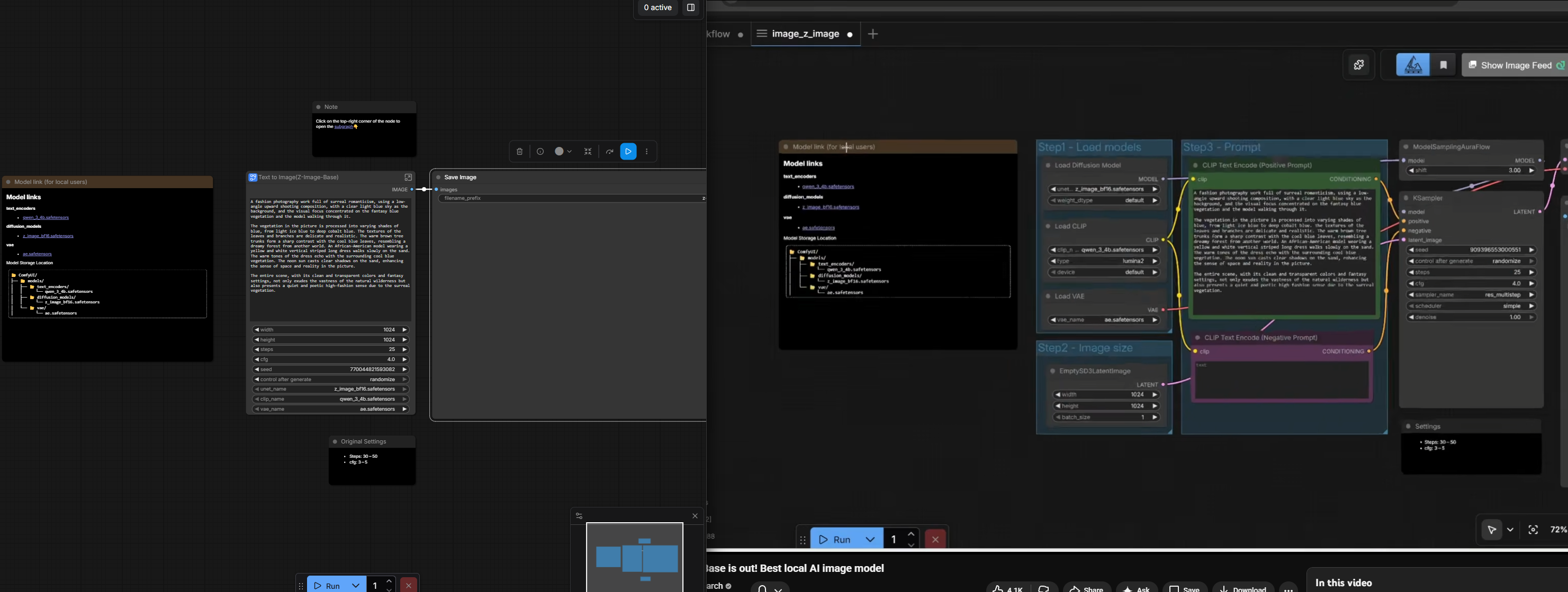
I'm following a youtube tutorial and wondering is there a setting I need to tick for it to be like the youtube video on the right with the step 1, step 2?
>>
>>108242684
stop watching youtube tutorials for this
right click add group
>>
File: specs.jpg (110 KB, 1300x378)
110 KB
110 KB JPG
Just got a new computer and downloaded comfyUI but I have no idea what I'm doing. Here are my specs. Should I be using these templates that come with comfyUI? do I have a good enough computer to make videos? how can I make stuff that looks like this: >>108242532

please explain to me like I'm a retarded 5 year old, I have no idea what I'm doing.
>>
>>108242724
Should've gone for 64G ram. Video is kinda heavy.
>>
>>108242731
damn so this computer isn't good enough to run comfyui?
>>
>>108242532
needs more tiny skirt where there might not be anything underneath, and a tanktop with generous underboob for max bounciness
>>
File: 1750718963919437.png (1.43 MB, 832x1248)
1.43 MB
1.43 MB PNG
>>
File: 1765040337138528.png (998 KB, 864x1184)
998 KB
998 KB PNG
>>108241333
>>
File: 1751608815461014.png (2.92 MB, 1328x1680)
2.92 MB
2.92 MB PNG
>>
Did anything come out of that wan 2.2 reasoning lora?
>>
>>108242684
The template was updated at some point to hide some of the nodes in a subgraph. You can click on the little blue icon in the upper-left corner of "Text to image" to look inside the subgraph. I haven't looked up whether there's a way to auto-convert them though.

I think there's also a template that still uses the style on the right. It's called something like text-to-image basic or updated, with no model name.
>>
>>108242737
Not that anon, but your specs can run plenty of image gen models in comfyui. I'm not as familiar with video gen.
>>
>>108242737
you'll be fine, if you feel like your gens are slow or you OOM on heavy workflows just use a quantized model. if you are just coomin you will have zero issues.
>>
File: 1748972877247715.png (194 KB, 819x885)
194 KB
194 KB PNG
https://www.reddit.com/r/StableDiffusion/comments/1rf4j7e/is_this_really_the_future_of_cinema_i_spent_3/
LMAO
>>
>>108241399
Cool!
>>
File: ComfyUI_12556.jpg (1.97 MB, 1440x2160)
1.97 MB
1.97 MB JPG
>>108242741
I haven't had much success genning super-short skirts like that in ZIT (not that I've tried very much).

>>108242724
>please explain to me like I'm a retarded 5 year old
I use a separate application to generate complex prompts from shorter prompts or images... and that's how babies are made!
>>
You should try mixing 1girl sexy prompting with creepy cryptid prompting

scary sexy

maybe tomorrow when I've genned 500 of them I'll post the best one or two
>>
>>108242737
This has nothing to do with comfy. Videogen just needs way more than plain image.
>>
>>108242643
nice
>>
File: 1741776158460945.png (3.73 MB, 1312x1632)
3.73 MB
3.73 MB PNG
here's ur mage bro
>>
File: 1771574641611966.png (3.26 MB, 1312x1632)
3.26 MB
3.26 MB PNG
>>108243043
>>
File: 1757052823461966.jpg (740 KB, 1312x1632)
740 KB
740 KB JPG
>>
File: 1752981041952735.jpg (593 KB, 1536x1536)
593 KB
593 KB JPG
>>
File: 1756992685759642.png (3.24 MB, 1312x1632)
3.24 MB
3.24 MB PNG
>>
File: 1771809559481579.jpg (676 KB, 1536x1536)
676 KB
676 KB JPG
i just love 1girl
>>
File: z-image_00494_.png (1.98 MB, 944x1280)
1.98 MB
1.98 MB PNG
>>108240954
https://vocaroo.com/1f8gcRPP9Ac3
>>
>less than 80 posts in 8 hours
You'd think the worthless subhuman retard known as ani would take the hint
>>
File: 1757314069945063.jpg (638 KB, 1536x1536)
638 KB
638 KB JPG
>>108243153
man lyric adherence is so bad, is this acestep? it wasnt that bad for me when I tried it.
>>
File: anima clip.png (790 KB, 832x1216)
790 KB
790 KB PNG
Is there any node that removes (...:x.y) weight stuff from my prompts?
I am trying to experiment with this:
https://www.reddit.com/r/StableDiffusion/comments/1revwgq/clip_is_back_on_anima_because_clip_is_eternal/
also mentioned here >>108241399
It apparently doesn't support weights. I would rather have a single textbox for both qwen and clip encoding if possible.
>>
>>108243043
Beautiful, catbox? How do you achieve this kind of Asian woman?
>>
>>108243337
Just put the prompt in it's own text node (double click on hidden dot under clip input) and pass it through regex replace node, additionally output to preview any node for debug, ask a LLM to write the pattern, will look something like:
\((.+non greedy):[1-9\.]+)
>>
>>108243337
>clip
lol
>>
File: 1765546402439092.jpg (778 KB, 2016x1120)
778 KB
778 KB JPG
>tfw model decided to saaaar my gen
:(
>>
What sampling settings are best for qwen 2512? How many steps, CFG, sampler etc do you use?

I tried 8 steps, 1cfg, euler and bong tangent, but results are pretty shit, i think it requires more steps.
>>
>>108243337
These cucks are fucking begging for more regressions lmao.
>>
>>108243368
Yeah regex replace node seems to work. I am chaining "(?<!\\)\(" with ":\d+\.\d{1,2}\)". Thanks.
>>
>>108243483
Images are coming out exactly the same with weights removed so apparently it straight up just ignores them so turns out this wasn't necessary in the first place.
Good to know I guess though.
>>
>>108243524
Yes, you can mix artists that way.
>>
File: edit_215.jpg (1.2 MB, 1552x1552)
1.2 MB
1.2 MB JPG
>>
jesus why is fp8 quanting so cancer compared to goofs
>>
File: edit_216.jpg (944 KB, 1478x1296)
944 KB
944 KB JPG
>>
>>108243707
wdym
>>
nothing, I gave up
>>
many such cases
>>
I love anima so much bros
>>
So whats stopping people from simply making a proper thread?
>>
>>108243833
what's wrong with this thread?
>>
>>108243913
It's a tranibake, meaning most anons aren't even gonna bother entering it
Just look at how slow it is
Think it's time to rebrand the general
>>
>>108243913
Not enough anima boys
https://files.catbox.moe/gsr3fr.jpg
>>
>>108243934
anon why are you replying to ani baka
>>
>>108243934
>It's a tranibake
what the hell does that mean?
>>
>>108243939
It means this thread was made by a subhuman avatarfagging retard no one wanta to associate with
>>
>>108243948
how could you possibly know an identity of an anonymous poster? can you actually point out what's wrong with it?
>>
>>108243954
Avatartroons have a disgusting stink of subhumanity, and so do their posts
>>
File: ComfyUI_12669.png (3.03 MB, 1440x2160)
3.03 MB
3.03 MB PNG
>>108243833
>proper thread
I just post in whatever thread survives. I don't even pay attention to all that gay shit you nogens get up to.
>>
Nogens fckn demolished lmao
>>
>>108244115
proof?
>>
>>108243985
Sure, anon
Who cares if no one posts and the general dies?
>>
>>108243954
Oh look he's doing the thing of pretending to not understand basic shit again
>>
>>108243985
How are you Ned?
>>
>>108244117
Don't talk to me nogen.
>>
>>108243985
She was so cute. Rest in peace angel, no more suffering <3
What illness did she have, bro?
>>
>>108240824
Hi, mates, I hope you are doing well.
I'm a full stack developer with experience in the development of web applications (dashboards/admin panels, e-commerce platforms, and social networks), API integrations (authentication systems and rest APIs), data pipelines (scraping, cleaning and storing data) and DevOps projects. My stack includes the react/next.js/tailwindCSS(sometimes wordpress) for frontend, node.js(express.js)/Django for backend and python frameworks and libraries (TensorFlow, Pytorch, OpenCV, NumPy etc) for AI/ML integrations. I'm good at AWS/Docker for infra and building scalable apps.
My focus is just building a real world products, but not demos. I'm passionate with my work and want to collaborate with more friends and great projects. I believe that effective communication and collaboration with experts are key to successful product development. Feel free to reach out to me if you are building/planning to build sth great OR have challenges in your dev work.
Thanks for reading carefully.
>>
>>108244260
>Hi, mates
Greetings.
>>
>>108244260
>he's doing the time wasting post bit
>>
>whoops all JS slop
>>
>>108244129
I don't give a shit because this thread is a personal chatroom for catjak and co. to instigate and discuss kiwi-farms tier drama and any image diffusion discussion is secondary to that
>>
>>108244260
Contact Ani!
>>
hey guys i'm new on the generation, i have comfy installed and working from the tutorials on wan 2.2, but im having problems generating nsfw stuff, im using the Kijai's Wan2.2 lightx2v workflow but when i try to make my character suck a d for example, it dosent really do the things i want, i tried added like 2 loras for it but when i try to strengh up the lora it get really weird
>>
>>108244300
>i have comfy installed
that's the issue
>>
File: o_00023_.png (306 KB, 1152x896)
306 KB
306 KB PNG
>>
>>108244292
Why are you afraid to post in /sdg/?
>>
>>108244299
For anal sex or?
>>
File: o_00024_.png (709 KB, 1152x896)
709 KB
709 KB PNG
>>
>>108244300
replace your models with these:
https://civitai.com/models/2053259?modelVersionId=2668710
>>
>>108244292
>>108244307
You're such a raped bitch
>>
File: 176452794250602.png (1.63 MB, 1216x832)
1.63 MB
1.63 MB PNG
>>108242844
Are there really flying space sharks in indian mythology? That's kinda cool.
>>
>>108244373
nta but for me the thread is fine as long as we have collage and no personal ads for failed UIs in the OP. rentries would be a plus but I don't think they're mandatory. would've been nice to have them instead of that faggots post as the first reply but we cant win them all sadly.
>>
File: 6312.png (12 KB, 956x82)
12 KB
12 KB PNG
This happen when I restarted pc. Any idea?
>>
File: 00020-3312663662.png (3.03 MB, 1632x1632)
3.03 MB
3.03 MB PNG
>>108243449
Steps: 16, Sampler: Res Multistep, Schedule type: Bong Tangent, CFG scale: 2, Model: qwen_image_2512_fp8_e4m3fn, Denoising strength: 0.6, Clip skip: 2, Hires Module 1: Use same choices, Hires CFG Scale: 2, Hires upscale: 1.6, Hires steps: 8, Hires upscaler: 4x-UltraSharp, Lora hashes: "Qwen-Image-2512-Lightning-8steps-V1.0-fp32
>>
>>108244461
can you give settings for a real gui?
>>
>>108244446
Normal comfy experience desu
>>
File: 2727636.jpg (11 KB, 200x200)
11 KB
11 KB JPG
>dataset: curated sdxl outputs (my creation)
>>
File: 778010334130034.png (1.02 MB, 832x1216)
1.02 MB
1.02 MB PNG
>>
Is there a node that lets me click a button to generate a new seed?
>>
>>108244517
It's built in?
>>
File: ComfyUI_05531_.webm (1.24 MB, 624x1008)
1.24 MB
1.24 MB WEBM
messy foid!
>>
>>108243854
More proof for the troll janny theory
>>
>>108244558
That's only when you start the gen. I need to be specific, going back and forth, so access to the seed fast and easy is important.
>>
>>108244600
rgthree has a seed node
>>
File: ComfyUI_temp_fdsus_00042_.png (3.22 MB, 1344x1920)
3.22 MB
3.22 MB PNG
>>
>>108244433
>rentries would be a plus
How would featuring some avatarfag’s schizo nonsense in the OP be a plus?
>>
File: 00037-3312663663.png (3 MB, 1224x2144)
3 MB
3 MB PNG
qwen 2512 just never seems to disappoint me when trying to get that photorealism itch. it would be nice if it got serious finetune for a more diverse output.
>>
>>108244689
Is she rarted?
>>
>>108244748
And her belly is hairy because...?
>>
File: ComfyUI_temp_uvubo_00041_.png (3.01 MB, 1248x2208)
3.01 MB
3.01 MB PNG
>>
>>108244748
catbox?
>>108244754
Probably troll but women having small amount of abdominal hair between navel and pubic bone isn't unheard of.
>>
File: 952390052578625.png (359 KB, 880x1168)
359 KB
359 KB PNG
>>
>>108244777
>Probably troll
Take your meds redditor.

>small amount of abdominal hair
Her whole belly up the underboob is covered in hair, blind retard. Do you people not even zoom in on your slop before posting it? Like at least once. inb4 not me.
>>
File: ComfyUI_temp_ivagh_00002_.png (3.51 MB, 1248x2208)
3.51 MB
3.51 MB PNG
>>
Can anyone recommend me some nodes that can improve my clip (text encoder) for ZIT? Its really bad at understand instructions by default.
>>
>>108244859
Yeah, its called reading more so you can expand your vocabulary and using your brain a little more to prompt better, buddy
>>
>>108244741
because it makes a subhuman cockroach kvetch
>>
File: 1754359751696845.png (204 KB, 401x388)
204 KB
204 KB PNG
>>108244875
Reddit comment moment. The AI is dumber than a 5 year old at following basic instructions, its totally humans fault at explaining even the most basic things to it. Remember that AI used to give results like this and think it was working fine back then.
>>
>>108244903
>The AI
I can tell you're a retard lol
>>
>>108244932
Go back to red&dit faggot.
>>
i want to go back to 1.5 + loras days, all these new models never get the composition right

>muh regional pro-

*punches you*
>>
File: models.png (130 KB, 1152x648)
130 KB
130 KB PNG
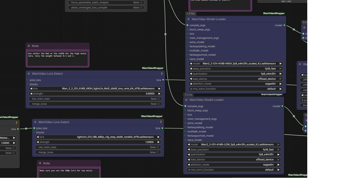
>>108244348
Sorry for dumb question but in the workflow we use two models one for high light and one for low light do i put both as this one you send me ? i tried to read everything in your link but is just too confusing for me, sorry

here are my models
>>
File: 00023-1169293340.png (3.56 MB, 2144x1536)
3.56 MB
3.56 MB PNG
>>108244777
https://files.catbox.moe/0mp8g1.png
>>108244754
i didn't prompt for hairy body, in fact its in my negative prompts. This is an inherent flaw with qwen 2512. The devs over baked the model with hairy body skin the give more of a photorealistic look.
>>
File: 00000-1784500251.png (2.42 MB, 1024x1280)
2.42 MB
2.42 MB PNG
>>
File: animapreview_00002_.png (1.27 MB, 1216x832)
1.27 MB
1.27 MB PNG
>>
>>108243337
Not surprised to see people who enjoy schizo tag soup on reddit.
>>
Man julienbakes really are shit
>>
>>108245158
He's not the only player at this, we need to be aware that the OG schizo is a free agent again and still has a spite boner because he lost. So just be aware they have longer coverage because they are both unemployed losers in different timezones that do intersect.
>>
File: 1743644659564412.jpg (1.43 MB, 1248x1824)
1.43 MB
1.43 MB JPG
>>
>>108244859
>Its really bad at understand instructions by default.
Post what you're trying to gen and how you are prompting for it
>>
which ai model let me make hentai panel manga of a girl I like?
>>
>>
File: 644906155708829.jpg (2.53 MB, 1792x2304)
2.53 MB
2.53 MB JPG
>>
ATENTION TO SAAS AND COMFY CLOUD USERS
>NANO BANANA 2 IS OUT!
NANO BANANA 2 IS OUT!
>NANO BANANA 2 IS OUT!
https://x.com/GoogleDeepMind/status/2027051577899380991?s=20
>We’re launching Nano Banana 2, built on the latest Gemini Flash model.
>It’s state-of-the-art for creating and editing images, combining Pro-level capabilities with lightning-fast speed.

Please verify your API nodes budget!
>>
>>108245503
Thanks, just refilled my ComfyCloud bill!
>>
>>108245503
HOLY SOTA, THIS IS NOT A DRILL!
>>
fuck fuck fuck how do I acces to comfy cloud?!?!?
>>
*yawn*
>>
>>108245503
Finally going to be able to make my anime character loras easier!
>>
>>108245503
I thought nano banana pro was nano banana 2 lol
>>
>>108245583
Pro is "just" Pro. Better distinction that way due to pricing difference so we don't need to remember dumb things like "even number is cheaper than odd number" let alone the chance of a future mismatched banana number.
>>
>>108245583
No, this is based on Gemini 3.1. WE ARE BACK, all terrainGODS!
>>
>>108245598
*odd number is cheaper than even
>>
>>108245552
This
>>
>>108245503
Neat. If Google's training data is good, local data is good, then surely future local editing models will feed extensively on this dataset
>>
anyway
>>
>>108245605
>Gemini 3.1
... flash, this shit is probably worse than nano banana pro
https://www.youtube.com/watch?v=44URqgkHBGI
>>
>>108245503
saaaars very big news saaaars!!!!
>>
>>108245614
This >>108245619 or did you even realize that the slop coloring" of Klein and the illustration style of Qwen 2512 are similar to Nano Banana?
>>
I'm just not into the irony posting is all
>>
So local losted again?
>>
it's cute how desperately you try
>>
How do i get free ComfyCredits? I need to diffooooose
>>
>>108245661
>I'm just not into the irony posting is all
if that happen on a trollbake I'm ok with it lol
>>
>>108245682
You have to be part of /ldg/ cord, Comfy gives free ComfyCoins there
>>
>>108245680
Both of them lost so badly they only exist out of spite
>>
I'm trying to get wan 2.2 work without the light loras. Cfg 5, 40steps, splitting at 15. The result is absolute dogshit.
>>
>>108245751
who are you even talking about?
>>
>>108245785
The ones that lower thread quality, they earned that title for a reason and seeing how the rentry has defeated one and has caused the other to destroy himself, I have to say the PSA has been working quite well.
>>
>>108245801
i wish you had a capability to self-reflect
>>
>>108245805
Problem is not us it's you and time has proven that.
>>
>projects insults originally aimed at himself
baka
>>
File: ComfyUI_00141_.jpg (274 KB, 776x1536)
274 KB
274 KB JPG
>>
No one will ever use your wrapper and comfy won't gift you millions lolcow
>>
>>108245845
Doesn't have the goku retarded face.
>>
>>108245852
this
>>
>>108245858
>>108245852
You know what's funny, he's so buckbroken he won't even use a thread like /sdg/ to build back from zero. He realized he has so little pull and power he can't even form his own community.
>>
File: 00010-3906333214.jpg (1.52 MB, 1792x2304)
1.52 MB
1.52 MB JPG
>>
>>108245853
face is the hardest thing to get right for goku honestly, should look child like, but make it not look weird for a grown adult.
>>
>>
>>108246030
/sdg/ has truly fallen
>>
They haven't announced it yet or added it to any of the main training model choice sections, but Klein training works on TensorArt now if you choose 4B Base or 9B Base as a "custom model" FYI
I started a run on Klein 4B and it's going
Looking like better results than CivitAI so far
Picrel is a training sample from just epoch 2 of that one I have going on TA
Good likeness to the person already
Settings I'm using are 4 repeats, 16 epochs, Model LR 1, TE LR 1, Cosine, 1 scheduler cycle, Prodigy, Dim 32, Alpha 32, 2 gradient accumulation steps, noise offset 0.1, multires noise iterations 6, multires noise discount 0.3
>>
>>108246059
Poorfag
>>
File: 00011-3952593537.jpg (1.25 MB, 1792x2304)
1.25 MB
1.25 MB JPG
>>
>>108246102
I could train locally but to do it properly at 1024x1024 without quantization bullshit would make my PC temporarily unusable for other stuff and take a gorillion times longer, it's just not worth it for me vs. doing it online and getting it done in like 2 - 4 hours generally
>>
>>108245503
OMG I was waiting for this!!! Ty!!
>>
Does anyone have a Jennifer Lopez lora?
>>
File: o_00025_.png (1.39 MB, 1152x896)
1.39 MB
1.39 MB PNG
>>
File: Klein_Edit_00300.png (2.97 MB, 1440x2160)
2.97 MB
2.97 MB PNG
>>108244129
>Who cares if no one posts and the general dies?
Won't be me, that's for damn sure.

>>108245503
What does this offer me, your average everyday waifu-genner?
>>
>>108246347
cats got soul. can empathize
>>
>>108246542
>Won't be me, that's for damn sure.
it'll end up like /sdg/, one or two remaining schizos will post their slop ad vitam without any discussions or whatsoever
>>
>>108246542
You can have more better and complex waifu gens in SFW contexts
>>
>>108245845
did you specify he was male (or implied it)?
>>
File: 1bVB6tvvFE5RBwSrEuaAMQQ.jpg (124 KB, 1075x604)
124 KB
124 KB JPG
News for NAI bross!
Image Generation Canvas Updates: New Tools, Better Performance, and 3D Support

We have completely overhauled our image generation canvas editor! This rework includes a host of new specs of new specs, as such new tools and enhanced 3D support, all while delivering better performance than ever before.

Check out our blog for all the Image Generation Canvas Update details! https://blog.novelai.net/image-generation-canvas-update-new-tools-better-performance-and-3d-support-cbbc54c1d89d
>>
>Because I lost I'm going to goal post this thread to share the same fate
You won't win and you have been losing for YEARS
>>
anima waiting room, this general will flourish when it releases (if they don't completely fuck it up)
>>
File: 1_A2WL_glOWFBEHDz4z-YRwQ.gif (3.81 MB, 1405x921)
3.81 MB
3.81 MB GIF
>>108246591
Local status?
>>
File: 1_olDvDbHIeJl4_An0eoRhDQ.gif (3.83 MB, 1405x921)
3.83 MB
3.83 MB GIF
>>108246605
Can anime local import 3d anime models?
>>
>>108246591
>>108246605
Are you gonna do the mfw news anchor for ldg now?
>>
>>108246605
Perfectly fine because this faggot is seething and doing his same worthless coping cycling because his life is shit and he keeps losing.
>>
File: 1_A2WL_glOWFBEHDz4z-YRwQ.gif (3.32 MB, 1405x921)
3.32 MB
3.32 MB GIF
>>108246591
Lasso tool for selecting, resizing, and moving a part of the image
>>
uh oh he's melting down hard
>>
>>108246626
who?
>>
>>108246591
Fill tool for quickly filling the color that’s selected.
Blur tool for softening parts of an image
>>
>>108246619
buy an ad, nigger
>>
>>108246591
>look at every NAI shill metadata
>'artist:krekkov', without fail
imagine paying to be subhuman
>>
>>108246591
her head is falling off her body lol
>>
If he’s losing, why aren’t you posting local posts?
>>
File: 00012-870581149.jpg (1.8 MB, 2048x2048)
1.8 MB
1.8 MB JPG
>>
>>108246708
Troll bake, anons don't engage and have other things to do. Seeking validation for shitting yourself?
>>
>>108246726
>Seeking validation
Always
>>
>>108246671
>CEO of CUM comms closed!
lol
>>
File: 1768319327972323.jpg (33 KB, 376x275)
33 KB
33 KB JPG
Still no good support for Radeon?
9070 XT
>>
>>108246742
No shit
>>
File: z-image_00501_.png (1.36 MB, 944x1280)
1.36 MB
1.36 MB PNG
>>
File: 00013-3331071800.jpg (1.55 MB, 2048x2048)
1.55 MB
1.55 MB JPG
>>
File: 980570821957942.png (2.11 MB, 1248x1664)
2.11 MB
2.11 MB PNG
>>
>>108246923
ZiB?
>>
@ComfyAnonymous
Please add an option to create tabbed nodes and switch between them like in an internet browser, like in Forge
Also, add an option to replace nodes that have the same inputs and outputs, for example, replacing KSampler Advanced with KSampler by right clicking.
An option to snap nodes between them please.
>>
File: 767673923510248.png (1.62 MB, 880x1168)
1.62 MB
1.62 MB PNG
>>108246940
klein
>>
>>108247004
but it's not txt2img, you're using editing, right?
>>
Need the widower's wife LoRA... For science
>>
File: 00014-319730064.jpg (1.36 MB, 2048x2048)
1.36 MB
1.36 MB JPG
>>
File: 1744593954484381.png (285 KB, 580x580)
285 KB
285 KB PNG
>>108241105
>>108241333
>>108242795
wait hold on, does it just render it in 3D? or it could actually output a 3D mesh too? hell would it even works to render it in wireframe?
>>
imagine shilling your garbage saas anime model here
must be desperate for subs
>>
>>108247065
the 3d model is a "controlnet"/"reference" retard
>>
>>108247069
It's just the special needs loser lashing out at the thread.
>>
>>108247065
Only trellis and hunyan can output actual 3d
>>
>>108247071
I'm a retard and I don't know what is a "controlnet", so, can it generate a 3D mesh, yes/no?
>>
>>108247092
damn vro is a legit tourist, the 3d model is only a reference to guide the generation of the anime image, you can upload your own 3d models
>>
>>108247091
And NAI >>108246605 >>108246610
>>
>>108247115
How pathetic is your life?
I'm sorry nobody wants to play with you but please fuck off
>>
>>108247098
Im indeed a tourist
so ok, it can't generate a 3D model, thanks for the answer
>>
is faceswap the only way having a normal body/feet/hand for fap session using klein? D:<
>>
File: 1751773478843636.gif (3.56 MB, 638x366)
3.56 MB
3.56 MB GIF
>>108247091
are the quality good?
I will take a look, thanks
>>
File: Be nice to Confy.jpg (54 KB, 720x314)
54 KB
54 KB JPG
>>
>>108247143
its all smoothed voxelshit
>>
>>108247144
35 stars status?
>>
>>108247143
You might be better off trying to hook up an LLM to blender.
>>
>corrupted general
>the most SaaS discussion I've seen in a while
>>
>>108247148
>>108247156
fuck, I wish they would make more works toward this, no way some big AAA studio doesn't have some shit like that already running behind doors
>>
>>108247144
Based Comfy still browsing here, please >>108246977
>>
>>108247163
While local has never been so good
>>
>>108247144
Please fire all the indians fucking up the frontend.
>>
>>108247163
We grew up, accepted SaaS as part of the AI ecosystem, and realized that benchmarking against it shows us exactly what to fix in our local models.
>>
>>108246591
This is state of the art for anime nsfw
>>
File: 905444977929085.png (1.46 MB, 1152x896)
1.46 MB
1.46 MB PNG
>>108247021
yes
>>
>>108247163
The two bitter faggots are not getting what they want.
The battle is over we already won and like that Camelot guy instead of taking a loss gracefully he's smashing his nascar into the guy who's already lapped him 3 times as a means to self soothe their failures.
>>
>>108247165
UE can already create assets iirc
>>
>>108247209
klein is kinda shit at txt2img but if you supply it with a realistic reference image, it can actually give you pretty good results, potentially beating z-image for realism
>>
File: 00015-2862519523.jpg (1.62 MB, 2048x2048)
1.62 MB
1.62 MB JPG
>>
>>108247229
Still far from qwen2512
>>
>>108247258
the image or edit model?
>>
>>108247226
yeah, checking metahuman right now
>>
>>108246347
This one is actually just beautiful.
>>
>>108247265
2512 is Qwen Image. Wich is one the best local for realism, I still prefer wan22 low
>>
>>108247144
does this mean comfy knows his investors are nazi-friendly?
>>
File: comfy nano.png (838 KB, 766x1398)
838 KB
838 KB PNG
HOOOLYY FUARKKK it has never been a better time to be a ComfyUI user. All these amazing groundbreaking SaaS models available in a single UI. Simply amazing.
>>
>he's still at it
Get help
>>
>Period: newest, recent, mid, early, old
Doesn't having "old" as a quality tag messes with the actual "old" booru tag? (for old people)
This seems retarded
>>
File: 048495135.png (5 KB, 555x90)
5 KB
5 KB PNG
(just a txt2img workflow with <20 nodes
>>
File: 00017-725268642.jpg (1.53 MB, 2048x2048)
1.53 MB
1.53 MB JPG
>>
>>108247391
you guys need to make better tutorials, i'm not getting it to generate text and i don't think it's a hardware or skill issue
>>
>>108247533
I assume that's what the tag order is for. Noob has the exact same time period tags.
>>
>>108247165
There's already a bunch of 3D asset packs freely available that could be trained on but I'm guessing there's more complexity involved due to more parts to focus on. And frankly the AI space doesn't actually care about creative uses right now. It's all about "accuracy" and corpo slop functions like customer service bots. 3D models have very little use in that category.
>>
>>108243337
I thought the whole point of bringing back CLIP would be to support weights. If it doesn't do that, what IS the point?
>>
>>108247669
make it usable to all of india
>>
>>108247654
Makes sense...
>>
>>108246742
9070 XT is listed as officially ROCm-supported, even for Windows:
https://rocm.docs.amd.com/projects/radeon-ryzen/en/latest/docs/compatibility/compatibilityrad/windows/windows_compatibility.html

So it may up to your definition of "good". Installation instructions for ComfyUI and PyTorch are here:
https://rocm.docs.amd.com/projects/radeon-ryzen/en/latest/docs/advanced/advancedrad/windows/comfyui/installcomfyui.html



[Advertise on 4chan]

Delete Post: [File Only] Style:
[Disable Mobile View / Use Desktop Site]

[Enable Mobile View / Use Mobile Site]

All trademarks and copyrights on this page are owned by their respective parties. Images uploaded are the responsibility of the Poster. Comments are owned by the Poster.