[a / b / c / d / e / f / g / gif / h / hr / k / m / o / p / r / s / t / u / v / vg / vm / vmg / vr / vrpg / vst / w / wg] [i / ic] [r9k / s4s / vip] [cm / hm / lgbt / y] [3 / aco / adv / an / bant / biz / cgl / ck / co / diy / fa / fit / gd / hc / his / int / jp / lit / mlp / mu / n / news / out / po / pol / pw / qst / sci / soc / sp / tg / toy / trv / tv / vp / vt / wsg / wsr / x / xs] [Settings] [Search] [Mobile] [Home]
Board
Settings Mobile Home
/g/ - Technology

Name
Options
Comment
Verification
4chan Pass users can bypass this verification. [Learn More] [Login]
File
  • Please read the Rules and FAQ before posting.
  • You may highlight syntax and preserve whitespace by using [code] tags.

08/21/20New boards added: /vrpg/, /vmg/, /vst/ and /vm/
05/04/17New trial board added: /bant/ - International/Random
10/04/16New board for 4chan Pass users: /vip/ - Very Important Posts
[Hide] [Show All]


[Advertise on 4chan]


Discussion and Development of Local Image and Video Models

Previous: >>108615635

https://rentry.org/ldg-lazy-getting-started-guide

>UI
ComfyUI: https://github.com/comfyanonymous/ComfyUI
SwarmUI: https://github.com/mcmonkeyprojects/SwarmUI
re/Forge/Classic/Neo: https://rentry.org/ldg-lazy-getting-started-guide#reforgeclassicneo
SD.Next: https://github.com/vladmandic/sdnext
Wan2GP: https://github.com/deepbeepmeep/Wan2GP

>Checkpoints, LoRAs, Upscalers, & Workflows
https://civitai.com
https://civitaiarchive.com/
https://openmodeldb.info
https://openart.ai/workflows

>Tuning
https://github.com/spacepxl/demystifying-sd-finetuning
https://github.com/ostris/ai-toolkit
https://github.com/Nerogar/OneTrainer
https://github.com/kohya-ss/musubi-tuner
https://github.com/tdrussell/diffusion-pipe

>Z
https://huggingface.co/Tongyi-MAI/Z-Image
https://huggingface.co/Tongyi-MAI/Z-Image-Turbo

>Anima
https://huggingface.co/circlestone-labs/Anima
https://tagexplorer.github.io/

>Qwen
https://huggingface.co/collections/Qwen/qwen-image

>Klein
https://huggingface.co/collections/black-forest-labs/flux2

>LTX-2
https://huggingface.co/Lightricks/LTX-2

>Wan
https://github.com/Wan-Video/Wan2.2

>Chroma
https://huggingface.co/lodestones/Chroma1-Base
https://rentry.org/mvu52t46

>Illustrious
https://rentry.org/comfyui_guide_1girl

>Misc
Local Model Meta: https://rentry.org/localmodelsmeta
Share Metadata: https://catbox.moe | https://litterbox.catbox.moe/
Img2Prompt: https://huggingface.co/spaces/fancyfeast/joy-caption-beta-one
Txt2Img Plugin: https://github.com/Acly/krita-ai-diffusion
Archive: https://rentry.org/sdg-link
Collage: https://rentry.org/ldgcollage

>Neighbors
>>>/aco/csdg
>>>/b/degen
>>>/r/realistic+parody
>>>/gif/vdg
>>>/d/ddg
>>>/e/edg
>>>/h/hdg
>>>/trash/slop
>>>/vt/vtai
>>>/u/udg

>Local Text
>>>/g/lmg

>Maintain Thread Quality
https://rentry.org/debo
https://rentry.org/animanon
>>
Does anima into zit workflow work with nsfw?
>>
>>108629255
no
>>
Current meta for nsfw realistic? For 3090
>>
>>108629377

Shit ass SDXL still. Klein 9B has a few good loras that can edit that look good due to the nature of utilizing real photos, but it's hit or miss (I guess they never miss huh?).
>>
>>108629377
Z-image turbo + NSFW loras
>>
>>108629424
>I guess they never miss huh?
someone's certainly with the times
>>
is there one for dummy like me? :C why is it so hard to do it. I hate being filtered and block for doing coom photos.
>>
>>108629426

>Z-image Turbo for NSFW


Opinion immediately discarded.
>>
>>108629456
Z image base loras work well on Z image turbo (as intended I guess)
>>
>>108629324
Then what's the point? Realistic anime girls?
>>
>>108629467
yes
>>
My image didn't make it into the OP, time to kms.
>>
>>108629083
Kik Epp23g
Tele Bgftg33

Train a Lora on my girlfriend?
>>
>>108629377
filename, 10 steps, sa_solver_pece/beta
>>
File: 642480616883123.png (2.54 MB, 1248x1824)
2.54 MB PNG
>>108629255
It can.

https://files.catbox.moe/04xafw.mp4
>>
>>108629519
workflow catbox for the image?
>>
>>108629519
it looks too cartoonish still, 100% realism when
>>
File: 1755454056575276.png (1.72 MB, 1280x720)
1.72 MB PNG
>>108629567
you can do realism with Z-image turbo
>>
>>108629083
#2 please
>>
File: 1763495017795822.jpg (1.91 MB, 2592x3706)
1.91 MB JPG
Can someone fix this?
>>
Ernie flop status? Or is the paid comfyui shiller still here?
>>
>>108629600
everyone has shat on Ernie, it's just another souless garbage like Klein but it can't do edit so it's even more useless lol
>>
>>108629610
looks fine enough, but there are like 10 new image models released every week. people are just going to use what they know or what has the most community support.
>>
Oh the ernie shiller still herr
>>
Next challenge, getting svi2pro to work my latent upscaling. Current issue, color match nodes doesn't work with default workflow.
>>
>>108629657
sorry sister, it looks awful! what model you got free credits for? whatever that model is totally mogs local.
>>
>>108629654
>that model trained on billions of NBP images is fine
and that's why you don't deserve better, you don’t feed dogs five-star restaurant food after all
>>
>>108629688
link their training data.
>>
File: lawl.jpg (1.11 MB, 2784x988)
1.11 MB JPG
>>108629692
Just a coincidence, move along, nothing to see here.
>>
>>108629717
>a shit tier local model that is worse than z image is as good as the best api model
how will localkeks ever recover.
>>
File: 1769647643872557.png (2.89 MB, 2048x1141)
2.89 MB PNG
>>108629752
NBP is shit on making mangas though, it's always that one style, if only Ernie managed to copy NBP's realism we would be impressed, but that didn't happen, it's as plastic as your regular Klein slop
>>
>>108629717
Ernie is impressive but without the base knowledge of NBP, especially with upcoming GPT Image 2, it feels like a retarded amputated/ripoff version of it. Even if they are similar in prompt following, it still leaves so much to be desired.
>>
File: FUCK YEAH.png (102 KB, 201x251)
102 KB PNG
>>108629780
>it feels like a retarded amputated/ripoff version of it.
chinks can only copy their masters (the white engineers in america)
>>
>>108629774
>NBP is shit on making mangas though
>saaar you are need use special manga api and you are to be use banana model on realist picture
>>
File: 726341099955451.png (1.54 MB, 2016x1152)
1.54 MB PNG
>>
>>108629575
realism is possible with z, but the nsfw part is really bad...
>>
File: 1093935322028249.png (2.28 MB, 1344x1728)
2.28 MB PNG
>>
File: ComfyUI_21676.png (2.45 MB, 1200x1600)
2.45 MB PNG
>>108629575
You got a favorite "realism" string for Z?

>A gritty 1980s VHS screen capture
I like this one because it can really cut down on the bright/flat AI look (that year is optional, but it's great if you want more classical-looking hairstyles).
>>
>>108630423
For that image I went for this
>A candid image taken using a disposable camera. The image has a vintage 90s aesthetic, grainy with minor blurring. Colors appear slightly muted or overexposed in some areas.
>>
File: 1776524661026.jpg (272 KB, 832x1248)
272 KB JPG
>>108630423
jebby sexo
>>
File: 531091743399603.png (571 KB, 2016x1152)
571 KB PNG
>>
File: 263704210141818.jpg (2.91 MB, 1248x1824)
2.91 MB JPG
>>
So what's the purpose of image posting without metadata and/or tech discussion? Is this a slop dump general now? People hise their data/workflows and just silently post their gens to a /g/ general. Literally fuck off to discord with this shit.
>>
>108630724
not letting you scrape my shit, dalit
>>
>>108630729
You can post to discord, trash or b, or whatever the fuck you like. Why go to a tech board to silently spam goonslop?
>>
>>108630741
>>108630729
>>
>>108630729
>not letting you scrape my shit
ironic, you're using models that were trained from billions of scrapped images, without the Artist's permission, an AI bro can't moralfag on this, that's why I don't do this, and you shouldn't too
>>
>>108629377
Klein 9B works very well for me, I even trained some loras with ease for my fetishes
>>
File: ernie-res.png (51 KB, 553x897)
51 KB PNG
>>108629083
I don't think Ernie was trained outside of the recommended resolutions. In my experience, resizing the dataset to those dimensions has allowed it to train at much higher learning rates without exploding losses.

Also the ComfyUI LoRA trainer is pretty decent once you hack in weight_decay and a proper optimizer like CAME. You also get day 0 support for LoRA training and the --fast/sigattn speed-ups apply to training. The lack of eval and live loss charts is somewhat disappointing.
>>
>>108629774
The subtitle colors are a bit confusing because she is lightlbue.
>>
>>108630860
I don't care about crying patreon furries. I care only about myself
>>
>>108630934
based
>>
>>108630934
>I care only about myself
who doesn't?
>>
>>108630724
>>108630741
I agree with you, anime posters shouldn’t be posting only images in this thread, because that’s what the anime generals like /adt/, /hgg/, and /edg/ are for.
If anime posters like >>108630702 are going to come here just to spam anime, I think it would be better for them to stick to their dedicated anime generals, since that’s what those threads are for.
>>
>>108631023
35 stars status?
>>
>>108629377
>>108629424
Isn't it crazy that there hasn't been a realistic original model or proper finetune of 3dpd even though it has the most freely and widely available data on the internet? 3d must truly be PD.
>>
>>108631082
this
>>
File: ComfyUI_00032_.png (1.18 MB, 1184x880)
1.18 MB PNG
>>108629083
no matter what I do my comfy won't stop generating solid black images as outputs and shits the bed when using flux
it worked properly before I installed another software but I can't uninstall it either because I need it

What should I do?

Should I clean reinstall everything?
>>
>>108631113
yeah dude sure
>I have vague problem X due to vague Y I installed!!!!
any more FUD on the plate you wanna serve?
>>
>>108631023
AI jeet be like
>SAAAAAAAAAR THIS SHITTING STREET IS FOR BRAHMIN ONLY SAAR YOU MUST GO TO DALIT SHITTING STREET
>>
What are the best sampler/scheduler combos for small text (speech bubbles) in anima 3?
>>
>>108631119
shut up faggot
I don't give a shit about your fag wars
I just want to fix my comfy
>>
>>108631113
reinstall pytorch and sage
>>
>>108631113
Run git fsck to see if your comfy install is corrupted.
Then delete venv, recreate another one. activate it and proceed to do:
pip install torch torchvision torchaudio --extra-index-url https://download.pytorch.org/whl/cu130
pip install -r requirements.txt
>>
>>108631210
>announcing
>>
>>108631327
comfy doesn't have venv retard
>>
>>108631334
retard
bet you're a proud windows user
>>
File: ComfyUI_09846_.png (735 KB, 1024x1024)
735 KB PNG
>>
>>108629658
great video btw. kept the face details after gun focus
>>
>>108631131
Maybe something simpler and avoid anything SDE or ancestral if you want to get text/speech bubbles more reliably?
>>
>>108631473
kek lmao i get the reference xd so funny
>>
>>108631620
>so funny
truth nuke
>>
File: _AnimaPreview3_00555_.jpg (504 KB, 1248x1608)
504 KB JPG
>>108631131
euler a / simple, bump up cfg and steps if you dont get details. er_sde / beta also works, but is move sensitive to cfg and steps. I recommend using "CFG rescale" node with Anima with 0.7-1 str for pushing in details which works with text
>>
can i get a qrd on 35 stars. i assume it was used in defense of a github repo but it would be nice to know the whole story
>>
lol
>>
>>108631692
people are shitting on the fact that nobody cares for trAnis toy wrapper github project that he shilled constantly every hour of every day for months on end
>>
>>108631702
oh. i'm surprised he got 35 stars to begin with
>>
>>108631122
keeeeek
>>
>>108631708
>months
years actually
>>
File: _AnimaPreview3_00572_.jpg (464 KB, 1248x1608)
464 KB JPG
>>
>>108631708
tranfag isn't people
>>
>>108631473
Cutie but migu shitting on julien >>> teto shitting on julien
>>
>>108629596
I cannot fix your autism, no.
>>
>>108631865
all of those groups collectively should consider suicide
>>
File: _AnimaPreview3_00594_.jpg (517 KB, 1696x1160)
517 KB JPG
>>
Bros how the fuck do I crop + upscale to inpaint in SwarmUI? I thought that Mask Shrink Grow did exactly that, but if it's unable to see the rest of the image then it struggles to make sense of the prompt and to maintain a coherent artstyle. Plus I don't really notice a much higher res
>>
>>108631974
>SwarmUI
>>
>>108631984
I knew this post was gonna happen
Look, I'm retarded and new, I can't really help it; I'm slowly but surely trying to improve and at least I've gotten passable enough results
One day I'll face the music and deal with the spaghetti, but I'd rather have a really solid grasp of the fundamentals first
>>
>>108632001
anon this is comfyui general, what the fuck are you doing? fuck off and kill yourself already
>>
>>108632001
>but I'd rather have a really solid grasp of the fundamentals first
desu swarm obfuscates those from you thats why you learn on vanilla cumphee first desu
>>
>>108622892
catbox???
>>
>>108632023
>anifart melty
you love to see it
>>
>julien
>>
>forgot to take into account gradient accumulation when calculating epochs
>forgot to enable checkpoints
>overnight run ended early
>no way to resume
fuck this gay ass earth
>>
>>108632077
you should be able to resume.. ?
>>
runpod 5090, flux2_klein_9b_diffusers

did some automated benchmarking to optimize gen speeds, here's the best config I found so far:

- enable_partial_loading: true
- keep_ram_copy_of_weights: true
- max_cache_ram_gb: 40
- pytorch_cuda_alloc_conf: backend:cudaMallocAsync

cold gen after startup: 9.620s
warm gen: 3.263s

note: this is with the venv and model on the container disk, NOT network storage which will significantly degrade performance
>>
>>108632077
Onetrainer has resume from backup. Idk what you are using
>>
>>108632101
forgot to mention this is with the latest InvokeAI
>>
>>108632025
It's straightforward enough in the sense that having stuff hidden away behind drop-down menus makes it easier for me to have a "full view" of everything that's possible
I actually first started out with Cumfy but my issue with it was that, outside of importing cards, you just HAD to know which node to put where to achieve what; with Swarm I can clearly see there's a giant SAMPLING menu, that I can read up on and get a full grasp of so I can make conscious decisions about it.
Cards or premade workflows don't work for me because they either completely overwhelm me or "make me lazy": if the original author set this one value to 6.8, he probably had a good reason for it, why bother learning what it does? Why test out tweaking this one value when there's hundreds of other values I could be looking at instead?
It's simply not compatible with my small brain's way of learning things tbdesudesune
>>
>>108632090
>>108632108
>>forgot to enable checkpoints
checkpoints are how you resume
>>
>>108631591
>>108631669
Thanks. Is there a reason to pick simple over sgm_uniform? It sometimes feels like the difference between the two is completely random
>>
>>108632125
Did the blog factory explode
>>
>>108632172
are you ok anifart?
>>
>>108632147
Yes.
>>
>>108632125
the only prebuilt workflows that matter are the model defaults but even then the guy who makes them has no idea what hes doing
>>
today I genned a lot of yume anima ladies
my pp is exhausted
:(
>>
>>108632135 (You)
nevermind im retarded
>>108632108
diffusion-pipe. i was pointing it to the incorrect dir whoopsie
>>
>>108631113
>clean reinstall everything?
Only the venv.
>>
>>108632240
proof?
>>
>>108632381
yeah
>>
File: 1756583897350100.jpg (590 KB, 1328x1640)
590 KB JPG
>>108632381
>>
>>108629774
left looks like someone copy-pasted a bunch of images together
>>
>>108629083
>Anime -> Klein Edit -> Make hyperrealistic photo
>Here's your pseudo Asian sameface
How do I prevent this?
>>
>>108632461
i use this to soak my feet while genning
>>
>>108629658
that's pretty good.. hot
>>
do we have nag or cnets for anima yet
>>
File: 1756300627343632.png (900 KB, 720x1280)
900 KB PNG
>>
>>108632476
>How do I prevent this?
by using a better local model (we don't have that) :(
>>
>>108632476
Learn how to get Anima to output real imagery it's not hard
>>
>>108632595
>by using a better local model
I miss how IL-XL merges could actually create pretty decent real human representation of Anime characters.
>Anima
That's not edit and quality of real images ain't good.
>>
I hate NAGgers
>>
File: 00177-855147302.jpg (140 KB, 1152x896)
140 KB JPG
>Picrel
>>
Computer, show me the FBI crime statistics by race
>>
>>108632690
I'm afraid I can't do that, goy.
>>
>>108632497
>nag for non-distill model
>>
https://www.youtube.com/watch?v=EqQuihD0hoI
>>
/r/ a nsfw zit lora that doesnt change the face
>>
>>108632918
sorry, gonna need to not be a vramlet and run a model that isn't trash
>>
>>108632973
all local models are trash sir
>>
>>108633022
if you're a vramlet yes
>>
File: file.png (46 KB, 1325x203)
46 KB PNG
>>108633080
>>
File: 1768297269001083.png (914 KB, 832x1280)
914 KB PNG
>>
How to prompt for other faces in ZiT? It's like each race has only one face?
>>
>>108633193
Use ZiB
>>
>>108633116
Then you're a skillet lmao
>>
>>108632624
Are you even able to see beauty in the natural world or does it all look like shit to you
>>
File: 1745819760910980.png (1.47 MB, 832x1280)
1.47 MB PNG
>>
>>108633227
kys fag
>>
>>108633116
As a 24GB VRAMlet I wish death upon your 12VHPWR
Also i disagree, Z-image is great and contrary to some of what I've heard here base trains pretty well if you avoid a few pitfalls so i think we will get good full finetunes
>>
File: 1773227092012837.png (1014 KB, 832x1280)
1014 KB PNG
>>
File: 1771322180569205.png (966 KB, 832x1280)
966 KB PNG
>>
is that kramer from seinfeld?
>>
Billy idol from metallica
>>
File: 1753080575619783.jpg (351 KB, 1440x2560)
351 KB JPG
>>
>>108633577
the fact that not all women in the world look like this is objective proof god doesnt give a shit about us.
>>
File: aitoolkit.png (155 KB, 1993x703)
155 KB PNG
anima has some kind of cucked licence?
>>
Using wan 2.2 14b. Most videos seems to be static, no camera panning or nothing, what the hell? Looks gay af
>>
File: 1745101609187048.mp4 (1.15 MB, 820x720)
1.15 MB MP4
>Replace the person's clothing with a dark blue hoodie and gray sweatpants.

>EditAnything IC-LoRA - LTX-2.3
https://www.reddit.com/r/StableDiffusion/comments/1sp03jq/editanything_iclora_ltx23/

Good shit.
>>
File: ComfyUI_temp_xkebm_00006_.jpg (1.1 MB, 1632x2208)
1.1 MB JPG
>>
>>108633816
whats the point of genning a shit quality simple art style, body only, no background, small tits of katarina?
>>
File: 1757873873273978.png (27 KB, 225x225)
27 KB PNG
>>108633727
lmao, it's over
>>
>>108633727
He just pissed that he can't monetize it
>>
>>108633727
>anima has some kind of cucked licence?
ITS OFFICIAL

ANIMA = TRANIMA
>>
File: 1752029119829760.png (57 KB, 941x391)
57 KB PNG
>>108633727
>>108633840
>>
File: 84673682872.jpg (528 KB, 1344x768)
528 KB JPG
>>
Don't care still training Anima
>>
>>108633854
lolwut
>>
>>108633854
now why anyone would ever choose to finetune a model considering that is beyond me
>>
>>108633854
https://github.com/ostris/ai-toolkit/issues/791
>>
someone vibecode a branch that adds anima to it
>>
File: 12.png (41 KB, 1113x400)
41 KB PNG
The hope lives on...
>>
>>108633903
How many params for the image model?
>>
>>108633727
>trainer used by no one
>>108633903
>model used by no one
>>
>>108633727
even ani called this
>>
>>108629567
main thing here asuka and rei don't have an apparent reason to be bouncing
and in >>108620170 bottom left are bouncing too evenly at the same time
>>
File: 1772855046111202.png (86 KB, 168x300)
86 KB PNG
>>108633903
>Kandinsky
those ruskovs had a very uncensored local video model, that can be good
>>
>>108633903
link?
>>
File: Begone vramlets.png (97 KB, 1139x484)
97 KB PNG
>>108633315
>>108633116
vramlet yes
>>
>>108633989
>not filling out his motherboard with ram
grim
>>
>>108633989
unless you're fine-tuning that is a waste of money,
for video and image genning that is
only a retard would brag about it with the current available models
>>
>>108633854
> only allowed the weights to be loaded on NVIDIA hardware
is this even real
what the fuck
>>
>>108633869
this
>>
>>108633969
https://huggingface.co/kandinskylab/KVAE-3D-2.0-t4s8/discussions/1
>>
>>108633877
Lmaoing @ faget
>>
What models can fit within 4GB vram (gtx 1650)? Got 16GB of RAM too.
>>
File: 1763724111407354.png (1.01 MB, 1560x434)
1.01 MB PNG
>>108634017
damn, video VAEs are so fucking bad compared to image VAEs
>>
>>108634047
sd 1.5, idk if sdxl speeds are tolerable with that
>>
>>108634017
https://github.com/kandinskylab/kandinsky-5
I completly forgot that we already had an image model from them, I guess it was so ass it was brushed it off quickly lool
>>
>>108634070
so it was vae fault all along
>>
>>108634151
pixelspaceGODS were always right
>>
>>108633816
nice i2i
>>
https://civitai.red/models/2553102/editanything?modelVersionId=2869279

interesting ltx 2.3 lora, can basically do video edits to stuff.
>>
File: ComfyUI_21832.png (2.19 MB, 1200x1600)
2.19 MB PNG
>>108633989
>14900KS
Why? You can clearly afford better.
>>
>>108634531
it's just a gen machine, no reason to install anything else.
>>
>>108633193
>ZiT
You don't prompt you train a LoRA. It's quick.
>>
cozy
>>
File: 1776572214.png (240 KB, 2542x590)
240 KB PNG
Who's going to code up the new UI?
>>
File: 1756350980549467.jpg (815 KB, 1328x2048)
815 KB JPG
>>
>>108635021
ani was doing it until you guys bullied him into killing himself
>>
File: ComfyUI_temp_ckxth_00011_.png (2.31 MB, 1056x1440)
2.31 MB PNG
>>
>>108635021
and localkeks will still pretend comfyui is a local-first ui. this is why local deserves nothing, they willingly shill for saas garbage and are too retarded to see when they're being blatantly manipulated.
>>
35 stars status?
>>
File: ComfyUI_21929.png (2.17 MB, 1200x1600)
2.17 MB PNG
>>108635021
How do you gut a GitHub project for profit and leave someone else holding the bag?
>>
>>108635055
How do you get bullied on an anon site
>>
File: ComfyUI_temp_ckxth_00022_.png (2.24 MB, 1056x1440)
2.24 MB PNG
>>
>>108635103
more common than you might think.
some people spend 10+ hours a day in a general and anons notice their posting style.
anons start to make fun of them, the more they react to it the more anons make fun of them.
after awhile they usually end up having a meltdown over something and accidentally overexpose themselves, then anons tag them with whatever they let split, 35 stars, a rank in a video game, etc.
at that point they usually start to double down or samefag anytime they get made fun of.
>he hasn't posted here in ages. you guys are schizos.
naturally that just makes it worse.
i would wager half the generals on /vg/ have an "ani" and a "35 star status" trigger word.
>>
File: 874232661242573.jpg (2.64 MB, 1824x1248)
2.64 MB JPG
>>108635040
neat
>>
File: ComfyUI_temp_ckxth_00025_.png (2.36 MB, 1056x1440)
2.36 MB PNG
>>
File: ComfyUI_temp_ckxth_00026_.png (1.91 MB, 1056x1440)
1.91 MB PNG
anima is great, is what chroma should've been
>>
File: ComfyUI_temp_ckxth_00028_.png (1.75 MB, 1056x1440)
1.75 MB PNG
>>
File: ComfyUI_temp_ckxth_00030_.png (1.84 MB, 1056x1440)
1.84 MB PNG
>>
File: ComfyUI_temp_ckxth_00031_.png (1.82 MB, 1056x1440)
1.82 MB PNG
>>
>>108634458
kek, it works:

"give the man a top hat and monocle."

https://files.catbox.moe/z4ujre.mp4
>>
File: ComfyUI_temp_ckxth_00036_.png (2.32 MB, 1056x1440)
2.32 MB PNG
>>
>>108635273
catbox?
>>
File: ComfyUI_temp_ckxth_00044_.png (2.39 MB, 1056x1440)
2.39 MB PNG
>>
File: 84237421012860.png (2.86 MB, 1248x1824)
2.86 MB PNG
>>108635273
>Tsuki ni kawatte, oshioki yo!
>>
File: ComfyUI_temp_ckxth_00051_.png (2.17 MB, 1056x1440)
2.17 MB PNG
>>
File: 1757982871460549.png (3.11 MB, 1168x1792)
3.11 MB PNG
>>108635173
ty
>>
>>108635261
another test: replace the bikini of the woman with a black business suit.

now im impressed, we essentially have klein edit but for ltx video.

https://files.catbox.moe/p6txpc.mp4
>>
>>108635386
site wouldnt load it. litterbox works though.

https://litter.catbox.moe/e564dzhvwbjyr5t0.mp4
>>
>>108635390
looks ok, I think it could work better with masking, since LTX tends to ruin details on fast movement videos, I think you can even add a reference frame with LTX, at least I think I've seen makeshift workflows that do that
>>
File: 527140267727265.png (2.19 MB, 1248x1824)
2.19 MB PNG
>>
kinda redundant in stellar blade, but it mostly worked, even with motion and an unconventional angle:

replace the clothes of the woman with a white string bikini.

https://litter.catbox.moe/zzc9utcsg4xdbiap.mp4
>>
okay, this is a better test. "replace her clothes with a white bikini". wasnt specific enough (top/bottom) but it did work:

https://litter.catbox.moe/upcgvmi224ttibkx.mp4
>>
>>108635468
and a bit closer to the end result: just disable the prompt enhancer shit in the workflow, not needed + wastes time for token generation.

https://litter.catbox.moe/xfh7y6xd5vqsekbq.mp4
>>
and...success. "replace the green dress of the woman with a white bikini."

https://litter.catbox.moe/dcy5tqd3vogd01vw.mp4
>>
>>108635450
why is she white thats cursed
>>
>>108629083
Kik Epp23g
Tele Bgftg33

Train a Lora on my girlfriend
>>
>>108635486
that is pretty decent.
>>
holy shit, this lora is literally stalin technology.

"remove the man in a black coat from the video."

https://litter.catbox.moe/4dvv2mw0x8q1gneh.mp4
>>
>>108635520
>>108635486
neat anon, nice work
>>
>>108635520
I was playing around with it and it is pretty shit at replacing a person with a completely different person.
>>
File: 264381399006590.png (2.18 MB, 1248x1824)
2.18 MB PNG
>>108635495
You know I never really thought of her as Japanese, since the first time I was watching Sailor Moon I didn't even know what anime was.
>>
anons. explains it to me. I come here, describe what I want, and 2–3 weeks later, someone always posts a repo with exactly what I asked for.
Just as I asked. Every time. My personal army.
>>
>>108635236
kino
>>
I've tried everything, zit can't do convincing penises
>>
File: 328286036458144.png (1.63 MB, 1344x1728)
1.63 MB PNG
>>
>>108635614
Penis is unreasonable
>>
File: bbs-zit-2026-04-19_00014_.png (3.95 MB, 1920x1080)
3.95 MB PNG
>>
replace the clothes of the woman with a white bikini. she has very large breasts.

used a random .mp4. it didn't work for every clip but, it did in fact work.

https://litter.catbox.moe/grbmqipr6rfk0785.mp4
>>
File: 305815193955334.png (2.42 MB, 1248x1824)
2.42 MB PNG
>>
>>108634458
Civitai blocked the lora already, got a mirror?
>>
lmao, this lora is pretty neat

"replace the man on the left with a large panda bear."

https://litter.catbox.moe/2kp0t1s22i2014uf.mp4
>>
>>108635679
Imagine the odor
>>
>>108635772
https://huggingface.co/Alissonerdx/LTX-LoRAs/blob/main/ltx23_edit_anything_global_rank128_v1_9000steps_adamw.safetensors

original post: https://www.reddit.com/r/StableDiffusion/comments/1sp03jq/editanything_iclora_ltx23/
>>
>>108635806
Damn thats great
>>
>>108635806
damn, maybe they really are gods chosen.
>>
>>108635806
replace the man in the black mask with a large panda bear.

you're a big bear.

https://litter.catbox.moe/zglx45hvwtkqbdd2.mp4
>>
>>108635810
Nice..
>>
File: 1765150153763874.png (134 KB, 579x822)
134 KB PNG
>>108635881
use 2.3 distilled and these encoders, seems fine for me:
>>
>>108635886
this one:

https://huggingface.co/QuantStack/LTX-2.3-GGUF/tree/main/LTX-2.3-distilled-1.1
>>
File: bbs-zit-2026-04-19_00017_.jpg (1.98 MB, 1920x1080)
1.98 MB JPG
>>
>>108635892
Still not working. Let me guess, I need to update comfy..
>>
replace the clothes of the man in the black jacket with a black tuxedo, black top hat, and black moustache.

lmao, it seems to have issues with frequent cuts, but it did work.

https://litter.catbox.moe/xn35mp1ub2p74grz.mp4
>>
>>108635055
based
schizo anon won
>>
>>108635806
Is there a way to feed it reference images?
>>
>>108636013
good question, not sure how yet
>>
File: bbs-zit-2026-04-19_00113_.png (3.36 MB, 1920x1080)
3.36 MB PNG
>>
replace the man in the red shirt with a panda bear:

https://litter.catbox.moe/gllowdflq96bblno.mp4
>>
>>108635806
i've been out of the loop. we can video to video now? what model is this?
>>
>>108636131
it's a lora that works with ltx 2.3 that makes it act like an edit model. pretty neat, testing it out now.

https://huggingface.co/Alissonerdx/LTX-LoRAs/blob/main/ltx23_edit_anything_global_rank128_v1_9000steps_adamw.safetensors
>>
>>108636147
thank you
>>
kek

add a large panda bear in the middle of the room, walking towards the blonde man.

https://litter.catbox.moe/xer0o2av2q0fy8n7.mp4
>>
What's the main go-to when I want to edit an artwork to be NSFW?
>>
has science gone too far?

"replace the man on the right with a blonde woman in a bikini."

https://litter.catbox.moe/g1g85a5gbzsm6vm4.mp4
>>
>>108636207
inpainting with a nsfw model, don't go the img2img gacha route
>>
>>108636207
i'd use canny.
replacing ancient statues with cute girls right now
>>
>>108636222
lmao
>>
>>108636244
>>108636264

Thank you, I'm new to this, so looking up the guides, if you have any good links, I'd really appreciate it
>>
>>108635324
Model? ZBase
>>
>>108636295
depends how new and tech savvy you are.
personally with my rather modest GPU I use Forge UI (easy to use, check Youtube for a tuto), with an Illustrious or Pony base model (downloaded on civitai), and Controlnet Canny (which is an add-on to Forge UI).
>>
>>108636326
Great, thanks!
>>
>>108635144
i like these. is this ZIT?
>>
playtime_ai guy is having rough times on civitai

he is banned again
>>
>>108636369
what does he do that gets him banned?
>>
>>108636332
try this canny (works for illustrious), also you prob want openpose and depth as they are also useful.

https://civitai.com/models/941482/illustrious-xl-canny

I use reforge for my anime gens, very fast and controlnets are a couple clicks. sample output with this model:

https://civitai.com/models/1277670/janku-trained-chenkin-and-noobai-rouwei-illustrious-xl?modelVersionId=2786084

canny is good for getting 1:1 from the source, depth gives more flexibility, openpose for that pose and different lineart.
>>
>>108636222
if only they weren't so plastic it could have good usecases
>>
File: 1766768293774140.png (1.51 MB, 1200x1024)
1.51 MB PNG
>>108636415
the controlnets are fine, and that model is good for animu (that and nova anime, and wainsfw)
>>
>>108636384
violated ToS, obviously
r u retarded?
>>
File: 1753347940995539.png (3.66 MB, 2428x1024)
3.66 MB PNG
>>108636427
and this is a test with canny (1 to 1 lineart)

if you want more variety, use controlnet depth or openpose by itself.
>>
>>108635806
hollywood is cooked
>>
File: 1761436901764193.png (2.23 MB, 1610x805)
2.23 MB PNG
>>108636438
canny Miku with racing Marin as source:

controlnets are fun. can do all kinds of neat stuff with a reference. like flux klein edit.
>>
Can the wan 2.2 vace fun model run nsfw loras?
>>
>>108635021
>Who's going to code up the new UI?
Forge-Neo exists. Simpler and does most of the jobs the faggots on this fred need.
>>
>>108636483
how is this relevant in a comfyui general
>>
>>108636477

no
>>
File: 1751690175852757.jpg (628 KB, 2725x768)
628 KB JPG
change the season to winter.

klein edit 9b distilled is so neat.
>>
>>108636508

Local
Diffusion
General
>>
>>108636509
why not
>>
File: 1747226350420228.png (2.02 MB, 1360x768)
2.02 MB PNG
>>108636513
fall:
>>
>>108636513
Comparison to the 4Bturbo?
>>
File: 1756281715425404.png (1.79 MB, 1360x768)
1.79 MB PNG
remove all the buildings. and all the stone.
>>108636544
whats 4bturbo? ive only used klein edit and qwen edit
>>
File: 1766133922262777.png (1.69 MB, 1360x768)
1.69 MB PNG
replace the stone building on the right with a mcdonalds restaurant.
>>
>>108636522

because these loras have not been trained with this model

you can try though
>>
>>108636558

the trees look pathetic
>>
>>108636432
but all his shit is vanilla. What exactly did he post that triggered them?
>>
>>108636662

you have no idea, do you?
>>
File: 1762894608763473.png (3.6 MB, 1248x1920)
3.6 MB PNG
>>
i really didn't miss floyd spammer with his zero creativity slop
>>
>>108636558
Klein 4B, I mean the distill.
>>
>one new workflow after another doesn't work
>get to one that works
>its kinda shit

It's just a revamped painting node which allows for masked image editing with klein.
Since you are inpainting, the context to the overall image is lost, so you have to expand the "mask" with some extra painting, but then it edits the entire image and ruins the purpose of the inpainting to begin with.
>>
>>108635021
A chat bot.
>>
i need a couple more vrams
>>
File: 1046488701704735.png (1.38 MB, 768x1344)
1.38 MB PNG
>>
File: 1752896498623999.png (105 KB, 269x188)
105 KB PNG
>>108635021
>Comfy is making money, the west has fallen
>>
File: 476595389420658.png (2.36 MB, 1248x1824)
2.36 MB PNG
>>
File: file.png (742 KB, 1920x1080)
742 KB PNG
https://www.youtube.com/watch?v=KIBf48Ih-7I
Livestream from ADOS, an open source AI art event featuring artists/developers from the ecosystem (CTO of LTX starting soon)
>>
>>108637111
>CTO of LTX starting soon)
Desu the only interesting sounding talk other than the Jewvidia one
>>
>>108637111
>artists/developers
??? Who cares???? Give me a good model
>>
>>108637111
You are cucks who listen to failed devs talk?
Live coping lmaooo
>>
File: 362537891058033.png (2.38 MB, 1248x1824)
2.38 MB PNG
>>
File: 1776578005689873.png (3.07 MB, 1344x1728)
3.07 MB PNG
>>
>>108637111
>stream unavailable
kek
>>
anon, what are you doing in your room all day?
>>
File: 1750794921809932.png (3.56 MB, 1536x1536)
3.56 MB PNG
>>
File: 1746049139541335.png (3.46 MB, 1728x1440)
3.46 MB PNG
>>
File: ComfyUI_22000.png (2.53 MB, 1920x1080)
2.53 MB PNG
>>108637111
I refuse to watch based solely on their font selection.

>>108637558
I like this one.
>>
>>108629083
Kik Epp23g
Tele Bgftg33

Train a Lora on my girlfriend
>>
File: 1686797549887200.jpg (81 KB, 1080x1080)
81 KB JPG
>>108637139
>You are cucks who listen to failed devs talk?
brutal
>>
File: image.jpg (34 KB, 1024x575)
34 KB JPG
Sunday
Updated Comfy, no new updates.
This hurts, man.
>>
>>108635088
--disable-api-nodes makes it a local only ui, sis
>>
File: 1719550287253246.png (2.18 MB, 1200x1920)
2.18 MB PNG
>>108637633
>>108635096
>>108634531
based jenner
>>
>>108637928
stop it
>>
I think I figured this shitty workflow out.
The creator connected shit wrong?
>>
>>108635174
Model anon?
>>
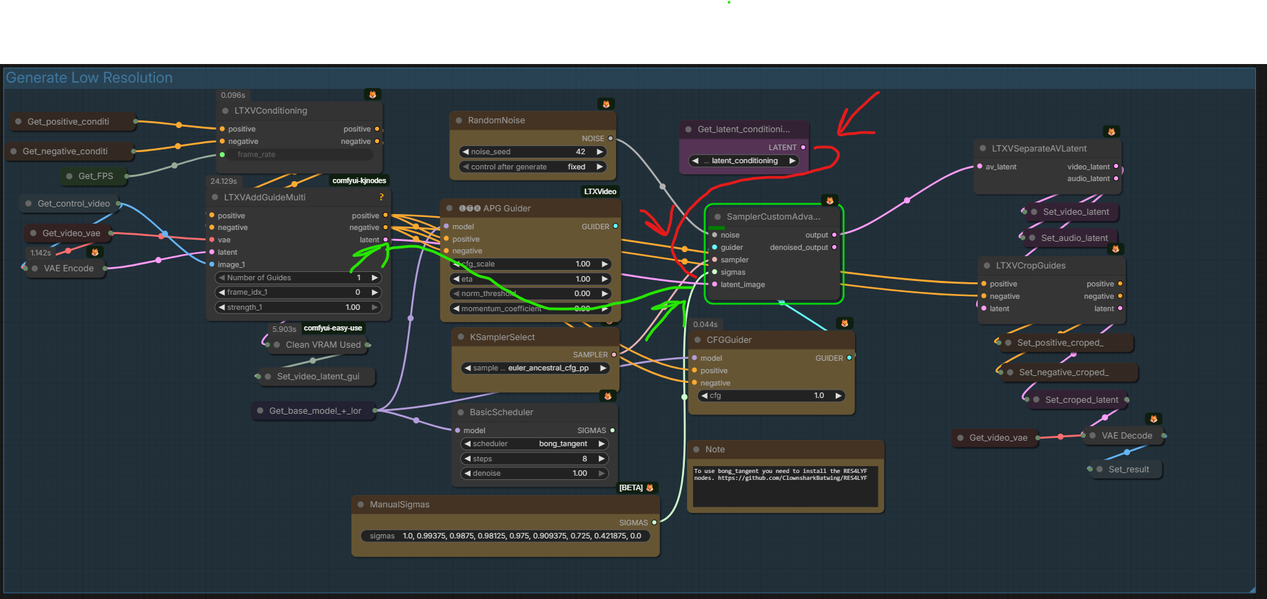
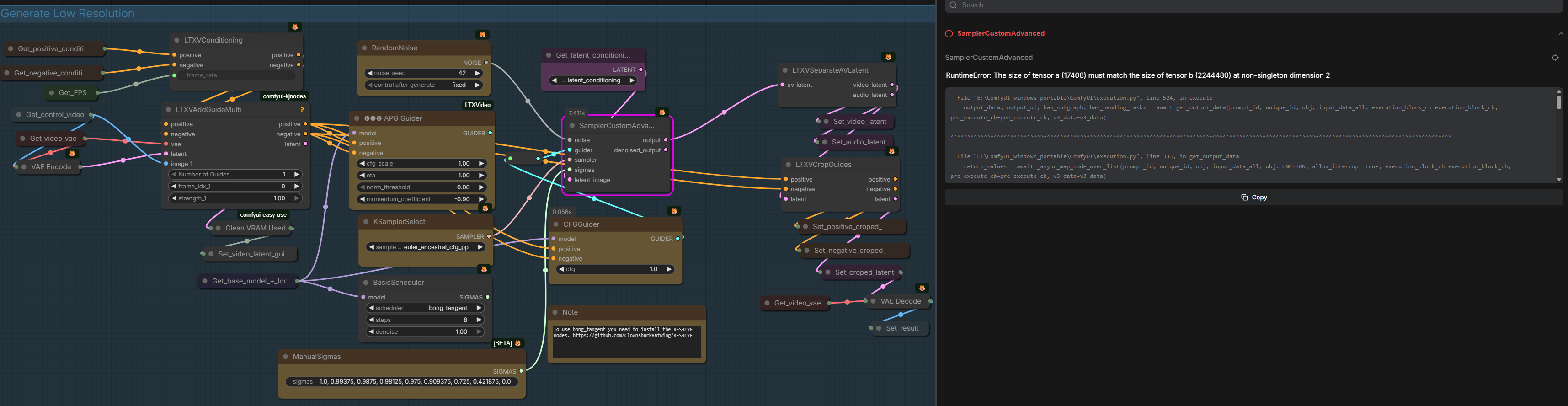
>>108637988
RuntimeError: The size of tensor a (8008) must match the size of tensor b (1037952) at non-singleton dimension 2

Same fucking error in another ltx 2.3 workflow.
Fuck these gay ass nigger jeets making these god damn fucking workflows.
>>
File: 1747876829714076.jpg (919 KB, 1953x1295)
919 KB JPG
babe wake up, ostris has another schizo moment
>>
>>108638173
forgot the link: https://xcancel.com/ostrisai/status/2045677110413668743#m
>>
how is ernie regular/turbo for style lora training compared to other models?
>>
>>108638184
>2× image size
At what point? Input images when training, output when genning, what?
>>
>>108638173
2x image size, 4x more vagánias
maybe more
Imagine
>>
>>108638173
im guessing it will get like 80% there and then get stuck
>>
File: ComfyUI_02843_.png (1.17 MB, 1024x1024)
1.17 MB PNG
Anyone have some tips for the Anima to Z-image img2img? I'm finding on some stuff z-image wants to keep in anime :/ I've played with the denoise a bit
>>
>>108635667
How are you guys able to use LTX without the horrible motion blur problem?
>>
Any tips for generating multiple "sprites" of the same character? I generated an image of a character I like and I want to set him up in multiple poses with multiple facial expressions to be used with sillytavern. I don't even know where to start, I've just used A1111 and ComfyUI with PDXL, NovaFurry, Flux and Chroma. Haven't went much deeper than that.
>>
yo tran wake up
bake new thread before ani
>>
>>108638748
I would use chroma instead
>>
File: ComfyUI_00066_.png (1.14 MB, 553x1107)
1.14 MB PNG
>>108638822
Is there a chroma img to img workflow? I wasn't aware of one last I looked. I find Chroma text to img to be solid
>>
>>108637272
I work remotely so 50% working and 50% feeling bad about procrastinating
>>
/ldg/ is kill
>>
File: file.png (1.16 MB, 1009x721)
1.16 MB PNG
>>108638900
different anon here, I usually use Qwen Image Edit and it's good enough for 30 seconds.
>>
>>108639018
did you take that pic from civitai
>>
it's over
>>
File: file.png (536 KB, 836x833)
536 KB PNG
>>108639076
the prompt I used for the anime base image is from civ yes, specifically wai-anima
>>
>>108639162
>>108639162
>>108639162

bread



[Advertise on 4chan]

Delete Post: [File Only] Style:
[Disable Mobile View / Use Desktop Site]

[Enable Mobile View / Use Mobile Site]

All trademarks and copyrights on this page are owned by their respective parties. Images uploaded are the responsibility of the Poster. Comments are owned by the Poster.