[a / b / c / d / e / f / g / gif / h / hr / k / m / o / p / r / s / t / u / v / vg / vm / vmg / vr / vrpg / vst / w / wg] [i / ic] [r9k / s4s / vip] [cm / hm / lgbt / y] [3 / aco / adv / an / bant / biz / cgl / ck / co / diy / fa / fit / gd / hc / his / int / jp / lit / mlp / mu / n / news / out / po / pol / pw / qst / sci / soc / sp / tg / toy / trv / tv / vp / vt / wsg / wsr / x / xs] [Settings] [Search] [Mobile] [Home]
Board
Settings Mobile Home
/r/ - Adult Requests

Name
Options
Comment
Verification
4chan Pass users can bypass this verification. [Learn More] [Login]
File
  • Please read the Rules and FAQ before posting.

08/21/20New boards added: /vrpg/, /vmg/, /vst/ and /vm/
05/04/17New trial board added: /bant/ - International/Random
10/04/16New board for 4chan Pass users: /vip/ - Very Important Posts
[Hide] [Show All]


[Advertise on 4chan]


File: comfyui_apprentice.png (1.42 MB, 1328x1328)
1.42 MB
1.42 MB PNG
:::Apprentice pack (v0.3.60):
::::::::https://mega.nz/file/3h4y2KgC#ZQsoH7JHyzb5StA64kiUTVByMkhkc5Byro24DP5M548
::::::::https://mega.nz/file/j5pD2bwQ#cbqilnmiePksu4XSIM6t91EJ7XlLemQ4yAYb6ldrPZE (1staidbag.bat fix)

Updated workflows since initial pack release:

::::WAN 2.2 v1.12 workflow (blockswap added):
::::::::https://mega.nz/file/fsZVAapK#T1g8SUlgELHpSitWr6iVqfLXTZpjIadmsX32ExL8aHo

::::WAN 2.2 v1.13 workflow (MOE/Auto-split sigmas sampler):
::::::::https://mega.nz/file/zoQWGJ5B#zcQojnO1IDUOB2xWSvn0fdf_MdAtJce91yaohMbhX2w

::::WAN 2.2 v1.14 workflow (StartFrame/Endframe option, NOT VACE):
::::::::https://mega.nz/file/GsgD0Krb#400s829w2xrjK5KpjI0w4mYTFDscc57nAvLJf_nDwKE

::::WAN 2.1 v1.13 workflow (based on 2.2 one but single sampler):
::::::::https://mega.nz/file/ilhmARTL#ZvV93hRQA7XojDhpcTBSkC70BClHI2ARd8auQTe3GNE


Old thread(s)
vol1 https://archived.moe/r/thread/19910536/
vol2 https://archived.moe/r/thread/19938024/
vol3 https://archived.moe/r/thread/19987607/
>>
>What is it?
Modified version of comfy portable
Aimed for new apprentices who wanna jump in AI world. In the package
----Kijai's WAN-Wrapper nodes pre-installed
----Pre-installed nodes needed for my wan2.2/wan2.1 workflows (wf included)
----Pre-installed nodes needed for pisswiz's wan2.2 workflow (wf included)
----ReActor preinstalled, NSFW patched (note that updating the node might fuck it up)
----Sage & Triton installation
----Simple batch file by me that downloads all needed files (vae/clip/lightx-lora/ggufs) to get you started
----Incl. program called LosslessCut to join your clips together
----Couple upscale models included

>How
----Download the package
----Extract it on some fast drive that have good amount free space (100gb at least)
----Run the run_nvidia_gpu and see if you get your comfy running
----....if so, good, close it up. It won't do anything as you don't have models yet
----Install VC_redist.x64.exe and reboot (most likely you have this installed already, needed for triton)
----Download (1staidbag.bat dload fix into your comfyui root, replacing the old one, fixes lighx lora dowloads)
----Run 1stAIdBag.bat
----....Download options 1&2 and pick one of the GGUF models (Q8, Q5 or Q2)
----....Downloading these models take time as those are several gigs
----....Install sage and triton (also updates flash attention)

>Already got old install?
----Backup (cut) models and user folders somewhere (pref same drive's root where your comfy is)
----del ComfyUI_windows_portable folder
----read how section above
----paste folders back into your fresh comfyui portable

Once all downloaded. Launch Comfyui using run_nvidia_gpu_sageattention.bat, RESELECT ALL MODELS, to make sure
they are all there in your computer. Load image, type something in the prompt, run.
>>
If expecting path/string(NoneType) errors ---> you didn't reselect the models
If sage related error = you didn't install it correctly/ or at all --> install sage, or disable the nodes
If out of memory / allocation to device --> lower output resolution, shorten vid length, lower steps, enable blockswap

If/when you need help....
A) take a screenshot of your whole workflow (and log console window if possible)
B) state what workflow are you using
C) what specs on your rig

>Where to get loras?
https://civitai.com/search/models?baseModel=Wan%20Video&baseModel=Wan%20Video%202.2%20I2V-A14B&baseModel=Wan%20Video%202.2%20T2V-A14B&baseModel=Wan%20Video%2014B%20t2v&modelType=LORA&sortBy=models_v9%3AcreatedAt%3Adesc
(you need to make account and enable show adult content)
https://civarchive.com/search?type=LORA&base_model=Wan+Video+14B+i2v+480p&is_nsfw=true&sort=newest&page=2
(old 2.1 loras that got removed from civitai due to their nsfw bullshit policy)
>>
This might be off topic, but using the last frame to generate a new vid. How can I merge those vids? Is there a good tool to do that?
>>
>>20011208
incl in the pack.....tool called losslesscut. But you can use comfyui to merge videos as well, aiweaver posted workflow in the prev thread
>>
>>20011173
Minumum system requirements for this? I tried a Comfy UI workflow and it just can't handle the video generation despite using lowest settings, feel like my virtual memory isn't enough to do any video generations at all
>>
>>20011328
specs....mainly gpu and ram situation? have you tried using lower models?

16bg ram min....32gb ok.....64gb recommended
RTX card with 8gb at least
>>
>>20011342
I have 32 GB of ram, intel core i5-13600k, 12 GB graphics card 4070 yet using lowest models I could find it just can't finish the videos. Ai states my virtual memory is only 12 GB which isn't enough to support anything
>>
>>20011347
you should run Q8s no problem....what workflow are you trying to run?.....also what setting are you using....like resolution, length, steps etc getting those settings too high will knock down every machine
>>
>>20011360
Was a comfui workflow that I put together following someone's guide, don't have it anymore but saw your thread and figured I'd try again but of course, don't want to waste time if i can't run stuff. I know I was aiming for 480p and lowest lenght of video
>>
>>20011366
you can do that no prob. I don't know about that virtual mem statement, never seen that
>>
>>20011377
Alright I'll give it another go. Which WAN workflow should I be downloding as you have several?
>>
>>20011382
all workflows included in the pack...go with wan 2.2 ones v.1.3 or v1.4
>>
I jist recently upgraded my ran to 64 and wow its surprising the difference in the time and quality now of the vids
>>
>>20011387
OK, any way to download these not from Mega? I hit some quota apparently
>>
>>20011480
i suggest to get mega download app, so it autoresume when quota free (i guess windows download can resume it too)

https://mega.io/desktop
>>
>>20011475
increasing ram does not make the quality any better directly.....it allows you to use bigger (better quality) models and load them much faster
>>
>>20011539
I think thats what's happening. They run smoother, better and load faster
>>
the automatic first frame snapshot thing that pops up doesn't appear after the run is finished anymore. did i accidentally disable something?
>>
>>20011751

sorry i mean last frame.. it used to pop up in a gallery thing at the bottom
>>
>>20011753
There are typically three nodes that get used to generate the last frame image, I'd suggest copying them over from another workflow
>>
>>20011753
click "show image feed".....i keep it hidden, as that is just preview all that comfyui autosaves and inputs
>>
>>20011781
Hi 1stAId, I'm currently trying to follow the top instructions to the letter. When you say "RESELECT ALL MODELS", do you mean that within ComfyUI? All I see is the "load all folders" when I am in the model library tab. Is that the same thing? Also, just to clarify, which workflow should I be using for first gen (as in proving it works, not anything advanced yet). I thought I had a totally clean install, but apparently one of my old, not working workflows was still there. Apologies for my dumbassery, I hope there is less to follow.
>>
File: FOR EXAMPLE.png (30 KB, 318x330)
30 KB
30 KB PNG
>>20012653
>"RESELECT ALL MODELS"
ANY MODEL THAT WAS DOWNLOADED AND APPEARS IN A DROP DOWN MENU IN THE WORKFLOW NEEDS TO BE CLICKED ON, AND SELECTED FROM THE DROP DOWN MENU, ON THE FIRST RUN OF THE WORKFLOW ON YOUR COMPUTER, SO YOUR COMPUTER CAN FIND THEM, AND NOT THE IMAGINARY PLACEHOLDER LEFTOVER FROM WHEN IT WAS USED ON THE COMPUTER IT CAME FROM.

(example in image is not exhaustive)
>>
>>20012790
Thank you, that makes a ton more sense.
>>
up
>>
>>20011173
1st aid you're a legend. I got things setup and running alright. None of the polished results like I see from you but still not bad!

1. Can you help me understand the difference between WAN2.2 1.3, 1.4, 1.12? When should I pick which workflow? Is it based on which LORAs I'm using?
2. Is it bad to add too many LORAs, like if some are not relevant to my prompt?
3. The duration slider for videos doesn't go beyond 10 seconds, is there a reason for that?

Thanks wizard
>>
Reporting from the first thread. Continuing to learn and assist when I can.
>>
>>20013470
>2. Is it bad to add too many LORAs, like if some are not relevant to my prompt?

1. Some loras, when loaded, won't do anything without a trigger word. But they are still being loaded, which can lead to longer generation times.
2. Some loras, when loaded, whill activate anyways, which may have adverse or unwanted effects on your generation.
3. Some loras do not interact well with other loras, and can cause either undesireable or surprising effects.

If you don't need it, don't activate it. It is a toggle switch, just click it.

>>20013470
>3. The duration slider for videos doesn't go beyond 10 seconds, is there a reason for that?
Longer generation time takes larger GPU, and has an increased chance of Out Of Memory error. As well, the AI kind of starts losing it the longer it goes, creating more and more unintended results. That is why some of the workflows have a function which saves the alst frame, so you can just continue the video from that video, with a new prompt and generation (linking 5 seperate 5 second videos with their own prompts and loras is more reliable than one 15 second video which will probably fail and have too many conflicting ideas or loras in the prompt.)
>>
File: Error_Workflow.jpg (646 KB, 1230x1442)
646 KB
646 KB JPG
For some reason the workflow I was using (1.13) it started to crash when it began "Low Noise" process. So I've updated ComfyUI/Python Stuff, but still can't finish the generation and still having crashes.

So I'm trying to run v1.14, but I get this error after trying to run it at the start. Anyone has a clue of what's happening?

GPU 3050 - 8gb
16RAM.
>>
File: ImageResizeKJ_FIX.png (8 KB, 433x81)
8 KB
8 KB PNG
>>20014121
Okay, found the fix on GitHub about the error. For anyone that found ImageResizeKJ error in the future, to solve it. Right click ResizeInput node and click on "Fix node(recreate)".

Will report back if the new version still crashes on the Low Noise part.
>>
File: LowNoise_Crashing.jpg (448 KB, 1080x1080)
448 KB
448 KB JPG
Latest v1.14 Workflow still crashes. I don't know what could be happening, because the previous version was okay one week ago with different loras being used and all. And now both have the same problem.

ComfyUI is at the latest version, custom nodes too, reselect all the nodes to be sure.

In final messages of the console, there is a mention of "OutOfMemoryError". But my GPU/RAM seems pretty okay, because I'm playing games and there is no crashes.

What could be the problem?
>>
>>20014152
if you updated kj-nodes....that will break things, mainly because resize node batch value go to "NaN"....you can fix it by changing it to 0

Note that my pack work from as it is....if you decide to update, something will always break, its kinda like given promise with confyui

>>20014211
what do you mean still crashes? it seems todo first pass ok it seems. read the op thread what to post if asking for help
>>
Noob question coming up, I inserted the Wan 12v 12GV starter workflow, added an image and hit run, got this error;

Prompt outputs failed validation:
UNETLoader:
- Value not in list: weight_dtype: 'fp16' not in ['default', 'fp8_e4m3fn', 'fp8_e4m3fn_fast', 'fp8_e5m2']

What do
>>
>>20014368
read the instructions first i guess....
seems like text encoder not selected, or picked the wrong one ---- >>20012790

Try to post the screenshot of your workflow so i dont have to guess what the issue is
>>
File: 123123123123123.png (159 KB, 1683x613)
159 KB
159 KB PNG
>>20014379
Apologies but I did follow that though one of those nodes didn't come with the startup, didn't want to ruin your template
>>
>>20014395
so that is some wan2.1 workflow....are you sure you got that model file in your diffusion_models folder?

it seems like it expects:
https://huggingface.co/Kijai/WanVideo_comfy_fp8_scaled/blob/main/I2V/Wan2_1-I2V-14B-480p_fp8_e4m3fn_scaled_KJ.safetensors
>>
File: 123123123123123.png (12 KB, 723x187)
12 KB
12 KB PNG
>>20014411
I believe I already have that in the right folder. Is this workflow not ok? I just dragged in the starter from your template
>>
Bag I tried to get the last cookie out of a jar and my hand is stuck :<
>>
>>20014434
that is not my template..your model is in correct folder thou

have you reselected the model/clip/vae/lora files?
>>
>>20014463
>::Apprentice pack (v0.3.60):
>::::::::https://mega.nz/file/3h4y2KgC#ZQsoH7JHyzb5StA64kiUTVByMkhkc5Byro24DP5M548

That's the model I downloaded tho?

Not sure what you mean by re-selected, I ensure they all matched the previous photo you sent.

oddly enough, I changed the weight type to default and it generated a video after hitting run.

Problem is, the video isn't what I prompted at all, it just fades the photo into what looks like mud
>>
>>20014395
that might be some comfyui template?....my workflows are under workflow section. or open comfyui/user/default/workflows/

>>20014486
thats the whole comfyui portable package with custom nodes pre-installed....THIS IS NOT A MODEL. This is just a program

Models are big files you need to run the workflows. There are models for wan, forr sdxl, for qwen, for flux....etc like you have done >>20014434 here

my workflows dont use diffusion models...but compressed Q models aka GGUF models. So you can start by getting me them via 1staidbag.bat and then opening my workflow
>>
>>20014540
Understood.

That said, any idea why the output video is mush?

AI hasn't been accurate on any of the issues so far
>>
>>20014563
show a picture of your workflow and prompt to see if your weights are out to lunch or if your prompt is garbage.
>>
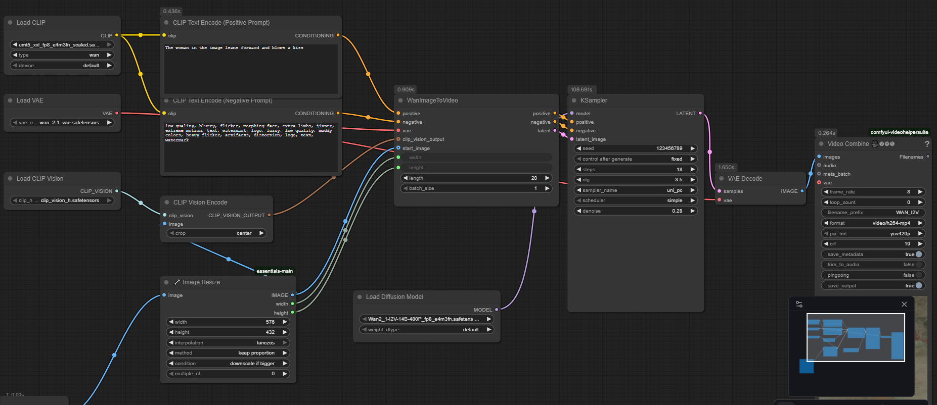
File: 123123123123123.png (250 KB, 1853x802)
250 KB
250 KB PNG
>>20014569
I'm sure the prompt it shit but wanted to keep it simple then work up from there
>>
>>20014576
>denoise 0.28

there is your problem. Denoise at 0 means it does absolutely to your input image....0.28, well very little....i dont know why its set to that, dont think comfyui buildin templates would do that

also the length.....20 is like 1.5secons....set it to 81 ....also......fuck it. Use my workflow =)
>>
Hi thank you for posting this i will add this to new users

* Wan 2.1/2.2 is all about experimenting and finding the best configs ( cfg, scheduler, steps, loras, seed, model, resolution, video length etc.. ) to balance between time per generation and quality and movement.

So there is no "Holy Configs" play around with the basic ones and ALWAYS change one parameter then re run so you know the effect coming from that parameter.

If you don’t know what you doing there is plenty of youtube beginner guides.


Comfyui and Wan is not super friendly or easy if you want good video outputs it does take time and knowledge.

Don’t over complex things start with basic workflows that all u need.


8gb vRAM and/or 16gb RAM ( its going to be tough and needs patience ).
>>
>>20014754
Thats my view for it .. i started with 0 knowledge 0 help no AI background and it was pain.


It my differ for anyone else.

Good luck, happy gooning.
>>
>>20014754
hi and welcome to ai world. you stated loads of stuff i made post on the previous thread;

there is no "magical prompts" that work on every image....½ x time your gen will look like shit, that is just a fact. It's frustrating, yes, even more on lower rigs where you spend 20mins to get output looking nothing you had in your mind. But that is the game now.

Output gen = seed + your input image + loras your loaded + lora weights use + how many steps you use + how long your gen is + other settings

like noob said above......lets say you get new lora; Set seed/noise to fixed. Then adjust the lora weight to see the difference it does. Setting the noise/seed to fixed will always make same kind base gen from your prompt but only the lora settings make the difference
>>
>>20011173
Thank you, the workflow is so clean and organized.. ty so much.
>>
bump
>>
>>20011173
Thanks 1st.

Which settings do you typically tweak most? There's like 100 settings in these workflows from a noob's perspective, not sure which ones even change the result vs breaking everything completely. Happy to read a tutorial if you can point in the right direction
>>
>>20011173
is there something like this but for images?
>>
>>20016108

>>20002052
>>20002137
>>20002157
>>20005837
>>
>>20016136
love you bro
>>
>>20016142
>>20016136

>>20002192

https://www.mediafire.com/file/xcxw2lx177poac4/generic.json/file
>>
>>20016136
These workflows run on Wan 2.2 or a different model?
>>
>>20016541
Image generation workflows.
More diverse choice models.
BigLust, BigLove, Lustify, Cyberrealistic, BigASP

https://civitai.com/search/models?baseModel=SDXL%201.0&modelType=Checkpoint&sortBy=models_v9
>>
File: Workflow_V1_14.png (484 KB, 1856x808)
484 KB
484 KB PNG
>>20014211
>>20014255
About kj-nodes, can you confirm if the node is okay on the right side? I expanded too see anything about "NaN", but didn't find it. Still could run it (besides that part that crashes).

About the crashes, you can see how it happens in realtime:
https://files.catbox.moe/n1pla9.mp4
(It happens on the last 15 seconds)

WAN 2.2 v1.14 workflow. Was using 1.13 fine and now both don't work some some reason. And yes, I've tried running with Sage Attention options off. Same type of crash as linked in the video above.

It seems like a out of memory thing, but no problems at all playing current games.

RTX 3050 - 8b, 16 RAM, i5-10400F.
>>
>>20017673
>It seems like a out of memory thing, but no problems at all playing current games.

games take what they need. AI hogs everything you got

You can keep sage nodes on as they seem to work ok for you, also they are not he cause of the OOM. Also noted that your cfg is 1.5. When lightX is 1.0 --> cfg should also be 1.0

have you tried?
a) enable the blockswap
b) using lower models like Q5?

Here is one trick you try, make another vram clean node to offload the highpass model once its done to make some room in ram/vram

https://screenrec.com/share/DVfYyJQaAn
>>
File: After_Both_Blockswaps.jpg (85 KB, 713x481)
85 KB
85 KB JPG
>>20017673
>>20017810
Corrected cfg to 1.0, tried blockswap (for lownoise and both high and low), tried putting a vram clean node like you mentioned (big thanks for making the video btw).

But all the changes didn't fixed the problem and still have the same crashes on the video above. The only thing that was different was having this info when I've switched on both blockswaps (picrel)

Also, I did 2 GPU different benchmarks tests (high and extreme) and the scores are almost the same from years ago. Quick ram also showed no problems.

I'll keep looking for what is causing it, but I'm thinking just nuking ComfyUI and start from scratch would solve it.

Thanks for the reply, anon.
>>
>>20018368
you could try adding lowvram or something to your startup arguments if you're desperate.
Or try a different workflow, like a 2.1 workflow. I for reasons I don't understand, 2.1 runs a lot faster than 2.2 (though of course, less motion)

And, again, without showing the whole workflow can't see any obvious potential errors, but the amount you've been troubleshooting I hope they'd all be gotten.
>>
File: Workflow_1.14.jpg (782 KB, 2039x1248)
782 KB
782 KB JPG
>>20018395
I've added an image on here >>20017673
But here's a clearer one on picrel.
The workflow I'm using it is the same that is at the top OP post.

::::WAN 2.2 v1.14 workflow (StartFrame/Endframe option, NOT VACE):
::::::::https://mega.nz/file/GsgD0Krb#400s829w2xrjK5KpjI0w4mYTFDscc57nAvLJf_nDwKE

Not that desperate yet. I'm pretty sure that a complete reset is still the only option because ComfyUI or something got glitched for some random reason. Was working fine a week ago. Thanks again!
>>
>>20018413
Try
::::WAN 2.2 v1.12 workflow (blockswap added):
::::::::https://mega.nz/file/fsZVAapK#T1g8SUlgELHpSitWr6iVqfLXTZpjIadmsX32ExL8aHo

for giggles?

yeah, my 2.1 ones broke because NAG nodes weren't supported by latest Comfy update, so I just reinstalled an old version.
And it is nice to reinstall every now and then, to wipe out the stupid nodes and other crap that you download once and can never quite entirely get rid of.
If the reinstall doesn't work, maybe keep that in mind.
>>
Bump
>>
>>20019088
Not a lawyer, but:

1) On an individual level, how plausible is it to prefix a thread "are images herein are shared with the consent of those in it"? Wouldn't it be the same as a website asking if you're 18? Plausible deniability?

2) On a 4chan level, they enact the reporting and the image gets taken down, though several threads die within 48 hours. The question is if the reporting system gets used, abused, and the site's reaction,as in,banning anyone requesting or posting.

3) I wonder how much individual prosecution willbe enacted vs platform prosecution.
>>
i2v nipples, senior wizard, hearmemans helper. Generally - Used in high and low on wan 2.2?
Weight?
Is it really neccessary?

I know these are questions I can test and I have been testing them but I'm getting lost in the sauce and need another opinion. Could be wrong but I feel like some of my gens without helper are better - or helper works well at half weight.

Aside - how does weight affect the lightx loras?
>>
this thread pisses me off...
>>
>>20019884
care to elaborate why?
>>
>>20019865
Your call at the end of the day. Speaking from an image generation perspective, it all boils down to what you want and need.

The DMD speed up lora is a fine example. Instead of 30steps, I get it done in eight and cut my gen time in half (don't question the math, other variables at play). But the skin shade, lighting, and textures are different. Is there an objective better? No because this is technically art.

I am not trying to be condescending, but I have asked about this and other generation variables, and there is no consensus. At the end of the day, you need to decide what looks best for you. I have gone all in on DMD because at the end of the day, speedis more important and of the two outcomes, they are comparable qualkty, just different style. Other variables I recognize as prettier, but lacking more in realism, and damn, is that a hard choice to choose.

Read up on lightX. Lower level, more motion, higher level, more speed. You can also set it differently for the high and low sampler to compromise or offset, but I forget which should be higher and which should be lower.
>>
>>20019893

no reason. i am just an angry individual
>>
>>20020000
valid, appreciated. Yeah I've never done what im doing, wan2.2, with a speed up lora, last time i fucked around with this stuff was on a 4060ti, couldnt video gen at all, was too retarded to accurately image gen on anything other than automatic. I think all I used was xformers or some other non-lora speedup so integrating this to cut down is different.

I haven't actually ran like a 30 step wan 2.2 without light, everything has been sped up. I should try at least one.

The speed difference is pretty huge though, especially imo if you're iterating and trying to figure out wtf works and build multiple workflows, genning more per hour is highly worth it
>>
This thread leans towards the technical, but not sure where else to ask this. I'm having some good success doing strip gens using Wan 2.2, but every woman ends up with a shaven puss. Is there a trick to get some bush in there for variety, prompt, lora, or otherwise? Feel free to ignore if this is too off-topic.
>>
>>20020591
1) do you have "pubic hair" in the prompt?
2) have you tried adding a lora, such as:
https://civitai.com/models/1827913/wan21-wan22-pubic-hair
>>
>>20020598
"Pubic hair" has yielded some unpredictable results. Perhaps I'm just not being specific enough. I'll give the Lora a shot. Appreciated!
>>
>>20020591

what lora are you using and prompt??



[Advertise on 4chan]

Delete Post: [File Only] Style:
[Disable Mobile View / Use Desktop Site]

[Enable Mobile View / Use Mobile Site]

All trademarks and copyrights on this page are owned by their respective parties. Images uploaded are the responsibility of the Poster. Comments are owned by the Poster.