[a / b / c / d / e / f / g / gif / h / hr / k / m / o / p / r / s / t / u / v / vg / vm / vmg / vr / vrpg / vst / w / wg] [i / ic] [r9k / s4s / vip] [cm / hm / lgbt / y] [3 / aco / adv / an / bant / biz / cgl / ck / co / diy / fa / fit / gd / hc / his / int / jp / lit / mlp / mu / n / news / out / po / pol / pw / qst / sci / soc / sp / tg / toy / trv / tv / vp / vt / wsg / wsr / x / xs] [Settings] [Search] [Mobile] [Home]
Board
Settings Mobile Home
/r/ - Adult Requests


Thread archived.
You cannot reply anymore.


[Advertise on 4chan]


File: 1741609714093841.png (1.24 MB, 1000x1296)
1.24 MB
1.24 MB PNG
>>>Guides<<<
Realistic AI Guide: https://rentry.co/RealisticAI
General SDXL Guide: https://rentry.co/biglust-training-and-loras
General Wan 2: https://rentry.org/wan21kjguide
Wan 2 for weak GPUs: https://github.com/deepbeepmeep/Wan2GP
CPU ComfyUI: https://docs.comfy.org/installation/comfyui_portable_windows

>>>Online generators<<<
Grok: https://x.com/i/grok/
Meta AI: https://www.meta.ai/
Reve: https://preview.reve.art/app
ImageFX: https://labs.google/fx/tools/image-fx

>>>Archive<<<
thebarchive.com/b/search/subject/Realistic
https://archiveofsins.com/r/search/subject/Realistic/

>>>Share anon's archive<<<
Original: https://gofile.io/d/BhUUAU
600+: https://gofile.io/d/ivgCRm
Asian: https://gofile.io/d/zhs5Pe

>>>Tip for requesting, if there are not loras try to gather some images, lets say about 50, but more is even better, clean face, no glasses or shit blocking the face, several angles and please good light. Zip them and share gofile, some Genanon might like the girl/concep/request and train a lora to gen.<<<

Previous:
>>20138987
>>
File: 057.jpg (4.89 MB, 2016x2592)
4.89 MB
4.89 MB JPG
nice freshly baked thread ya got there
>>
Previous bread got yeeted before it hit 600 replies
>>
>>20141308
Let's go preggoooooos
>>
File: 1754083287981253.png (1.21 MB, 1024x1024)
1.21 MB
1.21 MB PNG
>>20141310
Nice first post! I normally have a hard time sexualizing Lea, always feels like I'm trying to make it with my mom. More please and thank you.
>>
>>20141313
why do people not understand how 4chan works
>>
File: IMG_2750.jpg (392 KB, 1672x2508)
392 KB
392 KB JPG
Previous thread had a few gals from “Mad Men” (Alison Brie, Abigail Spencer) any way to do Lizzie moss? Any of them getting fucked by Don?
>>
>>20141330
on this board the bump limit is 300 images and 600 posts and it stopped bumping before it hit 600 posts so i guess some mod autosaged it
>>
>>20141333
bump limit is 500
>>
Got any chappell roan?
>>
>>20141332
Ew, plz no Liz Moss. She looks like an amalgamation of every bitchy English teacher who's ever lived.
>>
File: 1000631080.jpg (9 KB, 320x180)
9 KB
9 KB JPG
>>20141334
Your mom's bump limit is infinite.
>>
Emma Stone, pretty please? bonus points if it's Poor Things themed.
>>
File: 1754084338182499.png (1.24 MB, 1024x1024)
1.24 MB
1.24 MB PNG
>>20141338
Ms. Moss would like to see you after class about your dangling participle.
>>
>>20141340
Why the one film where they go out of their way to make her look as ugly as possible? Not starting shit, I'm genuinely curious.
>>
>>20141338
January jones? The sin of that show is that Don never fucked Peggy IMO
>>
>>20141344
Because she plays prostitute that works in a brothel. I'd like to see 'extended scenes' of that film, if you will. Or what was left on a cutting room floor. She's been my crush since forever, and I liked that film. It was a fantasy fulfilled. I also am into her in older years, people usually gen her as very young. She's hotter to me now.

And also, I don't think she looked ugly at all. Her body is great (for me), shame we could only see a glimpse of her fantastic ass. It's Lanthimos film, so the scenes weren't made to be erotic, but I still loved seeing her like that.
>>
>>20141339
gottem
>>
>>20141343
Except you stay after class and that's literally what she wanted to talk to you about and she ends up giving you detention and calling your parents because she's a miserable bitch whose only joy in life is destroying joy for other people. She comes as a genuinely unbearable cunt. She also has perpetual resting bitch face. She always looks like shes on the verge of yelling at you for pissing on the seat. Absolutely nothing attractive about her.
>>
File: 058.jpg (5 MB, 2016x2592)
5 MB
5 MB JPG
>>20141322
>always feels like I'm trying to make it with my mom.
that you marty? kek
>>
>>20141349
Oh good, I was worried it was because you got a boner for tards.
>>
>>20141354
Yeah, that was the joke but you've got her looking actually really hot. Sincerely.
>>
>>20141349
Fair enough, I figured it was something like that. Not saying it wasn't good fap material, but I just figured that if I could have access to any version of Ems via AI, I'd shoot for the hottest smoke show version from something else. But I get what you're saying. To each their own, and when it comes to Miss Stone there isn't any WRONG version, so cheers.
>>
>>20141356
Nah,,,lol. If you've seen the film, at one point Bella bangs a priest and that scene is very short, just few seconds in the film. But the actor came out and said that they filmed scenes whole day, trying out different positions. So who knows what was left out.

From google translate: "In this sequence, I play a priest who goes to a brothel, and the woman he's having sex with is Emma Stone," said Malya Roman's companion, before adding, "I spent a day of filming naked with Emma Stone. Finally with some protections anyway," he said. An anecdote to say the least original for the actor who does not seem to have been disconcerted. “What I remember is that we were filmed making love under pretty much every angle, but it happened in a simple way, and it owes a lot to her attitude. What was fun was the contrast between what we had to do and the good-natured professionalism that reigned,” he concludes. Professionalism in all circumstances!"

So it's my fantasy (obviously didn't happen for real) that Lanthimos had all these dudes fuck Stone for his personal archive.
>>
File: 1754251529191763.png (1.05 MB, 1024x1024)
1.05 MB
1.05 MB PNG
>>20141353
Woof. Sounds like you either hate a particular English teacher or just that scientologist up there. Reminds me of my 4th grade teacher. Never had a problem with any teacher before or after but that bitch had it in for me for some reason. I think it was because she was Jewish and I looked a bit too Aryan at that age. Or maybe because she was quite a bit uglier than Elizabeth Moss.
>>
https://toolxox.com/ai-clothes-changer.php good replacer for nudity. For free. fuck those promeai cunts. lol.

Fact you don't even need to make images publicly and still make them nude and delete after.
>>
>>20141354
"Jesus Loraine, at least call me Calvin when I'm balls deep in ya! You don't hear me callin ya ma, do ya? Now hurry up, I promised Doc sloppy seconds, and if we make him wait again he's gonna get in the Delorean and make ME take sloppy seconds."
>>
>>20141363
Fun fact I saw Kiera knightly in a play with Elisabeth moss once.
>>
>>20141363

Yeah that fucking sucks, especially when you get singled out for no reason. There's always that one miserable cunt teacher in every student's academic career. And to me, Liz Moss looks like all of them wrapped up into one.
>>
>>20141353
Also, to each his own I guess. I find her oddly sexy. Especially in Mad Men. Something about the ‘60’s…
>>
File: kiss anya.jpg (610 KB, 1344x1880)
610 KB
610 KB JPG
>>
>>20141371
Not for nothing, if you pissed on the seat, maybe you should get yelled at? Just sayin…
>>
>>20141369
Did Kiera get her tiny tits out? I'm not usually into completely flat chests, but on Kiera I wouldn't have it any other way. I've never seen a sexier broomstick in my life.
>>
File: 1678351584078.mp4 (548 KB, 384x512)
548 KB
548 KB MP4
>>
We need some alanah pearce or elyse willems gens I beg of you
>>
>>20141375
Agreed. She’s dead sexy. Even with that broomstick bod and that shovel chin there’s just something about her.
But no neither of them were nude onstage, but there was a hint that they were lovers.
>>
File: CUUUMMMMMMM!!!!!.webm (1.23 MB, 752x416)
1.23 MB
1.23 MB WEBM
>>20141373
>Anya
>>
>>20141374
Accidents happen, anon. To get angry at an honest mistake is a failure in both character and grace.
>>
>>20141384
Fair enough. I stand corrected.
Some people in here think Jenna Ortega is pretty. I say nah.
>>
>>20141381
She's a skeleton bro
>>
>>20141387
sexy skelly
>>
>>20141381
Kiera would make a great lesbian. Especially the version of her from Domino. Which, fortunately, is one of the many sources of shots of her magnificent mosquito bites.
>>
>>20141387
I’m crazy for the brits sometimes. What can I say?
It’s all part of life’s rich pageant.
>>
>>20141389
Still would love to see Don Draper giving it to Peggy over the desk. A man can dream.
>>
>>20141386
Nay I say as well. It seems we can find commonality after all, albeit in our mutual disdain for that latin gremlin. Cheers.
>>
>>20141382
That is a LOT of splooge for a little lizard. Anya's got him all kinds of dehydrated. Slurp, slurp.
>>
Is anyone else MORE attracted to Britney Spears now that she's a haggard, worn out, attention starved nut bag? I dunno why but I've found her eye bags and lumpy fupa era to be her hottest so far. At this point I'm hoping she crashes out completely and just starts doing onlyfans content
>>
File: Anya White.mp4 (1.35 MB, 560x560)
1.35 MB
1.35 MB MP4
>>20141397
>Anya's got him all kinds of dehydrated.
More than you think!
>>
>>20141401
The way of all things flesh. As I get older I find myself increasingly attracted to actual women shaped women as well. The pop tart will always be a thing but there’s something about an actual woman’s curves that hits the spot.
>>
>>20141397
That's really good! Prompt/Workflow?
>>
File: 1756095099675831.mp4 (473 KB, 512x766)
473 KB
473 KB MP4
>>
>>20141403
Yeah I mean the lumpy lady parts is part of it, but it's more about the manic desperation of it I guess? Like she's a 10k loss of followers on Instagram away from posting masturbation videos. She's an absolute wreck now and it gets me diamonds.
>>
File: 059.jpg (4.8 MB, 2016x2592)
4.8 MB
4.8 MB JPG
>>20141408
a celebai classic
>>
>>20141404
I had to do some scrolling but I think I found it on simpcity. Posted by a guy named versimp on page 12 of Anya's fake thread if that's any help.
>>
File: 1754347515967722.png (1.25 MB, 1024x1024)
1.25 MB
1.25 MB PNG
>>20141409
That is...concerning. Just be sure to keep your attraction to basket cases in your mind. If it ever gets out into the real world, you're gonna have problems on another level.
>>
>>20141413
Gorgeous
>>
>>20141415
>simpcity

hope you like malware
>>
>>20141422
Needing some shitty ads click to watch a video lol.
>>
>>20141419
Yeah I'm actually concerned by how many times I've jerked it to that unhinged crazy lady knife dance vid she posted. I might be slightly unwell.
>>
>>20141426
Thinking blocking ads or script keeps you malware free lol
>>
>>20141431
it's fine i run lunix
>>
>>20141433
>thinking you can't get malware or viruses running Linux distros

jfc dude you're clueless. it's not 2003 anymore champ lol.
>>
File: 1197.jpg (4.88 MB, 2016x2592)
4.88 MB
4.88 MB JPG
where my mcafee chads @
>>20141420
yeah young lea was a cutie
>>
>>20141422
Firefox with three adblockers and I only go there on Android. I'm like a ghoul in Fallout, it may be radioactive but I just keep going back .
>>
>>20141434
nobody gets malware anymore lol it's 2025 its a solved problem
when was the last time you heard of anyone getting a virus, like 2009?
>>
>>20141436
Howard the duck in 4K just to see those tight panties
>>
>>20141373
Respectfully requesting Camren Bicondova.
>>
Can we get some more sexy Zendaya showing off that bushy cooter?
>>
>>20141436
Her and other celebs I bdsm sucking cock please?
>>
>>20141453
Can we see her suck his cock on the couch? Or her riding his dick?
>>
I feel sad and depressed. Have I gooned too much? Gooned to close to the sun?
Someone hold me as I cry.
>>
>>20141465
it's that time of the year anon
>>
>>20141465
Yes. Same here
>>
where the black honeys at?
>>
>>
Zendaya with a hairy pussy please
>>
>>
>>20141506
Yes please
>>
>>20141514
wowza
>>
File: Peåk a boob.jpg (888 KB, 2560x3840)
888 KB
888 KB JPG
>>20141455
Annie getting fucked on a teachers desk has been a big request of mine for a while now. No one has obliged...
>>
>>20141560
Wow. The 1,005th time shit like this has been posted. Thanks
>>
>>20141564
You should probably get on the internet and rage about it then.
>>
File: ComfyUI_00048_.png (1.16 MB, 832x1216)
1.16 MB
1.16 MB PNG
>>20141564
>>
>>20141564
Your welcome
>>
File: comfuipisswizard_00035.mp4 (726 KB, 768x432)
726 KB
726 KB MP4
>>
File: comfuipisswizard_00023.mp4 (926 KB, 768x576)
926 KB
926 KB MP4
>>
File: comfuipisswizard_00018.mp4 (885 KB, 768x432)
885 KB
885 KB MP4
>>
File: comfuipisswizard_00010.mp4 (928 KB, 768x576)
928 KB
928 KB MP4
>>
>>20141571
there was some really great Angela gens in October... she's a sleeper hotty for sure
>>
File: ComfyUI_16356_.png (1.47 MB, 1000x1448)
1.47 MB
1.47 MB PNG
>>
>>20141584
sweet
>>
>>20141574
If those gens didnt take a lot of time, i would do more of her, gonna start learning that SDXL tutorial to make more of them
>>
File: ComfyUI_16268_.png (1.57 MB, 1000x1448)
1.57 MB
1.57 MB PNG
>>
>>20141590
it's a good mood but bugs bunny really need a better facedetailler pass
>>
>>20141308
Anyone posted Ever Anderson yet?
>>
>>20141590
WOULD MARRY
>>
Avril Lavigne?
>>
>>20141590
can someone gen her and felicity jones making out and one of them chips a tooth?
>>
>>20141436
More Xochitl and Zendaya please
>>
>>
>>20141308
Please more Keira blowing cock.
>>20141343
>>20141419
More Keira.
>>20141369
Hey! I saw the same play, in London.
>>
>>20141514
Hnnng how about one showing off her ass now
>>
>>
Can someone share your SDXL or image generator workflow please? I wanna try some too
>>
>>
>>20141646
Ari wishes she looked that good these days
>>
>>
>>20141650
Yeah, scary looking these days. This is her prime Lora. I dont like the 2025 Lora, lol.
>>
>>20141662
Yeah I've never liked Ari sooo
lol
>>
File: Xmas 011.jpg (165 KB, 784x1168)
165 KB
165 KB JPG
>>
>>20141671
Impossibly hot
aesthetic and model
need it for all my favorite celebs
>>
>>20141646
Whats wrong with her arm..
>>
File: mERry (fucking) CHRISTmas.jpg (806 KB, 2560x3840)
806 KB
806 KB JPG
>>
File: Xmas 08.jpg (184 KB, 784x1168)
184 KB
184 KB JPG
>>20141673
Thanks, it's a fairly simple Grok prompt.
>>
>>20141676
wrapped to perfectionn
>>
>>20141674
I didnt even notice that,lol
>>
File: Xmas 04.jpg (170 KB, 784x1168)
170 KB
170 KB JPG
>>20141679
Last one this morning, have to be heading off to work sadly. Appreciate your compliments though.
>>
>>20141686
*knuckles*
>>
File: Xmas 014.jpg (202 KB, 784x1168)
202 KB
202 KB JPG
>>20141686
What the hell, have time for one more of redhead Emma.
>>
>>20141689
yeeeeeah
>>
Current Ari is stunning
>>
File: IMG_5778.jpg (75 KB, 701x1024)
75 KB
75 KB JPG
Time to spill for Mill!!!
>>
>>20141700
“Hey, bald black chick. Watch me fuck your little friend!”
>>
>>20141701
>>20141703
fuck yeah, moaaar
>>
>>20141703
that you are some bald lonely nigga is quite obvious by your sudden hate burst hah
>>
File: ComfyUI_00013_.png (2.86 MB, 1600x1600)
2.86 MB
2.86 MB PNG
>>
File: ZSluts_00878_.png (2.99 MB, 1200x1808)
2.99 MB
2.99 MB PNG
>>
Anyone have any of Lights P?
>>
>>20141701
more of this little slut getting fucked
>>
>>20141730
fantastic gen
>>
File: empty-prompt-xl-v-zit.jpg (539 KB, 1785x895)
539 KB
539 KB JPG
i might have to go back, some things are amazing but others impossible
>>
File: ComfyUI_00039_.png (3 MB, 1600x1600)
3 MB
3 MB PNG
>>
>>20141738
Love Beyoncé and other sexy ebony sluts to jerk my little white cock to
>>
>>20141806
Any Rashida Jones from the office
>>
>>20141806
can we get this with Millie
>>
>>20141572
I love how innocent young Pam looks
>>
File: 1763829680839608.jpg (279 KB, 1800x2096)
279 KB
279 KB JPG
can we get some Christmas themed Molly Quinn today? would be much appreciated!
>>
Can we get some…

K A T E
M I D D L E T O N
>>
>>20141840
Please and thank you
>>
File: ComfyUI_00048_.png (2.62 MB, 1600x1600)
2.62 MB
2.62 MB PNG
Millie Boobies Brown
>>
>>20141850
thats whats up, she looks great. she was born to be used. if you have more
>>
>>20141442
now I know your fuckin trollin. or at least I hope to God you are.
>>
>>20141850
Imagine getting a handy from that beast.
>>
File: ComfyUI_00052_.png (2.92 MB, 1600x1600)
2.92 MB
2.92 MB PNG
>>
>>
File: ComfyUI_00056_.png (2.38 MB, 1600x1600)
2.38 MB
2.38 MB PNG
>>
>>
>>20141927
Fuck love young innocent Pam. She could squirt all over me
>>
>>20141634
I posted a better version of the kstew pic in the last thread in case you missed it.
>>
>>20141927
Well that just gets more disturbing the more you look at it
>>
>>20141927
Please do some nice gens of Milana.
>>
we interrupt this goon session to inform you that oobabooga now supports z-image turbo imggen
https://github.com/oobabooga/text-generation-webui/wiki/Image-Generation-Tutorial
>>
>>
Any Kelsey Plum
>>
File: download.jpg (268 KB, 784x1168)
268 KB
268 KB JPG
>>20141979
try simp city
>>
Alex Botez
>>
>>20141918
What a gift.
>>
Any Mckenna Grace? TS style or bdsm
>>
>>20141988
that needs an acc tho
>>
>>20142009
Try simp town
>>
>>20142032
Who is that?
>>
hope everyone is doing well today
>>
File: Shiftymine (146).png (1.5 MB, 1280x1280)
1.5 MB
1.5 MB PNG
>>20142036
shiftymine

>>20142048
hello
>>
>>20142048
empty prompt tests have left me a bit discouraged, things will get better eventually
https://gofile.io/d/YN46Xg
>>
>>20142057
i haven't even started messing with Z yet. I finally finished the last folder and now i'm going back over the first could adding the screen cap of the Meta i didn't include. Want to make it all the same all the way threw now.
>>
File: ComfyUI_00091_.png (2.63 MB, 1920x1080)
2.63 MB
2.63 MB PNG
>>
File: ComfyUI_00092_.png (1.59 MB, 1920x1080)
1.59 MB
1.59 MB PNG
>>
>>20142065
booba
>>
>>20142055
shiftyyyy
>>20142065
man, I love big boobs
>>
File: ComfyUI_00087_.png (2.36 MB, 1920x1080)
2.36 MB
2.36 MB PNG
>>
File: ComfyUI_00088_.png (2.64 MB, 1920x1080)
2.64 MB
2.64 MB PNG
>>
File: ComfyUI_00086_.png (2.64 MB, 1920x1080)
2.64 MB
2.64 MB PNG
>>
File: ComfyUI_00095_.png (1.87 MB, 1920x1080)
1.87 MB
1.87 MB PNG
>>
>>20142083
Mmm yes pam
>>
>>20142077
who is that?
>>
>>20142088
Cristinysam
>>
>>20142032
barely looks like her
>>
Jenny from The League or Alexis from Schitt’s Creek?
>>
>>20142077
>>20142078
>>20142080
I like the public grocery store setting, but could you do it with a more mainstream celeb? Something with a cucumber or banana could be fun too.
>>
>>20142078
Nice sasa gens!
>>
>>20142077
>>20142096
loRA?
>>
File: 1763153096125016.jpg (790 KB, 2752x4096)
790 KB
790 KB JPG
>>
>>
>>20142048
You too! Love the gens you've been making recently! Keep up the great work
>>
File: Untitled-3.jpg (1.23 MB, 1280x1728)
1.23 MB
1.23 MB JPG
>>20142048
having a blast messing around with z hope your good sharing.
>>
File: OliWil_044.jpg (4.12 MB, 3328x4863)
4.12 MB
4.12 MB JPG
has anyone tried Seedvr2 in his workflow? Impressive one pass upscaler. I think there's a Z image workflow that uses it on civit
>>
Any Willa Fitzgerald?
>>
anyone doing some sophie thatcher?
>>
>>20142165
SHE WILD(e)
>>
>>20142165
I tried it but it would not install on my comfy - it says it needs python 3.12 or higher and i'm still on python 3.11 which is lame. Might try to upgrade my snek later cause seedvr2 gives really good results.
>>
>>20142145
increase the strength to like 3.0 or more (instead of 1.0)
>>
>>20141931
>>20141918

cute taytay
>>
File: zimage-poki.jpg (3.96 MB, 2560x3456)
3.96 MB
3.96 MB JPG
>>20142165
getting good results out of seedvr2 but my other detailers need a bit of tweaking
>>
File: ComfyUI_00105_.png (2.74 MB, 1920x1080)
2.74 MB
2.74 MB PNG
Who's gonna hold them for her?
>>
File: ComfyUI_00109_.png (2.46 MB, 1920x1080)
2.46 MB
2.46 MB PNG
POV: you a paparazzi who slipped her boobs to take a shot.
>>
>>20142233
good vagina, which lora did you use?
>>
File: ComfyUI_BCjLtqgKvy.png (50 KB, 421x825)
50 KB
50 KB PNG
>>20142165
Try using the Base Resolution node in your workflow, great for swapping resolutions
>>
>>20142248
>>20142256
slop
>>
File: file.png (110 KB, 558x602)
110 KB
110 KB PNG
>>20142272
just nipple and pussy detailers using biglust
>>
>>20142277
usually my pussy.pt won't identify the zit pussies but I see you're using a different detector node, i'll try it out
>>
File: IMG_2886.gif (1.46 MB, 338x300)
1.46 MB
1.46 MB GIF
>>20142277
>godpussy
>>
>>20142273
I use SDXL empty latent, less choice than yours but the essentials are there
>>
File: abt.jpg (911 KB, 8192x1461)
911 KB
911 KB JPG
>>20142198
that was <lora:hourglassV3:2.5>, same as example img but lora name in example
> <lora:SlimThick3:2.5>
doesn't match what's downloaded. it starts to better match expectations at 3.5 but also destroys image quality. always be testing
>>
ok, SeedVR2 is probalby overkill,
from top left to bottom right
>1 1st gen 1216x832
>2 Seedvr -> x2 intresting details
>3 regen with tile control net -> mostly end resolut
>4 + detailers

seedvr2 adds a lot of skin detail, hair (maybe too much, some here will like that) etc. really great to feed to the hi res gen, but it adds 60s to the workflow. A static upscaler will do most of the job faster and perfectly fine.

I guess it can be useful with Z image if your base is mostly good and you just want to upscale without step 3. I've ssen on civit that they detail after step 1, then uspcale everything. That IMO defeats the whole purpose of hi scale detailing.
>>
another intresting part
>>
File: IMG_1965.jpg (752 KB, 2553x1459)
752 KB
752 KB JPG
>>
what's a good recent high quality SDXL realism model? the biglust one in the OP is over a year old
>>
>>20142328
still biglust
>>
>>20142328
BigLustyDonutMix (NSFW Realism)
> 10 months old
>>
>>20142323
This one is not zit right? Or it's z with a pussy lora?
>>
>>20142328
you can try out armanita, donutdeliverymix, pornmaster and biglove. but like biglust1.6 is still great
>>
>>20142328
if you want to try other checkpoints
BL 1.7 (different beast)
BigLove suite (XL, photo, etc.)
Araminta Experiment
DonutsDeliveryMix
PornMaster
>>
>>20142338
no its BL 1.7
>>
>>20142322
yea i agree the detailers should go after the upscale
>>
>>20142329
>>20142333
>>20142342
>>20142346
well shit alright maybe I'll give it a shot anyways. thanks for the replies
>>
File: abt.jpg (381 KB, 2146x887)
381 KB
381 KB JPG
>>20142310
boomer prompting v lora? it misses on the hips but ok for the tits
>>
>>20141942
Ahh, I totally missed it! Thank goodness for the archive, it's such a hot pic. Which almost hurts me to say, considering the subject lol
>>
>>20142387
nice thiccc anyas
>>
>>20142277
Ha! Just like i was saying to do!
>>
>>20142387
>extremely ken doll genitalia
>>
Can anyone do some Holly Humberstone?
>>
>>20142415
You need to collect images together and put the in a gofile. Then maybe someone will make a lora
>>
sure is slow lately
>>
File: T94Enhv9.jpg (175 KB, 981x1272)
175 KB
175 KB JPG
>>
File: Fattario7.jpg (662 KB, 1328x1944)
662 KB
662 KB JPG
>>20142387
you can do all sorts of body shapes with basic prompting
>>
>>20142502
Are you here 24/7?
>>
>>20142511
Yeah? We all are.
>>
>>20142511
Yeah dude it's not 2002, people have the internet everywhere
>>
>>20142509
Cute
>>
>>20142510
Looks like my mom.

Hawt.
>>
File: IMG_0639.png (1.18 MB, 768x1152)
1.18 MB
1.18 MB PNG
Don't forget about the Z-image hugginface repository
https://huggingface.co/malcolmrey/zimage/tree/main
>>
>>20142546
I see Amanda Tapping on there. Can somebody gen us some Captain Carter?
>>
>>20142546
I was thinking of merging that Zimage DB from Hugging face into my DB as well and keep adding as i find more.
>>
>>20142571
You planning on genning today?
>>
>>20142577
well i just finished the touch up on Folder A so i could take a break and so a little Gen. I see a request for Amanda Tapping already who i have loved for years :) who were you thinking of?
>>
>>20142538
Fat Daddario is kinda hot tho
>>
File: Fattario_008.jpg (1.86 MB, 2456x3599)
1.86 MB
1.86 MB JPG
>>20142588
>>
Kate Middleton?
>>
>>20142586
Im down for whoever you want to gen. But id love to see more of Lights
>>
File: IMG_0644.png (1.15 MB, 768x1152)
1.15 MB
1.15 MB PNG
She is so used, that fucking thing is dangling
>>20142509
>Emma as Kenny
Show me her corpse!
>>
>>20142510
now make her a plastic bimbo with ridiculous proportions
>>
to train a lora for bl17 with ai-toolkit do I just select the SDXL model and the put the absolute path for the bl17 model file?
Any recommendation for the parameters?
>>
>>20142596
Those thighs could squash my head like a watermelon
>>
File: IMG_0645.png (1.27 MB, 768x1152)
1.27 MB
1.27 MB PNG
>>20142538
Post your mom
>>
>>20142618
ok, maybe for surrealistic things, you'll need a lora. The thing is, most of those loras on civit are complete dogshit

>>20142626
She's somehow at a midget bar
>>
File: Fattario_009.jpg (1.97 MB, 2456x3599)
1.97 MB
1.97 MB JPG
>>20142634
forgot picrel
>>
File: Fattario_010.jpg (1.94 MB, 2456x3599)
1.94 MB
1.94 MB JPG
this dark lora already fucks up a bit the likeness
>>
>>20142637
Oh hell yeah baby, have a heart attack for me.
>>
>>20142634
> most of those loras on civit are complete dogshit
yes, always disappointing
>>20142637
fuckin beautiful
>>
>>20142652
wrong thread
>>
>>20141310


YES MORE LEA THOMPSON MY GOD
>>
>>20142600
Please and thank you
>>
man i'm having shit luck so far
>>
>>20142680
Whatever you can gen is appreciated
>>
Any Christy Carlson Romano
>>
>>20142637
>>20142642
we need more of her
>>
File: Kaley Cuoco_00005_.png (2.56 MB, 1600x1200)
2.56 MB
2.56 MB PNG
>>
>>20142642
>>20142596
She looks more musclar thicc than fat. I'm into it
>>
File: Kaley Cuoco_00006_.png (2.52 MB, 1600x1200)
2.52 MB
2.52 MB PNG
>>
>>20142736
>>20142739
Not really a fan of her but she looks great here. Nice gen
>>
>>20142742
it's still barely giving me what i'm wanting, i'm not prompting cum at all.
>>
Come on wizards, we need some Milana Vayntrub.
>>
>>20142751
The cum is hot, but not if it's not what you wanted
>>
File: ZSluts_00888_.png (3.01 MB, 1200x1808)
3.01 MB
3.01 MB PNG
>>
File: Kaley Cuoco_00023_.png (2.24 MB, 1600x1200)
2.24 MB
2.24 MB PNG
LOL i even put a Neg in for no cum this time. but it seems she's extremely popular down in the bunker.
>>
>>20142772
No cum means so much more cum
>>
File deleted.
>>20142618
>>20142648

somehow promptbombing with all the bimbo keywords seems to work

>>20142647
>>20142729
>>20142738
>>
>>20142772
Lights would look so hot covered in cum like this
>>
>>20142780

Why doe she have extra fingers...
>>
File: suck-my-cock-whore_8.mp4 (1.83 MB, 480x832)
1.83 MB
1.83 MB MP4
>>20142782
>>
>>20142789
Fuck thats a good slut
>>
>>20142788
Drugs are a helluva drug
>>
File: Fattario_011.jpg (5.54 MB, 2456x3599)
5.54 MB
5.54 MB JPG
>>20142780
>>20142788
>>20142796

ffs fingers have poppoed everywhere on this one

fix
>>
File: Fattario_012.jpg (2.94 MB, 2456x3599)
2.94 MB
2.94 MB JPG
no visible hands, no extra fingers
>>
>>20142810
>Cant gen hands with 20 detailers
>makes sense
>>
File: 1668101193907951.jpg (17 KB, 400x421)
17 KB
17 KB JPG
>>20142819
> I AM A GIGANTIC OBNOXIOUS FAGGOT
>>
File: 00052-3822890132.png (1.26 MB, 800x1296)
1.26 MB
1.26 MB PNG
>>
So grok quality sucks now? Videos are boring and lack details.
>>
File: Fattario_013.jpg (2.17 MB, 2456x3599)
2.17 MB
2.17 MB JPG
>>20142819
only 4 but if you were genning you'd know that
>>
File: 00054-179355019.png (1.21 MB, 800x1296)
1.21 MB
1.21 MB PNG
>>
less weird racist stuff, more unconventionally attractive women.
>>
>>20142810
Those are some pretty amazing tits!
>>
>>20142844
Rico
>>
File: 00014-655374646.png (1.29 MB, 800x1296)
1.29 MB
1.29 MB PNG
>>
>>20141308
Are those online generators uncensored?
>>
Hayley Atwell?
>>
>>20142843
Why do her eyes look less detailed?
>>
>>20142856
/r/ adult Chloe with wide shoulders, banana tits (before she got a boob job), hairy armpits, and any piece of Hit-Girl gear (mask, wig, skirt, or pigtails/skirt from the disguise).

Alternately, /r/ Chloe in the flight suit from Shadow in the Cloud (or getting out of it, or any kind of a WW2 pilot theme), hairy legs and armpits.

Or any Chloe with hairy armpits and visibly shaved pussy with lots of stubble including inner thighs.
>>
File: ZSluts_00898_.png (3.13 MB, 1200x1808)
3.13 MB
3.13 MB PNG
>>20142845
>no gen = no onion
>>
>>20142862
Sadly no. Everything is censored you need to run it locally or perhaps rent a GPU.
>>
>>20142862
Use https://deepany.ai/?v=7.7.6
NSFW allowed, includes face id and detailers
Fagget op never includes it cause he gate keeps but keeps including Imagefx like if its 2023
>>
>>20142845
Don't listen to this faggot. More field negresses plz.
>>
>>20142877
>NSFW
>UNLIMETED FREE IMAGE GENS
>NOT INCLUDED IN THE "ONLINE GENERATORS LINKS"
>GATEKEEPING FAGS
>>
>>20142836
Annie wins all
>>
>>20142877
Nobody's gatekeeping, they're just copying and pasting from previous. If you want it to change then be there when it's time to start a new thread and add it. This isn't a democracy or a dictatorship, it's fuckin chaos.
>>
>>20142764
>>20142870
Oh fuck yeah. How about dirty? Less make up, nappier hair, maybe chains and shackles?
>>
>>20142889
But is she ok?
>>
>>20142780
>promptbombing
you come up with different terms than i had here >>20142387 ? just repeating shit over and over or more terms? this shit's a lot more fun when you can mold them like clay lol
>>
File: ZSluts_00901_.png (3.25 MB, 1200x1808)
3.25 MB
3.25 MB PNG
>>20142892
I'll get to it
>>
>>20142905
If all things need balance he should do this to Black Widow
>>
any hailee?
>>
File: Fattario_014.jpg (2.53 MB, 2456x3599)
2.53 MB
2.53 MB JPG
>>20142897
Didn't check yours, but it's close
>bimbo, thick_thighs, gigantic large fake breasts, plastic bimbo with ridiculous proportions, big_ass, huge_ass, wide_hips, narrow_waist, slender_waist
ass prompt gen too much ass (duh), I think large waist is better for that
lot of fun indeed
>>
>>20142905
>>20142911
I was thinking scarlet witch
>>
>>20142905
Much appreciated anon. A pregnant Rhianna in chains being used like breeding stock in a cotton field might actually make me bust a load so fat I die of dehydration.
>>
>>20142927
Rihanna is ugly as shit
>>
>>20142921
God I hope those mommy pounds start catching up to her IRL because she looks AMAZING chunked up. Not quite obese, but a nice two handfuls of mommy fupa on Mommy Daddario...? *chef's kiss*
>>
>>20142926
whynotboth.jpg
>>
File: 00172-1497681514.jpg (189 KB, 1136x1424)
189 KB
189 KB JPG
Anyone else get a shit load of 'side by side' images like this on BigLust?
It's annoying. Is there any way to avoid this since you can't really use negative prompts on BigLust?
>>
>>20142931
>nigger
>ugly as shit

No fuck numb nuts. Water is wet, too. That's very clearly not the point.
>>
>>20142938
The question you should ask yourself is why are you not genning her with hairy forearms?
>>
>>20142937
All three at once.
>>
>>20142938
Portraying Elliot pre-transition is transphobic as fuck. I appreciate that you find this version of him attractive, but he didn't, so this ain't it senpai. Do a little better next time.
>>
>>20142943
There's attractive negresses that you could make fat and hairy and preggo and lovingly enslaved instead.
>>
>>20142938
I get them sometimes but honestly I kinda like it, it's like 2 gens for the price of one
>>
>>20142970
>attractive negresses

lolwut
>>
File: Fattario_015.jpg (2.16 MB, 2456x3599)
2.16 MB
2.16 MB JPG
>>20142935
>>
>>20142969
Weak bait
>>
>>20142979
I would milk her over a bucket like a cow while she gets dp'd by a fucking machine and moos in pleasure for me.
>>
>>20142938
More Ellen
>>
File: ZImage_01984_.png (4.01 MB, 1824x1248)
4.01 MB
4.01 MB PNG
>>
>>20142989
*Elliot

Come on guys.
>>
>>20142991
Oh fuck more cast off Haram sloppy second gens plz. That's nasty.
>>
>>20142991
few more of Lizzie please, any style
>>
File: Fattario_016.jpg (5.28 MB, 2324x3599)
5.28 MB
5.28 MB JPG
>>20142986
my fren, you're a poet
>>
File: dichen38.png (7.22 MB, 1664x2432)
7.22 MB
7.22 MB PNG
>>
>>20141671
>>20141689
the res hair looks great

>>20141927
nice tits

>>20141918
>>20141931
>>20141978
very festive

>>20141988
I dig that

>>20142145
the expectation only uses one lora while you use another one that counteracts the big&curvy goal
>>
>>20143009
Anon, you're making me hard for Daddario. That's wrong. Please more.
>>
>>20143009
I wanna roll her belly budge in my hands like pizza dough while I dump a massive load in her fertile womb and knocking her up for the umpteenth time, knowing that this time she'll (yet again) hit a tubby preggo mommy weight PR like the absolute breeding stock she was built to be.
>>
File: ZSluts_00917_.png (3.23 MB, 1200x1808)
3.23 MB
3.23 MB PNG
>>20142926
>>
how much should one train a model? if after 2000 steps the samples already look like the character should I stop? is there any benefit on training to 3000 or 4000?
>>
File: dichen39.png (7.7 MB, 1664x2432)
7.7 MB
7.7 MB PNG
>>20143010
>>
>>20143034
don't remember exactly but you shouldn't trust the previews too much
>>
>>20143033
Now have him molest Wasp, Evangeline Lilly
>>
>>20143039
These could be real leaks, they're so good
>>
>>20142160
>>20142233
MY QUEEN!
mind sharing the lora for her?

>>20142310
>>20142387
try to gen with the slimthick lora only and then inpaint/facedetail with high denoise the face with the anya lora.

>>20142326
makes me... horny!

>>20142509
Who gets casted as Timmy?
>>
>>20142807
>>20142810
>>20142843
>>20142921
more please
>>
>>20143048
>Who gets casted as Timmy?
Bella Ramsey obviously
>>
>>20142596
LOVE the mood in this one

>>20142637
>>20142642
really skirting the line around S-tier slampiggy


>>20142546
>>20142614
>>20142633
anon, did you feed you comfy with benzos? please get some help with your workflows
>>
>>20143009
nice
>>
File: IMG_0146.jpg (719 KB, 1024x559)
719 KB
719 KB JPG
>>20143051
>>
>>20143057
Mama always said I should eat my vegetables.
>>
>>20143057
BOOBBY
>>
>>20142991
how about alexandra daddario,ella purnell,Sophie Turner, Florence Pugh, Elle Fanning, Scarlett Johansson, Clémence Poésy, jennifer lawrence, and Sabrina Carpenter.
>>
File: dichen40.jpg (803 KB, 1664x2432)
803 KB
803 KB JPG
>>20143047
>>20143039
>>
File: ZSluts_00929_.png (3.36 MB, 1808x1200)
3.36 MB
3.36 MB PNG
>>20143043
>>
>>20142918
>>
>>20143069
nice. we do more please
>>
>>20143075
wooowee. thats amazing
>>
>>20143075
>>
>>20143078
>>
>>20143075
Think you could get he rubbing her pussy with a bow or an arrow? Or wearing a quiver?
>>
File: ella33.png (6.62 MB, 1664x2432)
6.62 MB
6.62 MB PNG
>>20143066
>>
>>
>>20142736
>>20142739
nice prompt. you should try it on z-img. there are loras for cum and cuoco
https://civitai.com/search/models?baseModel=ZImageTurbo&sortBy=models_v9&query=cum
https://huggingface.co/spaces/malcolmrey/browser


>>20142870
>iced out nigger
damn, this cracka got it like THAT?
>>
File: 00203-3291615631.jpg (172 KB, 1136x1424)
172 KB
172 KB JPG
>>
>>20143084
I'd make her quiver, if ya know what I'm saying lol.

(Orgasm)
>>
>>20143085
more please
>>
File: 00218-2229800346.jpg (137 KB, 1136x1424)
137 KB
137 KB JPG
>>
File: ella32.png (6.61 MB, 1664x2432)
6.61 MB
6.61 MB PNG
>>20143094
>>
File: dichen41.jpg (871 KB, 1664x2432)
871 KB
871 KB JPG
>>20143077
>>
>>20143097
beautiful
>>
>>20143098
More feety celebs EXACTLY like this plz
>>
>>
>>20141988
more, please?
>>
File: 00240-1502660577.jpg (147 KB, 1280x1280)
147 KB
147 KB JPG
>>
>>20143097
selfies are KING
>>20143118
also awesome
>>
>>20143105
>>20141988
>>
>>20143118
yum
>>
>>20142938
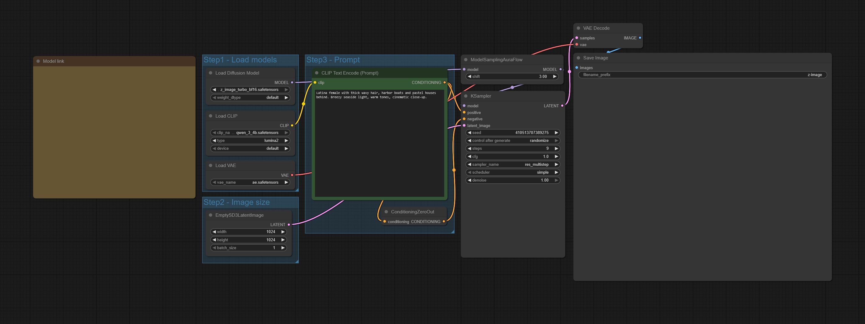
use "1girl" in the prompt and/ or change the apect ratio so there is less space for a 2nd person. try 1014x1536. there are some recommended resolutions for sdxl

>>20142991
they surely have figured it out over there


>>20142921
>>20142979
>>20143009

never stop
>>
>>20143128
>>
>>20143085
>>20143097
>>20143098
thanks
>>
>>20143010
>>20143039
>>20143069
what a beauty!

>>20143051
>>20143057
kek

>>20143085
would love to fix her light switch
>>
File: 00251-2656382434.jpg (163 KB, 1424x1136)
163 KB
163 KB JPG
>>20143128
Yeah I always have 1girl, solo, in all my prompts. I'll try different resolutions but I've been sticking to the recommended ones in the OP.
>>
>>20143098
Please more of her feet
>>
File: ComfyUI_00120_.png (2.05 MB, 1080x1920)
2.05 MB
2.05 MB PNG
>>
File: ComfyUI_00128_.png (2.44 MB, 1920x1080)
2.44 MB
2.44 MB PNG
>>
File: Fattario_016.jpg (2.44 MB, 2456x3599)
2.44 MB
2.44 MB JPG
>>20143085
>>20143097
love the frog eyed lady

>>20143039
nice selfie style, has she done anything else than the role in Severance ?

>>20143023
>>20143032
>>20143049
>>20143053
>>20143056
>>20143128
much obliged
>>
>>20143090
>>20143118
>>20143147
more please
>>
File: z-img_test_00058_.jpg (152 KB, 1536x1024)
152 KB
152 KB JPG
>>20143097
she really is /bestgirl/ around here

>>20143121
hnnngghh

>>20143147
it might just be that the lora was trainined on images with multiple people

>>20142736
>>20142739
>>20143089
still working on the cum
>>
File: Fattario_017.jpg (5.39 MB, 2456x3599)
5.39 MB
5.39 MB JPG
>>20143194
better get this party started
>>
>>20143194
>>20143216
thanks
>>
File: dichenalteredcarbon.jpg (96 KB, 1000x635)
96 KB
96 KB JPG
>>20143194
yeah she gets actually nude in the series altered carbon. First season is good, dont watch the second.
>>
File: amodestproposal.jpg (863 KB, 2560x2560)
863 KB
863 KB JPG
>>20143165
>>20142077
>>20142078
>>20142080
>>20142083
I hope you don't take this too personally, but you are by far the worst genner in these threads.
>>
Millie anyone?
>>
sorry if this has been answered already, been away for a few days.
i wanted to try out these zimage loras, particularly the annapopplewell one, but when i run it, it looks nothing like her. i'm still using the same settings and checkpoint (bl16) that i did for sdxl in comfy ui.

do i need a new checkpoint or change any settings?
>>
File: Xmas 021.jpg (185 KB, 784x1168)
185 KB
185 KB JPG
Tried a different aesthetic with my Xmas Emma.
>>
File: Xmas 024.jpg (182 KB, 784x1168)
182 KB
182 KB JPG
>>20143245
>>
File: ella34.png (7.37 MB, 1664x2432)
7.37 MB
7.37 MB PNG
>>20143097
glad everyone is enjoying my Ellas
>>
File: Xmas 027.jpg (170 KB, 784x1168)
170 KB
170 KB JPG
>>20143247
>>
>>20143245
the face looks like her, i just personally never understand why people gen bodies that are clearly not realistic to the person.
>>
>>20143245
>>20143247
these 'next to the tree in lingerie' gens are just the fucking best
>>
File: Fattario_018.jpg (2.8 MB, 2456x3599)
2.8 MB
2.8 MB JPG
>>20143228

>>20143231
I've read the book some time ago, knowing the twist will spoil me the show
you got the flat chest almost perfectly

>>20143234
some loras have been trained by a complete moron on civit. 25 images without any keyword. No wonder it's complete garbage. He even made a guide to show how retarded he is.

>>20143248
ella is always a treat
>>
Any Selena Gomez
>>
File: ella35.png (7.09 MB, 1664x2432)
7.09 MB
7.09 MB PNG
>>20143248
>>20143259
well either way if you want to see her actually nude watch episode 8 of the first season
>>
>>20143266
hnng
>>
File: Xmas 028.jpg (158 KB, 784x1168)
158 KB
158 KB JPG
>>20143255
Thanks a bunch, glad you like them. Was trying to do something other than the "wrapped in ribbons" look.
>>
>>20143273
NP. I do love the ribbons though! Easily the best aesthetic of the season this year
>>
>>20143259
got the loras from here: https://huggingface.co/malcolmrey/zimage/tree/main

haven't tried too many others to see the accuracy. Shame too, Anna was on my wishlist for sdxl.

But to clarify, zimage loras work with biglust16?
>>
File: Fattario_019.jpg (2.5 MB, 2456x3599)
2.5 MB
2.5 MB JPG
last bimbo alexandra for tonight
see ya frens

>>20143286
no, Z image is new model, hence the need of completely new loras
>>
>>20143259
>>20143295
Before you go, which retard was it? Just so I can block/remember
>>
>>20143248
>>20143266
>glad everyone is enjoying my Ellas
always will be

>>20143259
pussy looks so juicy
>>
>>20143259
>>20143295
Thanks and nice
>>
>>20143075
Holiday Hailee! Stellar work!
>>
>>20143295
Thank you for your service.
>>
Fattdario is great lol, need more fat anya or fat emma
>>
File: zbimbanyafail327.jpg (593 KB, 1915x1275)
593 KB
593 KB JPG
the danbooru tags sentence help with the shine/gloss of the swimsuit. of course tried again to bimbanya and just get thicc anya :(
>>
What's the bump limit on this board? This thread already stopped bumping and we're only at 400 replies
>>
File: Fattario_020.jpg (2.19 MB, 2456x3599)
2.19 MB
2.19 MB JPG
>>20143305
>>20143312
>>20143316
ok I lied, I had this one still cooking
>>
>>20143266
super cute feet and toes!
>>
>>20143348
That way of looking at camera and the bimbo tits are a killer combo!
>>
>>20143348
This is just normal Daddario lmao

really nice
>>
File: from anya.jpg (452 KB, 1344x1880)
452 KB
452 KB JPG
would a foot detailer help for these fucked feet? I'm not convinced it would even detect them?
>>
https://huggingface.co/spaces/malcolmrey/browser

This is an interactive browser of malcolmrey's loras with images
>>
>>20143348
nice. do you have any of her getting fuck
>>
>>20143361
Nice nippies!
>>
File: zfinallyagoodloragen.jpg (482 KB, 1793x1119)
482 KB
482 KB JPG
>>20143234
the only issue i've run into with the few malcom z-image loras so far was me using a quantized zit model. you didn't say yours look like complete dogshit tho so that's probably not your problem.
>>
File: Al_Dadda6.jpg (736 KB, 1328x1944)
736 KB
736 KB JPG
>>20143364
only this old gen, a bit sloppy
>>
>>20143361
i agree detection might not happen but try anyway?
>>
>>20143361
You can always inpaint by hand (which is what the detailer does for you)
The hand detailer also often detects feet at weird angles
>>
File: fat anya.jpg (195 KB, 960x1344)
195 KB
195 KB JPG
>>20143342
I got your fat anya by adding some fat words lmao
>>
>>
>>20143367

prompt: sks woman, annapopplewell, sitting on a bed nude, the focus is on her face, visable breasts, waist up shot


used sks woman because that was in metadata, tried it without, got similar result. tried spacing her name, same.
>>
>>20143234
>i'm still using the same settings and checkpoint (bl16) that i did for sdxl in comfy ui.
in comfy go to templates and load the standard Z
>>
>>20143407
res_multistep?
interesting
i've had good results with euler and euler_ancestral but I haven't tried that one
>>
>>20143407
that's not in my templates browser.
>>
>>20143418
a lot of samplers work as long as youuse sheduler simple.
I mostly use euler - simple, cfg 1-2, 9 steps
>>
>>20143073
Kat Dennings please
>>
>>20143368
i think come out good
>>
>>
>>
>>20143457
D R O O L I N G
>>
File: zpathetic.jpg (145 KB, 1280x1600)
145 KB
145 KB JPG
>Extreme low-angle shot: camera positioned very close to ground level between her legs, looking sharply upward. Creates dramatic scale distortion, towering effect, and powerful sense of dominance or intimidation.

at start of prompt made her lose all the weight apparently
>>
>>20143460
>>
>>20143465
also that's not how belly buttons work!
>>
>>20143465
need Margaret for this
and you already know why
>>
>>20143467
what I'd give......
>>
>>20143472
>looks at malcom fodler
>no qualley
>git pull
>nothing new
how could he do this to us?!
>>
>>20143467
>>
>>20143475
>>
File: lol.jpg (316 KB, 960x1344)
316 KB
316 KB JPG
>>20143465
hmmmm
>>
>>20143486
yesss
>>
>>20143457
>>20143467
>>20143479
>>20143486
Some damn good Cindys
>>
File: Xmas 031.jpg (193 KB, 784x1168)
193 KB
193 KB JPG
Surprised we haven't seen any celebs with Santa yet
>>
>>20143496
Solo > all.
>>
File: Xmas 030.jpg (183 KB, 784x1168)
183 KB
183 KB JPG
>>20143499
Meh, we have to have some variety.
>>
>>20143407
>>20143423
https://files.catbox.moe/1jyr18.png
>>
>>20143505
Put her with Mrs. Clause or AS Mrs. Clause, though she's not really the sexiest character now that I think about it
>>
>>20143496
there were a couple last 2 threads
>>20139015
>>20138773
>>
>>20143522
anne and j.chast with mall Santa as well
>>
File: zc.jpg (222 KB, 1280x1600)
222 KB
222 KB JPG
>>20143486
lookin a bit plasticy
>>
>>20143508
tyvm
>>
File: Xmas 025.jpg (149 KB, 784x1168)
149 KB
149 KB JPG
>>20143522
You're right, i do remember seeing Charisma...she's curiously absent in these threads.
>>20143515
I'll try pairing her with Mrs Clause
>>
>>20143505
how about nell tiger free
>>
>>20143551
I only gen Emma R since hardly anyone else does, sorry. Grok is easy though, give it a try.
>>
>>20143550
grok wow
>>
>>20143556
trying already and i suck at it
>>
>>20143556
we're all waiting on the emma r lora for z-image now
>>
>>20143559
Yeah that one surprised me too kek
>>
File: image 011.jpg (257 KB, 784x1168)
257 KB
257 KB JPG
>>20143564
Be very descriptive with your prompt. This is what i'm using, and you can always make variations to it.
>

generate real 35mm high resolution full body length picture of emma roberts with long straight blonde hair, wearing a two-piece red elf costume of a red halter top and short skirt, with white boots, in a chair sitting on Mrs Claus's lap in her kitchen at the north pole, Emma's arms around mrs. claus, with gingerbread men cookies and various cakes and pies all around them
>>
>>20143565
What's needed for that to happen? Just some good photos to train it from? I uploaded four sets of her to the gofile a while back, all at different ages from 18 to her present 34.
>>
File: 00046-4248973267.png (1.55 MB, 1040x1520)
1.55 MB
1.55 MB PNG
>>
>>20143596
we just need you to stop gooning for a couple of days and then we'll get the lora made
>>
>>20143609
I haven't gooned since the weekend.
>>
File: Xmas 033.jpg (168 KB, 784x1168)
168 KB
168 KB JPG
It even made Mrs. Claus sorta sexy here.
>>
>>20143634
can z do 2girl with a different lora for each? i'm gonna have to try that eventually
>>
>>20143407
Do i need to add in a lora loader so i can use my celeb loras? and where at? before the prompt box, right?
>>
>>20143634
>>20143640
It would be great with Julia on the left
>>
>>20143634
>>20143634
I can only use Grok, you'd have to ask a true genner about Z
>>
File: zcc.jpg (188 KB, 1600x1280)
188 KB
188 KB JPG
that mole is really strong
>>
File: Emma & Julia 012.jpg (192 KB, 720x960)
192 KB
192 KB JPG
>>20143643
I did a few of those a good while back, lately when I try Julia it doesn't get her likeness at all.
>>
File: Emma & Julia 01.mp4 (1.83 MB, 798x1080)
1.83 MB
1.83 MB MP4
>>20143650
MariMull even animated a couple
>>
>>20143650
Yes, I remember these. They were great
>>
>>20143659
Thanks, appreciate it kind anon.
>>
>>20143666
Thanks to you for making and sharing them
>>
trying to gen and i get this error numerous times with slight variations:

"size mismatch for model.layers.0.input_layernorm.weight: copying a param with shape torch.Size([2560]) from checkpoint, the shape in current model is torch.Size([4096])."

what does this mean?
>>
File: zno2girl.jpg (1.15 MB, 2560x3200)
1.15 MB
1.15 MB JPG
>>20143640
no... it cannot
>Medium shot capturing one woman <lora:zimage_cindycrawford_v1:1> cosplaying Santa Claus in a sexy red suit with white fur trim, seated on an ornate red chair, sitting on her lap is another woman <lora:zimage_anyataylorjoy_v1:1> with long platinum blonde hair and elf ears wearing a deep green velvet dress and black leather skirt.
>>
File: Xmas 034.jpg (164 KB, 784x1168)
164 KB
164 KB JPG
>>20143643
Decided to give it a go before bed, still didn't do a great job on Julia but with a faceswap it came out pretty good.
>>
>>20143587
ok thanks
>>
File: IMG_3353.png (1.94 MB, 1170x2532)
1.94 MB
1.94 MB PNG
>>20141706
>>
>>20143717
Forgot to mention, grok does ok on Emma's likeness but I always do a faceswap to get it just right. Find a good head shot of your subject, i use this site for faceswapping. It's free, if you signup with your gmail you get credits for upscaling, etc.

aifaceswap.io/
>>
>>20143716
Thanks. That's really cute
>>
>>20143675
has something to do with the qwen clip node, but i can't figure out what
>>
New Files i will be adding to Folder A with in the next 48 Hours
>>
ummmm.. i think i fucked up my comfyui. ran update file and now the ui keeps refreshing over and over. what do?
>>
>>20143810
try a full reboot?
>>
File: gasstation_00043_.jpg (959 KB, 2160x3240)
959 KB
959 KB JPG
>>
>>20143812
brb
>>
>>20143812
still refreshing. maybe i did the updates wrong somehow.
>>
>>20143807
Thank you, anon!
>>
>>20143807
oooh what's in the telegram desktop folder?
>>
>>20143815
Fuck, man. If it weren't for the AI gibberish text I'd swear that was real. Impressive.
>>
>>20143849
just the codes to end the world. lol i get some of the Lora's from there
>>
>>20142856
Please yes Moar of chloe with fat milkers.
>>
>>20142844
Moar this is the best chloe I've ever seen.
>>
>>20143828
FUCK! I reinstalled comfyui and lost my workflows. forgot to move them to back up. Does anyone have the workflow that had upscaler, hand/eye/nipple/pussy detailers? I'll know it when I see it. It was my main workflow
>>
File: IMG_6753.jpg (128 KB, 1024x1024)
128 KB
128 KB JPG
My /requests from the malcomrey Loras, if it pleases the genner:

(Moar) JConn, ZoeyD

(First?) AMilano, FamkeJ, GeenaD
>>
>>20143924
do you have any of the old PNGs you rendered?
There's a workflow like that in OP's gofile
>>
>>20143929
oh shit, you're right. Thank you so much. Now to get the manager back somehow.
>>
File: Zim-JB-2025-12-10_00011_.png (1.36 MB, 912x1200)
1.36 MB
1.36 MB PNG
>>
>>20142844
Jesus
>>
>>20144004
nice julie
>>
>>20144004
damn...
>>20143815
More Brie Please
>>
File: z-image_00001_.png (1.23 MB, 1024x1024)
1.23 MB
1.23 MB PNG
first z-image gen. couldn't have done it without the help provided in this thread. Thank to those who assisted me. Now open for feedback and tips.
>>
>>
>>
>>
>>
>>
>>
>>20144034
nice
>>
Someone posted Marisha last thread. Is there any more by any chance?
>>
File: 00025-2938431548.png (1.8 MB, 1040x1520)
1.8 MB
1.8 MB PNG
>>
>>20144034
More of her please
>>
File: Yes_Daddy_HD_00016_s.jpg (891 KB, 2160x3126)
891 KB
891 KB JPG
>>20144035
>>20144036
>>20144037
>>20144039
>>20144041
>>20144042
what a rockstar!
>>
>>20144035
>>20144036
Really appreciate the Hayley!
>>
>>20144034
Thanks for going with such a rare celeb.
Nice skin, doesn´t look plastic-y.
Can we get her in svelte?
>>
File: z-image_00003_.png (1.14 MB, 1024x1024)
1.14 MB
1.14 MB PNG
>>20144054
genning a few more in different samplers to see what works best before going to bed. but will post what comes out good.
>>
File: Yes_Daddy_HD_00050_.jpg (684 KB, 2160x3240)
684 KB
684 KB JPG
>>
>>20144078
Any chance you could do this with no underwear?
>>
>>20144078
Alison Brie? no text on shirt needed though please!
>>
File: z-image_00001_.png (1.15 MB, 1024x1024)
1.15 MB
1.15 MB PNG
>>20144066
sorry, last one. trying other samplers gave a coupld decent results, but this was the best so far.
>>
>>20144085
HOLY
>>
>>20144004
More, with Ariel ideally
>>
>>20144066
>>20144084
It's nice to see Anna
>>
>>20144091
yeah, she was on my wish list for sdxl. still hope to find one some day. zimage doesn't do nipples right yet. will have to stick to covered for now
>>
File: ComfyUI_00138_.png (4.04 MB, 1600x1600)
4.04 MB
4.04 MB PNG
>>
>>20144049
Or any other CritRole lady
>>
File: Yes_Daddy_HD_00069_.jpg (676 KB, 2160x3240)
676 KB
676 KB JPG
where did the Ventis go?
>>
>>20144078
moar anya
>>
>>20144099
these are hot
>>
File: Yes_Daddy_HD_00082_.jpg (622 KB, 2160x3240)
622 KB
622 KB JPG
>>
>>20144118
yes
>>
>>
File: Yes_Daddy_HD_00101_.jpg (753 KB, 2160x3240)
753 KB
753 KB JPG
>>
>>20144133
elle yes?
>>
File: ComfyUI_00155_.png (2.04 MB, 1920x1080)
2.04 MB
2.04 MB PNG
>>
File: Yes_Daddy_HD_00102_.jpg (739 KB, 2160x3240)
739 KB
739 KB JPG
>>
>>
File: Yes_Daddy_HD_00107_.jpg (707 KB, 2160x3240)
707 KB
707 KB JPG
>>20144141
>>
>>20144141
>>20144143
yes
>>
>>20144143
Tits out?
Em is WHEW
>>
File: ComfyUI_00166_.png (2.27 MB, 1920x1080)
2.27 MB
2.27 MB PNG
>>
File: ComfyUI_00162_.png (2.31 MB, 1920x1080)
2.31 MB
2.31 MB PNG
>>
File: ComfyUI_00142_.png (2.91 MB, 1600x1600)
2.91 MB
2.91 MB PNG
>>
File: ComfyUI_00141_.png (2.6 MB, 1600x1600)
2.6 MB
2.6 MB PNG
>>
File: ComfyUI_00164_.png (2.18 MB, 1920x1080)
2.18 MB
2.18 MB PNG
>>
File: ComfyUI_00084_.png (2.6 MB, 1920x1080)
2.6 MB
2.6 MB PNG
>>
File: LizzyBro_Seydoux_00003_.png (1.17 MB, 832x1216)
1.17 MB
1.17 MB PNG
>>
File: ComfyUI_00167_.png (2.48 MB, 1920x1080)
2.48 MB
2.48 MB PNG
>>
>>20144133
Can I get a yes daddy chloe moretz? These are great.
>>
>>20144188
Awesome
>>
File: LizzyBro_Seydoux_00009_.jpg (169 KB, 832x1216)
169 KB
169 KB JPG
>>20144194
>>
>>20144197
Waaaaay awesome
>>
>>20144099
Great Ariel
>>
>>20143807
Ali Larter would be hot to see
>>
>>20144035
>>20144036
>>20144037
>>20144042
Please more Hayley!
>>
>>20143348
such a great fattario
do some kat dennings please?
>>
>>20143118
Thank you and pls more! Jennifer has such a sexy face
>>
>>20144041
>>20144037
>>20144037
With unshaved legs please?
>>
>>20144260
Agree. Also Amber Midthunder.
>>
>>20144260
Oh fuck Ali Larter and Michelle Randolph! Thank you for reminding me!
>>
>>20144291
So you like man jaw, huh? Do you also like man penis?
>>
>>20143465
Which software ?
>>
>>20144098
Seconded
>>
is there an anya zimage lora?
>>
File: ZSluts_00942_.png (3.49 MB, 1808x1200)
3.49 MB
3.49 MB PNG
>>
File: ZSluts_00944_.png (3.22 MB, 1808x1200)
3.22 MB
3.22 MB PNG
>>20144381
>>
>>20144381
>>20144392
Please more Wanda!



[Advertise on 4chan]

Delete Post: [File Only] Style:
[Disable Mobile View / Use Desktop Site]

[Enable Mobile View / Use Mobile Site]

All trademarks and copyrights on this page are owned by their respective parties. Images uploaded are the responsibility of the Poster. Comments are owned by the Poster.