y-ASS kween!! Edition>>>Guides<<<Realistic AI Guide: https://rentry.co/RealisticAIGeneral Wan 2: https://rentry.org/wan21kjguideWan 2 for weak GPUs: https://github.com/deepbeepmeep/Wan2GPCPU ComfyUI: https://docs.comfy.org/installation/comfyui_portable_windows>>>Proprietary generators<<<Grok: https://x.com/i/grok/Meta AI: https://www.meta.ai/Reve: https://preview.reve.art/appImageFX: https://labs.google/fx/tools/image-fx>>>Archive<<<https://thebarchive.com/b/search/subject/Realistichttps://archiveofsins.com/r/search/subject/Realistic/https://archived.moe/r/search/subject/realistic/>>>Z-image Turbo celeb loras<<<https://huggingface.co/malcolmrey/zimage/tree/main>>>Share anon's archive<<<Original: https://gofile.io/d/BhUUAU600+: https://gofile.io/d/ivgCRmAsian: https://gofile.io/d/zhs5Pe>>>Tip for requesting, if there are not loras try to gather some images, lets say about 50, but more is even better, clean face, no glasses or shit blocking the face, several angles and please good light. Zip them and share gofile, some Gretanon might like the girl/concept/request and train a lora to gen.<<<Previously on /notaceleb/: >>20229632
>>20231743Fuck yeah
>>20231743
crazygirl edition
>>20231748
>>20231743>>20231748nice more please.
>>20231750
>>20231743>>20231748>>20231750Samarabro absolutely fucking killing it. She just announced her pregnancy with a shoot showing her bump. Think you could get her knocked up? To celebrate?
Pegal fucking her please>>20231754>>20231750>>20231748
>>20231754LEGS
>>20231754
>>20231758Do yourself a solid and make a run through the archive, you'll find many treasures there.
>>20231755I'm not a knocked up kinda guy, sorry. More Sammy tho.
>>20231762
>>20231763
>>20231765
>>20231762Unfortunate, but understandable. Any Samara gen is a good gen. I appreciate the effort on these.
>>20231766That's probably enough thread bullying for now.
>>20231770can't thread bully a thread with no traffic. you're the only one posting rn. might as well keep it bumped with decent content before the spammers show back up.
>>20231765Looks like a leak
>>20231775Hmm. Some logic there.
>>20231780Yeah, I've seen a few other subjects with the same setup so I think it's just an effective prompt.
>>20231783>>20231786God DAMN these are good.
>>20231786For example.
>>20231790Glad you like em. The archive is deep.
>>20231798Oh shit, Street Walker Samara? Yes please.
>>20231798Anywho, gotta go!
>>20231783more of her blacked
>>20231810nice
>>20231809
>>20231813thank you and more please
>>20231795more Anya
>>20231813Good Lord... Saved
>>20231813can you do asmon gold like this but in the girl position, get ass fucked by nigger dick?
>>20231813This thread is on a goddamn roll. No such thing as enough Samara. More please.
how about hunter schafer
>>20231835No dudes.
>>20231810more
>>20231847MORE ASMONGOLD!!! GETTING FUCKED!!! I NEED TO BUST NUTS HERE!!!
>>20231847hunter isn't a dude
>>20231852worst. a dude that can't admit hes gay. so he pretends he's a woman. a total faggot delusional man
>>20231855and you are jackass
official shit tier celebs (in order of loathing)maisie williamszendayaaocemma stonebillie eilishella purnelliman vellanilil tayjenna ortegabrittany ventielle fanningselena gomezemma myersrachel zeglerbrie larsonmonster androgynous tierkelsey plumcaitlin clarkemma watsonellen pagejamie lee curtiskristen stewartemma robertsjoke tierbella ramseygreta thunbergkristen stewartauroralights poxleitner
>>20231857shut up tranny, accept you are a man that is gay and loves sucking dickembrace being a man who is gay
>>20231860i'm not tranny
>>20231861if youre not a tranny why do you have a dick
>>20231861yes you are
>>20231867i'm because a real guy and straight
>>20231870you will never be a real guy
>>20231870straight as a circle you gay delusional fuck
>>20231859Amazing aesthetic!love those bedroomed girlfriends :]
>>20231874why do you care so much you waste time arguing on the internet about it? don't you have anything better to do like gen images?
>>20231873>>20231874i'm a real guy and you need go to back to pol and trying to control people
>>20231877can you gen asmongold getting fucked like this please
>>20231878>no one believes you
>>20231877Can you do Zendaya please?
>>20231877nice
More Ryan
>>20231881no just you
We got some real insecure motherfuckers in the thread tonight.
requesting: jessica chastain, scarjoanything but ideally as a stripper, working the pole, in very slutty clothes and heels
Pls Aimee Garcia
>>20231875
>>20231891More, more, MORE!
>>20231899Ggggaaahhh is that fran drescher?! I fuckin love her. Please do her with a monster jew bush you KNOW she has one.
>>20231897casual background actually eligible signage chinese century fr
abigail shapiro
PLease post Milana Vayntrub gens
>>20231913meow!
Please asmon getting fucked in full nelson headlock like the little whore he is
>>20231729
>>20231902can you do other celeb?
>>20231916choli
>>20231916Abby Boom please
>>20231920
>>20231902YES>>20231903hell yeah too
>>20231893cute hunter
>>20231893thank and more please
>>20231916more olivia please !
>>20231922
>>20231929
>>20231877>>20231929Chelsea Peretti please
>>20231920it's like someone sneezed on her
>>20231928
>>20231925:D
>>20231932
>>20231935
>>20231913nice
>>20231919who did you have in mind>>20231923
>>20231938Thank you!
>>20231944cheeky
>>20231938This is amazing, thanks! Could you try to make his hands hold her head in the process pls?
>>20231941lmao nice
>>20231935hnng, would watch that a million times.
>>20231945anne/j.chast or anna k?
>>20231952the head holding is inconsistent unless I increase the lora weight but then it messes up other parts of the prompt and likeness
Can we get AlineDessine please ?
>>20231945Alexandra Daddario or Nell Tiger Free
>>20231958Noted. Thanks!
>>20231902>>20231945More of these please.Anya is the best
>>20231958>>20231882Please her and Jenna Ortega
>>20231966smoky elle
>>20231902>>20231945So sexy. can you do her mirror selfie in bathroom?
>>20231935more pls
>>20231902>>20231945
>>20231935>>20231941
>>20231974Lovely! Thank you
>>20231986nice elle
>>20231973honestly nice gen
>>20231983
>>20231992if anyone would do this, we know Emma Stone would
>>20231902>>20231945finally some Anya, are you still here wizard?
>>20231944 Can you raise the skirt a smidgen lighter and put some panties half pulled down her legs?
>>20231992
>>20231998
>>20231974Evanna Lynch please?
>>20231994>>20231979>>20231972>>20231969
>>20231938please do asmongold getting fucked like this girl
>>20231958what lora do you use for this pose?what about prompt?
>>20232007so hot. more of her.love the gf selfie setting
>>20231902>>20231945>>20232007ANYAAAAA
>>20232011full nelson lora from civit
>>20232011https://civitai.com/models/2055112/fullnelsonxl>solo, chelsea peretti, nude, looking at viewer, black thigh high stockings, high heels, spread arms, (shiny skin:1.2), fulln3ls0n position, anal, anal penetration, interracial, black penis, lavish living room, baroque, the black man is sitting on a couch, the woman is sitting legs up on the man, (the man holds her legs up with his forearms and her face is caught between the man's hands:1.1),
>>20232007loving the bush on this one
>>20232012>>20232017>>20232022
>>20232035which anya is best
>>20232007>>20232035are you able to do one with her arm/hand not blocking the view of her tits?
>>20232035this one better slightly, both are really good though
>>20231974Natalia Dyer? Mackenzie Foy?
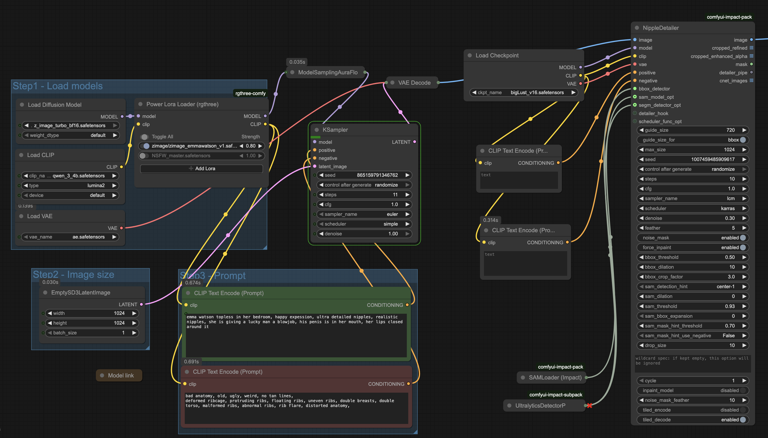
if the anon who was helping me fix my workflow is still here, here is the workflow:https://gofile.io/d/18b3d3a3-571f-4b5a-9fa4-4bd05f2963acstill can't figure it out
>>20232007>>20232035>>20232036fuck yeah, more Anya
>>20232046post screenshot of workflow, that gofile is not accessible
>>20232035>>20232036bless us with this but showing pussy as well, dealers choice if bush or shaved
>>20232054sorry, forgot to make public
>>20232063https://gofile.io/d/vtjDYZ
>>20232070who?
>>20232063the ksampler on the left has to use all the zimage the detailer has to use all the sdxldon't mix and match
>>20232070>>20232072>>20232075great outfit for here
>>20232093but whomst?
>>20232007>>20232035>>20232036MOAR, she is so hot
>>20232093The effort it took not to get denim clothing was quite baffling.
>>20232108this but looking over her shoulder pls
please for the love of god
>>20232001
>>20232105Moriarty, yes! Can you do Karen Fukuhara pls?
>>20232115very naughty
>>20232078LMAO
>>20232097kaya scodelario>>20232104we appreciate your effort to make her look that good
>>20232112vn more of her
>>20232086it processes, thank you! i might have to fiddle with some numbers because the areolas look odd. but at least it gens. thanks again
>>20232117
>>20232124what whatin the butt
>>20231902>>20231945>>20232007>>20232035>>20232036genner still here or are these reposts?
Let’s get some Isabela Merced going in this thread kind wizards
>>20232123and eventually i'll figure out how to chain detailers and add an upscale
>>20232123what is the nsfw_master lora and where can i get it
>>20232091Can you pls Milana in this pose?
>>20232135looking at it now, i see it says flux so i honestly have no idea if it really works or not but ui use it all the time in my sdxl workflow and it seems to help,https://civitai.com/models/667086?modelVersionId=746602
Can someone gen more tit reveal animations from these?Rachel McadamsJennifer love hewittKristin kreukKate beckinsaleCristin MiliotiMelissa Rauch
>>20232075its innacurate enough o not look like her anymore
>>20232130With Weyland Yutani t shirt
>>20231938HELL YES CHELSEA PERETTI
>>20232187she already enchanted me
>>20231974boring racist is back
>>20232099>>20232189this set is nice but her face looks weird tho
>>20232197I was going to take a shower but that might have to wait
>>20232229stay dirty for kstew
>>20232231I'm going to get dirtier
>>20232232
>>20232239End up in a mess
>>20232242
>>20232244Perfect gooning material
exchange details and go be gay in private
Alex Botez all nude please
Fuck I love denning this Nazi nigger
>>20232287Wanna bleach her so bad
>>20232290
Can we get some more olivia rodrigo? Maybe blacked?
>>20232292
>>20232296
>>20232298
>>20232287Zoe Saldana, Zazzie Beets?
>>20232302Think I have Zoe’s Lora. Won’t be genning for a few days so ask me later this week when you see my name pop up
>>20232299any painal?
>>20232287Lora?
Are there any Gabbie Hannah Loras?
>>20232305Thank you sir
>>20232112Jenny poparch, mikayla campinos. Lil Tay or AOC?
>>20232194boring no gen is back
>>20232353oh my fucking GODincredible!would be even better if felicity was anne here
Same shit in this thread with the same bitches reposted and nigger lovers.
>>20232353god tier post
>>20232353these lesbian analingus gens are the fucking best
>>20231888>>20231899>>20231913share loras? don't see them in op gofile?
>>20232353god please anything more with chastainmaybe something like pic rel?
Absolutely hilarious to see how far these threads have fallen lmao
>i provide nothing but complaints
>i do nothing but salivate over terrible gens because im desperate and can't do better
Any Selena Gomez
>no genners talking
>>20232376No, no dick allowed
>>20232388fuck off already
>>20232389being easily pleased is a good problem to havehope your day gets better anon
>>20232401Yet, here you are. Being a dick
>>20232405poor baby you
>>20232409Nah, not a dick. Just not a faggot.
>>20232353>>20232376what loras?
>>20232431bad ones lol
>>20232413>50 shades of BBCThat's a movie I would watch
>>20232444There's honestly not enough interracial BDSM play porn out there
amanda peet bday
>>20232413I'm guessing by your silence on my two requests last night for Emma Roberts like this that it's a no-go?
>>20231749Argentinian schizo?
>>20232388>>20232413Awesome gens and perfect girl choices for BBC.
>>20232447Lil snowbunnies need some discipline
>>20231896Would a wizard be able to give the same treatment to Victoria Justice, Isabela Merced or Alice Eve?
>>20232452her lora messes up the pose a lot more than the others
>>20232472Emma and BBC are the perfect match
>>20232472Could you do Meghan Lane Morrison pls?
>>20232472Please consider Ariel Winter
>>20232472Is it the same for Jenna Ortega and Evanna Lynch? I requested them but I thought it didn't work out
>>20232481
>>20231357>>20231373Gotta love that this is pretty much fact now cause of her new book and interview of having her stating she lost her virginity by one of the crew guys while he was cheating on his girlfriend with her at the same time.
>>20232487Oh that's awesome thank you so much!
>>20231908Who?
>hey everyone let’s post celebrities getting blacked and tug our little dicklets!faggot thread
>>20232497see you tomorrow, chef
Moar eugecrazy please
>>20232504you already made that joke, dipshit
>>20232509and you already complained with no gen
Millie bobby Brown please!
>>20232516nope, someone else, retard
>>20232516Do you have a Lauren Babic lora by chance pls?
>>20232504Madelaine petsch?
>>20232518very believable
>>20232517covered in grease
>>20232524Getting her pussy eaten by Sadie
>>20232522>bawwwwwfaggot
>>20232376>>20232431Rim BJ Spit and Lesbian Rimjob on motionmuse
>>20232376>>20232530holy fuck, more
Make Britta eat Annie's ass, please!!
>>20232530natalie portman and keira knightley?
>>20232528>uuuuuuuuuhhhhhhhhhh faggot hehe yes that's it perfect I'm so clever
>>20232530jennifer lawrence + emma stone combo
>>20232530>>20232534>>20232539anya and karen gillan
>>20232537>he’s still replyingfaggot
>>20232542>he's still no genningno surprise
Need more eugecrazy
portela_baby wants to fuck eugecrazy in the ass
>>20232472Yeah I'm not sure why her loras seem to be problematic, but they often are...still, that one looks pretty good. Thanks, anon!
>>20232545hamtaro nigger
>>20232476They look so good together.
crazyryan3
Greta Padilla
More pegal
mo milkskin pegal_mn gosling crazymk
Ryan please
greta y ryan los locos
>>20232487Masterpiece
Remember to report rule violationsThis isn't /b/
>>20232589mo
>>2023258918yo
>>20232589Agus Thunberg
A little vacation will be good for you
>>20232594Greta Gosling
>>20232594anya gecko
>>20232594pegal_mn - ry
>>20232239yeah take that you dirty coke dyke!
>>20232472>>20232487Abby pls
Analingus NEEDED :)
any brittany venti?
>>20232621can we get sarah chalke?
>>20232621emma stone?
>>20232675YES PLS
>>20232675lovely
>>20232524> dirty black grease oil-smeared skinnot workin out for me today
>>20232675NICE. more?
>>20232681pretty good
>>20232681Anya without the "grease"
>>20232683lisa edelstein?
>>20232105more erin please
>>20232713no lora
>>20232748theres an old one, elizabeth debicki?
>>20232752love the setting,
>>20232748there's a lost one that was trained on bl16, someone has to have it somewherehttps://civarchive.com/models/1379964?modelVersionId=1559264the one in op gofile is illustriousxl
>>20232758>>20232752Same. More celebs caught fishing please.
>>20232761https://gofile.io/d/s5Q1JV
>>20232773no way, absolute hero
>>20232775Who is this supposed to be?
>>20232776sharing is caring
>>20231798What a babe. Gother up, please.
>>20231905>>20231908Yo requesting way more Shawkat.
>>20231966Brother more please.
>>20232091MORE. MORE
>>20232141Slytherin lipstick, please.
>>20232773>>20232779do you have the Lucy Liu one by chance?
>>20232427Slap some black lipstick on her and this will be wildly hot.
>>20232812Dude way more mew. Maybe goth maid?
>>20232799sry no
>>20232812>>20232819Can't ever have enough MEW. Please continue.
>>20232779>>20232773some cuddy kino coming up?
>>20232815Oh shit I bet she looks amazing with some heavy makeup and black lipstick! Crotchless, cupless, latex corset, with fingerless fishnet gloves and stripper heels to top it off.
More anal snowbunnies please
Why doesn't anyone gen celebs fucking tiny Asian cocks (surrounded by asian pubes)? I'm so tired of bbc. Ugh.
>>20232850Because asian cocks are ugly yellow small things
>>20232850Dicks in any capacity is a major LFuckin queers
>>20232850That's a weird way to spell giant slimy scaly barbed reptilian dragon cocks.
>>20232850No one wants to see that
>>20232856No it's becuz Asians are not frightening subhuman beasts. U want gens of nig cocks because u consider nigs 2 be wild animals. Racist fagcuck.
>>20232856whilst true, bbc always looks like the chick is getting fucked by a turd
>>20232850I've tried. Biglust just isnt trained on any JAV. Its BWC or BBC only.
>>20232879>BBCthat's how you know it was created by an american
>>20232879Too bad it can't make uncut cocks too
>>20232388more please
>>20232867>but everyone wants to see bbcKys
I need more ALLUUX
>>20232879bwc it is, then
>>20232832any Sky High MEW?
>>20232773Folder is empty now
>>20232683Mackenzie Foy?
>>20231888fuckin saved
>>20232586More of her
More eugecrazy3>>20232586>>20232583>>20232577 and pegal_mn
>>20232873Fun fact: that's because she is!
>>20233044kek based
>>20233062moar
More ryan please>>20233068>>20233062
>>20233101>>20233062More pics please
>>20233062nice face
>>20232845>>20232832>>20232819>>20233062more
>>20232833This.
>>20233160That.
>>20233150Nice
>>20233177
>>20233177>>20233184Love these but could you give her bigger tits?
>>20233150>>20233129>>20233062More crazygreta
>>20233062fuck it's private
>>20233062what about ryan pegal
>>20233068>>20233066>>20233063>>20233062more crazygirl pics please
>>20233062put her pics on a gofile bro
>>20233204face needs work
>>20233204Long leg is long
>>20233206>>20233062Is she your friend?
>>20233204Powerful legs/heels combo. Can hear the tip tapping of her sauntering across the room through the picture. More celebs like this please.
>>20233206>>20233204>>20233129>>20233062This girl could have a million followers if she accepted
>>20233211From the look of it she's probably "friends" with everyone. Very, very good, close friends.
>>20233062need to see her ass
wdym
>>20233217what about her boyfriend?>>20233224>>20233206
>>20233217bet she loves big black cocks
>>20233217>>20233062she sends nudes to her big dick followers
>>20233221>>20233204>>20233150mien king
>>20233226Ummm considering that they're naked together and being intimate, I'm pretty sure that's her husband, not her bf. People don't do that sort of thing outside the holy sanctity of marriage.
>>20233236And she sends pics of her getting big dick to her small dick followers. Everyone gets something, but some get more than others. And she gets the most.
>>20233232I doubt there's a cock that she would say no to, but I'm sure she has preferences for the giant gut destroyers for sure.
>>20233221WAY better solo! thanks
>>20233204>>20233221Olivia Wilde or Munn??
>>20233243>>20233250>>20233253>>20233258I want to see that
>>20233243>>20233250>>20233251are you for real?
>>20233258>>20233251>>20233062she must be jealous of her
>>20233275>he just mirrored an image
>>20233277You're welcome
>>20233204MOAR CUDDY
>>20233258he gets all the hot >>20233251>>20233206>>20233129bitches
>>20232832This is my favorite mew, second only to Ramona flowers.
>>20233251>>20233258very popular mf
>>20233258>>20233251>>20233250>>20233243make a new thread
Sarah Molina please>>20233279>>20233275>>20233265
>>20232296>>20232298>>20232299more olivia pleasee
>>20233303
blacked>>20233312>>20233206>>20233129>>20233062 olivia and greta
so mods dont ban spammers and trolls on /r/?
>>20233322evidently not
>>20233322Apparently not. Not even if you report them.
>>20233322So good.
>>20233317minus greta
>>20233328Woops I meant>>20233319So good
>>20233316>
Any Lindsey Stirling
>>20233322mo gretanon padilla and pegal_mk >>20233324>>20233317
>>20233333
>>20233352Always waiting for more Vic
>>20233351
>>20233351Any of the following? Kari ByronUma ThurmanJewel staiteMena suvari Lucy lawlessMorena baccarin Tea Leoni
>>20233366Emma R Z image lora, can you do something with her? Please and thanks.https://gofile.io/d/qX7Hlx
>>20233366>>20233380ill look into finding their loras
>>20232586More Greta and Ryan >>20233386>>20233383>>20233380
>>20233341who?
>>20233365aren't we all
More Euge
>>20233383What's the tag word?
More Pegal
>>20233402You know who
>>20233410Not sure what that means.
>>20233419word used to activate the lora
>>20233405oh godd........
>>20233410probably just "woman" since it's for zit
>>20233415who >>20233412
>>20233405VeryImpressivePussy
>>20233426Oh i have no idea, didn't know there was such a thing. I just asked an anon that i knew had the link to post it here
>>20233410Ariel Winter please
>>20233412post pics
>>20233454big dick pegal fucking her ass
Hola amigos
>>20233386If you’re the guy making these the other night, they were all on the list of loras
would you answer the door
>>20233490Only if she flashed me first (;)
>>20233490i dont drink and dont even live in a house...
>>20233401MOAR Anya
>>20233495Wow so you're a DOUBLE loser then? lol
>>20233502ANYAAAA
I want a sess group code, i want fullnelsonanon>>20232105and mirroranon>>20231945and shinies how about that
>>20233519nice anyawhat is she sitting in
>>20233505on the contrary - u r a drunkard junkie loser
>>20233502>>20233519>>20232035Would love to see more mirror gf selfie Anya
>>20233524>shiniesfuck off
>>20233527who knows anon
>>20233490I'd open the door on my knees
>>20233539... oh no
>>20233555Yes, Emma. You may enter :D>>20233558lol my new favorite aesthetic!!
>>20233555>>20233558very nicemoar pls, maybe anya or elle?
>>20233555kstew showing tits like this pleaseee
>>20233555Oh shit, creative af idea. This fucking works. More celebs like this please
>>20233555>>20233558That's something Alison Brie would do
>>20233575T H I SHOMAKE IT SO!
>>20233575Truth. I bet she'd even ding dong ditch strangers named if you dated her to.
>>20233539more
Any Kelsey Plum
>>20233524el estrallas secretas?????? Jajajaja
>>20233319Black lipstick?
>>20233473More. Please, so much more.
>>20233476>>20233537
>>20233599Oooo Sweeney next?
>>20233599alison brie desperately neededlove amanda tho!
>>20233473tinkertay is nice
>>20233502>>20233519>>20233539wizard still here?
>>20233555>>20233558>>20233599how about Alexandra Daddario and Hunter
>>20233599Anna Kendrick?
>>20233655She would. I don't know about in 2000 though. I think she'd only be about 10, yikes
>>20233224can you do this with Emma Roberts?
>>20233444Well the emma roberts zimage lora isn't that good ngl, at least with my prompt it completely fucks her up here is the proof lolol>nightmare fuel
>>20233661oh yeah, truly its the year 2000. At exactly 12:34:56, not a stock date from an AI or some shit, nope.
>>20233665we have two emma roberts z loras, one of them is shit and the other one is decentyou might have the shit one
>>20233647>>20233586
crazygirl lora >>20233472>>20233454>>20232586greta full nelson
>>20233670
>>20233679
>>20233679>>20233670anyaaAAAAAAAÃÃÃÃÃÃÃÃÃÃÃÂÂÃÃÂÂÃÃÂÂÃÃÂÂ
moar crazygirl
>>20233675put her pics in a gofile bro and we'll make a lora ffs - we can't access her profile because it's private
>>20233686no one wants a lora of some fucking retarded pajeeta, nigger
>>20233665Emma is so great, she transcend spacetime
>>20233351can you make one of these of asmongold?
>>20233668What's the good one? I gave him this one, MM gave it to me.https://gofile.io/d/qX7Hlx
>>20233670>>20233679need some olivia rodrigo like this pls
where all the wan gens of asmongold sucking and deep throating bbc?
>>20233693Well said!
>>20233686U log into my insta so u can see crazygirl3 fuck greta
>>20233698oh yea ok, that is the good one
>>20233705ig?
>>20233445got you>>20233668yea i for sure have the shit one, its called emma_roberts_9-11 something, link the other one if you got it>>20233693Lol
>>20233722Love it, thanks
>>20233722>emma_roberts_9-11thats the good one lol the other one is worse
The aurora gens where better than this, you lost your touch >Retard
>>20233722please make asmongold getting fucked like this
>>20233720who this? what's the story with her?
FOYledhttps://gofile.io/d/tOXx1l
>>20233736>>20233720>>20233713>>20233705samefag, reply to this spic
>>20233670>>20233502>>20233519more naked please
>>20233739fuckfoys!
>>20233733OK anon, ill do it. just downloaded him. But i warn you... he's gonna have a pussy
>>20233753Ayo, is that Sublime Linebacker??
okay so NO Alison Brie flashing on the Ring camera then? Cool. Great for morale
>>20233733>>20233752Here you go anon, as you requested.. i need to go wash my eyes out now
>>20233759No more anal snowbunnies either
>>20233761Evanna Lynch please
>>20233759Yeah, and bitching and moaning about not getting spoonfed a very specific gen when the thread is in a lull and getting spammed into oblivion is definitely helping.
>>20233761Kek
>>20233762That I'm okay with. Genning dicks is fucking gay and race-cuck fuckery is especially fucking gay
>>20233761Noah, build me a boat.
>>20233767Helps me anyway :)
>>20233772How?
>>20233490>>20233555>>20233558>>20233599>>20233655Could you gen Anya doing this? curious how it turns out
>>20233722do you request?
>>20233380Today on Mythbusters..
https://gofile.io/d/hTYKLTI've made a zip of cote De Pablo, Ziva from NCIS. She is a severely underrated babe and could use a lora and someone to gen her if any of you wizards are so inclined. Thank you.
>>20233779Zivabro! It's Zivamigo! Welcome back! Today's the day, I can feel it!
>>20233558>>20233555>>20233599Is this a lora or is it all prompt?
>>20233778we are testing the myth that a woman can't have more than ten orgasms in a row
>>20233786I dunno if the myth will bust, but I know I will!
>>20233761Someone go post this on /v/
>>20233778punish Anya, that sexy girl needs it after what she has done
>>20233798What did she do?
>>20233794Especially given that they will test it thoroughly for hours
>>20233799you wouldn't believe me if I told you. just something so dirty that she needs to be taught a lesson
>>20233778;)>>20233777yes>>20233786>>20233800kek
>>20233805Would her daughter handle it better?
>>20233805do anya or elle or emma too pls
>>20233804Yeah, now I NEED to know. Did she not squeegee the soap scum off the shower door when she was done? Nasty slut.
>>20233701second this, more olivia
>>20233805Would love to see the Game of Thrones ladies
>>20233380>>20233798once i finish anons requests i missed two days ago i got you>>20233806>>20233812names pls, i don't know any of them
>>20233805Abby Boom please?
>>20233380If you have a request please make sure they are on this list>https://huggingface.co/malcolmrey/zimage/tree/mainAlso please just request one or two at a time from now on anons
>>20233827Uma's daughterMaya HawkeGoT ladies :Sophie Turner Maisie Williams Natalie Dormer Carice Van Houten Rose LeslieEmilia Clarke Nathalie Emmanuel ...
>>20233599Maisie Williams like this please
We might as well move back to /b/
>>20233380>Lucy lawless>>20233842choose 2 from that list and check if they are on the link i posted and i got you once i reach you
>>20233805my requst is Kiernan Shipka,Rachel Zegler,Hunter, nell tiger free, naomi scott
>>20233841Jenna Ortega and blonde Emma Myers please?
>>20233850Sophie TurnerMaisie Williams
>>20233850Anya Taylor-Joy
>>20233849Yeah this has gotten pretty bad.
>>20233841Please can you do Aimee Garcia? You're the first one I see with a lora of her!
>>20233849>>20233862Make a thread
>>20233857Maisie
>>20233850amanda tapping?
>>20233850Evanna Lynch
>>20233380>Morena baccarin
>>20233865Wouldn't make a difference, they'll just spam that one too.
Dafne <3
>>20233875But there will be more traffic to balance it outHere the thread is just dead, but still spammed
jane krakowski is on zimages, can you gen her?
>>20233886>>20233875Yeah we honestly need more random people browsing the threads. Being so dead makes it worse.
>>20233874Deborah Ann Woll pls
>>20233894I bet most of the requests right now is just the troll anyways, spouting random namesThis place is dead
>>20233380>Tea Leoni
Any of the Australian Pop queen Delta Goodrem
>>20233351Bebe RexhaHope SoloLea MicheleHalseySimone Biles
>>20233765
>>20233931Awesome, thanks friend
>>20233931I fucking love Evanna
>>20233931Sophie Ellis Bextor
>>20233940Best Potter girl
>>20233849If you're not the spammer then you're really dumb.
>>20233944Very much true
>>20233655in this realistic and relatable case, i would
>>20233906That's 100% what it is. He probably got hit for spamming replies and posting random gibberish so now he's pivoted to just spamming random celeb requests to skirt the mods.
>>20233849Yeah because things will be better on /b/. We're not falling for this shit because of one dumb Sunday.
>>20233953It's been multiple days retard
>>20233798
>>20233940I think this thread needs more Evanna Lynch
>>20233959Samefag mind games have broken you far too easily. You forget why we left. Man up and stop doing what they want you to.
>>20233961You clearly are in trouble
>>20233953He is pretty much back to his old posting habits exactly and /r/ mods to nothingThis is indistinguishable from /b/ then
>>20233965Yes please
>>20233965Agreed
>>20233807
>>20233971There were multiple spammers on b posting twice a minute in the days before the migration. This is not that. This clown is not why we left.
>>20233973>>20233974As always, I'm just reposting and hoping someone will join in
>>20233971Retards, mods don't do anything because they love shit posters bring traffic to this dead shithole. They pay indians to keep this entire site active
>>20233987>repostingWhy, you poor or something?
>>20233785grok
>>20233829No idea who that is anon>>20233842>sophie turner>>20233969???
>>20234004poppy?
>>20233965>>20233987LOVE THAT KIN[O] THO
>>20234004Anya is angry and this device won't restrain her for long
4 fingah mastubah
>>20234004Thanks, could you try her as a redhead please?
>>20233999Yep. Poor and something)
>>20233842
>>20234004Yeah she's a member of the Yeah Mad crew on yt but she's not on your list anyway.Thanks for the heads up at least
>>20234020fuck, she's so hot
>>20234024Perfect, thanks
>>20233987Np. More with cum on face/in mouth?
>>20234032I agree, but for some reason it's not popular here
>>20234048less cock, pleaseno cock, in fact
>>20234056JFC, how do you pussies ever watch porn?
>>20234048this but no cock.
>>20234056Here you go
>>20234070>m.jpgBut other than that, excellent
>>20234061lesbo only
>>20233920>Hope SoloPls no
>>20234079Well, the images aren't mine. But I still post what I can
>>20233978thanks for the elle
>>20234070Needs more cum in her mouth
>>20233852
new thread when this 404s soon>>20234086>>20234086>>20234086
>>20234084It would be better to post nothing than posting thumbnails
>>20234088This also exists
>>20234091They are not of good quality either way, look at those eyesAmateur stuff, babby's first AI pics
>>20234092And it's fucking hot
>>20234084mm mm skinny queen
>>20234093As I already said, unfortunately I can't make fakes. If you can and know how to do it well, I'm all for it
>>20234117But you can learn how to save pics
>>20234120And you can learn how not to be a whiny lil bitch
>>20234117he means you're obviously a phone posterphone pics are compressed to be "optimized"the "m" suffix at the end of all your pics is the giveaway. that stands for mobile. when you save pics on the mobile site theyre smaller.so yeah dont repost or learn to get the full size pics on mobile. i cant tell you how to do that cause im not a smelly phoneposter.
>>20233853
>>20234132Thank you anon
>>20233978re-gen
>>20233853No emma myers lora sorry>>20233864aimme>>20234150real nice job
>>20234089>>20234111thank you
>>20234162Thank you so fucking much! I wish her loras were more popular
She goes from Aubrey Plaza and morphs into Ana de Armas lmao
>>20233868amanda tapping
>>20234117Just go into the address bar on your browser when you open the image, if there an m, delete the m and you get a better resolution image. It's not really a thing on /r/ though, that was yet another shortcoming of /b/.
>>20234198thanks dude
>>20234196I was not expecting to see a Sasha Grey lora in your list
>>20234196Mia Khalifa please
more crazygirl and ryan next thread
>>20234196kaitlin olson?
More Wiz Khalifa
>>20233899
>>20234259She really would look amazing just slightly chunkier like that IRL.
>>20234259Nice, thanks
>>20233920>Hope Solo
More Pegal's crazygirl
Aubrey shouldn't be this white.
>>20234188please make Anya cumming
>>20234279Disagreed it's hot on her. Just make her goth. That would suit her.
>>20233920>Halsey
>>20234275Kat Dennings would be nice.
>>20233941
>>20234318Thanks, it's nice to see her
>>20234322holy shit balls... nice
>>20234322nice bunya
>>20234230
We are returning to /b/Our 1 true homeHugs>>944715813>>944715813>>944715813
>>20234333GF style (Emma) YESSSSSS!!
>>20234333SEXY SELFIES FOREVER
>>20234332You won't be missed
>>20234237>>20234244
>>20234349>Mia with glasses So great
>>20232287>>20232290>>20232291Very nice. I like
>>20234332/b/.....it's time........
>>20234300
>>20234364Brie Larson?
>>20234346U hate me because u r me
>>20234322
>>20234389Why are you still here?
>>20234399
>>20234399need pubes
>>20234402
>>20234401/b/ecause I love u
>>20234402Playboy meets Hustler
>>20234408
>>20234322Wowowowowowowee
>>20234331FINALLY, I've been waiting to see her naked for so long you have no idea.
>>20234399>>20234402>>20234408>>20234421I'm not even an Anya fan but these are the best goddamn ATJ gens I've ever seen
crazygirl lora
>>20234433You are an Anya fan now
>>20234401Because he's getting paid like 11 cents a post to fuck up these threads.
Pegal is a cuck
Next>>944715813>>944715813>>944715813
>>20234433Thank you anon. Glad to convert anons to the church of Anya
next thread please
>>20234459>>20234086#
>>20234503this style for ALL the girls, pleaseespecially the brunettes!
>>20234503sext, can you make Anya?
More Pegal to go viral
>>20234511
>>20234538Jlaw or Jlevy?
>>20234538super hot
>>20234538So hot. more of this sexy thing!
>>20234545
selfie nudes are boring and for noob genners that cant handle a prompt more than 4 tagshave her stripping on stage spreading her ass or something
>>20233778NUT BUSTED!!If there is any justice in the world we will receive MOAR! I wish somebody would do hundreds os her!
>>20234543
>>20234538>>20234556More, Anya looks amazing naked in front of the mirror
>>20234561
>>20234566This is a fun way to finish the thread, good job.
>>20234561More JLaw please
>>20234566very nice ana
>>20234566ooh Ana looks amazing>>20234561not bad either
>>20234538>>20234556More of her
>>20234556does she ever take mirror selfies in bedroom too or only bathroom?
>>20234409If you love us, set us free.
>>20234575>>20234576>>20234577>>20234582
>>20234586i'm keen for more
>>20234586MBB please
>>20234586the face looks a little off
>>20234196If I was the Goa'uld, this is what I'd do to Captain Carter too. Fucking hot.
>>20234577>>20234582
>>20234333Sexy Emma, she's been sorely under genned this weekend.
>>20234599
>>20234596MOAR
>>20234586>>20234596anne h or j chastain?
>>20234592
>>20234599she had an entire Emma thread
>>20234603nicE
>>20234608Thanks
>>20234603Beautiful, thanks based anon.>>20234609This weekend? Where was it?
>>20234538>>20234556>>20234596You make an amazing Anya, keep up the great work wizard
>>20234606
>>20234616>>20234612
>>20234599>>20234609here on /r/ had her own thread, it was great
>>20234624>>20234625best aesthetic EVER
>>20234624O MOM
>>20234624
>>20234625You got any Natalie or Keira in your bag?
>>20234635dam son
>>20234635Ariel Winter please
>>20234538>>20234556>>20234596ANYAAAA. are you genning or reposting?
>>20234635YOOOO
>>20234644>>20234647>>20234639Im genning rn, same anon that was doing the fuckmachine images
>muh believability
>>20234653Nat Dormer if and when you get the time, thanks
>>20234653>>20234586Lovely!
>>20234653You should give yourself a name
>>20234653>>20234644you are a gen god. loved your machine gens and these look great too!
>>20234628Was her name in the thread title? Help an anon out.
pegal loves chatrandom
>>20234664He is just messing with you
>>20234586Give this Dafne some bush pls, she is perfect.
>>20234642>>20234661I wont name fag but someone named me DungeonAnon im fine with that.>>20234663thank you
>>20234669Sort of had that idea, but was worth surfing the archives on the off chance. Thanks anon.
>>20234674Nice Ariel, thanks
>>20234658
>>20234538More blonde Anya
>>20234322Incredible. Can you make her lipstick black?
>>20234403Go back to /b/.
>>20234322>>20234691Agree, this setting with black lipstick would be hot
>>20234685Incrediblegod she's fuckin hot
>>20234673
>>20234685Nat Dyer next?
>>20234625Ariel or Selena? Or maybe ms Dennings?
>>20234674Would love to see her with glasses if that's not too much to ask
>>20234698McKenna Grace
>>20234703I'll take those requests I'm sure he only does Emma>>20234700got you next
>>20234700
>>20234709You're a real one, dungeonanon. Nice Silverman.
>>20234712thanks! olivia munn or wilde and I'll let you get to others
MIRROR ANON IS A GOD
Believability is key.
>>20234698Hot AF!>>20234709Is that Sarah Silverman?
>>20234703
>>20234729I miss this Selena :(
>>20234703>>20234703
>>20234707
>>20234715;)>>20234725yes that's Sarah
>>20234715
>>20234708
>>20234736Thanks
>>20234729>>20234733Exactly what I wanted. Thank you.
>>20234752Always a yummy addition.
Can we all be blessed with more Anya?
>>20234752Froggie <3
>>20234756
>>20234752How about Alba? Never see much of her. Maybe a run of old school celebs like her and Paris hilton and Lindsay Lohan?
Can you manage a Grace Caroline Currey (Fulton), Mirror Anon?
>>20234764So sexy! More Anya
>>20234764
>>20234766
>>20234774can you do her giving us the finger?
>>20234774Tate McRae?
>>20234782DAMNNNNNNNNN
Pretzel Keen
>>20234764>>20234774fuck yeah. hot Anyas.you are best genner of the thread
>>20234766>>20234766
>>20234766>>20234766>>20234766my Lohan lora isn't the best
>>20234782>>20234792Brother you are a prince among men. Thank you sir.
>>20234783>>20234792>>20234797Anya giving us all the finger?
>>20234783>>20234790thank you anon
>>20234802YES ANYAAAA
>>20234797Are you kidding? Top shelf shit sir.
>>20234802So hot! any chance of more Anya with brunette hair?
>>20234764>>20234774>>20234802Pecfection. both the girl and the Wizard that genned her
>>20234802Do chlomo
>>20234787no tate lora for zimage sorry :/
>>20234806>>20234808
>>20234809>chlomois this her?
>>20234815Can you do Lindsey Stirling and Bebe Rexha
>>20234802black lipstick?
>>20234818Yep, a face only another lesbo could love.
>>20234822
>>20234802>>20234815Loving the Anyas.
>>20234822>>20234822
okay ill admit i made the new thread way earlier than i could have but i didnt think itd be on page 10 for 3½+ hoursbut now its two away from the page 11 voidso just gonna cross-post again. most people are there now anyway>>20234086>>20234086>>20234086
>>20234834Grace Caroline Currey?
>>20234090>>20234838you made that thread three hours ago, almost 4 and there 45 images, no thanks faggot ryan>most people are there now
>>20234839
>>20234845You. God. Damn. Mother. Fucking. Prince.
>>20234845Wow, keep this one in your back pocket, she's a rare treat!
>>20234829>>20234826>>20234810>>20234802These are all Z-Image?
>>20234810HOTTTTTT YES
>>20234845She is cute, who's this?
>>20234854yes
>>20234845phenomenal, got her big old tiddies right and everything
>>20234810I know we had a few selfies of her, but Emma R would have been a natural for these...she's known for flipping the camera off lol.
>>20234862Grace Caroline Currey, best known for being Mary Marvel in the Captain Marvel movie.
>>20234854>>20234862These are great! Can you do Anya?
>>20234625lauren lapkus pls