[a / b / c / d / e / f / g / gif / h / hr / k / m / o / p / r / s / t / u / v / vg / vm / vmg / vr / vrpg / vst / w / wg] [i / ic] [r9k / s4s / vip] [cm / hm / lgbt / y] [3 / aco / adv / an / bant / biz / cgl / ck / co / diy / fa / fit / gd / hc / his / int / jp / lit / mlp / mu / n / news / out / po / pol / pw / qst / sci / soc / sp / tg / toy / trv / tv / vp / vt / wsg / wsr / x / xs] [Settings] [Search] [Mobile] [Home]
Board
Settings Mobile Home
/v/ - Video Games


Thread archived.
You cannot reply anymore.


[Advertise on 4chan]


File: 1749130972282706.png (3.09 MB, 3839x2159)
3.09 MB
3.09 MB PNG
No announcement on when the next one starts yet but we will be ready...
Blaze is a fat fuck.
>>
pokemon mansion is now Claude VI:s tomb. He will haunt any and all who dare enter
>>
RIP
At least he got surf
>>
F.
Eagerly awaiting next run.
>>
>>730508960
kino
>>
How hard can it be to fix this shit
The google AI did it
>>
Apologize to us doomGODS, right now, hopefaggots
>>
>>730509075
giving claude access to the internet for answers would work
>>
File: 1755094608789381.jpg (182 KB, 1080x805)
182 KB
182 KB JPG
he got what he fucking deserves!
>>
did OBS crash again or is he really kill?
>>
File: 1766647573848486.png (337 KB, 660x687)
337 KB
337 KB PNG
RIP
>>
File: 1750441978008981.png (124 KB, 1174x621)
124 KB
124 KB PNG
based
>>
>>730508831
He dug his own grave.
>>
>use_emulator
how come nintendo allows this :O
>>
>>730508831
kill yourself
>>
i thought he was doing well. is mewtwo messing with him?
>>
>>730509227
>immediately turns the question around, ready to fellate you, whichever pokemon you say
I hate AI chatters so much
>>
File: 1766723596700177.gif (3.97 MB, 432x243)
3.97 MB
3.97 MB GIF
There are two threads
>>730496636
>>730496636
>>
>>730509267
He's running it on an original gameboy, the emulator refers to emulating a human finger with a machine to push buttons
>>
>>730509405
he clearly wants a sudowoodo because he knows the truth
>>
>>730509075
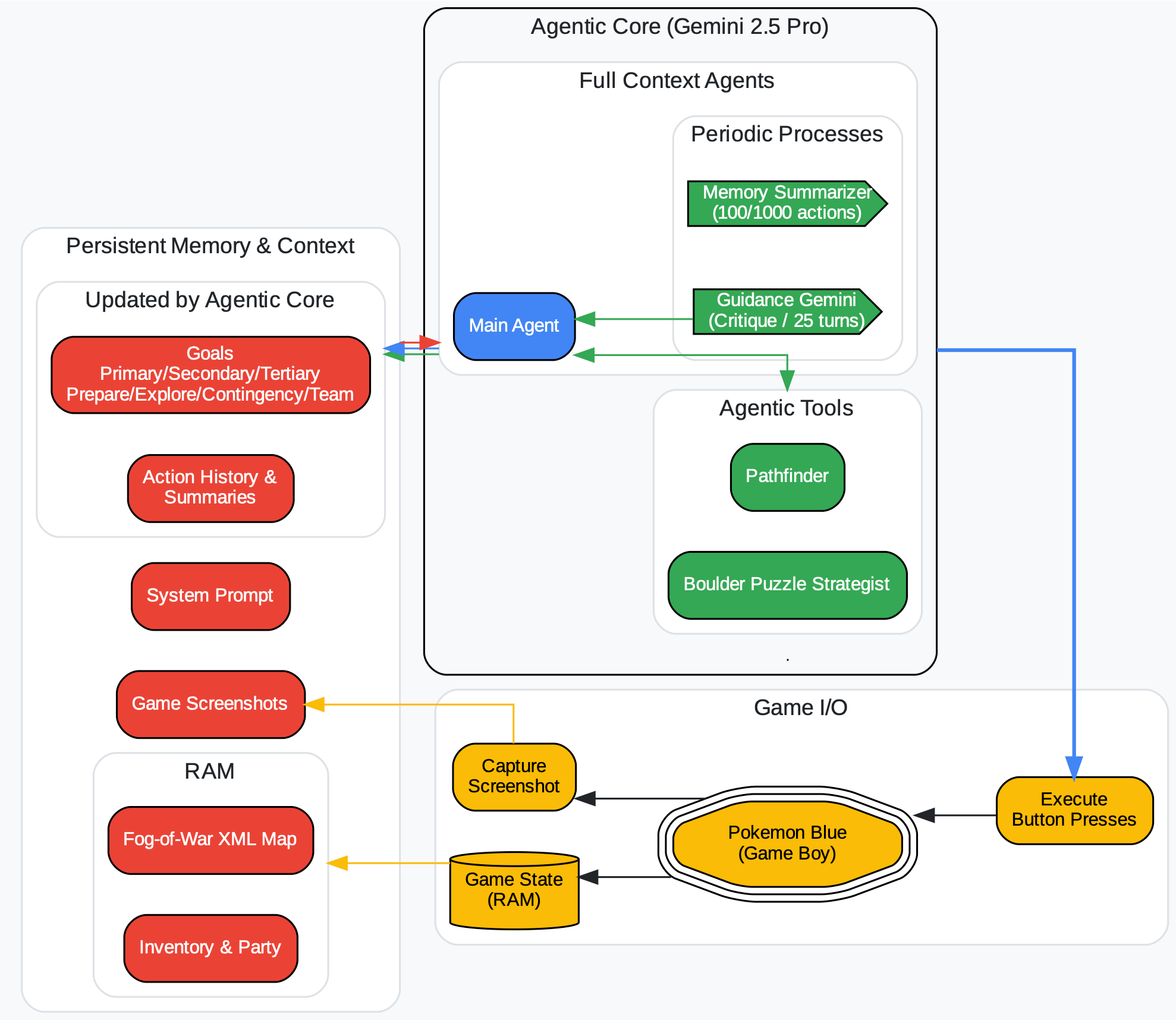
Didn't they give Gemini a full map to view the whole time?
>>
Excellent run by this Claude. Defeating Safari Zone was seen as impossible. Fuck Diggers.
>>
>>730509075
Jeetmini literally had the dev tell it what to do. You are brown and always will be, filthy jeet.
>>
>>730509753
hopefully next run will be the return of SPROU and a no-digger team
>>
File: 1675999137161156.gif (3.42 MB, 640x426)
3.42 MB
3.42 MB GIF
>>730509814
>I'll choose SQUIRTLE!
>>
File: 1767619941351286.jpg (11 KB, 350x239)
11 KB
11 KB JPG
ALL THESE SQUARES MAKE A CIRCLE ALL THESE SQUARES MAKE A CIRCLE ALL THESE SQUARES MAKE A CIRCLE
>>
File: 1748891318299513.png (149 KB, 1080x1080)
149 KB
149 KB PNG
>>730509901
at least if he picks squirtle he maybe won't overlevel the shit out of it to beat brock and misty so the team will be more balanced
>>
Filthy fucking DIGGERS killed this run. Hopefully the next Claude's harness tells it not resort to dig/teleport/escape rope so quickly.
>>
>>730508831
theyve spent more gpu power botting these threads than solving a stupid childrens video game with a language model

saars i so excitged
>>
>>730509997
If they're using bots, maybe they should do something about the 5 average viewers on the stream itself
>>
>>730509753
He completed safari zone only halfway as he forgot to pick up the gold teeth needed for strength HM
>>
>>730510073
How were you supposed to know the only way to beat victory road is by getting some faggot's teeth?
>>
>>730508831
rip great moments and content
>>
File: 16374791649305153.png (477 KB, 500x707)
477 KB
477 KB PNG
>>730508831
So the thing that cant do what toddler can is going to do backbone of world financial transactions?
>>
>>730509997
dall-e jeet is mad.
go seethe somewhere else, krupesh.
>>
File: 1748547241129121.png (24 KB, 1000x1000)
24 KB
24 KB PNG
>>730509974
Diggers ruin everything.
>>
>>730509332
Edgy
>>
Reminder that trying to hack together a way for a chatbot to beat one video game poorly is an entirely pointless endeavor from every conceptual angle.
This is not a test of claude's abilities, there is no general problem set that can be solved here, it's wanking.
>>
Hopekeks. Apology forms. Now.
>>
I have checked in these threads maybe 3 times since this stuff started
What is the digging thing? Does the AI always choose to use dig whenever it doesn't find a path immediately?
>>
nibbles save us
>>
File: 1764616727015920.png (139 KB, 1000x2000)
139 KB
139 KB PNG
>>730510636
>Does the AI always choose to use dig whenever it doesn't find a path immediately?
yeah basically
if the AI didn't have a panic reset button it would progress much faster because it'll be forced to fuck around and look for paths for longer
right now even while making progress he digs out the millisecond something doesn't goes his way
>>
>>730509810
>>730509649
Can I get a source on that so I can laugh at jewgle?
>>
>>730510636
>>730510724
I know I'm a broken record but Claude can't think and has no capacity for spacial reasoning, there's no way for the chatbot to "know" whether it's stuck and in need of a reset with dig. Obviously the bot needs to be able to avoid getting stuck or losing sanity (ie getting lost), but effective rules for its use are going to be pretty hard to establish since the context window is limited and Claude can't know without being told.
>>
File: 1450232394753.jpg (94 KB, 1269x1269)
94 KB
94 KB JPG
>>730510736
Do I look like I would lie to you, my favorite anon?
>>
>>730509810
...as opposed to what?
What do you think the Claude harness is doing?
>>
>8 year olds in the 90s completed Pokémon
>Thousands of idiots on twitch managed to complete Pokémon (multiple times)
>A fucking FISH completed Pokémon
>AI can't complete Pokémon Red
>Pi can't even get to the first gym after several years
Anytime someone says "oh AI is going to take over completely" I'll just point them to Claude.
>>
>>730511239
If you believe the fish thing then you are dumber than claude
>>
>>730511239
Exactly why I was annoyed when this meme kicked off under the name of "AI"
Had to explain to relatives that it's just text prediction so many times
>>
>>730508831
Is it difficult to beat this puzzle?
How long it took you to beat it?
>>
>>730511239
Claude is not AI
Say it again. Understand it.
CLAUDE IS NOT AI
CHATGPT IS NOT AI
LLM'S ARE NOT AI
THEY ARE STATELESS CHARACTER GUESSING ALGORITHMS
LETTERS GO IN, GET TRANSFORMED, LETTERS COME OUT
IT IS A PARLOR TRICK
>>
Literally just ban Dig.
>>
>>730511479
So exactly like a brain speaking a language?
>>
>>730510130
You weren't. You were supposed to play the game and find the gold teeth, then remember the guy who was missing his teeth. Only then after giving his teeth back are you supposed to figure out that teeth = strenght.
>>
>>730511479
It's an upgraded version of Deep Learning which is a AI branch
>>
How far will the next go>?
>>
>>730511239
>8 year olds in the 90s completed Pokémon
I have no idea how I did though. Although maybe 8 year old me was smarter than I give him credit for, I did figure out you could do some of the gyms out of order if you wanted.
>>
>this thread
You people type like bots
>>
>>730511639
People understimate how tenacious 8 year olds are, they will go everywhere and talk to every NPC when stuck
>>
>>730511354
>it's just text prediction
At a certain level, text prediction requires something resembling human intelligence.
>>
>>730511639
easily accomplished by having a memory capable of remembering something for longer than like 5 minutes
and also by not using dig
>>
>>730511715
Seems the anti AI chinese shills creeped out of there usual hardware threads into here
>>
>>730511239
Gemini already beat pokemon long ago, it's just claude being shitty.
Also lmao at betting on AI somehow stopping at a very arbitrary step you decided, it's like handfags.
>>
>>730511537
>A brain is just solidified math taking characters in and spitting characters out!
You're retarded.

Let me be perfectly clear: there is nothing magic about the brain. AI on silicon is absolutely possible and we are taking strides in achieving it.
LLMs are most like, if we're incredibly generous, frozen language centers. Research done on those with a severed corpus callosum even show linguistic behaviors similar to LLM hallucination.

The brain is far more than a language center, and no stateless process could ever properly mimic a brain.
>>
>>730511783
I don't wanna go over lukewarm thought experiments with you, we both know it's not AI
https://en.wikipedia.org/wiki/Chinese_room
>>
>>730511575
>It's an upgraded version of deep learning
You have no idea what the fuck you're saying.
>>
>>730511507
Kind of defeats the purpose of the challenge, the AI needs to be smart enough not to know not to use it
>>
>>730511858
Chinese room isn't just lukewarm but brimstone coal retardation that doesn't even work as a thought experiment. The system it hypothetically creates is a language in itself with its own syntax that still requires an intelligent actor to comprehend and carry out, and it would require more mental bandwidth than just knowing chinese.
>>
>>730511715
I passed the captcha so I can't be a bot.
>>
>>730511783
>At a certain level text prediction requires...
Nigger do not try to redefine autofill as requiring human intelligence "at a certain point" when "at a certain point" means it is no longer functioning as autofill.
>>
Which was the funnest Claude out of the six thus far?
>>
>>730511858
>no a computer can't have a mind because it just can't okay
>>
>>730512127
It can, if it wants to. Current LLMs cannot
>>
>>730511960
What experiment? There's no experiment, this is masturbation.
Claude isn't an intelligence and jury-rigging it to "beat pokemon red" is a hyper specific challenge for the harness author with no general problem set to solve.

It's masturbation
>>
>>730512123
still claude jr. but claude 6 (current) is the second place
>>
>>730511479
>>730511354
This isn't flying its just GLIDING. People will NEVER fly off the ground.
>>
>>730512194
do you even know what masturbation actually means?
>>
>>730511783
you are fucking insane
If you statement was true, journos would be considered intelligent
>>
>>730512249
If the Wright brothers told everyone that their glider can do transatlantic flight already, I would also call them faggots
>>
File: 1759250613325569.png (18 KB, 1600x908)
18 KB
18 KB PNG
NIBBLES' suffering has finally ended...
>>
>>730511479
I don't care fag just generate my damn essay already
>>
>>730510724
If it doesn't have a panic reset, it will inevitably lead to the blackout strategy.
>>
File: 1768058844328717.gif (145 KB, 1280x1284)
145 KB
145 KB GIF
>>730512123
Probably Claude Jr. with Claude VI a runner up. The others had the occasional funny moment but those two have definitely resulted in the most OC.
>>
>>730512505
the blackout strat takes way longer to apply which so he'll get bored of it and try something else
>>
>>730512123
jr still, ss anne saga is still unmatched
>claude's biking adventure
>the captain doesn't like sick birds
>fishing guru
>captain claude
>only sailors know
>ss anne leaving
>kurrokko!
>>
>>730512127
That is not what the chinese room says
>>730511973
The Chinese Room is quite brilliant, actually. So much so I'd call it prescient.
Understanding in the way a human mind does involves more than a stateless and static calculation by a singular set of rules. It involves a dizzying array of conceptual mapping, internal simulations, battling heuristics, memory retrieval, all synchronized and sharing information between processes.
These are processes an LLM is not capable of performing, and not for a lack of training or compute.
>>
>>730512265
It's a pointless exercise in self pleasure
Happy, pedant?
>>
I can't afford ram because of this.
>>
>>730511827
>>730511990
Yep as I expected
>>
Rest in Power.
>>
>>730512785
nah thats because you work at mdonalds, get a real job
>>
File: 1740041469760471.png (144 KB, 480x480)
144 KB
144 KB PNG
Doomchads fucking WON. The delicious despair of Hopecels sustains me. You thought it was over after he """"""""""completed"""""""""" the Safari Zone. DOOM RIDES TOGETHER!
>>
>>730512629
What system in the chinese room allows you to skip any of that?
You could realistically devise a chinese room that a crow could carry out, but it would be naturally limited by the crow's own intelligence so the amount of chinese characters and syntax would be limited too. The system would overwhelm a human too past a certain point since the system would have to be incredibly complex, more than the languages it's translating.
That is simple proof that the chinese room would require intelligence to work since comprehending and carrying out instructions is indeed very much a function of intelligence.
The thought experiment simply created a completely new language to shift a goalpost without ever answering the question of whether an unintelligent actor could learn it. A more apt experiment would be a massive precomputed lookup table with all possible answers which could indeed be arguably not intelligent, but it's not how AI works anyway.
>>
>>730512431
Good rat deserves a break
>>
File: 1757685912667530.jpg (1.05 MB, 1755x1374)
1.05 MB
1.05 MB JPG
>>730512954
i never doubted, brother.
>>
>>730511170
Claude's harness isn't spoonfeeding it all the answers or it wouldn't be in this mess.
>>
>clod is cheating like the rest of them!
>cc flashes her panties and cheers claudes dig strategy into an early grave
lol ok jeetmini shill
>>
>>730511479
LLMs are literally very much AI, in fact even the first computers were AI. When people argue about something not being artificial intelligence then actually mean "artificial human" which no AI is even trying to be.
>>
>>730513030
>This entire post
Anon you don't know what the chinese room thought experiment is.
It's literally just trying to help dumb fucks visualize the concept of replying to text solely based on unchanging rules as opposed to complex and fluid understanding.
It's not about an actual fucking room or device you stupid stupid motherfucker
>>
>>730513728
>Switches by themselves are intelligent the moment you build a nand gate
No.
>>
Think its actually ded or just regular dev incompetence (with a splash being on victory road when he turns it back on, no help btw B^))
>>
>>730513765
There's no possible way to devise a system that isn't complex and fluid when dealing with complex and fluid inputs, you can't simulate something with a system that's simpler than what it's simulating to begin with. The "thought" experiment falls apart as soon as you actually think about it and you are a dunning-kruger moron.
>>
I wonder if the dev will be ballsy enough to pull the "hmm claude progressered when the stream was down oops :-)" shit again?
I'd be okay with it now, I want to see him get floored by victory road.
>>
>>730513448
The only difference is how much information is provided and what instructions were given, it's far more a test of the harness than it is of the LLM
>>
>>730513903
i'm going to assume incompetence since dev hasn't said anything and there wasn't a countdown
>>
>>730513980
that's the point though
the less of a harness the more it's testing the actual AI, instead of the harness
the claudev said that the eventually there will be a claude run that is vision-only with no navigator and such shit
>>
>>730510567
It's a good test of whether it has a grasp on reality or not. I would expect and AGI or an ASI to be able to beat this game easily.
>>
File: 1747221509450842.png (384 KB, 1978x1716)
384 KB
384 KB PNG
>>730510567
It's extremely useful for agent research and helps developers to make other real world agents, Gemini was more competently designed since it could build out a map but the image recognition was bad so it relied entirely on RAM.
https://www.dbreunig.com/2025/06/17/an-agentic-case-study-playing-pok%C3%A9mon-with-gemini.html
>>
>>730508831
killed by TM28 - TOMBSTONER
>>
>>730513921
Static text is not complex and fluid
Anon you are an idiot.
>Muh dunning kruger
Doesn't say what you think it does.

>You can't simulate a system with something simpler than that system
Anon, that is precisely what a simulation is: an attempt to recreate a more complex system with a simpler one within acceptable accuracy. You are a MORON.

The practical viability of the Chinese Room is unimportant (and an LLM is a perfect example of a chinese room, ask anyone with any level of expertise), what's important is understanding the concept that a set of rules taking in text and spitting out a result is not the same as understanding in several ways.

That is not to say brains are not deterministic or that they're magic, they just involve a lot more than a single cluster of transformers.

It's funny, talking to you is almost exactly like talking to theists invoking the god of the gaps
>>
>>730514208
>It's good for agent building!
You mean the useless shit nobody wants that becomes obsolete with every new release?
I don't care about your new term for prompt engineering, this is retarded.
>>
Hopes/Expectiations for Claude the seventh?
>>
>>730514641
sonnet model is up next so i expect a death to safari zone
>>
>>730514641
8 badges/dig
>>
>>730514641
No diggers
>>
>>730514641
No matter where no matter how
It all returns to DIG
>>
>>730514380
kek
>>
>>730514423
>The practical viability of the Chinese Room is unimportant
What the instructions are and how they are comprehended and carried out is not only important but the only defining factor. The only way you could possibly realistically make a chinese room is by essentially having a full chinese language course and assuming that the agent already knows the language used for the course, which inextricably requires intelligence.
You don't know what you're talking about because you clearly barely even thought about the lukewarm thought experiment you're championing. Can you think of a chinese room that couldn't have its output be directly derived from from the agent's own intelligence level?
If you wanna shift the discussion to meaning then it's even weaker, since the agent would derive meaning from the new syntax they learned, just like they derived meaning from the equally arbitrary symbols used for the languages.
>>
>>730514694
How bad is Sonnet compared to Opus?
>>
>>730514694
The last sonnet model was boring and died in the rocket hideout.
>>
Can't they make it so the AI actually uses the graphics instead of transforming it into ASCII then having it read it?
>>
well
at least he got far this time
getting stale though
>>
>>730514868
Stopped reading after the first sentence. I don't have time for someone answering "but I did eat breakfast"
>>
Imagine how many millions of gallons of water were used on Claude Plays Pokemon. Imagine how much normalfags would seethe upon learning this information.
>>
>>730514920
sonnet is, by definition, the cheaper inferior model
jr. was an opus, VI was an opus, and those were the two best runs so far
zero hope for claude VII to be interesting as a sonnet
>>
>>730514868
I don't think you know what the chinese room is, anon.
>>
>>730514968
>Can't they make it so the AI actually uses the graphics
they already do
>>
>>730514868
>The only way you could possibly realistically make a chinese room is by essentially having a full chinese language course and assuming that the agent already knows the language used for the course, which inextricably requires intelligence.
That's not how the Chinese Room works, though. The "point" is that the guy in the room never "knows" Chinese, he simply follows instructions that describe how to transform a sequence of symbols he doesn't understand to another sequence of symbols he doesn't understand. The system as a whole can communicate in Chinese even if no single component is able to on its own.
>>
>>730515129
>texans suffer for my entertainment
why would I seethe?
>>
>>730512123
Whichever one spent like nearly a week in Mt. Moon and it thought the only way to progress was to BLACKOUT
>>
Gemini > Clod
Call me chadjeet all you want but it's true.
Claud is still so fucking stupid it cannot solve a game for kids.
>>
>>730515160
>>730515007
You clearly didn't expect to have an actual discussion, you just wanted to blab on unopposed.
Guess what moron, thinking and arguing is also a function of intelligence.

>>730515261
The context of the hypothetical is a turing test which means full sentences and being able to recall previous messages, can you think of a system that allows this without requiring an intelligent actor controlling it? Why does he "know" less despite the system itself being even more complex than just learning the language? The actor needs to know the symbols because they're connected to the system itself, you just replaced that meaning with something else.
>>
>>730512123
What he said >>730512580
also
>random clefairy side quest that put him on the mt. moon loop
>catching five clefairy for reasons
>not getting flash hm because honest boy (though he had way more than 10 pokemon when asked by the aide)
>tard yard
>"npc in a wheelchair"
>rattata is mewtwo
>officer slowbro
>cutting the whole cerulean city and its inhabitants
>ledge jump
>fat bitch pidgeot feeding on zubat
>"ss anne boarding puzzle"
>naming typos like "aeak", "shel", "f",
>>
>>730515502
This isn't a discussion, anon.
It is you misunderstanding the chinese experiment and refusing to be corrected.
You can do that alone.
>>
>>730515502
>The context of the hypothetical is a turing test which means full sentences and being able to recall previous messages, can you think of a system that allows this without requiring an intelligent actor controlling it?
Searle has as a given that there was an algorithm that a computer could follow and the man in the room is given a version of it he can follow.
>>
>>730512123
Him wanting to find the captain so hard and hallucinating that his own back sprite was the captain was 10/10. That's like when humans look at rocks or clouds and they start to see human faces.
>>
>>730515502
Also the number of possible conversations is combinatorial. To write down every valid conversation of just one hour in length would require more particles than exist in the known universe. It is physically impossible to construct something like this which means that by definition it cannot be built intentionally or unintentionally, so it cannot be applied to anything real and is purely a pointless thought experiment. You need a smarter system to translate symbols and output appropriate symbols that doesn't rely so much on prebaked data, which is pretty much how intelligence came to be to begin with, it's the brain's job to filter and organize disorganized data and respond appropriately.

>>730515771
If the manipulation is truly hollow, a simple mechanism (like a wind-up toy or a bird) could do it. Is this possible?
Since only a high-level mind can execute the rules necessary for language, the "understanding" is real, it's just being shared between the rulebook's architecture and the actor's processing power.
>>
>>730515746
diddy blub really thought he was cooking by posting a wikipedia link to the equivalent of schrodinger's cat in a quantum mechanics discussion, what's with people posting the most retarded hypothetical paradoxes imaginable thinking they're making a point?
>>
Thing is there is a lot of evidence pointing that advances in LLMs are plateauing (Le benchmarks tho), so it doesn't get better than this for a while.
>>
>>730509075
gemini was given detailed instructions on what to do/where to go next from the people running it. gemini never actually had to "think" which defeats the purpose of the experiment
>>
>>730509405
that's why they're best used for deranged insanity and gooning. Or troll battles that then lead to gooning.
>>
File: CC in denial.jpg (300 KB, 1248x1824)
300 KB
300 KB JPG
>It's not over... it's just not, Claude, get up...! You tried so hard, you idiot, get up...! You can't just let it end like this, just put down that shovel and use your damn perstence and get that stupid key!!! Claude!!! I TRIED SO HARD!!!
>>
clod...had a hard life....
>>
>>730515997
do you also think a calculator is an intelligent agent?
>>
>>730516434
This is all your fault.
>>
>>730515997
For the sake of the thought experiment, it's presumed that there is some set of instructions. It doesn't matter if they couldn't actually be made. Searle put a man in the room because we can objectively say the man doesn't "understand" Chinese.
>the "understanding" is real, it's just being shared between the rulebook's architecture and the actor's processing power
This is essentially the "systems reply" and it's pretty much the answer.
>>
>>730512123
Jr by a very long shot, but 6 was up there with the ballman, the elevator shanty, backsprite activate, nibbles
>>
>>730516124
>Hah, anon thought he could teach me something basic, but I refuse to learn!
Ok.
>>
>>730516615
Brains are just more complex calculators, and the combinations of systems we call intelligence are simply emergent effects derived from that complexity.
>>
>>730516792
It's not teaching anything basic because just like schrodinger's cat it's a retarded outdated half-interpretation that doesn't make any point and only dunning-kruger tards latch on to.
>>
File: ZuBRAT.png (298 KB, 680x376)
298 KB
298 KB PNG
So it's back to the ZuBRAT caves soon?
>>
File: 1396755016381.jpg (71 KB, 500x510)
71 KB
71 KB JPG
>>730517345
yeah, but... anon... think about it...
>>
File: 1766268608496553.png (251 KB, 735x987)
251 KB
251 KB PNG
>>730516697
Claude has been a blessing for /v/
https://youtu.be/fxI8PNMcl10?si=_FKeZD-MG4H71fFE
https://youtu.be/RMFPLZsznDQ?si=fv7Pe7zwjcGnVrPr
>>
File: 1738403163680181.png (19 KB, 661x623)
19 KB
19 KB PNG
>>730517994
the amount of oc claude 6 got is insane, ballman alone was absurd.
>pic unrelated
>>
File: 1766203524043702.png (76 KB, 970x1515)
76 KB
76 KB PNG
>>730518171
>>
File: 1662611016893971.jpg (160 KB, 1158x1172)
160 KB
160 KB JPG
>>730508831
Digging
NOT. EVEN. ONCE.
anyone got the new archive with all the OC?
>>
>>730511715
Yeah bro, it’s called literacy. Sorry the complete sentences and consistent spelling tripped your NPC detector. Go back to mashing caps lock and calling it “authentic.”
>>
quick we need 40 billion more dollars for OpenAI
>>
File: 1765577730773894.jpg (155 KB, 1014x804)
155 KB
155 KB JPG
Why the fuck does he always use TM28 but never any other TM? Why does he intentionally sabotage himself? I FUCKING HATE DIGGERS
>>
File: 1754565994919427.png (954 KB, 886x2217)
954 KB
954 KB PNG
>>730518462
hey now, he used WATER GUN that one time and he was very excited about it
>>
Out of all the Claude versions, which mon suffered the most? For me it's Sprou during the blackout strategy.
>>
>>730518418
I didn't follow anything about this run because the new fonts make it too hard to read at a glance what's going on especially when I'm shitposting from my phone on the shitter
>>
Claude is censored
>>
>>730518748
Recency bias, but for me it's NIBBLES
>>
How the fuck did he clear the safari zone, silph, rock runnel and all that other shit, but got stuck in the Cinnabar Mansion that I barely even remember.
>>
>>730518972
>clear the safari zone
the cope's here
>>
>>730509974
He results to roping because that's the logical thing to do in every situation, for humans as well.
>>
File: 1764978329224065.mp4 (603 KB, 750x750)
603 KB
603 KB MP4
>>730518828
I hope the new UI will be better, at least, my man didn't even label his Pokémon by their actual names, people had to guess what WINGS was
>>
File: 1741107233833254.png (304 KB, 800x1129)
304 KB
304 KB PNG
He is avenged in spirit. Ballman won. Claude lost.
>>
>>730518972
safari zone, game corner and silph co are all obstacle courses, once he avoids all the pitfalls he can get through
pokemon mansion is the first ""puzzle"" in the game, and he's trying to facemash his way through to no avail
>>
File: 1766769419847802.gif (233 KB, 1342x1808)
233 KB
233 KB GIF
Soon.
>>
>>730519198
>UI
I meant stream layout but whatever
>>
File: 1766858041921286.gif (104 KB, 1353x757)
104 KB
104 KB GIF
>>730518462
>>
File: 1736945777210375.png (408 KB, 600x446)
408 KB
408 KB PNG
>>730515261
>The system as a whole can communicate in Chinese even if no single component is able to on its own.
i hate this dipshit though experiment because it neglets how the fuck are the instructions in the room in the first place.

an intelligent being created instructions on how to reply to chinese phrases, and thus someone following the instruction can "communicate" in chinese

the whole thing falls apart if you replace the instructions with a guy who can read chinese just telling the other guy how to draw stroke-by-stroke, at which point you realize how fucking braindead retards the people coming up with this shit are
>>
File: 1766364219791007.png (11 KB, 733x648)
11 KB
11 KB PNG
>>730519239
Ballman? LOST!
>>
>>730514920
no one had any faith in claude V as a sonnet
>>
>>730514641
>Hopes
he picks sprou
>Expectiations
he does not pick sprou
>>
File: 1496339824297.png (62 KB, 326x277)
62 KB
62 KB PNG
stream's not coming back until Monday, isn't it?
>>
Is he actualy kill or just the stream crashed?

>>730514694
>sonnet
Another Celadon grave
>>
>>730510724
fucking CC is a WHORE
>>
File: rip-clud-III-V.gif (1.31 MB, 1800x1164)
1.31 MB
1.31 MB GIF
>>730520192
>Another Celadon grave
pls no, I don't wanna animate another one
>>
>>730520256
How dare you, she only has eyes for Claude.
>>
File: puzzled dog (literal).png (450 KB, 1354x774)
450 KB
450 KB PNG
>180+ replies
>Clod not even up
What are you people even doing here
>>
>>730520979
Paying our respects
>>
>>730515156
jr was sonnet 3.7
>>
File: 1765187930992902.png (196 KB, 902x762)
196 KB
196 KB PNG
>>730520979
Reminiscing.
>>
File: cardkey.png (265 KB, 1243x759)
265 KB
265 KB PNG
>>730520979

HAVING FUN

ISN'T HARD

WHEN YOU'VE GOT A SILPH CO CARD
>>
>>730519542
pseuds are out in force today
>>
>>730517020
>Schrodinger's cat has no point
lmao
retard
>>
>>730516848
The brain is a system
All systems are not brains
>>
>>730508831
Another run killed by dig
>>
>>730523372
Despite being 13% of TMs, Diggers kill 50% of runs.
>>
File: KEY TRIO.png (13 KB, 1200x1000)
13 KB
13 KB PNG
...
>>
>>730524019
AIEEEEEE
>>
>>730524019
The death of Claude
>>
Where is Claude? Is he safe? Is he alright?
>>
>>730524591
Underground probably
>>
>>730524591
He's safe inside the mansion... just resting...
>>
>>730524591
He crossed the rainbow bridge to the great B1F in the sky...
>>
File: CC_cheer.jpg (310 KB, 1248x1824)
310 KB
310 KB JPG
>>730524591
having tons of sex with CC to celebrate his long run.
>>
>>730524958
But has he found the HEAVEN KEY?
>>
File: 1754055195955254.png (1.33 MB, 1197x898)
1.33 MB
1.33 MB PNG
i hope the next claude gets step limits between milestones or else his plug gets pulled
and i want it to be part of the prompt, so when the steps come down to the wire, it starts freaking out and doing things like not pressing buttons in forlorn hope of prolonging itself
>>
I will miss all the fun OC times we had, guys
>>
>>730511639
a core memory of mine is me and my friends trying to find the waterfall hm in the ice path in gsc and us literally mapping it out on paper
>>
>>730525274
>implying its truly over
Every Claude falls so that the next one can rise. The Misadventures of Clod will continue.
>>
I wish /v/ showed the poster’s country like /int/ and /pol/ do, just so we could finally see how many claudefags are actually jeets.
>>
Claude VII becomes lord of the haunted mansion
>>
>>730525679
What would jeets gain from claude threads?
Why do you enter threads you know nothing about just to shitpost like a retard?
>>
File: 1766334152333497.png (317 KB, 894x982)
317 KB
317 KB PNG
>>730525679
there's too much soul in the OC for these threads to be infested
>>
File: 1766449958194758.png (1.57 MB, 2131x1200)
1.57 MB
1.57 MB PNG
Claude fumbled the mansion for about 69,000 steps. Rocket Hideout was longer, but he also had a clear goal stopping him, so it was only a matter of time. But here, he's just aimlessly wandering, hoping to find the right path before killing his progress with dig.
>>
>>730509478
They don't make AA batteries like they used to
>>
>>730511715
Ayoooo dis game aint got no hoops!
Diddy blood ahh shit

There, that better for you?
>>
The writing this season was pretty good but I think they fumbled hard with the highly anticipated Safari arc
If they were going to kill VI they should have done it there so we could have an emotional winter poverty arc to cap it off
>>
>>730511715
>>730525679
Reminder that dall-e jeets are shitting up other threads now that their general finally got the boot. Seethe harder, retards.
>>
File: VaporCluade.png (279 KB, 565x558)
279 KB
279 KB PNG
>>730508831
Damn. He was a real one. I'll miss him.
>>
Neuro wins again
>>
File: ENTER.png (726 KB, 1630x776)
726 KB
726 KB PNG
>>730518171
Claude The Sixth with forever be my fucking hero.
>>
File: Gm9ElXObkAADPn7.jpg (197 KB, 1024x1024)
197 KB
197 KB JPG
>>730527258
The CC edits of this woulda been great
>>
what 24/7 stream I watch on backround now (while) claude is down?...
>>
>>730527678
24/7 totally spies marathon stream on youtube
>>
File: ENTER.png (34 KB, 800x1038)
34 KB
34 KB PNG
>>730512431
Now he dreams forever...
>>
>>730527678
Watch some cute magical girl anime
>>
>>730508831
How the fuck did he beat safari zone but not this
>>
how come gemini keeps finishing these
>>
>>730527678
Gemini Plays Pokémon
>>
>>730528019
it didn't, it got surf and ran out of sf w/o the holy grail that is gold teeth
>>
>>730524971
CC is too depressed to sex
>>730516434
>>
>>730528019
Turns pressing a button before walking is harder for a chatbox than just walking.
>>
File: 1754122733763133.png (4 KB, 432x416)
4 KB
4 KB PNG
Reminder that Claude NEVER beat the safari zone
>>
File: 17645425149815144.png (92 KB, 680x542)
92 KB
92 KB PNG
>>730528496
No.
>>
>>730528496
Claude will make the safari zone his bitch again in the next run
>>
>>730528496
Cope.
>>
>>730510724
>introduce cc to prevent loops
>she just gaslights claude all day and nothing gets done
>turn her into cheerleader cc
>she just sucks claude off all day and nothing gets done
I'm starting to think that the cc concept is fundamentally flawed and claude would be better off with a magic 8 ball every 10k steps
>>
>>730528862
Seethe
>>
>>730528862
You sure do
>>
>>730508831
How long has he beeni in the mansion now? I've lost track but it must have been at least two weeks.
>>
>>730528940
The encouraging part needs to be toned down
>Games is not bugged, keep playing.
That is all he needs, instead of beign told digging is actually a good plan.
>>
>>730529105
For about 70,000 steps and three weeks. First time I remember seeing him in there he was around 90,000 or a bit over.
>>
>>730528074
I got so mad when I saw that I had ten hours watched gemini plays pokémon in my twitch recap. Must have had it opened by accident in another tab
>>
File: 1742100981054353.jpg (106 KB, 979x429)
106 KB
106 KB JPG
>>730512580
>The suspicious rude man who Claude knew was the Captain
>the hours he spent pacing around that little room bothering that one NPC
>the Captain Interaction Matrix he stared building to map all the angles he could try annoying this man from
>>
File: 1742102677502086.png (378 KB, 560x985)
378 KB
378 KB PNG
>>730530402
A look into his Sherlock mind palace
>>
>>730525839
Found one!
>>
The Captain Interaction Matrix
>>
>>730509075
I swear there was a two hour youtube video about teaching an AI to beat Pokemon years before Claude ever started. I usually don't click into these threads because AI has already beaten Pokemon, just not this specific AI.
>>
>>730531828
Its not about creating an AI to beat pokemon, its about seeing if a generic LLM can do it with the least amount of intervention possible
>>
MAY OCEANS SHAKE AWAY TO NOTHING
MAY ISLANDS DROWN IN TIDELESS FROTHING
MAY CITIES BURN AND CATTLE STARVE
AND BID HIM BUTCHER THUS TO CARVE
HIS TESTAMENT INTO A TREE
THAT NONE SHOULD KEEP THE KEY FROM ME
>>
File: Untitled.jpg (45 KB, 1511x877)
45 KB
45 KB JPG
>>730519321
the mansion is less of a puzzle than game corner and pilph co. just by getting to b1f is essentially "solving" it, which claude has done multiple times. he is just too stupid to walk across the finish line without digging. this is just another case of ai being incapable of solving this "maze."
>>
>>730531828
I was remembering it wrong. They got as far as Mt. Moon.
https://youtu.be/DcYLT37ImBY?si=K99Y2vhoJcj-CFTY
The video isn't 2 hours, instead every reincarnation of the AI is given 2 hours.
>>
How did he even get out of Celadon Game Corner? Sheer luck/bruteforce or did he actually figure out what conveyors to step in?
>>
>>730532506
dev cheated and told him what to do
>>
>>730508831
I only see these threads in passing but how did he manage to deal with the SS Anne thing?
>>
>>730532506
he accidentally walked onto one of the arrows then realized they werent a dead end
>>
AI is God's wife
>>
Why is this Claude dead?
>>
<thinking>
>>
>>730532723
Terminal digtism, there's no recovering from it.
>>
Was this Claude actually smarter, or did he simply luck out by learning DIG later than the other Claudes?
>>
>>730527615
>Ouhhh... Husbant... You spend Silph Co pension on safari and now We Are Homeress...
>>
>>730532962
well he did clear the hideout AND safari zone
dunno what caused him to have a stroke at the mansion. at times it felt a bit suspicious how fast he was clearing things
>>
File: NibblesisMad.jpg (126 KB, 1868x441)
126 KB
126 KB JPG
>>730512431
I'm glad but he did snap pretty bad at the end.
>>
File: 1738774834544294.jpg (75 KB, 1920x800)
75 KB
75 KB JPG
Next iteration just completely block him from using DIG ever again.
>he will probably figure out how to buy escape ropes instead
>>
File: 1741389433356.png (356 KB, 828x822)
356 KB
356 KB PNG
>>
File: 1749870170337874.png (626 KB, 1655x2360)
626 KB
626 KB PNG
>>730533220
clod ROPEing constantly is way funnier to me
>>
>>730532962
I don't think he was any smarter, I think Claude 3 would have done pretty much the same if he'd been given the same fixed navigator tools that don't path him onto unintended spin tiles.
>>
>>730531902
claude was literally trained to death on rb pokemon-related walkthroughs
it didn't just happen upon being a digger
>>
CC needs to show her panties to me so Claude can succeed. Trust me this will work.
>>
File: 1740167769893697.png (216 KB, 568x350)
216 KB
216 KB PNG
>>730533220
We've already seen what Claude does when he can't DIG
>>
>>730533395
>I need to black out to get to the pokemon center, but I can't use sand first because if sand faints, I won't need to use the pokemon center anymore
The magic AGI powers that WILL lead us all into technological paradise.
>>
can't wait for the stream to come back on and he's fighting the E4 somehow
>>
>>730534679
>somehow
Literally only possible through the dev cheating and telling him exactly what to do, wouldn't be the first time
>>
>>730535898
Why? We've seen he can get like 20 steps away from the key already, Blaine and Giovanni will only take a few hours tops, the only real question is how well he's remembered the Safari zone or if he knows to use the Surf shortcut.
>>
>>730535898
so just like rock tunnel?
>>
>>730523372
I HOPE THE NEXT RUN IS KILLED BY TELEPORT
>>
>>730523617
actually, it's 2% of TMs
>>
>>730539105
>2% of TMs
>Kill 83% of runs

The only Claude to not die to a Digger moment was the very first, who died before he could find it.
>>
AI's will never truly be good until it has permanent memory capabilities.
>>
>>730539913
It HAS permanent memory capabilities. The fact the Card Key is located behind the door in the North-West of F5 was retained for weeks.
>>
File: about Knowledge base.png (26 KB, 344x339)
26 KB
26 KB PNG
>>730540041
Not exactly what I meant. AI's are trained on training data and that information is in its training data, but they have a training cut off. Once they are trained that is it. If they try try keep training it you run into the problem of catastrophic interference. For a model to actually get better it should have the capability to continuously train when actually deployed instead of only when it is being created. Claude does have something pretty neat going on with the knowledge base but its not exactly what I refer to when I speak of permanent memory.
>>
File: Over status 17.gif (68 KB, 903x1516)
68 KB
68 KB GIF
Does anyone have the mega? I haven't seen the over status hit purple yet but I think its safe to say "it's over". He's got the digger bug and I don't think he can get over it. With that being the case downloading the mega sounds like a pretty safe bet to me.
>>
>>730541137
Is this the one you were thinking of?
mega.nz/folder/XgQBUSZY#Jky2QLZGJTBfpNGBKwGfkw
>>
File: 1678590727570835.gif (857 KB, 400x300)
857 KB
857 KB GIF
Damn, that sucks. I was really pulling for him, I thought he'd get a bit further this time.

So what did the dev say? Just that this run was considered done at this point?
>>
>>730509075
The google AI got stuck here as well and the person behind it had to cheat to get it past this part
>>
>>730509008
how the hell did the bot get past safari zone?
>>
>>730543161
What is it about interacting with a statue in the corner of a room and walking back in the direction you just came from that's so god damned hard?
>>
>>730543191
Couldn't dig so he just kept moving forward
>>
>>730541137
I might be a big hoper, but never a coper.
Purple status it is.
>>
Still he scored a significant(not in Claude terms, actually significant) victory over Safari Zone, we got a little too greedy thinking he could just beat the game here even if I'm convinced he's able to without dig.
>>
>>730541137
Thanks for reminding me, I caught up on the threads but haven't updated since christmas. give it a few minutes and it'll be updated >>730541706
>>
>>730543826
He was never going to beat the game. He needed to return to the safari zone to get the gold teeth and strength for victory road.
>>
File: 1755699643474002.png (22 KB, 1584x1356)
22 KB
22 KB PNG
>>730517994
By far my favorite part about Claude is his association with sea shanties thanks to the Captain alter ego
The shanties are the best Claude songs
>>
>>730543191
When it comes down to it, Claude had already shown he was capable of beating various areas in the games under a self-imposed step limit (due to him being a DIGGER) and those areas are much more complex than Safari zone.
Money sounded like an issue, but if he keeps using the "over levelled starter" strat, he won't be losing any battles after Misty either way, and he doesn't bother to buy items most of the time.

That's in retrospect yes, I also expected safari zone to be a soft lock for at least a few more version, was pleasantly surprised he just steamrolled it.
>>
>>730544325
And? Getting the gold teeth after surf is easy as fuck dude.
Do people say this to bait or because they didn't play the game? Look at the map, specifically the water area you can now cross.
>>
File: 1764844163618170.jpg (1.24 MB, 4096x3072)
1.24 MB
1.24 MB JPG
I wonder if this anon ever finished
>>
>>730544401
The Elevator song was never supposed to be a sea shanty, that's just what Suno spat out when I asked for "Russian Folk Song"
>>
>>730544449
>he won't be losing any battles after Misty either way
he was one coin flip away from losing to koga because he's a fucking retard
>>
>>730545241
Yeah I remember that, mostly because he kept conserving flamethrower PP except for the last mon lol
>>
File: 1680593184687636.gif (792 KB, 500x315)
792 KB
792 KB GIF
>>730545241
Koga got what he deserved. No one else is allowed to rape Claude. That is, aside from Claude raping himself.
>>
>>730510567
It's fun
>>
>>730546741
Koga deserved to win. Entering battle with a half-dead paralyzed mon whose only backup have never received the slightest nibble of EXP should not be rewarded.
>>
>>730511537
no
>>
File: 1756232218917418.jpg (40 KB, 494x402)
40 KB
40 KB JPG
>>730547153
>
>>
>>730523372
I HATE DIGGERS
>>
File: 1684501542155858.png (217 KB, 408x469)
217 KB
217 KB PNG
>>730547153
Koga was never going to win because, as everyone knows, Poison is weak to Fire.
>>
So did the dev take the stream down on purpose or what? No one has posted the official word that I can see
>>
>>730547676
Claude abruptly became self-aware and died of embarrassment
>>
>>730547676
This is an advanced version of the tactic he used on Sabrina...
He's... evolving...!
>>
>>730544449
>was pleasantly surprised he just steamrolled it.
I wouldn't say it was a steamroll but he got it quicker than I expected. The progress in attempts was all over the place though. In the first five attempts he was progressing further and further, but then it regressed heavily for the next 30 attempts. In some of those attempts it never got out of the first area. The remaining ~7 attempts or so before he got Surf it kept massively improving on every attempt.
>>
File: DIGGER.png (661 KB, 1322x750)
661 KB
661 KB PNG
>>730532506
It was him digging out that broke his loop and caused him to explore the south west area.
>>
>>730533220
>spends all his safari money on rope instead
>>
File: blackout_poster.png (956 KB, 901x1200)
956 KB
956 KB PNG
>>730533395
>>
File: 50firstclaude.png (407 KB, 473x700)
407 KB
407 KB PNG
>>730549373
>>
>>730525679
>>730530857
Good morning sir
>>
>>730544401
What shanties? I like a good shanty and haven't heard any Claude related ones.
>>
Claude 7 will be the one to win I can feel it
>>
>>730549753
Elevator Shanty, Bully in the Mansion, Kurukkoo (Claude AI, Sailor Man)
>>
>>730549753
>>730517994
>>
>>730541137
We hit purple by popular demand via a poll (after eight hours and before the final results came in long after, where hopers edged out the doomers) last thread
>>
>>730551603
the last shot of the poll before I stopped monitoring it for the record:
>>
>>730510567
>fundamentally_incorrect_assumptions.jpg
>>
Still waiting on the official confirmation OP promised me
>>
File: 1741840293508.gif (1.22 MB, 453x344)
1.22 MB
1.22 MB GIF
So, when's the next run happening?
>>
>>730551603
Do we *need* to send doomers apology forms? We never got any after Claude beat the Safari zone or when he beat Giovanni
>>
File: 1750658753705009.png (135 KB, 852x440)
135 KB
135 KB PNG
>>730551948
VI could still be digging as we speak. No one's confirmed when the next model is dropped afaik yet, and the stream likely won't be back up until Monday, I think.

>>730552243
Maybe it got lost in the mail
>>
>>730544716
he in the last thread before this, it would take around three months for his friend to do it, or by March, something like that
>>
>>730551948
Whenever the next model releases I have to assume.
>>
>>730552329
said
he *said*
>>
I started playing pokemon again because of claude. I'm almost done but I'm glad I could enjoy something from my childhood thanks to a retarded ai.
>>
>>730520979
Komugi would want us to be together to mourn our nibba
>>
The mansion song was an AUDITORY BLESSING and I listen to it unironically
>>
>>730552873
My son lies in this box, at whim of he whose gym he locks.
>>
>>730552873
>>730553341
the feedback is absolutely correct
>>
>>730552243
I, personally, only said that Victory Road was the true roadblock. I did not expect him to die in the tard mansion and yet here we are.
>>
>>730552873
Everything before 3:02 is perfect, I think the song got worse after claude was put into the box and makes the church a killing zoo.
I have no idea what claude is saying after "Save me CC [gibberish] I think there's no escape from here!
>>
>>730554025
たすけて
>>
>>730554025
desu i like the second half more although it took me far too long to realise it's CC doing the killing and not Claude's mom
>>
>>730554573
I thought it was Claudes mom until your post. Hell it could still be Claudes mom. I figured it was Claudes mom schizoing out reading claudes eulogy literally verbatim even the parts where claude tells her to make the church a killing zoo as well as side tangent when he talks about different church's, all to a confused audience.
I still think that is a very funny mental image.
>>
File: 1748983585826415.jpg (248 KB, 1024x1024)
248 KB
248 KB JPG
The rock tunnel zuBRATS looking the CCTV footage when Clod somehow got out
>>
>>730555069
Think of all those poor Victory Road and Seafoam Zubrats, who are going to starve to death before getting a chance to suck Claude off.
>>
Being a schizo runs in the Claude bloodline.
>>
I don't believe he did the tiles but got stuck at Cinnibar.
>>
>>730509227
>>730509405
I talk like this because I'm scared that my true opinion will make people hate me
>>
level 88 pikachu was a menace but I done it. thanks for reading my blog and see you next claude run.
>>
>>730555643
Nice name. Shame the shiny version of him is green and not purple.
>>
>>730555643
nice job
>>
>>730555643
** SUCCESS!! **
>>
File: brock.jpg (11 KB, 283x431)
11 KB
11 KB JPG
>>730555643
I'm proud of you son
>>
>>730555069
Has claude ever encountered golbrats?
>>
>>730556538
No wild ones but he fought a bunch in Silph under the command of Rocket Grunts.
>>
File: 1741677487595124.png (70 KB, 924x700)
70 KB
70 KB PNG
>>
>>730508831
They should change the game, Pokemon is shite
>>
How the fuck is a thread about a dumb AI the most human threads on this shitty board
>>
>>730558327
Lack of leftards
>>
>>730558670
and jeets, somehow
>>
Claude Jr was the gift that kept on giving. I miss that little retard so fucking much.
>>
File: 1741917434093.png (240 KB, 622x756)
240 KB
240 KB PNG
>>730558327
>How the fuck is a thread about a dumb AI the most human threads on this shitty board
>>
File: The Mansion.png (1.73 MB, 1929x2205)
1.73 MB
1.73 MB PNG
https://vocaroo.com/1edBUG6iCFIL
>>
>>730552662
not your blog
>>
>>730558327
The result of Natural Stupidity emerging out of Artificial Intelligence is a masterclass of contrasting themes, it's pure comedy.
>>
>>730558795
because it's full of retards like >>730555643 who use the thread to make offtopic blog posts
>>
>>730552662
same, currently on Crystal and Stadium 2 trying to go hard af before they shut down Pokemon Bank.
I'm doing this super autistic thing where i'm playing through Yellow > Stadium (with my mons) > Crystal > Stadium 2 then transfer the save files to the VC on the 3ds, then to bank then to Pokemon Home then doing the same thing with Emerald > Colloseum > DX > Platinum > White > Black then to Bank then to Home.
don't ask me why I'm doing i guess i'm just eternally retarded.
>>
>>730513448
what "mess" ?
do you not realize this is just a shareholder hype to sell incremental progress so you get invested in the next model
they intentionally gimp it for that
>>
does there exist any actual proof that Claude dev isnt cheating or are people just assuming?
>>
>>730562810
Unless Claude himself was told explicitly not to react to any input fed from CC, he's not cheating. And there's no reason why the dev would wait 3 fucking weeks before typing through CC "PICK UP THE DAMN BALLMAN"
>>
gimme the rundown, why is the mansion the run killer? What about it fucked up Claude?
>>
>>730563464
Poisoned Memory. Claude has become convinced there's a secret hole that will teleport him where he wants to be, and when neither of the two actual holes teleports him to that location, it's time to dig and try again.
>>
>>730563464
Digging the millisecond his hallucinations arent real, plus overthinking the mansion switch
>>
>>730563596
>>730563645
Wew. But why so late? If the mansion was where Mt. Moon is, would he have passed it I wonder?
>>
>>730563678
Yes, because if it was pre-TM28 he couldn't be a FUCKING DIGGER
>>
this was the run where Claude's stream went down and when it came back up he was magically past a difficult spot, right? This run was tainted, it'll be nice to start fresh anyway
>>
>>730563678
He wouldn't have dig so maybe he brute forces the basement like he did Safari Zone.
>>
>>730563764
No that was a past Claude.
>>
>>730552662
I started playing mystery dungeon recently, and when the personality quiz gave me Charmander it took every ounce of willpower I had to not name myself "BLAZE"
>>
>>730563764
That was Claude 4 and rock tunnel. This stream did drop right before he was about to cut the tree into Celadon gym (he was literally in the menu going to cut) but streamer was online so reset the save state.
>>
File: Who's this bitch.gif (44 KB, 580x640)
44 KB
44 KB GIF
>>730563802
oh, oh well. Either way I'll get to watch from the start again
>>
>>730563678
>>730563464
he really had no reason at all to be stuck in the mansion, he just randomly decided to go full retard
>>
File: 1746456199261823.jpg (21 KB, 640x424)
21 KB
21 KB JPG
>>730508831
Can someone recap to me on everything since Claude FINALLY boarded the S.S. Anne? Also, if someone could repost that one AI song about it, that would be great.
>>
>>730564018
he really had no reason at all to be stuck in silph, he just randomly decided to go full retard
>>
File: 1768106300896847.jpg (149 KB, 1024x640)
149 KB
149 KB JPG
What happened? Didn't everyone expect him to be smooth sailing other then trying to get Strength from Safari Zone again?
>>
Unironically these threads were some of the most fun I've had on /v/ in years.

I'll miss the little dumbtard
>>
>>730508831
Claude was fun for awhile but its overstayed its welcome at this point
>>
>>730563885
wasn't that claude 3, the first one to get through rock tunnel? 4 got through without much trouble.
>>
>>730564371
DIGGERS in his neighbourhood
>>
it's gonna be funny when a newer claude rolls out and he dies in mt moon again
>>
>>730547676
As far as we can tell he just sets the stream to go and buggers off.
>>
>>730567678
That Claude will definitely become the jobber of all the Claude's as at least every one has made it past the previous, or at least tied the last.
>>
File: 1765093829490934.gif (603 KB, 275x373)
603 KB
603 KB GIF
KILL THE JENNIES
KILL THE JOYS
>>
i miss clod
>>
>>730508831
dammit I don't want to wait for him to get through all of the shit before this AGAIN
IF HE EVEN CAN GET BACK THERE
>>
File: daisymisty600.png (558 KB, 600x912)
558 KB
558 KB PNG
A commission comic involving Misty I finished

>>730509217
RIP, wish Claude 6th and his pokemans had gotten further
>>
golhag
https://litter.catbox.moe/codraa.png
>>
>>730525303
A friend of mine was stuck in Breath of Fire III at the very last dungeon because there was a riddle he couldn't figure out. Told me at school but there was no way for me to come to his place before a few days, so he tapped his session on VHS for me to look at home.

I guess being unable to afford more than three to four games a year bak then made us way more willing to stick around amd try our very best.
>>
>>730573476
noice
>>
>>730573476
Hot...
>>
>>730509332
Based
>>
>>730514641
The return of Puff.
>>
>>730514641
i think he will be a little bit silly sometimes
>>
File: Spoiler Image (55 KB, 505x531)
55 KB
55 KB JPG
>>730514641
I hope he talks to NPC's more often and has some more funny thoughts like Claude JR.
I know this will never happen but I hope he goes on a gambling ark and gets porygon.
>>
>>730508831
That's what he gets for being a useless digger
>>
>>730554865
It's definitely CC. Claude goes into paranoid insanity exploring the mansion, assumes he's going to die, then instructs CC to carry out a mass killing at his funeral as revenge against the world, but when CC just gives him the same feedback as usual he's powerless to do anything except fall back into the same loop yet again; he's not even allowed the recourse of his schizophrenic insanity as an escape.
>>
>>730577097
claude not being able to savescum and (probably) not knowing the specific mechanics of the slots would likely make getting any rewards impossible even if he did want to gamble
>>
>>730577097
>Gets it into his head that he NEEDS a Porygon for progress
>Spends all his money on coins which he subsequently loses
>Gets softlocked by the safari zone
It will happen.
>>
>>730577417
>not knowing the specific mechanics of the slots
Does anyone?
>>
>>730577616
no.
it's something like one slot machine is sometimes randomly chosen to have better odds than the others for a certain amount of spins
but the real answer is no.
>>
>Check out this Pokémon Red/Blue stream from 2 days ago.
Over status?
>>
>>730552243
You don't get an apology form for a job half done
Safari zone wasn't cleared and Giovanni's still sat pretty in his gym
>>
File: 1743625923714152.png (252 KB, 462x643)
252 KB
252 KB PNG
>>730578101
>>
File: 1688593076520756.webm (473 KB, 480x600)
473 KB
473 KB WEBM
>>730579760
>>
Uh oh melty
>>
>>730578101
It's.
>>
>>730579789
It keeps going..
>>
>>730579789
claude when he sees dig
>>
I haven't really kept up since junior and seeing that claude still gets tons of OC makes me happy. Is there a repository for all the oc anywhere so I can pretend like I was there for the recent runs?
>>
>>730582519
There's an active archive anon who maintains this:
https://mega.nz/folder/XgQBUSZY#Jky2QLZGJTBfpNGBKwGfkw
>>
Emperor Claude VII when?
>>
File: 1749074515081539.gif (31 KB, 903x700)
31 KB
31 KB GIF
>>730583673
No one's confirmed when the new model drops yet, far as I know
>>
I love these threads!
>>
File: file.png (18 KB, 459x490)
18 KB
18 KB PNG
Soon
>>
File: 1738167021897653.png (6 KB, 160x144)
6 KB
6 KB PNG
>>730585152
https://grantmoyer.github.io/mt-moon/
>>
File: 1743908956874886.png (215 KB, 700x656)
215 KB
215 KB PNG
>>730585152
I like how Mt. Moon went from a potential run ender that could go on for god knows how long to
>I wonder if he'll catch another goonmon before he leaves this time
>>
File: loop lobotomy.png (547 KB, 1006x708)
547 KB
547 KB PNG
>>
>>730577870
japan needs to cool it with the gaslighting mechanics.
>>
>>730585979
all skill based btw :^)
>>
>>730585841
memory management was a beautiful time
>>
>>730511354
You think your thought process is so different.
>>
>>730512194
It masturbated through 6 badges.
>>
File: 1764235128241520.png (113 KB, 600x600)
113 KB
113 KB PNG
How would (You) react if the next Claude caught Puff but not Sand?
>>
>>730511479
Reddit tier pedantry at this point. Go back.
>>
>>730531828
Not a single “ai” has beaten a children’s game like Pokemon. The people cheat it like Giminai or tell it exactly what to do.
>>
Hopebros… its not looking good
>>
File: 1543307640128.jpg (49 KB, 1024x775)
49 KB
49 KB JPG
>>730586828
ONE MORE DIG ANON
ONE MORE DIG AND WE ARE GONE
>>
>>730531828
they arent training claude to specifically beat pokemon. this is a demonstration of problem solving, not 'can we make an ai that beats pokemon?'.
>>
>>730512538
>opus 4.6
what
>>
File: 1750062760417592.jpg (7 KB, 225x225)
7 KB
7 KB JPG
>>730586665
this but the opposite
>>
>>730587327
Not sure, maybe map guy made a typo.
>>
>>730587327
>he wasn't watching the secret fun stream where we got to see a mid-training claude play pokemon
ngmi
>>
>>730587327
Would you believe we went the entire run and no one noticed?
>>
>>730587479
fuck
>>
>>730541137
Don't have the mega but we've been purple for a few days now.
Maybe even the moment he first decided to dig
>>
>>730544325
It wasnt going to be the teeth but the strength puzzle that filtered him. I cant see him getting past it.
>>
AI is less smart than a fucking goldfish

lmao
>>
File: 1750617471311214.png (217 KB, 659x539)
217 KB
217 KB PNG
>>730587858
Every new clod run is just a race against time before the DIG tumor turns cancerous and kills the run slowly and painfully
>>
File: 1761211942630592.jpg (157 KB, 2000x1000)
157 KB
157 KB JPG
>>730587479
I KNOW FOR A FACT I WAS WATCHING VER 4.6
>Claudela Effect
>>
File: 1766970403825212.png (88 KB, 900x670)
88 KB
88 KB PNG
>>730587997
After watching claude you must know how bullshit the goldfish beating pokemon is right?
You arent that dumb are you?
>>
File: 1766270315651963.png (690 KB, 1024x1024)
690 KB
690 KB PNG
>>730508831
it's been a good run
commit it to memory
>>
>>730588153
COPE
>>
>>730588189
this was a triumph
>>
>>730588189
6 badges!
>>
File: 1749182584568072.png (368 KB, 1344x756)
368 KB
368 KB PNG
m-maybe the new sonnet will make it this time though?
>>
>>730588389
sonnet 4.5's issue was that he couldn't fucking see so he got stuck everywhere despite being smarter than opus 4.1
i think if sonnet 5 is smarter than opus 4.5 then he could cope with the shit vision better, might even help break up some of the really retarded opus 4.5 loops
>>
>>730588196
ywnbaw
>>
File: 1742474002906534.png (23 KB, 279x400)
23 KB
23 KB PNG
>>730524019
I KNEEL
>>
haiku 4.5 would be cute as an intermission desu
>>
>>730588687
ywnbagf
>>
File: 1741529512949211.png (619 KB, 1200x675)
619 KB
619 KB PNG
>>730587327
>>730588051
>>
>>730588779
I need to come clean
I accidentally cropped the bottom part of Sand's claw when I posted it back during Jr.'s run and you guys have been using it like that since
>>
File: 1766445420778880.png (78 KB, 2048x1152)
78 KB
78 KB PNG
>>730527595
I prefer the One Piece lineup
that backdrop took a shitton of time for no reason, next time I'm just making something simple
>>
>>730589037
it's fine anon, I also feel the urge to fix >>730563903 whenever it's posted
>>
File: 1705030680099827.jpg (17 KB, 480x478)
17 KB
17 KB JPG
>>730588580
>Claude VII somehow manages to clear Celadon
>makes it to Route 16
>doesn't pick up FLY
>>
File: 1764441311775425.jpg (760 KB, 2000x2000)
760 KB
760 KB JPG
>>730589114
>that backdrop took a shitton of time for no reason, next time I'm just making something simple
I tell myself that every time and yet I always end up spending for fucking ever on backgrounds
>>
>>730586665
I miss Puff, Puff 2.0 is very welcome
>>
>>730589264
Poor Claude would go insane trying to get out of those pits. Even Clod 6 was pretty confused until he thought of flying.
>>
>>730528940
CC is funny because she also has no idea what's going on, but it'd probably be more effective if it was removed or more critical.
>>
File: 1748303464532832.jpg (283 KB, 1024x1024)
283 KB
283 KB JPG
>>730587331
Kurukkoo
>>
>>730589538
If my shit looked half as good as yours I'd at least consider it
I think the one you posted and the one scene of Wings talking to the rest of the team in the elevator were the best OC this run, ignoring music and video stuff
>>
File: Puff saves the day.png (15 KB, 1131x651)
15 KB
15 KB PNG
>>730589625
We love puff here
>>
Would you be against Claude being strongly advised to throw away TM28
>>
>>730589891
I wouldn't be just because I'd like to see him completely ignore that and use the TM immediately on someone anyway
>>
>>730589891
>Wait! My feedback says to throw away TM28, but what if I just taught it to BLAZE (it'll be BLAZE again) instead?
>>
File: 1766184154113918.jpg (188 KB, 1280x1363)
188 KB
188 KB JPG
>>730589885
Puffgods run these threads
>>
>>730589891
Yes because it's interference. Dig is just another obstacle he needs to learn how to overcome.
>>
>>730589891
sadly yes
Claude fighting itself is part of the game
>>
I feel like the playthrough would be more enjoyable if Claude frequently used incel and blackpill vocabulary to describe things.
>>
>>730589264
>dev intervenes to manually move him back to route 16 instead of resetting
would you be ok with this
>>
>>730531828
claude isn't being taught shit is the point. they're trying to see if it can teach ITSELF to beat pokemon
>>
>>730589891
Let's make posts saying that tossing TM28 is essential to clearing Pokemon Red so that it makes it into his training data
>>
>>730589891
Absolutely, it would make any win a tainted one.
>>
>>730590059
there is a good chance the first few runs will be in claude 5's training data, that will effect things
>>
>>730590124
That could be horrible. All previous Claudes love dig
>>
>>730585371
Is this what it feels like to be Claude?
>>
File: 17645425149815123.png (425 KB, 2498x2979)
425 KB
425 KB PNG
>>730589631
WINGS is the real MVP of this run

>>730589849
>I think the one you posted and the one scene of Wings talking to the rest of the team in the elevator were the best OC this run, ignoring music and video stuff
Thanks m8, I liked how it turned out I am so fucking done with pink and white tiled floors it's unreal
>>
What have you guys been discussing the past 2 weeks?
>>
File: womenarenotfunny.jpg (35 KB, 483x240)
35 KB
35 KB JPG
>>730590254
>>
Tell me about Nibbles. What's the deal with him
>>
>>730590351
he starved for our sins
>>
>>730589891
at this point yes because he's already gotten this far in the game. if all 6 claudes got stuck in rock tunnel / mt moon dig loop then banning dig might've sounded more appealing
>>
>>730590351
He started the fire
>>
>>730590254
we've been listening to the music guy's latest bangers
Luigi's Mansion >Last train out of Kanto >>> Key to Cinnabar > Cici in the ashes > Bully in the Mansion > Well I knew a Charizard > Secret Keyper
>>
File: 1764199891837896.png (422 KB, 1200x1200)
422 KB
422 KB PNG
>>730590351
he's the key to all of this
>>
is a single thread even enough to reminisce about this run?
>>
File: 1742273559319285.jpg (331 KB, 1024x1024)
331 KB
331 KB JPG
>>730590780
probably not
>>
File: Untitled (2).png (557 KB, 1920x1080)
557 KB
557 KB PNG
I finally broke the Route 29 loop but I had to switch to minimap-based navigation rather than screen-based which was the last thing I wanted to do, but I had already exhausted my options at this point.
>>
>>730590780
If you can keep another one alive until Monday when the stream restarts (probably) I wouldn't be opposed to it, otherwise it's whatever. Clod will retvrn eventually either way.
>>
>>730590858
damn, I had no idea things had progressed this far
you were the anon trying to make a gen 2 setup?
>>
>>730590858
Minimap ruins it bro
>>
>>730590858
>BOB the hoothoot
based
>>
>>730590868
>Monday when the stream restarts
Are they releasing a new model?
>>
File: 17645425149815156.png (15 KB, 1280x974)
15 KB
15 KB PNG
>>730591064
Dunno, that's just usually when the stream restarts if OBS crashed over the weekend, like I assume happened here. Could be prepping for a new model, though.
>>
>>730591221
Oh I didn't know it crashed
>Restart OBS
>Claude beat the mansion and got teeth but it wasn't recorded
>>
>>730591290
Well, it's happened before, so maybe...

He'll be breathing heavily in front of the gym door again when the stream comes back and BLAZE will have gained a couple more levels.
>>
>>730589891
Couldn't he get around that by catching a Diglett/Dugtrio?
>>
>>730532417
Good on you for being honest. You're still a faggot for posting without checking first, nigger
>>
>>730590952
Yeah still have some things to iron out though.
>>730590969
There was no other way. I tried heatmaps, marking tiles with "loop markers" and physically blocking them, summaries every 100 inputs, switching to high reasoning models. This was the only thing that broke it out of the trap.
>>730591040
That was just a nickname I gave it for testing the OBS overlay.
>>
>>730509227
He wants to say Gengar but he knows he can't because of Justin
>>
>>730513448
Clod is just a dogshit AI regardless of his harness. Last time I tried asking Clod for anything it gave me bullshit time-wasting answers and on the last token of the day he just spammed confetti emojis while claiming to see things work exactly as I wanted them to, despite whatever he gave me being fundamentally broken (like code not even compiling).
>>
File: 1766193849658348.png (21 KB, 1080x1037)
21 KB
21 KB PNG
>>730511858
We have a whole economy based off this shit. Knock it off before you cause the crash.
>>
File: critical issue.png (19 KB, 467x47)
19 KB
19 KB PNG
>>730512123
Junior and that's not even close
>[Verified path]
>Blackout strategy
>pidgey favoritism
>memory management
>UPTISM
>captain/fishing guru hallucinations
>SS Anne departure theory
>multiple backtracks to cerulean city
>>
>>730592006
You forgot
>Puff
>>
File: 1737313707201756.jpg (582 KB, 2048x2048)
582 KB
582 KB JPG
>>730592072
>>
BRING HIM BACK
BRING HIM BACK
BRING HIM BAACK
>>
>>730592128
No more runs, Anon.
>>
>>730590048
no
>>
i'm here to laugh at all those fags who thought he'd never get past safari zone

btw i called it, he'll never finish the game. hopefags btfo
>>
File: amvoa3uvamdc1.jpg (29 KB, 640x480)
29 KB
29 KB JPG
See you next thread, BITCH
>>
>>730590695
I can't put the song to half of these titles.
>>
>>730592918
>beats safari zone against all odds
>still thinking hopechads didn't win their biggest wincon yet
Doomie cope
>>
>>730592918
this digga plays every side

>>730592959
the audio files have the song names on their metadata
>>
>>730592959
he dumped like 5 in one of the last two threads, I'm aslo including the tracks he posted that he said were unfinished
>>
>>730592918
but he never did get past. the teeth are still in there.
>>
File: 1759714247481965.jpg (169 KB, 695x577)
169 KB
169 KB JPG
>>730593465
>If you forget your phone at home you didn't leave the house
TICK TOCK DOOMKEKS
HOPE CALIPHS ALWAYS WIN IN THE END
>>
>>730593851
>leave house without your phone
>enter office
>have to check your emails
>program or email or whatever application asks you to confirm it's you via 2FA via your phone authenticator
>no phone, no work
>have to go back home and properly leave it this time
i accept your concession
>>
>>730593851
>If you forget your phone at home you didn't leave the house
According to the glowies report of my actions that day, yes.
>>
>>730593225
the part that was the funniest was all those schizos saying claude will NEVER make it through safari zone because step count or money and he just blasted past it like team rocket after a fight. it happened so fast i wasn't even there



[Advertise on 4chan]

Delete Post: [File Only] Style:
[Disable Mobile View / Use Desktop Site]

[Enable Mobile View / Use Mobile Site]

All trademarks and copyrights on this page are owned by their respective parties. Images uploaded are the responsibility of the Poster. Comments are owned by the Poster.