[a / b / c / d / e / f / g / gif / h / hr / k / m / o / p / r / s / t / u / v / vg / vm / vmg / vr / vrpg / vst / w / wg] [i / ic] [r9k / s4s / vip] [cm / hm / lgbt / y] [3 / aco / adv / an / bant / biz / cgl / ck / co / diy / fa / fit / gd / hc / his / int / jp / lit / mlp / mu / n / news / out / po / pol / pw / qst / sci / soc / sp / tg / toy / trv / tv / vp / vt / wsg / wsr / x / xs] [Settings] [Search] [Mobile] [Home]
Board
Settings Mobile Home
/vg/ - Video Game Generals

Name
Spoiler?[]
Options
Comment
Verification
4chan Pass users can bypass this verification. [Learn More] [Login]
File[]
  • Please read the Rules and FAQ before posting.

08/21/20New boards added: /vrpg/, /vmg/, /vst/ and /vm/
05/04/17New trial board added: /bant/ - International/Random
10/04/16New board for 4chan Pass users: /vip/ - Very Important Posts
[Hide] [Show All]


[Advertise on 4chan]


File: 99999.jpg (74 KB, 1000x1000)
74 KB
74 KB JPG
Despair edition

>Fallout 4 Resources:
http://rentry.org/fo4resc
https://fallout4map.com/

>Fallout 76 Resources:
http://rentry.org/fo76resc
https://fo76map.com/

>Fallout 1 and 2 Resources:
http://rentry.org/fo12resc

>Fallout 3 and New Vegas Resources:
http://rentry.org/fo3nvresc
https://mapgenie.io/fallout-3/maps/capital-wasteland
https://srt4rulez.github.io/fallout-new-vegas-interactive-map/

>/fog/ Modding Guides
http://vivanewvegas.moddinglinked.com/
http://themidnightride.moddinglinked.com/index.html

>/fog/ Asset and Mod Repository
http://rentry.org/89gads

>/fog/ MSPaintAdventures
http://rentry.org/fogwasters

>Maps:
Fallout 3: https://mapgenie.io/fallout-3/maps/capital-wasteland
Fallout New Vegas: https://mapgenie.io/fallout-new-vegas/maps/mojave-wasteland
Fallout 4: https://fallout4map.com/
Fallout 76: https://fo76map.com/

Pre-War thread: >>556544257
>>
NCR is cannon New Vegas ending according to the show. Legionigs BTFO
>>
>>556679781
People have mostly said it was an Yes man ending, but it doesn't make much sense too.
>>
File: 1770464765924529.jpg (224 KB, 1920x800)
224 KB
224 KB JPG
>>556680115
How big is the cannon?
>>
House > Legion > Independent >>>>> NCR

Veronica > Raul > ED-E > Rex > Lily > Arcade > Cass >>>>> wife murdering child killer
>>
>>556680139
What's the logic there? House is dead, his computer system is intact, and the Legion doesn't control New Vegas while the NCR was lauded as saviors by freeside. The Kings got exiled, too.
>>
>>556680273
Redditor
>>
>>556680115
The show has so many contradictions with the games that you can't really say any ending is canon or that the TV show and the games are in the same continuity.
>Can't be House because he died
>Can't be Legion because Caesar's tumor was never fixed
>Can't be NCR because Quarry Junction never had it's deathclaws wiped out, Camp McCarran was overrun, and Camp Golf is abandoned
>Could be Yes Man but the Courier must have just decided to abandon Vegas and Yes Man fucked it all up by himself.
>>
File: 1770481022139525.png (522 KB, 687x719)
522 KB
522 KB PNG
Raider fuckhole
>>
File: ScreenShot307.jpg (1.54 MB, 1920x1080)
1.54 MB
1.54 MB JPG
Reposting my list of New Vegas playidles from few threads back, in case anybody missed these fun little things.
https://pastebin.com/THzMKA7t
>>
How did the Kings get ghoulified anyway? Everyone in Freeside seems fine, and there don't seem to be any significant sources of radiation. How did they turn feral so quickly too?
>>
>>556681432
They got hit by the Bethesda worldbuilding beam which causes any faction that isn't the BoS or Enclave to eventually turn into recolored raiders
>>
>>556681432
Woah mama this Radium Enriched EZ Glide Hair Gelâ„¢ is makin me whoozy
>>
>>556681432
by being fan favorites
>>
>>556680482
How is house dead. his face is literally on the fucking big computer screen telling mr noggins where to go. His body, sure, but now hes vegas #1 Vtuber
>>
>>556682191
Looks like I just lost a hunka hunka of my nose there
>>
>>556681432
The enclave did something. literally everything that happened in Freeside/Strip was because of the Enclave.
>>
>>556682573
a reminder of why people once feared the sight of vertibirds in the sky.
>>
Good god I need like New Energy weapon mods for NV I cannot with Just this plasma rifle and Gauss Rifle
>>
File: mikelaugh.gif (2.59 MB, 498x280)
2.59 MB
2.59 MB GIF
>>556682521
>>
tourist thread
>>
File: 1758039259293921.mp4 (2.25 MB, 640x360)
2.25 MB
2.25 MB MP4
internet trans women will tell u this is the greatest game ever made
>>
>>556680763
Neat. I'll check it out thanks for sharing it again
>>
As a morrowind player I cannot be baited this easily
>>
post funny fallout images
>>
File: ScreenShot9.jpg (660 KB, 1720x2872)
660 KB
660 KB JPG
>>556683624
>>
File: 1740497094930914.jpg (104 KB, 1000x1000)
104 KB
104 KB JPG
>>556683624
>>
File: meet doctor li.jpg (175 KB, 806x1361)
175 KB
175 KB JPG
>>
File: mr ass.jpg (141 KB, 1200x1530)
141 KB
141 KB JPG
>>556683624
>>
File: Death to israel.jpg (138 KB, 500x750)
138 KB
138 KB JPG
>>556683624
>>
File: averagemaximusplaythrough.png (1.88 MB, 2320x1320)
1.88 MB
1.88 MB PNG
>>556683624
>>
>>556683076
Summary:

Shots 1-5: Clearly missed.
Shots 6-9: Missed due to recoil (bad spray control).
Shots 10-11: Very close, but recoil and inaccuracy make these reasonable misses.
Shot 12: Likely didn't actually fire because Hiko was already dead.
>>
Hows your day going /fog/?
>>
File: that sucked.png (40 KB, 655x104)
40 KB
40 KB PNG
>>556684172
it was okay until I took this challenge
>>
>>556682475
Cope
>>
>>556683624
>>
>>556684172
pretty good. I'm fiddling around with vault 111 in the creation kit. I removed the 10mm Pistols and ammo, added a set of vault 111 security armor and a vault security helmet to the security cage on the shelf, locked the security cage door, and added a bobby pin box on top of one of the dressers.
>>
File: 1641924456586.jpg (173 KB, 1024x760)
173 KB
173 KB JPG
>>556683624

>>556684384
Congrats.
>>
>>556681432
Legion replaced Clanden’s chlorine bomb with a dirty bomb like the one used in Camp Searchlight
>>
File: ScreenShot406.png (1.41 MB, 1360x768)
1.41 MB
1.41 MB PNG
>>
File: G8w0gzzWUAAW0Jn.jpg (45 KB, 447x447)
45 KB
45 KB JPG
>>556683624
>>
File: 1751449148806747.jpg (6 KB, 345x146)
6 KB
6 KB JPG
>>556683624
>>
>>556686524
>>556686597
you fucked up
>>
File: 1756874754452270.gif (3.14 MB, 360x225)
3.14 MB
3.14 MB GIF
>>556686679
fuck you
>>
File: 1756286098161266.png (2.34 MB, 1135x988)
2.34 MB
2.34 MB PNG
>>556683624
I love Fallout 4
>>
Mr. New Vegas, reminding you that you're nobody till somebody loves you. And that somebody is me. I love you.
>>
File: 1766571024106106.jpg (59 KB, 507x511)
59 KB
59 KB JPG
If Willow has a million fans, then I am one of them. If Willow has ten fans, then I am one of them. If Willow has only one fan then that is me. If Willow has no fans, then that means I am no longer on earth. If the world is against Willow, then I am against the world.
>>
>>556686363
YAAASS KWEEEN
>>
File: 1770156261953651.jpg (98 KB, 1242x1239)
98 KB
98 KB JPG
>>556686845
>>
File: Screenshot_5.png (2.94 MB, 1920x1080)
2.94 MB
2.94 MB PNG
My default Nora RP attempt just ends building up sanctuary for 10 hours and being afraid of concord
>>
>>556686363
Who would the Phantom Thieves side with in NV?
>>
File: pipstation.jpg (927 KB, 3840x2160)
927 KB
927 KB JPG
>>556683624
>>
File: 1760373202936199.png (1.33 MB, 1483x766)
1.33 MB
1.33 MB PNG
https://www.nexusmods.com/newvegas/mods/87987
anyone played this mod?
what unique weapon can you give to Kelley?
I tried Ratslayer and That Gun and she wouldn't accept it, saw some comments about Maria and All-American being accepted
>>
File: 1769942584689608.jpg (195 KB, 1440x810)
195 KB
195 KB JPG
>>556688454
I don't really like Sanctuary as a settlement anymore so I try to get away from it as fast as possible
>>
>>556686586
Something something it's your destiny sar
>>
>>556688730
You can only gift her the All-American, Dinner Bell or Maria
>>
>>556688490
Assuming they just get isekai'd into the universe without having grown up in it, probably Independent. All sides are corrupt and ran by old men looking to seize power and influence. While the NCR are the most "good karma" option, the PTs would probably see how they treat the mutants at Jacobstown as completely unjust and have a strong distaste for their expansionism and internal bureaucratic corruption.
They wouldn't side with Caesar for obvious reasons, but one of the most blatant is how Caesar crushes and absorbs smaller tribes, erasing their cultures and identities. They DEFINITELY would hate that, since this almost happens to them in the bad ending.
House uses his power and influence to further his own agendas rather than help the people of Vegas especially those in Freeside. House's arrogance does him no favors either, his tendency to treat his employees as disposable doesn't place him much higher than say, Shido or Okumura.

Yes Man fits the bill of being the archetypical Atlus robot side character too (P3 had Aigis, P4A had Labrys, and P5S has Sophia). He just needs an anime girl body now.
>>
File: 1760076899236873.png (843 KB, 1024x526)
843 KB
843 KB PNG
what is the fallout version of this?
>>
File: 1770434375546397.webm (3.82 MB, 1802x1440)
3.82 MB
3.82 MB WEBM
>>
>>556690534
What's the Veronica mod? I don't want it I just want to know what race / face thing they used
>>
>>556691062
looks like beloved race
>>
File: ScreenShot369.jpg (1.34 MB, 3440x1440)
1.34 MB
1.34 MB JPG
>>556690534
:O
>>556691062
It's beloved race. I copied my character facegen onto Veronica with the console.
>>
Fallout 2 was perhaps the most tasteful inclusion of adult content in an RPG ever. I'm scrolling through the adult mods section for modern Fallout games and it's all just fapbait, it's clearly made more to jerk off than to encourage more unconventional characters and playstyles.
>>
>>556691223
>>556691210
Damn beloved just looks like a generic asian for me, I guess I have a skill issue
>>
>>556691267
Beloved 1 has a generic white girl face. 2 is the asian one. You get both races with the mod. That being said, yeah, the mod does suffer with sameface.
>>
>>556691267
You can edit it more minutely in the GECK I believe. Or just hit random until it looks kinda like you want then tweak it.
>>
>>556691267
I mean his just looks like an albino asian
>>
All hot girls are Asian so if you try to make a hot girl she'll look Asian
>>
File: Spoiler Image (3.81 MB, 1600x900)
3.81 MB
3.81 MB WEBM
>>
>>556690246
there will never be a fallout girl as good as serana, so none.
>>
Serana makes me want to reinstall Skyrim
>>
>>556690246
>sloppy seconds that gets offended very easily
sorry nobody is like that in Fallout
>>
>>556692067
>generic laura bailey waifubait #1456664356
Yawn.
>>
>>556692067
>>556692326
>>556692332
I havent wasted my time on playing serenarim in years. hilarious she gets mentioned here even.
>ghostly echoes of caitfag/serenafag posts are heard in the distance
>>
Veronica and Serana are both two of the best characters and Laura Bailey has a pretty voice.
>>
>waifubait
>voiced by Laura Bailey
>vampire
>but actually one of the good ones
Serana is just a shittier BloodRayne.
>>
File: 1769649331643610.jpg (1.76 MB, 3274x4096)
1.76 MB
1.76 MB JPG
>>
I didn't know people like Veronica
>>
File: kino.jpg (1.56 MB, 4096x2591)
1.56 MB
1.56 MB JPG
I think deimos art is all really bad, this one aside.
>>
>>556692840
This guy's FNV art is museum tier
>>
lol
>>
>>556692918
I can't take art that portrays the Legion seriously. They're so cartoonish. Even in the show it felt like something that should've stayed as part of the video games. I even think the Hubologists are a bettet faction.
>>
File: vulpesbg_jpg.png (3.35 MB, 1445x1955)
3.35 MB
3.35 MB PNG
>>556693365
I think this one is cool because it makes Vulpes look hot
>>
Fallout Mexico when?
>>
File: 1758772737546853m.jpg (117 KB, 1024x702)
117 KB
117 KB JPG
>started New Vegas
>already more impact full skill checks, and maybe even more skill checks in just the first town, the tutorial, than all of fallout 3
Why is fallout 3 so shit man. I was thinking people were too hard on 3, just from the memories I had of it back on the 360. But having just replayed it its not really all that
>>
>>556693678
kek did I talk to you yesterday? I remember saying the first Goodsprings quest would make you laugh your ass off after playing FO3
>>
>>556693653
There's something funny to me about ghoul danny trejo when raul exists.
>>
>>556693678
Fallout 3 crawled so that NV could run. We should be grateful that Bethesda revived the IP. I had a blast playing Fallout 3 when it came out, and very recently replayed it through TTW and yeah, I was pretty let down, but that's because I constantly compared it to NV. Many older games will feel dated compared to updated installments.
>>556693782
He was probably inspired by that
>>
>>556693504
Adult men have chest hair.
>>
>>556680706
Nora is such a little fucking milf tease. Literally hand sculpted for bad ends, ryona and raider abuse.
>>
File: cave.png (3.62 MB, 1592x2048)
3.62 MB
3.62 MB PNG
>>556692918
Overhyped maybe but I can't look at this and call it "bad", at worst it's a bit flat and static
>>
>>556693782
That is Raul
>>
>>556693969
>little fucking milf tease
she's probably like 26 years old physically
but I agree with the second half of your post entirely
>>
>>556693930
The radiation made it fall out.
>>
>>556693998
Terminal and helmet look weird and >>556693930 I guess.
>>
>>556694165
I'm 27 and I have no chest hair.
>>
File: 1770240065998.gif (700 KB, 720x720)
700 KB
700 KB GIF
>>556694232
>>
>>556694090
>she's probably like 26 years old
Nah she's a lawyer, and her husband is a war vet. I'd say they're both early 30s that waited until they were financially stable and stable in their careers before having a child.
Nora specifically still has those instincts that come with having a small baby, she'd do anything to find him. Even debasing herself for dirty raiders.
>>
>>556693717
Yeah that was me, I beat the Pitt and was really surprised at how short it was. And saw that people said the pitt is supposed to be one of the GOOD fallout 3 DLCs. So I tried Point Lookout, wasn't feeling it and just moved on to New Vegas.

Like I even collected all the 100 steel ingots and the pitt felt short, it could've been way fucking shorter if I ignored that.
>>
File: 4645654754458.jpg (109 KB, 522x571)
109 KB
109 KB JPG
Raul knew
>>
>>556693678
Bethesda game designers are complete retards. Don't get me wrong, they made some good mechanics in FO3, but they didn't know how the frick to use them. A good example is the speech check system where you can just savescum to pass every speech check which ruins the whole point of taking something like CHR or Speech to begin with. The perk system was fine, but then they had to go and add a perk that gives you 9 to all SPECIAL stats, so you can just take the various bobbleheads that give you +1 to any given stat, and you're essentially a perfect character which removes the point of the systems they designed. The ADS mechanic is literally just a zoom-in. You can tell even then that they wanted iron sights but were too incompetent to implement it.

All NV designers had to do was take these mechanics and not be retarded. FO4 is somehow even worse because it removes all the good (but poorly implemented) mechanics from FO3 and takes no lessons from FNV's game design. It had one good new major mechanic (settlements) that carried the game and that was apparently a last minute addition.
>>
Bros I just finished "How Little We Know" for the Omertas and I helped the bosses. Now I'm shunned by the Strip faction. How badly will that fuck me up?
>>
Bethesda decided to name the villain of their new hit game KELLOGG
>>
I hope lucy stays in the pretty dress
>>
File: 4asdf.jpg (978 KB, 2560x1600)
978 KB
978 KB JPG
k the story is basically you're a mercenary in power armor and everyone quickly knows you and respects you because you're in power armor idk. i can kinda immerse myself if i just accept that. also some guy referred to me as a guy at first because i was in armor so that was kinda cool
but like omg
>hear rumor about 'follow the freedom trail'
>follow the freedom trail through boston
>the base is inside a catacomb and the password is literally 'railroad' i just guessed the first word that came to mind
>HOW????????
>idk i heard some guy talking about it
>Right. ...Now to the only question that matters: Would you lay down your life for a synth?
>what is a synth
>a synthetic human.
>so a robot
>well yes but no. But don't distract me. Would you die for a synth?
>no
>...See yourself out. Make sure not to tell anyone what you found here. Goodbye and good travels.
>Hey sweetie. Don't mind her. You don't need to love synths to work with us. Do you hate the Institute?
>what is that
>Slavedriving scientist scum. Do you hate them yet?
>idk
>..That's cool, that's cool. Do you hate the Institute now?
>um sure
>Great. Here's your first top secret mission: the infiltration of our previous base of operations and the recovery of top top secret information.
like i guess a mercenary in power armor is a hot commodity in a world of rags and drug addicts but wow. they didn't even bother asking me where i'm from or who i am they're just like sweet armor honey want a job?? please help us conquer the deep state
>>
>>556694670
strip rep doesn't really matter except for a few quests, mr holdout won't sell to you if your rep is too high in fact. You can give Sarah Weintraub vault suits and do quests to up your reputation.
>>
>>556694572
correcting you to let you know they built settlements of the real time settler mod for fallout 3 tho thats suppressed now even though its talked about on the mod comments on nexus. so they didnt have one good new mechanic as they didnt make it they got it from rts. one of the players always traveling with the bessie cow from it talked about it and stuff before.
>>
>>556694948
I can NOT wait for the ai scene for fo4 get as fun as skyrimnet is. I can NOT wait to go havethis meeting and able to get on mic and tell them how I REALLY feel and their ai reactions. oh please let it go how I want it to once I get to finally not give lame scripted crapthesda options and just talk about it ;)
>>
>>556694572
One thing I would like to add on to this post too is that somehow FO3 is the least shit out of all BGS games since Morrowind in this regard. Oblivion had a minigame that involved gauging the expressions of the melted action figure NPCs rather than... get this, using the SPEECHCRAFT skill + dialogue system they had in the game already. FO3 was an IMPROVEMENT on that.
The level scaling in Oblivion was so fucked that bandits would wear Daedric armor at high levels, FO3 was an improvement on that too.

Skyrim has one speech check in the whole fucking game and that's at the beginning when you enter Whiterun and it does fucking nothing because the guards let you in anyway.

>>556695021
I know it's taken from a mod but it was still something new for them and the implementation was actually extremely well done for Bethesda. Oblivion introduced rideable horses and it's still wonky as shit even in Skyrim.
>>
>>556695020
>Weintraub
Early life check?
>>
File: vcb464747.jpg (1.03 MB, 1188x1663)
1.03 MB
1.03 MB JPG
>>556695240
Actually, I think it was 60 million
>>
I'm tempted to do the Tenpenny quest the "good" way so my character can have a bit of an arc with that and then have him become less trustworthy of others intentions and try to intentionally play him more neutral, damaged and self-serving.
>>
>>556695148
I'm actually surprised there isn't already a mod for that for NV. Even Stalker has a mod like that
>>
>>556694948
kek same thing happened in my playthrough with an alternate start mod, I followed the freedom trail looking to help my synth buddies and I get:
>DEACON, WHO THE HELL IS THIS AND WHY ARE THEY HERE?!
>Uh... I don't know? But she's gotta be someone, right? She made it down here and normal people don't just do that!
Normal people can't kill two ghouls and rotate an emblem to spell out the faction name?
>>
File: 314.jpg (879 KB, 2560x1600)
879 KB
879 KB JPG
>>556695148
it's funny because i got multiple lines of repeat dialogue in that conversation just by asking basic questions
also i get a minigun is powerful but if i really wanted to i could kill them all without taking any damage. im blocking the only exit and i couldn't point this out either. i couldn't threaten or extort them or press them for any information omg lol. i mean they literally had me push through a gauntlet of super mutants to get here do they really think im threatened by 4 unarmored people and a few guns??
also i went back to a settlement and the first thing i hear is a random guard being like 'hey you completed the freedom trail, right? you like uhhhh history?"
>>
Is all the NV DLC meant for endgame or should I fuck with it sooner?
>>
>>556696136
They have level reqs for the DLCs, only Lonesome Road is meant to be endgame stuff, I think Dead Money is meant to be played around level 20. HH is easier.
>>
>>556696136
Honest Hearts can be done very early
>>
>>556696136
First time, narratively, you probably want to do them in release order at least. Then you can do LR and OWB right after leaving Goodsprings.
>>
>>556695871
you have no idea how far I take things in skyrimnet with ai and it having profile updates and world settings and other shit like universal translator. (that lets you make mudcrab talk like mmo creatures mocking you for grinding them and make the empire talk like the enclave and the stormcloaks the brotherhood of steal from fallout if you want and other fun. I had high elf talking like stone age era cave elf (that was amusing to a point) and other fun.

I have got into some hilarious and long ass conversations on mic with people and have caused wild shit like elisif the fierce to happen. let me unleash on fallout 3/nv/4 with a mod as good as skyrimnet because if I can get this to happen and be acknowledged in game in skyrim as valid around the game world (pic related) I can not WAIT to do so in fo3/nv/4l.

also my world settings is over 90 lines in length covering tons of things for the game.
>>
I think New Vegas needs a remaster or OpenMW-style open source engine simply because the game is so damn unstable. The game is crashing CONSTANTLY for me; every 15 minutes or so. Playing on Linux via proton.
>>
>>556696721
Just install windows 10 like a normal person.
>>
File: ScreenShot1090.jpg (611 KB, 2560x1440)
611 KB
611 KB JPG
>>556696550
and an example of the universal translator in action.
>>
File: ScreenShot1091.jpg (550 KB, 2560x1440)
550 KB
550 KB JPG
>>556696895
>>
>>556696895
Can you lewd with them? Like threaten to rape them or does it use a filtered ai?
>>
new vegas trannies woke up
>>
File: 5saf.jpg (443 KB, 2560x1600)
443 KB
443 KB JPG
>>556696550
honestly this is the first i'm hearing of this and i barely touched skyrim same with nv and f4 i actually just started 2 parallel campaigns of nv/4
that looks funny tho i would definitely play around with it
>>
>>556697038
you can to a point. I got them to surrender over threats of bad things quite a few times and some to run. add in adult mods and you can have some interesting times with it. I've also had the ai put bondage and slave gear on a bandit after I beat her cuz I kept telling her to surrender or when I do take her down to the point she drops her false bravado she'll accept she's my slave. and with devious devices and a few adult mods in for my guy to use on chicks (and background scenes and slaves in the world) it literally turned her into my slave shackled and all who followed me around everywhere. her profile updated to note she was enslaved to me and changed her talking and mannerisms to slave and other adjustments. she's still falling me nude in bondage gear everywhere and my world settings make the game acknowledge adult mods and things in the world so slaves arent acted liked they dont exist while standing next to one going BUT THATS ILLEGAL!

and you can use the ai to enhance the scenes and relationships in whatever manner due to profile updating. thus dynamics and other things grow or weaken over time. you can REALLY get someone into a very set state of submissive if you want.
>>
Got that bug where items in the Workshop menu show up in the menu, but don't load into the world, and can't be placed. Its happening on vanilla and modded items. Obviously I have the requirements for the items but they wont load.

I feel like I've had this bug before but I can't remember how to fix it
>>
>>556698034
It is very fun to mess with. it does have some problems if you use nonlocal and run it of one ofthe models the openai stuff offers and some do legit have censorship but most rp just fine and some actually seem to realize its doing things in a video game but thats spotty. worth playing with for sure.

once it comes to fallout 4/nv/3 properly I will be reinstalling 4 and will add it to fo3/nv
>>
>>556696721
I'm playing it on Steam Deck with no problem. Probably an issue with your mods.
>>
>>556698220
Would help to know what game you're talking ab out you fucking idiot
>>
>>556693365
>Even in the show
Don't speak
>>
>>556696721
Viva New Vegas was extremely stable for me and only started crashing when I added my own flair to it in the form of 20 more mods
>>
File: 1767831518668600.gif (3.28 MB, 960x540)
3.28 MB
3.28 MB GIF
>>556693365
>They're so cartoonish. Even in the show
>>
File: 4asfas.jpg (924 KB, 2560x1600)
924 KB
924 KB JPG
>>556698374
is the installation process involved because it seems like it would be
honestly if you can create custom profiles for different characters i would have so much fun with it
is it worth playing skyrim just for this mod?
>>
>>556700497
bluntly I reinstalled skyrim after being in break for 2 years (fo4/f76/skyrim modding and forced patches breaking mods in the games and burnout) and came back to skyrim specifically for skyrimnet. Its not had at all in some ways. most of it is done through the web ui it has to load up in a browser. tab over and change shit all day. than tab back and play. it works live and I can sit there tabbing back and forth until I get a setting right.

install though is github download and install and than hit up the discord for some mods people posted in there (some are on nexus I think but not all) and grab stuff catering to the mod and setup the api for using a web ai or local using piper and some other things. and its got tons of settings you can adjust including settings creatures and non voice to talk and whatnot.

but install is:
download,
install with mo2 (what I use dont know how others go).
active and load game.
goto web_ui to setup a few things in settings and adjust things or download larger info packs and stuff. I had more trouble sorting out the api key (not had but never done that before) and more trouble fixing in game crashes from other stuffthan learning the ui. and the discord is helpful and has tons of discussion on prompts and edits.


I just bought the mines in karthswathen and during the fight with the silverblood it came out the silver blood think they are abovethe rule of any rulers and thus I startedyelling rebel scum and now that update has them listed as rebels and treasonous to skyrims rulers. oops lol.
>>
>>556700497
oh oops yes you can update anyone and all people *some dont have llm data*. It can even tag animals and stuff. which is hilarious when it does and you realize chicken is listening to chats and plotting and evolving from it.

and you can update anyone. kill maul and update his profile? yup game world is aware of it and if you do things write it bleeds into others connected to that person. so after I wiped maul for daring to force dialog me and updated his profile it bled into others he knows including mavens profile noting she knows I killed him after he kept instigating and escalating his threats at me. fast forward she's dead and others profiles updated. her kids HATE me but submitted to my brute might and their profiles list it. the son is mouthy but the daughter has a I hate you fuck me setting out of it. like hates me but desires my might and strength and ability to take a city by force. so its comical listening to her in game as the ai presets both the hate and want.

you can make profile with updating it for mod added npc and even use it on followers and watch them evolve *glances at mango* and thats fucking awesome to witness over time especially if you have an old favorite or reliable you have at your side.
>>
File: 1741206437626403.png (162 KB, 468x476)
162 KB
162 KB PNG
>Start a New Vegas run
>Try hardcore mode, expecting bullshit
>It's actually not that bad, almost like the game was designed around survival mechanics
>Even combat feels more engaging since you can't pause for instant full heals, unlike Skyrim
I guess all the people criticizing hardcore mode are just turbo casuals. Fallout just feels cooler when it's an actual survival RPG, you know?
>>
>>556696721
>I guess all the people criticizing hardcore mode are just turbo casuals.
the 3 basic needs (Food, Hydration, Sleep) are barely a blip
food is plentiful even without survival skill, you scavenge pre-war food easily and vendors always restock
water is easy to come by and the penalty for drinking irradiated water is negligible
sleep is even a bigger joke, coyote chew tobacco, atomic cocktail, sodas you can finish the game without ever sleeping
the biggest change is honestly how addictions/broken body parts are handled, fixer becomes temporary solution, Medic Bags / Hydra management is better than just magic stimpac
>>
>>556690534
What body is that?
>>
>>556701304
i did the exact same, im not a guy who enjoys challenges but i decided that my next run is hardocore+very hard. it actually makes you think before going into combat! unheard of really
>>
>>556692067
Cait alone is better than that generic Laura Bailey.
>>
>>556702707
>>556701304
every time I read this stuff it ALWAYS has that over the top reddit af writing style. lol, lmao at this unheard of really line of redditsoi + homo enhanced scripts.
>>
>>556701791
>food is plentiful even without survival skill
Hell, even with 25 Survival you can make Gecko steaks for free. And that skill requirement is practically free since most builds run high Endurance and/or Skilled.

>>556703146
>Having individuality and just being yourself instead of acting like an insufferable 4chan stereotype is somehow "bad"
You're either a glowie or you're 12, either way you've been on Epstein's Island before.
>>
>>556698969
This has been my experience as well. Well that plus Sexout shit which makes the game into a time bomb anyway kek.
>>
File: intothepicwego.jpg (154 KB, 1080x1080)
154 KB
154 KB JPG
>>556703432
>You're either a glowie or you're 12, either way you've been on Epstein's Island before.
uh oh the reddit homosoi is big trigged and larping hard. lets recap the big trig post.

>larping im 12 or anything under 25
>larping im a glowie cuz I pwned you so hard you went right to malfunction
>bringing up your pedo desire to have visited EI and projecting it at me

wew big trigg melty posting ahead from the lefty liberal terrorist who hit big trig mode over words he could ignore but doesnt in his low impulse control. some of us bite the bait knowing and some bite thinkings its not fun post time ;).

stay big trig melty posting knowing its bait but still actually being mad over it.
>>
>sided with Daniel in Honest Hearts to finally get the achievement for evacuating Zion
>felt like a pussy cuck the entire time
I wonder if that was the intent or if they honestly though you'd feel good if you sided with Daniel over Joshua.
>>
>>556703484
>Sexout in 2026
That shit is basically asking to crash your list. Isn't all NSFW modding for FNV abandoned?
>>
>>556704482
Nearly but there were a couple of quest-like ones I never got to so wanted to check those out as some of them were decent.
I find that I ignore its presence nowadays though more than anything else. Sad that these mods are mostly just boring rape and captive + rape spam until you hit arbitrary number then are free.

Almost all the actual quest ideas or making it integrated into the actual world seem to fizzle out and die on the vine.
>>
>>556703146
nobody is forcing you to play on hardcore you nigger, stop being a whiny bitch
>>
File: 1668650247500524.jpg (60 KB, 700x575)
60 KB
60 KB JPG
>>556704865
waaah waaaah someone said something I dont like imma shitpost and melty. I didnt say what I play on or what difficulty or with or without what mode. nice assumptions presented as fuck subhuman big trig. stay mad and larping when I wasnt mad or being a whiny bitch just mocking soi af posts from reddit tourists. you're being the whiny bitch getting genuinely triggered over it and big trig posting in reply in butthurt someone DARE not have your view. so keep larping puss as you can only be time behind a monitor and larp badass. run along pussy soiboy you're dismissed as you were granted more talk time than you earned.

>pic related arrives at your door
>>
>>556705072
kek what the fuck is this meltdown?
>>
Finished watching fallout 2 season and I'm actually angry at how bad that finale was. It was even retcon shit or anything it was just terribly lazy writing and logical consistency and story telling it was just so fucking bad for every single story line being told
absolutely fucking disgusting, why even bother releasing this fucking garbage if you are going to half ass it so badly. I think it killed my interest in the IP as a whole
>>
>>556705146
OP made this thread with the Wild Wasteland trait, that's the only logical explanation.
>>
>>556705216
For me it was awful because nothing was really resolved and despite a lot happening it felt like nothing really happened at all. That seems to be a recurring theme with the show and I think it's intentional rather than a blip.
>>
File: 1651649914490.jpg (25 KB, 460x577)
25 KB
25 KB JPG
>>556705146
>>556704028
>some of us bite the bait knowing and some bite thinkings its not fun post time ;).
>stay big trig melty posting knowing its bait but still actually being mad over it.

you blind son? how did you not get what that ment? and comical how so many people on here rush to the making shit up stuff. meltdown? when its literally being told what it is? you think this when .... lol, lmao thanks for proving my point.
>>
>>556705421
Fella nobody knows what the fuck you're talking about.
>>
File: wall_of_runes.jpg (99 KB, 644x508)
99 KB
99 KB JPG
>
>>
>>556705072
Isn't insecurity a feminine trait?
>>
>>556705072
>>556705421
>>556704028
You are not nonchalant nigga take a break
>>
>>556705072
this was funny asf to read, thanks
>>
File: jtkzzb9eq5ig1.png (549 KB, 750x1250)
549 KB
549 KB PNG
>make entire season pander to NV trannys
>fallout 4 still wins
ohnonononononono
HAHAHAHAHAHAHA
NEW VEGAS REMAKE IS CANCELED!
>>
>>556705935
New Vegas is too old for the average gamer to get in to. The average gamer is an uncultured tard.
>>
>>556705935
>>make entire season pander to NV trannys
by killing every faction and not even mentioning hoover dam once?
>>
>>556705935
thinking the new season panders to "NV trannys" is peak retardation
>>
>want to use survival instead of medicine
>want to avoid using drugs
>survival doesn't have any good alternatives to jet or psycho
>end up being a degenerate crackhead
fug xD
>>
>>556680115
So NCR ending is bethesda canon.
>>
>>556706335
Can't forget the literal superweapon at Helios One. Nah we need another Liberty Prime..
>>
>>556691619
Shut up americapedo
>>
>>556694572
>the ADS is just a zoom in
This is a good thing actually and it's better than the iron sights/scope system used in new vegas. ADS is overrated and a shitty mechanic.
>>
>>556680115
To be fair, the show is a litmus test to see if someone is worth listening to. It's like those retards that don't understand what wokeness is. Then they act smug when an all-encompassing definition can't be provided even though their definition of woman is: "A person that says they're a woman in good faith." Like, how can you be so politically brainwashed to not spot your own retardation?
>>
>>556708163
>aiming with your gun is a shitty mechanic
now I've seen everything
>>
>>556694948
There is a reason for it, its just really stupid. Deacon has been spying on you since the start of the game. If you look around places with ambient npc's, you'll usually find Deacon meandering around in disguise pretending to be someone else. Even if you recognize him though you can't initiate dialogue since he'll just give you bog standard npc responses; but it will confirm you really are looking at him since it'll be his VA instead of one of the stock npc VA's. So he basically knows you're a total badass from watching your adventure and wants you to help them but doesn't want to just tell either (You) or Desdemona he was stalking a qt widower because that'd give you both the ick.
>>
File: 1660688995229456.jpg (37 KB, 600x450)
37 KB
37 KB JPG
>>556708163
>Iron sights are really easy to use in video games compared to real life
>Don't have to worry about depth perception, poor vision, glare, etc.
>"HAVING TO AIM IS BAD, ACTUALLY"
Bitch you can turn the iron sights off in New Vegas if you're that much of an aimlet. It's not an overrated mechanic, people like it because it's immersive and adds a little bit of skill to aiming.
>>
>>556701304
basically, yeah. I prefer to use mods that make resource management even more of a factor; for example a mod that makes radiation also damage your HP and an economy mod that greatly reduces the amount of food and ammo in the game and makes everything in general way more expensive so I have a reason to actually stop in towns, do some quests, sell loot so I can buy supplies like food and ammo
>>
>>556708239
>>556708919
you're not aiming with your gun though, you're putting the gun's model in the middle of your screen and blocking most of your vision without actually giving you any benefit to aiming as opposed to shooting with your reticle
i can tell you've never shot a gun before irl if you think fucking ads is how looking down ironsights works
ADS is overrated and a slop mechanic, get over it.
>>
>>556708919
That's not how that works. All it does is alter is the FOV and retain the reticle as opposed to removing the reticle and zooming the FOV in on the iron sights, the ADS anmation is still used for most weapons.
>>
File: 1651668725483.jpg (624 KB, 1667x2048)
624 KB
624 KB JPG
>>556709170
>>556709289
I have 7 guns in real life and they all look like video game ADS whenever I aim, sounds like you're just disabled. Maybe you should go to the options and enable it.
>>
Post your Sanctuaries
>>
>>556709313
Bait used to be believable.
>>
>>556709447
>Based and believable
Thanks, Anon.
>>
>>556709447
>Bait used to be believable
No it wasn't.
>>
>>556709551
"/b/ was never good" ahh post :skull_emoji:
>>
>>556709551
sure it was, sorta, there used to be an effort put into making you think someone actually believed what they were saying
>>
>>556709610
/b/ has always been shit. The "good" shit has horribly aged.
>>
>>556709769
>"NOOO EVERYTHING WAS ALWAYS BAD, STOP ENJOYING THINGS"
fuck off enclave loser
>>
File: Sneedclave.jpg (119 KB, 1080x879)
119 KB
119 KB JPG
>>556710307
WELL WELL WELL
LOOK WHAT WE HAVE HERE
>>
File: nvnv.jpg (554 KB, 2560x1600)
554 KB
554 KB JPG
https://www.youtube.com/watch?v=kAf3vaNSvY4
>>
>>556693930
I don't have chest hair idk what happened maybe because I'm a dumb nigger
>>
>>556710307
It was always bad, though. Just because you have shit tastes doesn't mean it's not true.
>>
>>556709170
This post is so fucking stupid I can’t stop laughing
>>
File: IMG_4290.jpg (58 KB, 600x512)
58 KB
58 KB JPG
gun
>>
God Bless America
God Bless The Enclave
>>
File: 1755853889582409.png (223 KB, 493x475)
223 KB
223 KB PNG
>>556711865
oh hi Mark
>>
File: Fallout The Odyssey.png (233 KB, 1749x617)
233 KB
233 KB PNG
Another one bites the dust. Oh well, at least they had a cool outfit pack
https://www.nexusmods.com/newvegas/mods/79313
>>
>>556712180
never even heard of this one until now
>>
>>556712180
>>556712356
I looked it over and went meh. i'll grab it for the resources later
>>
>start playing new vegas
>try to tap fire my pistol
>gun ignores most of my clicks
>start clicking faster
>gun fires too fast
are there any settings or mods that fix this? it feels like the trigger is jammed or sticky or something
>>
>>556708990
Is there a mod that makes you have to pee pee poo poo?
>>
I know about YAE to add skills back into FO4, but does it change any of the dialogue options to have checks?
>>
>>556711813
that's not an argument, codkiddy
>>
>get the urge to replay fo3
>remember the metros
>>
>>556715187
If they don't overhaul metro travel the remake will flop
>>
>>556712180
why can't these faggots ever just nut up and actually coordinate? jfc
>>
>>556715187
>>556715228
If its an actual remake and not a remaster, there's no reason to even have most of the metro stations since they were only so prevalent due to technical limitations. Otherwise the best thing to do is something like that mod trainwiz made that basically creates a second overworld map in the subways.
>>
>>556715187
>the metros
lol pussy
>>
>>556712750
please respond
>>
>>556715187
that's the best part
>>
File: Screenshot_12.jpg (712 KB, 1920x1080)
712 KB
712 KB JPG
Default Nora has run out of houses to scrap and furniture to build
>>
File: 1740667702197848.jpg (318 KB, 600x887)
318 KB
318 KB JPG
>make the mistake of clicking some gay ass short about fallout on jewtube
>make another mistake and scroll through the comments
>discussion about what constitutes a fallout fan
>some subhuman turdworlder says "if u only like fallout 1 and new vegas u not a fallout fan"
I hate these mongoloids so much.
>>
>>556712750
>>556715467
This is the one and only time I am going to spoon feed you: use johnn guitar and JIP Ln nvse. You wouldn't be having this issue if you followed the install guide.
>>
Okay /fog/ lets see if you're smarter than the average redditor fallout tranny
What is Thaddeus ACTUALLY mutating into?
>>
>>556715564
I wish we could just range ban everyone who isn't from japan, the US, or europe from the internet. Just quarantine them from the rest of us.
>>
>>556715720
A white woman post wall.
>>
>>556715720
My bet is something completely retarded like a centaur. The showrunners don't actually know how these things are created and there haven't been any shown yet so it's a safe bet.
>>
File: 1750025795867908.jpg (49 KB, 736x910)
49 KB
49 KB JPG
Speaking of the dumb ass show can someone spoon feed me where it was even implied House is dead and is instead an AI now? I keep seeing here and in other places this being mentioned but maybe I wasn't paying enough attention or maybe everyone is just making shit up.
>>
File: 1573725-1466802129.jpg (523 KB, 1920x1200)
523 KB
523 KB JPG
>>556709368
>>
File: Spoiler Image (1.58 MB, 1901x780)
1.58 MB
1.58 MB PNG
>>556716257
At the beginning of episode 7 House says "It's good to be alive again, my body became something of a target for wandering travelers with something to prove. I've been poisoned, shot, bludgeoned with a crowbar." While it his true current state kind of vague, the fact that Yes Man's body is left inanimate right next to the console just like it is when you upgrade Yes Man in NV, which implies that the courier killed House and that the house we see in the show could very well be Yes Man pretending to be House.
>>
File: 1638467047735.png (47 KB, 745x382)
47 KB
47 KB PNG
>>556693678
You mean the devs who were given an engine and full assets suite added features that the pervious devs didn't have time to implement
>>
>>556716687
That's Yes Man? I thought it was one of House's sexbots or just a security guard.
>>
>>556710510
OH MY GOD...IS THAT...FRANK SNEEDIGAN!? AND HIS PARTNER...CHUCK HORRIGAN!? AIEEEEEEEEEE SAVE ME VAULT BOY!!!
>>
File: nDqe0c8.jpg (165 KB, 500x667)
165 KB
165 KB JPG
>>556715720
a tree :D
>>
How do I get borderless windowed mode in New Vegas, do I need a mod?
>>
>>556693678
Bethesda just aren't good at implementing intellectual aspects into their games. It always comes across as flat, retarded, or underdeveloped. The dialogue with Eden emphasises this. It's like a 12 year old wrote it.
>>
File: 1726535099997757.jpg (40 KB, 640x457)
40 KB
40 KB JPG
>>556715720
Thaddeus will become a new mutant species, which will then get added to 76 as a raid boss. You WILL consoom.
>>
>>556716942
It could be, it could also be victor The show seems to leave everything very vague and spaced out. Probably the same reason they switched to weekly episodes, so they can make themselves feel like they are clever and say that all the first seasons sucked purely because we didnt have context of what they reveal next. I find it obnoxious personally
>>
>>556692000
How good are the sex mods for NV? Seems like fallout tends to get the short end of the stick compared to skyrim
>>
>>556715720
Second coming of the Master. 10 bucks says Ron Perlman and the other mutants parade him around as their new god and we get Unity 2.0
>>
>>556717398
Anyone know?
>>
>>556717795
Wasn't Victor left at Camp Golf?
>The show seems to leave everything very vague and spaced out
It's 100% because they want to have the option to backpedal if people start shitting on the show. The entire second half of the last season felt like they were desperately trying to appease New Vegas people, which ironically helped a bit because there wasn't so much reddit humor dumped into it. If this piece of shit were treated more seriously than an extension of F4 and 69 then it could've been decent.
>>
Is there a mod for FNV that fixes all the melee mods by making them require unarmed OR melee weapons, not one of the other? I want to do a melee run without having to bump unarmed to 90 just for Slayer
>>
File: Ghost.png (813 KB, 1280x1621)
813 KB
813 KB PNG
>>556718076
https://www.nexusmods.com/newvegas/mods/51664

https://www.nexusmods.com/newvegas/mods/58277

Borderless window

https://www.nexusmods.com/newvegas/mods/59266
>>
>>556718185
You're right so it probably was the original idea
>>
>>556717840
I asked in one of the last few threads if there's an Ostim equivalent for 4 but didn't get an answer either.
>>
>>556718526
>if there's an Ostim equivalent for 4
there isn't, 4 was purposefully overlooked because it came out when Skyrim sex mods were finally taking off
>>
Why are followers so retarded? What do I do if I lose them?
>>
>>556718253
Fix it yourself in xedit fag
>>
76fags play with their dicks to gay porn
>>
>>556718253
literally a 10 second fix with geck or whatever
>>
>>556719074
Shut up, you fucking smarmy dickhead. I hope you get raped in the ass, and don't enjoy it much.
>>
File: Geck_3nHiAV5rUN.png (139 KB, 1920x1040)
139 KB
139 KB PNG
>>556718936
>>556719074
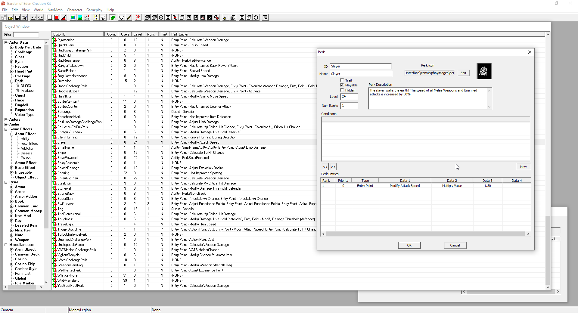
I tried looking it up but I don't seem to understand how the GECK works. I'm looking at the Slayer perk but it doesn't list the Unarmed or Agility requirements so they must be determined somewhere else but I've been unable to find that place so I figured I'd ask instead.
>>
>>556718916
>What do I do if I lose them?
>Fallout 1,2
comb through the wasteland if your memory is leaky
>Fallout 3,NV,4
open map or use console
google "Figger Naggot Fallout"
get his ID"00050005s"
Prid "00050005S" (this will select the companion regardless where he is)
moveto to player (this will teleport the faggid to you)
>76
at your camp
>>
Why is the Legion in the show mainly white and Asian guys?
>>
>>556719426
because Brudahood steals
>>
>>556719426
they're the same extras from the vault
>>
File: Spoiler Image (116 KB, 1200x653)
116 KB
116 KB JPG
>>556715720
It's obvious
>>
>>556719426
Same reason the vault dweller men are emasculated/insane whites and the love interest for Lucy is a brotha
Put some stats into corporate media literacy, it’s ‘26 for Christ’s sake
>>
>>556719426
cuz they eat dogs
>>
because you need to use xedit not geck, niggerdamus.
open your modlist in xedit, go to falloutnv.esm, perks, slayer, then go to the conditions flag and change the function parameter so it doesn't need to use unarmed/agl or set the requirement low enough for your character to take it
>>
>>556719905
meant for >>556719275
>>
>>556718936
>>556719074
>>556719275
It was an issue with the cells being too wide, clicking a cell and then pressing CTRL and + fixed it.
>>
>>556719726
>even post apocalypse americans get circumcised
top zozzle
>>
>>556719426
According to Reddit, it's merely a coincidence. That keeps happening, again, again, again, and again.
>>
>>556719905
you baka ass nigga
>>
>>556719426
Better question: why is macauly culkin in the show?
>>
>>556720136
shut up retard
>>
this thread is soooo dead
>>
>>556720101
To be fair a post apocalyptic setting would at least have the excuse of being able to make a somewhat pragmatic argument for circumcision
>>
File: 5SAF.jpg (587 KB, 2560x1600)
587 KB
587 KB JPG
k so the rr is stereotypically self-aware left wing political commentary written by someone left wing but you're still supposed to find the faction quirky and charming and morally correct i guess
like honestly how exhausting and their leader even told me herself that they're all insane and unlikely to live for very long and she's an ideologue meaning direct conflict is inevitable and i don't see myself siding with them or trusting her
i'm going to go back to building my rep with the brotherhood because they're the most competent faction i've met by far and i want to see if they will rlly give me t-60 armor
>>
>>556720587
silence nigger
>>
>>556720614
>To be fair a post apocalyptic setting would at least have the excuse of being able to make a somewhat pragmatic argument for circumcision
like what? hygiene?
I would say possibility of botched procedure or lack of "specialist" would be a bigger problem
>>
>>556720920
Yeah. One of the main characters you interact with is a "totally badass" black lesbian synth too who is basically supposed to be a she-terminator. I only interact with the Railroad to get the deliverer (a walther ppk) handgun from Deacon's recruitment quest, because Bethesda decided to make it so you can only access the switchboard under slocum joe's if Deacon is there with you on the quest.
The easiest way to get T-60 armor btw is either stealing it from the Prydwen, taking Danse's away, or from the Sentinel Creation Club content unless you happen to find a dead Brotherhood fag out in the wild wearing his set.
>>
File: Screenshot_13.png (3.52 MB, 1920x1080)
3.52 MB
3.52 MB PNG
Nora took buffout and tried to assist the people of Concord with a snubnose .38 revolver but sadly passed away in the first gunfight
>>
>>556721502
Yeah, it's the actual reason a lot of the desert societies adopted the practice outside of the bizarre cultist blood sucking rituals. It makes it easy to clean your richard, especially with limited access to water. As for specialists, if some retarded tribenigger over 2000 years ago could do it reliably without modern tools and medicine to scavenge it's not an issue, and if it were, there's still Mr Handy's and Autodocs that could do it.
>>
>>556720920
sex
>>
File: 1745198578251428.gif (2.02 MB, 800x600)
2.02 MB
2.02 MB GIF
>>556721764
>Mr Handy
how horrifying
>>
>>556708163
Fallout 3 has ADS though, it just has a gimped version of it. Boomer shooters never needed iron sights because they never added an accuracy penalty for firing from the hip. In Fallout 3, firing from the hip is inaccurate and ADS is slow. If you added iron sights to a game like Doom it would change how the game flows drastically since transitions and accuracy penalties are antithetical to the fast-paced game design. Fallout 3's combat is much slower thanks to the gimped ADS (zoom-in) mechanic and VATS, so true iron sights wouldn't change the game that much other than making combat slightly more immersive.
>>
>>556720920
Why is Ada wong in the Commonwealth?
>>
>>556722037
New Vegas has AIDS: Arcade.
>>
File: 1762621839603489.jpg (68 KB, 862x516)
68 KB
68 KB JPG
>>556722082
Don't you see the name? That's Claire wearing an Ada mask. Chris told her to wear it so he can trick Leon into continuing the Redfield bloodline.
>>
>Every time i try to go to the gomorrah courtyard to talk to dazzle my game freezes
A slight setback it seems.
>>
>>556718769
It is a tragedy because the setting lends itself better to the kind of shit you browse LL for.
>>
>>556722037
Fallout 3 does not have ADS, it has aim zoom, which several boomer shooters had. DOOM 2016 also used that as a feature instead of ADS so you don't know what the fuck you're talking about.
>>
>>556708558
That's really fucking cool tho
>>
>>556718279
Does this work with Viva new vegas, cause I downloaded it and followed the steps and I still can't alt tab
>>
>>556715187
>*tabs over from skyrim*
doesnt like the metros? you mean the sweet actual dungeons in the game world? good lord above I had that whole section modded to the 9's and I dont mean making it easier. stack enough metro mods and you get a semi mutlilevel intertwined dungeon to loot and fight in. add in those train car interiors and wandering npc to come through area's and those places become its own game in itself of fallout 3 capital wasteland - dungeon run edition. I get why many dislike metro and I see your post as a bait post but I and others see the fun of the metros and if they wasted time making a re-release downgraded unreal version I mean remaster i'd eventually check it out to see how the dungeons look in unreal. but ultimately I have fo3 going and have my metro decked to the 9s (had the mods stashed on an external with the other bethesda games) so i'd lose out in the unreal downgrade still got dem bugs edition. and itd lose all the mods I use.
>>
>>556723146
Nevermind i'm dumb as a railroad player
>>
>>556722931
Doom 2016 has lock-on instead of ADS. Zoom is not a core mechanic, it is only available through weapon upgrades.
>Fallout 3 does not have ADS
It does, the player aims down sights in third person, you can see it happening. It just doesn't have true iron sights in first person. If you were to put true iron sights into Fallout 3 it would change nothing since the game still slows the player down when they ADS. It's functionally the same mechanic as in NV and 4 except you're staring at a crosshair instead of a wobbly iron sight.
>>
>>556719760
I actually had been waiting for her brotha lova reveal in the show and yup yup there it is right on schedule. but terrorist reddit who cums over cuky white man scenes say its merely a cowinky dink it happened and for the 7514362457 time. but I got to laugh when I saw it going as expected by hollyrot and its hate of white men and its continued brainwashing to make people percieve white men as unattractive and unappealing and undesirable and dopey evil fools and the strong brotha lova is not those white portrayed but the all desired chad of it all stopping those bad specific types. but again merely cowinkydink.
>>
Damn fallout 1 was pretty peak bros.. no cap. I'm not an old man playing it I swaer.. Gonna be a lil while before I play f2 tho.
>>
>>556722037
>fallout 3 has ads
no it doesn't
>boomer shooters didn't have ads
some did, but generally this is true. it wasnt uncommon for them to have alternate aim distances (like what fo3 does) after they started embracing freelook as a baked in feature
>ads is more immersive
it isn't, its very distracting. the reason CODslop embraced ADS was a way to try and force the player to slow down and to gimp their fov mid firefight because hipfire was trash
games like red faction, halo, half life, et. al. all had aim focusing and scopes
>>
So is it true that 76 will not be seeing any more map expansions?
>>
>>556705935
>he doesn't understand normgroids
Normgroids will watch the show and want to get into or play fallout and just go with the latest numbered entry. It's just how it is
>>
>>556723583
It's not ADS you fucking mongoloid, it doesn't have you covering half your screen with your gun in first person.
>>
>>556724326
yes they're making fo76 2 now which will come out before fo5
>>
I just want an adult mod that allows you to become a pornstar or a hooker like in Fallout 2 and the sex scenes cut to black, and it's not something the mod author clearly jerked off to while making it. Good adult content should always enhance roleplaying and leave details to the imagination. Sex is gross.
>>
>>556722037
Zooming was the industry standard until MW1 came out.
>>
>>556724456
It's literally the exact same mechanic:
>slows down movement
>lowers FOV
>increases accuracy
It just doesn't have REAL iron sights. That's where the distinction lies.
>>
File: lone wanderer.jpg (567 KB, 819x1157)
567 KB
567 KB JPG
I'm so glad I learned to stay out of pointless arguing about stupid obvious stuff!
>>
Is it possible to get an NCR ending where House lives? Or do they always shut him down when the NCR takes over New Vegas?
>>
>>556724237
>the reason CODslop embraced ADS was a way to try and force the player to slow down and to gimp their fov mid firefight because hipfire was trash
Hipfire is trash in Fallout 3 too and holding down right mouse button also gimps your FOV. It's also more distracting in FO3 because some weapons have iron sights (like the hunting rifle) that the game never uses in first person, but in third person you can clearly see your player aiming down sights.
>>
>>556724101
cool pic.... giwtwm(the player)
>>
File: 1748358998831485.png (848 KB, 1092x938)
848 KB
848 KB PNG
>>556724326
https://frvr.com/blog/news/fallout-76-leads-plan-to-make-the-game-thicker-with-new-systems/
>why
because it led to issues
>new zones are half assed and barebones
>LAG both FPS and network outside the main map
>events just cannot handle it and break down (Susan and Haloween)
>Caravans got gutted because pathing sucks dicks in Skyline
it all boils down to tech limitations
>>
>>556725127
Bloatmaxxing
>>
>>556725071
not possible
Colonel "one Bittersprings was not enough" Moore asks you to kill him
>>
>>556725127
I doubt the game could get any thicker. Especially not its players.
>>
>>556725265
eh honestly not the worst idea for the game, plenty of shitty events and lack of quests in base map(Savage Divide and Cranberry Bog is a bit slim)
Skyline valley is a ghost town and Burning Springs is just bounty hunt whack-a-mole
>>
Fallout should just play like Metroid. Your AGL would inform your dodge speed and your PER would inform your lock-on speed. Power armor would slow down your dodge speed but increase your HP/DT/DR and so on and so forth. Instead of picking up holotapes and reading terminals and stuff you could just scan them using VASS (Vault-Tec Assisted Scanning System).
>>
>>556725549
tru if well executed, but unlikely
>>
>>556725573
Meant to say Prime. Not the traditional Metroids.
>>
>>556726103
it's okay lad, I haven't played any of them
>>
File: file.png (463 KB, 1628x855)
463 KB
463 KB PNG
>>
>>556725573
>anon prompted this and thought it was good enough to post
goofy ahh post
>>
>>556726817
did you stub your toe mid sentence or what?
>>
>>556726909
No, he's just a stupid nigger.
>>
File: IMG_5588.jpg (346 KB, 1920x1080)
346 KB
346 KB JPG
>>556726817
Say what you want about it, but this game mogs Shartfield.
>>
>>556727250
>"This piece of shit mogs that pile of shit."
>>
>>556727346
It was my GOTY 2025. I don't play woke western slop so I thankfully dipped on the pieces of shit every goyslopper was praising.
>>
File: Ted_Kaczynski_2_(cropped).jpg (248 KB, 1031x1376)
248 KB
248 KB JPG
>randall clark if there weren't any bombs
>>
76fags dicks are so small they get piss on they're are balls
>>
>>556727475
Randall was a father and husband, not a tranny.
>>
File: file.png (47 KB, 1259x198)
47 KB
47 KB PNG
>>
I would only play Fallout 76 if I could somehow faceripper a default Nora preset into it
>>
File: pile of bloatfly larva.jpg (827 KB, 1920x1080)
827 KB
827 KB JPG
can't believe bloatflies just drop all of these tasty snacks for free
>>
File: FNVEdit_WdkoTQ7nv0.png (110 KB, 1920x1040)
110 KB
110 KB PNG
>>556719905
>>556719275
I think I got it to work, it at least looks alright in-game. I used GPT for help and it told me that it's bad practice to use OR like this and that I should instead of two "top level" conditions otherwise shit might break in the future if GECK or other mods touch this file, but I have no idea how to do that and it seems to hallucinate shit when I ask it how to. Since I went through the effort of doing it myself do you mind spoonfeeding me if I'm on the right track or not?
>>
>>556728602
The game is practically a multiplayer fo4 mod
I would be surprised if it wasn't possible to make her 1 : 1
>>
>>556729003
entirely possible, several of cash shop bundles have Nate's face plastered there
>>
File: Capture.png (21 KB, 681x577)
21 KB
21 KB PNG
>>556719905
Can't he also just have his own mod and change it in geck?
>>
>>556729003
Considering how malleable the face sculpting is you would need to directly import the values somehow, and to date I have never found a way to do it
>>
File: sonicman.jpg (195 KB, 1440x1193)
195 KB
195 KB JPG
All of the weapons in fallout 4 are ugly as hell. What are some good mods to replace them?
>>
>>556729491
Modern Firearms
>>
>maximus got the girl
MY NIGGA
>>
>norm got the girl
MY NIGGA
>>
File: n.png (1.54 MB, 856x896)
1.54 MB
1.54 MB PNG
rate my Nora (built for literally anything that moves in-game btw)
>>
File: Hugs and Death.jpg (330 KB, 1920x1080)
330 KB
330 KB JPG
Do (You) play New Vegas with any quest mod on?
>>
>>556730801
no I enjoy the vanilla experience
>>
>>556730790
Cute would use as a preset
>>
File: 1662141375853960.jpg (606 KB, 1920x1080)
606 KB
606 KB JPG
>>556730801
holy shit i actualkly played all this niggas mods, it was some insane anime shit with the deathclaw human clones. im pretty sure i had sex with a female deathclw at some point for gifting her shit
>>
>>556729282
I would assume I could but apparently the GECK is shit and can randomly make a bunch of unwanted changes so you need to do modding through third party software if you want things to remain stable and compatible.
>>
File: 1715251116802238.webm (3.34 MB, 960x540)
3.34 MB
3.34 MB WEBM
>>556728687
>
>>
>>556731592
god I wish that was me
>>
File: harkness.png (206 KB, 383x303)
206 KB
206 KB PNG
>>556731907
>>
>>556715720
ur mom
>>
File: Screenshot_20.png (3.81 MB, 1920x1080)
3.81 MB
3.81 MB PNG
>>
RICHIE likes BALLS.
>>
File: IMG_7652.jpg (244 KB, 1280x800)
244 KB
244 KB JPG
Trying to create a non-bogged character with the default character creator is a hellish nightmare
>>
>>556730790
Really cute. Would install physics mod go watch the breasts jiggle.
>>
I'm new to the franchise. The show is great. But can anyone tell me how society hasn't moved on from repurposing random shit after two hundred years? How long does it take to pour cement??
>>
>>556733313
>But can anyone tell me how society hasn't moved on from repurposing random shit after two hundred years?
It did in FO2 and New Vegas, but Bethesda are obsessed with raiders living in tin shacks
>>
File: IMG_7642.jpg (15 KB, 385x308)
15 KB
15 KB JPG
>>556733313
Because Bethesda. Fallout 1 and 2 had new developments like new architecture and housing with sandcrete buildings, porn studios, paper currency, etc.
>>
>>556733750
>>556733498
But that makes no sense within the fiction. Does human advancement keep getting pushed back by something?
>>
>>556734157
Human civilization keeps getting hit with the Bethesda canon death ray
>>
>>556734495
I dont understand. Does each game not advance the timeline or the plot in any way? is it like an anthology series?
>>
>>556734157
Bethesda never bothered explaining it until enough people complained about the consistency that they decided to start just nuking all the in game factions and societies with the TV show.
>>
File: 1751010831.jpg (418 KB, 1920x1080)
418 KB
418 KB JPG
you're asking too many questions newblood



[Advertise on 4chan]

Delete Post: [File Only] Style:
[Disable Mobile View / Use Desktop Site]

[Enable Mobile View / Use Mobile Site]

All trademarks and copyrights on this page are owned by their respective parties. Images uploaded are the responsibility of the Poster. Comments are owned by the Poster.