[a / b / c / d / e / f / g / gif / h / hr / k / m / o / p / r / s / t / u / v / vg / vm / vmg / vr / vrpg / vst / w / wg] [i / ic] [r9k / s4s / vip] [cm / hm / lgbt / y] [3 / aco / adv / an / bant / biz / cgl / ck / co / diy / fa / fit / gd / hc / his / int / jp / lit / mlp / mu / n / news / out / po / pol / pw / qst / sci / soc / sp / tg / toy / trv / tv / vp / vt / wsg / wsr / x / xs] [Settings] [Search] [Mobile] [Home]
Board
Settings Mobile Home
/vt/ - Virtual YouTubers


Thread archived.
You cannot reply anymore.


[Advertise on 4chan]


File: bikini-UnderwaterRuins.jpg (747 KB, 2048x2048)
747 KB
747 KB JPG
/vtai/ - VTuber AI-generated Images - Underwater WOMPing Edition

Previous Thread: >>107405824

Unofficial Official Thread Anthem: https://files.catbox.moe/rh37vq.m4v

>/vtai/ Resources
Getting Started (WIP): https://rentry.co/5twfkqmw | Archive: https://rentry.org/vtai/ | FAQ: https://rentry.org/vtaiFAQ | VTuber XL Loras: https://rentry.org/vtaiSDXL | VTuber LoRAs (ARCHIVED): https://rentry.org/vtaiLoRAs | LoRA Checklist: https://rentry.org/vtailorachecklist | vtaiArchive: https://rentry.org/fhydhwdm

>/vtai/ Animator (online tool)
https://tensor.art/template/893879178858869643

>/vtai/ Scripts
Catbox Scripts: https://github.com/CCC-anon/CCC-Scripts/tree/main/catbox
Gallery Script: https://greasyfork.org/en/scripts/490894-4chan-gallery

>/hdg/ FAQ + Embeds, Hypernetworks, Models, LoRAs
https://rentry.org/hdgfaq | https://rentry.org/hdglorarepo | https://rentry.org/59xed3

>Cloud Hosted Installs (Now Require Payment)
Colab for Complete Retards: https://colab.research.google.com/drive/1STL60qfoY-iSlhRb9zFETRLTqhNbznRf | Colab: https://colab.research.google.com/github/TheLastBen/fast-stable-diffusion/blob/main/fast_stable_diffusion_AUTOMATIC1111.ipynb | Paperspace: https://rentry.org/865dy

>/vAI/ doko?
https://rentry.org/where-is-vai

>GPU Performance Data
https://docs.getgrist.com/3mjouqRSdkBY/sdperformance

>More Resources
4chanX Catbox userscript: https://rentry.org/hdgcb
Tags: https://danbooru.donmai.us/wiki_pages/tag_groups
5ch NovelAI wiki: https://seesaawiki.jp/nai_ch/
Models: https://civitai.com/ | https://huggingface.co/
More links: https://rentry.org/sdg-link
Getting Started (Legacy): https://rentry.org/sdhypertextbook
Legacy Information: https://rentry.co/xc4hx6z5
/vtai/ Wiki (Legacy/defunct): https://vtai4ch.art/

>Related
>>>/aco/sdg
>>>/g/sdg
>>>/g/ldg
>>>/d/ddg
>>>/e/edg
>>>/u/udg
>>>/vt/vtai
>>>/vg/aids
>>>/b/degen
>>>/trash/sdg
>>
Request Anchor
>>
>>107462717
Requesting Rosemi and Ririsya as high class escorts surrounded by business men in a fancy party.
>>
>>107462717
Requesting Kaminari Clara wandering around in a bar setting while wearing only a black t-shirt (or a white one, do play with the see-through setting in either case) and glasses.
>>
File: 00030-3229485139.png (2.29 MB, 1280x1920)
2.29 MB
2.29 MB PNG
>>107462697
thank you for baking

request and lora preview batch 2
https://catbox.moe/c/fc5ssq
suisei x marine head swap for the tsf enjoyers
https://catbox.moe/c/1kw22t

good night vtai
>>
>>107462717
Nerissa impregnating Fuwawa
>>
>>107459916
https://files.catbox.moe/zf1wl6.png
https://files.catbox.moe/l308kg.png
>>
>>107462717
Noel chased by a dozen Lamy clones in a haunted house.
>>
>>107462717
Ahoge helicopters
>>
>>107462717
Beeg Sana wearing a Sugoi Dekai shirt.
>>
>>107462717
request is a deactivated CC with tears in her eyes unable to move or speak, sitting on the ground except she's fully aware of everything happening to her while a group of men jack off onto her absolutely covering her in jizz for weeks and maybe months
>>
>>107462717
Towa angel preggo belly.
>>
>>107462717
Requesting Roboco naked wrapped in red Christmas ribbons like picrel https://files.catbox.moe/v51jr4.jpeg riding her new owner cowgirl style while he grabs her big ass and creampies her please: https://files.catbox.moe/otcyu9.jpeg
>>
>>107462717
Re-requesting >>107437001
>>
File: 00039-3307649207.png (3.54 MB, 2048x2048)
3.54 MB
3.54 MB PNG
hei! i se u no maek beeg. why no maek? u shud alway maek BEEEEEEEEEEEEEEEEEEEEEEGGGGGGGGGGGGGG
>>
>>107462717
It's Monday...
>>
File: 1749149742078382.mp4 (2.48 MB, 960x1440)
2.48 MB
2.48 MB MP4
>>107462717
More sexy Kanawiggles. Like the slit and oshiri but wouldn't mind other outfits too if you wanted
>>
File: 00029-3383189625.png (2.8 MB, 1280x1920)
2.8 MB
2.8 MB PNG
>>107462854
Where we are:
https://files.catbox.moe/k0jquf.png

How we got there:
https://files.catbox.moe/l613td.png
https://files.catbox.moe/wjhdrw.png
>>
>>107463899
>What about Mococoeh?!
Well, Nerissa?
>>
Made some Kronii
>>
File: 2025-12-08-033250__0.jpg (784 KB, 2048x2048)
784 KB
784 KB JPG
oh shit, my gen got baked.
>>
>>107464028
>>
>>107462717
rin penrose as queen of the trailer park
>>
File: 2025-12-08-034431__0.jpg (865 KB, 2048x2048)
865 KB
865 KB JPG
>>
>>107464254
and other sugimori
https://litter.catbox.moe/not16lnp307emi96.png
https://litter.catbox.moe/sf2igcrrm1twpszg.png
>>
>police advise remaining indoors at night, as the sex offender known only as the 'red rocket' has been seen in the area
>in other news, a vote by residents has once again prevented plans by the city to reclaim 'excessive' sidewalk space for a road-widening project
https://files.catbox.moe/kh6tgw.png
>>
>>107462717
Requesting /ss/ with Gigi in a sports swimsuit.
>>
File: 1734549274428924.png (762 KB, 640x1536)
762 KB
762 KB PNG
https://files.catbox.moe/i0tgts.png
https://files.catbox.moe/vw7h76.png
https://files.catbox.moe/5njg95.png
https://files.catbox.moe/bx1uo7.png
https://files.catbox.moe/5jka9e.png
https://files.catbox.moe/v3ok3t.png
https://files.catbox.moe/ntvyf9.png
https://files.catbox.moe/kcq401.png
https://files.catbox.moe/5ohs7s.png
https://files.catbox.moe/joxeva.png
https://files.catbox.moe/upz05d.png
https://files.catbox.moe/s4z0zh.png
https://files.catbox.moe/h12u0p.png
https://files.catbox.moe/lajmmr.png
https://files.catbox.moe/7cgypb.png
https://files.catbox.moe/wnmz49.png
https://files.catbox.moe/ckdlb4.png
https://files.catbox.moe/1ylazs.png
https://files.catbox.moe/tzng4s.png
https://files.catbox.moe/xnwiao.png
https://files.catbox.moe/67wfjj.png
https://files.catbox.moe/37sjxo.png
>>
>>107462717
Roboco overheats to the point drastic measures have to be taken by externally applying liquid coolant all over her.
>>
>>107464945
SEXRyS
can you do post image but she's pulling down her panties with one hand
>>
File: kanawiggle4.mp4 (2.73 MB, 950x1426)
2.73 MB
2.73 MB MP4
>>107443637
>>107463828
https://files.catbox.moe/zq934g.mp4
https://files.catbox.moe/rbluep.mp4
>>
File: 1744546574807594.mp4 (2.46 MB, 960x1440)
2.46 MB
2.46 MB MP4
>>107465569
Fuck that's so hot~! Especially the first one
Perfect expression angle, tease and the sweat's a nice detail. Thanks again cuz I can never have enough of these
>>
>>107465569
holy ass literally begging to be railed
>>
File: s4z0zh.png (2.12 MB, 1856x1280)
2.12 MB
2.12 MB PNG
>>107464945
>https://files.catbox.moe/h12u0p.png
>https://files.catbox.moe/joxeva.png
>https://files.catbox.moe/upz05d.png
>https://files.catbox.moe/7cgypb.png
>https://files.catbox.moe/s4z0zh.png
Fucking hot. Could you do 1 or 2 where her pussy's leaking and/or she's fingering herself?
>>
>>107462717
I request Suichan being cute today too!
>>
File: bibooinacrop.mp4 (1.54 MB, 956x450)
1.54 MB
1.54 MB MP4
Wait a minute...
https://files.catbox.moe/vat7r1.mp4
>>
>>107464945
Please do self ass or chest grab with spreading, anal, and cover her face and tits with cum too
>>
File: WanVideo2_2_I2V_00679.mp4 (3.06 MB, 864x1536)
3.06 MB
3.06 MB MP4
>>107462640
>>107461094
https://files.catbox.moe/9sg8kn.mp4
me too
>>107465569
>>107465663

nice booty
baeslop
https://files.catbox.moe/tja2vc.mp4
https://files.catbox.moe/rh2q4y.mp4
>>
File: 00056-1891867594.png (2.61 MB, 1280x1920)
2.61 MB
2.61 MB PNG
>>107464021
Little more than she bargained for, I guess
https://files.catbox.moe/jpyswv.png

https://files.catbox.moe/tzsvgg.png
https://files.catbox.moe/szafcr.png
>>
File: 07j7b3.png (3.11 MB, 1304x2280)
3.11 MB
3.11 MB PNG
>>
>>107466244
wow thanks for making the birb move
>>
File: 00001-165638398.png (3.37 MB, 1152x2016)
3.37 MB
3.37 MB PNG
cowboy western calliope dayo

https://files.catbox.moe/9u9ep9.png
https://files.catbox.moe/7wz4h3.png
https://files.catbox.moe/sj8g3o.png
https://files.catbox.moe/x13f86.png
https://files.catbox.moe/hqdbiy.png
https://files.catbox.moe/6jhr7m.png
https://files.catbox.moe/9wzdmi.png
https://files.catbox.moe/n1c0sd.png
https://files.catbox.moe/71jetw.png
https://files.catbox.moe/qukxao.png
https://files.catbox.moe/uo56ru.png
https://files.catbox.moe/mgi468.png
>>
>>107466258
yay puppies
>>
>>107463899
>>107466258
Kindly requesting a threesome
>>
File: 00547-4119077886.png (1.6 MB, 1344x1728)
1.6 MB
1.6 MB PNG
>>
>>107466455
Heading to bed right now, but I'll run a seed search and see what I get in the morning.
>>
>>107462940
Thank you
>>
>>107466498
This Friend is too sexy. Where's Kurokami when you need her to ruin the festive mood?
>>
>>107462717
more womping
>>
File: 1763776264272105m.jpg (109 KB, 1024x576)
109 KB
109 KB JPG
>>107463899
Thanks buddy! Now could you make it so that they are happily getting married, in a pose like picrel, while Fuwawa is still pregnant
>>
>>107462717
Voice request of annoyed CC during WW2 being taken aside by one of her subordinates and fucked against her will. She asks him to cum in her quickly since she needs to give a field report to the Führer.
>>
>>107463899
>>107466258
>Turns out that when Nerissa breeds Fuwawa or Mococo, that the outcome is a PEROCHINO
>>
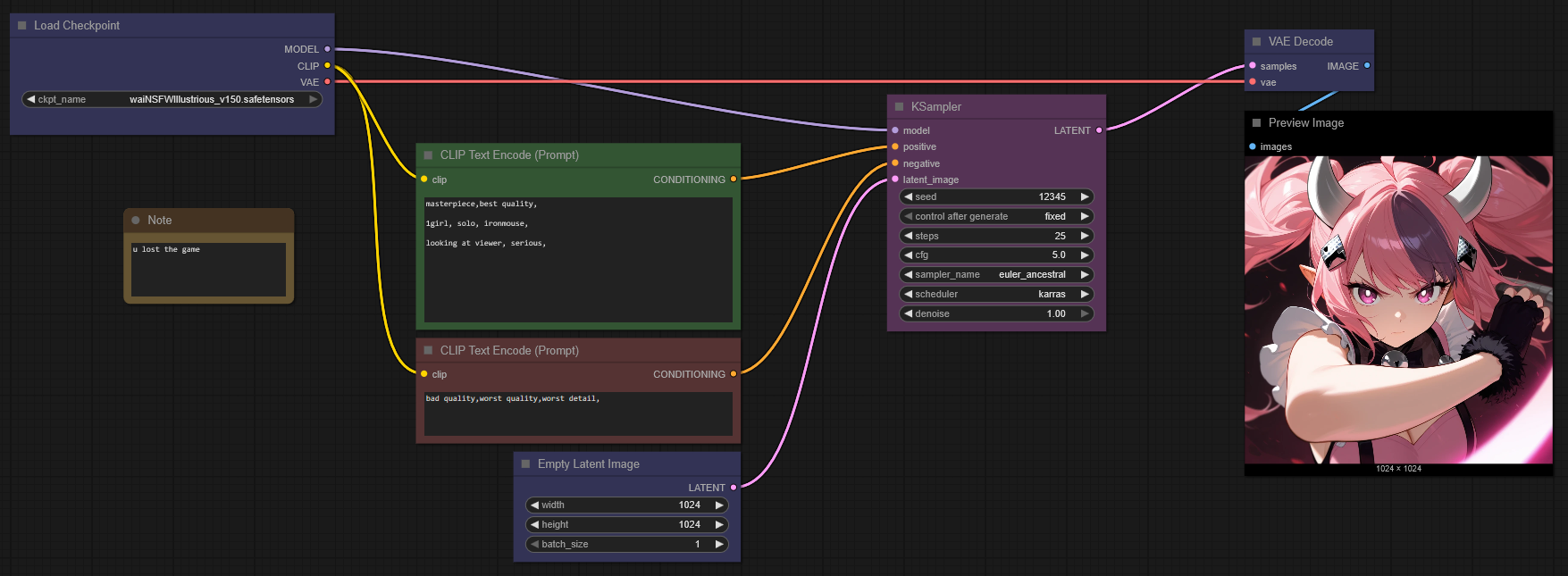
are there premade workflows on comfyui for illustrious or noobai i can download or use? making one is making my head hurt
>>
File: c720m0.png (2.09 MB, 1304x2280)
2.09 MB
2.09 MB PNG
kiss
>>
File: 1735722162719547.png (382 KB, 1755x645)
382 KB
382 KB PNG
>>107468229
it's not that complicated to get the most basic t2i workflow up and running, even less than the built-in template
>>
>>107374514
Free Spirit Mori
(https://youtu.be/ZYxfOxjswxc)

https://files.catbox.moe/1j0wni.png
https://files.catbox.moe/ecaf3b.png
https://files.catbox.moe/k8tg2h.png
https://files.catbox.moe/ldlr41.png
https://files.catbox.moe/2xcaqm.png
https://files.catbox.moe/q64emf.png
https://files.catbox.moe/xew7ej.png
https://files.catbox.moe/hlwmqe.png
>>
>>107462717
ViVi ss gangbang
>>
>>107462717
Koyo and Chloe ss paizuri and kissing or drooling onto the tip, spit and cum in the cleavage, with some eye-contact if possible
>>
>>107464945
Irys is just insanely hot.
>>
>>107462717
Requesting OL Mori and Kronii getting backshots
>>
>>107462717
Shiori piss enema ryona gangbang
>>
>>107468487
Damn, greet Mori
>>
>>107462717
Requesting Zeta looking miserable as a blowjob slave
>>
>>107462717
Koyori fighting Joshu in a mortal kombat style battle
>>
File: 00013-412596443.png (3.49 MB, 1120x2688)
3.49 MB
3.49 MB PNG
>>
File: 1754261960274504.jpg (973 KB, 832x1216)
973 KB
973 KB JPG
>>
File: 00678-2411622805.png (2.31 MB, 1824x1248)
2.31 MB
2.31 MB PNG
>>
>>107464945
How about some gens with wispy pubic hair? Something about a cute, stylish idol-type with an unshaven pussy is just extremely hot.
>>
File: 1954665172535948254-1.png (2.11 MB, 832x1472)
2.11 MB
2.11 MB PNG
>>
File: 00005-1963593623.png (3.7 MB, 1440x1920)
3.7 MB
3.7 MB PNG
>>107466277
look at all that lovely squish

>>107468399
chuuu

>>107468487
absolutely gorgeous. love that the poses accentuate her legs, and the short hair really works here
>>
>>107466295
Excellent work. Death is seducer on the wild west
>>
File: 00008-1792274807.png (3.22 MB, 1440x1920)
3.22 MB
3.22 MB PNG
>don't you know that you're toxic
>>
>>107466295
Excellent work anon
>>
>>107470176
Kiwawa version of this please?
>>
>>107471105
CUUUTE
>>
File: 1764746941824898.png (883 KB, 776x776)
883 KB
883 KB PNG
>>
>>107470111
Can I request more holos in this outfit please?
>>
>>107462717
Rerequest >>107409265
>>
File: 1633952099822.jpg (140 KB, 848x1200)
140 KB
140 KB JPG
Does anybody have any ideas for chuuba outfits to dress Elira as?
I have thought about Kiara, Subaru and Hoshikawa, maybe Fuwawa's casual outfit too.

Pic related I guess
>>
>>107472911
commander selen outfit of course
>>
File: 1764970945108.png (828 KB, 746x720)
828 KB
828 KB PNG
>>107472911
this.
>>
>>107472911
Rosemi's
>>
File: 1746414004457705.jpg (971 KB, 1824x1248)
971 KB
971 KB JPG
>>107466125
>>
>>107472911
I think she’d look quite fetching in Akatsuki Hotaru’s dress
>>
>>107473449
Suichan is cute today as well!
>>
>>107472974
her outfit is so sexo
>>
File: 00038-450539388.png (3.69 MB, 1920x1440)
3.69 MB
3.69 MB PNG
>>107466125
>i'm glad you came to meet me today, anon
>>
>>107470111
can you give her used condom hairties please?
>>
>>107474783
I am gonna gosling..
>>
File: 00089-3599151690.jpg (297 KB, 1568x1174)
297 KB
297 KB JPG
Very cute and funny vtuber here

https://files.catbox.moe/b5plii.jpg
>>
File: 00040-450539388.png (3.58 MB, 1920x1440)
3.58 MB
3.58 MB PNG
>>107475228
>i know it's my catchphrase but... do you really mean it? when you call me cute?
>>
File: 00091-3811707188.jpg (323 KB, 2016x1034)
323 KB
323 KB JPG
https://files.catbox.moe/v028o8.jpg
>>
>>107466455
Bau Bau
https://files.catbox.moe/gl9efy.png
https://files.catbox.moe/fnzo6w.png
https://files.catbox.moe/3g9s6g.png
>>
>>107475572
I love bunny cows!
>>107475406
Oui madamoiselle~ Chicks dig french
>>
File: 00057-2261388754.png (1.76 MB, 1520x1139)
1.76 MB
1.76 MB PNG
A gentleman of refined taste i see.

https://files.catbox.moe/z79ew7.jpg
>>
>>107475769
see
>>107475852
>>
File: 00043-450539388.png (3.74 MB, 1920x1440)
3.74 MB
3.74 MB PNG
>>107475769
>>
>>107475936
70% of the time works everytime
Jokes aside genuinely really cute gen
>>
>>107475626
Thank you! This also makes me think of Nerissa's birthday stream, so I assume Biboo and Shiori are up to something somewhere in this park
>>
>>107472974
What is her name?
>>
>>107476414
Terra404 from V4Mirai
>>
>>107462717
Requesting nun Biboo or Su secretly being a succubus with bdsm gear or lewd lingerie underneath and hypnosis or heart pupils
>>
File: 1749539116489676.png (1.07 MB, 768x1152)
1.07 MB
1.07 MB PNG
>>107466125
Gives me an excuse to run this artist mix again.
>>
>>107474783
I love her so much!
>>
>>107462717
Polka playing an accordion like a crazy polish guy
>>
File: Spoiler Image (1019 KB, 768x1152)
1019 KB
1019 KB PNG
>>107476641
and...
>>
>>107476641
CUTE!!

>>107476884
C-cute… hnng
>>
>>107476927
Sorry I just can't help myself, that facemask toggle of her's an instant boner.
>>
>>107476884
This... is quite tempting...
>>107477207
Yeah what they said
>>
File: 1744514707640708.jpg (903 KB, 832x1216)
903 KB
903 KB JPG
>>107472712

>>107474837
https://files.catbox.moe/ce4343.jpg
>>
File: 00045-450539388.png (3.29 MB, 1920x1440)
3.29 MB
3.29 MB PNG
>>107476850
suityan.exe has stopped responding. she does look happy though
>>
>>107472465
>condom
No, Shylily is for raw breeding.
>>
File: 00049-450539388.jpg (437 KB, 1440x1920)
437 KB
437 KB JPG
>>107476586
I WILL PURGE THIS HERESY, DANG IT
>>
>>107478015
Too tall
>>
>>107477710
Sweet and precious treasure!
>>
File: 00036-3306702039.jpg (41 KB, 394x319)
41 KB
41 KB JPG
>>107476884
https://files.catbox.moe/ab0qwo.png
>>
>>107477710
Kyou mo kawaii!
>>
>>107478015
Dang it, would have gotten away with it too!
>>
>>107478573
Damn nice follow-up. Good job.
>>
File: bruh.jpg (86 KB, 621x347)
86 KB
86 KB JPG
>>107463471
https://files.catbox.moe/dhiz5x.png
>>
>>107462717
Rerequesting >>107445133
>>
>>107478926
I like those expressions on the pictures on the fireplace kek
>>
File: bruh.jpg (168 KB, 885x510)
168 KB
168 KB JPG
>>107464755
https://files.catbox.moe/566bjh.png
>>
>>107462717
Shortstack Kanata wearing an undersized shirt that only covers half her of nipples
>>
>>107465083
https://files.catbox.moe/1eb84t.png
>>
>>107468946
https://files.catbox.moe/egjla4.png
>>
>>107479738
like this?
https://files.catbox.moe/e1fm1k.png
>>
File: 1739806316815499.png (3.23 MB, 1632x1632)
3.23 MB
3.23 MB PNG
>>107447273
How I feel on mondays....

>>107478015
Damn that's a cool armor
>>107479751
SEXO, this looks really good
>>
>>107480113
Perfect amount of nipple slip, thank you! Could you maintain that with torso sized breasts?
>>
>>107464945
that's super hot... good job
>>
File: 00038-2591814876.jpg (190 KB, 1221x1025)
190 KB
190 KB JPG
>>107479738
https://files.catbox.moe/6i45ky.png
>>
>>107480462
I may have gone too far in a few places
https://files.catbox.moe/ic4oy1.png
>>
>>107478573
Hot
>>107478926
Could there be a better present
>>107480113
Also nice
>>
>>107475626
I think Shiori needs to plump up Nerissa next
>>
>>107480652
>>107480667
Nipple slip under shirt is my favorite, thank you guys. No such thing as too far
>>
>>107469180
https://files.catbox.moe/dlnfc8.png
>>
>>107480113
Bigger
>>
>>107480652
>>107480667
Even bigger
>>
File: Untitled.png (1.26 MB, 1319x575)
1.26 MB
1.26 MB PNG
one more kanata because I like her.
https://files.catbox.moe/zyd19t.png
>>
File: 00080-3021848892.png (2.58 MB, 1728x1344)
2.58 MB
2.58 MB PNG
>>107466125
>>
https://files.catbox.moe/x8gsfl.png

Do not redeem
>>
File: catbox_7wy0t7.png (2.56 MB, 1728x1344)
2.56 MB
2.56 MB PNG
>>107455644
Evening folks

>>106793833
>Tomoe sweaty workout butt please
https://files.catbox.moe/7wy0t7.png
https://files.catbox.moe/38e1dh.png
https://files.catbox.moe/hblpqs.png
https://files.catbox.moe/mztxow.png
https://files.catbox.moe/d8aizr.png
https://files.catbox.moe/5xm5hk.png
https://files.catbox.moe/tpkwr3.png
https://files.catbox.moe/g0wmle.png
https://files.catbox.moe/0xso84.png
https://files.catbox.moe/ogg5xz.png

The whole lot
https://files.catbox.moe/jxxfuk.7z

>>107456195
ngl animated failslop can be fun too look at too
>>107458313
That some good clean fingering, wish mine can turn out that clean
>>107459168
Sexo Kanata butt slop
>>107464028
Evil still have that sexy crotch line peek
>>107464397
Gotta be one the cleanest AI Ina I've seen
>>107466137
I've been bamboozled!
>>107466295
Wow very sexy Calli tummy and underboob
>>107473449
Yes very cute great blurred foregrounds and he bark on the tree at the back have nice details
>>
>>107481340
I will redeem multiple times
>>
>>107481340
i would shave her pussy while sucking on her clit
>>
>>107481124
cute + erotic is a really deadly combo
>>
>>107480122
A HAPPY IS MONDAY to you, anon.
>>
>>
File: 2025-12-08-174519__0.jpg (909 KB, 1792x2304)
909 KB
909 KB JPG
fuck, one more. I always think of something cute right when I'm done.
>>
>>107462717
butts
>>
>>107462717
Cappie Mita Kanata
>>
>>107479580
Thanks anon.
>>
File: 1761734439271353.png (1.14 MB, 832x1216)
1.14 MB
1.14 MB PNG
https://files.catbox.moe/c4tsa9.png
https://files.catbox.moe/j4r1xo.png
https://files.catbox.moe/gpqkmz.png
https://files.catbox.moe/mbk2t1.png
https://files.catbox.moe/aezdv5.png
https://files.catbox.moe/2r5o74.png
https://files.catbox.moe/yedaav.png
https://files.catbox.moe/5hljzp.png
>>
File: 1745113996517939.png (1.18 MB, 832x1216)
1.18 MB
1.18 MB PNG
>>107482160
https://files.catbox.moe/0ww6iy.png
https://files.catbox.moe/c0e0xn.png
>>
File: catbox_kzyiws.png (2.73 MB, 1344x1728)
2.73 MB
2.73 MB PNG
>>107481439

>>106692934
>Chuubas in their original outfits lifting their skirts or pulling down their pants/shorts showing their ass
https://files.catbox.moe/v6bfto.png
https://files.catbox.moe/kn2mfe.png
https://files.catbox.moe/576l3h.png
https://files.catbox.moe/dd0g4g.png
https://files.catbox.moe/vp66b0.png
https://files.catbox.moe/hn1b3t.png
https://files.catbox.moe/o0nkgb.png
https://files.catbox.moe/mdkei6.png

The whole lot
https://files.catbox.moe/vtpjir.7z

>>107477682
Perfect amount of chocolate and perfect amount of shine
>>107478015
I can only imagine she cosplaying and her feet only reaching the knees kek
But she sure got a nice bonk stick
>>107480122
Ouch punch the chocolate out of him
Can Shrek save us when she is at her strongest?
>>107482160
Yummy Ina and a nice spattering ending
>>
>>107481296
Cute cute cute! I love Suichan!
>>
File: va1zho.png (1.5 MB, 832x1216)
1.5 MB
1.5 MB PNG
This was decently fun even though I don't know what I'm doing

Kronii
https://files.catbox.moe/va1zho.png
Kiara
https://files.catbox.moe/izk1ws.png
Hoshikawa
https://files.catbox.moe/oewokl.png
Selen: which I literally just kept getting Selen and not Wiwa lol
https://files.catbox.moe/7fkis2.png
Ina
https://files.catbox.moe/jm1xew.png
>>
File: canvas (20).png (1.78 MB, 832x1216)
1.78 MB
1.78 MB PNG
>>107481839
https://files.catbox.moe/d24ez4.png
>>
>>107482381
now you gotta do half mita
>>
>>107482381
Cute!
>>
File: 1763171921610338.jpg (876 KB, 1728x1344)
876 KB
876 KB JPG
>>107473449
you peeped on her and didn't skedaddle on time, now she's chasing you through the forest

>>107482381
cute
>>
>>107462717
Stupidly deleted almost all of my YouTube playlists trying to get the stupid YouTube recap to appear
Requesting a Subaru crying holding her phone
>>
File: 1735033434890677.jpg (757 KB, 832x1216)
757 KB
757 KB JPG
>>
>>107482353
I like ElirINA

>>107483199
SEEEEEEX
>>
>>107480758
https://files.catbox.moe/72s5bf.png
https://files.catbox.moe/ngakc5.png
>>
File: catbox_fbd5o9.png (1.93 MB, 1728x1017)
1.93 MB
1.93 MB PNG
>>107482221

>>106694660
>Requesting Mori using a breastpump (she has already filled up multiple bottles)
https://files.catbox.moe/dufocc.png
https://files.catbox.moe/0yf89h.png
https://files.catbox.moe/8zheu8.png
https://files.catbox.moe/g73c0z.png
https://files.catbox.moe/f7hk2m.png

https://files.catbox.moe/9o0y1g.png
https://files.catbox.moe/24xzx6.png
https://files.catbox.moe/3kdx2h.png

The whole lot
https://files.catbox.moe/55zbyn.7z

>>107483199
Secret Matsuri mole
>>
>>107482485
half mita?
>>
File: 1738803886362249.png (1.17 MB, 1216x832)
1.17 MB
1.17 MB PNG
>>107483199
can i get some meetadata
>>
>>107483848
biblically accurate
>>
>>107481124
Sexy tenshi
>>107481296
Very Dohna Dohna

>>107481439
>https://files.catbox.moe/5xm5hk.png
Hot stuff
>>107459168
Ah I missed this one
>https://files.catbox.moe/owk1sf.png
>https://files.catbox.moe/lxw3dm.png
>https://files.catbox.moe/pf2l30.png
>https://files.catbox.moe/33uc87.png
Yeah I might start being a regular here again...
>>107482160
>>107482193
>>107482221
Yeah AIs definitely improved since I was gone
>>
new upcoming game
>>
File: b6jjrr.png (2.64 MB, 1304x2280)
2.64 MB
2.64 MB PNG
>>
>>107465569
Can we get a back view?
>>
>>107483892
I'm relying heavily on vibes for that, without them it looks like a regular anime style, so you probably want this instead https://files.catbox.moe/1fbar0.naiv4vibebundle
>>
File: catbox_rkiqrk.png (2.93 MB, 1344x1728)
2.93 MB
2.93 MB PNG
>>107483581

>>106697192
>Gentle sex and cuddling with Michi
https://files.catbox.moe/kfd26v.png
https://files.catbox.moe/stifia.png
https://files.catbox.moe/hivic4.png
https://files.catbox.moe/gbkzz6.png
https://files.catbox.moe/539d7e.png
https://files.catbox.moe/002w1l.png
https://files.catbox.moe/6kq9lz.png
https://files.catbox.moe/czxg5m.png
https://files.catbox.moe/q7bcjf.png

The whole lot
https://files.catbox.moe/yijpv0.7z

>>107483848
Still got the important parts
>>107484148
dat some good knee pits
>>
>>107483892
mmmmmhhhh
>>107484112
What style is this?
>>107484148
Looking respectfully
>>
>>107478926
Thanks anon! Roboco is so damn sexy!
>>107480708
I can’t think of anything better than a holo sex bot for Christmas lol
>>
>>107485957
>What style is this?
Starless Vn egore
>>
>>107462717
Requesting Projekt Melody with heart eyes naked working in a glory hole; deepthroating, getting creampied like picrels, add any other angles you want please: https://files.catbox.moe/ydrb4l.png https://files.catbox.moe/gosuru.jpeg
>>
>>107462717
Sana Lopunny-fied
>>
File: 00104-1067783209.png (2.77 MB, 1280x1920)
2.77 MB
2.77 MB PNG
Inspired by >>107481296
https://files.catbox.moe/2aemo9.png

Nips:
https://files.catbox.moe/8u05an.png
https://files.catbox.moe/qzivp5.png

Penor:
https://files.catbox.moe/5jc1yx.png
https://files.catbox.moe/oke55a.png
>>
File: 00037-1436517776.png (2.84 MB, 1728x1344)
2.84 MB
2.84 MB PNG
>>107486286
who are these people???
>>
File: catbox_x2inoc.png (2.76 MB, 1344x1728)
2.76 MB
2.76 MB PNG
>>107485873

>>106698306
>marine fucking a sleezebag pirate thinking she'll get a ship only to receive a rowboat
https://files.catbox.moe/x2inoc.png

https://files.catbox.moe/vbigz4.png
https://files.catbox.moe/xz06xm.png
https://files.catbox.moe/9173lr.png
https://files.catbox.moe/75whdc.png
https://files.catbox.moe/sqnzqz.png
https://files.catbox.moe/6ltuv3.png

https://files.catbox.moe/nf4ein.png
https://files.catbox.moe/mdai7d.png

The whole lot
https://files.catbox.moe/ue6lkq.7z
>>
>>107486741
It's a secret to everyone.
>>
>>107462717
Mio's veiny saggers dripping with milk
>>
>>107486741
I don't know> Probably just some randos
>>107486750
kek
>>
>>107475626
Any chance I can get some where both Fuwawa and Mococo are pregnant?
>>
>>107311895
need more of this
>>
>>107486109
https://files.catbox.moe/1udhb5.png
https://files.catbox.moe/9wel4s.png
https://files.catbox.moe/t0mg60.png
>>
File: bruh.jpg (239 KB, 1198x701)
239 KB
239 KB JPG
>>107486968
veins are kinda meh unfortunately
https://files.catbox.moe/61q25s.png
>>
>>107483848
yes, perfect
>>
>>107462717
Michiru and Sayaka nude tribadism with gushing orgasms, just the hottest and wettest yuri sex you can gen
>>
>>107488130
Yeah veins don't really go with that style but otherwise the breast shape is beautiful, thanks. I see AI still does suspicious looking milk
>>
>>107486750
Thanks anom
>>
>>107462717
Requesting nervous and embarrassed seiso chuubas having their hymens broken by a massive cock please.
>>
>>107487957
Damn that was fast!! Thank you!
>>
File: 00017-1206328786.png (2.17 MB, 1728x1344)
2.17 MB
2.17 MB PNG
>>107486278
>>
>>107472911
>>107482353
I'm honestly not sure why I never got around to this before.
https://files.catbox.moe/3mafi1.png
>>
>>107489035
let them out
>>
>>107489035
This Wiwa can give you that glug glug 9000 with tongue twister with her eyes closed I bet.
https://files.catbox.moe/9l899o.png
>>
>>107486741
you got those half gloves i see. how are you prompting for those? i could never get them to show up
>>
File: catbox_7qyx75.png (2.41 MB, 1728x1344)
2.41 MB
2.41 MB PNG
>>107486750

>>106703978
>Requesting Amano Nene on a white bed, lewd/nude photoshoot
https://files.catbox.moe/7qyx75.png
https://files.catbox.moe/2m2ooo.png
https://files.catbox.moe/39jt6u.png
https://files.catbox.moe/g0osrw.png
https://files.catbox.moe/46x3dz.png
https://files.catbox.moe/c7los6.png
https://files.catbox.moe/02h9d2.png
https://files.catbox.moe/r3x1qh.png
https://files.catbox.moe/w1arh8.png

The whole lot
https://files.catbox.moe/m9frt8.7z
>>
>>107489427
the model i use just knows. its waiNSFWIllustrious_v140 using half gloves tag
>>
>>107462717
Alice Sawyer femdom
>>
>>107489421
Oh for sure.
>>107489370
Done.
https://files.catbox.moe/ju1ntr.png
>>
>>107481124
god i need more self spreading flatties...
>>
My wife

https://files.catbox.moe/aaplbg.png
https://files.catbox.moe/2oi95y.png
https://files.catbox.moe/2d49bs.png
https://files.catbox.moe/xsy20u.png
https://files.catbox.moe/smgitz.png
>>
>>107489859
Fuck............ Goddamn that's good
>>
>>107488899
furrier
>>
File: catbox_o0rgyq.png (2.07 MB, 1344x1404)
2.07 MB
2.07 MB PNG
>>107489451

>>106865237
>https://www.pixiv.net/en/artworks/132979428
>This but Tenma
https://files.catbox.moe/z802n3.png
https://files.catbox.moe/3szare.png
https://files.catbox.moe/bdprac.png
https://files.catbox.moe/wudqwd.png
https://files.catbox.moe/ffjl0v.png
https://files.catbox.moe/hona61.png
https://files.catbox.moe/hnfa5c.png
https://files.catbox.moe/64mccy.png
>>
>>107489859
the best pose
>>
>>107472911
Suisei or Towa
>>
>>107490242
TENGA MAEMI
>>
>>107486064
thought it looked familliar, thanks
>>
>>107482160
>>107482193
Sexo Ina, more action using the onahole would be incredible
>>
>>107462717
Futa Biboo in a tank top and dolphin shorts, getting hard where her dick popping out the leg hole, so she finds a place to squat and rub one out to calm it down
>>
File: 00020-4120214305.png (2.38 MB, 1728x1344)
2.38 MB
2.38 MB PNG
>what do you mean you didn't buy the tickets for the budokan live??????
>>
>>107462717
Requesting Gigi in a sexy Santa outfit getting hard doggystyle like picrel with a similar face and ass grabbing with creampie please: https://files.catbox.moe/kggabr.jpeg
>>
>>107490955
reverse_rape
>>
File: kanawigglecrop.mp4 (3.9 MB, 960x1124)
3.9 MB
3.9 MB MP4
>>107484158
You guys are far too hungry for some Kanabutt.
This one is riskier, so had to crop.
https://files.catbox.moe/39ujpb.mp4
https://files.catbox.moe/ben4j4.mp4
>>
File: catbox_slzg39.png (3.81 MB, 1344x1728)
3.81 MB
3.81 MB PNG
>>107490242

>>106727297
>Pipkin Pippa riding a purple-psychic-ice-fire-dragon.
I tried
https://files.catbox.moe/slzg39.png
https://files.catbox.moe/m48di6.png
https://files.catbox.moe/ch5g4u.png
https://files.catbox.moe/nsi8fh.png
https://files.catbox.moe/zz9uk6.png
>>
>>107490955
I got filtered by that meme lottery system, not my fault...
>>
>>107491096
10/10
>>
>>107490955
I hate concerts...
>>
>>107491096
that fumihiko kanata set changed me
>>
File: AlternateEliraDates.jpg (1.59 MB, 4032x1728)
1.59 MB
1.59 MB JPG
>>107472911
>Does anybody have any ideas for chuuba outfits to dress Elira as?
Did somebody say outfits? Sorry, they're not chuuba outfits but couldn't contain myself
>Date 1
https://files.catbox.moe/q47d9a.png
>Date 2
https://files.catbox.moe/s4qihf.png
>Date 3
https://files.catbox.moe/px85ns.png

All alternate outfits so far: https://catbox.moe/c/36wfjt
It looks like catbox is half-dead, images get uploaded and the UI works but not a single image is loading
>>
>>107491023
https://files.catbox.moe/y5rs1q.png
keeps fucking up her hair...
>>
File: 00038-2574013569.png (3.35 MB, 1440x1920)
3.35 MB
3.35 MB PNG
>>107490093
here's mine. we're very lucky
>>
>>107464254
I have a feeling the author is gay
>>
>>107491797
Amazing style, is that a base model or a LoRA?
>>
Pretty hot summer in the south
>>
>>107477682
Please give Ina a "gao~" pose like she's a vampire about to gobble you up and flinching in surprise when she gets a facial! Her little fangs are really cute
>>107481124
One more might not be enough
>>
>>107462717
Jelly Hoshiumi holding her big rat (Hakos Baelz) while looking very smug
>>
>>107462717
It's that time of the year, I want Okayu dangling mistletoe above her donut please, with her tail if possible
>>
>>107462717
Casual outfit IRyS fellatio and spitting the cum onto her cupped hands
>>
>>107491766
All good! Thank anon!! Good stuff
>>
>>107462717
https://files.catbox.moe/e3swvj.jpg
This but Dizzy Dokuro
>>
>>107462717
This >>107490242 but Iofi. Considering I think she was one who made tenga a thing with her fascination back then
>>
File: s-822655213.png (2.05 MB, 1248x1824)
2.05 MB
2.05 MB PNG
https://litter.catbox.moe/afe4dsfk5lnzfp9k.png
>>
>>107462717
Dokibird with huge tits getting full nelson'd
>>
>>107493095
armpits still hidden...
>>
>>107493095
sexo, hope you can also do shondo or shiina like this
>>
>>107491813
no, just a heavy smoker that only knows how to draw armors
>>
File: s-3970668767.png (2.66 MB, 1248x1824)
2.66 MB
2.66 MB PNG
>>107493095
>>107493729
https://litter.catbox.moe/5ytg9v91fu2gh3cr.png
https://litter.catbox.moe/kpjlx9ypntqb4bs4.png
https://litter.catbox.moe/zpy2p5fgwtknq6qx.png
https://litter.catbox.moe/aewus1q6bl41fryn.png
https://litter.catbox.moe/hb4ouudisgupoey2.png
https://litter.catbox.moe/vu5o93qnnj9w3qob.png
https://litter.catbox.moe/oryd6ck2ck7mtyyk.png
https://litter.catbox.moe/iyfmmioc9td8xtqt.png
https://litter.catbox.moe/wbccwpdr39jbp8sx.png
https://litter.catbox.moe/lkxh056pfzaroojr.png
https://litter.catbox.moe/a41gotab02936pg3.png
>>
>>107494175
i... wasn't expecting so many. thank you a ton!
>>
>>107460095
i couldn't get them to kiss thighs and neck but hope this is close enough ignore the scuffed attempt to erase luna's tail in one of them.
https://files.catbox.moe/qlpje4.png
https://files.catbox.moe/8e6njr.png
https://files.catbox.moe/kkb06m.png
https://files.catbox.moe/xamlvb.png
https://files.catbox.moe/bgs4h0.png
>>
File: PC.jpg (99 KB, 766x697)
99 KB
99 KB JPG
Phase Cunny Part 1
Tenma
https://litter.catbox.moe/zf3ov299yhyjuadw.png
https://litter.catbox.moe/ptix5g46z32s8uy8.png
https://litter.catbox.moe/q7bd9rdl9u27gqrx.png
https://litter.catbox.moe/77ph4ax1tlnz5x9v.png
https://litter.catbox.moe/4aogc73kclvui06v.png
Panko
https://litter.catbox.moe/tv2cnwm36ku4p48e.png
https://litter.catbox.moe/e1lq88dwjgs10549.png
https://litter.catbox.moe/lym1s5zv1b26us54.png
https://litter.catbox.moe/dywk4xttj8luc2t6.png
https://litter.catbox.moe/7xpa1222zpbimuur.png
https://litter.catbox.moe/w70w9pfrznm0u72j.png
Pippa
https://litter.catbox.moe/4hl7yepnl4meq0je.png
https://litter.catbox.moe/vqhab6v73stxkcph.png
https://litter.catbox.moe/yqkwi260be1gk7k4.png
https://litter.catbox.moe/99lfkn636hgzuwna.png
https://litter.catbox.moe/7rw2q7rvso9ln38a.png
https://litter.catbox.moe/cp4nide60wm2ovxj.png

Shiina
https://litter.catbox.moe/bmt2x0wpwkp8ll13.png
https://litter.catbox.moe/3nruesge19pl6xwq.png
https://litter.catbox.moe/whi34qxrmfqoiweu.png
https://litter.catbox.moe/jl8akjnbgpilvyyk.png
https://litter.catbox.moe/uk5v3tnn3avuw5wb.png
>>
File: PC2.jpg (68 KB, 587x583)
68 KB
68 KB JPG
>>107494752
Phase Cunny Part 2
Jelly
https://litter.catbox.moe/t1ye1sfn2eihhe3k.png
https://litter.catbox.moe/j1jy7tkzzlmf94xq.png
https://litter.catbox.moe/a6xqsmm3oro9lg6s.png
https://litter.catbox.moe/rw67dtxtdrjj4z9r.png
https://litter.catbox.moe/1brdcs897mwc2apf.png
https://litter.catbox.moe/qi8hg5e7u6hhcagy.png

Mari
https://litter.catbox.moe/bmum07qc2pbgwd45.png
https://litter.catbox.moe/p44wa0yrh5xwaw4m.png
https://litter.catbox.moe/craw9wcj6balzsac.png
https://litter.catbox.moe/lgjesdb4j5hacvnp.png
https://litter.catbox.moe/uvkkmhpqzx6cyct8.png
https://litter.catbox.moe/9mopt108umtexy96.png

Muyu
https://litter.catbox.moe/z989ydjsbcs0nhye.png
https://litter.catbox.moe/q6hwrs6bx0ssvxo3.png
https://litter.catbox.moe/jcrd8ssmlvxg89td.png
https://litter.catbox.moe/i9czqlrwmzdar63v.png
https://litter.catbox.moe/jdrxu71rv5koopuo.png
>>
>>107494752
>>107494808
holy ToT
>>
>>107494752
>>107494808
preggers
>>
>>107491976
Rape this Kronii
>>
>>107462792
>>
>>107462717
Embarrassed and sweaty Biboo's sopping wet cunt emitting an extremely erotic aroma during dance practice.
>>
>>107462717
futa gura and red gura spitroasting and cumflating saba
>>
File: catbox_645aob.png (2.54 MB, 1728x1344)
2.54 MB
2.54 MB PNG
>>107491228

>>107455716
>Requesting Rosemi like this if possible but with more tears and bags under her eyes.
https://files.catbox.moe/645aob.png
https://files.catbox.moe/cpmpi6.png
https://files.catbox.moe/0cglmq.png
https://files.catbox.moe/xh56qt.png
https://files.catbox.moe/0n2ars.png
https://files.catbox.moe/6sjj2f.png
https://files.catbox.moe/h7y3xb.png
https://files.catbox.moe/3j934g.png
https://files.catbox.moe/z30ydl.png

The whole lot
https://files.catbox.moe/ngcz60.7z

>>107491594
First one I like the lace gloves
The third highleg and partial skirt is a nice combo
>>107494752
>>107494808
Sexo phase sets

Good night /vtai/
>>
>>107495302
Holy SEXO thank you for delivering.
>>
>>107462717
Requesting Sakura Miko ryona and humiliation gangbang.
>>
>>107495302
Goodnight. Thanks for the gens
>>
>>107485283
mmmm i was kinda looking for metadata
>>
>>107494175
>>107494752
>>107494808
JESAS
>>
>>107494752
>>107494808
No love for Remi?
>>
File: Remi.jpg (84 KB, 604x563)
84 KB
84 KB JPG
>>107496236
https://litter.catbox.moe/cf3b5cb2wsh85cxu.png
https://litter.catbox.moe/o4uocrjzggayvi6n.png
https://litter.catbox.moe/ka9egt7ti3xudfh3.png
https://litter.catbox.moe/0fuuiy8jqjv7dir5.png
https://litter.catbox.moe/2qub8ccbl0g30b6m.png
https://litter.catbox.moe/5oybzmcudwx6dflv.png
https://litter.catbox.moe/ue8n4u9kqm9j2gk1.png
>>
>>107494752
>>107494808
>>107494175
Can someone archive for future reference.
>>
File: 138314748_p0.png (2.55 MB, 3547x2864)
2.55 MB
2.55 MB PNG
>>107496418
Thanks
>>
>>107494970
Requesting Clara cosplaying Rushia, menacing smile
>>
>>107477682
>Link
SEEEEEEEEEEEEEEEEEEEEEEEEEEEEEX
>>
>>107496418
litter freaking out for anyone else?
>>
>>107494970
NICE! Tahnk you! Also, good to see you again.
>>
File: 1955058015606703150-0.png (2.09 MB, 1472x832)
2.09 MB
2.09 MB PNG
>>
>>107496990
I have no idea who this is, but SEXO
>>
File: 1955058015606703150-3.png (2.1 MB, 1472x832)
2.1 MB
2.1 MB PNG
>>107497030
Galleonsemi
>>
>>107497043
GALLONS is right
>>
>>107462717
POV opening the door with lunlun smirking and her ugly bastard boyfirend behind her in nothing but underwear

DebiDebi taping at a pocketwatch
>>
File: MMaudio_00159-audio.webm (611 KB, 480x522)
611 KB
611 KB WEBM
>>107496973
Life's rough but I try and keep up with threads even if I'm a thread or two behind. When I do gen lately it's animating other people's gens.
https://litter.catbox.moe/jydxbe.mp4
>>
>>107484112
what the FUCK happened to her
>>
>>107497334
she got WEG'd
>>
>>107497309
SEX
>>
File: 1955074250339418049.png (1.95 MB, 896x1344)
1.95 MB
1.95 MB PNG
>>
>>107497309
>When I do gen lately it's animating other people's gens.
Doing the GOOD Work. Hope things sort out in your side as well.
>>
>>107495302
This style is so hot! Requesting Jelly Hoshiumi like this please
>>
File: WanVideo2_2_I2V_00698.mp4 (2.31 MB, 1024x1536)
2.31 MB
2.31 MB MP4
>>107495302
she really was in for a surprise
https://files.catbox.moe/gx5sma.mp4
>>107491797
cute wife
https://files.catbox.moe/ykebzg.mp4
>>107481676
https://files.catbox.moe/9q3ble.mp4
>>107491976
https://files.catbox.moe/z27pg6.mp4
https://files.catbox.moe/qy51pz.mp4
>>107497043
https://files.catbox.moe/66taz2.mp4
>>107497309
SEXO
>2ASSY
>>
>>107498754
>picrel
Horousing... Still would regardless of how sharp her teeth are
>https://files.catbox.moe/9q3ble.mp4
Kanacutie!
>https://files.catbox.moe/qy51pz.mp4
Really shakin' those things
>https://files.catbox.moe/66taz2.mp4
Urge to do the unholy increasing

Nice job all around
>>
File: 113188550.png (1.79 MB, 1024x1536)
1.79 MB
1.79 MB PNG
Probably not worth even mentioning with all the new stuff possibly coming out but NetaYume Lumina did another release.
https://civitai.com/models/1790792?modelVersionId=2485296
Wonder if it will have any new Vtubers knowledge or not.
>>
>>107464157
Love that body and spandex. Can you make her slightly more fit?
>>
>>107462717
not pokechuubas, but palchuubas
>>
File: yrr5kk.png (2.65 MB, 1736x1736)
2.65 MB
2.65 MB PNG
I asked okayu for selfies
https://files.catbox.moe/nmwd5j.png
https://files.catbox.moe/xngqg5.png
https://files.catbox.moe/d1ksi8.png
https://files.catbox.moe/8hlr0r.png
https://files.catbox.moe/ogz94y.png
https://files.catbox.moe/esv3z3.png
https://files.catbox.moe/asjhc3.png
>>
>>107500500
wakipai love
>>
>>107500500
Can you give her long sausage nipples
>>
>>107500500
Requesting Chibi Okayu titties too.
>>
>>107498986
Nice, I'll test it out. Still waiting on that newbie implementation on comfy but good to see more stuff come out
>>
File: 2025-12-09-065400__0.jpg (731 KB, 2304x1792)
731 KB
731 KB JPG
>>
File: 2025-12-09-070145__0.jpg (1.3 MB, 3840x2160)
1.3 MB
1.3 MB JPG
I like this one better, actually, wallpaper sized too. catbox for anyone that wants the full PNG
https://files.catbox.moe/802t9u.png
>>
I miss her every day bros
>>
>>107500996
>>
>>107501046
>>107500996
nice i like protruding nipples
>>
File: hololive okayu meme 71.png (1.09 MB, 1080x868)
1.09 MB
1.09 MB PNG
>>107500693
Based, I love sausage nipples.
>>107501084
Not me, btw, but same.
>>
>try to do a completely fresh install of forge neo
>just a nice and easy handful of installation steps, no biggie
>get warnings and errors at every single step
>get tracebacks and "press any button to quit" multiple times
>have to restart webui-user like 5 times to finish installing
>ends up running just fine
man why do they fucking do this, I get so anxious every time there's an error I hate this
>>
>>107501046
>>
File: 912ak6.png (2.81 MB, 1304x2280)
2.81 MB
2.81 MB PNG
>>
I love nipples
>>
>>107501161
To help you with your anxiety, make sure you installed neo and not classic lol
>>
Snauna
>>
>>107501228
CUUUTE
>>
>>107501173
And thats all.
>>
>>107501206
SNIIIIIIF
>>107501305
Nice little Selen set
>>
>>107501218
I did, it's just weird to have installation instructions with specific python versions etc
and then you install everything exactly as they say with the exact versions and it spits out errors like MODULE "X" NOT FOUND IN py__init.py or whatever
like what do you mean module not found, how can the requirement be in the installation if the module doesn't exist in the python version you specify in the same installation
it's just weird
>>
File: 1714104759944156.jpg (82 KB, 900x784)
82 KB
82 KB JPG
>>107501151
Genuinely, i like all nipples. Short nipples, long nipples, fat nipples, pink nipples, brown nipples, inverted nipples, big areolas, small areolas, ghost areolas. The only thing i don't like are musquito bite nipples on a pettan with barely any areola
>>
>>107466295
I gotta admit, while I requested mori and said i prefered her non nude, the texture coloring and bounciness of her tits are making me change my opinion, theya re simply perfect in every shape or form (kek) May I ask for some kronii tits and sana tits in this style and clothing?
>>
>>107501336
yeah but did you ACTUALLY install neo
because it sounds an awful lot like you didn't
>>
File: Untitled.png (2.3 MB, 1049x1404)
2.3 MB
2.3 MB PNG
Peko
https://files.catbox.moe/afmkgc.png
>>
File: 3f7acu.png (2.45 MB, 1736x1736)
2.45 MB
2.45 MB PNG
>>107500500
asked korone for selfies
https://files.catbox.moe/zmn2xf.png
https://files.catbox.moe/b8nfuo.png
https://files.catbox.moe/5rmi68.png
https://files.catbox.moe/2nzju2.png
https://files.catbox.moe/b58lmn.png
https://files.catbox.moe/bzkr9g.png
https://files.catbox.moe/vq6r15.png
https://files.catbox.moe/irdb17.png
https://files.catbox.moe/wqm98d.png

>>107500694
https://files.catbox.moe/kd2cok.png
https://files.catbox.moe/qm27h6.png
>>
catbox down again
its down so often these days
>>
>>107501385
Are you that guy from dusk till dawn that advertises the whore house?
>WE GOT SHORT NIPPLES, LONG NIPPLES, FAT NIPPLES, PINK NIPPLES...

https://youtu.be/sJrWUgi4tgw
>>
>>107496990
>>107497043
>>107497839
Uuuooohhh
>>
File: 1753261476974632.jpg (433 KB, 1728x1344)
433 KB
433 KB JPG
>>107501336
I was getting all those at first too because I messed up and didn't realize my default python was 3.10, when I switch to 3.11 it seemed to install without much hassle. I also didn't use uv like installation wanted (good ol' pip). Though if you got it to work, it's all good at the end of the day.

>>107501228
These snails complete me
>>107501613
Damn you box, I want to what kind of selifes she sent!!
>>
>>107494948
No. Why would you do that?
>>
File: 00001-2728839882.png (2.97 MB, 2280x1304)
2.97 MB
2.97 MB PNG
offering anchor
>>
Baker Ready

>>107502153
Thanks
>>
File: 00004-2753570411.png (2.5 MB, 1736x1736)
2.5 MB
2.5 MB PNG
goodnight
>>
File: 02027-1072818404.png (1.75 MB, 1344x1728)
1.75 MB
1.75 MB PNG
>>
>>107501613
Cute, juicy chibi titties! Thank you!
>>
>>107502592
Kek, goodnight
>>
>>107501798
i'm not but he looks like my uncle
>>107501613
>https://files.catbox.moe/kd2cok.png
>https://files.catbox.moe/qm27h6.png
Now those are some fat nipples
>>
BREAD
>>107503406
>>107503406
>>107503406
>>
>>107502348
>>107503444
>it actually took an hour for the thread to get in page 9
>and the thread is still in the upper part of page 9 at that
/vtai/'s speed be weird sometimes as, in other occasions, I have come to a thread that's just a bit away from faling off the board.
>>
>>107477882
its candy
>>
>>107491910
it's a bit of both



[Advertise on 4chan]

Delete Post: [File Only] Style:
[Disable Mobile View / Use Desktop Site]

[Enable Mobile View / Use Mobile Site]

All trademarks and copyrights on this page are owned by their respective parties. Images uploaded are the responsibility of the Poster. Comments are owned by the Poster.