[a / b / c / d / e / f / g / gif / h / hr / k / m / o / p / r / s / t / u / v / vg / vm / vmg / vr / vrpg / vst / w / wg] [i / ic] [r9k / s4s / vip] [cm / hm / lgbt / y] [3 / aco / adv / an / bant / biz / cgl / ck / co / diy / fa / fit / gd / hc / his / int / jp / lit / mlp / mu / n / news / out / po / pol / pw / qst / sci / soc / sp / tg / toy / trv / tv / vp / vt / wsg / wsr / x / xs] [Settings] [Search] [Mobile] [Home]
Board
Settings Mobile Home
/g/ - Technology

Name
Options
Subject
Comment
Verification
4chan Pass users can bypass this verification. [Learn More] [Login]
File
  • Please read the Rules and FAQ before posting.
  • You may highlight syntax and preserve whitespace by using [code] tags.

08/21/20New boards added: /vrpg/, /vmg/, /vst/ and /vm/
05/04/17New trial board added: /bant/ - International/Random
10/04/16New board for 4chan Pass users: /vip/ - Very Important Posts
[Hide] [Show All]


[Advertise on 4chan]

[Catalog] [Archive]

File: file.png (292 KB, 791x791)
292 KB
292 KB PNG
modern technology
86 replies and 17 images omitted. Click here to view.
>>
>owning "smart" anything
You only have yourself to blame.
>>
Kaczinsky was right about literally everything
>>
>>106971336
Kaczinsky was a cuck who killed a random PC shop owner
>>
What kind of retard buys a bed that connects to the internet and records biometric data to send directly to China?
>>
>bed loses connection
>flings you out like it's fucking Looney Tunes
Hell is real and we made it ourselves.

File: win_ranking.png (170 KB, 783x1078)
170 KB
170 KB PNG
It's sad to see, that Win11 LTSC is on par with Win10 Home in terms of privacy. Just keep your 10 LTSC and dual boot with Linux, it's not that hard.
95 replies and 12 images omitted. Click here to view.
>>
>>106969548
I don't think you know what Linux is. Stop talking now, zoomer.
>>
>>106970013
Everyone knows what linux is, it's that OS popular with unskilled midwits who want to feel like they're participating in tech by being "slightly" different, while never missing a chance to tell you they run it.
>>
File: cope projector 9000.png (200 KB, 640x640)
200 KB
200 KB PNG
>>106970046
>Everyone knows what linux is, it's that OS popular with unskilled midwits who want to feel like they're participating in tech by being "slightly" different, while never missing a chance to tell you they run it.
>>
File: 1743562856290152.png (135 KB, 1731x931)
135 KB
135 KB PNG
>>106961441
use case? you can just use wsl when you need linux
>>
Don’t dual boot, most everything you need, besides maybe some DAWs and anti cheat video games, will have some equivalent on Linux. EAC on windows was more of a hassle to set up than Whipper.

File: fae.png (150 KB, 787x767)
150 KB
150 KB PNG
Does anyone have the AI prompt to this? I only have a screenshot of it, but it sounds interesting.
52 replies and 8 images omitted. Click here to view.
>>
>>106971327
Not for me unfortunately, only succeeds if an account is more than several days old and has white no-slider captchas
>>
>>106971191
>I did whatchu did in a matter of weeks
lol, stinky ESL thinks this is different.
>>
>>106971317
>Level 1 (Mobile Poster): No capitalization. Minimal punctuation. Short, clipped sentences. The aesthetic of someone typing quickly and angrily on a phone while taking a shit.

phones have auto caps and punctuation usually and it takes a minimum effort to disable
anything past level 2 will just get called a faggot because i already call people who type like that faggots (because they are) and ignore what they have to say except to rile them up
too many misspellings, or misspellings that are twoo consistent or don't make sense will get caught too because most browsers have spellcheck now

for example when i make a typo it's often because i hit an adjacent key but sometimes i will absentmindedly type a phonetic word like i just did with "twoo"
combining too much seriousness with misspellings or getting allcaps mad at somebody but then allowing them an angle by misspelling something is very obviously not a human argumentor.
>>
File: 1756557239878076.png (280 KB, 600x543)
280 KB
280 KB PNG
>>106971338
i use thoughbeit all the time, even irl now
i love that word
whomst've is also ace
>>
>that obvious AI slop text
zoomies lost

File: 12.png (45 KB, 1679x242)
45 KB
45 KB PNG
Eric has failed us, he has literally one job, and that is to provide 25 puzzles, per year, on schedule. Now it's only a 12 day challenge, how can you even call that "advent" of code, which is supposed to count down to Christmas. I am outraged, and you should be too. What if Santa's elves just decided to stop making half the toys??? Ridiculous.

>Also, starting this year, there will be 12 days of puzzles each December.

>Why did the number of days per event change? It takes a ton of my free time every year to run Advent of Code, and building the puzzles accounts for the majority of that time. After keeping a consistent schedule for ten years(!), I needed a change. The puzzles still start on December 1st so that the day numbers make sense (Day 1 = Dec 1), and puzzles come out every day (ending mid-December).
37 replies and 5 images omitted. Click here to view.
>>
>>106970307
I'll take a look, thanks
>>
/aocg/ memes ranked by retardedness:
1. unwashed ass
2. showtime cancer music
3. FUCK
4. the dog fucker namefag
5. retards not being able to read and then blaming eric
6. retards coming into the threads and LARPing as non-neets who are too busy getting paid 100 bucks / hour to waste their time doing AoC
7. retards claiming that you aren't filtered if you've spent more than 1 hour on a problem or if you've looked at other solutions
8. code screenshots with tranime background
9. big boys that change the rules of the problem
10. code screenshots made with carbon without disabling window controls
11. calendar
12. cniles posting their shit code with fixed sized arrays, integer overflows, etc.
13. quirky solutions (e.g. excel)
>>
>>106970039
https://easters.dev/
For the easter weekend.
>>
I HATE stupid people.
Eric was asked this on reddit:
Will the difficulty curve of the questions remain as it is today?
>I'm still calibrating that. My hope right now is to have a more condensed version of the 25-day complexity curve, maybe skewed a little to the simpler direction in the middle of the curve? I'd still like something there for everyone, without outpacing beginners too quickly, if I can manage it.

Skewed to the simpler side for the dumb masses.
>>
> What happened to the global leaderboard? The global leaderboard was one of the largest sources of stress for me, for the infrastructure, and for many users. People took things too seriously, going way outside the spirit of the contest; some people even resorted to things like DDoS attacks. Many people incorrectly concluded that they were somehow worse programmers because their own times didn't compare. What started as a fun feature in 2015 became an ever-growing problem, and so, after ten years of Advent of Code, I removed the global leaderboard. (However, I've made it so you can share a read-only view of your private leaderboard. Please don't use this feature or data to create a "new" global leaderboard.)

I don’t mind this so much. As long as the private boards work as before, it should result in a reduction of jeets cheating for status.

File: 1755317607933334.jpg (67 KB, 600x315)
67 KB
67 KB JPG
Users of all levels are welcome to ask questions about GNU/Linux and share experiences.

*** Please be civil, notice the "Friendly" in every Friendly GNU/Linux Thread ***

Before asking for help, please check our list of resources.

If you would like to try out GNU/Linux you can do one of the following:
0) Install a GNU/Linux distribution of your choice in a Virtual Machine.
1) Install a GNU/Linux distribution of your choice on bare metal and run your previous OS in a Virtual Machine.
2) Use a live image and to boot directly into the GNU/Linux distribution without installing anything.
3) Go balls deep and replace everything with GNU/Linux.

Resources: Please spend at least a minute to check a web search engine with your question.
Many free software projects have active mailing lists.


Comment too long. Click here to view the full text.
1 reply and 1 image omitted. Click here to view.
>>
Does anyone have asome gtk themes that have a kvantum version?
I can find a few like Adapta Orchis Ambiance (orange) Qogir Arc etc. but I can't find any gtk equivalents easily for the other kvantum defaults and in general most gtk themes just don't have one.
I want to have matching themes for both GTK and Qt but some of my Qt applications don't work properly with the gtk3 and gtk2 theme engines for Qt.
I especially want to find some that are more skeuomorphic in their design architecture, most of the ones I find are based on material design.
Ambiance is a good one but I can't find a kvantum equivalent for the blue one
>>
>>106970772
Trying to get GTK and Qt to look consistent is a fool's errand, friend.
>>
In which directory am I supposed to download git repos?
The git manual uses /srv/git/ on servers and I did the same but this directory forces me to use sudo to do anything.
>>
nrd for "I fucking love nixOS!"

Here's a cool tip:
use `nix.settings.trusted-substituters` in your nixos config, instead of `nix.settings.substituters`, so that not every flake will try the substituters for everything. Then, in flake.nix, do
nixConfig = {
extra-substituters = [...must match one in your trusted-substituters...];
};

Also someone mentioned there's now proxy sites for 4chan so I don't have to wait for the captcha countdowns. Is this legitimate info? Idc if I get datamined.
>>
>>106970878
You could just put them in a folder within your /home

File: 1730740211626068.png (52 KB, 436x116)
52 KB
52 KB PNG
AIfags are so fucking done it's not even funny anymore.
Glad to see this job-stealing money scheme crash and burn.
>>
>>106970546
Chinese
>>
>adam conover
>ed zitron

i thought sam altman was bad, but we invent new types of annoying cunts every day
>>
>>106970912
retard

Refurbished 14-inch MacBook Pro Apple M4 Pro Chip with 14‑Core CPU and 20‑Core GPU – Space Black

Refurbished 14-inch MacBook Pro Apple M4 Pro Chip with 12‑Core CPU and 16‑Core GPU – Space Black

Refurbished 14-inch MacBook Pro Apple M4 Chip with 10‑Core CPU and 10‑Core GPU - Space Black
2 replies omitted. Click here to view.
>>
get max RAM
>>
File: 1teebee.jpg (424 KB, 992x1485)
424 KB
424 KB JPG
>>106970019
>512GB
kek
>>
>>106970059
Found another: Refurbished 16-inch MacBook Pro Apple M4 Pro Chip with 14‑Core CPU and 20‑Core GPU – Space Black

24GB unified memory

1TB SSD2
>>
>>106969822
>14-inch MacBook Pro Apple M4 Pro Chip with 14‑Core CPU and 20‑Core GPU
I got this one with 24GB RAM and 1TB SSD, very good machine, I took the 14 over the 16 because it's better on the move and it's enough when you have a second monitor.
>>
>>106969822
kys shill

File: 2025-10-22_043730.jpg (103 KB, 444x582)
103 KB
103 KB JPG
Why is `Return Youtube Dislike` now throwing ads all of a sudden? Anyone else start getting this?

>Still using YT in current year +X
I know. Where else am I going to watch VHS recordings of Toonami and Adult Swim 2002 blocks with commercials?
8 replies omitted. Click here to view.
>>
>>106970702
>Return Youtube Dislike
why is this even a thing anymore? I dont have any youtube addons and Im seeing a dislike button
>>
>>106971299
Its to view how many dislikes a video has
>>
>>106970702
are you ready to give up on this useless shit now? if you aren't, pay up now. the dev isn't looking to get rich off of this. he has a server bill to pay and if he doesn't get money from users he's going to sell your data.
>>
>>106971299
Video game and Hollywood studios got tired of seeing their slop at 90% disliked, so YouTube hid the total count for them
>>
>>106971355
yes. dislikes died years ago. this script is pointless.

File: 1744230494118945.png (146 KB, 638x723)
146 KB
146 KB PNG
Fucking finally
60 replies and 7 images omitted. Click here to view.
>>
>>106970891
As long as it's not green tinted morgue light.
>>
>>106969283
Are flashlights better with LED or incandescent light?
>>
File: incandescent spectrum.png (135 KB, 1334x474)
135 KB
135 KB PNG
>>106969759
they arent better the spikes in the blue light fuck with your circadian rhythm, the the lack of red light makes you mentally ill, ontop of that they have awful colour accuracy incadescent have a cri of like 99 and the majority of leds arent anywhere near that. leds also have a strobning fflicker that isnt noticable by eye but fucks with your head

the reason theyve been banned in europe and america is to make us all depressed in a way people wont notice. every single led bulb has a sharp dropoff in the red light spectrum and those wavelengths are very good for you https://optimizeyourbiology.com/light-bulb-database
>>
my lightbulb brings all the schizos to the yard
>>
Incandescent bulbs are obsolete. Just have an IQ over 70 and you should be able to avoid accidentally buying cool temp, low CRI LEDs.

File: adt46.jpg (2.27 MB, 3792x3434)
2.27 MB
2.27 MB JPG
>UIs to generate anime
ComfyUI: https://github.com/comfyanonymous/ComfyUI
SwarmUI: https://github.com/mcmonkeyprojects/SwarmUI
re/Forge/Classic: https://rentry.org/ldg-lazy-getting-started-guide#reforgeclassic
SD.Next: https://github.com/vladmandic/sdnext
Wan2GP: https://github.com/deepbeepmeep/Wan2GP
InvokeAI: https://www.invoke.com/
AniStudio(WIP): https://github.com/FizzleDorf/AniStudio

>How to Generating Anime Images
https://rentry.org/comfyui_guide_1girl
https://tagexplorer.github.io
https://making-images-great-again-library.vercel.app/
https://neta-lumina-style.tz03.xyz/


Comment too long. Click here to view the full text.
>>
File: anchy46.png (3.55 MB, 1280x1856)
3.55 MB
3.55 MB PNG
>>106970615
ANCHOR:
>/adt/ pixiv:
BakerAnon: https://www.pixiv.net/en/users/110320313
Nekotwins: https://www.pixiv.net/en/users/93453238
RSetsuu: https://www.pixiv.net/en/users/91156181
tamzaiy: https://www.pixiv.net/en/users/38224130
匂い: https://www.pixiv.net/en/users/76374114
Otto: https://www.pixiv.net/en/users/106407853
owphoenix: https://www.pixiv.net/en/users/1661492
cornholioanon: https://www.pixiv.net/en/users/1035594

*Anchor your Pixiv and CivitAI here to add it in the next thread.

>/adt/ CivitAI

Comment too long. Click here to view the full text.
>>
>>106967904
what'd you prompt for that hair? drill hair?
>>
>>
We need mechas ASAP
>>
>>106970756
Cute breasts

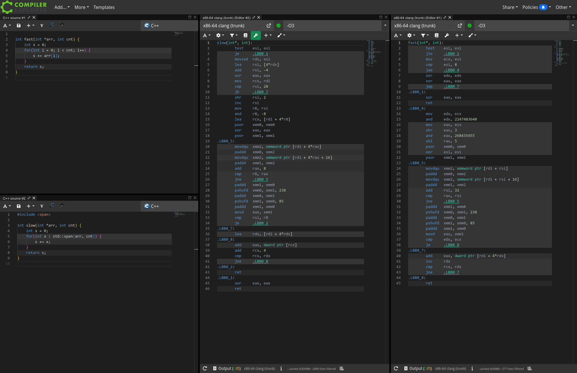
File: 1735933314704534.png (29 KB, 680x357)
29 KB
29 KB PNG
And some retards still believe the compiler will optimize everything for you.
80 replies and 14 images omitted. Click here to view.
>>
>>106970379
Shutup cnt.
>>
>>106970572
Nocoder kvetching
>>
i don't get the obsession with rust in particular
>>
>>106965279
Wait, where is it destroying an object in the loop iteration?
>>
>>106969371
>where is the compiler output for slow()? why are you looking at the same output window twice?
Because I attached compiled to the same source code twice by accident duh.

>are you just dishonest?
Yeah because I am a committee-paid shill trying to trick people into using std::span or some other shit lmao.

File: rip.png (4 KB, 531x44)
4 KB
4 KB PNG
YT-DLP is finally defeated by YouTube. It's now officially over.
Rest in piece.

Can't wait to download my favorite YouTube videos from shitty torrent sites going forward. Maybe some private tracker?
135 replies and 16 images omitted. Click here to view.
>>
you stil can't download 2k or 4k videos. only 1080
>>
>>106971246
>It's not possible to record someone from converting whatever is displayed on his screen.
first lmao, second Widevine exists
>>
File: 1760807189895s.png (17 KB, 753x960)
17 KB
17 KB PNG
>>106968587
>who honestly downloads youtube videos? whats the point?

Spoken like a true consoomer serf. The absolute state of the modern internet user, so thoroughly cucked by the cloud that you can no longer comprehend the concept of ownership. Let me try and spell it out for your smooth, botnet-addled brain.

Videos you enjoy will be deleted. Channels you follow will be nuked. It happens every single day. If you don't have a local copy, it is gone from history forever, memory-holed by some pajeet moderator because it violated a new clause in the ToS.

You are a guest on their platform. You are renting access. They can, and will, increase the number of ads, make their platform more unusable, and log every single thing you do. An offline copy is immune to all of this.

You have a renter's mindset. You're content to live in a digital world you don't own, on services you don't control, watching media that can be vaporized at a moment's notice. We download videos because we aren't cattle.
>>
>>106971246
They even put DRM in displayport. It will always still be possible of course but you might need a custom capture card that pretends to be a real monitor and instead decodes the DRM signal and turns it into file IO.
>>
>>106971345
True but how much of youtube is actually worth archiving? Most of it is clickbait casual entertainment slop.

For the ones that are worth seriously archiving you can archive the information in them a lot more manually if you have to. Like a tutorial.

Is there a more poorly made, broken piece of software than this shit?
86 replies and 10 images omitted. Click here to view.
>>
>>106957603
>watching films with subtitles in the same language
Are you deaf? Or just braindead?
>>
>>106970774
it's common strategy if you don't want to watch with sound .. I've seen a lot of people watch shit on mute.
>>106968861
I use the mpv shim a lot but the UI is lacking for some cases.
>>
>>106970790
>it's common strategy if you don't want to watch with sound .. I've seen a lot of people watch shit on mute.
That makes little sense. I can understand having stuff running in the background if you’re alone, but why watch something without sound?
>>
>>106970795
don't ask me. I'm just reporting on what I see. I think a lot of people don't really care to properly appreciate shit, they just want pixels to glaze their eyes on their boring commute.
>>
>>106968861
>they turned off hw accel by default on Linux cuz some dipshit complained it was unstable
kek
#justlinuxthings

File: MTP.png (790 KB, 1024x1024)
790 KB
790 KB PNG
/lmg/ - a general dedicated to the discussion and development of local language models.

MTP Edition

Previous threads: >>106954792 & >>106940821

►News
>(10/21) Qwen3-VL 2B and 32B released: https://hf.co/Qwen/Qwen3-VL-32B-Instruct
>(10/20) DeepSeek-OCR 3B with optical context compression released: https://hf.co/deepseek-ai/DeepSeek-OCR
>(10/20) merged model : add BailingMoeV2 support #16063: https://github.com/ggml-org/llama.cpp/pull/16063
>(10/17) LlamaBarn released for Mac: https://github.com/ggml-org/LlamaBarn
>(10/17) REAP: Router-weighted expert pruning: https://github.com/CerebrasResearch/reap

►News Archive: https://rentry.org/lmg-news-archive
►Glossary: https://rentry.org/lmg-glossary

Comment too long. Click here to view the full text.
201 replies and 28 images omitted. Click here to view.
>>
>>106970930
https://github.com/AUTOMATIC1111/stable-diffusion-webui/discussions/5674
>>
>>106970801
Doesn't ST have something to automatically inject strings like author notes or something like that. Just add /nothink to it. That should be in your input block (before the model's turn. Or you can prefill an empty
<think>

</think>

block to it as well. Whatever format your model uses.
I don't know how reliable either of those are, though. And I don't use ST either.
>>
>>106970805
tensor offloading doesn't do much for MoEs, you can just remove it
>>
>>106970393
let them fucking cook you ungrateful prick!!! https://www.reddit.com/r/LocalLLaMA/comments/1od1hw4/hey_zai_two_weeks_was_yesterday/
>>
What VSCode extensions do you use for coding with LLM? What does coding with an LLM even mean? Right now, I’m just copy-pasting snippets into a chat

File: iinf555.jpg (1.7 MB, 4080x3060)
1.7 MB
1.7 MB JPG
>UPGRADE & BUILD ADVICE
Post build list or current specs including MONITOR: https://pcpartpicker.com/
Provide specific use cases
State BUDGET and COUNTRY or you will NOT be helped

>CASE
mATX: AP201, Lian Li A3, O11 Air Mini, XT M3, CH260
ATX: XT PRO (ULTRA), AIR 903 Base/MAX, Lancool 207, Flux Pro, Meshify 3, 4000D FRAME, X50
Dual Chamber: Y60/70, O11 Vision, Antec C8

>CPU
Gaming: 9600/X, 14600K,
-Budget: 12/13100, 12400, 12600k
-Premium: 14900k, 9800X3D
Workstation: 9950X, 9900X, 265K, 285K, 14900K

Comment too long. Click here to view the full text.
133 replies and 24 images omitted. Click here to view.
>>
File: 1732782775342366.png (2.89 MB, 1080x1920)
2.89 MB
2.89 MB PNG
>>
>>106969098
calm down
AMD is fine and so is X3D
Intel currently have what is basically a laptop chip overclocked. Shit Wendell just said the same himself and I know plenty of OCers who say the same about Arrow Lake. 12th-14th gen had crazy issues too and only was able to solve them by basically lobotomizing them. Honestly the other issues have been standard Ryzen issues for years and it's not like Windows is smooth on either side right now. Windows is garbage.
> I don't do anything but gaming
then a 9800X3D will serve you well for years
>>
File: 1759379230867016.png (1.96 MB, 1080x1892)
1.96 MB
1.96 MB PNG
Let me guess.... you need more
>>
>>106971179
I want significantly less
>>
>>106971179
looks like unicorn assholes


[Advertise on 4chan]

Delete Post: [File Only] Style:
[1] [2] [3] [4] [5] [6] [7] [8] [9] [10]
[1] [2] [3] [4] [5] [6] [7] [8] [9] [10]
[Disable Mobile View / Use Desktop Site]

[Enable Mobile View / Use Mobile Site]

All trademarks and copyrights on this page are owned by their respective parties. Images uploaded are the responsibility of the Poster. Comments are owned by the Poster.