[a / b / c / d / e / f / g / gif / h / hr / k / m / o / p / r / s / t / u / v / vg / vm / vmg / vr / vrpg / vst / w / wg] [i / ic] [r9k / s4s / vip] [cm / hm / lgbt / y] [3 / aco / adv / an / bant / biz / cgl / ck / co / diy / fa / fit / gd / hc / his / int / jp / lit / mlp / mu / n / news / out / po / pol / pw / qst / sci / soc / sp / tg / toy / trv / tv / vp / vt / wsg / wsr / x / xs] [Settings] [Search] [Mobile] [Home]
Board
Settings Mobile Home
/g/ - Technology

Name
Options
Subject
Comment
Verification
4chan Pass users can bypass this verification. [Learn More] [Login]
File
  • Please read the Rules and FAQ before posting.
  • You may highlight syntax and preserve whitespace by using [code] tags.

08/21/20New boards added: /vrpg/, /vmg/, /vst/ and /vm/
05/04/17New trial board added: /bant/ - International/Random
10/04/16New board for 4chan Pass users: /vip/ - Very Important Posts
[Hide] [Show All]


Janitor application acceptance emails are being sent out. Please remember to check your spam box!


[Advertise on 4chan]

[Catalog] [Archive]

File: DSCF9937_jpg_80.jpg (536 KB, 2938x1958)
536 KB
536 KB JPG
Syringe full of lube on my desk at all times edition

Previous: >>107055317

>Keyboard recommendation template:
https://pastebin.com/n220xk9V

>Find vendors
https://www.alexotos.com/keyboard-vendor-list // Up-to-date list of reputable vendors with brief descriptions
https://keycaplendar.firebaseapp.com // Tracker for current and upcoming keycap group buys

>This keyboard stuff is so expensive!
https://aliexpress.com (or Taobao if you know how)

>Learn about MX-type switches ("mechanical keyboard switches")

Comment too long. Click here to view the full text.
168 replies and 38 images omitted. Click here to view.
>>
>>107129418
Is that keyboard programmable? Having backspace on my left thumb is one of the best and easiest to learn improvements in my split layout.
>>
>>107131825
I think cables between the halves are dumbfuck retarded and add cost to special cable and connectors.
just run another usb cable to your computer, no more nonsenste, you can have them as apart as you want
>>
>>107131866
Trrs cables are cheap. But also I think some things wouldn't work, e.g. how could you have a combo with left and right side keys?
>>
>>107107385
they do store the calibrated value as 12bit
typedef struct __attribute__((__packed__)){
uint16_t zero_travel:12; // zero travel
uint16_t full_travel:12; // zero travel
} calibrated_value_t;

they are fucking with the resolution on the way because they're implementing a fuckload of features. it may be because of them, trying to deal with memory and shit.
they have all that socd okmc rapid trigger nonsense and they may be maxing out some memory or something. trying to wrap my head around everything they're doing I might drop some feature for increase precision I don't care about some of those features.
the curve is also extra bloat, if you want it linear or not
>>
>>107132300
dunno. keep layers on same half? it's still retarded as it's using a micro for each half either way

File: 1760657851132341.jpg (335 KB, 1920x1080)
335 KB
335 KB JPG
>>107003351
"With software there are only two possibilities: either the users control the program or the program controls the users."
--Richard Stallman

>Cyberpunk
The FAQ: https://sizeof.cat/post/cyberpunk-faq/
What is /cyb/erpunk?: https://pastebin.com/pmn9vzWZ
How do I into /cyb/erpunk?: https://pastebin.com/5tpNFQds
Huge list of cyberpunk media: https://sizeof.cat/post/cyberpunk/
The cyberdeck: https://pastebin.com/7fE4BVBg
Cyberlife: https://jinteki.industries/files/cyberlife.7z
Bibliothek: https://www.mediafire.com/folder/4m5hd2065hde8/Bibliothek

>Privacy
Tools: https://www.privacyguides.org/en/tools/

Comment too long. Click here to view the full text.
162 replies and 24 images omitted. Click here to view.
>>
>>107125700
We're literally on page 10 with three generals combined into this thread... so I doubt it would survive. Anything anti-censorship related would be more than relevant in here.
>>
>>107129406
>anti-censorship
Also relevant.
Distributed systems would also be relevant, and I had thought that X would provide a distributed wiki for Grokto feed into Grokipedia, for extra efforts. I found that huggingface feeds on 4ch archives, I expect Grok did the same.
>>
File: 1747991927184545.jpg (209 KB, 909x909)
209 KB
209 KB JPG
There's a super old website with my personal info on it. It hasn't been touched since 2010. The contact info for the admin no longer leads anywhere (email domain expired). I tried to contact the host of the server but for privacy reasons they wont let me get the contact info of the owner.
Is there any good way of "removing" that contact info?
t. kraut battling kraut privacy laws
>>
>>107131633
The information doesn't necessarily need to be removed to keep it from being found. If it's showing up on Google and Bing, you can submit a privacy request:
https://support.google.com/websearch/answer/9673730?hl=en
https://www.microsoft.com/en-us/concern/bing
Otherwise, if you want it removed at the source, you'd probably need to hire a law firm that specializes in this area.
>>
>>107124206
Thorium, problem solved

ITT: Tech you wanted as a kid
220 replies and 88 images omitted. Click here to view.
>>
File: 1741735847818511.jpg (60 KB, 1200x674)
60 KB
60 KB JPG
>>
>>
File: Talkboy-Featured.jpg (279 KB, 1014x810)
279 KB
279 KB JPG
>>
>>107107713
my first phone was a blackberry
older model though
>>
>>107131055
Notification light on charging cord :-O

File: 1762322098736747.jpg (541 KB, 1024x768)
541 KB
541 KB JPG
FAQ:
>How do I activate Windows?
HWID2 generates and registers a permanent legitimate license on MS's activation servers
github.com/massgravel/Microsoft-Activation-Scripts
Usage: paste this into Powershell, run.
irm https://get.activated.win | iex


>and Office?
Same link, select Ohook option
You can also use Office.com if your needs are very minimal
or try OnlyOffice/LibreOffice and set it to save in MSOffice file formats

>What version should I install?
>W10 Enterprise IoT LTSC 2021
Binary identical to Enterprise except no MS Store or apps

Comment too long. Click here to view the full text.
79 replies and 8 images omitted. Click here to view.
>>
Want to switch from w11 pro to w10 ltsc. Will there be any restrictions on the support of programs, drivers, or security patches related to the end of support for the regular version of 10? Or does this not apply to LTSC.
>>
Can you install Win 11 on hardware that doesnt normally support it due to the tpm shit?

Can I force it and is there a guide on how to do that?
>>
>>107132253
If you make the boot USB using Rufus you can set it to automatically skip requirement checking, as well as skipping MS account creation.
>>
>>107132267
Thank you anon.
>>
>>107132009
>Provides functions to check and manage Windows Defender exclusions, ensuring Talon's installation paths are excluded from real-time scanning.
Lmao.
>This script applies a predefined set of Windows Registry modifications to optimize various system and UI settings for performance, usability, and a consistent dark theme.
According to their documentation it doesn't actually do anything meaningful it just does some things like set your wallpaper and default browser then runs winutil (which also doesn't do any meaningful debloating) and then Win11Debloat which has options to uninstall default apps.

IMO its better to avoid all this debloat bloat and first decide what you actually want and then either uninstall it with DISM (if its a preinstalled app) or run some targeted tool like an edge uninstaller or ShutUp10++ or so.

File: 65a78c6beae9a.jpg (60 KB, 460x616)
60 KB
60 KB JPG
ice cream edition

>resources
Y'all know the drill. Leetcode neetcode etc.

>coping
SNAP... oh wait

I think we're genuinely headed towards a recession

>emigration
It's worse outside america. Yes this includes india and china

But that doesn't mean america is good or nice


Comment too long. Click here to view the full text.
14 replies and 3 images omitted. Click here to view.
>>
>>107129199
>Make billion dollar mistake
>Too big to fail
>Government gives you a billion dollars
Yeah, they're not worried about mistakes.
>>
>>107132039
After the first thousand applications, you start having a hard time boycott all of those companies, even if only a small percentage of them are things you actually use.
>>
Nothing better than waking up in the morning, checking your emails and seeing a rejection email with the subject "An update on your application" and the body containing "Unfortunately".
>>
>>107132122
NAH NIGGER I CAN DO JUST FINE WITHOUT THEIR JEWISH PRODUCTS
>>
File: 1762364378797147.jpg (154 KB, 1200x769)
154 KB
154 KB JPG
>>107132270
Same

File: E4FSjQL9dXPA3U8eES5EV6.gif (859 KB, 500x281)
859 KB
859 KB GIF
>have you heard of trebuchets?
what if it's a "bullet"?
what if they carved a giant projectile out of an even bigger rock?
what if it's shot with angular momentum?
what if it has "fin stabilizers" like archery arrows do?
what if it has pressure chambers to cook propellant?
what if they can calculate the burn, emission and mass rate of a "comet bullet" down to a tee?

showcase of superior understanding of
>chemistry
>physics
>maths

showcase of superior skill in
>engineering

Comment too long. Click here to view the full text.
18 replies and 4 images omitted. Click here to view.
>>
>>107132061
Yes, that's kind of what the Ayys want, too.
They don't want panic.
They know, if they suddenly appear in the sky, that that will happen.
We might even blow up the world in our panic.
That's how much we humans suck.

Anyhow, I don't mind paying taxes, if they are used properly and not misappropriated.
The Ayys are telling us, our (corrupt?) leaders at the top do _not_ have the final say.

...which does not mean that we plebs are allowed to slack off, either.
Just that we can be assured, our leaders do not have free reign either.
>>
>>107132102
Anyhow, I guess what I'm saying is that something like
>Men in Black
probably exist, led by Ayys, and there is really advanced technology as well.

Imagine you can harness the power of a sun, throwing rocks is kindergarden, carving specialized rocks just as well.
>Can you guys figure this one out?
Maybe we are some "alien" wildlife, protected under some galactic treaty, and guided, and have always been.

It would make _sense_, that they are "testing" us.
Asteroid-bullets, come on, people.
They're just going to ignore us until we figure that out.
>>
>>107132070
>They chose low-tech intentionally
exactly. you dont kill a colony of ants with a fleet of star destroyers when a rock can do the job
>>
File: 76.jpg (40 KB, 1920x1080)
40 KB
40 KB JPG
>>107132210
>let me guess
>you were expecting a 'death ray'
ayy lmao!
>>
>>107132258
>>you were expecting a 'death ray'
https://www.youtube.com/watch?v=RLykC1VN7NY
They probably have those, too.
Think about it, it's just galactic scale.
We can create LHC.
If they have Dyson swarms, think of the particle accelerators they can create.

The Fermi Paradox can also be solved with
>we are cattle
Womp-womp.
...but they seem benevolent!

Discussion of Free and Open Source Text-to-Image/Video Models

Prev: >>107114476

https://rentry.org/ldg-lazy-getting-started-guide

>UI
ComfyUI: https://github.com/comfyanonymous/ComfyUI
SwarmUI: https://github.com/mcmonkeyprojects/SwarmUI
re/Forge/Classic/Neo: https://rentry.org/ldg-lazy-getting-started-guide#reforgeclassicneo
SD.Next: https://github.com/vladmandic/sdnext
Wan2GP: https://github.com/deepbeepmeep/Wan2GP

>Checkpoints, LoRAs, Upscalers, & Workflows
https://civitai.com

Comment too long. Click here to view the full text.
203 replies and 60 images omitted. Click here to view.
>>
File: 1741869676865235.png (540 KB, 2287x1011)
540 KB
540 KB PNG
>>107129559
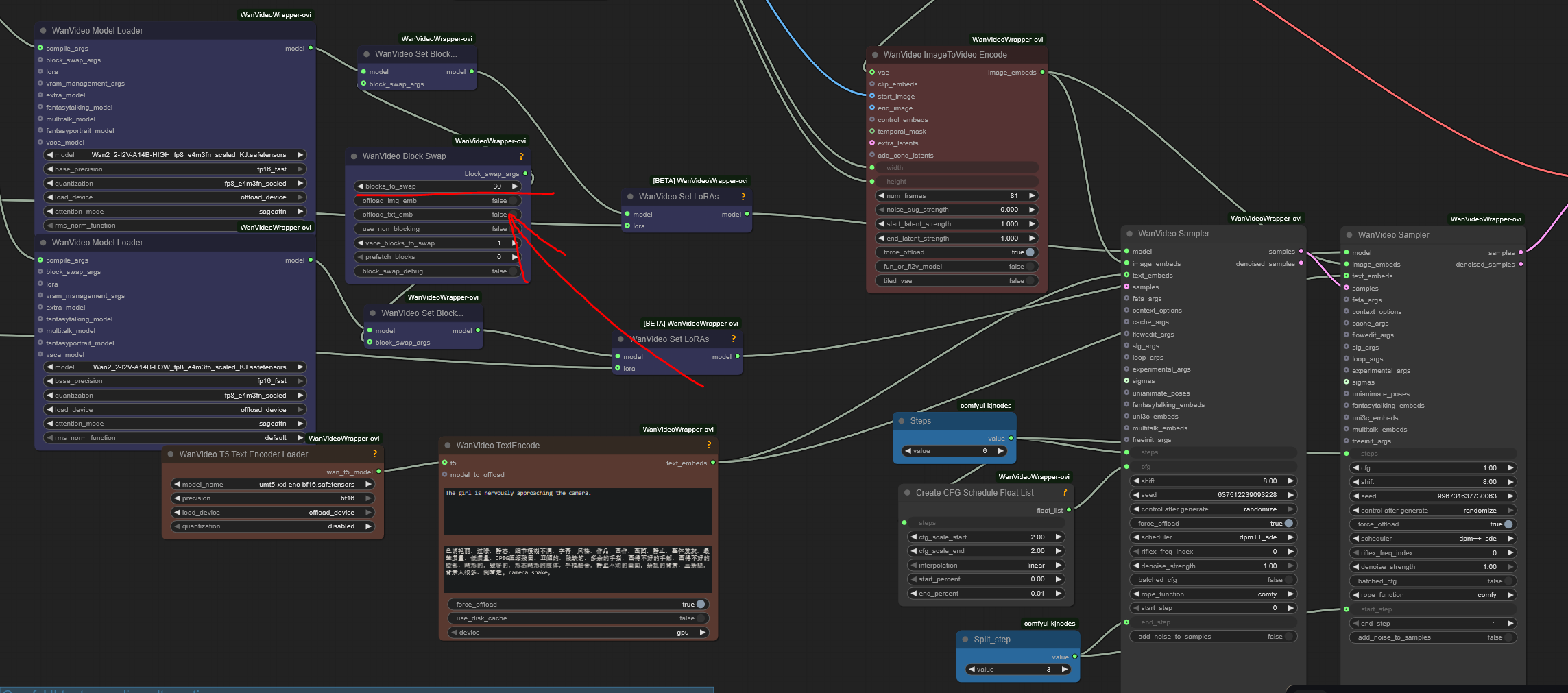
you're using this workflow? play with the block swap setting until you don't max out your vram or it'll stall. you should have about 1gb vram free at all times. I find having ~700mb free is ok for me. if it spikes to max on the "WanVideo ImageToVideo Encode" node that's usually fine

I think the issue is though that you're maxing out your sysram. 32gb is really not enough and ram prices just doubled recently. sorry ramlet bro
>>
all my qwen loras fucking suck.
I am using Ostris toolkit default settings and 4bit quantizations, 0.0001 LR
>>
>>107132221
Go for 0.0002 LR
>>
>>107132139
>kijai wan
CRONGE
>>
>>107132323
not what I'm using but it's in the shitty guide that no one wants to update

File: FSA-5809_6.jpg (259 KB, 1400x1048)
259 KB
259 KB JPG
Break the shackles of the cable and streaming overlords. Buy a tv antenna.
7 replies omitted. Click here to view.
>>
>>107131610
>It's not an antenna, it's metal autistic art
>>
>>107131610
at least nhk has some quality in general in comparison to bbc
>>
>>107131642
>>107131663
We get real japs here now? Cool. Thought you guys were all over on 2chan.
>>
i would like a good external antenna like that but for now i only use one of those indoor pad antennas. the basic channel signals work good enough, i only use legacy tv for keeping up with stuff like local emergency news.
>>
>>107131582
OTA TV is all literal who and mexican channels now. Cable is paying to watch ads. Streaming is slop. Just pirate old shit.

File: modchip.jpg (117 KB, 812x800)
117 KB
117 KB JPG
Does /g/ solder?
112 replies and 26 images omitted. Click here to view.
>>
File: 1762357862837805m.jpg (112 KB, 836x1024)
112 KB
112 KB JPG
>>107121641
wut it do?
>>
>>107118012
You probably overheated the chip.
>>
>>107128950
>I need them to be soldered for vibrations
remove the pin header and solder wires into the board directly
it'll be a better connection than that wire to pin kludge
>>
>>107130847
It's a power supply for the headphone amp you can see in >>107121649
>>
>>107130682
nice clock, Ahmed! what is the mic input for, then?

File: 1755359054680426.jpg (489 KB, 2000x2000)
489 KB
489 KB JPG
>Disable 8 AI flags in Brave
>Browser now 5 times faster
1 reply omitted. Click here to view.
>>
>>107132262
I use Grok and ChatGPT via their web interfaces. You can literally turn off your brain and let them do the thinking. I can generations born in 20 years becoming incredibly dumb as a result however
>>
>>107132251
Which flags?
>>
>>107132291
#brave-ai-chat
#brave-ai-first
#brave-ai-rewriter
#brave-ai-chat-history
#brave-ai-chat-tools
#brave-ai-chat-agent-profile
#brave-ai-host-specific-distillation
#brave-ai-chat-context-menu-rewrite-in-place
>>
>>107132305
Holy shit.
>>
>>107132291
>>107132305
Another one here but I kept in enabled:

#brave-ai-chat-open-leo-from-brave-search

File: 1735253703700220.gif (2.11 MB, 461x461)
2.11 MB
2.11 MB GIF
another day of prompt engineering tired as shit
98 replies and 56 images omitted. Click here to view.
>>
File: M036.png (91 KB, 939x357)
91 KB
91 KB PNG
die
>>
>>107092117
haha OP I love froggo XD
>>
great thread lads
>>
die
>>
die

File: 1737818911191814.png (2.71 MB, 2458x1024)
2.71 MB
2.71 MB PNG
Previous /sdg/ thread : >>107117246

>Beginner UI
EasyDiffusion: https://easydiffusion.github.io
SwarmUI: https://github.com/mcmonkeyprojects/SwarmUI

>Advanced UI
ComfyUI: https://github.com/comfyanonymous/ComfyUI
Forge Classic: https://github.com/Haoming02/sd-webui-forge-classic
reForge: https://github.com/Panchovix/stable-diffusion-webui-reForge
Stability Matrix: https://github.com/LykosAI/StabilityMatrix

>Early Preview UI
AniStudio: https://github.com/FizzleDorf/AniStudio


Comment too long. Click here to view the full text.
65 replies and 37 images omitted. Click here to view.
>>
File: beach river waterfalls.webm (3.61 MB, 1920x960)
3.61 MB
3.61 MB WEBM
>>
>>
>>
>>107130036
it's almost 2026, are all the artists broke yet, boys?
>>
>>107132263
as soon as the vaxxed die off happens
so 2 more weeks

File: dwm-20120806.png (55 KB, 1920x1080)
55 KB
55 KB PNG
Do you still use tiling window manager after age 30?
Use case?
11 replies omitted. Click here to view.
>>
>>107131959
If you are dumb enough to need tiling window managers you probably won't get it anyway if I tried to explain
>>
File: 1741086534760275.png (319 KB, 534x388)
319 KB
319 KB PNG
>>107132024
>if I tried to explain
just get AI to help
>>
Window management has been solved around 2002 by Dana Jansens. Everything else, from Gnome to Ratpoison, is just hobby projects
>>
>>107132135
>tranny made the best wm
I never knew, but I guess he made it before trooning out.
Also, is that the troon who occasionally avatarfags?
>>
>>107131816
A terminal viewport is not a "window". The purpose of windows is to float and overlap and graphical user interfaces exist for a reason (as do terminal emulators). If you say that one is "superior" to the other, you haven't understood a thing yet. Well, you do have to cross mount stupid and the valley of despair before you can start climbing the slope of enlightenment.

>His operating system isn't flying around and going to space
20 replies and 2 images omitted. Click here to view.
>>
>>107130197
Imagine being linus and seeing your fucking kernel everywhere holy shit
>>
>>107130197
>finally sit in your seat and see this

what does /g/ do ?
>>
>>107130197
imagine if u could iso into a laptop/desktop. thats what executive seats should have itd be like your office in the sky
>>
>>107131970
Cringe at the errors and continue pulling out my laptop with my own entertainment
>>
File: 1750894765360115.png (460 KB, 787x884)
460 KB
460 KB PNG
it's the programming penguin

File: isthistrue.jpg (7 KB, 355x76)
7 KB
7 KB JPG
>>
>>107131655
yes


[Advertise on 4chan]

Delete Post: [File Only] Style:
[1] [2] [3] [4] [5] [6] [7] [8] [9] [10]
[1] [2] [3] [4] [5] [6] [7] [8] [9] [10]
[Disable Mobile View / Use Desktop Site]

[Enable Mobile View / Use Mobile Site]

All trademarks and copyrights on this page are owned by their respective parties. Images uploaded are the responsibility of the Poster. Comments are owned by the Poster.