[a / b / c / d / e / f / g / gif / h / hr / k / m / o / p / r / s / t / u / v / vg / vm / vmg / vr / vrpg / vst / w / wg] [i / ic] [r9k / s4s / vip] [cm / hm / lgbt / y] [3 / aco / adv / an / bant / biz / cgl / ck / co / diy / fa / fit / gd / hc / his / int / jp / lit / mlp / mu / n / news / out / po / pol / pw / qst / sci / soc / sp / tg / toy / trv / tv / vp / vt / wsg / wsr / x / xs] [Settings] [Search] [Mobile] [Home]
Board
Settings Mobile Home
/g/ - Technology


Thread archived.
You cannot reply anymore.


[Advertise on 4chan]


File: collage.jpg (2.73 MB, 4303x2905)
2.73 MB
2.73 MB JPG
Discussion of Free and Open Source Text-to-Image/Video Models

Prev: >>106935484

https://rentry.org/ldg-lazy-getting-started-guide

>UI
ComfyUI: https://github.com/comfyanonymous/ComfyUI
SwarmUI: https://github.com/mcmonkeyprojects/SwarmUI
re/Forge/Classic/Neo: https://rentry.org/ldg-lazy-getting-started-guide#reforgeclassicneo
SD.Next: https://github.com/vladmandic/sdnext
Wan2GP: https://github.com/deepbeepmeep/Wan2GP

>Checkpoints, LoRAs, Upscalers, & Workflows
https://civitai.com
https://civitaiarchive.com/
https://openmodeldb.info
https://openart.ai/workflows

>Tuning
https://github.com/spacepxl/demystifying-sd-finetuning
https://github.com/Nerogar/OneTrainer
https://github.com/kohya-ss/sd-scripts/tree/sd3
https://github.com/derrian-distro/LoRA_Easy_Training_Scripts
https://github.com/tdrussell/diffusion-pipe

>WanX
https://comfyanonymous.github.io/ComfyUI_examples/wan22/
https://github.com/Wan-Video

>Chroma
https://huggingface.co/lodestones/Chroma1-Base
Training: https://rentry.org/mvu52t46

>Neta Lumina
https://huggingface.co/neta-art/Neta-Lumina
https://civitai.com/models/1790792?modelVersionId=2203741
https://neta-lumina-style.tz03.xyz/

>Illustrious
1girl and Beyond: https://rentry.org/comfyui_guide_1girl
Tag Explorer: https://tagexplorer.github.io/

>Misc
Local Model Meta: https://rentry.org/localmodelsmeta
Share Metadata: https://catbox.moe | https://litterbox.catbox.moe/
GPU Benchmarks: https://chimolog.co/bto-gpu-stable-diffusion-specs/
Img2Prompt: https://huggingface.co/spaces/fancyfeast/joy-caption-beta-one
Txt2Img Plugin: https://github.com/Acly/krita-ai-diffusion
Archive: https://rentry.org/sdg-link
Bakery: https://rentry.org/ldgcollage

>Neighbors
>>>/aco/csdg
>>>/b/degen
>>>/b/realistic+parody
>>>/gif/vdg
>>>/d/ddg
>>>/e/edg
>>>/h/hdg
>>>/trash/slop
>>>/vt/vtai
>>>/u/udg

>Local Text
>>>/g/lmg

>Maintain Thread Quality
https://rentry.org/debo
>>
File: 1748467887587087.png (1.08 MB, 1360x768)
1.08 MB
1.08 MB PNG
>>
Cucked AI

Gemini >>>>>>>>> ChatGPT > Grok >>>>>>>>>>>>>>>>>>> Your Local Model because you dont have a proper Models
>>
File: smoochwan.mp4 (1.91 MB, 960x1440)
1.91 MB
1.91 MB MP4
>>106943471
>>
File: miku_goes_shopping.png (1.5 MB, 896x1152)
1.5 MB
1.5 MB PNG
>>106943471
https://files.catbox.moe/ee4vfx.png
>>
File: 00004-2419647996.png (1.16 MB, 832x1216)
1.16 MB
1.16 MB PNG
i will never need more than sdxl
>>
Blessed thread of frenship
>>
>>106943572
Fuck off schizo.
>>
File: smoothwan.mp4 (704 KB, 960x1440)
704 KB
704 KB MP4
i think smooth wan is a decent merge/finetune

>>106943487
show your best works in the other, correct thread
>>
>>106943487
Truthnuke but seedream rapes them all
>>
>>106943487
It's nice to come here and see how far behind local is, it's like looking back at sd 1.5.
>>
File: f.mp4 (457 KB, 960x1440)
457 KB
457 KB MP4
basically gets hotter but less realistic 1girls with more outfits even in t2v
>>
File: 17607984776061232.png (2.41 MB, 1418x1428)
2.41 MB
2.41 MB PNG
needs more slampigs
>>
File: ComfyUI_temp_guvvi_00035_.jpg (342 KB, 1088x1344)
342 KB
342 KB JPG
>>
File: F39L0S7.gif (461 KB, 146x218)
461 KB
461 KB GIF
why are people afraid of AI in anime when this is the current quality level
>>
Is infinite video available in comfy yet?
>>
>>106943725
this. I'm watching the anime 7 Deadly Sins, and the drawings are now worse than my illustrious gens...
>>
Do you guys run instagram accounts for coomers? Is it profitable? Is there a guide on how to do it?
What if I have a friend of mine who sells content and I would like to enhance it with AI? How would I go about it?
>>
File: ComfyUI_06275_.png (1.24 MB, 1024x1024)
1.24 MB
1.24 MB PNG
>>
>>106943778
I make 250k USD a year posting AI slop and its so good most people dont even see its AI.
no I will not tell you my setup.
>>
>>106943487
Cant believe how massively cucked Gemini is. Any resemblance of School and Anime gets filtered hard.
>>
>>106943797
Do you focus on coomer shit?
>>
is comfyui still the best for videos?
>>
>>106943666
this is great but you really need a face detailer
>>
>>106943658
this is literally an image I posted a few threads back, but with the resolution randomly now 1418x1428 as opposed to the original 2048x2048. Why would you do this lmao
>>
>>106943816
I've been using koboldcpp but Anistudio seems like a good replacement for comfyui.
>>
>>106943863
maybe he trained a lora on your image
>>
hard to believe there are still troglodytes using poothon
>>
>>106943895
Fuck off
>>
File: dmmg_0108.png (1.3 MB, 896x1152)
1.3 MB
1.3 MB PNG
>>106943666
>>
>>106943915
nah it's like, the SAME one, but resized weirdly
>>
>>106943943
anyways as the original poster here's another proper actually different variation from the same kinda prompt I actually used to begin with kek.

If these pics had a formal series title it would be "I Have Literally Met At Least Four Different Crazy Fat Chicks From The Midwest Who All Looked Nearly The Same And Were All From Christian Families And Were All Into This Same Exact Shit"
>>
>>106943991
Americlaps explain u're selves
>>
File: dmmg_0115.png (1.36 MB, 896x1152)
1.36 MB
1.36 MB PNG
>>106943991
aside from this being terrifying to look at in full res, how did you get krea to deliver an image that is so balanced. usually my krea gens are very grainy
>>
>>106944014
Krea works best at guidance 4.5 as opposed to 3.5 in general, with standard samplers (and like NEVER lower the guidance below 3.5 the way you might have on normal Flux).

Beyond that Clownshark shit help a lot, this one was res_3s bong_tangent. Genned at 1280x1280 native, upscaled to 2048x2048 with 4xFaceUpSharpDAT, and then denoise again at 0.4 strength.
>>
>>106943797
Even if you had 1M IG followers the most you could get out of that is $2k/mo if you're lucky. Real thots are seeing $100k/yr. Let's assume you have a $40 sub setup on OnlyFans. You'd need 100 fans to see $4k/mo. It'd be a big deal if an AI girl can get that many fans (outside of like 1 or 2 that made to the news). So you're LARPing.
>>
bros when are we getting an audio network that can moan
>>
>>106943487
None of these hold a candle to Chroma. Local is very far ahead (at least until ClosedAI drops their next model which if it's not as cucked will probably edge out Chroma by a margin).
>>
>>106944090
If you use an AI changer (like RVC) with an anime girl model, you can tap the microphone and it kinda sounds like an anime girl moaning.
>>
>>106944123
fuck voice2voice i want T2A
>>
>>106944090
non local does that already
>>
>>106944090
https://huggingface.co/phazei/NSFW_MMaudio
>>
>>106944128
you don't need to speak, you can ask it to convert any random clicky sound and it sounds like an anime girl moaning.
>>
>>106944137
proof?
>>
Is there a way to prevent the banding/line artifacts that plague Chroma or is it just a feature of the model I have to put up with?
>>
>>106944140
It's awful.
>>
last natsu edit

change the text "I need to be in romantic" to "Hey LDG pls make more Mikus". add Hatsune Miku behind the text on the left.

I love how it can place elements that treat the text like a layer. this would be basically impossible to do perfectly with inpainting even with a good mask extension.
>>
File: ComfyUI_07.jpg (361 KB, 720x704)
361 KB
361 KB JPG
WHERE IS ROCKETNON!?!??WHERE IS ROCKETNON!?!?? BWEEEEH
>>
>>106944142
sora 2 can produce any sound. if of course you pass the filter, kek
>>
>t.
>>
File: ComfyUI_10414_.png (2.15 MB, 1152x1152)
2.15 MB
2.15 MB PNG
>>
File: flux_krea_00003_.png (1.28 MB, 832x1216)
1.28 MB
1.28 MB PNG
>>106944037
thanks anon
>>
>>106943797
No, you don't.

>>106944063
And most of that money comes from interactions, not the photos they post. Guys paying for OnlyFans want that personal connection. Sure, it's possible to use create an ai model for your thot, but any sane guy will be able to tell they're talking to a bot.
>>
Where are people getting lewd loras from if not Civit? Last couple times I mentioned there being no lactation loras I got a response basically saying there's another place to get them from but then didn't respond when I asked where.
>>
File: w.mp4 (1.39 MB, 960x1440)
1.39 MB
1.39 MB MP4
>>106944122
it has been years of censorship now for the SaaS slaves

i mean good luck & i don't lose anything if they become uncensored, but why would you believe it?
>>
>>106944632
(for Wan 2.2)
>>
>>106944632
https://civitaiarchive.com/ to download models which have been deleted from civitai
>>
File: cat.mp4 (1.5 MB, 960x1440)
1.5 MB
1.5 MB MP4
>>106944632
civitaiarchive perhaps? also some models don't need a lora to lactate, it's merged or trained in.
>>
File: Qwen-Image_00017_.png (2.23 MB, 1856x1024)
2.23 MB
2.23 MB PNG
>>
anyone ever use framepack? is it even worth messing with?
>>
topaz video upscale vs wan video upscale? i have topaz, dont currently have a wan upscale workflow though, wonder if its worth getting/setting up
>>
File: dmmg_0155.png (1.21 MB, 832x1216)
1.21 MB
1.21 MB PNG
>typo in prompt
>ghey
>>
>>106944728
WAN exists so it's pretty pointless to use now.
>>
>>106944744
seedvr2 is far better than topaz, but you need 24gb vram at bare minimum. use topaz if you're a vramlet.
>>
>>106944332
i have gotten sora 2 to make really erotic shit, it's just too gacha for me to really care to fuck with
>>
File: file.jpg (474 KB, 1280x680)
474 KB
474 KB JPG
Why didn't comfy get this treatment?
>>
>>106944634
subtly shape-shifting face
>>
>>106943559
based
>>
>>106944748
>seedvr2
Isn't that just for resolution? Or can it be used for interpolation?
>>
>>106944640
is there a place where people are uploading new models that we aren't able to upload to civit?
>>
>>106944812
it's just for upscaling, which is what you asked for. use rife for interpolation.
>>
>rife
>in 2025
lemaow
>>
>>106943186
> Why does everything posted here still look 2023 quality?
Because of hardware 2020 quality.
>>
>>106944838
it's extremely fast and has good enough quality.
>>
>>106944843
What a stupid take. Most anons here don't even have a 3090. Even if they did, that has nothing to do with "2023" quality, only gen times. A 3090 isn't going to produce a lesser quality gen than a 5090.
>>
>>106944850
Because of this. >>106944845
>>
>>106944838
1. what exactly is interpolation

2. whats better than rife?
>>
>>106944850
> Most anons here don't even have a 3090. Even if they did, that has nothing to do with "2023" quality, only gen times
Nigger retard, gpus need models and weights to gen. More than that, gen quality depends on gen speed.

> A 3090 isn't going to produce a lesser quality gen than a 5090
Because 5090 is 2021 quality.
>>
File: qwen-image-edit-mj.jpg (679 KB, 3840x2160)
679 KB
679 KB JPG
Alright now I gotta see if Qwen image edit works in the Krita extension because this has potential.
>>
>>106944907
>gen quality depends on gen speed.
What the fuck are you talking about? Both GPU's will produce the same image given the same settings. One just finishes quicker.
>>
>>106944917
amount of VRAM limits the quality of your gens (unless you enable offloading to RAM, in which case you are spending hours to gen a single image).
>>
arguing with a tard only makes you yourself a tard
>>
>>106943583
>collar stretches like rubber
damn it
>>
>>106943863
he probably took a screenshot and sized the area by mouse
>>
>>106944917
You stupid ass nigger, to get quality gen you have to find good parameters for inference and it still will not guarantee quality. No one will wait for 24 hours for potential 2025 quality 6s video.
Now go bait somewhere else.
>>
>>106944928
I'm pretty sure most people partially offload to RAM unless they have some crazy machine so I don't know exactly what your point is.
Do do realize that partial CPU offloading doesn't mean complete CPU inference, right?
>>
>>106944940
we're all tards here buddy
>>
>>106944379
kek
>>
File: blonde.mp4 (1.32 MB, 688x464)
1.32 MB
1.32 MB MP4
chavvy tanned blonde bitches make my penis ERECT
>>
File: dmmg_0172.png (1.62 MB, 832x1216)
1.62 MB
1.62 MB PNG
>>106944981
extra chromosome gang

>>106945035
this nigga bricked up for a cheeto
>>
>>106945035
she looks like she is made of rubber
>>
>>106945066
uh, are the hands in your pic supposed to be absolutely fucked or
>>
>>106945104
they came out fucked, i thought it was a funny joke though
>>
Sirs, how can I get my cut from 17 millions for making custom nodes and reporting bugs?
>>
File: dmmg_0176.png (1.37 MB, 832x1216)
1.37 MB
1.37 MB PNG
>>106945198
send me 1btc for deposit and taxes and you will get your payout immediately
>>
>>106945207
Just $50 sir and I will be very happy.
>>
>>106945035
she looks like she is covered in makeup all over, kek
>>
File: file.mp4 (1.24 MB, 960x1440)
1.24 MB
1.24 MB MP4
>>106944945
it probably is rubber
>>
>"blonde" with dark roots
I sleep
>>
>>106943424
that dragon's crown sorceress needs more size and sag.
>>
>>106944090
Vibevoice works.
>>
>>106944748
seedvr2 gives me ridiculous flashes and artifacts though, they still havent fixed that
>>
>>106945462
doesn't do that for me and i've upscaled about 200 videos now.
>>
I dont have a rig at home but do you know of terraforms I can run to spin up a powerful cluster for image generation?
I just tried runcomfy for the first time and I am not that impressed. Do I need to pay for the big machines if I want the best results?
>>
>>106945530
you have to run shit locally to post in this thread you nigger.
>>
File: dmmg_0001.png (1.22 MB, 832x1216)
1.22 MB
1.22 MB PNG
>>106945234
take this. you will need it.
>>
File: file.png (47 KB, 1517x552)
47 KB
47 KB PNG
>>106944821
>>106944642
There's none here though - someone called me a retard like it was obvious that there was a lactation lora and the other guy laughed at me for looking on Civit. There's gotta be some other place people know about
>>
>>106943863
i couldn't find your image, so i cropped it from the collage of the old thread
>>
just wasted a day training a lora for qwen image edit 2509 where it barely learned the concept compared to the lora I made for the original qwen edit where it was completely fine...
>>
File: firefox_QpFAXEFTsz.png (361 KB, 1546x858)
361 KB
361 KB PNG
>waaah nunchaku loras support when?
imagine being such a codelet LMAO, the PRs are all there bro, nunchaku bros are eating GOOD
>>
>>106945681
>Q4 quality quant
>4 steps distilling lora slop
and then they'll complain why qwen image looks like ass lol
>>
>>106945068

Way to out yourself as a virgin. Firm tits feel exactly like rubbery water balloons.
>>
>>106945730
>q4 quality quant
retard, read the fucking paper (you won't because you're stupid)
>muh 4 step distilling
I only use qwen to create shitposts, I mainly do anime and well qwen is garbage for it. 10 seconds is the max I can give to qwen, sorry
>>
>>106945746
>paper
https://en.wikipedia.org/wiki/Replication_crisis
>more than 70% of researchers have tried and failed to reproduce another scientist's experiment results (including 87% of chemists, 77% of biologists, 69% of physicists and engineers, 67% of medical researchers, 64% of earth and environmental scientists, and 62% of all others), and more than half have failed to reproduce their own experiments.
imaging believing in papers, if you read SD3 paper you'd believe this shit is Sora 2 tier quality lmao
>>
>>106945761
point is it's not a normal quant, it's similar to AWQ you have in the LLM space, but it goes a step further by doing SVD along with a custom kernel, which also speeds up gen time by roughly 2x.
I'm not claiming like others that it is Q8 level, but it gets really close. The downside is that due to how the model layers are tretated/merged, loras dont work without being adapted themselves.
You could see the results for yourself instead of shitposting. Why do you think people here are eagerly waiting for nunchaku of wan?
>>
>>106945792
>Why do you think people here are eagerly waiting for nunchaku of wan?
because people will shit taste have shit taste?
>>
File: 1732779871105232.jpg (60 KB, 519x910)
60 KB
60 KB JPG
>>106945792
>Why do you think people here are eagerly waiting for nunchaku of wan?
that's an enigma saar
>>
>localkeks posting nothing but 1girls since 2022 because their tech never evolved beyond sd1.5
grimmykek
>>
objectively, you do not need anything outside of 1girl and sdxl.
>>
image search
95% results AI slop
show AI images off
50% results AI slop
>>
>>106945761
this topic is clearly way above you
>>
>>106943991
post cuter plapcows
>>
>>106945927
Concession Accepted.
>>
>>106945761
Yes, I don't trust scientific papers so I'll choose to listen to my ass instead.
>>
>>106945987
unironically this
>>
>>106945746
> read the fucking paper
> 50 steps DDIM
> very low resource demanding requiring only 80GB NVIDIA GPU
> just look at (ours) benchmark results!
>>
>>106946045
you can run all nunchaku models in 12-16GB vram.
you can replicate the bench results in comfyui.
>>
>>106946045
kek
>>
File: 1748964117496895.png (144 KB, 1218x1147)
144 KB
144 KB PNG
https://docs.bfl.ai/release-notes
>no more finetuning allowed
lol, lmao even?
>>
>>106946045
I often use 80 steps DDIM, why does 50 surprise you?
>>
>>106946073
>I often use 80 steps DDIM
that's all? I use 420 steps personally, quality is important my friend
>>
I want to buy RTX 5090 but i realize our local models are way more shitter than the one those AI companies uses
>>
>>
>>106946087
that's flux krea? I thought it was supposed to be a finetune to remove the slop lol
>>
>>106946052
> in 12-16GB vram
CUDA VRAM.
>>
>>106946082
i kinda wanna dosh out for the [asian slur]ed 4090d 48GB card, but i kinda dont trust using frankenboards
>>
File: 1756184330112912.png (762 KB, 1080x1080)
762 KB
762 KB PNG
>>106943424

Just convince me bros.
Convince me to buy GPU.
Heres a Miku. If you can turn it into something interesting (lewd or cute) im gonna order 5090 right NOW.
>>
>>106945761
it was sometimes, every model in the SD3 series was SOMETIMES capable of completely perfect photographic gens. It's just that reproducing them was hard (mostly hardest on original SD3, easier on 3.5 series)
>>
>>106946082
>our local models are way more shitter than the one those AI companies uses
understatement of the year, Sora 2 is like the ps5 and we're still stuck in the SNES era
>>
>>106946082
For images, local models are actually quite better (in terms of artistic quality; the adherence to the textual prompt is worse but you learn how to guide the generation using raw sketches instead of text). Video is quite close in raw quality, arguably better if you factor in the lack of restrictions.
>>
>>106946092
I mean i was moreso just going for the comedic value there but you're crazy if you think the original Flux Dev looks anything like that lol
>>
>>106946109
>For images, local models are actually quite better (in terms of artistic quality
*laughs in Seedream 4.0
>>
File: Sora 2.mp4 (3.93 MB, 2048x1152)
3.93 MB
3.93 MB MP4
>>106946109
>Video is quite close in raw quality
this is a bait right? veo 2 can do fucking gymnastic moves and shit while Wan 2.2 starts to wiggle and shit if the characters move faster than 5km/h
>>
>>106946109
meanwhile AI companies can make "Make miku do a triple backflip" without those pain in the ass nodes garbage
>>
>>106946109
For images you said a bunch of nonsense, nothing beats Midjourney in terms of artistic style.
>>
>>106946144
Midjourney is just bland, uninspired generic slop.
>>
>>106946137
>meanwhile AI companies can make "Make miku do a triple backflip" without those pain in the ass nodes garbage
and not just miku, but a shit ton of anime characters, it knows so much pop culture it's laughable how far we are from this
>>
File: really nigga?.mp4 (1.29 MB, 470x854)
1.29 MB
1.29 MB MP4
>>106946109
We aren't close to Sora 2, you're delusional.
>>
Why are you all falling into this obvious bait?
>>
>>106946144
MJ is pure ass nigga.
>>
>>106946082
Glad I got into this around Pony with a 4090. Had my share of fun training loras on pony, illust, and noob. Upscaling to 3k quite fast and being able to inpaint quickly. Everything after was complete shit and I feel zero urge to update as local is completely stagnant and outdated
>>
>>106946168
Dude, use Illustrious, not Pony.
>>
File: 1738822426526895.mp4 (3.66 MB, 576x1024)
3.66 MB
3.66 MB MP4
>>106946167
I don't agree, if sovl had a name it would be Midjourney
https://vm.tiktok.com/ZNd42NXu3/
>>
>>106946177
Reading comprehension: ESL
>>
File: ChinkDream.jpg (678 KB, 1728x2304)
678 KB
678 KB JPG
>>106946116
seedream is grainy chinkslop that makes white women look the same retarded way with fucking glowing eyes as every other chinese model ever
>>
>>106946185
wait that's seedream? the eyes are terrible wtf
>>
im feeling very safe right now
>>
File: 86auft.png (3.21 MB, 1328x1328)
3.21 MB
3.21 MB PNG
>>106946101
I gave her a gift for being such a good girl
>>
but can Sora 2 do this?
>>
The power of local.
Allowing the retarded degeneracy of turbo autists to flow free for everyone to see.
>>
>>106946211
>All local has to offer is coom
that's sad
>>
File: 1759543719889353.jpg (484 KB, 2906x2415)
484 KB
484 KB JPG
>>106946211
Woooooooaaaaaaaaaaah its so simple........
>>
File: gheb0s.png (3.21 MB, 1328x1328)
3.21 MB
3.21 MB PNG
>>106946200
inpainted some key areas
>>
>>106946135
> mp4
i can hear the music playing, commentaries and skates cutting the ice
>>
>can sora do THIS?!?!
yes
>can you do this with sora?
no, because you are goyim
>>
>>106946191
yeah, it often strongle resembles Hunyuan Image 2.1. I think they might have been trained on the same data to some extent
>>
File: AnimateDiff_00001-1.mp4 (3.75 MB, 392x260)
3.75 MB
3.75 MB MP4
>when the vape hits the spot
>>
>>106946211
kek
>>
>>106946237
yeah the original has sound
https://files.catbox.moe/zs3jar.mp4
>>
when im unable to use the computer to make pretty images i feel a part of me is gone
>>
>>106946301
GPUs should be considered a basic human right.
>>
>>106946308
WTF, I'm a coomunist now,
>>
god hath bestowed upon us the ability to conjure visions from another dimension via brute language alone so we should always thank him
>>
>>106946244
how much money are you making from this shit?
>>
>>106943991
Kino. It's called "chance" though
>>
File: 1735097720547082.png (31 KB, 282x310)
31 KB
31 KB PNG
>>106946308
based!!
>>
>>106944379
KEK
>>
File: 00043-2280177024.png (1.19 MB, 1024x1792)
1.19 MB
1.19 MB PNG
>>
I see you.
>>
File: 00040-2280177021.png (1.56 MB, 1024x1792)
1.56 MB
1.56 MB PNG
>>
File: 1746123640688885.png (1 MB, 832x1216)
1 MB
1 MB PNG
>>
>>106946368
https://boards.4chan.org/trash/#s=slop
>>
>>106946341
Nothing yet, it's just a hobby so far, practicing. I plan on monetizing it.
>>
File: krea_lora.jpg (408 KB, 1664x1216)
408 KB
408 KB JPG
finally trained fucking lora for krea that doesn't wreck it
>barely does anything
>>
File: 1748765688894109.jpg (2.66 MB, 1536x2560)
2.66 MB
2.66 MB JPG
>>
>>106946215
Yes, and that's what 99% people care about. You can't do shit with those cucked API models. They're useless.
>>
>>106946470
>that's what 99% people care about.
true, that's why Sora 2 didn't get popular at all since it can't do NSFW... oh wait...
>>
File: krea_lora2.jpg (647 KB, 1664x1216)
647 KB
647 KB JPG
it is very funny to me that someone would see a thread titled local diffusion, click on it, read it, and then become upset that everyone in the thread is diffusing locally
>>
>>106946470
>You can't do shit with those cucked API models.
local can only do coom, API can do styles, anime characters, celebrities... you have much more freedom on API since it can do much more than your regular localkek model
https://files.catbox.moe/w4hw41.mp4
>>
>>106946525
what's funny to me is to pretend that your community is perfect and can't improve on anything, you can be fan of something and be critical of it (because you want your team to compete), but I guess that concept is too hard to understand if you act like a cult that's true
>>
>>106946166
anons bored, a newfag, or replying to himself
take your pick
>>
>>106946528
what's the point if her clothes don't even tear off during the battle?
>>
>>106946552
to be fair she wasn't hit by the beam kek
>>
File: 1745133093045521.png (296 KB, 1554x813)
296 KB
296 KB PNG
Should i be running Wan 2.1 or 2.2? I just started playing around with it and trained my first lora to generate some lewds. But as i keep researching how to do shit there's alot of talk about wan 2.2 being worse, and i'm not a big fan of having a high noise and a low noise model for everything.
>>
File: 00067-2707426841.png (1.24 MB, 1024x1792)
1.24 MB
1.24 MB PNG
>>
File: anons_mom_lol.png (1.45 MB, 832x1216)
1.45 MB
1.45 MB PNG
>>106946534
tylenol baby detected
>>
For the longest time i respected the recommended resolutions but you can do whatever the fuck you want and it works
>>
>>106946568
2.2 is fine. there's more 2.1 loras though. There's a recent fix to the lightx2v lora on 2.2 that makes it animate better again. But yes 2.2 loras take longer to train because of the two models and also require a beefier setup. If you can run it without quants or too much sloppy speedup hacks it really shines. Try pair it with wan animate too
>>
File: test2.webm (3.68 MB, 768x1202)
3.68 MB
3.68 MB WEBM
>>106946568

Wan2.2 follows prompt better. Just use the lightx2v for wan2.1 ratio 3:1 for both high and low noise.

https://github.com/kijai/ComfyUI-WanVideoWrapper/blob/main/example_workflows/wanvideo2_2_I2V_A14B_example_WIP.json
>>
>>
File: 00064-2707426838.png (1.89 MB, 1024x1792)
1.89 MB
1.89 MB PNG
>>
File: comferror.jpg (146 KB, 1909x340)
146 KB
146 KB JPG
Anyone had ComfyUI just open up to a blank page? Not too sure what is up with it but the console reporting this.
>>
>>106946614
After a certain threshold your creative aptitude outweighs all.
>>
File: dmmg_0024.png (1.24 MB, 832x1216)
1.24 MB
1.24 MB PNG
>>106946644
how you getting ten seconds?
>>
>>106946691
NTA look again for the stitch
>>
>>106946691
just chain them together
>>
>>
why is the other general better?
>>
Oh my god I figured it out..
When you can't get a character to do something special, you have to treat it like something very basic.
For example, I've had issues where the character won't suck on a nipple. So I treated it as food, the character eating it instead and wah lah, it's exactly what I was after.
>>
>>106946798
can you make it so she is wearing tattered prison clothes and he is a guard?
>>
File: 00079-628372981.png (1.51 MB, 1024x1792)
1.51 MB
1.51 MB PNG
>>
>>106946850
No. Fuck off.
>>
>>106946850
too much work. you replace her clothes then I gen the video for u.
>>
File: 1747890945760404.jpg (15 KB, 400x400)
15 KB
15 KB JPG
Im out of the loop here but is Wan 2.5 not Open Source ??
>>
>>106946875
no, they abandonned us once their model was good enough to compete with the API landscape (which was expected but there's no way wan 2.5 competes against sora 2 so their move is kinda useless lol)
>>
File: 00083-3707440656.png (1.09 MB, 1024x1792)
1.09 MB
1.09 MB PNG
>>
File: 1751893676058203.jpg (25 KB, 400x400)
25 KB
25 KB JPG
>>106946882
So is there ANY open source vidgen out there that can compete with Sora/Grok/Wan ??
>>
>>106946899
lol, that's a long distant dream, if that ever happens
>>
File: 1744628938388440.jpg (1.91 MB, 2000x3519)
1.91 MB
1.91 MB JPG
>>106946914
Wow so real artists and Animators really won. I have to admit, VidGen is extremely addicting.
>>
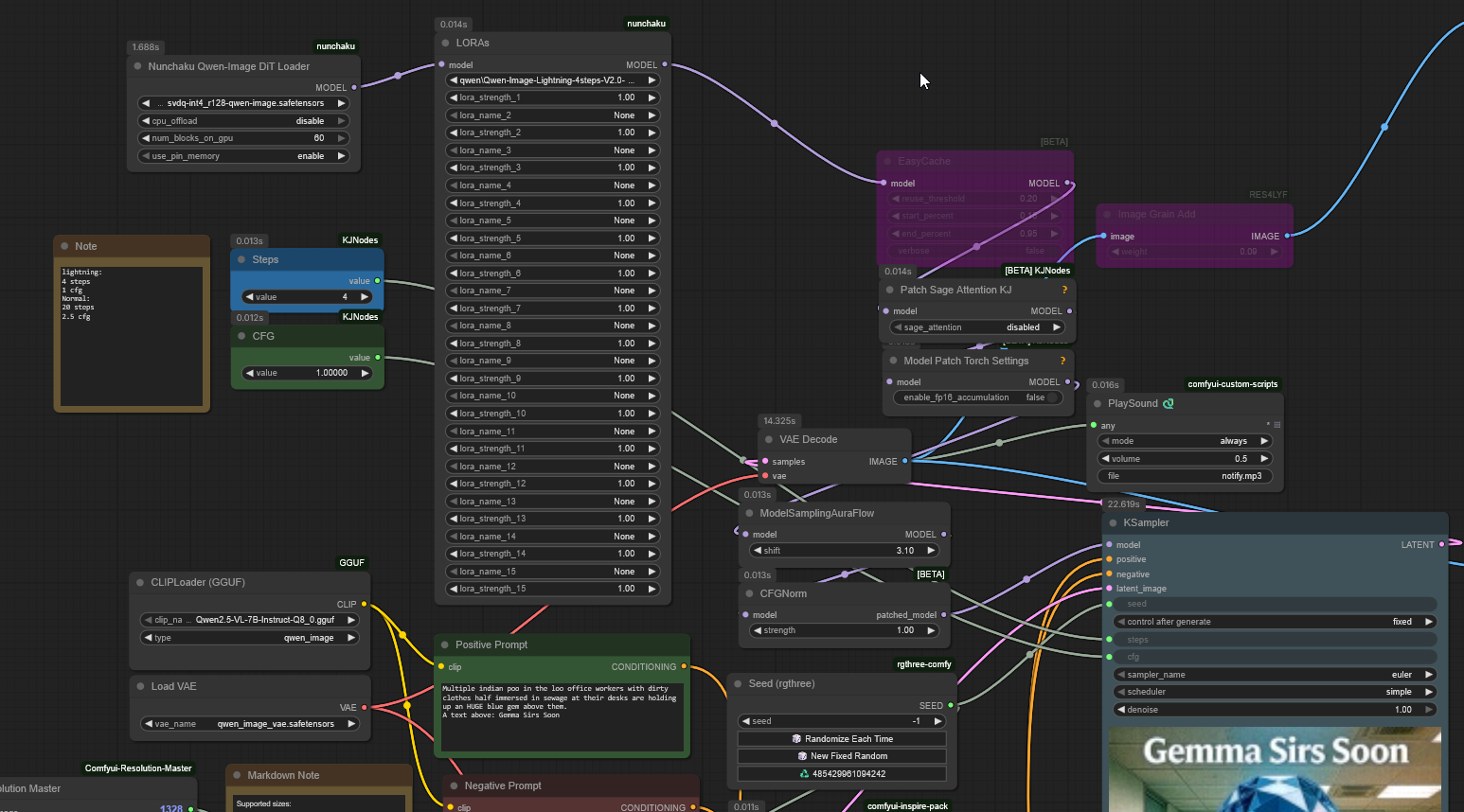
what does cfg norm do in qwen edit?
>>
File: 00089-2962544630.png (931 KB, 1024x1792)
931 KB
931 KB PNG
>>
>>
File: WanVid_00020.webm (1.11 MB, 720x960)
1.11 MB
1.11 MB WEBM
>>
>flf2v
use case?
>>
File: k0zu9g.png (3.78 MB, 1080x1568)
3.78 MB
3.78 MB PNG
>>106946871
Does this work?
>>
File: 00093-2528428949.png (2.09 MB, 1024x1792)
2.09 MB
2.09 MB PNG
>>
You don't have to post each variation of your prompt guys
>>
>>106947020
We aren't forced to do anything, that's part of the beauty of it.
>>
>>106947040
we're forced to be on a blue board
>>
>>106946987
>>
File: 00100-3232529358.png (1.11 MB, 1024x1792)
1.11 MB
1.11 MB PNG
>>106947053
go be on /b/ then, worm! and go away!
>>
>>106947072
wow, thank you so much!
>>
nunchaku qie doesn't work, right? I can't be the only one that can't make that shit work, it doesn't do anything, just prints the same image back. I seen some people commenting the dev fucked it somehow, anyone have it working?
>>
>>106943991
Dreamwife
>>
>>106947126
be realistic, lower your standards.
>>
Should i reload my model if I am getting repeated artifacts despite being in the negative prompt?
>>
>>106947152
Couldn't you be more vague? What model, what workflow?
>>
>>106947209
Flux and Chroma and the standard layout they provide
>>
>he still uses Wan
>>
>>106947267
catbox?
>>
>2 more days until I get my ram upgrade

No more ooming by using loras.
>>
File: 00117-2969998732.png (1.36 MB, 1792x1024)
1.36 MB
1.36 MB PNG
>>
>>106947340
https://comfyanonymous.github.io/ComfyUI_examples/chroma/chroma_example.png go grab it here it's unchange from this image
>>
Adetailer for wan 2.2 when.
Sage attention 3 proper release when.
>>
>>106947430
Why use 2.2 when we have 2.5 being better in every single way?
>>
>>106947358
Until the 1st/2nd/nth lora switch.
>>
File: 00133-1534273645.png (1.68 MB, 1792x1024)
1.68 MB
1.68 MB PNG
>>
How much longer until 5000 series cards are in the vramlet territory?
>>
File: 00136-562546875.png (1.53 MB, 1792x1024)
1.53 MB
1.53 MB PNG
>>
>>106947523
2 years
>>
>>106947523
aren't most of them already? only the top end have anything decent
>>
>>106947377
Try bypassing the tokenizer. Are you using HD or base?
>>
>>106947549
HD
>>
>>106947523
>vramlet territory
Anything under 32gb
>>
File: 00141-505971895.png (1.76 MB, 1792x1024)
1.76 MB
1.76 MB PNG
>>
>>106947555
Try base. Also how old is your comfy and do you run AMD?
>>
>>106947633
comf is latest and running on nvidia
>>
>>106947645
post the artifacted gen
>>
>>106947679
The dude probably is trying some obscure fetish and cranking the lora up to 11 and can't post it here.
>>
>>106947694
I'm actually at work just shitposting on company's time.
>>
>>106947679
Also can't post right now for obvious reason was hoping to know the issue when i get home.
>>
>>106946215
>t, super turbo giga nigger fag
>>
>>106946568
>wan 2.2 being worse
that is so wrong it's not even funny. the only reason not to use 2.2 is if you're a poorfag loading models off an hdd or an extra sampler is too much for your tiny brain to handle
>>
does wan not know what a finger snap is
>>
File: 1760691696077224.png (1.15 MB, 1048x992)
1.15 MB
1.15 MB PNG
>>106948401
whens the last time you seen a chinese man snap dancing?
>>
ok bros I gotta gen some 1girl slop, give advice
>>
>>106948708
1girl, standing, facing away, turning around, turned torso, looking down, looking at viewer, (from below:1.5), (big ass, overflowing ass:1.3), chubby, (large breasts:1.5), tight tennis shorts, disgusted, annoyed, scowling, blushing, sky, white clouds, blurry background,
>>
File: readme02.png (162 KB, 526x514)
162 KB
162 KB PNG
how does picrel work?
I thought wan i2v is single image only? can it accept multiple key frames?
>>
>>106948992
> I thought wan i2v is single image only?
>firstlastframe

> an it accept multiple key frames?
vace
>>
Can you use qwen edit in swarm ui? How do i approach it there, via image prompt or init image?
>>
>>106949035
thanks for the info I already knew
>>
>>106949095
fuck you asking then and wasting my time and characters?
>>
>>106949107
if you don't know how it works and not answer the very first question then just don't reply
>>
>>106949119
> I thought wan i2v is single image only?
> firstlastframe
are you stupid or what?
>>
>>106949119
you plug an image into start_image and end_image. start_image will be your first frame and end_image will be your last frame. you can plug the same image into both to make a loop
>>
Video Infinity when? I want 1girl pole dancing on my desktop.
>>
>>
Which image model is best for vore? Asking for myself.
>>
>>106949196
Won't happen until they finish and post the 2.2 version. Nobody cares about 2.1 anymore.
>>
>>
>>106949253
>pixai
>>>/g/sdg/
>>>/g/adt/
>>>/g/de3/ <----this one is more suited for you
>>
>>106947571
post some sunos
>>
>>106949336
Fuck off.
>>
File: 1760831296760.png (36 KB, 1493x189)
36 KB
36 KB PNG
>>106934111
I'm going to complain about this because I can, but this is completely fucktarded, this is the Chroma 2.0 in the making. For fuck's sake, they degraded long text performance with Yume and even before then, Neta had some issues with it. The model traded away long text for being able to gen anime with tagging for it and they wonder if putting a bigger text encoder will magically solve all their problems they created themselves in the first place. Like no, you haven't even solved the regressions and you think bolting on another text encoder will solve this? Tag better and actually look at the paper on how the base model was tagged. Porting over SDXLism was a giant mistake and now it's going to send them on a wild goose chase based on the flimsiest evidence.
>>
>>106949319
Well well well, look who it is! The anon whose entire presence in this general revolves around ONE specific model, even stamping it in every single filename!

Yeah sure, totally just a regular anon like the rest of us. Because we all use the exact same model for over a month and a half straight without ever switching, right?
Definitely not a shill!

Here's a challenge for you, Mr. "totally anon just like everyone else", try blending in this general at least by using neutral filenames for once.
You up for it?
>>
>>106949360
no you fuck off retarded baboon, read the thread title retard
>>
>>106949365
Just make your own model
>>
File: 1757382775426942.png (1.87 MB, 1024x1536)
1.87 MB
1.87 MB PNG
>>106949420
>using a model name is PII
lmao, but sure look at this completely anonymous filename
>>
How is my convoluted workflow attempt at fixing the i2v quality degradation from chaining videos?
>initial image
>gen video
>hi-res upscale the last frame with only a mild tile controlnet to add more details and quality but keeping the overall structure
>get the MIDDLE frame of the genned video
>use that frame as the first frame
>upscaled image as end frame
>gen another video
>cut out the last half of the first genned video and replace it with the newly genned video
>now use the upscaled image as the first frame of a new genned video
>repeat
Would this work? I'm too lazy and don't have time to test it right now.
>>
Time to wrap it up and make another general to get away from him.
>>
>>106949169
actual brainlet

>>106949172
I know. I'm just wondering how it works internally. because it means you can control the starting latent of the first and last frame. if that's the case, maybe the frames in between can be controlled too
>>
>>106949454
just make the video first before going full schizo
>>
>>106949454
its going to look like shit, just seedvr2 the full output first and then start from there
>>
>>106949436
i like your panty gens anon
>>
File: 00006-140105559.png (2.16 MB, 896x1152)
2.16 MB
2.16 MB PNG
>>
>>106949456
>Time to wrap it up and make another general to get away from him.
what would we name it?
>>
>>106949430
If it was that easy to have a cluster of even H20s, I would do it but the costs are astronomical. Even A100 would take ages and sill a bunch of money and time to train. I'm not going to do that when we seemed to hit a scaling wall on LLMs. I'll just wait until it is feasible to acquire and run that hardware or equivalent to do it.
>>
>>106949532
Just no whatever the fuck this guy is doing >>106949319
>>
>>106949573
whats your problem senpai, why are you all triggered and shit
>>
What the fuck. I'm using vae tiling, when I run both high and low noise, it only decodes once.
When I do high noise with denoised samples only, it's doing ONE HUNDRED AND TWELVE tile decodes??
>>
>>106949548
>I'll just wait until it is feasible to acquire and run that hardware or equivalent to do it.
the amount of insanely cheap compute there will be in 5 years is the reason i am most looking forward to the future right now
>>
>>106949468
> if that's the case, maybe the frames in between can be controlled too
> > an it accept multiple key frames?
> vace
degenerate

now think why i2v, flfv and vace (and others) have their own models and weights
or better yet read the papers
>>
File: wan22___0009.png (1.74 MB, 720x1280)
1.74 MB
1.74 MB PNG
>>106946788
ty anon

>>106946724
good eye
>>
How good is Wan performance when offloading to RAM?
>>
real organic
>>
>>106949589
> the amount of insanely cheap compute there will be in 5 years is the reason i am most looking forward to the future right now
copium
>>
>>106949365
What is the current version lacking? I don't understand. It replaced base Illustrious, for me, so what more is needed on that front?
>>
my king
>>
So we're never getting another local video model?
>>
>>106950133
nope. just finetunes of wan 2.1
>>
>>106946135
>Veo 2

You posted a Sora 2 video
https://openai.com/index/sora-2/

But yes, not just physics is way better, the image is noticeably sharper/clearer. That's what makes it very hard to tell apart from real video.
>>
>>106950133
There's that Sora2 leak a week or two ago though it's probably outdated to the current model.
>>
>Load up the ComfyUI Qwen Edit 2508 workflow and load a 1MP image into it
>Out of VRAM attempting to allocate 2GB, 12GB/16GB in use
ROCMed again
>>
>>106946788
Catbox?
>>
>>106950189
reduce it to 32x32 and upscale it after you get favorable results.
>>
>>106950189
--reserve-vram 4.0
>>
File: 1754924662603621.png (9 KB, 899x784)
9 KB
9 KB PNG
>local vs api
this battle is pointless, since we don't have any local studios now...api fucking won for good bros
>>
>>106950276
>>106950276
>>
>>106944313
hanging from a noose most likely lmao
>>
>>106949591
it's just sad you can't have any coherent and logical thoughts.
rote learning is convenient but it's the critical thinking that makes us human
>>
>>106943658
https://www.youtube.com/shorts/VDTNmHfOE-k
>>
>>106946244
Can I see it?



[Advertise on 4chan]

Delete Post: [File Only] Style:
[Disable Mobile View / Use Desktop Site]

[Enable Mobile View / Use Mobile Site]

All trademarks and copyrights on this page are owned by their respective parties. Images uploaded are the responsibility of the Poster. Comments are owned by the Poster.