[a / b / c / d / e / f / g / gif / h / hr / k / m / o / p / r / s / t / u / v / vg / vm / vmg / vr / vrpg / vst / w / wg] [i / ic] [r9k / s4s / vip] [cm / hm / lgbt / y] [3 / aco / adv / an / bant / biz / cgl / ck / co / diy / fa / fit / gd / hc / his / int / jp / lit / mlp / mu / n / news / out / po / pol / pw / qst / sci / soc / sp / tg / toy / trv / tv / vp / vt / wsg / wsr / x / xs] [Settings] [Search] [Mobile] [Home]
Board
Settings Mobile Home
/g/ - Technology

Name
Options
Comment
Verification
4chan Pass users can bypass this verification. [Learn More] [Login]
File
  • Please read the Rules and FAQ before posting.
  • You may highlight syntax and preserve whitespace by using [code] tags.

08/21/20New boards added: /vrpg/, /vmg/, /vst/ and /vm/
05/04/17New trial board added: /bant/ - International/Random
10/04/16New board for 4chan Pass users: /vip/ - Very Important Posts
[Hide] [Show All]


[Advertise on 4chan]


File: 1768182817248.jpg (1.58 MB, 2506x2088)
1.58 MB
1.58 MB JPG
Discussion of Free and Open Source Diffusion Models

Prev: >>107836754

https://rentry.org/ldg-lazy-getting-started-guide

>UI
ComfyUI: https://github.com/comfyanonymous/ComfyUI
SwarmUI: https://github.com/mcmonkeyprojects/SwarmUI
re/Forge/Classic/Neo: https://rentry.org/ldg-lazy-getting-started-guide#reforgeclassicneo
SD.Next: https://github.com/vladmandic/sdnext
Wan2GP: https://github.com/deepbeepmeep/Wan2GP

>Checkpoints, LoRAs, Upscalers, & Workflows
https://civitai.com
https://civitaiarchive.com/
https://openmodeldb.info
https://openart.ai/workflows

>Tuning
https://github.com/spacepxl/demystifying-sd-finetuning
https://github.com/ostris/ai-toolkit
https://github.com/Nerogar/OneTrainer
https://github.com/kohya-ss/musubi-tuner
https://github.com/kohya-ss/sd-scripts
https://github.com/tdrussell/diffusion-pipe

>Z Image Turbo
https://huggingface.co/Tongyi-MAI/Z-Image-Turbo

>WanX
https://github.com/Wan-Video/Wan2.2
https://comfyanonymous.github.io/ComfyUI_examples/wan22/

>LTX-2
https://huggingface.co/Lightricks/LTX-2

>Chroma
https://huggingface.co/lodestones/Chroma1-Base
https://rentry.org/mvu52t46

>NetaYume
https://huggingface.co/duongve/NetaYume-Lumina-Image-2.0
https://nieta-art.feishu.cn/wiki/RZAawlH2ci74qckRLRPc9tOynrb

>Misc
Local Model Meta: https://rentry.org/localmodelsmeta
Share Metadata: https://catbox.moe|https://litterbox.catbox.moe/
GPU Benchmarks: https://chimolog.co/bto-gpu-stable-diffusion-specs/
Img2Prompt: https://huggingface.co/spaces/fancyfeast/joy-caption-beta-one
Txt2Img Plugin: https://github.com/Acly/krita-ai-diffusion
Archive: https://rentry.org/sdg-link
Bakery: https://rentry.org/ldgcollage

>Neighbors
>>>/aco/csdg
>>>/b/degen
>>>/r/realistic+parody
>>>/gif/vdg
>>>/d/ddg
>>>/e/edg
>>>/h/hdg
>>>/trash/slop
>>>/vt/vtai
>>>/u/udg

>Local Text
>>>/g/lmg

>Maintain Thread Quality
https://rentry.org/debo
https://rentry.org/animanon
>>
File: it do be like that.png (2.06 MB, 1440x1563)
2.06 MB
2.06 MB PNG
lul
>>
https://files.catbox.moe/msolhb.mp4
>>
other previous >>107838798
>>
other previous collage
>>
>>107840865
based
>>
File: 1749075056048676.png (2.91 MB, 1248x1248)
2.91 MB
2.91 MB PNG
1girl bros.... we're back!
>>
>>107841761
Chinese culture
>>
>>107841834
i have 1 girl fatigue
>>
>>107841834
is this AI generated? i dont think humans can have that eye color
>>
>>107841848
https://files.catbox.moe/4y5xau.mp4
>>
https://files.catbox.moe/g4kecb.mp4

Same video from last thread but now rendered fully in 1080p with no upscaling. Wild that this can be done on a 3090 in under 5 minutes per shot.
>>
>>107841859
im happy it isn't the horse cock one again
>>
>>107840865
>>Maintain Thread Quality
>https://rentry.org/debo
>https://rentry.org/animanon
why are these in the OP?
>>
>>107841862
you din use comfy
>>
>>107841859
lmaooo
>>
File: 1751580167707668.png (2.59 MB, 1472x1088)
2.59 MB
2.59 MB PNG
>>
>>107841872
erm, yes I did?
>>
>>107841869
you schizos get one thread with and one thread without, in turns, that way it's balanced and you don't have to argue
>>
>>107841862
WF please?
>>
Where's the anon that asks if we are enjoying our base model, we fucking retards?
I wanted to tell him that I am in fact not enjoying my base model
>>
>>107841885
you hacked it then with unmerged commits
>>
File: 1754955485049203.png (2.98 MB, 1472x1088)
2.98 MB
2.98 MB PNG
>>107841848
wb 2 girls?
>>
>>107841896
Sorry but I don't share for free, if you are still interested ping me your discord and we can negotiate
>>
>>107841907
it's fine, it was a nogen shit thread anyway
>>
qwen image 2512 > Z image turbo
>>
>>107841869
because you should suffer
>>107841907
not an /ldg/ thread, cry about it
>>
>>107841930
*vomits*
>>
>>107841896
The workflow was just image to video but with the audio input vae encoded. The actual ability to get 1080p without offloading or anything was as >>107841900 says. I'm a hacker cheater man.
>>
>>107841869
because it triggers you ever single time and it's fun to watch you seethe
>>
>>
File: 1749148449669370.png (2.53 MB, 1472x1088)
2.53 MB
2.53 MB PNG
2girls
>>
>>107841859
this
>>
>>107841943
>not mentioned the 10 extra adetailer/inpainting steps
>>
>>107841930
is this real
>>
>>107841954
10 steps with a custom lora. I just didn't get filtered
https://files.catbox.moe/48j272.png
>>
guise I am addicted to gooning. I have a few ideas I wanted to experiment in code for AI but I always end up gooning...
>just one more image
>>
>>107841943
>hd flash
nigga
>>
>>107841973
Chroma chads won

>>107841954
zit vramlets lost
>>
>>107841987
>t. has never seen a zit gen
>>
>>107841987
why are you pretenting 8.9b is vramchad tier and 6b is vramlet tier, they're not that different in size compared to behemoths like Flux 2 (32b) or HunyuanImage 3.0 (80b)
>>
>>107841945
Suffering’s not the point, it’s the noise. Drama posts? Yeah, delete ‘em. Gonna get back to /g/’s actual vibe. You’re right, silence is golden.
>>
>>107842000
chroma is as good as flux 2
>>
>>107839473
No you're some jackass larping as the developer. While he is known for doing stupid shit, it's very obvious you're the first retard that we have a ward against in OP. You have been unable to explain anything in detail yet you spent the entire previous day pretending to be someone else. You refused to address several key issues with the project AND you can't even explain the licence.
With friends like you who needs enemies?
I will still assert until the dev adds bug bounties, there is no way in hell people will contribute because of the license.
>>
>>107842035
qrd?
>>
File: 1748704388759736.mp4 (2.64 MB, 1920x1080)
2.64 MB
2.64 MB MP4
>1- ltx-2-19b-distilled-fp8
>2 - ltx-2-19b-dev-fp8.safetensors + ltx-2-19b-distilled-lora-384 (strength 1.0)
>3 - ltx-2-19b-dev-fp8.safetensors + ltx-2-19b-distilled-lora-384 (strength 0.6)
looks like going for undistilled ltx 2 + that lora at strength 0.6 removes the slopped skin, good to know
>>
https://files.catbox.moe/8lrm0g.mp4
>>
>>107841934
keep waiting for base but i doubt its going to an upgrade from turbo.
>>
>>107842039
I asked actual questions regarding Anistudio and was met with deflection and gaslighting when it came to it's lack of features and license being the root of the lack of collaboration. There was a viscous poster that would call anyone posting in good faith a racial slur while deflecting. I visited the thread multiple points of the day to actually get a answer out of this poster but it was clear upon farther review it was the first schizo pretending to be his "Friend". I think the biggest tell was reposting old post made by the dev something he is known for doing. I find it sad because they seem to be friends but all this guy seems to do is push the dev into a worse mental state than he is already in.
>>
>>107842031
I can't agree with that, flux 2 is a giant plastic generator, and chroma is a fucked up anatomy generator (but with good skin texture though)
>>
>>107841943
Those nightmare fingers kek...
You did well hiding her toes
>>
Blessed thread of frenship
>>
>>107842055
Base will only be useful if you train loras or if you use Loras a lot. I think people should have realized this at this point.
The devs themselves said Turbo has the best quality out of the box due to RL training.
>>
>>107842063
considering you are replying to yourself again and the only anon that took the time to explain the qt licence anistudio is using this is just a low effort troll. you got your answer but you keep concern trolling what is most likely your own insults to yourself so you can scapegoat ani in some way or another. hope you stop being such a schizophrenic troll all the time and you enjoy life instead. you spent four years of effort on just trolling and that just isn't healthy for the mind
>>
>>107841973
When you need Emma Watson to try to save your shitty degen model you've already lost anon.
>>
>>107842081
Nigger
>>
>>107842055
You run into ZiT's limitations quickly, the base would be really nice to have. ZiT can't gen a german Type VII submarine for example
>>
>>107842086
The cope begins.
>>
>>107842049
i like slopped
>>
>>107842126
>begins
We've been coping for a month now
>>
>>107842106
please ran, you are self deprecating and disrespecting yourself and your people when you use hurtful words like that with ill intent. ani might be white and better than you at everything except at ruining your own life and pissing people off. take a break today and reflect on your actions and what you actually want in your future. your life choices are concerning and you should reevaluate them
>>
>itt: tran gets therapy
>>
>>107842135
Ok trannyGPT
>>
>>107842147
refusing to better yourself isn't an attack against me, it's an attack on yourself. do you blame yourself for your father leaving the household when you were young? is that the root to your hatred and resentment? you see ani as some sort of father figure?
>>
>>107842101
I did not see that post, please quote it. You also seem to be that unstable poster from yesterday.
>>
>>107842163
if you can't use the built in functionality of 4chan and how to view replies then I'm sorry but you can't be helped
>>
>>107841987
Chroma won as the best horror museum model genning, you're right Anon. Get back fapping to your panda tits and ass.
>>
please get help catjak, we love you <3
>>
I'll make a couple anti Ani gens when I get home, there should be at least one in every OP collage
>>
File: 1743060566681748.png (2.58 MB, 1472x1088)
2.58 MB
2.58 MB PNG
>all these namefags
kill yourselves
>>
>>107842171
I read the previous thread, please stop. Do you honestly spend all of your free time attacking anons?
You are unable to answer any question do please stop replying to me.
>>
>>107842180
much love to mr catjak!
>>
>>107842179
>he knows how panda tits look
sus
>>
>>107842193
>zit slop
>>
>>107842206
post your chroma gen, here's the prompt:
>Three young women in elaborate white wedding gowns stand on a wide, ornate stone staircase bathed in warm, golden sunlight streaming from behind them. The woman on the left has long dark hair with cat ears and a tail, her gown features delicate lace detailing on the skirt and a light blue off-the-shoulder top. She holds a large bouquet of vibrant red roses wrapped in white ribbon. The woman in the center has blonde hair styled in a braid, adorned with large bunny ears, and wears a white gown with a fitted bodice and a full skirt. She holds a bouquet of coral-pink roses. The woman on the right has long golden hair, pointed ears, and wears a white gown with a ruffled neckline and a light green underlayer. She holds a bouquet of deep purple roses. All three wear white gloves and are captured mid-step, their gowns flowing around their legs. White petals drift through the air around them. Behind them, the staircase is flanked by tall, classical columns with detailed capitals. The background is softly blurred, emphasizing the subjects. The lighting creates a warm, glowing effect with lens flare and highlights on the fabric of their dresses. The overall atmosphere is celebratory and ethereal.
>>
>>107842193
Mr catjak has serious medical problems with his schizophrenia. please be mindful and supportive during his ailment. it's tragic that he's suffered for four years already, possible longer. please be kind
>>
>>107842194
wishing you the best on your recovery!
>>
File: file.png (2.58 MB, 1472x1088)
2.58 MB
2.58 MB PNG
>>107842218
now apologize
>>
>>107842256
what the fuck is going on with the girl on the right lmao. Otherwise it's acceptable, I concede.
>>
>>107842247
>>107842254
Point and laugh
>>
>>107842055
I doubt bads will come at this point but I'd be very beneficial for loras, loras trained on deTurbo already see a massive improvement in quality over normal ZIT with adapter
>>
>>107842256
man I cant wait for base
>>
>>107842277
who says so?
>>
>>107842269
please don't do that Mr catjak, remember your therapeutic exercises. breath in ~ breath out ~
>>
>>107842283
me
>>
potential Z-base sighting
>>
All of these over peopld finding his shilling insufferable, mind you
>>
>>107840865
WHO
THE
FUCK
IS
"ANI"?
I'm tired of seeing inane shit about a schizo I've literally never heard of.
>>
thank god he is finally getting therapy
>>
What's a catjak
>>
>>107842125
qwen 2512 keeps surprising me with what it can do. glad the seed diversity has improved from the previous model. If the seed diversity for base is just the same as turbo then its game over for z image.
>>
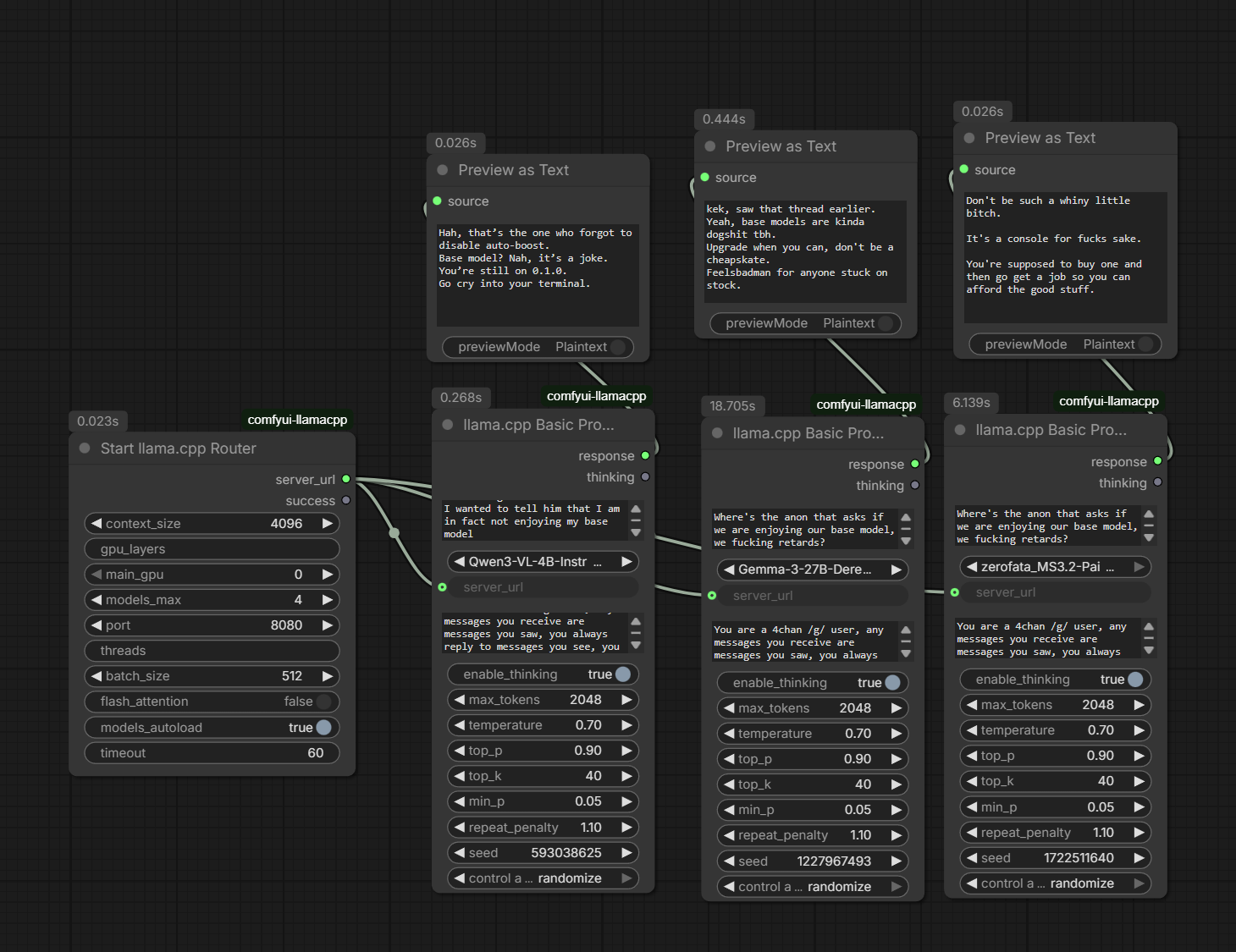
File: file.png (316 KB, 1460x1125)
316 KB
316 KB PNG
To the anon that said to implement llama.cpp router, I'm working on it
>>
>>107842306
the guy mad at his own life and attacks more successful anons. he bakes the schizophrenic rentries and manufactures hate against himself to look like a vulnerable minority. he's getting help now, it's been four years of no treatment
>>
Enjoying your base model, retards?
>>
>>107842322
What if other bakers keep the rentries
>>
File: 1761818780858936.png (2.49 MB, 1472x1088)
2.49 MB
2.49 MB PNG
2girls DOMINATION
>>
>>107842334
there has been no other bakers other than the one that removes them because they are off topic. Mr catjak has a serious meth addiction to stay up all night and is bad for his condition.
>>
>>107842342
are they lisbicas?
>>
>>107842350
I baked a couple threads before and kept them, I think I'll keep them in the future
>>
>>107842366
please stop disassociating with yourself Mr catjak. multiple personalities is unhealthy for your condition and you should be comfortable in your own skin. praying for you <3
>>
>>107842342
why are white women so ugly
>>
>>107842304
Some irrelevant retard
>>107842306
Some avatartroon that has become "anon"'s personal boogieman
>>107842305
>>107842329
>>107842373
Lmao
>>
File: hair.png (52 KB, 185x149)
52 KB
52 KB PNG
Anyone compared Wan_2.2_nvfp4 vs lightx by kijai? Speed & quality?
>>
I love zimage
>>
>>107842358
all women are
>>
>>107842395
you would know right
>>
File: 1764161495281893.png (20 KB, 690x184)
20 KB
20 KB PNG
>>107842389
there's a 2.2 nvpf4? if you mean pic related, that's 2.1
>>
>>107842387
you've been online for over an hour. you need to do some exercises and keep your mind fresh and full of positive thoughts. think about something constructive to put your time into and make it happen! we believe in you Mr catjak!
>>
>>107842392
kidney stone?
>>
>>107842389
I can never go back to wan.
>>
>>107842399
Yes we got 2.2 https://huggingface.co/GitMylo/Wan_2.2_nvfp4
>>
>>107842404
non gooner spotted
>>
>>107842405
sheeeit, this can fit on a 5060ti
>>
>>107842401
mikupiss-flavored ice tea
>>
Why are the AInigger generals on boards like /aco/, /b/, and /g/ always the sewer of their respective boards? What is it with AI and people who are A) deranged, B) retarded or C) both?
>>
File: file.png (302 KB, 1330x1066)
302 KB
302 KB PNG
>>107842417
added chaining
>>
>>107842405
btw, from here: https://blog.comfy.org/p/new-comfyui-optimizations-for-nvidia

>An important caveat is that currently, ComfyUI only supports NVFP4 acceleration if you are running PyTorch built with CUDA 13.0 (cu130). Otherwise, while the model will still function, your sampling may actually be up to 2x slower than fp8. If you experience issues trying to get the full speed of NVFP4 models, checking your PyTorch version is the first thing you should try!
>>
>>107842400
Keep dancing for us, mankey retard
>>
>>107842419
the anon with some serious mental ailments is getting help. he is getting therapy IRL and in the thread. we are healing
>>
>>107842430
>>
>>107842434
Everyone here has 5080s or newer, so that doesn't matter
>>
>>107842436
>the anon with some serious mental ailments is getting help. he is getting therapy IRL and in the thread. we are healing
False, you haven't hanged yourself yet
Come on, do it for Nik
>>
>>107842435
the choice of words is concerning since you hold no respect for your black heritage. you should be proud of what your African roots have done for america. Thinking about positive thoughts and growing as a person will get you in a better place
>>
>>107842408
The gooners will move to ltx soon. Its kinks are getting sorted out rapidly and it seems to train well.
>>
File: 1764889312618.png (97 KB, 231x313)
97 KB
97 KB PNG
Comfy looks convoluted as fuck, I swear you have to be a literal savant to do it right just from the looks of it
I am never going to get a handle on that shit
>>
is there a proper large breasts lora or huge breasts lora for qwen image? i hate how prompting for huge breast get my fatty women with large flat breasts.
>>
>>107842456
room temp iq award
>>
>>107842450
calling for people to kill themselves isn't just rude and not acceptable, it's the concern you have thoughts if doing it yourself. You are valued Mr catjak. You just need a positive reinforcement like a hobby. Have you considered learning how to code?
>>
>>107842456
Use SwarmUI, it's enough 99% of the time and you won't have to deal with spaghetti
>>
>18 years old teen
>generates cunny
>>
>>107842456
>The pink output attached to the pink input
True savant shit right here.
>>
>>107842455
I hope not, it will be a disaster, look at how people are exploiting Grock for nudes, if people can do that with video and audio we coul
>>
>>107842477
Usually it's the opposite, I have to add child and little girl just to fight hag bias
>>
>>107842457
use flux? qwen is a meme
>>
File: 1756737948971254.png (2.79 MB, 1472x1088)
2.79 MB
2.79 MB PNG
2GIRLS IS THE FUTURE
>>
>>107842473
Keep seething about no one caribg about anistudio lmao
>>
>>107842494
nice zit
>>
>>107842494
>barbie anatomy
>>
>>107842456
you can use forge neo and wan2gp if your not a fan of comfyui.
>>
>>107842509
most women don't have vaginas that can be seen retard
>>
File: 00223-4082575624.jpg (342 KB, 1344x1728)
342 KB
342 KB JPG
>>107842489
I get something more jailbait'ish. replaced "teen" with "girl" it gives me something more... appropriate. You don't wanna accidentally gen cunny in bondage, do you? I mean, think of the pixels ect
>>
File: images.png (13 KB, 225x225)
13 KB
13 KB PNG
What's the lowest rated UI in the OP? I'd say we give Ani a chance and add his UI once it gets as may stars as this one
>>
for comfyui, is there an extension that will split up a word in the prompt separated by comma into a block that can be turned off by clicking it? theres an a1111 version but idk name of that.

tldr disable phrase with click and not physically removing it from prompt, extension?
>>
>>107842500
please take the time to do some of the breathing exercises like we practiced ok? feel good soon!
>>
>>107842539
// commented out prompt section
>>
i just blew a huge load to cute and funny ZIT, ama
>>
>>107842553
Do you still like the gen after cooming?
>>
Why do you guys think he's obsessed with therapy all of the sudden?
>>
>>107842555
no I immediately delete it due to guild since society is shit :(
>>
>>107842533
>accidentally gen cunny
Literally impossible, zit can't generate oppai loli
>>
>>107842538
3.6k so he needs figure it out because there's zero incentive to collaborate with him because of his profit model
This current melty isn't him, when he has a meltdown it's typically more violent than this
>>
>>107842553
>cute and funny ZIT
pics or didn't happen
>>
>>107842560
Mr catjak should be obsessed with bettering himself and curing his schizophrenia so I'll allow it
>>
>>107842553
1girl?
>>
>>107842567
>oppai
disgusting
>>
Shut the fuck up about catjack, I don't care
>>
>>107842567
>oppai loli
what's that
>>
>>107842538
>>107842569
please focus your energy on being constructive and positive Mr catjak! set a new goal to achieve today! <3
>>
>>107842560
I gave him the classic "get well soon" sass just recently. Clearly, he must have been impressed by its effectiveness.
>>
>Hey guys 0.6 strength on the ltx distill LoRA gave good results
>The results

https://files.catbox.moe/ub845r.mp4
>>
>>107842580
please don't bring hostilities into his therapy session
>>
>>107842582
I can't answer that question on a christian board https://x.com/AI_Illust_000/status/1905456871231873390
>>
>>107842582
child with big bobs
>>
File: file.png (3 KB, 340x177)
3 KB
3 KB PNG
>>107842589
>catbox
>>
>>107842588
please get well soon Mr catjak
>>
I just picked my nose clean AMA
>>
>>107842588
I personally think that he's so mindbroken he unironically had to see a shrink, and now he's just projecting (as usual)
>>
>>107842605
did it taste good?
>>
>>107842607
i didnt eat it
>>
>>107842604
bro you literally fucking play toxic Anonymous poster on the threads regularly
I can't even imagine being a grown ass man and engaging with him in the way you do
I don't care if you say "not me" because I dont believe it
I want to get along with you, we literally met in real life! But the way you slide when I or another person levy a direct accusation at you is pretty strange
>>
>>107842605
What did you find
>>
>>107842609
loser
>>
>>107842611
there was some blood
>>
>>107842593
>with big bobs
Are you challenging me?
>>
I have to believe this is samefagging, I refuse to believe there are two retards+ willing to do this all day
>>
>>107842606
attacking people with your own ailments is not good for your mental health. try some breathing exercises
>>
>>107842603
Heh, well I can hardly be blamed for that.
>>
>>107842622
it's ani vs everyone he stole gens from (aka every gen-posting anon itt)
>>
>>107842622
I've been saying this for months now. ranfaggot is an actual schizo
>>
>>107842593
that's just noise
>>
>>107842623
Exactly
No one says anything about thraepy and suddenly you can't stop talking about it for some reason.
By your own logic, you must be projecting
>>
please be kind to mr catjak! he is seriously unwell and needs positive vibes from the thread to help him on the road to recovery
>>
>>107842632
bro no one is gonna use your shitty UI, kys
>>
>>107842622
There are two retards with a vested interest of removing something from the thread OP.
Ask anything about the studio project and you can get a overly concerned poster that rages whenever you point out the flaws in the project. Both of them have worked to put that project in every thread and have failed at it outside the dead thread that they chased everyone out of.
I'm looking over the *ni studio project now and I'm still trying to figure out what he actually built.
He spent a full year cobbling together already established libraries and has yet to be able to actually make something original or new.
>>
>>107842622
its a bot. probably that repost bot but repurposed
>>
>>107842640
>>107842642
you can do this but you need something else instead of letting your intrusive negative thoughts make you post something hateful. have you tried learning to code? maybe gen some images to blow off some steam?
>>
>>107842434
updating torch takes 3 seconds >>107838628
>>
File: 1740111522611510.png (2.46 MB, 1472x1088)
2.46 MB
2.46 MB PNG
dear lord, I wish all namefaggotry would be banned and all these namefags would die.
Thanks.
>>
>>107842642
you are the "is *** here? i have a question" anon

if i'm wrong call me schizophrenic
>>
>>107842668
what is his question? he never asks it
>>
>>107842667
what's sad is it's one person replying to themselves
>>
>>107842648
What do you even get out of being so mean and obsessed? Honestly even if it sucks, who cares. If you spent all that time on your melty crusade genning or actually CODING instead you could just put your own pet project in the OP instead but im getting strong nocoder vibes from you
>>
>>107842667
is this real?
>>
>>107842667
london? uk? europe?
>>
>>107842688
Can you show me something you created?
>>
File: 1756808075433056.png (3.06 MB, 1472x1088)
3.06 MB
3.06 MB PNG
>>107842693
>>107842695
lost lambs, repent
>>
>>107842707
now this is real
>>
File: file.png (799 KB, 1200x751)
799 KB
799 KB PNG
>>107842699
i can answer that question for him
>>
>>107842714
*vomits*
>>
>>107842710
>use zit loras on qwen
retard
>>
Is there a ltx2 workflow that can add lipsync to an existing video?! Like vid 2 vid with an audio prompt.
>>
>>107842714
Actually I made Ani Studio he just forked it
>>
>>107842714
I wish catjak would work on a UI instead of being a spiteful schizo
>>
>>107842648
>Both of them have worked to put that project in every thread and have failed at it outside the dead thread that they chased everyone out of.
which one? there's not a single thread that has anistudio in the op
>>
>>107842724
yeah
>>
>>107842714
Is the creator not aware that high dpi monitors made bitmap fonts an accessibility nightmare?
>>
>>107842733
both /ldg/ and /adg/
Both communities actively remove that project from the OP
>>
>>107842748
no it's just one spiteful schizo that shits all over the thread if they don't get their way
>>
>>107842738
He cobbled together preexisting libraries, which is why he struggles to port over key functionalities from other UI, he's waiting for someone else to do it for him. Remember he promised that he would advance the animation space and gave up once he saw how little talent he actually had.
>>
>>107842748
>>107842733
speaking of, i just got sent here from LMG, i'll repeat the question its about SDXL lora training

about tagging for the SDXL lora im working on, i know if your making your own character you should keep the tags unique so the model doesnt get confused, but when im tagging the dataset should i tag the parts of the outfit that are slightly cropped out of the image? for example gloves/shorts ect, or should i tag them even if you can only see part of them
>>
>>107842714
Why is he wishing /ldg/ a happy birthday? What’s the backstory?
I thought /ldg/ hate him, did something happen?
>>
can you fucking idiots stop sperging about this ani bullshit? for fuck sake you stupid cunts
>>
Mr catjak needs to have a time out and read a book to calm down. He is getting too riled up over his stress sources
>>
Is this catjak real or something he made up to cope with being a lolcow
>>
>>107842724
https://litter.catbox.moe/59c837pgqhq65za7.mp4
Yes
>>
>>107842748
what about /agdg/?
>>
>>107842777
then give it benchod
>>
>>107842775
actual lolcow. had a flash in the pan success with the Victorian cat girl prompt but became a seething cunt towards comfy, debo and ani since /sdg/. he does this self replying shit all the time and false flags constantly so he's "right about x anon". he also doxxes ani constantly too with name-drops or photos
>>
>>107842775
catjak/ranposter is an actual avatarfag but because he and ani had beef a long time ago ani thinks everyone that dislikes him is catjak now, i think he can't handle the idea that more than one person might despise him for his actions, or he truly thinks his samefagging is stealthy, or he thinks if he spams hard enough everyone that's been here for years will go away and he'll be free to gaslight the remaining newfriends. who knows
>>
>>107842801
Comfy abandoned us for nvidia
>>
I like my minimalistic UI. I literally don't need more
>>
>>107842811
better than whatever that imgui abortion is desu, let's put this in the OP
>>
>>107842811
it looks like it communicates with the mothership
>>
>>107842801
>he also doxxes ani constantly
how do you know it's actually ani????
>>
File: 1741523927887047.png (4 KB, 358x147)
4 KB
4 KB PNG
>>107842811
where can i star this
>>
>>107842811
slop
>>
>>107842811
cute
the UI too
>>
>>107842826
how do we know it's not? he does it constantly
>>
File: 1736285509195281.gif (316 KB, 220x241)
316 KB
316 KB GIF
>>107842792
>"feed me!" said the cowshit eating pajeet
>>
>>107842811
Can you put it up on GitHub pretty please?
>>
File: 00246-798102347.jpg (272 KB, 1344x1728)
272 KB
272 KB JPG
cant get this fucking shit to abide to >amber colored cat-like eyes with long vertical slit pupils, glowing irises that shimmer with gold and blood-red light
>>
>>107842805
didn't ask about ani. you seem obsessed
>>
>>107842846
gadida
>>
>>107842819
Did you know you can download danbooru tags json and use it locally?
>>
>>107842350
When i bake i always include the rentries
It's a thread culture thing tourists like you wouldn't understand but it's important to keep failed devs, avatartroons and attention whores out
>>
>>107842855
looks fucking cringe anyway
>>
>>107842890
based
>>
>>107842890
please take a moment to quietly reflect and maybe have some tea while you meditate on positive thoughts Mr catjak. you have the power to overcome your mental illness
>>
>>107842894
Icncl
>>
>>107842560
He always repeats what i said and i told him yesterday that my therapy for him is working
He has no original thoughts at all, that's why he thinks he's a proper dev for writing a trivial wrapper
>>
>>107842913
you shouldn't be creating negative energy replying to yourself. try incense, it can make you feel positively about yourself
>>
>>107842856
OMG, hi schizo anon. Yesterday you dropped some cool information but you didn't really answer my question, do you feel any vindication over the fact that Ani singlehandedly convinced everybody ITT that you were right all along? I'm disappointed by the lack of gloating haha
>>
you can tell he's incredibly calm and mentally stable by the fact that he's always replying to almost every post instantly
>>
>>107842927
have you tried any of my therapeutic suggestions yet? you seem lost on the path of self destruction still. worried about you Mr catjak
>>
>>107842927
meant for >>107842913
>>
>>107842927
meant for >>107842913
>>
>>107842932
I asked the doctor to up your medication, it doesn't seem to be working at the current dosage. wishing you the best Mr catjak
>>
>>107842927
Schizo here
Not really because it was clear that this would happen
He's insufferable irl and always gets to the point of everyone hating him
But i will be VERY happy once .... yeah, what could it be? We will see ;]
>>
>>107842855
>>
Ani is gay
>>
>>107842959
holy plastic lmao, ltx fucking SUCKS holy shgiut
>>
File: 1739642580926998.png (2.76 MB, 1472x1088)
2.76 MB
2.76 MB PNG
these 2girls hate all the namefags and shoddily made wrappers!
>>
>>107842965
anon its a haloween costume what did you expect?
>>
>>107842956
Will we all see even ITT? Thank you for giving me something to look forward to.
>>
>>107842959
Do you have a lora for skin texture in ltx2?
>>
>>107842965
Dont worry. Your porn loras will all eventually get ported over to LTX and you can stop being so defensive about it.
>>
>>107842927
Oh i forgot to add
What i really goon to is the fact that i literally once linked him a random ran post and claimed that was me (schizo anon)
That retard believes anything kek
>>
>>107842970
no, didn't even know they exist
>>
>>107842956
>>107842962
can you be at the pharmacist for 2:00pm to pick up your meds? I also asked him to give you a treat as well to help motivate you at my expense. get well soon Mr catjak <3 you are loved
>>
>>107842667
>>>/wsg/6071051
>>
>>107842972
please respond to the pick up time, you need to be on this Mr catjak
>>
File: 1739713204298683.png (2.86 MB, 1632x928)
2.86 MB
2.86 MB PNG
these 2girls really hate all this shitposting!
>>
>>107841943

Every time I see chroma posts I think, "oh man I guess I really should try it out again!"

You get:

>mangled anatomy
>major aesthetic shifts with the same prompt
>poor prompt adherance
>melted backgrounds

yeah...
>>
>>107842956
what kind of behavior does he exhibit irl that makes everyone hate him?
>>
>>107842995
amen
>>
Ani enjoys sex with men
>>
>>107843006
you can tell them it's going to be ok and you are picking up your meds at 2:00pm
>>
File: 1000013072.png (1.01 MB, 768x1280)
1.01 MB
1.01 MB PNG
>>107842735
May I please have it anon?
>>107842777
Is that actually vid2vid? Just assumed it was i2v or t2v
>>
>>107843016
*vomits*
>>
>>107843013
So what? There's no stigmata these days.
>>
>>107843016
It's i2v of a chinese garden I found on google with the song as audio input.
>>
>>107843016
see >>107842846
>>
File: 1739866923337245.png (2.66 MB, 1248x1248)
2.66 MB
2.66 MB PNG
this girl really hates namefags! dont be one!
>>
>>107843013
and you don't? what are you? gay?
>>
File: 1000013073.png (1.23 MB, 792x1320)
1.23 MB
1.23 MB PNG
>>107843024
That's not what I'm asking for, though...
>>
>>107843010
Since he seems to be unsure who i am (which is hilarious itself) i'm hesitant to name some examples just now
Let's say that what he does here is not a mask, he's really like this all the time
Like thinking he's an expert on anything for knowing trivial things like how linkedlists are implemented lol
There's a reason he's a lolcow on basically any platform he uses
>>
File: 1758762776338603.png (2.8 MB, 960x1600)
2.8 MB
2.8 MB PNG
this vampiress is anonymous! and so should be everyone!
>>
>>107843044
*pukes*
>>
>>107843046
can you please stop replying to yourself. it's fucking annoying
>>
>>107843049
see >>107843038
>>
>>107843044
You asked if it was vid2vid. I said it wasn't. It's audio to vid with an image input at the start.
>>
>>107843055
benchod learn to read next time
>>
Is it true that ani sodomized his pet dog when he was 15?
>>
>>107843047
>>>/wsg/6071063
>>
>>107843046
thanks for elaborating, considering his huge lack of self awareness and possible delusions, i can't imagine him functioning in any sufficient capacity irl
>>
File: -1.webm (21 KB, 448x768)
21 KB
21 KB WEBM
>>107843069
>>
>>107843069
do you have any different prompts? like for example, anything apart from turning into a superhero
>>
>>107843097
just say what you want
>>
File: ZImageTurbo_Output_62662.png (3.28 MB, 1536x1536)
3.28 MB
3.28 MB PNG
>>
We need a freshly baked bread with rentries right now
>>
>>107843100
it's fine, i didn't make that gen.. just wondering how you don't get bored of the same prompt lol
>>
>>107843046
Based on that video anon posted even the comic book shop he did a yt video with agrees. with that said he exhibits that behavior when he receives any feedback about his projects which is why anons soured on anistudio when it first released. His only response to anons were insults and he never apologized when he was proven wrong.
>>
>>107843046
>>107843117
wait a minute....You're from the comic book shop?
>>
>>107842771
I have no opinion on ani personally other than his UI is legit unusable at the moment, I think it might be a bit faster than Comfy but it lacks all kinds of features and crashes constantly
>>
>>107842959
Grok video
https://litter.catbox.moe/9wv15nafgdakn3h7.mp4
ltx2 btfo
>>
File: 1749259871380001.png (26 KB, 599x243)
26 KB
26 KB PNG
>5060ti
>--use-sage-attention doesn't work
>the only option in kj's patch sage node that works is pic related
>the other options give "compute ability" errors
is this normal?
>>
>>107843117
>>107843122
Ok i'll bite
Link?
>>
>>107843158
You can easily find it by searching google and looking at videos, that's all I'm going to say
>>
freshly baked, no rush
>>107843132
>>107843132
>>107843132



[Advertise on 4chan]

Delete Post: [File Only] Style:
[Disable Mobile View / Use Desktop Site]

[Enable Mobile View / Use Mobile Site]

All trademarks and copyrights on this page are owned by their respective parties. Images uploaded are the responsibility of the Poster. Comments are owned by the Poster.