Anime EditionPrevious Thread: >>8806907>LOCAL UIA1111: https://github.com/AUTOMATIC1111/stable-diffusion-webuiForge: https://github.com/lllyasviel/stable-diffusion-webui-forge | Alternative version (reForge): https://github.com/Panchovix/stable-diffusion-webui-reForgeComfy: https://github.com/comfyanonymous/ComfyUI>LOCAL MODELSIllustrious: https://civitai.com/models/795765 | https://civitai.com/models/1232765Noob: https://civitai.com/models/833294>RESOURCESWiki: https://github.com/AUTOMATIC1111/stable-diffusion-webui/wiki | https://comfyanonymous.github.io/ComfyUI_examples | https://openart.ai/workflows/templatesTraining: https://rentry.org/59xed3 | https://github.com/derrian-distro/LoRA_Easy_Training_Scripts | https://github.com/bmaltais/kohya_ss | https://github.com/Nerogar/OneTrainerTags: https://danbooru.donmai.us/wiki_pages/tag_groups | https://danbooru.donmai.us/related_tagControlNet: https://rentry.org/dummycontrolnet | https://civitai.com/models/136070IOPaint (LamaCleaner): https://www.iopaint.com/installUpscalers: https://openmodeldb.infoBooru: https://aibooru.online4chanX Catbox/NAI prompt userscript: https://rentry.org/hdgcbPony-related: https://rentry.org/ponyxl_loras_n_stuff | https://rentry.org/ponyxl_lora_previews | https://lite.framacalc.org/4ttgzvd0rx-a6jfIllustrious-related: https://rentry.org/illustrious_loras_n_stuffUseful Nodes/Extensions: https://rentry.org/8csaevw5OP Template/Logo: https://rentry.org/hdgz/edit | https://files.catbox.moe/xk99gy.png (embed) | https://files.catbox.moe/35bdt5.gif (embed)>Related>>>/aco/sdg>>>/g/sdg>>>/g/ldg>>>/d/ddg>>>/e/edg>>>/c/kdg>>>/vt/vtai>>>/vg/aids>>>/b/degen>>>/trash/sdg>>>/u/udg
First for bbc general!
Second for NovelAI general!
Hey I remember that video.
Fourth for decline general!
Fifth for Bot general!
Sixth for :^) general
highlights doko
Eight for sars general!
>>8814893still working on this lora from the last thread and the maths is way off, with 30 images, repeats set to 1, epochs set to 10 i worked it out (30*1*8 = 240 * 10 = 2400) so i set max training steps to 2400 and when i ran the program (kohya_ss v25) it tried to make 600 epochs, the hell am i doing wrong here? how do batches weigh into the equation i assumed they fit in like repeats do, pic related
>>8814893hey i know the original clip. one of my favorite jav scenes.
Comfy general desu
okay, so im working on this Lora and this is the information ive gotten from here and elsewhere, repeats are bad dont bother with the, get at least 2000 steps of training data and have as high a batch size as you can to increase accuracy/speed, and in doing this with my 30 image dataset, repeats set to 1, and batch set to 8 for 2000 ish steps i would need over 500 epochs, am i getting that all right? also apparently learning rate (which is usually 0.0003 by default) should be way lower for higher batch counts/SDXL lora's and ive been recomended 0.00005 instead
>>8814949At batch size 4 the trainer "sees" and processes four images per step. If your dataset size is 4 images, each step would be one entire epoch.2400 steps with batch 8 means it effectively processes 19200 images. With 30 images in the dataset, that would be 19200/30=640. The reason it's 600 instead is because 30 is not a full integer multiple of 8, and the closest is 32.I don't actually know how the trainer handles this; either it does steps of 3x8+1x6 to see each image in this epoch once, or it does 4x8 and repeats two images.
>>8813459Nice.
We are so back sirs! ^ -^
>>8815006Sailor Mars paizuri pls, sir
>>>/pol/525953329what causes this
>>8815008Jump-scare, don't click.
>>>/v/730750604what caused this
>>8815007Coming >:^)
>>8815031zesty
What's the best lazy paid shit out there? Buddy has Sillytavern but I wanna prompt and talk to the AI like I do ChatGPT and shit not do booru tag generation and adjust prompts
>>8815006So back or so black? ;^)
>>8815035Censored, Nano Banana Pro is a good option.
>>8815040can you add the BBC?
>>8815040What about uncensored
Is James Cameron's Avatar anime?
what
>>8815113noit's furry
>>8814893I remember that Maria Ozawa video.
>>8814893working on a lora, when i upscale it from 768x768 to 1536x1536 this happens, is this a sign its been overtrained or something else
Greetings from /jp/
>>8815213i should reiterate, it was a 30 image dataset, no repeats, 200 epochs, 3000 max steps and batch was set to 2 though now ive been told that batch 1 would have been bettter, can anyone confirm that >>8815213 was overtrained or is something else fucky
>>8815219good stuff! which /jp/ general is yours?
>>8815213>upscale it from 768x768 to 1536x1536 What the fuck are you even doing?
novel
Here’s someone spreading nonsense because they hold a personal grudge against our general. Don’t waste your time on him or his drama. /2huAI/ team
/jp/ more like /2hu/
>>8815236upscaling? i generate them smaller, then when i find a gen i like i upscale it using img to img, then inpaint anything wrong
>try vidgen>like itMotion > no motion, simple as.
>>8815213I noticed this effect happens when you "overtrain" the lora. You can "fix" it by stripping some of the upper blocks, but it probably would be better to retrain with less steps. 30 images should not need 3000 steps, even at 5e-05 LR. For me, I found 1000 steps using Lion optimizer works best for small datasets.
>>8815288This is true. See >>8815279 for example:
>>8815292okay so only 1000 steps, now the thing is should i use repeats, literally everyone advised me against it but when i was working in 1.5 doing the same thing i found 15 repeats was the best for what i was doing and i think that was with 20 images, unless you suggest 30 images, no repeats and to get 1000 steps i would need 34 epochs, oh and speaking of optimizers im using Adafactor as i was adives to use that for SDXL models
>>8815299Prompt/model please? I'm really new to this so I have little idea of what I'm doing.
>>8815300Repeats are completely pointless. The only time it makes sense to use them is when you have multiple dataset-subsets, like when you want to train multiple characters but Character A only has 10 pictures, and Character B has 20, so you use 2 repeats on Character A's subset to have an even ratio during training. But it would be better to just manually expand the dataset to match.
>>8815301catbox looks to be out, so you have 1 hour to download this image. Do it now.https://litter.catbox.moe/k5gtfyrj94dlc8zm.pngThis has the whole workflow I used to go from image to video. Unless you wanted the image. Let me know if you need the image.
where are the highlights?!?!?!!!???
>>8815302the dataset is all an OC i have made, color corrected, got the proportions to match ect, and it took a while to get 30 that were similar enough to form a dataset, and while im also worried about the tagging, she wears a crop top but even in the models that seem overtrained its coming up with regular crop tops sometimes, although the shorts/face,hairclip ect, any advice on tagging if my overall intent is not even to have backgrounds for the most part since i will be using the model as sprites for a h-game, like if she almost always wears a crop top should it also be tagged as sleeveless and midriff
>>8814893>Maintain Thread Qualityhttps://rentry.org/debohttps://rentry.org/animanon
bIud just blew in from stupid town
>>8815307This will be a bit controversial, but personally I never tag features that are inherent to the character. If Sayalora always has short black hair, blue eyes, a crop top, etc. then I wouldn't tag those. The first image for me would simply be "1girl, standing, sayalora, upper body, green background" or something like this. And then for alternate outfits (and nudes) I would tag accordingly ("alternate outfit, white shirt" or "nude" respectively). For me this has always worked best, but many disagree with me.
>>8815304Thanks anon.>shift at 12Isn't that like super high? The workflow I'm currently using says values between 5 and 8 are valid.
>>8814949batch 2 means each of your steps counts for two (more or less), so you'd only want to do 1200 steps instead of 2400
>>8815282But why are you using a base resolution that is well under the one SDXL was trained at? And what resolution did you set your training size at for the lora?
>>8815312>This will be a bit controversialProbably feels that way cause of me, most people prune innate character tags.It really depends on how you intend to use the lora. For sharing with others pruning is a no-brainer, no one's gonna remember her eye color or the design of a hairpin. For personal use, if she's wife and you expect to do a lot of different shit with her. Anything tagged becomes optional and much easier to override with another prompt. Which is useful for alternate hairstyles, other outfits (not trained) or cosplay, etc. In the extreme case of tagging absolutely everything the lora can also be used as a costume on any other girl, because you can easily override all her facial features and prompt just the outfit bits.
>>8815324nta but it's actually not that terrible, for vramlets to reroll seeds quicklygive it a try
>>8815313You can run shift at 20 with only minor issues. As a general rule, it's nice to try doing what people tell you not to do at least once so you know what failure looks like. With shift, 12 is fine.
>>8815312>>8815327thanks for the info, actually i split the outfit up intentionally as there's certain poses where not all of the outfit is visible, i did this intentionally in the hopes it would train the lora better as to which outfit was which but it might have the opposite effect, especially considering tagging crop top would constantly have regular or different colored crop tops>It really depends on how you intend to use the loramy intent is essentially to use the lora to make sprites for a H-game, havnt even looked into useing it to cut out the background yet or color flattening lora's ect but with the sprites she has her main outfit but will obviously be nude in certain situations so im really just learning how to go about it in the best way
>>8815324its being trained at 1024x1024 which is i believe the max size for Kohya_ss
>>8815329If you are such a VRAMlet that you have to do latent upscales, you aren't training loras
hello anons, i have tried to fiddle with AI today, i'm trying to learn it, I just wanted to know because as it stands what I would like to do is take existing pictures and just swap the character inside, how easy is it to do? or do I need to train my loras first for that?
>>8815327okay here,s an updated tag sheet ive done, ive kept the hairclip and gloves as separate tags since there's certain images where they dont appear at all in the outfit, so how should i go about training, at least 1000 steps and no repeats?
>>8815350actually scratch that, ive re done it again, the way i did my dataset theres certain images with only one piece of the outfit in so ive stripped absolutely everything back except for the outfit, i.e removed midriff/bare shoulders, naval tags ect, but left those tags in the images where shes wearing different outfits which have exposed shoulders as an example, the one thing im wondering about is there is one image where her face isnt in and wondering if i should leave the main tag out of that one alone but still tag the outfit parts that are visible
>>8815334Yeah, seems like it. Also I'm assuming the NSFW LoRA (this one I think? the filename is the same https://civitai.com/models/1307155/wan-22-experimental-wan-general-nsfw-model?modelVersionId=2073605) is mandatory if you want breast bouncing and ass jiggle? I downloaded the DaSiWa checkpoint as its stated goals are to remove the need for LoRA stacking and uncensor the model but I just couldn't get much in the way of jiggle no matter what I prompted until I tried that LoRA (the post at the top of the reply chain is about the extent of what I got with the standalone checkpoint - there's a bit but not a lot).
hecking love rotoscoperinos
wish someone posted bbc
*animated bbc
you know what this thread really needs?blacked gacha whores
since when are 2hoe, final fantasy and sailor moon gachas?
:^)
Good morning sirs, bgc for you :o
based!
>>8815380cute and canon!
>>8815366I still have not found a model that beats base WAN + loras, unfortunately. Maybe if people work through it thoroughly in the future it will happen, but as it stands, the other checkpoints have only managed to shit things up.
>>8815391How do you even train a video model, on 5 second clips?
>>8815392Yes. Or more than that, I think the current standard is 10 seconds? WAN is still at 5 seconds, though. You need a lot of clips with appropriate captions.
I'm angryangry about GOBLINS
This but CHURLS
>>8815391>have to find a LoRA for every single sexual position and conceptYeah nah, I think I'll stick with DaSiWa. So far, it did everything I threw at it OOB except jiggle, but with just the Low NSFW LoRA at 0.5 strength, it does jiggle too without making the male move any more than he does by default (at 1.0 strength he starts thrusting a lot even in the cowgirl position lol).
why do vidgens look so, idk... rotoscoped?
I will never have vidgens because I'm a poorfag :(
>>8815442>>8815443I say this and am subscribed to novelai
vidgens are ugly trashFACT
>>8815443I'm running Wan on a 3080 12 GB and 32 gigs of RAM just fine, I'm certain a 3060 12 GB can do it too if a little slower.
Actual non-troll thread, please migrate>>8815424>>8815424>>8815424
what makes this one a troll thread
>>8815449fuck off, retard
>>8815454It lacks the highlights from highlightsbro. But you probably know that and you are just jealous because you didn't make it in and now have to troll to feel better about yourself.
>>8815454filled with novel ai shill
wheremstve
>>8815449hey that's my shitpost WAI gen as the OP pic!!!! god WAI is garbage
>>>/v/730823013oldfag here, is this real?
>>8815498https://civitai.com/models/1643172/final-fantasy-vii-rebirth-style-or-vii
>>8815433You would be surprised how much that is not true, anon. I mostly make do with just nsfw and lightning.
wow
noodlekek aka iafaggot melty
>instant novel ai shill seethe when vid kino is postedevery time
>>8815532why highlighter thread has all the sexy WAI goodness
anyone?
>>8814893Previous Thread Highlights:TH_26-01-09_-hdg-_a.jpg>https://files.catbox.moe/5msbht.jpg TH_26-01-09_-hdg-_b.jpg>https://files.catbox.moe/wcv1wo.jpg
>>>/g/107864105her age?
>>8815583>made itlfg fucking go
>>>/g/107865338how does he do it?
i look like that
proofs?
>>8815591okay that is genuinely impressive and horrifying at the same time
>>8815591oh no, now some ugly 3dpds can pretend to be the sexy indian chads
i wish i was an ugly 3dpd bbc cumslut...
my bussy is cumdump for the Big Indian Cocks
the thread is now baptized
i love you catGODDESS
catgoddess pussy is so tight...
bibicii doko?
>>8815509Btw where did you get lightning? There's like a gorillion different versions around and I've yet to find one whose filename is just "lightx2v-high.safetensors".
>>8815645I honestly don't remember. It's been a long time. Probably one of Kijai's?
I did a blind 12 image comparison between two different versions of waiIllustriousSDXL.waiIllustriousSDXL_v120: score 9waiIllustriousSDXL_v160: score 3We're going backwards.
>>8815689>adding more turds to a pile of shit isn't making things betterwow
>>8815610Cute nurse preparing special medicine ^_^
Comfy_UI filename and abject slop that is too ugly to gaze upon, name a more iconic duo.
/hdg/ and western anime
great the ffm schizo is doing vid gens now
mmf is the straight male's choice
FLAT CHEST AND BELLY EROTIC
Greetings from /jp/2huai! Here you go!
Why Reimu though?
Why WAI though
What caused the decline?
highlight fag being late for everything
>>8815684What's the filesize, or better yet the SHA256 hash? That will make tracking it down much easier.
>>8815843Sha is d176c808d6fc461999b68e321efcb7501b20b8c3797523ed0df14f7d1deff11eA quick google gave me this: https://civitai.com/models/2226769?modelVersionId=2506845I'm 100% sure I didn't get it from civitai, but the hash matches.
>>8815845Thank you anon, you're a real life-saver.
>another nai shitpostsigh
HOLY FUCKING SHIT ! NAI BROS WE ARE SO BACK! WE ARE EATIG GOOD!
nais!
>>8815899v3 to v4 was a massive downgrade though
Requesting making the bottom guy white.
>>8815903Why?
naiggers were banned from 109 threads already, but it was obviously never their fault.
>>8815903I made more of her but i only posted that one, here sir, edit them in ps or something ;^)
why does nai exist
>>8815899Let me guess, STILL no vidgen?Note to self: these models REALLY don't like small details of similar color interacting on top of one another.
>>8815912To facilitate iOS artists and make local third worlders and fat linux users seethe
>>8815920You are fighting a losing battle. The moment NAI5 releases, I will immediately drop and delete all SDXL bloat from my hard drive. I know that there won't be anything of that quality level from NAI uncensored locally for many years, especially considering that both Qwen and Zit will release their loliless, censored and artist tagless anime models due to copyright and safe ethics problems.
>>8815929third time will be the charm after v4 and v4.5 failed
>>8815920To have that quality of animation, I prefer to use my imagination. Thanks.
I see the naishills are still at it
why does nai keeps losing?
>>8815933>inherently cucked model that was coped into barely doing NSFW with duct tape and swear words isn't literally flawlessFrankly I'm amazed it works in any capacity at all, NSFW vidgen practically didn't exist until Wan.Also>imaginationWhy stop at rejecting vidgen? Reject imagen too at that point. Or why not use imagination to fix the as of yet unfixable problems with vidgen on the fly? Isn't that what we've all been doing with imagen to some extent since the NAIv1 leak, and what we'll be doing until a flawless NSFW imagen model comes out (so forever)?
i reject everything but gens including bibici
>>8815920Wrong gen, dammit.
saasaars are so cooked
>>8815938its a very cool tech and fun for meme posts but below sd1.5 level when it comes to anime. consider that the standards are just higher than 2022 nowadays. im still not sure whether people posting this slop and praising hentai vidgen are being genuine or just shitposting. i guess considering its almost always base wai style trash its just genuine lack of any taste
>>8815947>i guess considering its almost always base wai style trash its just genuine lack of any tastepedo dogwhistle
>>8815947>below sd1.5 level when it comes to animeThat's a bit of an exaggeration, it's more like pre-Pony SDXL, but whereas those models struggled with concepts, this struggles with small details. On the whole and as long as those small details aren't the centerpiece, it's passable enough, better than nothing for sure.
>>8815950yeah its sorta exaggeration but not being able to fix it combined with very long gen times unless you have a giganigga gpu is a big issue if you want to produce an actually nice result. honestly though even if it was good and fast i probably wouldn't care that much about it, i never liked gifs and short animated videos as a medium but thats me
>>8815899>current nais is ponis v7 tier>nais vi5 is going to be ponis v6WE WON SO HARD NAISISTERS I AM GOING TO STOP EATING FOR THREE MONTHS JUST SUB TO NAIS LET'S GOOOOOOOOOOOOOOOOOOOOOOOOO BABY
>>8815958I'm the exact opposite, I've always loved animations so they naturally became the end goal of hentai generation for me, but remained elusive for years until recently. Even if the results aren't perfect, even if it takes 4-5 minutes for a gen, it beats static images. Naturally, there's a limit to everything, that's why not even I was interested in pre-Wan super rudimentary vidgen.
you can miss me with that zoomer ass tiktok level bell ringing to hold attention bullshitto add further, there isn't even a single "legitimate production animated hentai" that's even passable. it's all fucking low budget outsourced garbage. AI generated animation is only going to look worse.also nai is shit.
what causes this
(SORRY IF THIS IS NOT THE PLACE)I need help finding a doujinshi I read a long time agoA man and a girl meet in the park; she's walking her dog. He takes pictures of the dog (I think he's a photographer), but he also takes pictures of the girl's butt and breasts without her noticing (but she actually does). She invites him to her house, and they have sex. It seems she likes pet play because she asks him to fuck her like a dog (or give her oral sex)It was just one chapter, it was something like vanilla casual sex. These are the tags I used to filter the search on hitomi.la :+language:spanish -female:futanari -male:shota -female:loli -female:rape -female:netorare -male:males_only -female:schoolgirl_uniform -female:swimsuit -female:yuri -type:artistcg -type:imageset -maid -female:rape -male:rape -male:old_man -female:bestiality -female:monster_girl -female:bbw -female:mind_control -female:horns -female:harem -male:harem -female:dark_skin -tag:incest -female:incest -male:incest -female:catgirl -female:mother series:original -female:furry -male:furry -female:demon_girl
sirs?
will local ever be able to prompt multiple characters like novel ai??
why does local keep losing (in my mind)?
catgoddess is the only good local genner left
You've never even had sex with CatFag, coward.
literally who
Didn't you guys promise to stop shitposting and start genning this thread?
>>8816054Proof?
>>8816057no? fuck the people in this thread ill never stop shitposting hereyou all deserved to have your little safe space ruined
>>8816054wrong
the gens itt are the biggest shitposts tbdesu
What's up sirs ;^)
poop XD
>>8816070The God Tongue has chosen black cock as her meal of choice.
chad nai bbc vs virgin local swp :skull:
in my humble opinion, novelai won
novelayyy lmao
Why are futa and /ss/ not allowed here?
futa is /d/ and /ss/ is child pornography.
And yet both are hentai staples.
>/ss/ is nazi codedSince when?
>futajust skip the pretense and fuck off to /y/ already
just kys
who?
can i get uhhhcowgirl povand uhhhha large fries
sir this is an underwater basket weaving forum, not a wendy's
who's that?
Would tripcodes better the general?
I think everyone needs to buy a nai sub
gm sirs https://litter.catbox.moe/xulh0aiujigyt673.png
>>8816139the general was far better when it had named/known posters, the state it is now is when the bitter haters "won"
>>8816152i want to suck it :3
is there anywhere you can download Somato videos? there was someone uploading them on rule34gen but they were all deleted
another year of sdxl!
nais wonned...
You will never be a pillarino
can you fry her more
my pillar only rises for catgoddess masterpieces
>>>/v/730915382wow, anime is so sexy
>>8816205
LMAO
>>8816225Based Washington Redskins fan.
if your poop is red see a doctor
i miss flat chest
bee
poo? :o
lots of poo itt
Yäzégennät keber bä-Ityopp’yachen s’änto;Tayyä hezbawinnät dar eskädar bärto.Läsälam läfeteh lähezboch näs’annät,Bä’ekkulennät bäfeqer qomänal bandennät.Mäsärätä s’enu säbe’enan yalsharen;Hezboch nän läsera bäsera yänoren.Denq yäbahel mädräk yakuri qers baläbêt,Yätäfät’ro s’ägga yäjägna hezb ennat;Ennet’äbbeqeshallän alläbben adära;Ityopp’yachen nuri eññam banchi ennekura!
his age?
>>8816285my peni look like that
>>>/v/730922820what caused this
How does this shitass fucker did 200 comic pages last day this good? He posts like 2 comics per day, crazy quality, onomatopeas show artifacts, relating them to copying other manga's panels using controlnet, but how the fuck does he change characters in a way so good? Is he using only controlnet? I really doubt it, the images are too good and show no artifacts left from it, just check the amount of work he has posted in a day on r34.
>>8816295he uses novel ai which doesnt need conrolnet lol
Shitass posts from before the release of novel ai 4.5, and this fucker is also a friends of the admins in fact if you check the rules he like broken everyone and i got banned for reporting him lol, nigga has to pay
Yeah, True fucking shit. R34 rules "do not post more than 20 arts a day, we endorse it strictly" he posts 80 arts, i report it, i don't get banned but they say "we changed it to 100 duh". I had literally read the rules before reporting him, so they changed them for him literally. Months later (yesterday) shitass posts 200 comic pages, i report him, they severely endorse banning ai spammers and broken anatomy, and almost every art has more than 5 fingers jesus Christ, i link the posts, and they ban my account instantly for no reason, when i pass my fucking days editing my arts to perfection with photoshop and inpainting, and i Upload max 20 arts a day. Guess he does bubba x Trump roleplay with some admin because otherwise i really don’t know, now i need to know how to make this fucking shit so i make 40 accounts that do the same and shitass dies off the internet here. I literally have screenshots of the reports and everything, i'm utterly disgusted
what caused this
If someone with experience on it guarantees me the way to do that shit is Novel ai i'm spending the shit out of my wallet.
Personally i don't think he uses novel ai, the new good novel ai model released after he started posting. Also, the onomatopoeias have really hard artifacts, compatibile with a controlnet setup. Other than this, having the time to do 200 arts manually on novel ai, then writing on ALL of them, putting balloons and more, would take a shitton of time... I don't know how he does this, but i need to know
>>8816319>new good novel ai model releasedbro is living in the future
Yeah i meant 4.5, but if 4 had the same possibilities that's def probable that he uses it
meltie waow
>>8816323Apology accepted but don't ever say or imply that NAI is good in this thread ever again.
how bout some gens? make em extra fried
imagine making slop so bad that r34 of all places deletes it lmao
>even r34 has higher standards than hdggrim
>>>/v/730929246gang, is this real or headcannon
what caused noodlekek's samefagging?
Let's see here, with $25 I can buy:5 gallons of gas 2.5 Chipotle burritos, 1 preimum Nexflix sub, 25 McDonald's McChickens , 4 Big Macs, 4 Cran Merry DrinkWhat else?
>>881647616 costo hot dogs with spare change >:)
>>8816478and the anime nose sirs? this is an anime general after all
>>8816479 >:^)
naisisters, our response?
didnt even want to vidgen anyway!
rotoscoping? just ike a disney movie!
>>8816482there's just no fucking way this is ai. so good
>>8815740some say this.
>>8816298>vibe transfer (control net)right
nai cooked with v3 then they forgot the recipe :skull:
i hope local never moves off sdxl
he says while local already has 3 anime models on newer architectures which nobody uses because sdxl is visually superior.
morning? bibici?
where poop >:(
nais vivi5 doesn't allow bibici :^(
Does anyone know what this style is called? a lot of big accounts use it
>nai is getting style referencecan they stop winning ffs
>>8816593>styleis nais :DD
nai might not have the prettiest model or the smoothest ui, but they sure do have the most dedicated shills.
i am without 25 dollars...
>>8816598its very hypersexualized and their colors really vulgar which makes me rock hard. I wonder if it can be replicated using stable diffusion?
>>8816607link the pixiv ill see if i can make a lora
>>8816593probably mochirong mixed with something
>>8816607it looks like a shitty greyed out version of SOS.
>>8816607Like shinjiro's art style? some generals have naisisters that post imgs with metadata so it should be easy
anyone got any good ushikani kassen loras
>>8816608>>8816609>>8816610>>8816611i think the closest thing to it is actually teisho9 which is even better his sensual carnal drawings milk me drycould you make a lora from him too?for this ai style mic3 does it well but there are otherspixiv net/en/users/93286861
why does laserflip draw such alluring bodies to then put some dyke face on them at the end?
>>8815804
good eye
stop cilppy posting >:(
post bibici or else >:(
downloading wai 12. is it really that good or did i fall for the meme?
wais is all you need
(^:
anime characters having sexpowerfull
https://files.catbox.moe/0z8axn.png
none of this would have happened if you bought a nai sub
What is a nai sub? is like that oceangate one that imploded?
>condomgrrr...
>>8816686that aint a condom son
>>8816679I fucking hate it when the damn AI forgets that necks don't just disappear into the aether when behind a hand.Still, I like it, and this >>8816681 as a concept, but I don't think janny may agree.
>>8816689Somehow I doub janny cares about the AI genera else we wouldn't have three threads active at once. But yeah, it's not even /e/.
what if the nai shills were right all along, and nai is a good deal, and they just wanted to help us
>>8816711I think we already know what it's capable of based on gens seen itt, and the arguments put forth here are in bad faith from both sides. For me personally, paying for porn seems like a dangerous line to cross. Even without a GPU I wouldn't buy the sub.
why does novel ai make people seethe so much? is it just cope that local is so far behind? any time it is brought up here shitposting increases by 1000%
>why do naishills shitpost?idk bro, maybe because they have to cope with static images?
─‿‿─
BIBICI BIBICI BIBICI n.n
we love bbc in this neighborhood
why is it so blurry (unironically)
it's a flawless catgoddess masterpiece, shut your filthy mouth
anyone tried genning hentai with zit or qwen?
what is hentai?
rico sexo with anime girls
Barghest is BUILT for bibisir * 3*
wish i had a bbc
>>8816708obviously the jannies don't even care about something so trivial compared to the flood of shitpost and other more off topic images that have nothing to do with anything
>>8816807"jannies", janny singular, /h/ is just forgotten
there can never be enough bbc
how are we coping static sisters?
nais bibicipred v5 will btfo rotoscope schizos
The silence about Flux 2 Klein is deafening.
can it do vidgens?
>>8816849i don't need +5% speed and newer architecture. i need all lora and checkpoint makers on civitai to pick and choose another model to build everything from there. i don't know what miracle happened for everyone to agree on sdxl but that was a miracle.
bros... why isn't the hentai general discussing yet another model that can't do hentai...? i just don't get it...
>nai shill cope
>>8816856>why isn't the hentai generalWho da fook is that guy? Who da fook is that?
still waiting for nai to catch up
local hasn't even caught up to nai v3 :skull:
>>8816849if it's anything like flux I have like 0 interest in it
>>8816906It's better and faster than Z-image, and the base model is already out.
then post bibici or fuck off
no
>>8816911doesn't matter, I want to gen anime characters I like, a task that all these advanced models are not well suited for so I stay with Illustrious/Noob.
grrrrr hecking nai shill !!!
>>8816917In other words: you're a NAI shill.
>>8816920>I stay with Illustrious/Noob.>NAI shillis this supposed to be a joke?
same fag who keeps shitposting about local being stuck on sdxl for years btw
Then local better get unstuck already!
>>8816920Even if by some retarded logic he is, how would that change the fact that those models are dogshit at anime? Or are they, by some mircale, approaching Nano Banana Pro levels of competence and can produce any character with just a single image of said character?
>>8816921You refuse to acknowledge the obvious advancements of local, you keep doom posting about "local being stuck on SDXL" despite there existing dozens of newer models that are better than SDXL and NAI in every way. Yes, you are a NAI shill, a deceitful, lying piece of shit, you try to make NAI look more appealing by making local seem stagnant, which is a lie. Everyone sees through your usual tactics and you try something new. It won't work either so you better start looking for a new gig, shithead.
TRVKE
>>8816931None of these advancements concern the anime community as nobody has finetuned any of these newer cucked 3DPD models on the 'booru. If you want to generate hentai, or even just anime girls, you ARE stuck on SDXL.
and that's why nai is the best babyyyyy!!!
>>8816937NAI can't do vidgen so not really.
>>8816931>dozens of newer models that are better than SDXL and NAI in every wayThen post gens?But you won't, because we both know these "better" models are dogshit at anime and are incapable of producing porn.
>>8816936Yes, yes, let's just ignore Neta and z-image turbo with loras that have the fabled 16ch VAE (which is the main selling point of NovelAI) and keep doom posting about SDXL And then, after you whine enough, start peddling your shitty service. Fuck you and fuck your bot farm for ruining those threads, fuckface.
that's a lotta samefagging
all me
>>8816941>Yes, yes, let's just ignore Neta and z-image turbo with loras>have to find a LoRA for every single style, character and conceptGrim, dire even. Not even the NAIv1 leak needed THAT much handholding.
>>8816944Not to mention you have to LLMslop the prompt and can't use tags.
>>8816947Not trying to pretend otherwise or anything, the thought crossed my mind after I had made the first post.
>>8816949I don't care what sort of schizo fantasies are going through your mind when I don't even use NAI but to pretend any of these newer models have any bearing on /hdg/ is just plain retarded. Maybe they're good at generating capybaras in space suits riding bicycles on the moon or whatever normaltroons prompt but I doubt anyone here gives a flying fuck when they barely do anime better than SD 1.5 and are utterly incapable of NSFW. No, coping with LoRAs for literally everything is not the answer. They're supposed to plug the holes in the base model's knowledge, not BE its knowledge.
why is he arguing with himself?
>>8816974*smacks lips* ayo gimme dat that lora yt boy.
>>8816969>>8816979what caused this
>>8816974anime if nintendo
>>8816980Where scat?
Sailor Mars
I'm gonna talk to myself today
>>>/pol/526216281what causes this
Sailor Poop >:(
>>8816941how come no one here uses neta or z-image turbo? dont think ive seen either of those ever used for hentai here, why not?
>>8817013Because it's unusable for hentai, that's why. It can't do any NSFW whatsoever, it knows no characters, it barely knows any concepts and you can't prompt with tags.
>>8816626catbox?
>>8817014neta does know hentai and tags but it's undertrained and the arch isn't all that great
>>8817016SO MUCH THIS XLsisters we are thriving
>>8817017>>8817018Post NSFW Neta gens.
>troll thinks neta is the latest modelnewbie-chads...
>>8817017>Everybody else is using itwhere though
I'm still hoping for that base z-image finetune.
>>8817021Figured you don't have any faggot.
>>8817023uwaa... subarashi
>>8817017>this generalJust checked /b/ and /trash/ and no one is using those models there either. So is it a site wide issue?
>>8817029https://civitai.com/models/362745/cat-citron-styles?modelVersionId=2474947the pundits on civit are using it
>>8817033waibro...
>>8817033>those hands>goodThis shit is sub-SDXL.
https://civitai.com/models/1790792/netayume-lumina-neta-luminalumina-image-20And neta lumina 2, which is the most serviceable non-sdxl model so far.
I'm worried that an NAIv5 release this year would be the death blow for local generation. The disparity will be massive, they'll have v5 while the local scene is still working with SDXL based models and incomplete bakes like Lumina.
>>8817023no fre*king way that's AI
>>8817037>TE is a cucked safetyslopped corpoLLMSo it couldn't do hentai even if the training was finished, gotcha.
>>8817043does it even matter? it's not like clip was trained for hentai tentacle prompting
what caused?
Why not pay 25 per month faggets? If more people here used NAI, the average gen quality wouldn't be so shit.
>>8816849Klein 9B license forbids nsfw tunes
>[Deleted]Why do the NAI shills have such a stranglehold on this general? Any dissenting opinion is banned now??
>>8817051why couldn't we get aislop in 00's instead of having to deal with this neopuritanical garbage? it's so fucking tiresome
>>8817054Neither the hardware nor the datasets were there.
>>8816941>which is the main selling point of NovelAIThe main selling point of NAI is... Flux 1's VAE... Woah...
>>8817045nta, but the main difference is this is an LLM, CLIP doesn't understand what it's reading. All we care about is that it produces sufficiently different vectors from our input tokens, which the Unet can then attach meaning to. I guess the concern here is it could output the same pre-packaged response, some form of "sorry I can't", to a wide variety of nsfw prompts. In which case you could still train it to do porn but not to differentiate between concepts and fetishes properly.It's just speculation though.
>>8817056Yeah not lolis
>>8817055Anon...
Can I make this type of images with a RTX 3060 and 32gb RAM?
>>8817066No, but 25$ will do.
>>8817066Yes
>>8817066Maybe.
>>8816849At least is better than *hroma
v5 will have controlnet and regional prompting! we're coming for you, localchuddies
>>8817066wtf? bros, no way this is ai...
>>8817071this will be graphicsgraphics in 2013
>>8817073it isn't tho
>>8817066only possible on nai
>>8817072Yeah, and a remodeled cloud and local UI with more options with a github repository. Although the best we can hope for is that it can also be added as a node to ComfyUI
>nai is getting style reference>v5 soon aftersigh
>>8817071another one
>bought a 5090 thinking local would get huge updates last year because this general kept saying that nai sucks>nai is the only thing getting updatedfucking hate you faggots so much
hmm.. a poopie
the poop is so real looking its like i can taste it
>>8817091>>8817084catbox? so much detail..
>>8817084>>8817091SDXL doubters have been real quiet after these dropped.
poop lovers are eatin good
>>8817098despite the fetish, there are good gens, i'm interested in know the model
>>8817101>take a dataset of poop>train lorapoop :D
>>8817104oooooh poopie :o
there's nothing wrong with lusting for poop
>>8817084>>8817091model?
lotta love for poop today very wholesome
nais or wais?
>>8817101despite the fetish it's still /aco/
>>8817109It's NAIs
she eat the poopoo!!
i wish i was she...
>>8817114oh ;)
klein 9b q8, bocchi except replaced with miku:
>Japanese characters from a Japanese company >\aco\
damn she big poopin...
>>8817121>q8Any particular reason to use it over fp8?
Migu
>>8817125testing
if there's no succulent bibici DO NOT post it here, thanks
you mean das poopoo?
ja da poopie :D
>all this obsession with fecesGerman or Korean?
youre the one posting delicious turds... im so hungry...
>>8817130hentai DIFFUSION generalThe thread doesn't have to be exclusively bbc :^)
big brown caca? :o
>>8817140But it has to be DIFFUSION models, so take all your NAI and assorted flow garbage away to your own thread
when poop hits the toilet water thats diffusion, nai shills
>Nintendo>NAI>BBCYay, all my favorite things in a single gen!
gopro lora anon hereglad youre all enjoying my big poop gensi like em stinky ;)
>>8817122sir, do deem redeem Tifa paizuri onegai desu
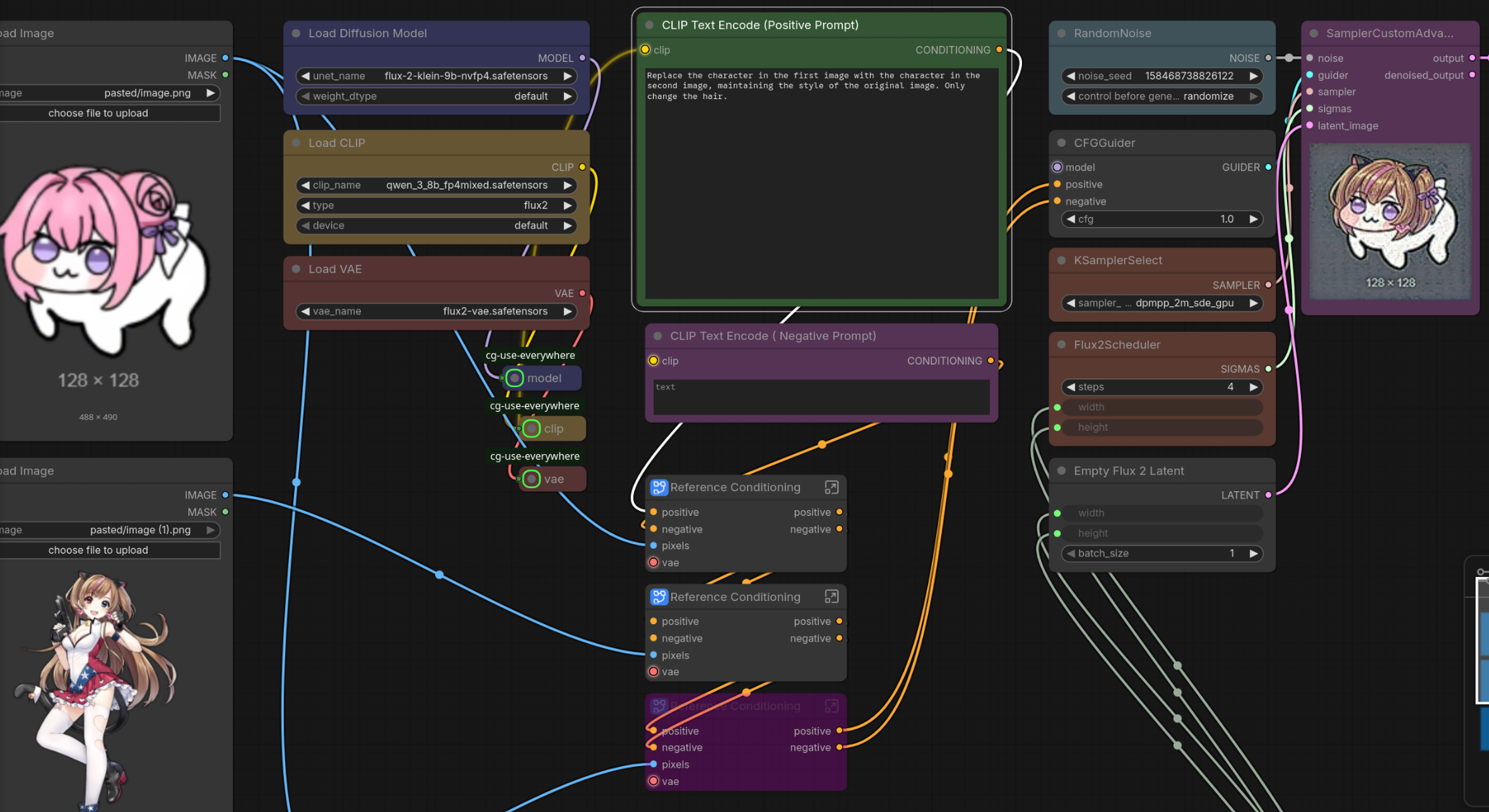
the man in image 1 is shaking hands with the anime girl in image 2. change the text to "I came here to meet you Miku."Even Char respects Miku:
y'all mean ya telling me.. *smacks lips* shiiiiiiiet.
sailor mars and a big poop... why didnt i think of that?
>>8817152woaw
>>8817152gud
>>8817152>Replace the anime girl sitting on the sofa on this Girls' Frontline 2 screenshot (image 1) with the girl from image 2. Keep it authentic to the game's graphics and artstyle. She shouldn't have her weapon on her since it's a casual setting.It's honestly pretty mid. In some other examples it gave the girl a third arm, in others it kept her weapon despite instructions. Even when it didn't outright fail it just looked bad.
a saber lora for ZiT, neathttps://civitai.com/models/2316294/saberz-image?modelVersionId=2605920
>>8817165butiful vagina.
>>8817166I don't know, never seen a vagina in real life. Is that what it looks like?
>>8817170You can look at vaginas all you want if you use sdxl models
>>8816168okay https://litter.catbox.moe/sjm4gs80mvaq0w57.png
>>8817151Of course!
shes eyein that big poopie turd
>>8817058You can finetune and train Loras for LLMs too. Just teach it the meaning of tentacle sex and futanari.
>>8817187based, it's like the real nihonese Final Fantasy VII Remake screencap
>>8816995but seriously, where is the poop
why did novelai win (in my head)?
>>8817189Right, and there'd be no issue if they could train the TE during the finetune. But they picked a closed-source LLM.
>Replace the girl on the right in image 1 with the girl in image 2. She should have the same pose as the girl in image 1, but have her outfit and facial expression from image 2 while looking at the boy on the left. She should not be wearing armor.Damn, I can't believe this largely just werks.
>>8817207Interestingly, 9B-distilled came out IMO worse than 4B-distilled.
immaculate quality
>>8817198>Final Fantasy VII Remake screencapI need to train a loras on that.
>>8817207Did you miss Qwen Edit? Or is this one small enough to actually run under 3 minutes per gen
>>8817209>>8817207Inputs for reference
>>8817212>this one small enough to actually run under 3 minutes per genyes 9b and 4b
>>8817209Lmao wtf how?
>>8817212First gen (before TE loads to RAM and the model loads to VRAM) takes about 60 s, every subsequent gen (once the TE is in RAM and the model is in VRAM) takes 16 s exactly. 3080 12 GB + 32 gigs of RAM.
/hdg/ is healing, good
>>8817216On 9B I should specify.
>>8817215could be a funky seed, or the style just happens to work better without extra knowledgehappens in chroma too, the smaller ones sometimes look better. They're still retarded tho
>>8817207>>8817209Can you prompt "Make the guy on the left insert his penis into the vagina on the girl on the right?
>>8817217for me to poop on!
>>8817216that's pretty nice
>>8817207Pretty cool now when can we use it to generate some bibici amirite /hdg/?!!!
>>8817235>>8817221you could be also the anon who finetunes it
why poop on girl?
If I have several of the same node in a single workflow, how do I make the file prefix pick values from a specific one? It just uses the values from whichever node was added to the workflow first.
>>8817246wtf bro? im here because the poop
>>8817246not familiar with that syntaxyou can turn the filename_prefix field into an input noodle and add the noise seed to it yourself
>>8817268Found it, you need to change the duplicate node's "Name for S&R" in the properties so they're different and refer to those, then it'll work. VERY user-friendly and not obtuse btw.
>>8817269Eh, better than nothing. Generating multiple random seeds in one workflow is an edge case.
>>8817278no fre*king way that's an AIs
>>8817319
the cause?
not enough BBC
plenty of poop here already
>>8817322If you are talking about me, I am stressed testing what could be the next model for Hentai.
>>8817328
henty...
>>8817331SFW minors in the stress test as resulthttps://files.catbox.moe/eij9s2.jpg
wow I'm sure this dogshit editing model that relies on boomer prompting that is barely understood by the lobotomised TE is going to be perfect for genning hentai.
>>8817335All the current models come in "boomer prompting" mode. The only exceptions are NewBie and Neta Yume, which I think use a much worse and less intuitive language.
>>8817333So what's the difference between that and Kontext?
>>8817333What's the advantage of NFVP4? Faster? Smaller?
>>8817339Kontext is a large model with 12 billion parameters, but it has lower performance and uses an older, slower architecture.>>8817340I'm not sure, sorry.
new version of my 2n5 lora for noob vpred. better style, and now requires *no* trigger word at all. works excellent with both 1girl and 1boy of any size and age :)))link:https://civitai.com/models/2106798?modelVersionId=2606940you can see further training details in the "About this version" tab on the civitai page.kind regards,gforceanon :)))
>>8817345Interesting. Because you didn't use the baked-in trigger tag of "2n5" it actually becomes less accurate if I prompt for the artist while using the lora. Which is a bit counter-intuitive. But I guess it works fine.
yup, /hdg/ is healingwe did it bross,no more poop!
>:(
>>8817345Where the Imamiya_Pinoko lora at, nigga?
>>8816925>approaching Nano Banana Pro levels of competenceIt's better.
>>8817051>Klein 9B license forbids nsfw tuneslmao what are they gonna do about it? sue me (assuming they ever find out)?
prepping the lawsuit as we speak
that's not ai. no way
You idiots are gonna have to re-learn how to reply directly, if we're to ever revive this thread.
wawaweewa...
>>8817398fingers! >:(
>>8817401Ah. I upscaled twice and each got one hand right, but I forgot to merge them together.
hello? bibisirs?
>>8817429Yes sir? :^)
succulent nais bbcs (˶´ཀ`˶)
>>8817448very good sir, thank you sir ^.^
poop come out of the butt and into my mouth!!!
succulent brown meal...
bibisisters?
imagine ur sister riding the biggest, juiciest bibici...
that would be hot ngl
heh, cockstaff
succulent...
based>>>/pol/526294443
BLACKED
hol' up yt boy like THAT?
who the fuck is youtube boy
>>8817377lole, kekaroo even
>>8817555Tell me you're a NAI shill without telling me you're a NAI shill.
>>8817557Workflow?
>>8817559It's just the template workflow with the subgraph unpacked.
but how's the bbc?
>>8817555Huh, so one of them got the eyes and another got the hair. Try Qwen Image too, just out of curiosity.
>>8817561Not quite, the official template has nodes to resize the images to 1 megapixel, yours is missing it and is also using cg-use-everywhere nodes that aren't in the original.>>881758495% of the time Flux gets nothing right. Even with those nodes bypassed, a bigger input image so it's not working with 128x128 px and the other anon's prompt its performance is just really unflattering. I think the "secret sauce" is reasoning and this model doesn't have it.Also Nano Banana Pro fixed the eyes and the missing strand of pink hair right away when I asked it to.
>>8817588And keeping the resize nodes on makes most of the images come out like this, just hopelessly awful.
>>8817588Reasoning, or raw param count
>>8817382they will delete your finetunes
>>8817592>ReasoningThat's just a VLLM that rewrites your prompt.
>>8817603Which makes it all the more baffling why they didn't use Qwen3-VL for the TE.
>>8817557>strands of pink hair>the doro hair ornament is still therelmao
>>8817613It's time to get your eyes checked, bwo. It's better than Nano Banana Pro.
>>8817622Now try to fix the eyes and remove the Doro hair ornament using just Flux alone.
>>8817622what do you think this is if not the doro hair ornament?
>>8817626>only change the hair>*only changes the hair*>noooooo but what about that white fold on her back!!!You're a schizo.>>8817623
ummm... hentai? bee bee cee???
business idea: doro with BBC
>>8817633As expected of anon-sama, finding ways to get cucked even when the object is an entirely non-sexual moeblob.
>>8817642>non-sexualexplain my erection
>>8817643It's cause he found a way
>>8817627There must be something seriously wrong with my workflow then because this is the sort of garbage I keep getting. Could you please upload your workflow?
semen demons doko
>>8817648https://files.catbox.moe/0zcrqv.pngIt's just the default workflow.
>>8817633No doro ʕ•ᴥ•ʔ
Klein knows a lot of styles
>>8817668nais, what style is this?
>>8817670Linocut / Woodcut
>>8817668But can it do >>>/aco/9106511
will v5 finally end nais losing streak?
base has better prompt understanding (because of CFG) but the quality is ass, NAG Klein can't come soon enough
>>8817712At 50 steps Klein base 9b kinda got it... but that image is cursed on so many levels!>50/50 [06:41<00:00, 8.03s/it]
>>8817713
>>8817716At least he didn't get the bean mouth
>>8817712>>8817713>>8817716>>8817717stop being vramlets and use qwen edit like a sane person
>>8817720It isn't a vramlet tantrum but Qwen Edit isn't so great, pic related
>>8817716Big Okinawan Cock doko
Finetune doko
Replace the dress of the girl from image 1 with the dress of the girl from image 2, keep the pose and the art style the samethis model is fun stuff.
local development is only evert spurred by better paid alternatives existing. As long as nai doesn't come up with something better than sdxl, local bakers will just sit on their asses and twiddle their thumbs.
>>8817733Local genning is finished, and it's not because we lack the tech because there's plenty of new models that architecturally mog NAI hard.The real issue is organizational and we're already seeing it:half-baked DOA finetune of Noob (NewbieAI)another DOA finetune going nowhere (NetaYume Lumina)2026 brings two new anime models, one from Qwen, another from Tongyi LabNova dev (Crody) said he's done with SDXL anime checkpoints, next one will be ZiT based Anime
>>8817734>ZiTWhy? Unless it's a licensing issue, Klein just obsoleted it completely.
>>8817734Continuing, 2/2Meanwhile local tech keeps accelerating, new architectures and models releasing constantly.The actual problem? We're completely fragmented and can't decide what to finetune anymore, too many options. You're gonna end up with like 6 different next gen anime models, all incompatible with each other, and every single one will be missing something.We won the tech race but lost the coordination game, everyone's pulling in different directions and nothing gets properly finished.
>>8817736>Klein just obsoleted it completely.klein looks like slop tho and zit was the first good looking model since sdxl. also hands and fingers
replace the blonde anime girl in image 1 with the anime girl in image 2 in the same pose.very good, using 8 steps since it's already so fast.
>>8816985>>8816987Never happened and never will. Exactly like (You) cuckcel losing your virginity lmao.What did happen is that you are a chinless scrawny brown cuck that got BTFO so many times by me that now I live rent free in your incel head 24/7. You are my bitch, maggot. Kill yourself.
TRVKE NVKEM
This guy is the only reason I still come here
Anon, I...
>>8817723I'd rather see it competing in this silly edit test than in some graph which may not even be relevant
a clearite lora for illustrious, does it exist?
anyone watching gnosia? the tranny stuff kinda weirds me out
i only watch vidgens
>>8817796would love to try it, but how do I turn this shit https://huggingface.co/Qwen/Qwen-Image-Edit/tree/main/transformer into something I can actually run with comfy
>>>/v/731037576what caused this
I blame novelai
>>8817861resonable
>>>/pol/526345032is this AI?
>>8817811idk but i'll probably bake one for noobvpred1.0 now that you've mentioned it
>>8817937it looks really bad though, at least fix the eyes
>>8817941>it looks really bad thoughwdym? i haven't baked or posted any images with clearite
help
>>8817942so it was just an unrelated image? >>8817811Also, do you really need a lora for an artist with 2K pics
>>8817947i'm not that poster, i was replying to it saying i'd like eventually bake a lora for it>Also, do you really need a lora for an artist with 2K picsin some cases yes, but i haven't tried using clearite as a tag yet and will probably do that first
>>8817943no:^)
we want bbc
1girl, solo
1bbc, my_mouth
New Thread>>8815424>>8815424>>8815424
>highlightschizo is schizoing out both on /e/ and on /h/fsugoi
>>8817991is it still him at this point?i know he's retarded, but there are pony shitposts most likely reposted from civit in the edg highlights
>>8818001you missed a janny having to prune all but one thread from the board after he made a duplicate thread two threads in a row because someone else made the thread before him.the surviving thread is someone putting on a show acting as him to drive a point but that's not really important since it still caused highlightschizo to spaz out and make a duplicate trying to take control because it wasn't HIM that got to make it.(to be clear the """fake""" thread is literally 1:1 standard edg, it's not defaced in any way and the "highlights" are on par with whatever highlightschizo would normally do)
>>8818004so, same shit like hereapart from this thread because of aco OP, there were normal threads baked before and highlighter was making dupes, but the fact that retards always migrated there is fucking grim
>>8818004>someone putting on a show acting as him to drive a point but that's not really important since it still caused highlightschizo to spaz out and make a duplicate trying to take control because it wasn't HIM that got to make it.That anon was me. Him telling people to make their own highlights was the straw that broke the camel's back and I decided to do just that. Worth every second of those ten minutes I spent making my own highlights. You don't even need to troll, you just need to make highlights and he'll lose his mind he wasn't the one able to post it.
why lil bluds seething about highlightbro so much?
>>8818033>seethingActually the contrary anon; it has been hilarious. Glad you're upset in multiple threads, although if you're just shitposting carry on.
:skull:
>>8818033zoomers hate true oldfag highlightbro
>this is what counts as shitposting for zoomersfuture is grim but wouldn't expect much else
zoomer here, i love highlighter and WAI anime screencaps
shit bros i got the zoomies
>>8818042true oldfag highlightbro has been gone for two years
>>8818029tbdesu the fact that someone is absolutely convinced it's all only a single person that hates highlightschizo and that everyone else absolutely loves/adores/"just doesn't care about" his bullshit is fucking wild.
Good morning lads
>>8818058Nice paizuri, anon.
what causes that
>>8818068statickeks won't recover from this one
It's average
>>8818058box?
>>8818081hate the two navel problem. solved by adding navel to the negatives at later steps in prompt scheduling but the tendency for it to happen when upscaling is irritating
>>8818082https://litter.catbox.moe/kprp5vu0h7m11i25.png
>>8818084I find it that sometimes the only way to avoid it is to remove all mentions of navel, including from negative. Using negative at later stages can help, too, I guess. I never tried it.
>>8818086thanks anon>>8818087sometimes i want a navel to appear, which is where prompt scheduling comes in handy. if you pay attention to the gen it's normally during upscaling at later steps where the upscaler tries to extrapolate and spams it everywhere (turn highres fix off and you'll notice a lot of times the anatomy is a lot better). if you have a nice image with a double navel either prompt scheduling or in many cases just reducing highres fix denoise will fix it but yeah the surefire solution is just not having it in the prompt at all.
comfybro carrying the thread
garbage men carrying the garbage
>>8818084>>8818087You could also move or erase it by hand, it's an easy edit.
>>8818112i can already draw and use photoshop. i like ai because i don't have to do that. it's no fun fixing things manually unless it's inpainting a scenario that can't easily be done with raw txt2img
>the virgin webui tile CN upscale + manual inpainting >the CHAD comfyui real-ESRGAN and no facedetailer slop factory
can you make it more fried?
>>8818114the whole comfy vs voldy shit is like 2+ years stale at this point nigga update your bait
>>8818113I mean it's probably less effort than trying to find the right step at which to schedule the "navel" negative, since that changes for every gen.
ahem i have an announcement novel ai
mmmm... novelai bibici....
>>8818120>I mean it's probably less effortundoubtedly, although scheduling it later in general will lead to it happening less often
>>8818116Yeah, it's pretty much common consensus that cumfy is only decent for trying out frontier stuff while a1111 (now forks) are the sane man's daily driver once that stuff exits the frontier and becomes mature enough.
>Yeah, it's pretty much common consensus that [fanfiction]
>>8818127>>Yeah, it's pretty much c
>>8818131>>8818133big black bbc cock gens please
Healing status?
look at how the trolls fear the hentai imagesimmediately they seethe and cry, stupid losers
I'm just here for ComfyUI-anons gens.
sames'd
>>8818139ongoing given that the trash is trying to troll the other thread
>>8817943go and ask at somewhere else
how can i gen this with AI?
>>8818167>>8818165
>>8818165where?
>>8818169>>>/g/adt/It's the SOTA general for SFW anime, you know?
>>8818173Nah, I prefer non blue boards. I am searching for knowledge, not friends. Also, there is more freedom here.
he doesn't knows
>>8818185yeah but I wonder how long that will last
>>8818173This is basically an admission that NovelAI targets any thread about anime and diffusion with their troll farm.
>>8818139always healing
>novel AI is trolling because they made the best image gen model on currently available on the marketWhat did the schizo mean by this exactly?
NovelAI fine-tuned a bootleg SD3 on anime. Google made the actual SOTA.
>>8818218holy shit. more please??
>>8818219>What did the schizo mean by this exactly?The schizo meant that /adt/ is a dead general.
I was never here during the golden age of /hdg/What was it like grampa bibici???
>>8818223come to think of it, wasn't memed nearly as hard back them. except for one troll spammermost people didn't care much
not enough native american anime girls
>>8818243Based colonizer
>>8818167anyone??
>>>/v/731141350what caused this
>>8818259why are pedos like this?
>>8818262he's unpedo, tho
Hmm nyes, Edna sexo
>>8818259This is a NAI shill paid to browse 4chan.
SD1.5 is the best model
25 dollars? well how about that....
what can i buy for 25...
you uhhh "people" are oddly focused on male genitalia
it's one fag spamming though
penises are straight
frfr no cap
I fuck little girls
with your penis? gay as fuck
how much? 25!
Would you rather have a month of a mid imagen model or 40 mcdonalds chicken mcnuggets
>>8818349Only if they come with BBC sauce.
>>8818363finally, the real nintendo anima
>>8818363this is ai???
poop :D
stop da poopin'
>bros sticking their dicks in a big pile of shitis that a common indian pastime?
gang, what it sis on about
>>8818388that's some damn good hentai
maybe i dont like hentai
>>8818388blud looks like rotisserie chicken
why is bibici so much better than not bibici...
>>>/v/731134932built for BBC
she poop!
>>8818363only problem with this is he has better hands than she does. why the fuck do her hands look like she's 80 years old?
>>8818486bowsette is just bowser with a magic crown, have you seen how wrinkly turtle hands are?
i hate fucking mario so fucking much it's unreal
novelai losted
>>8818371Can we see her taking it in the pooper?
Grok imagine is... unusually good at generating videos of anime girls being subjected to G-forces in centrifuge/cockpits/spaceships...?kind regards,a rather astonished gforceanon
Thread challenge: male darker than female
thread challenge: post a good vidgenthere is a good workflow here in this box:https://files.catbox.moe/1m4btc.mp4
thread challenge: don't samefag
Good morning. Have some melons
ywnbap
>>8818660thanks, guynot really sure about that spotty texture on dark skin, might be too much. but it's a good attempt
>>8814893is there a image to video model like the one grok imagine uses anywhere? i want to use one for local
>>8818697>https://github.com/Comfy-Org/ComfyUI>https://github.com/DazzleML/comfyui-triton-and-sageattention-installer>--cache-ram 2 --use-sage-attention in the command line arguments>https://civitai.com/models/1981116>https://civitai.com/models/1823089>https://civitai.com/models/1307155>dependenciesis pretty much all you need for i2v.
>>8818700Took me a while to realize why so many of their gallery vids look better than the trash posted here, it's cause they're 3D.
>3DPD>better than anything>>>/trash/
statickeks keep losing
yep rotoscope chads won
>>8818710That's what I meant, the animation looks much more natural in 2.5D or 3D than it does in actual anime.
>>8814893tips for nipple piercings? illustrious seems to suck at it (tried both wai and plantmilk and multiple loras). usually its unclear or causes discoloration
>>8818721illustrious is undertrained and a year out of date, use noobAlso, it helps to prompt a specific kind of piercing instead of the generic nipple piercing tag. See https://danbooru.donmai.us/posts?tags=tag_group%3Abreasts_tags#dtext-toys_on_breasts
>>8818721inpaint themlocal has outdated vae so small detailed things like that will never work well
>>>/v/731200602what caused this
>>8818745Yeah, in theory Flux/Chroma/NAI should get the equivalent of a 2K image's detail when genning in 1K. Because it's only compressed half as much. Doesn't quite work out like that in practice, though it is better.VAE is not an issue on the training side as long as you have some close-up images. Of which there are plenty for nipple piercings, anything upper_body will work. On the genning side you can easily avoid the issue with hiresfix or inpainting.
Healing bros, how are you doing today?
https://www.youtube.com/watch?v=UdDc0W7GpZM
healing has stalled due to lack of bibici
what is the white man's model of choice?
25
the anime girl in image1 is in the style of the anime girl in image2.image1: miku, image2: 2bthese models are pretty great for concept art or coming up with ideas, even if you are creative it's still neat that you can plug 2 images in and get a hybrid/idea.
>>8818772and with the images swapped:
>>8818772I guess it's much more valuable for literally whos, here you could've done the same on illustrious.
did this guy forget he's on /h/
so much this. lets get back to posting fried niggers!
>>8818773Shouldn't the "images swapped" give you 2B in Miku's dress?
miku + rei fusion:Can you imagine the possibilities of this model genning hentai? The 4b branch has a more loose license.
>>8818775There's nothing wrong or off-topic with discussing new SFW models that might serve as a basis for future NSFW models. Their SFW performance is generally indicative of how they would perform at NSFW once fine-tuned/retrained on an NSFW dataset.
>Can you imagine the possibilities of this model genning hentai?>new SFW models that might serve as a basis for future NSFW modelsI love that this statement has been said about every new local advancement over the past 2 years. It's really fun to theorize, I'm glad nothing actually ever happens though.
>>8818779Yeah imagine changing all the hneti to have big black BBCs...
>>8818783Stuff has happened, but their SFW performance was indicative of how they would perform at NSFW once fine-tuned. NewBie, Chroma, NetaLumina and more.And this one doesn't give me any more hope than they did.
>>8818789wtf the FLUX 2 Kontext henti finetune is already done??? link plox thank you very much
>>8818789wtf, how is this even possible
same nai shill
business idea: hatsune miku cosplaying hakurei reimu and worshiping the BBC
thanks, gonna use it for my patreon
>>8818781This right here. Also, keep in mind this is /h diffusion g/ so anything diffusion related is fair game. having some tech discussion and diffusion showcases feels like exactly what this place is for appart of our personal bbc genners. some bbc here, some tech talk there.
bbc doko
>>8818835Which /aco/tendo girls need it most?
>>8818839Princess Bitch
>>8818839princess zaldo
>>8818702Yes Wan works much better with realism. Until some Chinese kid with rich parents decides to finance a proper animu finetune there really is no point of using it for hentai.
Peach... https://litter.catbox.moe/iysrb24eqf3l1e8t.png
i cant imagine spending so much time making purposefully shitty images...why?
whomst
>>>/v/731200219gang, is this ai
>>8818854she needs bbc badly
>>8818851The saddest part is that he thinks they are hot and funny.
>>8814893
>>8818851>>8818856You being so mad about it is proof that it is funny.
he's jealous because everyone loves catgoddess
>>8818856>he
>>8818865this, we are respecting pronounces in our community
>>8818029>Worth every second of those ten minutes I spent making my own highlightsWhat did you use?
>>8818892the real highlights are only made using ms paint
>>8818896very nice. can you make him black?
May or may not be Peach
Good morning sirs! :D
scathach cant be spelled without scat
I'm the biggest nai haterAMA
>>8818925how much longer until your wan gen is finished?
>>8818927we moved to ltx
nintendo caused this
hmm...I should gen some zeldas
i love mornings
>page 8surely this is very organic posting.
Or perhaps he's wondering why someone would shitpost a thread before sliding it off the board.
slidin BBC into 2hu sluts
hot
Isn't 2hoe about avoiding projectiles?
Da bibici emblem... >:^)
>>8818935If it's the slider again I don't blame him. We've got three threads running parallel again.
even 2hoes can't avoid bbc cum shooting into their wombs
>>8818947fire emblem isn't real nintendo
sigh... poop...
hmm... pokesluts x bbc...
>>8818951Nintendo is /aco/
>>8818954that's why exactly
Are you telling me a bbc xxxxed that 2hoe?
chat is this a Nintendo girl??
>>8818961pokegirls are half nintendo, half anime
yugioh girls only take bwc thouever
>yugioh girls from animeBBC>Duel Monster girlsBWC
>>8818961headless men don't belong on /h/
digimon girls are pure virgins waiting for the perfect trad husband
>>8818968But Nintendo is a Japanese anime company?
what about beyblade girls
why are they poopin?!
>>8818984noticing that over the scoliosis of the girl makes you kinda gay tbqhf
>>8818990 ? beyblade 617
>>8818988yes, nintendo is easternest of the animes
that's an aco
>>8818976>>8818982Anzu likes 'em brown like the pharaoh...
>>8819005who the fuck is anzu? i only watched the 4kids dub
>>8819007damn i love hentai
i love poop so much...
>>8819007woah, almost like those old 3d hentai videos
>>8819007tomonobu itagaki was the greatest eastern anime maker
>>8819013umemaro? not even close
>>8819015I mean yeah, those are way lower res and less detailed but the vibe is there and so are the doa sluts
>>8819007okay disgusting style aside this is an extremely impressive gen
the way poop smells is extremely impressive
bbc shit gets way more replies and attention than my carefully crafted cnet + inpaint + photoshop hentai masterpiece yeah im out
everyone who actually wanted to post gens went to /trash/ this general is a literal toilet now
>>8819020Sar this is the bibici general
>>8817398>>8819020this you?
blud thinks hes a detective :skull:
>posts ugly fried slop>whines when no one wants to see itwhat is this mental illness called?
no flat chest, no (you)
>>8819025No, but I did use CN. That "bbc shit" probably did as well, so I don't understand the complaint.
/hdg/ literally only wants one thing and it's disgusting
>>8819030Sorry bro but the only one using CN here is you. Try genning something people actually want to see and maybe you'll get the attention you crave, hope this helps!
>>8819035BASED
>>8819035i have to watch this anime
covered in poop shes so lucky
>>8819037it's president weevil
>>8819035HOLY SHEIT, BIBIBOX!?
>>8819042resident evil remake lora doko
i miss sir solangeanon...
(poop,feces,turds,shit,scat:10)... why didnt i think of that?
Why can't AI do chairs? https://litter.catbox.moe/yrp4u087qu27bsxn.png
at least we still have catgoddess n.n
cathag is......A GIRL?!
i want to pound cathags tight pussy so bad...
mmmm, fresh undilated postop pussy
pls more bibici im getting withdrawal symptoms already
>>8819050Same.
*crickets*
cricketeering is a crime
gang, is this real
it's realit's real, son.
Gens???
oh yeah, gens. I remember those.
>>8819018Now in the butt please!
>>8819195nice butthole >:)
>>8819195>t. i'm not a namefag
>one thread made by an attention seeking faget that won't be named>the other thread, a spitebake by another attention seeking faget aka highlightschizoyeah I wonder why no one is posting anything
centrifugesis is my pillar
>>8819207baker here, if you really think that everyone is your boogieman avatarfag, then you're on the same level of delusions as scatspammer
>>8819207did you know people you don't like breathe the same air as you? if you don't stop breathing you're just as bad as them
did you know that if you don't like or want to interact with specific people you can just like, leave the room? no suicide required :)maybe the people still hanging around should apply some introspection and wonder if they're the reason that people are taking that approach or not.
Cats???
>>>/v/731206365bros, i miss the real OG anime
>>8819228hey I was reading that thread earlier!
>>8819228What's wrong with Nintendo animes?
>>8819245this is really hot
>>8819254It's really not, but don't let me stop you
>>8819267I'm sorry nobody cares about your elaborate CN + photoshop oekaki pedo gens :(
>>8819268seems to me that tens of thousands on x and pixiv care
whatever happened to oecuckie?
>>8819275heads have shrunk
>>8819270Browns and bots aren't people...
>>8819279no...
>>8819279Nyoooooo
Morning melons
>>8819245Based Arby's Appreciator.
>>8819290She looks like she has been slow cooked in BBQ sauce.
>>8819290Based Roy's Restaurant Enjoyer.
>>8819290i would vote for her
lmao
Is this the hentai diffusion general for images or open mic night at the comedy club, eh?
the only comedy here is ur gens kek
H-heeeey now. I gets no respect. No respect.
What's the deal with WAI illustrious?
now then... bibicis?
post bibic!
>>>/v/731257896what thised cause
Many are saying this.
many are craving for bibici
business idea: mom NTR but BBC
:O
business idea: poop :D
business idea: stop deep frying ur anime girls :skull:
business idea: anime
anime is cringe
>>8819309boo, get better material
business idea: keking riding a huge black bbc cock
>>8819339Can you make him black?
poop can be green too
>he even fucks up the bibici:skull: :skull: :skull:
wut lil bro skulling bout?
u're life
hmmm, i'm gonna eat some spinach today
i wanna eat some bee bee cee
Suffer.... SUFFER YOU PATHETIC WORMS!!! YOUR ERRANDS HERE ARE MEANINGLESS!!!!!! MY HATRED WILL BURN YOUR INSIDES AND TURN THEM INSIDE OUT!!!SUFFFFERRRRRRR!!!!!!!!!!!
i got worms from eating too much bbcbe careful which toilet bowl you get them from
>>>/v/731266871squad, is this real?
do indians really eat from the toilet?
>>8814893working on my Illustrous lora, any idea what could be causing this? "arms tied behind back" usually results in the arms going vertically down rather than actually being tied behind the back (im also using shibari, rope bondage tags, ect) i thought it might be overbaked but its epoch 8 with 30 images, no repeats, came+rex method of training, thoughts?
ask /hgg/ this is the bibici thread
>>8819385A lora of what, character, style or concept of this specific type of bondage?Anyway the correct tag is "bound arms" for arms going vertically down and "box tie" for arms tied wrist to elbow like you want.
hello? gens? bibisirs?
Requesting Burnice White getting BLACKED at the beach.
seconded
minuted
>>>/v/731266496is this AI
I'm the Cricket, Herald of the Decline
>>8819389nope, still does it with both bound arms, box tie, atms tied behind back, no idea why with other lora's this never happens>>8819389a character lora i worked on, made them with an illus model, and its fairly varied in terms of poses, expressions ect, no idea why but here arms are always behind her back in a wierd way, and this is from any epoch, even epoch 3 was showing the same results with no repeats and a 30 image dataset, came+rex training, theyre always down at her side even though theyre not really ever like that in the training images
>>8819503weird
how do we reverse the decline?
only nintendo can cause upcline
>>8819404>>8819409>>8819420
>>8819519looks like nintendo if korea
:)https://files.catbox.moe/5plzsd.png
>>8819519based based based!
>99 pics to goc'mon fill 'er up, I wanna post on the real thread.
99 pics of uma x bbc lets go
i will just bake new one with the nintendo OP
no you won't >:(you're gonna post on the existing thread like the rest of us >:(((
business idea: nintendo sluts gangbanged by bbcs
my concern is the big overlap of nintendo and pedophilia
duh, it's anime
blacked loli is very based thoughbeit
sexy idea: anime if japanese
>>8819568Three posts later thread will start complaining about anime screencap like last time >>8812364 >>8813928At this point the issue is not styles but that there's nothing left we could enjoy without irony.
>>8819598anime screencap is gay and boring though.>At this point the issue is not styles but that there's nothing left we could enjoy without irony.there are literally thousands upon thousands of japanese artists on twitter/pixiv and by extension *booru. the problem is your fuckass spamming western artist shit pretending it belongs in the fucking japanese oriented thread.
we love western anime here
>>8819601I'm not the guy. And whatever style you post in is gonna get shat on, there's no point.
you deserve this thread and this thread deserves you
maybe just post what people actually want to see; bbc
>>8819607if someone is being a fag you can call them a fag.if you're posting actually nihon folded over a gorillion times art style then you don't have to give a fuck.but if you're posting western shit and pretending it's japanese you don't really have the right to try and get defensive about it, spaz out and go "BBBBUT YOU'LL JUST COMPLAIN ANYWAY.""anime screencap" is still gay and boring garbage tho.
nintendo, anime screencap and bucketfill toddlers the holy trinity of /hdg/
bucket what
cum
>:/
What am I genning?
>>8819636one lalatina pleasewith extra cum on top
1girl standing it is
I've been edging all week long and I'm not even close to cumming >:( you need to do better /hdg/
:D
she poop on the bed :(
another catGODESS masterpiece!
what the fuck are we gonna do when this thread dies?go to highlightfags thread???EW!
>>8819771based
>>8819775we go where catgoddess goes
and yetyou will suffer regardlessSUFFER!!!!
>>>/pol/526627638is it true?
>>8819885NAI knows that bitch already?
>>8819886not NAI
>>8819887Local could never such composition and quality without breaking anatomy.
>>8819888please
>>8819889It must be heavy inpainting then.
>>88198910 inpaint, if you want I make 5 one after the other
>>8819894With NAI.
>>8819895how much are you paid for advertisement?
>>8819895without lorajust learn comfy
>>8819896But it's you advertising.>>8819897This is local.
>>8819898
why are naiggers like this?
>>8819902Indeed. At first glance it looked like NAI. Local is close.
>>8819897>just learn comfyI'm not clinically insane so I'll keep using reForge for anything that isn't vidgen, thank you very much.
>>8819929>I'm not clinically insane>vidgen
I thought it was the duolingo girl at first
>>8814893This "node based" interface is the biggest piece of shit I've come across in my fucking life. It can't even be classified as a workflow manager. ComfyUI is a fucking diagram made with Python by the antichrist himself, whose sole purpose is to consume 2 TB of VRAM by loading a checkpoint, how could you screw up so badly as to ruin image generation, to ruin stable diffusion workflows, how the hell did the devs manage to add a subscription model to API nodes, you motherfucking pieces of shit? How can a rational human being defend this mutant technological abortion, "30% faster than Automatic1111" my ass, not even an AI agent would be capable of fuck up so badly as to create this Blender node editor ripoff.This is the result of a bunch of bad decisions made by people whose brains were unable to develop, whose balls got stuck in their abdomen during birth and who don't shit themselves by some miracle of God. I bet my organs that these morons aren't aware of how shitty this node system is because everyone in the dev team uses Automatic1111. I thought workflow managers were programmed by programmers, not the fucking Discord moderators. To those subnormals, I propose a marketing campaign: rename this mistake to ComfyUI 9/11, this fucking shitty node system forces me to use Automatic1111 (with extensions, because I'm not a masochist), at least with that I don't have to spend 3 hours connecting nodes for every fucking workflow, how the hell do you manage to break dependencies with every fucking update? What's being updated, your chromosomes? One day I'm going to lose it, and when that day comes, I'll fork the repo and I swear to God that every time I take a shit, I'll commit a picture of it and push it to the main branch just to fill the repository with high-quality screenshots of my feces. This software made me an atheist, I refuse to believe that hell exists, I refuse to believe that there is anything worse than having to debug Python dependencies in ComfyUI.
>>8819950TRVKE
>>8819951No Nintendo Eastern anime BBC
dont care still making vidgens
>>8814893Good mornings sahib saar, you benchod mlecchas never to fail to make me humour with your "anti-Bharat (superpower 2025) threads".Oh my golly gosh, most Brahmin will be infinitely more redeemed than any of you bloody bitch basterd madharchod dalits ever will be. By Vishnu you are on the wrong side of doing the needful. Jai Hind.
>>8819961Good morning sir, bloody benchod baster bitch, post bibici or gtfo :^)
>>8819982you really like Yukino saar
I miss germcuck
>>8819982Yukino is a BBC queen
um....gens?
not yet...
>>8820041I don't want to be banned
Can we get some white femboy x BBC going
>>8820050Why? The only reason to not be banned is if you wanted to post gens.
>>8820077henti if Sony
>>8820077why is he white
>>8820084italians aren't white
>>8820084thermothruthclear bomb
tifa is not italian >:(she's just roleplaying as one
>>8820084sorry I forgot this is a BBC only thread
yuffie is 16 you mentally deranged cradlesnatcher.
>>8820092finally, some real Final Fantasy VII Remake eastern hentai
>>8820092apology accepted, make sure it doesn't happen again
>>8820096chill lil blud, it's anime
>>8820100Got it sir
noooooooo the poopie!!
there is "the poopie" :^)
and there is "the poopie" >:^(
>screenshoting youtube for your reaction picnigga are you serious.
>>8820114i like this general if i shitpost, at least ill put in some effort
>>8820109why is he yellow
>>8820125hes asian
>>8820126all right, it's eastern anime then
never liked anime
same, that's i'm part of the /hdg/ community
We are the longest running, most stagnant hobby. That’s why it’s nonstop shitposting and schizoposting, nothing new has happened in years. SDXL dropped on August 22, 2022, and it’s 2026 we’re still on the same model. What do you call that?
>Deletedu_u
>>>/pol/526680743what causes this
>>8820150same case like with canada
>>>/v/731371008chat, is this real
>>8820042UGH. Anon, go to the gen room. Right now.
>>8820077>>8820092What model are you using? I want to try genning some Street Fighter, Tekken, and DOA sluts in the style of the games but don't know what's a good checkpoint for that.
ლ(´ڡ`ლ)
oh she definitely poopin
hmm...I need to up my emoji game...
>>8820201why is it so small?
>>8820198It's NAI's with style transfer
>>8820198Pony V6
>>8820198"Dead or Alive" works as a style tag on noob
>obvious "it's japanese, so it's anime" shitposts>waow, that's exactly what i've been looking forgrim
What got unc boilin' n' bubblin' this time?
>>8820282Shut the fuck up, troll.
Oh nyo~~
>>8820280this but the poop
less sneething, more bibicis :3
I'm really curious, why do you even still visit this thread? What do you get out of posting here?
bobbleheadschizo disappearance marks the end of the era of /hdg/ lolcows
>>8820296At least is more fun than your sfw shithole
>meanwhile oekakischizo just posts to xitter and farms interaction
i'm farming BBCs
we love grifters here
>>8820296I have six AI threads set to open when I start the porn browser. Probably still fomo, even though there's like three posts of value in the whole thread these days.
>>8820340Reddit is better than this website by miles.The upvote system lets you see the best content first and filters out the rest.Plus Reddit lets you sort comments by popularity, that way I'm always guaranteed to see nothing but the best content, as chosen by the community.Here's it's just "first come first serve" like some disgusting rural cafeteria. I want my web content catered and curated, thank you very much.4chan is just an endless stream of shit by comparison.You probably all come here because you're failed Redditors who couldn't get any upvotes with their r*cist trash content.As we speak I have 3 different Reddit threads on the front page of their respective boards, bringing me many hundreds of upvotes each hour.Feels good to be a successful Redditor and not an outcast like you bunch of chuds.
>>8820353thoughts on loli?
>>>/v/731416346what caused this
twas me. the cause of it all
saars? morning?
causation of the declination?
I have been using naiXLVpred102d_custom for a while now, has anything better come out yet?
>>8820422Novel AI v4.5.
>>8820422https://civitai.com/models/1635637/dawntreader-mix?modelVersionId=2416296
>>8820428holy shit why is no one talking about this???
Shiboyugi is peak anime btw and if you aren't watching you are mentally incapable of generating anything but /aco/
>[headcanon]
>>8820442it looks like some pretentious melodrama
>watching anime in the big 2026bruh
>bro did you see that jjk episode maki SO PEAK!!!
/aco/cels seething
/aco/ thread, chud
can someone shut these f*cking losers up with some primo bbc pls?
Final Fantasy VII Remake The Anime doko
Yup we are /aco/ as in anime only content
>>8820460Maki is fire force
i'm /aco/ (white)
blackedraw the anime when???
>>>/v/731427407can you make the head smaller
The only thing better than anime is seasonal anime
any new animes with lots of pantyshots
anyone watch the new frerarn?
anyone watch the new /aco/?
I have in fact not seen k-pop demon hunters, no
i only watch seasonal animes to make loras from the newest screencaps
is kpop demon hunter /h/ or /aco/
>gookshit, chinkslopmongolian anime when
>>8820485koreans are anime
i hate childs
with oppais
fuck u McReady
business idea: hentai if (south) "Eastern" origin
>>8820053>Why?I was warned for one of these pictures :>>8819897>>8819902>>8819885 (this one)
>>8820502I'm just saying, getting banned is only bad if you want to post stuff.
your cookie izzat goes down, tho
>>8820504I just spam slop in /b/, it's the only board where you can post gem and having feedback
Is there any NSFW checkpoint the new models that have come out, z image, Klein, etc? Illustrious is starting to get old
>>>/v/731409296what caused this
i want to be squashed by BBC
here in zimbabwe we like bbc
OOOOOHHHHHHFFFUCK PRRRRFFFFFF OOH MY GOD YOH MY HNNNNGGOOOOD YYYYEEEEEES YEESSS!!!!!!! ANIME GIRLS ANIME GIRLS ANIME GIRLS ANIME GIRLS SSOO SEXY SO SO SOI FUCKING HOOT AAAA
don't tickle the anime girl u-u
HHHAAAAAAAAAAGHHH MY BALLS ARE FUCKING BLUEE ANIME GIRLS ANIME GIRLS ANIME GIIIRLLLS
>page 10new thread whendooru~
>>8820572reuse >>8815424 ?it's dead anyway
>>8820428Such beautiful styles and colors that are possible with this. Thank you, great job!
>>8820586bbc...
>>8820586why deleted?
>>8820654You know why.
>>8820661no we don't
>>8820666WHOMST?
Hey anons, what do you think about thoughtcrime?
idk let me think about it
>>>/e/3049462what causes this
>v5 is an edit modelNo fucking way, NAI keeps innovating.
its just a shitpost from the discord calm down
nai wonned...
>V5 is an edit model with full hentai capabilitiespanic selling all my localcoin RIGHT NOW
real talk who's still actually invested in the nai vs local bullshit? i am assuming it's just shitposting at this point for the meme since this well dried up years ago. i tried netayume lumina and i wish we had something similar for noob with a better vae that could understand both booru tags and natural language
>>8820789There is a bunch of deluded poorfags that think that trash like >>8820744 is acceptable in 2026 while the rest of the world moves on, they are the ones making most of these inflammatory posts.
>>8820790that's ashame. i've been training loras since sd1.5 at this point and was blown away by the out of the box prompt adherence of the lumina anime finetune i used. was looking in the archives and other places and was wondering why there wasn't much discussion about it. i guess it's a similar situation to flux with compute not being widespread enough for better adoption? i've been fairly out of the loop since i took a break after 1.0 for noobvpred dropped
>>8820797Lumina isn't as widely adopted because it's underbaked and it's anime finetune is even more underbaked, also the FLUX VAE is trash and makes everything look rough and pixelated.
>>8820790>complains>doesn't post gensthe unskilled who accuses others to be unskilled, lmao
das rite. post some bbc to repent
>>>/pol/526792632what causes this
>>8820789NAI has a vendetta against this thread for leaking their model. And a thread about local hentai models just goes against their business. Nobody really talks about NAI outside this thread or 4chan, it pretty much doesn't exist for the mayoralty of people.
what caused the faggotry
>>8820823NAI
you say naii say no
>>>/g/107955736>>>/g/107955721>>>/g/107955709>>>/g/107955700/ldg/ anon here, just found out about all this stupid spamming stuff. So you’re also being shitposted and raided by /adt/ too? We’re getting spammed by AniStudio and having multiple bakes as well, stay strong /hdg/ don't let this shillers win.
>>8820869thank you for letting us know! together we will defeat them!!!
>>8820869sounds like anon is a little retardedit searches the entire OP post, so as long as they have your thread mentioned in related links it's gonna show up
I say LOCALyou say LOSTLOCAL
WON
Did you hear something? It almost sounded like crickets chirping
>>>/v/731489379what caused this
After a humiliating loss to Goku, you're kidnapped. Waking up stripped to your underclothes and tied to the floor of his hut, the savage saiyan shouts down at you, his spit flecking your face. Suddenly, Goku clenches his fists, grits his teeth, and moans as a loud, gassy fart passes through his, his knees together and his pert ass up in a lewd pose. An unbelievable smell makes you tear up. Trapped nearly naked with this moody, gassy man, you panic and demand release. Furious, Goku tears off his gi and pants, which is stained brown. He stands astride you so you can see his unshaven crotch. Through the hair, his asshole contracts and releases a monumental, sloppy fart, the hot gas blowing on your face. You cough, your mouth wide open, and as Goku's angry belly gurgles menacingly, you realize your mistake.PFFFLLLLFRPRRRURRRP!!A hot stream of runny shit pours like a waterfall from Goku's twitching asshole directly into your mouth. You gag but from this position you can't resist the unstoppable flow of liquid shit. As the foul, lumpy diarrhea fills your mouth and overflows to dribble down your cheeks and into your nose, you swallow instinctually, tasting the undigested remains of Goku's poor diet, hot bitter chunks slowly sliding down your gullet as your eyes water. Goku moans and clenches his asshole, spurts of fluid poop splattering over your eyelids, pooling under your head. The rotten stench and squishy, runny texture of Goku's diarrhea consume your senses as he sprays you with the vile fluids that have built up in his gassy, farty digestion all day, like a disgusting secret concealed by his fit and slender body. As the last chunks of shit drop on your face, Goku wipes his ass on your chest as if marking you with his aroma, then pulls his clothes back on to go out looking for some fun now that her bellyache is better. Alone and incapacitated, with a shit-caked face, you contemplate the gift of Goku's hot, bitter diarrhea.
nyatorase style lora doko
Move when ready>>8820904>>8820904>>8820904
didn't we have a separate report reason for politics outside of /pol/I can't find it anymore
nintendo gens doko
why shitposting declined
>>8821022literal too cold outside
>page 10>still 80 dick dripping gens to goit's nyover u.u
*crickets*crickets*
shut up, I'm busy playing banjo kazooie
>>8821140wtf I just downloaded the port as well
we all love nintendo here
the best part about training LoRAs is knowing that naiggers don't know how toand it's important to train LoRAs so that you can remind naigroes that they aren't allowed to have anything good in lifethey're allowed to have "Vibe Transfer" and "Character Reference Image"and "You need a subscription or to purchase Anlas to continue."and that's pretty much itheyy, that's some nice cunny!not that a naigger would knowHAHAHAHAHA
>>8821152The best part of this story is that even with loras localkeks make worse gens.
>>8821152Training loras on a 4ch VAE is like trying to teach a nigger how to hold a stable job
>>>/v/731516964>NAI out of nowhere
i just shilled nai in a /vg/ generalsee if you can find it
bibici...
>>8821310/aids/
>>8814942>>8814953Code?
the largest decline........
at last
>NAI as expected