[a / b / c / d / e / f / g / gif / h / hr / k / m / o / p / r / s / t / u / v / vg / vm / vmg / vr / vrpg / vst / w / wg] [i / ic] [r9k / s4s / vip] [cm / hm / lgbt / y] [3 / aco / adv / an / bant / biz / cgl / ck / co / diy / fa / fit / gd / hc / his / int / jp / lit / mlp / mu / n / news / out / po / pol / pw / qst / sci / soc / sp / tg / toy / trv / tv / vp / vt / wsg / wsr / x / xs] [Settings] [Search] [Mobile] [Home]
Board
Settings Mobile Home
/trash/ - Off-Topic
The stories and information posted here are artistic works of fiction and falsehood.
Only a fool would take anything posted here as fact.

Name
Options
Comment
Verification
4chan Pass users can bypass this verification. [Learn More] [Login]
File
  • Please read the Rules and FAQ before posting.

08/21/20New boards added: /vrpg/, /vmg/, /vst/ and /vm/
05/04/17New trial board added: /bant/ - International/Random
10/04/16New board for 4chan Pass users: /vip/ - Very Important Posts
[Hide] [Show All]


[Advertise on 4chan]


File: 1768598755329848.png (2.9 MB, 2240x1456)
2.9 MB
2.9 MB PNG
Digital beans Edition

Previous:
https://desuarchive.org/trash/thread/80611993

LOCAL INSTALL
>Getting Started Guide and FAQ
https://rentry.org/sdgguide
https://rentry.org/sdgfaq
>reForge UI
https://github.com/Panchovix/stable-diffusion-webui-reForge
>ComfyUI
https://github.com/comfyanonymous/ComfyUI
>AMD specific guides
https://github.com/CS1o/Stable-Diffusion-Info/wiki/Webui-Installation-Guides

POPULAR MODELS
3WolfMondAI/StableMondAI: https://huggingface.co/Xeno443
Sneeds / Manticore: https://civitai.com/user/Anomalous_Anonymous
Nova: https://civitai.com/user/Crody
Chroma (Flux): https://huggingface.co/lodestones/Chroma
>more models & comparison
https://rentry.org/truegrid-models

GUIDES
>Prompt and Inpaint guides
https://rentry.org/fluffscaler-noob
https://rentry.org/fluffscaler-inpaint
https://rentry.org/fluffscaler-duos
>ComfyUI guides
https://rentry.org/comfyui4a1111
https://rentry.org/comfyui_guide_1girl
>Lora training guides
https://civitai.com/articles/3522
https://rentry.org/fluffscaler-lora

RESOURCES
>Artist style galleries
https://rentry.org/3wolfmondai-doomp
https://rentry.org/stablemondai-doomp
https://rentry.org/doomp
>Grids and other things
https://rentry.org/truegrid
https://rentry.org/sdgguide#lora-collects
>Models & Loras repository, online generation
https://civitai.com/
https://tensor.art/
https://novelai.net/

EXTRAS
>AI booru
https://e6ai.net/
>Discord
SD: discord.gg/StableDiffusion
Furry: discord.gg/FurryDiffusion

PROMPT SHARING
4chan wipes embedded prompt metadata from PNG uploads.
Get the browser extension to easily share and retrieve prompts!
https://rentry.org/sdgfaq#what-is-a-catbox
Post a catbox example of a best-effort attempt if you need help with something
>>
carmelita sex
>>
File: 00144-22414952.png (1.33 MB, 1024x1280)
1.33 MB
1.33 MB PNG
>>
>>80629382
When is she going to get raped and decapitated?
>>
File: 00019-3967457254.jpg (246 KB, 1024x1024)
246 KB
246 KB JPG
Whatever happens, we'll always have beans
>>
Gosh I love beans.
>>
>>80629467
Those beans look a bit dry tho... They could use a glaze.
>>
In honor of Caturday, I would like to request some Meowstic showing off they beans.
>>
File: 00024-341521912.png (2.63 MB, 1696x1432)
2.63 MB
2.63 MB PNG
fine he can have a blanket
>>80629499
true
>>
>>80629498
Didn't you say the same line recently with FU beans? You gotta diversify
>>
Random question but what artists do you guys like using? I'm just throwing random shit together at the moment but one guy mentioned crookedtrees and I kinda like it
>>
File: moments_before_disaster.png (790 KB, 832x1216)
790 KB
790 KB PNG
>>80628528
Also, I want to thank you for this idea of how the planet came to be. It makes a lot more sense than my prior concept of the world and I owe you my gratitude.
>>
File: 1753157741640171.jpg (2.67 MB, 1984x2560)
2.67 MB
2.67 MB JPG
Why are pedophiles incapable of enjoying male nudity if it's not depicting a prepubescent child?
>>
Babanasaur Style Lora (Illustrious)

https://mega.nz/file/NZliGJiK#Ltk-GoykUBamuQH0sXYkN0Ex2JyhW1LSNG9mZRe2C6Y

https://civitai.com/models/2315087?modelVersionId=2604606
>>
>>80629698
>>
>genuine homosexual projecting
lol
>>
>>80629696
As I'm not a pedophile I can't answer for them.

But small and cute is peak, if I wanted generic muscle bro with porndick I'd just go on pornhub.
>>
>>80629696
sexual abuse from childhood so they push it onto others
I would pity them if they weren't so disgusting
>>
>>80629698
Thanks Homie
>>
File: 1348985640.jpg (178 KB, 1152x1024)
178 KB
178 KB JPG
>>80629498
>Those beans look a bit dry tho... They could use a glaze.
Your glaze sir, apply as much as you want.

>>80629599
Some I use a lot: nezumi, reagan_long, hisona_(suaritesumi)
More anime stye: personal_ami, agawa_ryou, minaba_hideo
Try adding isvoc at a lower weight too, really makes shading come alive.
>>
>>80629696
Simple: Mental illnesses adjacent to faggotry.
>>
>>80629698
thank you homie
>>
File: ComfyUI_00238.png (1.87 MB, 1728x1152)
1.87 MB
1.87 MB PNG
>>80629741

>>80629805
>>80629855
You're welcome.
>>
>>80629815
Imagine the wet thuds and minute crunching of the undissolved sugar
>>
File: 1762521056645273.jpg (1.34 MB, 2048x2048)
1.34 MB
1.34 MB JPG
>>80629754
I'm not the one constantly catching bans and repeatedly posting shit people openly dislike and then pretending to be the victim. Not that a pedophile would have the self-awareness to at least try and use different deflections than "lol projection" or "lolno u" for once.
>>80629779
>>80629839
True, it's a rhetorical question.
>>
>>80629696
>Why are pedophiles incapable of enjoying male nudity if it's not depicting a prepubescent child?
The audience you're looking for are fujoshis
But there are zero women here, so kiddie-diddler men are all you're gonna find.
>>
File: 1759648946296.jpg (141 KB, 1024x1024)
141 KB
141 KB JPG
I LOVE BOCK
>>
>>80629916
I didn't get banned though? also
>posting shit people openly dislike
you post gens that nobody likes all the time and have the audacity to say this
bro...
>>
>>80629575
Banevading already?
>>
File: 00027-1723549691.png (1.94 MB, 1536x1536)
1.94 MB
1.94 MB PNG
>>80629638
I write fanfiction too so I help out where I can.
And really 40K is a mix of absurdity and skewed logic brought to the extreme, but also everything can be explained and nothing is truly too outlandish for it.
Except female space marines.
>>
File: 1744943356097206.png (2.55 MB, 1536x1536)
2.55 MB
2.55 MB PNG
I dislike Asriel so you shouldn't post it on this public imageboard.

>>80629951
Big boisterous bock
>>
>>80629951
>>80629976
>>80629916
Gentlemen, it's not a competition. You're all equally worthless sodomites and a bullet put between your eyes is a bullet wasted. You should be all chocked with exhaust fumes.
>>
>>80630014
>Except female space marines.
Part of what introduced me to 40k was the personal site of a guy who had tons of reviews/guides/strategies. His website and trademark army was The Fighting Tigers of Veda, and included female marines because he'd been playing since Rogue Trader when there was no lore and was inspired by cool kitbash models.

He'd been fending off critics the whole time because it's 40k, nothing makes sense anyway, and it's a big enough galaxy for any weird offshoot technology to be working somewhere.
>>
File: 120303_00001_1.mp4 (2.98 MB, 1072x1072)
2.98 MB
2.98 MB MP4
>>80629467
>>
>>80629698
Have you done braeburned's style yet?
>>
File: 00004-1671733510.jpg (329 KB, 2048x1632)
329 KB
329 KB JPG
>>
File: 00045-1727436528.jpg (227 KB, 1856x1856)
227 KB
227 KB JPG
>>80629599
atm i have made 23 unique style mixes, one day i'll get off my lazy ass and turn them into proper loras so i don't have to keep copy pasting them from notepad
>>
File: 00027-2566678856.png (2.44 MB, 1728x1344)
2.44 MB
2.44 MB PNG
>>80629976
I'm indifferent to penises unless it's through the optic of female enjoyment so I'm mostly indifferent but I appreciate bi anon for trying to bridge the rift between /sdg/ and /msdg/ and contributing with his own insight in wrangling this strange beast that is stable difusion.

>>80630088
I'm not gonna get too into it because lore slap fights will always be just another kind of angry circlejerking and I'm about to grab some dinner but whatever the lore is, ingenuity and passion should always trump in the end.
>>
>>80630109

Are you referring to this artist?

https://x.com/braeburned
>>
>>80630108
Flex dem beans~
The AI preserved the wonky foreshortening and her foot are the size of showshoes, awesome.
>>
>>80630014
They just released female custodes. They look like troons though.
>>
File: 1708921598015.jpg (340 KB, 1024x1024)
340 KB
340 KB JPG
>>80630026
>>80629951
bock is verboten on /sdg/

But I just posted one to /b/degen if someone wants to exfiltrate it. I posted it on the JIIIIIIIIIIIIIIIIIIIIIIIIIIIIIIIII edition thread. had to convert it to webm to make it fit
>>
File: 00030-2487893495.png (966 KB, 1024x1024)
966 KB
966 KB PNG
>>80629815
Definitely screenshotting this post and playing with these artist tags when I get the time, thank you anon
>>80630153
Random question slash accusation but did you gen that with the Xavier checkpoint?
>>80629916
You don't have enough good poster-credit to start shit talking other posters
>>
File: 00005-1430699325.png (2.18 MB, 1728x1344)
2.18 MB
2.18 MB PNG
>>
>>80629696
The need to rape and dominate just like their fathers did to them, everything relating to pedophilia stems from feeling like they where robbed of something when they where younger and they want to rob that thing from other children, or are depraved sadists whose fetish has twisted into targeting the most vulnerable people
This applies both to lolicons and shotacons
>>
>>80630088
>by cool kitbash models.
Female marines had official models in that vacuous era when SM were just cops, squats were a thing and Horus didn't even exist. They sold poorly and when the setting crystalized circa 3rd/4th edition and the whimsical elements of WHFB were diluted by Guy Haley, Gav Thorpe, Jes Goodwin, and specially the concept art of Blanche, femarines went the way of squats and the old ones.
>>
>>80630014
the issue with introducing femarines in modern times is that it'll almost certainly be a marketing stunt, hell you have the sisters of battle right there they're suppose to be the female space marines but GW doesn't give a shit about the bolter bitches because they don't sell as well as their blueberry boys
>>
>>80630296
I like Space Marines and Sisters of Battle
It mirrors real life Christianity where's there's different monasteries for monks and nuns, this conversation wouldn't be happening if GW gave 1/10th of the love they give to Space Marines to other factions
>>
>>80630296
>>80630321
It's literally something that Amazon execs asked for.
>>
>>80630321
SoB are doing pretty well. Their plastic refresh breathed new life into the faction even if I resent the changes to the penitent engine and sisters repentia for purely coom reasons. It's not the 80s anymore though so it wouldn't fly today, I get it but still don't like it.
>>
File: 04880-2096954556.png (3.67 MB, 1920x2048)
3.67 MB
3.67 MB PNG
>>80629575
>>80629951
cute
>>
>>80630372
femarines or femstodes? because I'm aware GW where pushed to make femstodes canon for the amazon show
>>
>>80630270
no i'm using WAINSFW 11
>>
>>80630353
Marines just sell, it is what it is. They are easy to paint and easy to play. On the bright side eldar just got a whole bunch of stuff yesterday. Xenos get some love every once in a while.

We even got lizard milfs yesterday.
>>
>>80630373
>sisters repentia
jesus what a downgrade
>now it's men strapped to penitent engines
I'm fine with this but is there an option to make them SoB instead? One being shoved into it for some unknown heresy has always been cool as fuck to me
>>
>>80630394
Femstodes are the compromise. Rumor mill (so who knows how true it is) is that some big names at the studio dug their heels in when Amazon pushed for femarines, and gave them femstodes as an alternative.
>because nobody actually gives a fuck about custodes lore
>>
>>80630391
Already banevading huh?
>>
>>80629994
>>80630462
That's right
>>
>>80630462
No point in trying to rile them up further, they thrive on negativity just report and hide
>>
>>80630014
Gosh I love pony pussy
>>
>>80630391
Chapter 3 if it was good
>>
>>80630451
Why does amazon want femarines anyways? What's wrong with having a standard male one?
It's because of marketing isn't it?
>>
>>80629916
I like you more and more Asrielfucker-anon, ignore the haters I like your dudes
>>
File: 00040-865440727.jpg (287 KB, 1024x1216)
287 KB
287 KB JPG
>>80630451
>>because nobody actually gives a fuck about custodes lore
Except for Henry Cavill, who is the only reason the Amazon show got off the ground, and therefore GW will give him whatever he wants.

Anyway, we should probably be posting gens.
>>
>>80630522
Absolute shitslop
>>
>>80630449
You can kitbash them, nobody will say anything unless you start fucking with base sizes and the model's height for LoS. Tourneys aren't adverse to kitbashing because they have rods of bother up their asses. It's because nine out of them times some WAACfag will try to weasel himself into some grey loophole to exploit poorly defined rules. Rule errata pdfs post release are a thing for a reason. The gaming scene is full of sweaty tryhards.
>>
>>80630275
need to lay my head on that worgen butt
>>
>>80630558
Henry Cavill is the one who slapped down the idea of female space marines and probably didn't want femstodes either, but Amazon wasn't going to budge so he said fuck it because he knew enough about their lore to write a work-around since the custodes creation process is different than the astartes one
>>
>>80630558
nta but cavill is the most obvious astroturf in history.
>>
Anyone know of a good porn lora for wan 2.2 5b or 14b?
>>
>>80630558
Everything points to Henry Cavill hating femstodes you fucking mong
They did it as a humiliation ritual against him
>>
>>80629696
>>80629916
based male figure appreciator
>>
>>80630270
Amybox please?
>>
>>80629696
i had a crush on Tails that just never went away
>>
>>80630686
I'm just experimenting with some stuff
nezumi, hisona_(suaritesumi), no lineart

indigoLatteMix
>>80630707
Based
>>
>>80630522
The aftercare is cute, but yeah acting like he couldn't post it on a hosting site is an odd caveat
>>
>>80630373
I misread "penitent engines" as "penetrant engines" and now I am disappointed in myself.
>>
File: 1749527267157975.png (3.19 MB, 1536x1536)
3.19 MB
3.19 MB PNG
This scares the pornbrains
>>
>>80630741
>penetrant engines
Sounds like something Fulgrim would create. If he had even the most basic of engineering skills.
>>
>>80630285
>everything relating to pedophilia stems from feeling like they where robbed of something when they where younger
I agree on this, but It's the opposite, they don't want to fuck the subject in their porn, they want to be the subject in their porn,
>>
when the fuck did this shithole become a 40gay forum?
>>
>>80630766
That things 7inches but looks tiny on his absolute beast of a body
>>
>>80630766
tasty cock
>>
>>80630766
Based reasonable dick genner
>>
>>80630718
Thanks!
>>
>>80630766
tasteful
sick of the massive retard cocks
>>
>>80630778
It depends
Lolicons want to rape
Shotacons want to be raped
>>
>>80630741
>penetrant engines
Well I know what I'm genning now.

>>80630795
Furries and 40k have been joined at the hip since 4chan started, its always waiting to resurface.
>>
File: 1744758861939442.png (1.42 MB, 2240x1856)
1.42 MB
1.42 MB PNG
needs more possums
>>
>>80630766
Bock is the desire to see normal sized cocks in porn
>>
File: 00017-2939316343.png (2.12 MB, 1632x2048)
2.12 MB
2.12 MB PNG
>>
File: 1707886299998.jpg (129 KB, 1024x1024)
129 KB
129 KB JPG
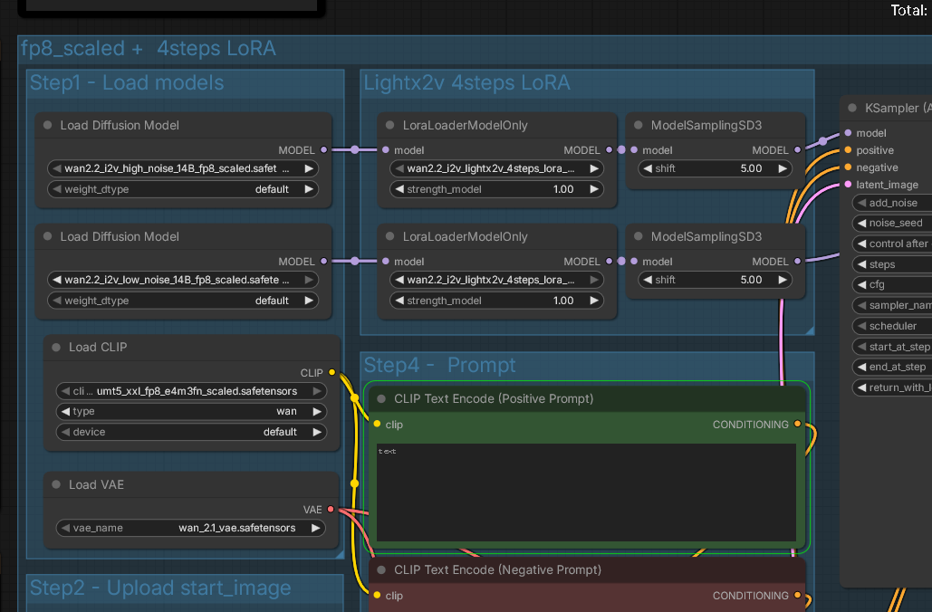
anyway here's the workflow i use to make 12-second loops. it uses GGUFs and i also have a second old video card that I use for the text encoder: https://files.catbox.moe/a5havk.json

If you use the DasiwaWAN22I2V14BTastysinV8 model, it includes both 4-step distillation and some NSFW capability. you can add more loras to make it more NSFW.

If you switch to the base WAN 2.2 model, you will need to activate the 4step lora in the lora loader.

the blue box on the left controls which half gets activated first.

i also added NAG nodes that are supposed to make the negative prompt actually work. i'm not entirely sure though.

anyway I burned out on that last bartpost. it took a lot of inpainting and hours of video gens to get it even that coherent.

Except...you know the bit at the end where Bart comes back with a hot towel and starts cleaning up the mess? I just inpainted Bart out of the start image, so it was just a picture of Daisy's view of her jizz-covered body on the blanket... turned off the NSFW model and lora, and prompted "Bart Simpson walks in and starts cleaning the woman's body with a hot towel." and the WAN model animated the whole thing. I was surprised because every SDXL model requires a lora to draw Bart, but WAN doesn't.

in the end, the other POV video I posted recently is probably, has a better depth of field effect... go desuarchive and look for it if it's your thing.
>>
>>80630795
I thought when you said 40gay it was a forum for gays in their 40s and then I remembered I'm old
>>
File: Natalia_in_Darktide.gif (3.49 MB, 800x533)
3.49 MB
3.49 MB GIF
>>80630795
In the grim derpness of the 21st century, there is only gens.
>>
>>80631014
Cute meltagun operator
>>
>>80628371
same pose, rear view pls?
>>
>>80631014
The goat is actively fighting off my gens
>>
File: 04881-2773697445.png (1.78 MB, 1792x2176)
1.78 MB
1.78 MB PNG
>>80630766
so true
>>
File: after sex.png (1.68 MB, 1328x1328)
1.68 MB
1.68 MB PNG
>You made a mess again
>>
>>80631155
Is that an albino Mr Meeseeks?
>>
>>80631169
No? She's just a stick man
>>
>>80631198
nigga that's a ftm tranny
>>
>>80631155
cute doodle sensei
>>
>>80631155
Unclothed Pomni with contacts
>>
>>80630879
Those glasses scream evil deviant the kind to poke holes in the condom
>>
File: 00133-2297730862.png (3.48 MB, 1680x1904)
3.48 MB
3.48 MB PNG
>>
>>80631213
lol
>>
>>80631251
Adorable varmint.
>>
>>80631251
finally, incest between consenting adults
>>
File: 00021-1370095580.png (3.53 MB, 1632x2048)
3.53 MB
3.53 MB PNG
>>
>>80631251
Tits are nice and all, but what if she rubbed her beans on cock instead...
>>
>>80631294
Filthy and lovely.
>>
>>80630014
cute trixie
>>
>>80631251
Should be a human male pov
>>
>>80631551
fuck off nogen
>>
File: 04700-963277639.png (1.92 MB, 1152x1536)
1.92 MB
1.92 MB PNG
>>
>>80631729
ponies exist to carry the rape babies of human men
>>
File: 04702-3742211650.png (175 KB, 464x270)
175 KB
175 KB PNG
https://files.catbox.moe/37qyw3.png
>>
Get off my couch you fucking YORDLE
>>
>>80632034
Oh there's about to be some fucking yordle going on here soon.
>>
>>80632034
hugeify this bitch
>>
>>80632024
YES!
>>
>>80632034
Thinkin' bout them TOES.
>>
File: 93847.png (3.93 MB, 1440x2560)
3.93 MB
3.93 MB PNG
*sniiif*
>>
File: bigeyes_v2.5.png (2.69 MB, 1568x2016)
2.69 MB
2.69 MB PNG
>>
File: 964478.png (2.66 MB, 2560x1440)
2.66 MB
2.66 MB PNG
Is this enough to make you cum?
>>
>>80632178
I'm not a fan of feet, beans or otherwise.
>>
>>80632135
Delicious sweaty post workout Renamon paw pads to worship. They look very soft and kissable
>>
File: 04705-4041738600.png (135 KB, 449x215)
135 KB
135 KB PNG
>>80632024
https://files.catbox.moe/50zvgm.png
>>
>>80632178
renamon should step on me
>>
>>80632178
Close, but really needs the direct view of beans.
>>
File: 00112-3233421242.jpg (244 KB, 1856x1856)
244 KB
244 KB JPG
>>80632135
>>80632178
renabeans
>>
File: 874697.png (3.51 MB, 2560x1440)
3.51 MB
3.51 MB PNG
>>80632258
beans
>>
>>80632283
>Cums
>>
>>80629696
shit suck
>>
>>80629779
it is BROWN
suck it down
your throte
>>
>>80632283
girl you makin chili with those beans?
>>
File: mysteryniggas.jpg (224 KB, 896x1152)
224 KB
224 KB JPG
I haven't unlocked her yet.
>>
File: 1766797821493368.png (2.98 MB, 2560x1440)
2.98 MB
2.98 MB PNG
>>
File: 1756228121351853.jpg (142 KB, 850x744)
142 KB
142 KB JPG
>>80629951
>I LOVE BROWN
ftfy
>>
File: 1742545596277810.jpg (519 KB, 2893x4092)
519 KB
519 KB JPG
>>80630051
>>
File: 1746673668223033.png (501 KB, 1568x2016)
501 KB
501 KB PNG
>>80632146
>>
File: 1744315133769624.png (131 KB, 850x400)
131 KB
131 KB PNG
>helpful advice
>>
>>80632178
im a huge foot fag so yes
>>
Just had a yummy lunch AMA
>>
Does anyone have a catbox for the Fleur de lis set someone posted a few threads ago? There was a lot and I think I missed some of them.
>>
>>80632433
What did you have anoni
>>
>>80632433
what was it?
i just ate an instant noodle
>>
>>80632433
was it creamy, dreamy, and steamy?
did it clog your throte?
did you need a plumber?
was it BROWN??
>>
File: 1768680876742415.png (634 KB, 1568x2016)
634 KB
634 KB PNG
>>80632382
>>
>>80632381
I love /BLACKED/ Krystal so much
>>
>>80632478
>>80632381
regardless of your mental illness, that's not how tattoos work on fur
>>
File: 1759701322074835.png (1.95 MB, 1424x1424)
1.95 MB
1.95 MB PNG
>>80632495
>>
Shitter, nigger and Jindahar (but I repeat myself) all posting within minutes of each other? Wow, it's almost like there really is a coordinating discord raid, and its these chucklefucks!
>>
File: 1753550950458776.png (2.41 MB, 1356x1920)
2.41 MB
2.41 MB PNG
>>80632478
BASED
>>
>>80632495
don't care, it's hot
>>
File: 1758707197758410.jpg (580 KB, 2048x2048)
580 KB
580 KB JPG
>>80632504
>it won't suck itself!
>>
>>80632504
Yeah, I'm bored of this thread, I've decided I won't be posting any more images here.
>>
File: 1.png (2.32 MB, 1376x1784)
2.32 MB
2.32 MB PNG
>wwyd if this shows up infront of you

alternatively

roll to see if she'd top or bottom for you. Last digit needs to be a 6 or higher.
>>
>>
>>80632495
the shitskin is posting his mspaint edits again
>>
>>80632502
Pokemon can't resist black cock can they?
>>
>>80632478
>>80632516
>>80632520
That Krystal model is so hot
>>
File: 00064-3582706908.png (1.88 MB, 1200x1200)
1.88 MB
1.88 MB PNG
>>80629320
Yo, /sdg/, whaddup?

Hey, I'm in Cyrodiil right now. I've been doing some dungeon delving and I just cleared out a bandit gang that was squatting in here. I opened one of the cells, and there's this old khajiit lady, chained up and naked. I dunno if she's a sex slave or some kinda freak. She only speaks in gibberish and sexual profanity, I think her mind is broken, she seems crazy.

What should I do with her?
>>
>>80632516
sauce pls?
>>
>>80632755
>She only speaks in gibberish and sexual profanity
for some reason my headcanon is that Kaita is mute.
>>
File: 1747028815785762.jpg (2.02 MB, 2048x2048)
2.02 MB
2.02 MB JPG
real sicko hours
>>80632755
fill them holes
>>
>>80632459
>>80632461
>>80632464
I said you could ask you're not entitled to my answer
>>
>>80632520
>>80632478
>>80632381
>blacked
I would be so much more into it if the fetish were more about praise and preference, rather than the "genocide X race" shit.
Would love to see this more with demons/corruption.

Not a fan of covering the entire body in random tattoos either but im not that picky.

We are missing femboys being treated like this though I should gen some. Who though? Ralsei? A character with white fur preferably so the tattoos stand out better
>>
>he really typed all that up for some nigger spam
>>
>>80632815
>I would be so much more into it if the fetish were more about praise and preference, rather than the "genocide X race" shit.
>Would love to see this more with demons/corruption.

I'm the same way, but for me it's about women being degraded from nice or classy girls into broodmares or whores, as well as regression, mindbreak and going native or going savage. I'm not at all into the whole racial aspect.
>>
>>80632755
Take her with you, she's flagged essential and she has a 300 second calm effect on all creatures(they rape her until they fall unconscious)
>>
>>80632815
don't reply to the shitskin
>>
>>80632815
>>80632855
>i would love this nigger race war fetish if it wasn't about nigger race war

1-800-come-on-now
>>
File: 1762040357168662.gif (959 KB, 320x320)
959 KB
959 KB GIF
>>80632423
>>
File: GmVTTGya0AAtPiX.jpg (139 KB, 1550x1920)
139 KB
139 KB JPG
>>80632815
I don't like the excessive tattoos either but a few is really hot. I think Ralsei and Lopunny are perfect contenders for /BLACKED/ femboys!
>>
File: 00066-1496387426.png (1.45 MB, 1200x896)
1.45 MB
1.45 MB PNG
>>80632798
By the nine divines, this bitch is already wet and willing! Damn, her slavers kept her well trained!

All she's saying is "FUCK PUSSY FUCK PUSSY FUCK PUSSY!!!" ... I guess she's consenting?
>>
>>80632516
good one anon~
>>
>>80632854
God forbid we do anything except repost porn and call eachother niggers.

>>80632855
We feel the same way then, unless with degradation you also include humilliation.
RPG elements, going from instaloss to a class change to whore... probably my favorite scenario in my mind. God I love corruption mechanics.

>>80632893
"blacked without race war is like an angel without wings"
Lmao.

>>80632903
I wish the shiny lopunny had white fur or something like that... perfect contender for best femboy canvas to brand
>>
Saving my gens and (You)s for a better thread. All of you participating in this one should kys.
>>
File: 144056_00001_1.mp4 (2.99 MB, 1424x800)
2.99 MB
2.99 MB MP4
>>80632360
>>
File: 00049-2461056513.png (3 MB, 1728x1344)
3 MB
3 MB PNG
>>
>>80632903
>getting private msgs of mal0 having sex with black men
I hate how hot this is
>>
>>80632988
ofc but I'm still gonna shitpost and get my 3/5ths (You)s from subs like >>80632986
>>
File: 1611414987320.png (165 KB, 712x745)
165 KB
165 KB PNG
>>80632575
I want to top her and make her blast buckets on my face
>>
>pedofaggots get called out
>start shitposting /SHITTED/
how am I not surprised
>>
>>80633004
>me on the left
>>
>>80633051
yup, I'm totally getting fucking raped now
>>
>>80632986
You really just gotta ignore the racewar shit, the Japanese have been drawing women falling for black/okinawan cock for decades but now suddenly it's a problem
>>
>>80633096
I blame /hmofa/ggots, they get insecure if the male doesn't have pearly white skin /SHITTED/ or not
>>
File: 00069-1914218886.png (1.23 MB, 1200x896)
1.23 MB
1.23 MB PNG
>>80632917
DAMN, this old woman has been broken in GOOD.
>>
File: 1765499176664644.png (1.08 MB, 2861x4547)
1.08 MB
1.08 MB PNG
>>80633096
>now suddenly it's a problem
Don't make me tap the sign
>>
>>80633156
Thankfully I'm not retarded and don't use twitter, so this doesn't affect me
>>
>>80633150
pinch her clit like a "got your nose" gesture
>>
>>80633163
>not retarded
>this doesn't effect me
you are the affect, mohindur
>>
>>80632815
>pretending
>>
File: 00070-2023306194.png (1.17 MB, 1200x896)
1.17 MB
1.17 MB PNG
>>80633150
>>
File: 00172.jpg (1.29 MB, 2048x2632)
1.29 MB
1.29 MB JPG
>>
>>80633096
Suddenly?
These bastards have been here for almost a decade now.
They started in /gif/ and now this tumor is all over here.
>>
>>80633096
NTR wasn't nearly as big 10 years ago, something changed and now every first worlder is getting more and more into cuckshit
>>
File: file.png (497 KB, 720x634)
497 KB
497 KB PNG
>>80633298
>wasn't nearly as big 10 years ago
>something changed
>>
>>80633323
how do we solve pic related
>>
>>80633336
https://en.wikipedia.org/wiki/Project_Pluto
>>
>>80633298
>NTR wasn't nearly as big 10 years ago
god you're a stupid shitskin, cuck shit has waned if anything
>>
>>80633298
I thought NTR being at the top of flsites most searched list was shitposting until I saw it myself
truly blackpilling I hate zoomers
>>
>>80633205
Anal and oral next, bet she goes ass to mouth like it's a treat
>>
File: ComfyUI_05120e_.png (2.29 MB, 1352x1352)
2.29 MB
2.29 MB PNG
>>
File: 00074-3952843242.png (1.18 MB, 1200x896)
1.18 MB
1.18 MB PNG
>>80633500
SD raceswapped me, I dunno.
>>
>>80633088
I’m sorry for your ass bleeding.
>>80633096
I never liked it in the first place, the only reason I now can tolerate it is thanks to certain artists making it about NOT racewar.
Thanks goonie_v I guess.
>>80633050
Damn bitch ok, no need to call me out.
>>
>>80633590
>you've contracted [khajiit polymorphy] from expert khajiit whore(lvl 40) (anal)
>>
File: 00076-4088979556.png (1.85 MB, 1200x1200)
1.85 MB
1.85 MB PNG
>>80633590
>>
>>80633590
>the darkening curse
>>
Imagine fetishizing not just getting your wife taken from you, but also the genocide of your race.
>>
File: 151401_00001_1.mp4 (2.97 MB, 1424x800)
2.97 MB
2.97 MB MP4
>>
File: goonslop_00922_.png (3.22 MB, 1632x2040)
3.22 MB
3.22 MB PNG
>>
>>80633590
Anal so good I start craving fried chicken
>>
>>80632903
>>80632964
Appreciate the monster posting
>>
>>80633692
>A glint of consciousness returns to her eyes while she awaits her well earned meal
>cum is her real addiction and she needs her fix, but deep down she knows her brain will go blank again as soon as the flavor enters her mouth
>she presses her tongue against it
>>
File: 00013-2151588037.png (3.01 MB, 1536x1536)
3.01 MB
3.01 MB PNG
>>
>>80633884
No. *Puts you in the anal punishment chamber*
>>
>>80633774
How good is SD at doing loops? Idk if people intentionally cut the video abruptly or is a limitation.
>>80633884
Now give him a dick that at least touches the floor.
>>
File: 1748822025704433.jpg (2.6 MB, 1568x2608)
2.6 MB
2.6 MB JPG
These body standards realistic enough for ya?
>>
>>80633336
pray to the ghost of douglas that his nuke plan happens someday
>>
>>80633884
>Kobold Wrongs
>>
File: 00077-2928371254.png (1.92 MB, 1200x1200)
1.92 MB
1.92 MB PNG
>>80633862
Yeah, I'm guessing this poor old lady was kidnapped, raped, beaten and tortured everyday until she broke. She must've been younger when it happened, she's probably been like this for decades. I wonder what her name was? Doubt there's a 20 year old bounty on a missing Khajiit woman.
>>
File: 04710-2521954980.png (1.61 MB, 1152x1536)
1.61 MB
1.61 MB PNG
>>
File: 00122-4147755255.jpg (352 KB, 1856x1856)
352 KB
352 KB JPG
>>80633884
fuck bolds!!!
>>
File: 00013-2151588037.png (3.56 MB, 1536x1536)
3.56 MB
3.56 MB PNG
>>80633884
part deux
>>
File: oh_no_oh_nonono.png (1.52 MB, 1024x1536)
1.52 MB
1.52 MB PNG
>>80632755
>>
>>80633934
Yes but now you're being
>performative
>>
>>80634116
Kobolds have a right to as much semen as they want
>>
>>80634126
Now lets see her do that yo-yo trick
>>
File: 04713-917492160.png (1.71 MB, 1152x1536)
1.71 MB
1.71 MB PNG
>>80634011
>>
File: 1746999457604727.jpg (274 KB, 1536x1536)
274 KB
274 KB JPG
>>80633057
>>
File: 1737464362710387.jpg (262 KB, 1051x1081)
262 KB
262 KB JPG
>>80632808
your lunch is served, saar
>>
File: yoyo.png (1.29 MB, 832x1216)
1.29 MB
1.29 MB PNG
>>80634177
She doesn't have much practice, but she has been able to do a "pinwheel", an "around the world", and a "rock the baby" yoyo tricks in the past.
>>
>>80631155
Is this some half baked stonetoss r34?
>>
>>80634264
I remember drinking some of this pink stuff when I was a kid.
>>
File: 155257_00001_1.mp4 (3.08 MB, 1424x800)
3.08 MB
3.08 MB MP4
>>80633928
>>
>>80634283
LOGS FOR THE LOG LORD TURDS FOR THE TURD THRONE
>>
File: 1738632147820476.jpg (154 KB, 850x1110)
154 KB
154 KB JPG
GOSH!
>>
>>80634391
*OM NOM NOM NOM OM NOM*
>>
File: 1757622423794926.jpg (144 KB, 850x1110)
144 KB
144 KB JPG
YOUR CHOCOLATE SOFT SERVE SAAR
>>
>>80634488
Double dubs of yummy in my tummy
>>
>>80633884
catbox for rawgen?
>>
File: 1755072286418459.jpg (1.47 MB, 1472x1728)
1.47 MB
1.47 MB JPG
y'all like glazed donuts?
>>
File: 04717-3209610460.png (2.06 MB, 1152x1536)
2.06 MB
2.06 MB PNG
>>80634185
>>
Finally some decent effort gens.
>>
>>80633559
cute, would love to see more of this goat
>>
>>80633222
More of this moo, please! Such a kissable pink moo snoot on her
>>80633884
Kobold has the right to be filled with my spooge and given proper love and affection and have their cute lizzer toes worshipped
>>
File: 04718-2595183573.png (2.01 MB, 1152x1536)
2.01 MB
2.01 MB PNG
>>80634518
>>
I'm doing backflips over this thread as we speak
>>
>>80634515
https://files.catbox.moe/1u4ard.png
missing nipple, oh well
>>
>>80633222
>>80633559
Catbox for these, please? Cute gens!
>>
File: pls help.png (117 KB, 1029x676)
117 KB
117 KB PNG
how do i load
https://civitai.com/models/1981666/cheek-fuck-insertion-i2v-wan22
into wan 2.2
the thing already has a high and low lora attached to the high and low noise models
>>
>>80634719
cheers fella
>>
>>80634756
copy paste the node, connect them, done
>>
>>80634756
Just change the lora I have a shittier rig no doubt but you don't need the 4 step lora I also use Wan remix as it's made for porn
>>
File: 1.png (3.02 MB, 1736x2240)
3.02 MB
3.02 MB PNG
>>80632903
Yeah this works
>>
>>80633057
alright spindly cool it
>>
Christ, I come back to over a hundred posts and it's all shitted, what pissed off the cucks this time?
>>
>>80634908
>pissed off
Just normal jeet behavior.
>>
>>80634678
Would plap this bun
>>
File: 00035-131293268.png (3.77 MB, 2048x1920)
3.77 MB
3.77 MB PNG
>>
>>80634921
I can believe that.
>>
>>80634908
it's the weekend. Always like this
>>
File: 04721-3402630511.png (2.15 MB, 1152x1536)
2.15 MB
2.15 MB PNG
>>80634964
Specially Saturdays. Slow as hell and usually shit.
>>
>>80634908
thats how you know jindahar is online
>>
>>80634992
First the shit happens then the slow as all the genners retreat to discord.
Not that I blame them, I'd respect them even less if they willingly stayed in this shitskin thread.
>>
>>80634678
Can we see Judy spreading her pussy in this position?
>>
File: 00011-552617828.png (1.89 MB, 1536x1536)
1.89 MB
1.89 MB PNG
>>80634961
Always good to see young Carmelita.
>>
Judyfag? Is that you? The krystards are dying, but whose autism will be the strongest...
>>
File: 1.png (1.71 MB, 1328x1328)
1.71 MB
1.71 MB PNG
>>
File: 1766315365391693.png (2.69 MB, 1568x2048)
2.69 MB
2.69 MB PNG
>>80635250
>>
File: 1740616459202557.png (1.57 MB, 1024x1536)
1.57 MB
1.57 MB PNG
>>
File: 1759130293077844.png (137 KB, 850x400)
137 KB
137 KB PNG
>>
just a little reminder that ban evading is also against the rules
>>
>>80635250
You got me to check the Krystal thread.
>60% reposts of megamanXKrystal
I wish I didn't but better them than us.
>>
That sounds good, ban evaders should get banned for reals, so is there anyone ban evading itt with us?
>>
File: 04725-85902442.png (1.91 MB, 1152x1536)
1.91 MB
1.91 MB PNG
>>80634992
>>80635183
>>
File: 00183-1390887002.jpg (500 KB, 1568x2016)
500 KB
500 KB JPG
nice port
>>
>>80635498
Sex the rabbithole
>>
>>80633559
kind of has femboy energy
>>
>>80635436
Not ban evading if it's a mod.
>>
File: 479847.png (3.55 MB, 1440x2560)
3.55 MB
3.55 MB PNG
>>80634359
>>80633774
Appreciate you doing vids of my gens anon
>>
>>80635502
too fleshy
show me real robutt
>>
>>80634992
I'm watching the game right now but once it's over I'll gen some gato sexo and save the thread. Or maybe I'll just play some palworld. Or gen palworld, idk

Nice bun.
>>
>>80635498
Nice thanks!
>>
File: 16.png (3.05 MB, 2048x1638)
3.05 MB
3.05 MB PNG
I'm gonna do something funky.

I'm gonna trow a bunch of pic to an LLM and ask it to tag them, then I'm gonna go an train a style lora with the resulting dataset

>>80634516
Too much BlenderGuru
>>
File: IMG_9773.jpg (478 KB, 3600x3600)
478 KB
478 KB JPG
>>80629320
(repost because i could still use the help)

Do you guys take request for generations? I’m super rusty and probably way out of my depth right low to gen anything myself, so I could use a hand and a catbox of something specific for a chat bot.

a cobra woman (no legs, draconopode) with absolutely gargantuan, leaky breasts and a very feminine face, fangless if you can do that. And thicker than a bowl of oatmeal, her scale colors are blue and purple (with a smidge of green, pattern it however you like/can) with a white underbelly and amber-orange eyes.

Again, I know I’m kind of just asking the breeze hoping somebody is willing. But I’d really appreciate it, as I can’t generate any images right now. I’m making a chatbot based off of a character from /collared/ since the creator is under the weather, and I wanted to do something nice
>>
>>80635611
box for those beans?
>>
>>80635649
>Or gen palworld
you should do that
>>
File: 11.png (3.23 MB, 1638x2048)
3.23 MB
3.23 MB PNG
>>80635767
Not him, but here. You can have some Kat
>>
>>80635702
Sex with TWO Absol...
>>
File: spoon time.jpg (3.07 MB, 1752x2560)
3.07 MB
3.07 MB JPG
>>
File: 00016-2650028095.png (2.21 MB, 1536x1536)
2.21 MB
2.21 MB PNG
>>
File: 91430-493092630.png (1.17 MB, 1024x1280)
1.17 MB
1.17 MB PNG
Monke!
>>
File: 115167737.jpg (142 KB, 1216x832)
142 KB
142 KB JPG
>>
>>80635806
good big booba kat
>>
>>80635806
Nta but thank you. I've desperately wanted more Katress but palworld art has fallen off a cliff.
>>80635991
Gyarook
>>
>>80635806
Very beautiful katt
>>
not a single good gen itt
>>
except mine
>>
File: 9.png (2.78 MB, 1560x2048)
2.78 MB
2.78 MB PNG
>>80636023
>>80636029
>>80636034
Cheers! I can do wixen too
>>
File: 00182-2849864618.jpg (428 KB, 1568x2016)
428 KB
428 KB JPG
bug
>>
>>80636062
Ooh nice! I like Wixen too! They're faves. I think Nitemary is a sleeper. Flopped is cute too when on model. There's also not any jab Jeteagon ladies either.
>>
>>80634881
>>80635286
Cutie
>>
>>80636062
>thick thighs and fluffy tail
very based
>>
File: 2.png (1.35 MB, 1024x1024)
1.35 MB
1.35 MB PNG
>>80633928
Fine, I will do it myself!
>>
File: 23.png (3.25 MB, 1560x2048)
3.25 MB
3.25 MB PNG
>>80636152
>Nitemary
Very little indeed, I need to check if there are loras available.
>>80636170
I do like me some curves, even fluffy ones
>>
File: 116873494.jpg (143 KB, 832x1216)
143 KB
143 KB JPG
>>
>>80630519
DEI shit.
>>
>>80636282
i love dei boutta gen me some blaq women with big butts no what im sayin?
>>
File: Zhao Happy Headpat.jpg (1.04 MB, 2048x2688)
1.04 MB
1.04 MB JPG
>>
>>80636256
Hmmm... yeah.
Would.
>>
>>80634908
Feels rough to have a BBC fetish and get called a troll when posting what you like
>>
>>80636317
I SEEN your gen in that /v/ thread. Kino.
>>
>>80636298
Fuck you
You get black woman that look like man
>>
>>80636152
Howabout Sybilex
>>
>>80636408
Liar.
>>
>>80636424
Too late I'm already genning a thick black woman that looks distinctively female and she is very cute
>>
File: 180008_00001_1.mp4 (2.96 MB, 768x1120)
2.96 MB
2.96 MB MP4
>>80636256
>>
File: 00010-3564150172.png (1.01 MB, 1280x1280)
1.01 MB
1.01 MB PNG
>>80635715
I'm giving it a few tries.

>>80636135
pretty cool, is this robotjoe?

>>80636317
cute
>>
File: 04885-3291981441.png (2.85 MB, 1792x2176)
2.85 MB
2.85 MB PNG
>>80635931
cute hank
>>80636135
byug
>>
>>80636570
freckled nerd mammaries...
>>
File: 00017-1332845993.png (1.44 MB, 1280x1280)
1.44 MB
1.44 MB PNG
>>80636527
Maybe this is too skinny for what you requested but I'm starting to dig it.
>>
>>80635286
the stray pube is a nice touch
>>
File: 00000-2594661604.png (2.82 MB, 1562x1328)
2.82 MB
2.82 MB PNG
>>80636570
good thing she's taking a shower her 72 hour deodorant is gonna expire in 16 seconds
>>
File: 1754532848620012.png (2.3 MB, 1920x1920)
2.3 MB
2.3 MB PNG
>>
File: 1764618263110883.png (3.23 MB, 1500x1315)
3.23 MB
3.23 MB PNG
>>
File: 00184-191183351.png (3.11 MB, 1792x2304)
3.11 MB
3.11 MB PNG
>>80636527
yeah and shycryptid

>>80636570
aphid…
>>
File: 1764364882135319.png (1.3 MB, 1344x1728)
1.3 MB
1.3 MB PNG
>>80636135
hello bug
I am B.A.R.K.
>>
Hey y'all, been a minute since I posted here,

What models are currently being used a lot? Anything new and exciting?

Also, a question, I wanted to generate more images of a character that fell by the wayside many years ago. How hard would it be to get SD to recreate this guy?

Sorry if I should take this to the other general too.
>>
>>80637015
if you have more images of him you can train a LORA for him. guides for it are in OP.
>>
>>80631126
OOOOOHHHH SEXOOOO
>>
File: 04728-1416126454.png (1.82 MB, 1152x1536)
1.82 MB
1.82 MB PNG
>>80635498
Because I did it quick, didn't realize one of her arms actually is down the pillow.
>>
>>80632575
i would cum
>>
>>80637015
See the OP.
tl;dr:
-SD 1.5 is extinct
-Chroma ended up being a dud
-Pony v7 ended up being a dud
-everyone moved onto NoobXL merges
-NoobXL is Illustrious with an e6 dataset so Illustrious LoRA's are interchangeable with NoobXL based models
-the two that are most popular are 3WolfMond and Manticore
-Noob models prompt differently than Pony so look up NoobXL's HuggingFace readmes
-Noob models also don't need LoRA's 99% of the time as they have enough data in the dataset (artists, characters, concepts and so on)
-to train a LoRA you need enough data and you could do it yourself and there are guides in the OP
>>
>>80636184
oooff perfect cocksleeve boywife
>>
>>80631126
phew thank goodness those censor bars are there, I can't tell what it's hiding
>>
File: ComfyUI_53485_.png (1.15 MB, 1024x1024)
1.15 MB
1.15 MB PNG
>>80637015
how long have you been gone?
at the moment everyone is pretty fixed on illustrious/noob models. Though a few people are playing around with Z Image Turbo. It's kind of trying to be a local alternative to Grok/GPT/Nano Banana. So more emphasis on realism and "wow detail!" but it looks weird when you use it to do furry characters.
>>
File: 00016-4565456.png (2.37 MB, 1792x1792)
2.37 MB
2.37 MB PNG
>>
>>80637295
>Though a few people are playing around with Z Image Turbo. It's kind of trying to be a local alternative to Grok/GPT/Nano Banana. So more emphasis on realism and "wow detail!" but it looks weird when you use it to do furry characters.
To add to that, ZIT is still a cut down model so it's lacking, mainly in seed variation, but it's very possible that once the full model releases it'll not only be more creative, but also it'll fare with furry characters well as Z-Image people asked the Noob people for training data. So there's hope that the Chinese will finally free us from this endless drivel of SDXL derivatives and usher in a new era of furry slop.
>>
>>80637295
About half a year! Not super long, just wasn't sure if something more impressive came out.

>>80637223
>>80637076
I don't know if I have enough for a Lora... But I'll try!
>>
>>80636237
Probably no LORA Im guessing
>>80636446
Not really a fan. They're just HQ Cloth farm bots. Breeding bridges at best
>>
>>80637359
>impressive
yeah, mostly the big money's on video generation now so that's where a lot of devtime is going. as mentioned by the others, the chinese are mostly pushing image gen forward now.
>>80637318
love orca
>>
>>80636527
>>80636619
sepiruth style looks good
>>
>>80637318
ummff muscular, i like it
>>
File: 04733-2086577036.png (1.89 MB, 1536x1152)
1.89 MB
1.89 MB PNG
>>80637139
>>
>>80637223
nta, but what are people using to make these little animations? The last time I dabbled with genning, animations looked like abstract dreams.
Is it just WAN from the faq or what?
>>
>>80637484
kek
>>
>>80637318
cute
>>
File: 00004-4565456.png (2.27 MB, 1792x1792)
2.27 MB
2.27 MB PNG
>>80637431
https://civitai.com/models/2317353
Go nuts
>>
Next
>>80637665
>>80637665
>>80637665
>>
File: 4.png (1.66 MB, 1408x1088)
1.66 MB
1.66 MB PNG
>>80635715
My attempt
>>
File: 00012-24631.png (3.12 MB, 1792x1792)
3.12 MB
3.12 MB PNG
>>80637671
don't know who this fella is but he's cute and you got good taste



[Advertise on 4chan]

Delete Post: [File Only] Style:
[Disable Mobile View / Use Desktop Site]

[Enable Mobile View / Use Mobile Site]

All trademarks and copyrights on this page are owned by their respective parties. Images uploaded are the responsibility of the Poster. Comments are owned by the Poster.