[a / b / c / d / e / f / g / gif / h / hr / k / m / o / p / r / s / t / u / v / vg / vm / vmg / vr / vrpg / vst / w / wg] [i / ic] [r9k / s4s / vip] [cm / hm / lgbt / y] [3 / aco / adv / an / bant / biz / cgl / ck / co / diy / fa / fit / gd / hc / his / int / jp / lit / mlp / mu / n / news / out / po / pol / pw / qst / sci / soc / sp / tg / toy / trv / tv / vp / vt / wsg / wsr / x / xs] [Settings] [Search] [Mobile] [Home]
Board
Settings Mobile Home
/trash/ - Off-Topic
The stories and information posted here are artistic works of fiction and falsehood.
Only a fool would take anything posted here as fact.

Name
Options
Comment
Verification
4chan Pass users can bypass this verification. [Learn More] [Login]
File
  • Please read the Rules and FAQ before posting.

08/21/20New boards added: /vrpg/, /vmg/, /vst/ and /vm/
05/04/17New trial board added: /bant/ - International/Random
10/04/16New board for 4chan Pass users: /vip/ - Very Important Posts
[Hide] [Show All]


[Advertise on 4chan]


File: 1769516518986234.mp4 (2.91 MB, 976x1392)
2.91 MB
2.91 MB MP4
Panty Paladin Edition

Previous: https://desuarchive.org/trash/thread/80826571

LOCAL INSTALL
>Getting Started Guide and FAQ
https://rentry.org/sdgguide
https://rentry.org/sdgfaq
>reForge UI
https://github.com/Panchovix/stable-diffusion-webui-reForge
>ComfyUI
https://github.com/comfyanonymous/ComfyUI
>AMD specific guides
https://github.com/CS1o/Stable-Diffusion-Info/wiki/Webui-Installation-Guides

POPULAR MODELS
3WolfMondAI/StableMondAI: https://huggingface.co/Xeno443
Sneeds / Manticore: https://civitai.com/user/Anomalous_Anonymous
Nova: https://civitai.com/user/Crody
Chroma (Flux): https://huggingface.co/lodestones/Chroma
ZIT: https://huggingface.co/Tongyi-MAI/Z-Image-Turbo
More models & comparison:
https://rentry.org/truegrid-models

GUIDES
>Prompt and Inpaint guide Collection
https://rentry.org/fluffscaler-noob
https://rentry.org/fluffscaler-inpaint
https://rentry.org/fluffscaler-duos
ZIT: https://gist.github.com/illuminatianon/c42f8e57f1e3ebf037dd58043da9de32
>ComfyUI guides
https://rentry.org/comfyui4a1111
https://rentry.org/comfyui_guide_1girl
>Lora training guides
https://civitai.com/articles/3522
https://rentry.org/fluffscaler-lora


RESOURCES
>Artist style galleries
https://rentry.org/3wolfmondai-doomp
https://rentry.org/stablemondai-doomp
https://rentry.org/doomp
>Grids and other things
https://rentry.org/truegrid
https://rentry.org/sdgguide#lora-collects
>Models & Loras repository, online generation
https://civitai.com/
https://tensor.art/
https://novelai.net/

EXTRAS
>AI booru
https://e6ai.net/
>Discord
SD: discord.gg/StableDiffusion
Furry: discord.gg/FurryDiffusion

PROMPT SHARING
4chan wipes embedded prompt metadata from PNG uploads.
Get the browser extension to easily share and retrieve prompts!
https://rentry.org/sdgfaq#what-is-a-catbox
Post a catbox example of a best-effort attempt if you need help with something
>>
File: 00015-3808729253.png (2.57 MB, 1568x2016)
2.57 MB
2.57 MB PNG
Army surplus wife
>>
>page 8
lmao this nigga real desperate to keep avatarfag nonsense in the OP huh
>>
>>80838681
She better have a working baby maker
>>
File: 00008-1161360403.jpg (1.12 MB, 2560x2560)
1.12 MB
1.12 MB JPG
>>
>>
>>80838717

I surrender to my new zebra overlord.
>>
>>80838746
>>
File: 00156.png (3.41 MB, 1792x1792)
3.41 MB
3.41 MB PNG
humie posting
>>
File: 00033-434320169.png (3.48 MB, 1792x1792)
3.48 MB
3.48 MB PNG
>>80838708
Sorry big dog but those do not come standard. On the bright side, the pro DIY kits you can buy are WAY better than anything the military would have installed in her.
>>
File: 00022-1457460734.png (2.85 MB, 1440x1728)
2.85 MB
2.85 MB PNG
>What a scorcher.

>>80839002
Needs some cumdrip between her legs.
>>
>>80839053
I hate this stuck-up bitch like you wouldn't believe. Have Warwick fuck her up
>>
>>80839073
Do you gen humans? If so, can you do a Samus Aran version (img2img)? Or Coco Bandicoot if humans aren't your thing.
>>
>>80839179
>Samus Aran
She's an alien bird tho
>>
>>80839060
>The upgrade is a Water Wiggler from Walmart
>Somehow this is still better than stock
>>
File: ComfyUI-Scale_00446_.jpg (246 KB, 1344x1728)
246 KB
246 KB JPG
this bitch wasting all the sake
>>
Gryphons?
>>
>>80839222
>bird
Nah, in that case I'd rather have Coco.
>>
>>80839073
big wet boobies...
>>
>>80839253
catbox? pretty please.
>>
File: catbox_mnnz7x.png (2.47 MB, 1344x1728)
2.47 MB
2.47 MB PNG
>>80839495
>>
>>80839510
thank you
>>
>>80838639
doberwoman sex
>>
>>80839222
she's human with alien dna.
>>
File: caught.png (1.83 MB, 1024x1024)
1.83 MB
1.83 MB PNG
>>
File: 00049-3724211366.png (2.91 MB, 1440x1728)
2.91 MB
2.91 MB PNG
>>80839179
It's not img2img but it'll have to do.
>>
>POYO!
>>
>>80839871
Okay thats adorable
>>
>>80839073
>What a scorcher.
Aussie posting
>>80839756
Built for Big Alien Cock

>>80839697
Eating her way out of the net
>>
I wonder who's wearing that Averi costume. Oh...

>>80839871
What powers does Kirby get from her?
>>
voracious creature
>>
File: 1748712015641125.jpg (942 KB, 2560x1984)
942 KB
942 KB JPG
im uninspired lmfao
>>
>>80839871
>>80840016
Jamal's woman
>>
>>80840036
Hell yea, Asriel deserves to unload a bit after being a flower for so long.
>>
>>80840036
Moments before Asriel shrivels up like a raisin. Based crackship

>>80840031
>voracious creature
Cute doggy
>>
>you are what you eat
>>
>>
>>80840036
I love that level of sloppy/messy
>>
>>80840036
Martlet version pls?
>>
File: catbox_ubzyjl.png (2.47 MB, 1440x1632)
2.47 MB
2.47 MB PNG
>>
can you gen carmelita fox
>>
I'm a simple anon. Requesting Gardevoir getting a tube inserted into her butthole and her belly inflated.
>>
>>80839756
The wet top makes it better. Thx!
>>
File: appropriated_decoration.png (1.41 MB, 832x1216)
1.41 MB
1.41 MB PNG
>>80839952
From trap to accessory
>>
File: 00472-640222315.png (2.4 MB, 1448x1976)
2.4 MB
2.4 MB PNG
are we humanposting?
>>
>>80839053
gen her getting her throat fucked
>>
>>80840603
be my guest, I won't stop you
>>
>>80840603
>are we humanposting?
We could be. Post more of her.
>>
>>80838639
Doberman sluts with panties on their tits is hot as fuck please post moar
>>
>>80840603
cute clit
>>
>>80840375
lol she didn't even take the dose yet and is soaking from the thought alone
>>
meow
>>
>>80840449
lol
>>
File: cute.png (1.45 MB, 1328x1328)
1.45 MB
1.45 MB PNG
>>
>>80840603
I'm down with more nerdy girls.
>>
File: 00013-2342635569.png (2.92 MB, 1448x1976)
2.92 MB
2.92 MB PNG
>>80840659
>>80840844
>>
>>
>>80840934
I want to run my hands over that smooth flat nerd tummy

>>80840941
>feral pov
That's a new one
>>
>>80839697
The perfect weapon!
>>
> Another Lora is coming out of the oven!

Freckles Style Lora

https://mega.nz/file/gJ1VGTKA#-ROfF45PW3eG72ox1UhW8UMMo25BGe4Q_3HaFqFNg4o

https://civitai.com/models/2341579?modelVersionId=2633840
>>
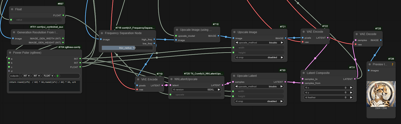
File: thefollyofman.png (243 KB, 1671x520)
243 KB
243 KB PNG
>>80835931
>A while back I messed around with separating out the high frequency and doing a pixel upscale on that, then adding the result back to an upscaled latent.
Hope you're still around. Would you happen to have a workflow with this embedded within it? The results you managed to get out of it intrigue me, but doing a sort of pixel split to latent combine is beyond me as I honestly have no idea what I am doing.
>>
File: 00088-1750077814.png (3.16 MB, 1448x1976)
3.16 MB
3.16 MB PNG
>>
File: ComfyUI_00350.png (1.79 MB, 1152x1728)
1.79 MB
1.79 MB PNG
>>80841012

The characters are in Lora's info on Civitai, now the 4chan bot thinks the catbox link is spam.
>>
>>80840968
Feral pov is the best
>>
File: ComfyUI_00341.png (1.53 MB, 1536x1536)
1.53 MB
1.53 MB PNG
>>80841012
>>
>>
File: 00051-1537502964.png (2.1 MB, 1728x1248)
2.1 MB
2.1 MB PNG
>>
File: ComfyUI-Scale_00449_.png (2.52 MB, 1440x1632)
2.52 MB
2.52 MB PNG
>>80840724
When that shit hits tho
>>
File: 00138-1752231567.png (2.61 MB, 1448x1976)
2.61 MB
2.61 MB PNG
>>80840603
>when you meet her "evil" older sister (she's a big larper)
>>
>>80841365
nice freckles!
>>
File: 00012-215538482.png (1.92 MB, 2176x1632)
1.92 MB
1.92 MB PNG
>>80838681
>US army synthwife vs JSDF synthwife.
>>
File: ComfyUI_05199e_.png (2.63 MB, 1521x1183)
2.63 MB
2.63 MB PNG
>>
File: 00061-502553369.png (1.49 MB, 1344x1728)
1.49 MB
1.49 MB PNG
>Cats get weird when it's time for grooming.
(Also armpit sex is another stupidly difficult thing to prompt for...)

Anyway, z-image base is out and apparently can do furry stuff... so in a month or so maybe we'll have an useable furry finetune.

>>80838639
Woah, pretty good result!

>>80841250
Now that's some good human content

>>80841518
(Almost looks like Remiare)
>>
>>80841721
very cute
made for cock worship with earscritches



[Advertise on 4chan]

Delete Post: [File Only] Style:
[Disable Mobile View / Use Desktop Site]

[Enable Mobile View / Use Mobile Site]

All trademarks and copyrights on this page are owned by their respective parties. Images uploaded are the responsibility of the Poster. Comments are owned by the Poster.