[a / b / c / d / e / f / g / gif / h / hr / k / m / o / p / r / s / t / u / v / vg / vm / vmg / vr / vrpg / vst / w / wg] [i / ic] [r9k / s4s / vip] [cm / hm / lgbt / y] [3 / aco / adv / an / bant / biz / cgl / ck / co / diy / fa / fit / gd / hc / his / int / jp / lit / mlp / mu / n / news / out / po / pol / pw / qst / sci / soc / sp / tg / toy / trv / tv / vp / vt / wsg / wsr / x / xs] [Settings] [Search] [Mobile] [Home]
Board
Settings Mobile Home
/vp/ - Pokémon

Name
Spoiler?[]
Options
Comment
Verification
4chan Pass users can bypass this verification. [Learn More] [Login]
File[]
  • Please read the Rules and FAQ before posting.

08/21/20New boards added: /vrpg/, /vmg/, /vst/ and /vm/
05/04/17New trial board added: /bant/ - International/Random
10/04/16New board for 4chan Pass users: /vip/ - Very Important Posts
[Hide] [Show All]


[Advertise on 4chan]


You Did It!!! Edition

>WHICH EMULATOR?
Ryubing 1.3.3: https://git.ryujinx.app/ryubing/ryujinx/-/releases
Ryubing Canary: https://git.ryujinx.app/ryubing/canary/-/releases
Eden v0.0.3-rc2 (later versions will have unplayable visual bugs)

>FIRMWARE & KEYS?
prodkeys dot net
Firmware 20.5.0, Keys 20.3.0

>I CAN'T GET PAST FLETCHLING!
Several possible workarounds: set DRAM to 8 GB, spam A in cutscene, set from Vulkan to OpenGL, or use Eden until past cutscene then transfer save
>I CAN'T OPEN GAME ON RYUBING?
Remove update
>KEEP CRASHING OVER & OVER AT SOME POINT?
Try flushing shader cache
>WEIRD GRID PATTERN?
>>58455423

>CHEATZ
https://gbatemp.net/threads/pokemon-legends-z-a-cheat-database.675579/
Warning: BACKUP SAVES BEFORE USING; if there is an off switch for a cheat use it before saving & quitting.

>Previous Thread
>>58439487
>>
Can someone on ryubing try joining my battle room ?? Code 4210
>>
Any way to get trade evos yet?
>>
>>58473223
Kinda related: is the pkhex updated yet?
GameFuck decided to gut the bottle caps by making it extremely rare for no reason
Fuck this, I want to clone that shit to oblivion
>>
>>58473285
Nope
>>
Which emulator runs the smoothest for Z-A?
>>
>>58473296
it's still Ryubing
>>
>>58473296
Ryubing
>>
is the resolution option not working on eden? game looks pixelated as fuck even on 3x.
>>
>>58473223
About the gift ralts, It can be shiny?
>>
>>58473661
Was really shit for me too. Was fine when I switched to Ryubing.
>>
So I have a question here. Basically my game slows down, like as in slomo, when there is a lot of NPCs on the screen.

I'm curious if this is an emulator thing, a hardware thing, or the .nsp thing. I don't use emulators much but I'm able to play other pokemon games, including arceus at 30fps with some light stuttering here and there. But I've never had a game slow down.

I have a feeling it might be some kinda codded thing in the game itself, as this slow down also happens in Eden emu. I am currently using Ryujinx.
>>
>>58473686
i used to open and close it when it gets too slow. that doesn't happen at all now that I'm almost finished with the game.
perhaps Ryubing is still compiling shaders on your end for people you haven't seen and the areas you've yet to visit.
>>
>>58473780
Here is hoping. Its not that big of a deal, its just weird.
>>
dont forget to go in settings and go to cpu and set memory manager mode to Host (fast)
>>
Any way to skip the infinity ticket grind yet? Some cheat or something? I can't deal with this shit, 15 times???
>>
Has anybody figured out a way to deal with the pop-ins on Linux? ReShade doesn't have a Linux version that doesn't run through proton and launching Ryujinx Canary through steam with proton causes more problems than solutions.

Anybody got any advice?
>>
Any new 60fps patch that fixes the broken attacks?
>>
what's causing these lines? only happens sometimes.
>>
>>58475083
something to do with the lighting of some areas, the easy fix is switching to OpenGL
>>
>>58475091
I'm on opengl
>>
I'm only just trying to install today.
I got the day one patch and the DLC, but I can't find the game itself. Found a link for PLZA_Sounds in the Emboar thread, but I don't know what to do with that, or if it's even the game. Can someone help me out or post the link?
Asking for a friend btw
>>
>>58473281
There likely won't ever be a way. LGPE similarly broke ldn_mitm and I don't believe a fix ever came
>>
>tell ryubing to remember my winndow size and placement
>it doesn't
Is this option just broken?
>>
There's a HD texture pack. https://gbatemp.net/threads/pokemon-legends_-z-a_1vierock-hd.676371/

Haven't tried it yet.
>>
can you really trade with yourself now????
>>
I NEED THE NSP!
>>
>>58475526
On canary yes >>58474363
>>
>>58475732
Should I click on nearby players or far away players? I tried this with nearby players but it just keeps searching even though I have the same link code.
>>
>>58475278
It got removed and replies seemed jeet tier without any actual pics.
Don't.
>>
>>58473281
>>58475152
so, no trade in general?
>>
>>58475774
Only works with nearby
>>
>>58475948
didn't work for me, sad
>>
Both Ryubing and Canary might once first time detect & load Z-A. But somehow after playing/updating once, both emulators cant detect the Z-A .nsp file, and cant load it ,saying it cant detect file.
Any reason why, and how to fix it? Using a new Ryubing or canary folder doesnt work either.
I can play on Eden, but the constant visual bugs are annoying.
>>
>>58475732
this worked, neat. Now I have all the trade evos
>>
>>58475093
restart the emu
>>
Any Alpha/All Alpha encounter cheat? I wanna try some funny stuff in the game if possible.
>>
>>58475732

Do I just trade with myself? I doubt there's a lot of people "online" with the latest canary
>>
>>58473281
You would think there'd be a mod or something. Like, there has to be a table that says what levels and how a pokemon evolves.
>>
Does Ryubing Canary (which currently allows some online features) work on Android ?
>>
Is there anything to do about the stuttering when your/opponent pokemon attack
>>
It's all fake and gay. I can get neither one to work still
>>
Is possible get the mystery gift on canary or other emulator?
>>
>>58478070
You can. There's other people though. I put 123 in the code and got some random guy trading a bellsprout.
>>
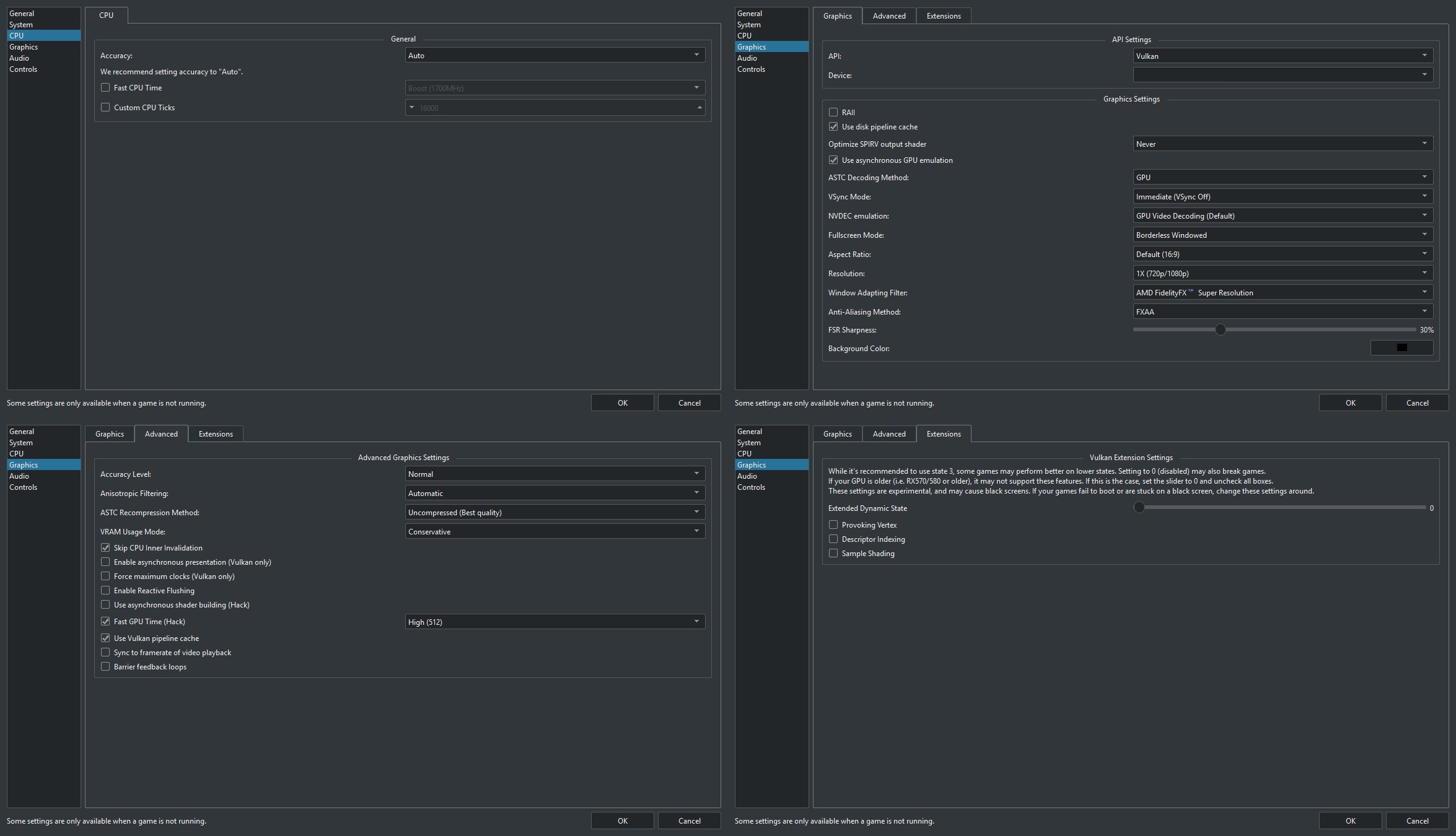
File: 1756319795180415.jpg (277 KB, 2350x1350)
277 KB
277 KB JPG
>>58478440
Skill issue brother.
Picrel is my config for Eden v0.0.3-rc2 and it just works.
Firmware and keys 20.1.5 btw.
>>
>>58475774
It worked for me exactly once, I got exactly one trade done, and then I (judging from the console text) apparently keep getting connection declined errors or something. Reset settings and tried everything again, but nothing. Maybe I just got really lucky, I don't know.
>>
Are emulatorchads and buyfags frends?
>>
anyone got a gofile for the xci of the official release?
>>
>>58473281
It's possible to trade with yourself on Canary builds, did it myself a lot
>>
>>58481140
I suppose
>>
>>58481854
Could you let me know exactly how? Every time I open two Canary builds, the new one asks me to create a new save, then crashes after leaving the train.
>>
>>58481878
Nevermind, I figured it out but I continue to get errors from Ryujinx after the first trade was fine. I give up. Just gonna finish up the postgame and call it that.
>>
File: 1760365767636108.png (12 KB, 1025x105)
12 KB
12 KB PNG
>>58481958
>>58481958
Enable these
And make sure to click yes to the firewall popup that pops up when you open Ryujinx sometimes
Also make sure you're trading on two different profiles (You can use the same save though)
>>
>>58473223
>pic rel
SEX PUSSY FUCK BLAST?!
>>
Managed to evolve my Alpha Inkay on Eden. Fuck yeah. PS5 controller gyroscope for the win.
>>
Getting two instances of Ryujinx working at the same time was a fucking nightmare. Anytime I tried to create a new profile the program didn't create a save directory for the new profile and it kept crashing emulator when I tried to boot on the secondary profile. It just randomly worked on time, I honestly don't understand why.
>>
>>58482745
I was able to trade with myself using two separate profiles with RyuLDN. I had to map the controls on the second instance to keyboard, and I used a controller on the first instance. The vs battle mode worked after an extremely long connecting/loading screen.
>>
PKHex yet?
>>
>>58478345
I'm pretty sure the nintendo DNS is blocked is in the emulator. If you do manage to unlock it, you'll likely get a 403 error almost immediately.
>>
File: 1758939108585008.jpg (522 KB, 1920x1080)
522 KB
522 KB JPG
>>58481040
I managed to make it work somehow, I did exactly the same thing I did before but this time it worked
>>
>>58479620
I finally sorted it.
Every file I had just wasn't being recognised by any emulator. Had to try the torrent again then convert it to a nsp file.
>>
File: Iz9cBCDivc2O.jpg (33 KB, 373x521)
33 KB
33 KB JPG
How do I make this work on a Mac? And no, I don't want to run WINE or another windows emulator. I want to install it and run it on Mac.
>>
>>58484648
Ryubing is just on Mac
>>
>>58484681
Incorrect. I have searched and it is not there.
>>
>>58484698
ryubing canary has a mac build just go with that
>>
File: ryubing emulator error.jpg (529 KB, 1315x381)
529 KB
529 KB JPG
>>58476193
This is the error I get, for visual reference.
>>
File: 1740345233180002.jpg (13 KB, 335x220)
13 KB
13 KB JPG
i still don't know where to get the game bros
>>
Ryubing still aint it
experiencing constant crashing even w/ recommended settings
>>
>>58485756
nxbrew
>>58485990
use eden if you don't mind visual glitches
>>
File: ldnryu.png (49 KB, 736x339)
49 KB
49 KB PNG
>>58482892
What the hell. Same for me. Absolutely no idea what's different, so I went ahead and just did all the trades instead of risking it.
>>
I've been playing Pokemon X on my tablet before ZA's release to refresh my memory of things.
It runs very well and plays fine (especially since I'm using a bluetooth controller instead of onscreen buttons), although for some reason Pokemon randomly get a blue filter.

On a different note attempts to run citron have not gone as well so I'm gonna try Eden.
>>
It must be terrible being poor.
>>
>>58487882
Either you're a rich idiot who got daddy or mommy looking out for him, you're some underage fuckwit who's looking for internet brownie points, or you're an absolute idiot.
>>
Or I'm not poor. Stay mad.
>>
>>58488123
I'm not mad. You're just dumb.
>>
File: gokublack-dbs.gif (206 KB, 220x222)
206 KB
206 KB GIF
>>58473223
The game plays fine for a while on Ryubing. Now, all of a sudden, for no reason at all, the game randomly crashes out of nowhere.

I remember the days when emulators for the most part just worked.
>>
>>58488223
From what I've experienced every other emulator works fine. It's the Switch ones that are wonky.
>>
Tried it on a Moto G200 (Snapdragon 888+), hovered around 20-30fps
>>
anyone has a cheat to provide me max Luxury and Moon Balls? I dont want max everything, just enough of these two balls alone for a fresh save
>>
>>58488344
Cemu didn't in an early state. I'm not sure I've used others in their early days but I imagine it would be the same. I suspect Switch's problem is being split over 2 emulators, normally there's one that receives the bulk of attention but Switch was split pretty evenly
>>
Question bros. I'm trying to use the 60FPS mod on Ryubing, but whenever I do, I can't get the game to go above 30 FPS so its like everything is at half speed.
I've tried it on Eden and it works, so I know my PC can handle it. But what settings are needed for it to work with Ryujinx/Ryubing?
I've seen others use it so I know it works. I'm just missing something here.
>>
>get the update and DLC on Canary
>for some reason I have to delete their .json every time cause Canary becomes unable to actually fucking "see" ZA is in its gallery
>at least I have selected the update/DLC file properly so it auto updates instantly
I don't mind doing this for the rest of eternity but can someone help a retard figure out why this is happening
>>
>>58486031
the visual glitches being my entire screen flashing random colors at all times.
>>
I got a weird glitch of my earring(?) having a constant lense flare after fast traveling. It wore off after fast traveling again and only really happened once but it was weird since it's mostly "stable" potato quality otherwise.
>>
>>58490545
use lossless scaling
>>
anyone know to to fix the excessive pop in on ryubing? something with reshade maybe?
>>
>>58490545
Are you using the dynamic mod? I distinctly remember that it's the only one that works on emulators.
>>
>>58473223
Eden and Ryujinx use the same codebase so I don't really see a point in using Eden when the current Ryujinx is more up to date. Both run like absolute dogshit on my poorfag Intel Iris Xe laptop but Citron runs at nearly fullspeed in handheld mode, what sucks are the intermittent vertex explosions
>>
>>58493373
Eden just like Citron is a Yuzu fork and at the latest git revision shouldn't run it any worse than Citron. The entire screen flickering is caused by extended dynamic state setting being anything but zero. The other vertex fuckups are caused by god knows what and need yet to be fixed. Emulator resolution scaling also doesn't do anything, it either needs a specific patch or at least the DoF needs to be disabled (SMTV had a similar thing going on where the fixed low res DoF shader negated any other scaling).
btw I am not a gay, I just use red tones to reduce eye strain
>>
>>58475732
Any way for this to work on real hardware too? I have a modded Switch and I doubt my PC is powerful enough to run 2 instances of the game.
>>
>>58493890
>Eden just like Citron is a Yuzu fork
Huh, you are correct, I was mistaken for some reason
> Emulator resolution scaling also doesn't do anything, it either needs a specific patch or at least the DoF needs to be disabled
I find that simply running games in handheld mode is an overall better solution anyways because downscaling from 1080p and using upscaling filters tends to make a lot of shit like text look nearly unreadable even when using FSR 2.0 whereas handheld mode tends to scale things like text from 720p to 1080p a lot better
>>
>>58473223
erm.. don't emulate nintendo games...
>>
>>58493937
stfu faggot, it beats paying gamefreak
>>
Is there a way to remove the little reticule in the center of the screen when using the camera?
>>
>>58494013
this doesn't seem like an emulator specific question
>>
>>58494026
It kind of is because on real hardware taking a photo automatically takes a screenshot without it. But I've just been screenshotting in the 1 second it disappears after taking a photo in game, I'm sure someone can easily make a mod to remove it
>>
>>58494116
Interesting. I never used photo mode in this game yet. Does it natively take a photo or are you expected to use the Switch's screenshot/record function with it? If it natively takes a photo then it should just save as a .jpeg somewhere in the save file. I'm pretty sure that's how it worked in Zelda BotW/TotK
>>
>>58494116
I'll try taking a screenshot shortly after taking an 'ingame' screenshot, thanks.

>>58494145
The ingame camera is supposed to save to the Switch's gallery, but with emulators it does nothing, at least not currently. You have to use the emulator's own screenshot hotkey instead, which results in the reticule hanging around.
>>
>>58494013
You can with the shader toggle trick to fix the grid from the light stuff, just make a new group and bind it to another key. Just tried, It was around 55 for me.
>>
Pkhex has updated!!!!!!!!!!!
>>
Can anyone make a guide again on how to use reshade to fix the vulkan grid lighting and the popin fix?
>>
File: 17903409469798.jpg (412 KB, 1290x1663)
412 KB
412 KB JPG
>>58494622
fake
>>
File: 1760909693518069.png (636 KB, 1231x1100)
636 KB
636 KB PNG
>>58495623
>>58495623
here's an image from last thread. remember to save it so the setting stays on when you reboot.
for me it took a few tries until the grid was completely gone

for the popping, i havent seen a fix for that lole
>>
>>58495903
doesn't work for the line bug in the fist of justice dojo or similar, it just deletes the lighting entirely
>>
>>58496373
So there isn’t a real fix for everything for now? Any other mods or fixes for better frame rate, popin, and the lighting bugs
>>
So I updated my keys to 20.3.0 and now I'm getting incidents where it seems like the emulator is freezing, and good ideas on what to do there?
>>
>>58496618
>better framerate
use lossless scaling. 60fps mod will cause attack hitboxes to bug out
>pop-in
reshade shader toggle add-on. only works on vulkan, which is more crash-prone than opengl, so there is a tradeoff. you will have to save often
>lighting bugs
the reshade shader toggle can fix them at the cost of removing certain lighting effects. i've noticed that fixing the pokecenter lines will also delete the lamp glows in other areas
>>
>>58494622
I only want a cheat to fill my pokets with luxury balls, nothing else
>>
>>58497882
[990x Luxury Ball]
580F0000 041F0A60
780F0000 000000C8
680F0000 000003DE 00000001
>>
are there any movement cheats? moon jump or gotta go fast mode?
>>
File: pkmza-trade-shot.jpg (174 KB, 1918x1008)
174 KB
174 KB JPG
So I found out that you can trade between the same save file in Ryujinx. Just got into network settings and set your multiplayer password. Make sure both instances have the same password in the network settings.

Then make a new profile in Ryujinx, copy your save file to that profile.

Launch the game in both instances. Open up link play, set to local connect, put in link code. And boom you can trade between same save file.

Cannot test if pokemon traded this way will always listen to you. However all the trainer data is the same so they should.

Really thought it would crash the game. Imagine if Nintendo would let you move/transfer save files at will. You'd never need nintendo plus :^)
>>
so are there any settings you can toggle to turn flickering off in ryubing?
>>
tried the latest eden nightly and still having flickering objects and vortex explosions. also resolution scaling still broken.
>>
>>58500394
Lucky. The latest stable AND the latest nightly straight up crash for me, every single time.
>>
I'm just going to say it, dodging in this game is dumb.
>>
>>58499503
Ryubing just crashes when I start to link trade.
>>
>>58500535
Make sure your Ryujinx is up to date. I'm also running the 1.0.1 of the game.
>>
>>58500535
Change the multiplayer mode to RyuLDN. ldn-mitm crashes the game.
>>
File: file.png (982 KB, 1920x1080)
982 KB
982 KB PNG
>>58500546
Version doesn't matter as far as accessing trades goes, I was able to do them on 1.0.0.
>>
>>58500559
Do you get anything for 100% the dex?
>>
>>58500394
NTA,
>[video_core] Improve texture rendering #2830
didn't seem to fix it either, at both normal and high GPU accuracy tested after deleting cache each time and EDS=0
resolution scaling will need a game specific mod
>>
>>58500611
No. There isn't even a Mable task associated with it.
>>
>>58500548
Thanks. I tried it, but it still crashes after setting the code on Windows. Did you change any other settings?
>>
>>58500636
hail Mary here. You didn't decline or close the window when Ryujinx asked you to open the firewall right?
>>
>>58500658
I did. I went ahead and allowed Ryubing through the firewall for both private and public networks. And it still crashes after typing in the link code.
>>
File: RyuNetW.jpg (60 KB, 1105x435)
60 KB
60 KB JPG
>>58500759
Huh. Im really not sure then. Here is a screenshot of my network settings.

Running Ryujinx Canary 1.3.192
Firmware 20.5.0
Keys: 20.3.0
Pokemon ZA 1.0.1 dlc installed.

Hopefully its something small or a 'duh' moment for you. Wish I could be of more help. I guess make sure you are hitting "apply" maybe? :/
>>
Anyone figure out how to evolve Inkay on Ryujinx? I have a Switch 1 Pro Controller I've been playing with. Can't seem to get the gyro working for Inkay though.
I tried setting the controller to handheld mode, but it just doesn't want to cooperate. And Eden refuses to load my save file.
>>
Have they fixed the flickering yet?
>>
I have stable ryubing. Is canary the only way to get the update to work?
>>
bros can you teach me how to use edizon/tesla for cheats?
I know it's an emuMMC thing and not an emu thing but I don't know anywhere else to ask, gbatemp is a mess nowadays and google-fu only leads to old as fuck guides
>>
how do i transfer my save file bewteen emulators? copying the stuff between the save file directories doesn't seem to work
>>
>>58473223
whats the difference between Ryubing and Canary?
>>
>>58473223
So i manage to get through the Fletchling crash + After the first battle crash, and i've been playing it since. Its a bit slow currently, but doable. Some moves are kind of busted or not usable (like Ember)

Anyways, will keep playing.

I'm running on Ryubing 1.3.19x
Running the 60FPS Dynamic Patch
>>
>>58503377
no joke try disabling the dynamic patch and see if the moves work, that this is buggy as hell sometimes.
>>
>>58503377
the 60fps patch bugs out moves, i wouldn't use it
>>
>>58503473
>>58503501
It worked, but I was using the 60FPS Dynamic Patch in order to get the game to run at a stable FPS. Its currently lagging, 10-15FPS.
Its like moving at slow motion.

i'll keep trying with the 60FPS Patch

While I was typing this, the game actually crashed. the 60FPS Patch also was active yesterday for a long time and i didnt see any crashes. Perhaps it manages the FPS Crashes?
>>
Would it be possible for a mod to remove the rainbow effect from megas?
>>
Do online battles work at all
>>
for me turbo mode and minimizing window fixed the fletchling crash
>>
>>58503585
Download the latest mod pack, ditch the dynamic one, and put the 2 or 2.5 times game speed mod. Whichever gets your average FPS closest to 30 FPS. You don't get that shit lagging whenever you jump, roll or start a trainer battle. The pokemon still spazz out when they use some moves but I've learned to get around it. You position so they move forward before starting the move and they'll hit. So keep your trainer backed up so they head back towards you as soon as the move's finished and then you can cue up the next one and they'll turn back around and aim right. Contact moves are easiest, and stuff like psyshock or thunderbolt will hit regardless of where you are.
>>
>>58504976
The Dynamic one got updated.
as for the game speed, i tihnk i got the Cheats version instead.

Its working well now, but i've got artifacting at night.
>>
i have two qs for pokemon za.
can i transfer my save from ryjuinx to my hacked switch eventually? im waiting on it to be returned for a bad screen from a third party.

can anyone give me exp boost cheats for pokemon za on ryjuinx? the stuff on gbatemp doesnt seem to work. am i searching for something that doesnt exist yet? i see it for the other emulator, but i cant get them to work with ryjuinx and cant get the game to run properly on my pc with the other emu
>>
>>58506051
Yes, you can transfer the save.
>>
>>58506059
is it just as simple as overwriting the save on the system, or do i need a converter or something?
>>
>>58506064
It's that simple.
>>
>>58506051
just use candies cheats? if you really can't be arsed to find and input the codes, you could just edit your candy amount directly using cheatengine
>>
Any ways to get Delphoxite?
>>
>>58506210
https://github.com/entropiccode/legends_za_item_codes/blob/main/mega_stones.txt
>>
>>58506116
i didnt even think of doing ths. thanks
cheatengine works with it? i didnt realize that either
>>
>>58506564
you can find the rare candy cheat code in the list of items here >>58506564

and yes, cheatengine works the same as any game, find how many rare candies you have, use like 2 and search for the value -2. just be sure that in edit -> settings -> scan settings, MEM_MAPPED is checked
>>
>>58494217
>The ingame camera is supposed to save to the Switch's gallery, but with emulators it does nothing
...
all the pictures you take with your camera are saved on your emulator's screenshot folder
they're lower res than actual screenshots though
all switch emulators have ALWAYS done this. come on anon.
>>
>>58506628
Not on my machine
>>
>>58506628
>your emulator's screenshot folder
nta but there isn't one for ryubing lol
>>
Why does my Eden say it can't accept firmware higher than 1.9?
>>
turning off vsync while using opengl gets me past the fletchling pretty consistently
>>
bushes, trees and benches disappear and re-appear, how do I fix this?
>>
>>58508748
play on hardware
>>
>>58508047
it's not officially supported, but it still works outside of that warning



[Advertise on 4chan]

Delete Post: [File Only] Style:
[Disable Mobile View / Use Desktop Site]

[Enable Mobile View / Use Mobile Site]

All trademarks and copyrights on this page are owned by their respective parties. Images uploaded are the responsibility of the Poster. Comments are owned by the Poster.