[a / b / c / d / e / f / g / gif / h / hr / k / m / o / p / r / s / t / u / v / vg / vm / vmg / vr / vrpg / vst / w / wg] [i / ic] [r9k / s4s / vip] [cm / hm / lgbt / y] [3 / aco / adv / an / bant / biz / cgl / ck / co / diy / fa / fit / gd / hc / his / int / jp / lit / mlp / mu / n / news / out / po / pol / pw / qst / sci / soc / sp / tg / toy / trv / tv / vp / vt / wsg / wsr / x / xs] [Settings] [Search] [Mobile] [Home]
Board
Settings Mobile Home
/g/ - Technology

Name
Options
Subject
Comment
Verification
4chan Pass users can bypass this verification. [Learn More] [Login]
File
  • Please read the Rules and FAQ before posting.
  • You may highlight syntax and preserve whitespace by using [code] tags.

08/21/20New boards added: /vrpg/, /vmg/, /vst/ and /vm/
05/04/17New trial board added: /bant/ - International/Random
10/04/16New board for 4chan Pass users: /vip/ - Very Important Posts
[Hide] [Show All]


[Advertise on 4chan]

[Catalog] [Archive]

File: 1762485807924422.jpg (65 KB, 1015x1024)
65 KB
65 KB JPG
Apparently some of the files were saved as PDFs with the blacked out parts totally removable
179 replies and 24 images omitted. Click here to view.
>>
>>107659750
Are you one of those survivors?
>>
>>107644850
>he/they
LMAO
>>
>>107647942
^This. I bet the files were edited and then poorly redacted so when they were unredacted people wouldn't question them. The people that think they're smarter than they actually are are the easiest to fool.
>>
>>107648182
>There isn't even one single pic of anyone doing anything lewd with a child, or implying that.
>CSAM NOT SCANNED (31 thumbnails)
>CSAM NOT SCANNED (18 thumbnails)
>CSAM NOT SCANNED (25 thumbnails)
>CSAM NOT SCANNED (28 thumbnails)
nah the DOJ didnt directly dump child porn onto the clearnet therefore epstein dindu nuffin! smartest MIGApede on this website...
>>
>>107660874
Zwhy would they take pictures of it unless Epstein or his handlers were going to use it as leverage or blackmail
in which case someone smarter than Epstein would have handled it

File: IMG_2198.jpg (524 KB, 1867x1057)
524 KB
524 KB JPG
My Laptop‘s bios doesn’t let me disable VMD, so I can’t change to Linux, is there any way around this?
>>
replace/edit your bios?
>can't
sell it get something that doesn't cuck you
>>
Why disable it, why don't you just install the driver for it?
>>
>>107660804
I think the only way is to get hdd. Ssd automatically gets VMD.

File: Free Energy Device.png (1.89 MB, 1920x1080)
1.89 MB
1.89 MB PNG
>>
How long until whoever did this gets black bagged disappeared and this image is wiped from the internet?
>>
>>107660827
That's right, no more electricity for peasants.

File: 1764139895323358.jpg (1.86 MB, 2801x2347)
1.86 MB
1.86 MB JPG
Merry Christmas!

Discussion of Free and Open Source Text-to-Image/Video Models

Prev: >>107651567

https://rentry.org/ldg-lazy-getting-started-guide

>UI
ComfyUI: https://github.com/comfyanonymous/ComfyUI
SwarmUI: https://github.com/mcmonkeyprojects/SwarmUI
re/Forge/Classic/Neo: https://rentry.org/ldg-lazy-getting-started-guide#reforgeclassicneo
SD.Next: https://github.com/vladmandic/sdnext
Wan2GP: https://github.com/deepbeepmeep/Wan2GP


Comment too long. Click here to view the full text.
305 replies and 55 images omitted. Click here to view.
>>
what
>>
a
>>
dip
>>
shit
>>
*leaves

mornin' retards and alike
prev >>107602756
131 replies and 57 images omitted. Click here to view.
>>
>>107658673
>mixxx
get yaself some real turntables son
>>
>>107659692
mixxx can work in conjunction with some tables, it'd extend its functionalities and facilitate what i do using the mouse/keyboard, but i don't think i would ever buy one because, although mixxx doesn't support more advanced/manual mixing by itself, it can handle most basic functions (effects, tempo, synchronization, and continuous playback), which already covers 90% of a dj's needs and 100% of mine's, for now.
>>
>>107660189
I don’t recall being able to adjust EQ or effects easily/quickly with mixxx. Let alone doing more than one thing at once. I think there are some tradeoffs when switching to a physical deck, but the pros greatly outweigh the cons. Regardless, hope you’re having fun.
>>
>>107657929
This is a really nice plasma rice
>>
>>107652772
what emacs/terminal theme is that, been looking for a good light theme that has colour

File: 1765217185766300.png (83 KB, 499x253)
83 KB
83 KB PNG
>tim apple gives you $1,000.000 to make a distro that ACTUALLY just works and can at least attempt to match macOS
what do?
10 replies and 2 images omitted. Click here to view.
>>
>>107659228
mac was always a piece of shit user unfriendly garbage somehow less user friendly than fucking WINDOWS. literally only boomers who stare at the screensaver bought macs because they think they are some kind of aluminum super computer when macs are always a decade or more behind on computing, obtuse and repair impossible design, then expensive for literal peanuts of processing power. then don't forget every mac program is utter trash. the only program apple has ever made that is good is logic, and there are hundreds of identical programs.
>>
>>107659205
so do almost exactly what NeXTSTEP (read: Apple) did, except I think NeXTSTEP took code from all three BSD's
>>
>>107659047
kde neon but with less frequent updates and call it a day.
>>
>>107659047
I present him Debian stable Xfce and if he complains about anything I tell him skill issue
>>
>>107659047
troonix will never just work

File: 1746574097715440.jpg (1.76 MB, 2896x4096)
1.76 MB
1.76 MB JPG
>windows is dead
Where were you when it was the year of the Mac desktop?

File: Gnu-and-penguin-color.png (733 KB, 960x887)
733 KB
733 KB PNG
Users of all levels are welcome to ask questions about GNU/Linux and share their experiences.

*** Please be civil, notice the "Friendly" in every Friendly GNU/Linux Thread ***

Check the Wikis (most troubleshoots work for all distros):
wiki.alpinelinux.org
wiki.debian.org
wiki.archlinux.org

>Which distro should I choose?
gnu.org/distros/free-distros.html
nosystemd.org
>What are some cool programs?
suckless.org
>What are some cool terminal commands?

Comment too long. Click here to view the full text.
3 replies and 1 image omitted. Click here to view.
>>
File: 1739689516266.jpg (229 KB, 1080x1489)
229 KB
229 KB JPG
>>107660319
Good morning, saar
>>
Hey, bros.
I have a bit of an advanced question, so I'm looking more for a proper phrasing to look it up further rather than actual answers, albeit they would certainly be appreciated.

>Are there ways to make Linux prioritize UI the same way Windows does?
To explain, there is one thing Windows does that other OS don't seem to do, at least by default, is HEAVILY prioritize the UI performance over the rest of the system.
e.g. if you take a MacOS device and fully load it on the CPU & RAM level, you will inevitably get UI stutters, sometimes even freezes.
Windows always tries to ensure your UI remains responsive, regardless of what's going on.
It's a fundamental architectural difference, and there are some trade-offs for achieving this sort of behavior Windows has to do (i.e. moving mouse around perceivably slows down your background processes), but it's a scenario I encounter often enough during my daily use, and I fucking hate stuttering UI.

I'm slowly inching closer and closer to swapping to Linux - I already run it headless for my work stuff, but I'm stuck using Windows UI for now.
I genuinely like it for the most part, but Microsoft seems to be doing all in their power to make me hate it, so I might fully switch in some time.
But I want to know if I can adjust the UI priority on Linux to behave the same way it does on Windows first.
>>
>>107660552
>Windows always tries to ensure your UI remains responsive, regardless of what's going on.
lmao
>But I want to know if I can adjust the UI priority on Linux to behave the same way it does on Windows first.
just change the io and process schedulers, and renice your tasks to high priority
>>
>>107660619
>lmao
This response immediately makes me think you don't know what you're talking about, anon.
>>
>>107660552
I feel you because I'm the same way. Are you nvidia? I've been told that everything is much smoother with amd but not sure if that's true or not. Smoothness like that is usually due to architectural decisions that facilitate it, like having the OS handle scrolling while letting the app pre-render currently invisible items. iOS does this a lot but windows honestly isn't that good at it, it can be pretty choppy. My guess is the react bloat in w11 will take the snappiness away before linux gets it

Thoughts on the elitebook?

Previous Thread: >>107617435

>Links:
>DALL-E 3
https://www.bing.com/images/create
https://designer.microsoft.com/image-creator
>4o
https://chatgpt.com/
https://sora.chatgpt.com
https://copilot.microsoft.com/
>Imagen 4 and Nano Banana (Pro)
https://gemini.google.com/app
https://labs.google/fx/tools/image-fx
https://labs.google/fx/tools/whisk
https://aistudio.google.com/prompts/new_image

Comment too long. Click here to view the full text.
90 replies and 80 images omitted. Click here to view.
>>
Is it worth to get a Grok subscription for the NSFW mode? I heard it got heavily censored recently
>>
>>107660573
The right is by definition about exploitation. The difference between the very definition of capitalism and *that* is just in degree, not kind. There's absolutely no point in being surprised that some people don't find it surprising, they're looking at a feature of the system, treating everything as exploitable and disposable. And mind you, most of the left is also very much about exploitation, but in a way that leaves it open to criticism, because they say one thing and they do another. One can't criticise a capitalist for following his own standards of commodification, one can only find him repulsing.
>>
>>107660675 (Me)
Forgot my unrelated pic.
>>
>>107660649
same filters either way
>>
File: 1748785156552968.jpg (1.31 MB, 3072x5504)
1.31 MB
1.31 MB JPG

File: 1763217389075403.png (446 KB, 686x386)
446 KB
446 KB PNG
Pawtastic edition

Previous: >>107607437

>Keyboard recommendation template:
https://pastebin.com/n220xk9V

>Find vendors
https://www.alexotos.com/keyboard-vendor-list // Up-to-date list of reputable vendors with brief descriptions
https://keycaplendar.firebaseapp.com // Tracker for current and upcoming keycap group buys

>This keyboard stuff is so expensive!
https://aliexpress.com (or Taobao if you know how)

>Learn about MX-type switches ("mechanical keyboard switches")

Comment too long. Click here to view the full text.
194 replies and 37 images omitted. Click here to view.
>>
>>107651267
i like them and that's expensive
>>
>>107651260
get another color set from Keychron, that matches whatever color you'll use
https://www.keychron.com/products/double-shot-pbt-osa-full-set-keycap-set
>>
>>107660067
I hate when people ask for custom keyboard options in /mkg/

Like bro just use O rings and take out the battery

You aren't a helpless baby that needs to buy a new product for every little thing
>>
>>107660402
ye I like them as well. space got wee bit of shine to it but barely. they feel nice for the pricepoint and profile works fine for me
>>
>>107660416
still have the same problem where the special keys (that i dont want to be black) will look different than the custom ones

>Just arch but without systemd
Any reason to use this over arch besides cool points? I use my computer to get work done so that is my priority
37 replies and 6 images omitted. Click here to view.
>>
I use it on my old laptop because runit boots 5 times faster than systemd no matter how lean I try to make it.
It's alright if you don't mind writing your own runit files from time to time. If you have no experience with linux you're probably going to waste a lot of time getting things to just werk.
>>
>>107660736
I am not entitled in any way. I worked my way through it. I never ask anyone does anything for me, I always work for what I want/need and offer it whenever the case.
>but I don't like your tone
ah see, you are the entitled one
>>
>>107660717
>even ai knows
nigger ai repeats whatever retarded internet memes it was trained on or found when it googled. treating ai as a magic all knowing oracle has to be the biggest possible nigger behaviour
>>
>>107660837
literally sourced wikipedia and arch wiki you dimwit
>>
>>107655190
Usecase for not using systemd?

File: hat.jpg (913 KB, 2048x2048)
913 KB
913 KB JPG
/lmg/ - a general dedicated to the discussion and development of local language models.

Christmas Edition

Previous threads: >>107652767 & >>107643997

►News
>(12/22) GLM-4.7: Advancing the Coding Capability: https://z.ai/blog/glm-4.7
>(12/17) Introducing Meta Segment Anything Model Audio: https://ai.meta.com/samaudio
>(12/16) MiMo-V2-Flash 309B-A15B released: https://mimo.xiaomi.com/blog/mimo-v2-flash
>(12/16) GLM4V vision encoder support merged: https://github.com/ggml-org/llama.cpp/pull/18042
>(12/15) llama.cpp automation for memory allocation: https://github.com/ggml-org/llama.cpp/discussions/18049

►News Archive: https://rentry.org/lmg-news-archive
►Glossary: https://rentry.org/lmg-glossary

Comment too long. Click here to view the full text.
38 replies and 7 images omitted. Click here to view.
>>
>>107660729
Your h200 servers would have been obsolete in 2 years anyways
>>
>>107660745
they wouldn't be obsolete even under the most rushed deprecation schedule possible, but /g/tards love pretending things are obsolete
>>
>>107660763
If they won't be obsolete why is Nvidia selling GPUs with buyback clause?
>>
>>107660796
I don't know since I'm not nvidia's sales department
technical obsolesce has a very strenuous relation with sale conditions
>>
>Thump-thump. Thump-thump

File: soju.png (188 KB, 1300x1200)
188 KB
188 KB PNG
soju edition

previous: >>107602013

READ THE (temp)WIKI! & help by contributing:
https://igwiki.lyci.de/wiki/Home_server

/hsg/ is about learning and expanding your horizons. Know all about NAS? Learn virtualization. Spun up some VMs? Learn about networking by standing up a OPNsense/PFsense box and configuring some VLANs. There's always more to learn and chances to grow. Think you’re god-tier already? Setup OpenStack and report back.

>What software should I run?
Install Gentoo. Or whatever flavor of *nix is best for the job or most comfy for you. Jellyfin/Emby/Plex to replace Netflix, Nextcloud to replace Googlel, Ampache/Navidrome to replace Spotify, the list goes on. Look at the awesome self-hosted list and ask.

>Why should I have a home server?
De-botnet your life. Learn something new. Serving applications to yourself, your family, and your frens feels good. Put your tech skills to good use for yourself and those close to you. Store their data with proper availability redundancy and backups and serve it back to them with a /comfy/ easy to use interface.


Comment too long. Click here to view the full text.
97 replies and 21 images omitted. Click here to view.
>>
>>107660445
>>107660445
Raw, though I don't remember doing that. In fact it doesn't let me change it to anything besides raw when going to create a new disk on a zfs type storage.
I wanted to minimize what's running on the hypervisor, and this lets pbs handle all of the backups.
>>107660434
Yeah I'm thinking it's some cache getting filled and then breaking for some reason, because there's no issue when transfers are small, or slow. So torrenting, which doesn't really go above 35MB/s on the download even when I have many going at the same time doesn't encounter any issues, and it can write as much as it likes. I checked the write cache with hdparm, but it says it's not supported on the disk.
>>
File: images.jpg (24 KB, 547x365)
24 KB
24 KB JPG
>>107651746
I use Western Digital because I have Western values.
>>
>>107660560
who here has 300 TB
>>
>>107660754
Max of 250TB right now. It's getting pretty close to full so I plan on upgrading to 300TB around Feb.
>>
>>107660598
use zvols (idk how proxmox does this, would have assumed it was default)
and change the write cache method or disable it. in libvirt there's writeback, writethrough, and none.

File: photo_2025-11-29_22-55-44.jpg (173 KB, 1050x1280)
173 KB
173 KB JPG
How hard is learning VHDL/verilog gonna be if I'm an okay programmer but know nothing about electronics? I want to design obscure CPUs, lisp machines or something
10 replies and 1 image omitted. Click here to view.
>>
>>107655518
digital design looks more like programming than electronics
>>
>>107655628
>I absolutely don't want to learn physics because I was bad at it when I was in middle school
You're probably smarter now than you were in middle school, so why not give it another look?
>>
>>107658999
Based trips of encouragement
Not him but I also am a massive physics hater outside of emag. Torque vector points along the axis of rotation just because muh cross product? Talking about rigid members all day? Go fuck yourself.
t. EE god
>>
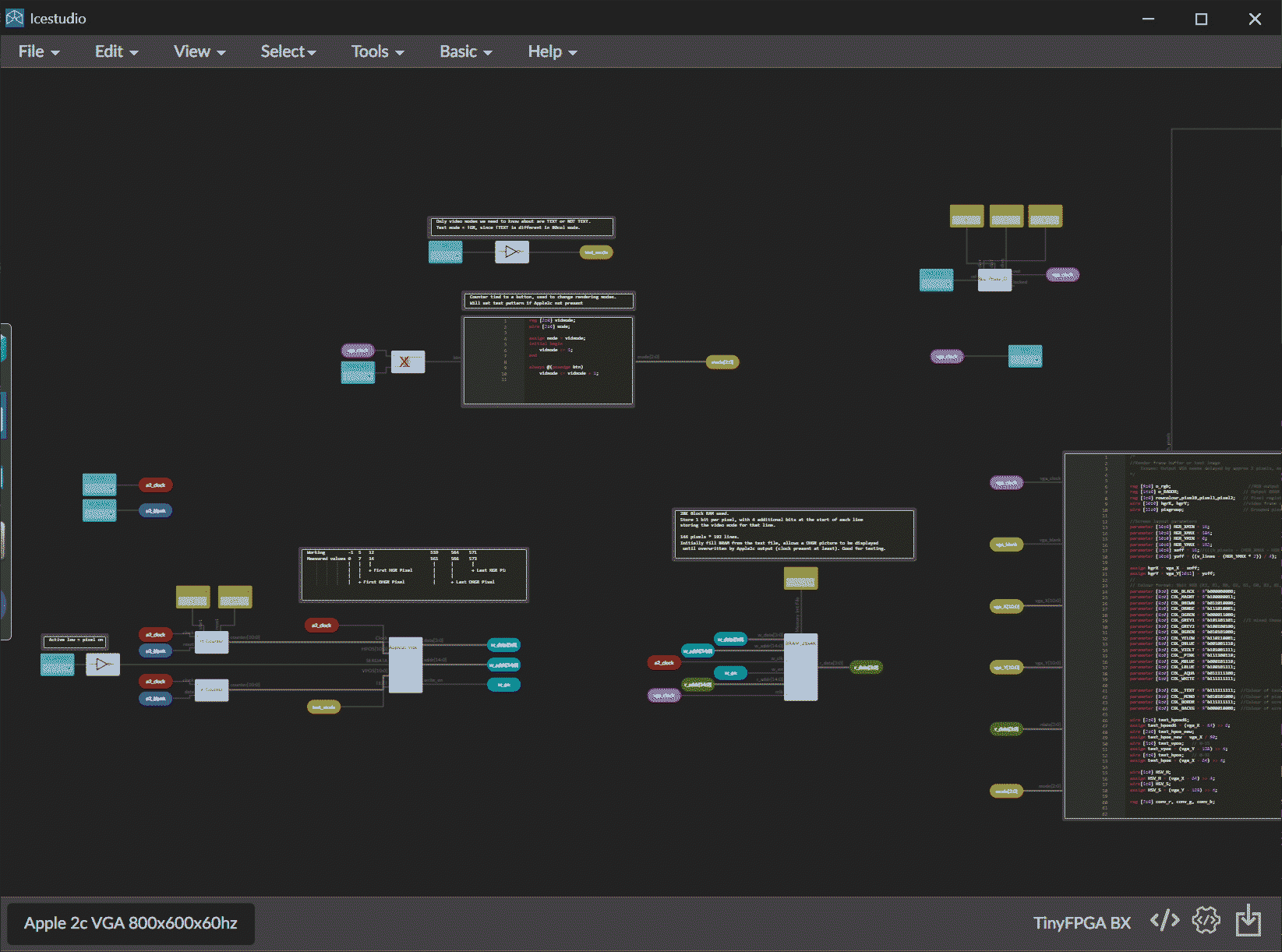
File: Untitled.png (323 KB, 1645x1222)
323 KB
323 KB PNG
>>107655518
If you can program you'll figure it out. Some oddities in that things aren't procedural, but great for certain types of work.
I used icestudio as it has a flow designer, but you can still drop in code modules and write blocks of code. Easier then trying to figure out how they instantiate objects.
>>
>>107655518
dunno my shit local LLM can already draw electronic schematics with ASCII art in terminal. in few years AI will do all this shit


[Advertise on 4chan]

Delete Post: [File Only] Style:
[1] [2] [3] [4] [5] [6] [7] [8] [9] [10]
[1] [2] [3] [4] [5] [6] [7] [8] [9] [10]
[Disable Mobile View / Use Desktop Site]

[Enable Mobile View / Use Mobile Site]

All trademarks and copyrights on this page are owned by their respective parties. Images uploaded are the responsibility of the Poster. Comments are owned by the Poster.