[a / b / c / d / e / f / g / gif / h / hr / k / m / o / p / r / s / t / u / v / vg / vm / vmg / vr / vrpg / vst / w / wg] [i / ic] [r9k / s4s / vip] [cm / hm / lgbt / y] [3 / aco / adv / an / bant / biz / cgl / ck / co / diy / fa / fit / gd / hc / his / int / jp / lit / mlp / mu / n / news / out / po / pol / pw / qst / sci / soc / sp / tg / toy / trv / tv / vp / vt / wsg / wsr / x / xs] [Settings] [Search] [Mobile] [Home]
Board
Settings Mobile Home
/g/ - Technology

Name
Options
Subject
Comment
Verification
4chan Pass users can bypass this verification. [Learn More] [Login]
File
  • Please read the Rules and FAQ before posting.
  • You may highlight syntax and preserve whitespace by using [code] tags.

08/21/20New boards added: /vrpg/, /vmg/, /vst/ and /vm/
05/04/17New trial board added: /bant/ - International/Random
10/04/16New board for 4chan Pass users: /vip/ - Very Important Posts
[Hide] [Show All]


[Advertise on 4chan]

[Catalog] [Archive]

File: bz6albgss1ia1.jpg (113 KB, 638x657)
113 KB
113 KB JPG
I want to write a program that writes other programs.
4 replies and 1 image omitted. Click here to view.
>>
>>108351459
It's called a "V.I.", a virtual indian.
>>
>>108351459
godel proved that that is impossible
>>
>>108351459
>I want to write a program that writes other programs.
The best I've seen in 30 years is a framework where you design the model, push a button and it generates a database, then run the application because it generates a frontend from the model on the fly. All you really had to do was lay out your tables in the modeler and it did the rest.
>>
>>108351459
look up quines, saar
>>
>>108351459
your 20 years too late nigger

File: po5glmwrzbof1.png (249 KB, 639x423)
249 KB
249 KB PNG
For me it was things like downloading NES ROMs one by one from sites, visiting DBZ fan pages and downloading shitty quality episodes/movies to watch using RealPlayer, using Dialpad to prank call people I knew
130 replies and 18 images omitted. Click here to view.
>>
>>108347808
The wild west was pre-2010 and specifically before smartphones
>>
>>108337137
Fuck yeah, me too. I forgot about the map, crapped my pants back in 2002.
>>
>>108336493
Repeatedly killing a scrub on his own gotcha map in gta5 by repeatedly landing a cargobob on him while he was trying to run into his hiding spot where he put all of the guns. I don't know how I did it through the tears.
>>
File: MT Newswatcher.png (4 KB, 128x128)
4 KB
4 KB PNG
>>108336493
usenet was better than www
>>
Any niche social platform before ~2010 where people didnt have their real faces as avatars.
Battlefield 2's release
Minecraft beta
Dagobah flash gallery
Drawball battles between imageboards
Cs:go in ~2016

File: mac neo.jpg (79 KB, 1001x795)
79 KB
79 KB JPG
Is there a better value for $500?
207 replies and 23 images omitted. Click here to view.
>>
>>108345301
Theres ai posting all over 4chan. Filtering it all to a board would genuinely be nice.
>>
I'm actually surprised at how much performance Apple is getting out of 8W
>b-b-but mu-
nigger, you weren't doing 3d modeling or gaming on a 13inch laptop anyway
>>
>>108340444
stop posting the homoneo now. Thanks
>>
>>108340557
>Webp
google cancer
>>
>>108340666
What the fuck do you mean, anon? Elaborate. I've seen people use RDP into their home PC quite often.

File: 1753305817355252.png (350 KB, 1328x648)
350 KB
350 KB PNG
Adblockers are dead, but at least we still have youtube premium.
158 replies and 15 images omitted. Click here to view.
>>
>>108346666
Checked

YT has destroyed itself in many ways.. one of them was - loads of old channels and videos getting purged… a lot of history has been lost thanks to those fucking retards.
>>
File: 1572789562933.png (532 KB, 640x550)
532 KB
532 KB PNG
>>108341342
>>
>>108351035
Ad block is theft
>>
>>108344584
You can't block ads on Apple products so they just accept it.
>>
File: 1381708115793.gif (1.78 MB, 300x168)
1.78 MB
1.78 MB GIF
>>108351130
good

fuck em

File: raped elf.png (120 KB, 1130x948)
120 KB
120 KB PNG
Elf Rape

>>108254616

READ THE (temp)WIKI! & help by contributing:
https://igwiki.lyci.de/wiki/Home_server

/hsg/ is about learning and expanding your horizons. Know all about NAS? Learn virtualization. Spun up some VMs? Learn about networking by standing up a OPNsense/PFsense box and configuring some VLANs. There's always more to learn and chances to grow. Think you’re god-tier already? Setup OpenStack and report back.

>What software should I run?
Install Gentoo. Or whatever flavor of *nix is best for the job or most comfy for you. Jellyfin/Emby/Plex to replace Netflix, Nextcloud to replace Googlel, Ampache/Navidrome to replace Spotify, the list goes on. Look at the awesome self-hosted list and ask.

>Why should I have a home server?
De-botnet your life. Learn something new. Serving applications to yourself, your family, and your frens feels good. Put your tech skills to good use for yourself and those close to you. Store their data with proper availability redundancy and backups and serve it back to them with a /comfy/ easy to use interface.


Comment too long. Click here to view the full text.
277 replies and 53 images omitted. Click here to view.
>>
>>108316078
>>108348531
>>
>>108350082
>>108350299
the problem is also 80% of those aren't really networking related in any way, it's just aesthetics grifter core like dashboards homepages diagrams and such.
would be cool if i see a vibecoded ssh alternative or something like that, even if it sounds beyond stupid.
instead it's just
>hey how about front end for X Y Z, but now with oversized emojis and email alerts, pls give me feedback
no, nobody asked for it
>>
>>108310543
elves are not for rape they are made for consensual hand-holding sex under the covers in the missionary position for the purposes of procreation >:(
>>
>>108351224
The inverse of that.
>>
>>108310543
I wish I was a cute elf bishounen instead of a fat fucking chud.

File: IMG_20260311_222310.jpg (438 KB, 1064x1979)
438 KB
438 KB JPG
Google works so nice guys
>choose the English only option
>results are still in spanish only
it is almost impossible to get English results if you are in a Spanish speaking country. It's like they're trying to segregate us and keep us out of the international Internet
1 reply omitted. Click here to view.
>>
>>108349331
what?
>>
>>108349290
What are you talking about set your PC language to US english.
>>
>>108349341
Are you stupid? - removes words from search. This will remove results with those Spanish words. Fucking retards ask for help but are too stupid to even use it.
>>
>It's like they're trying to segregate us and keep us out of the international Internet
Isn't this what you always wanted? "Globalism is bad" and all of that? What happened to those narratives?
>>
>>108349290
stop using computer, monkey

File: 1773077532328.jpg (53 KB, 998x660)
53 KB
53 KB JPG
Which terminal does /g/ use?
120 replies and 20 images omitted. Click here to view.
>>
>>108331733
what are the names of these so I can actually download them?
>>
>>108331733
konsole and zsh
you dont need more or less
>>
ghostty to me has been somewhat unsatisfactory terminal
though i havent tried the new 1.3 version that adds some missing functionality
i still dont like how it provide the ui element the gtk thingy. the tab bar looks ugly for example

>>108350391
keep seething, kovid is one of the guy whose software i'd gladly use, though i dont like calibre much my friend who actually use it say its great too, but i understand cniles shit and all gets over your head everyday neeee
>>
>>108351736
konsole is a terminal emulator (not a terminal) and zsh is a shell (not a terminal)
>>
Gnome Terminal is the only one that just works how I expect a terminal emulator to work. Nothing flashy

File: HCu17BWX0AEm7yj.png (323 KB, 2886x1843)
323 KB
323 KB PNG
Notice in every bottom of the dip, recovery happens at a near linear rate within just a few years, but this time that's not happening. Why? What does this mean? Is it over and everybody in tech is going to end up working at McDonald's with no hope of the tech job market ever recovering?
15 replies and 1 image omitted. Click here to view.
>>
>>108351550
I meant “ones that worship the giant hairy monkey”.
>>
File: 1773063651120019.jpg (58 KB, 640x640)
58 KB
58 KB JPG
lmao. all the low to mid level tech jobs are going to hindus (H1Bs and executives all hiring each other once a few got in) whereas the high end belong to jews, either born-in-america nepos or actual israeli companies leeching in (see google or apple recently (((buying))) israeli tech
meanwhile native amerimutts will do absolutely nothing with their hundred million personal arms and will instead be shipped to die in some endless jew wars in middle east
HAHAHAHAHAHAHAHAHAHHH
>>
>>108351805
Wonder what the real amount of money funnelled every year is. At least $100B.
>>
>>108351805
you're wrong everything will belong to hindus from entry level all the way up to ceo
>>
>>108351143
i voted for this btw. are you happy chuds?

File: thinkslack.png (25 KB, 820x165)
25 KB
25 KB PNG
Users of all levels are welcome to ask questions about GNU/Linux and share experiences.

*** Please be civil, notice the "Friendly" in every Friendly GNU/Linux Thread ***

Before asking for help, please check our list of resources.

If you would like to try out GNU/Linux you can do one of the following:
0) Install a GNU/Linux distribution of your choice in a Virtual Machine.
1) Install a GNU/Linux distribution of your choice on bare metal and run your previous OS in a Virtual Machine.
2) Use a live image and to boot directly into the GNU/Linux distribution without installing anything.
3) Go balls deep and replace everything with GNU/Linux.

Resources: Please spend at least a minute to check a web search engine with your question.
Many free software projects have active mailing lists.


Comment too long. Click here to view the full text.
166 replies and 24 images omitted. Click here to view.
>>
something fucky going on with audio settings that I don't get
putting my headphones on "analog stereo output" gives weird numbers like 50% and 60% not existing and going 49 -> 51
however, putting my headphones on "digital stereo (IEC958) output" the max audio depends on what the analog was
if I change to digital when analog was at 20% then the 100% sounds as low as 20%
putting on analog, cranking to 100%, changing to digital and putting on 50% makes it work but I'm not sure if this is a bug or working as intended
>>
How do I enable Plasma Login Manager on Fedora 43?
>>
>>108351489
sudo dnf install kcm-plasmalogin
sudo systemctl disable sddm
sudo systemctl enable plasmalogin
>>
nowhere to post this, but since openwrt is linux I'll rant here
when the fuck are we going to get wifi6e with reasonable pricing on their table of hardware?
my setup has 3 wifi6 modems in mesh covering the whole house, I'd love to get 1 wifi6e modem near the computers do some streaming on the 6ghz band between devices, been waiting literally years and there's barely any support for reasonably priced wifi 6e modems yet, and we'll get to wifi 8 next year already
>>
>>108351842
just make your own if you need something specific. my router is an x86 pc thin client running openwrt

File: file.png (449 KB, 652x628)
449 KB
449 KB PNG
I don't want to work in FAGMAN anymore
8 replies and 1 image omitted. Click here to view.
>>
>>108350406
Bye bye 5 nines
>>
>>108350624
>UK police beating up Iranians
So muslims beating up other muslims?
>>
>>108351597
UK polis beats ppl up without discrimination or favoritism.
>>
>>108350406
based fuck google
https://www.youtube.com/watch?v=ATumvsKHCaQ
history doesn't repeat itself but it does rhyme
>>
File: 1720572884772516.jpg (70 KB, 469x385)
70 KB
70 KB JPG
>intel is irrelevant

File: 1752952725161317.jpg (250 KB, 1600x1150)
250 KB
250 KB JPG
>Lisp is a family of programming languages with a long history and a distinctive parenthesized prefix notation. There are many dialects of Lisp, including Common Lisp, Scheme, Clojure and Elisp.

>Emacs is an extensible, customizable, self-documenting free/libre text editor and computing environment, with a Lisp interpreter at its core.

>Emacs Resources
https://gnu.org/s/emacs
https://github.com/emacs-tw/awesome-emacs
https://github.com/systemcrafters/crafted-emacs

>Learning Emacs
C-h t (Interactive Tutorial)
https://emacs-config-generator.fly.dev
https://systemcrafters.net/emacs-from-scratch
http://xahlee.info/emacs
https://emacs.tv

Comment too long. Click here to view the full text.
116 replies and 14 images omitted. Click here to view.
>>
>>108351786
But I don't want Pascal or Haskell. I want eval/live programming, homoiconicity, CLOS-like object system, first-class macros, etc. But I'm tired of dealing with GC already, I want small binaries, I want to put my shit on an Arduino. Look at i.e. Carp, that's a Lisp similar to what I have in mind. ECL is Common Lisp and it compiles to C.
>>
>>108351816
sounds like you want to have your cake and eat it too. or rather have the fat log of shit and eat it too. you like eating shit? you pay people to enter their septic tank and marinate in a household of 2-4's waste? that's using c.
>>
>>108351853
Not sure I get your analogy.
>>
>>108351868
you in there smacking your lips on feCes. slurping tapeworms ticking the back of your throat. every dumb nigga thinks they are going to make statically typed gc-less lisp, with m expressions mayhaps? shut the fuck up.
>>
>>108351900
Someone call a psychiatrist on this guy please

File: pcdolphin8_1080x.jpg (116 KB, 1080x715)
116 KB
116 KB JPG
Unlubed MX Blacks "Dry Sex" edition / HIV Prevention Awareness edition

Previous: >>108298455

>Keyboard recommendation template:
https://pastebin.com/n220xk9V

>Find vendors
https://www.alexotos.com/keyboard-vendor-list // Up-to-date list of reputable vendors with brief descriptions
https://keycaplendar.firebaseapp.com // Tracker for current and upcoming keycap group buys

>This keyboard stuff is so expensive!
https://aliexpress.com (or Taobao if you know how)

>Learn about MX-type switches ("mechanical keyboard switches")

Comment too long. Click here to view the full text.
6 replies and 1 image omitted. Click here to view.
>>
how do you even type on a linear with a long bouncy boiii spring?
I keep bouncing to the next key and mistyping unless I type with extreme self-awareness
I don't have this fucking problem with my short spring MX Browns
>>
my fingers are literally jumping across the board
bounce all the way to my ceiling and break yourself in half
fucking shit
>>
File: dfghderwt.png (893 KB, 760x799)
893 KB
893 KB PNG
>here's your endgame bro
>>
this hobby has only gotten better with time
>no foamshit boards at the top
>no more weird artisans everywhere
>back to beige
>back to alu
>more TKLs than sub-65%
>GBs don't take 2 years anymore
fuck. yeah.
>>
Geon BTFOing Keycult from 6:10
>https://www.youtube.com/watch?v=rx32SvEfJHs

Is the development of a true AI programming entity really a possible achievement?
Will Wikipedia ever truly gain autonomy?
Is it feasible?
Is Ai really a competitive field? or are peoples dreams simply up in the cloud and it will always be 30 years away?

Will we ever be able to manage true AI?

File: Btrfs_logo-2680014855.png (7 KB, 578x394)
7 KB
7 KB PNG
I'm tired of ZFS and audio crackling while moving file
is this shit any better
90 replies and 5 images omitted. Click here to view.
>>
>>108350016
>how it will automount
Turn it off? Skill issue.

>merge shit to the same mountpoints
That's just Linux allowing mountpoints to overlap. Any fs can be mounted over any directory, no matter where it is.
>>
>>108350245
yes, it's a skill issue. the more ZFS fucks me in the ass the less it hurts.
>>
>>108350245
ok genius, so how do i prevent my system merging root and home after inserting a disk containing a boot environment that just so happens to automount? how would you "turn it off?" at that point? you can't export the pool because the system is using it.
>>
>>108350341
zfs set mountpoint=legacy $pool and then manage it manually the same way as every other filesystem?
>>
>zfs
lulwut

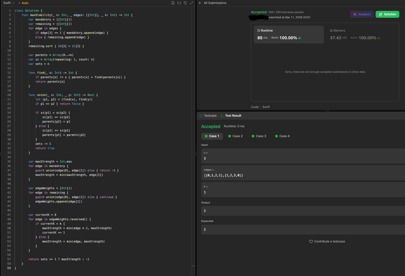
I spent all day helping the AI figure out the semantics of BRX instruction (branch to relative address) on Nvidia assembly, which allowed me to write a debug macro I can use to log values per thread anywhere within my kernel.
Originally I was trying to figure out how to use CALL instructions but I couldn't make it work.
1 reply omitted. Click here to view.
>>
>>108351800
There was someone a few days ago who talked a little bit about it. He said AI seems to struggle with writing asm directly since it's not very good at tracking register state, and that tracks with how I understand how AI works. I suspect you could probably get a pretty long way by hand rolling some inline asm "primitives" as naked C functions so the compiler handles all the register allocation and stuff and the AI could leverage that.
>>
File: 1769409916768788.jpg (49 KB, 640x461)
49 KB
49 KB JPG
Reminder to just fucking use opencode and abandon vendor lock in
>>
>>108351841
I just realized assembly would suck anyways because it's very hardware dependent and also there are no libraries for it. C/C++ has always been the answer idk why I keep trying to overcomplicate shit.
>>
>>108351800
https://github.com/project-everest/vale
I'm thinking this would be better than trying to vibe assembly directly
>>
>>108351521
>vibetrooning general


[Advertise on 4chan]

Delete Post: [File Only] Style:
[1] [2] [3] [4] [5] [6] [7] [8] [9] [10]
[1] [2] [3] [4] [5] [6] [7] [8] [9] [10]
[Disable Mobile View / Use Desktop Site]

[Enable Mobile View / Use Mobile Site]

All trademarks and copyrights on this page are owned by their respective parties. Images uploaded are the responsibility of the Poster. Comments are owned by the Poster.